Oracle8i Application Developer's Guide - Advanced Queuing
Release 2 (8.1.6)

A76938-01

Library

Product

Contents

Index

Prev Up Next

JMS Administrative Interface: Basic Operations, 9 of 30


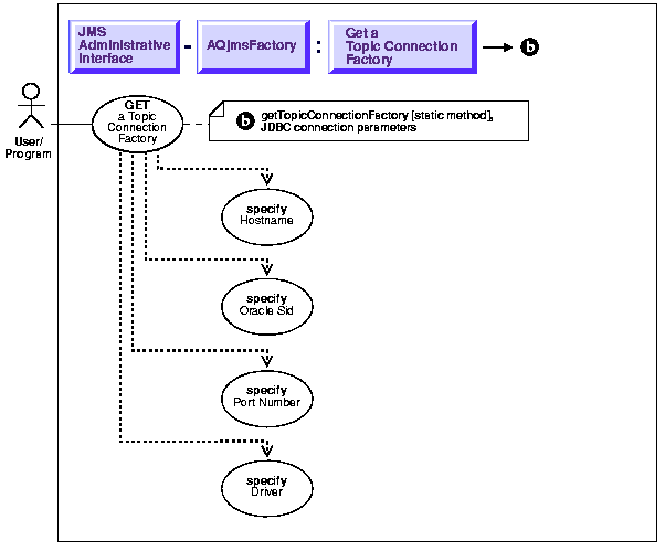
Get a Topic Connection Factory with JDBC Connection Parameters

Figure 13-7 Use Case Diagram: Get a Topic Connection Factory with JDBC Connection Parameters



To refer to the table of all basic operations having to do with the Operational Interface see:

  • "Use Case Model: Operational Interface -- Basic Operations"

 

Usage Note

GetTopicConnectionFactory is a Static Method.

Purpose

Get a topic connection factory with JDBC connection parameters.

Syntax

See Java (JDBC): Oracle8i Supplied Java Packages Reference, oracle.jms, AQjmsFactory.getTopicConnectionFactory

Example

String      host         = "dlsun";
String      ora_sid      = "rdbms8i"
String      driver       = "thin";
int         port         = 5521;
TopicConnectionFactory   tc_fact;

tc_fact = AQjmsFactory.getTopicConnectionFactory(host, ora_sid, port, driver);


Prev Up Next
Oracle
Copyright © 1999 Oracle Corporation.

All Rights Reserved.

Library

Product

Contents

Index