Oracle8i Application Developer's Guide - Advanced Queuing
Release 2 (8.1.6)

A76938-01

Library

Product

Contents

Index

Prev Up Next

JMS Administrative Interface: Basic Operations, 13 of 30


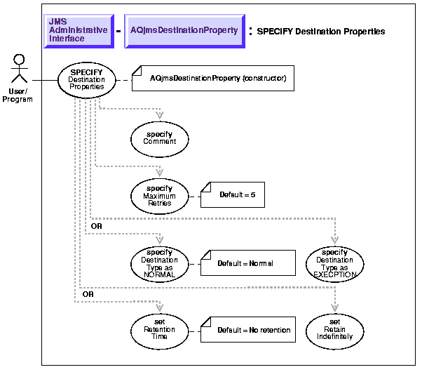
Specify Destination Properties

Figure 13-11 Use Case Diagram: Specify Destination Properties



To refer to the table of all basic operations having to do with the Operational Interface see:

  • "Use Case Model: Operational Interface -- Basic Operations"

 

Purpose

Specify destination properties.

Usage Notes

Not applicable.

Syntax

See Java (JDBC): Oracle8i Supplied Java Packages Reference, oracle.jms, AQjmsDestinationProperty

Example

No example is provided with this release.


Prev Up Next
Oracle
Copyright © 1999 Oracle Corporation.

All Rights Reserved.

Library

Product

Contents

Index