| Oracle® Application Server Adapter for Siebel User's Guide 10g Release 3 (10.1.3.1.0) Part Number B28999-01 |
|
|
View PDF |
When using Siebel XML to integrate with Siebel Integration Objects, the interface uses a Siebel Workflow.
Note:
This section is intended as a supplement to the documentation designed for OracleAS Adapter for Siebel user and is not intended as a substitute for Siebel documentation. For complete and up-to-date information on Siebel Workflow and policy topics, see the Siebel Bookshelf for your Siebel system.A Siebel Workflow is defined within Siebel to emit or to receive Siebel XML. In either case, emitting or receiving is handled by Siebel transport services for MQSeries, File, or HTTP. The following topics describe the use and creation of workflows that employ the supported transport services.
A Siebel Workflow is a series of Siebel Business Services linked together to accomplish a business task. You create workflows using the Siebel Client Workflow Administration screens. Workflows are invoked through one of the following methods:
The following topic briefly describes how to invoke the workflow through a policy condition.
See Also:
Siebel Bookshelf documentation for more information on policy and other methods.
A workflow policy is defined by a set of conditions that performs a set of defined actions. A Siebel workflow policy consists of:
Conditions that define circumstances, based on changes in the state of a Siebel database.
Actions that define steps taken when conditions are fulfilled.
Creating a policy to invoke a workflow as an action involves the following steps:
Define an action to be executed after a policy is triggered. Use the Run Integration Process program.
Create a policy by setting conditions and selecting appropriate policy groups and actions.
Activate the policy by choosing an activation date.
Run the Generate Triggers server task from Server Administration windows to set the conditions to be monitored.
Start the Workflow Monitor agent after editing with the appropriate policy group (to which your policy belongs) to evaluate whether to perform an action.
Start the Workflow Action Agent server task from Server Administration windows to perform the action.
When a Siebel Workflow is triggered based on a Siebel policy, runtime, or script (eScript or Siebel VB) event, the result is the generation of a Siebel XML document that is placed on one of the Siebel transports. For example, when you add a new account in the Siebel Call Center application, you can design and configure a workflow to be triggered on the account transaction. You can design the workflow to extract the data for the new record, convert it to Siebel XML, and then, place it on an MQSeries message queue.
In this example, the Siebel Workflow process executes the following series of Siebel Business Services:
Calls the Siebel EAI Siebel Adapter that queries for the newly updated account record and places the data in its original internal structure into memory.
Calls the Siebel EAI XML Converter that converts the data into an XML message.
Calls the Siebel EAI MQSeries Transport that places the newly created XML message into the appropriate MQSeries message queue
After the message is placed in the message queue, it is retrieved by OracleAS Adapter for Siebel 6.3 and higher. The following Workflow sequence illustrates the previous steps.

A Siebel Workflow that is triggered by an external event begins by receiving a Siebel XML document placed on one of its transports. The result might be the update of a Siebel record using the XML as input, for example, when a new account is added in another CRM system but also must be updated in the Siebel Call Center application. You can design and configure a Workflow to receive or listen on an MQSeries message queue. Upon receipt of the XML message, the Workflow processes the transaction into the Siebel system to update the record.
In this example, upon receipt of the Siebel XML message in the message queue, the Siebel MQSeries Receiver server task initiates a Siebel Workflow process, which in turn executes a series of Siebel Business Services as follows:
Calls the Siebel EAI XML Converter, which converts the XML message into Siebel internal format.
Calls the Siebel EAI Siebel Adapter, which applies the newly updated account record based on the methods defined in its service.
The following is a sample of the Workflow process.

The following topics include procedures for creating Siebel Workflows in the Siebel Workflow Administration window.
The following procedure is an example of a Siebel Workflow illustrated in the Siebel Workflow Administration window. The Workflow was designed for exporting Siebel Account record information using the MQSeries transport.
The following is a Siebel Workflow Administration window.

The following procedure describes how to create a Siebel Workflow that generates Siebel XML when an Account record is updated in the Siebel Call Center application. The Workflow is then placed on an MQSeries message queue.
To create a Siebel Workflow:
In the Process Properties tab of the Workflow Process window, define the Account message and Account XML process properties.
The Account message contains Siebel Account data in hierarchical format.Account XML specifies the Siebel Account data that the workflow has converted to XML.
The following window is displayed, showing the Process Properties tab active.

Use the Siebel Workflow Administration windows to create a Workflow.
Define an EAI Siebel Adapter Business Service step to receive an instance of Account data and call it Get New Account.
The Business Service obtains the Account information from Siebel using the Query method.
Output from this Business Service is generated in hierarchical format.

Define an EAI XML Converter Business Service step and call it Convert to XML.
It is defined to receive the Account data from the EAI Siebel Adapter Business Service in hierarchical format and convert it to XML format.

Define an EAI MQSeries server transport Business Service step and call it Send to Q.
It is defined to receive the Account data from the EAI XML Converter Business Service in Siebel XML format and send the Account XML to MQSeries using the Send method.

The following procedure is an example of a Siebel Workflow illustrated in the Siebel Workflow Administration window. The Workflow was designed for exporting Siebel Account record information using the File transport.
The following window is displayed with the Process Designer tab active.

This procedure describes how to create a Siebel Workflow that generates Siebel XML when an Account record is updated in the Siebel Call Center application and then places Siebel XML on the file system.
To create a Siebel Workflow:

On the Process Properties tab of the Workflow Process window, define the Account message and Account XML process properties.
Account message contains the Siebel Account data in hierarchical format.
Account XML specifies which Siebel Account data the Workflow converted to XML.
Use the Siebel Workflow Administration windows to create a Workflow.
The following is an example of a Siebel Workflow Administration window.

Define an EAI Siebel Adapter Business Service step to receive an instance of Account data and call it Get New Account.
The Business Service obtains the Account information from Siebel using the Query method.
Output from this Business Service is generated in hierarchical format.

Define an EAI XML Converter Business Service step and call it Convert Account Data to XML.
This Business Service is defined to receive the Account data from the EAI Siebel Adapter Business Service in hierarchical format and convert it to XML format.

Define an EAI File Transport Business Service step and call it Send Account Data.
This Business Service is defined to receive the Account data from the EAI XML Converter Business Service in Siebel XML format and send the Account XML to the file system in a specified directory using the Send method.
The following procedure is an example of a Siebel Workflow illustrated in the Siebel Workflow Administration window. The Workflow was designed for exporting Siebel Account record information using the HTTP transport.
This procedure describes how to create a Siebel Workflow that generates Siebel XML when an Account record is updated in the Siebel Call Center application.
To create a Siebel Workflow:

In the Process Properties tab of the Workflow Process window, define the Account message and Account XML process properties.
Account message contains the Siebel Account data in hierarchical format.
Account XML specifies the Siebel Account data that the Workflow has converted to XML.
Use the Siebel Workflow Administration windows to create a Workflow.

Define an EAI Siebel Adapter Business Service step to receive an instance of Account data and call it Get New Account.
The Business Service obtains the Account information from Siebel using the Query method.
Output from this Business Service is generated in hierarchical format.
Define an EAI XML Converter Business Service step and call it Convert to XML.
This Business Service is defined to receive the Account data from the EAI Siebel Adapter Business Service in hierarchical format and convert it to XML format.

Define an EAI HTTP Transport Business Service step and call it Send - HTTP.
This Business Service is defined to receive the Account data from the EAI XML Converter Business Service in Siebel XML format and send the Account XML to HTTP using the Send method.
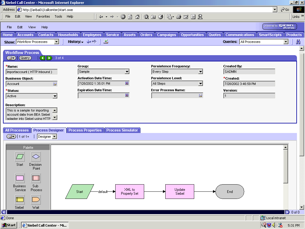
The following procedure is an example of a Siebel Workflow illustrated in the Siebel Workflow Administration window. The Workflow was designed for importing Siebel Account record information through the MQSeries Transport.
The following is a sample Siebel Workflow Administration window.

This procedure describes how to create a Siebel Workflow that generates Siebel XML when an Account record is updated in the Siebel Call Center application.
To create a Siebel Workflow:

In the Process Properties tab of the Workflow Process window, define the Account message and Account XML process properties.
Account message contains the Siebel Account data in hierarchical format.
Account XML specifies the Siebel Account data that the Workflow converted to XML.

Define an EAI MQSeries Server Transport Business Service step and call it Receive.
The Business Service is defined to receive the Account data from the MQSeries message queue.
The EAI MQSeries Server Transport Business Service receives the Account data in Siebel XML format and sends it to the EAI XML Converter Business Service.

Define an EAI XML Converter Business Service step and call it Get XML from MQ & Convert to XML.
This Business Service is defined to receive the Account data from the EAI MQSeries Server Transport Business Service in XML format and convert it to hierarchical format.

Define an EAI Siebel Adapter Business Service step and call it Update Account.
This Business Service is defined to receive from the EAI XML Converter Business Service the instance of Account data in hierarchical format.
The Business Service applies the Account information into Siebel using the Insert or Update method.
The following procedure is an example of a Siebel Workflow illustrated in the Siebel Workflow Administration window. The workflow was designed for importing Siebel Account record information through the File transport
This procedure describes how to create a Siebel Workflow that generates Siebel XML when an Account record is updated in the Siebel Call Center application and then places Siebel XML on the file system.
The following is a Siebel Workflow Administration window with the Process Designer tab active.

To create a Siebel Workflow:

In the Process Properties tab of the Workflow Process window, define the Account message and Account XML process properties.
Account message contains the Siebel Account data in hierarchical format.
Account XML specifies the Siebel Account data that the workflow converted to XML.

Define an EAI FileTransport Business Service step and call it Receive Account Data.
The Business Service is defined to receive the Account data from the file system.
The EAI File Transport Business Service receives the Account data in Siebel XML format and sends it to the EAI XML Converter Business Service.

Define an EAI XML Converter Business Service step and call it Convert from XML.
This Business Service is defined to receive the Account data from the EAI File Transport Business Service in XML format and convert it to hierarchical format.

Define an EAI Siebel Adapter Business Service step and call it Update or Insert New Account.
This Business Service is defined to receive from the EAI XML Converter Business Service the instance of Account data in hierarchical format.
The Business Service applies the Account information into Siebel using the Insert or Update method.
The following procedure is an example of a Siebel workflow illustrated in the Siebel Workflow Administration window. The Workflow was designed for importing Siebel Account record information through the HTTP transport.

The following procedure describes how to create a Siebel Workflow that generates Siebel XML when an Account record is updated in the Siebel Call Center application and then places Siebel XML on the file system.
To create a Siebel Workflow:

In the Process Properties tab of the Workflow Process window, define the Account message and Account XML process properties.
Account message contains the Siebel Account data in hierarchical format.
Account XML specifies the Siebel Account data that the workflow converted to XML.

Define an EAI XML Converter Business Service step and call it XML to Property Set.
The Business Service is defined to receive the Account data from the EAI HTTP Transport Business Service in XML format and convert it to hierarchical format.

Define an EAI Siebel Adapter Business Service step and call it Update Siebel.
The Business Service is defined to receive from the EAI XML Converter Business Service the instance of Account data in hierarchical format.
The Business Service applies the Account information into Siebel using the Insert or Update method.