Enterprise Integration Solutions


There are Oracle Retail enterprise solutions that span multiple Oracle Retail applications and external systems to deliver the business processes desired..

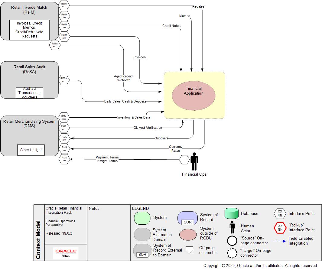
This set of artifacts depict the solutions from the perspective of Integration related to business process between applications and the major integration points.

Oracle Warehouse Management CS (LogFire) integration to Merchandise Foundation Cloud Service (MFCS)
   
Oracle Warehouse Management Cloud (WMS) is the industry’s leading cloud-based warehouse management system. With innovative product features, mobile solutions, and an easy-to-use interface,
Oracle WMS Cloud combines the speed and savings of the cloud with best-of-breed warehouse management and fulfillment capabilities