Go to primary content
Oracle® Retail Financial Integration Cloud Service for Oracle Retail Merchandise Operations Management and Oracle Financials Installation Guide Installation Guide
Release 22.1.201.0
F56177-01
  Go To Table Of Contents
Contents

Previous
Previous
 
Next
Next
 

3 ORFI Database Installation Tasks

This chapter includes:

Expand the ORFI Installer Distribution

  1. Log in to the UNIX server as a user who has sufficient access to run sqlplus from the Oracle Database installation.

  2. Create a new staging directory for the ORFI installer distribution (RetailFinancialIntegrationPak22.0.000ForRfi22.0.000_eng_ga.zip). There should be a minimum of 50 MB disk space available for the application and database schema installation files. This location is referred to as INSTALL_DIR for the remainder of this chapter.

  3. Copy RetailFinancialIntegrationPak22.0.000ForRfi22.0.000_eng_ga.zip to <INSTALL_DIR> and extract its contents.

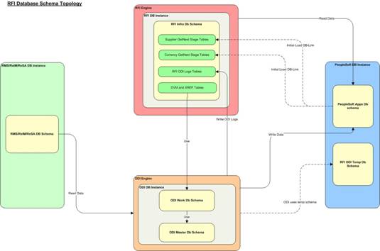
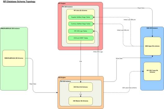
Database Schema Topology

This topology diagram shows how different schemas are integrated with each other. There are three diagrams; one with EBS as the integrating financial system, one for Oracle PeopleSoft as the integrating financial system and the last one with Cloud Financials (CFIN) as the integrating financial system.

Figure 3-1 RFI Database Schema Topology (EBS)

Surrounding text describes Figure 3-1 .

Figure 3-2 RFI Database Schema Topology (PeopleSoft)

Surrounding text describes Figure 3-2 .

Figure 3-3 RFI Database Schema Topology (Cloud Financials)

RFI Database Schema Topology (Cloud Financials)

Create Tablespaces

Before you run the ORFI database schema installer, make sure that the RFI_DATA tablespace has been created in the database.

Below is an example of tablespace creation statement for the RFI_DATA tablespace. Oracle Retail recommends the use of locally managed tablespaces with automatic extent and segment space management.


Note:

These tablespaces are not sized for a production environment. The customer's Database Administrator should create the tablespace based on their datacenter database architecture and size it appropriately based on expected data volume for their peak data usage.

CREATE TABLESPACE RFI_DATA DATAFILE
'<datafile_path>/rfi_data01.dbf' SIZE 500M
AUTOEXTEND ON NEXT 100M MAXSIZE 2000M
EXTENT MANAGEMENT LOCAL
SEGMENT SPACE MANAGEMENT AUTO
;

Create the ORFI Database User

The user in the database who will own the ORFI tables must be created prior to running the ORFI database schema installer. A create_user.sql script has been provided that can be used for this:

$INSTALL_DIR/retail-financial-integration-solution/service-based-integration/setup-data/ddl/create_user.sql

After installation is completed, a detailed database user creation log file is created:

$INSTALL_DIR/retail-financial-integration-solution/service-based-integration/setup-data/ddl/create_user.log

The script takes three arguments on the command line in sqlplus: username, password and ORFI tablespace name. For example:

SQL> @create_user.sql <RFI Schema> <RFI Schema Password> <RFI Tablespace Name>

Review this script and run it as a user with adequate permissions, such as SYSTEM.


Note:

The same RFI DB Schema can be used later for receiver service, job xml and RFI Batch job admin. RFI BDI Job Admin and RFI should share the same schema.

Run the ORFI Database Schema Installer

This installer installs the ORFI database schema, compiles ORFI objects, and inserts ORFI data.

  1. Set the following environment variables:

    • Set the ORACLE_HOME to point to an installation that contains sqlplus. It is recommended that this be the ORACLE_HOME of the ORFI database.

    • Set the PATH to: $ORACLE_HOME/bin:$PATH

    • Set the ORACLE_SID to the name of your database

    • Set the NLS_LANG for proper locale and character encoding

    For example: NLS_LANG=AMERICAN_AMERICA.AL32UTF8

  2. If you are using an X server such as Exceed, set the DISPLAY environment variable so that you can run the installer in GUI mode (recommended). If you are not using an X server, or the GUI is too slow over your network, unset DISPLAY for text mode.

  3. Based on whether integrating Oracle Financials application is EBS, PeopleSoft, or Cloud Financials run one of the initial setup scripts available in $INSTALL_DIR/retail-financial-integration-solution/service-based-integration/bin/. After installation is completed, a detailed installation log file is created: $INSTALL_ DIR/retail-financial-integration-solution/service-based-integration/bin/<timesta mp>.log.

    For example:

    For EBS integration, run the prompt

    $ sh ebs-load-initial-setup-data-into-integration-schema.sh

    OR

    For PeopleSoft integration, run the prompt

    $ sh psft-load-initial-setup-data-into-integration-schema.sh

    OR

    For CFIN integration, run the prompt

    $ sh cfin-load-initial-setup-data-into-integration-schema.sh

    The installer prompts for the following details:

    • Enter the ORFI database schema details

      Enter ORFI Userid:

      Enter ORFI Passwd:

    • Enter the ORFI database server name

      Enter Database Server Name or IP address:

    • Enter the ORFI database server port

      Enter Database Port Number:

    • Enter the ORFI database server SID

      Enter Database SID:

Verification

Log in to the ORFI database schema in the database and query

"SELECT * FROM TAB WHERE TNAME LIKE 'RFI%'"

This query should list the following tables:

  • RFI_CURR_RATE_STAGE

  • RFI_ODI_LOGS

  • RFI_SUPP_CONTACTS_STAGE

  • RFI_SUPP_SITES_STAGE

  • RFI_SUPP_STAGE

  • RFI_XREF_DVM

If integration with PeopleSoft as Oracle Financials application, then along with above mentioned tables the below two tables should also be listed:-

  • RFI_TERMS_HEAD

  • RFI_TERMS_DETAIL

If the integration with Cloud Financials as Oracle Financials Application, then along with above mentioned tables the tables bellow should also be listed:

  • EXT_FIN_SYSTEM_FILES_CONTENT

  • RFI_SYSTEM_OPTIONS

  • EXT_FIN_FILE_CONTENT_DETAIL

  • RFI_CFIN_STATUS_DESC

  • STG_FIF_GL_DATA

  • STG_FIF_GL_DATA_HIST

  • RFI_CFIN_RMS_ACCOUNT_ENTRY

  • RFI_CFIN_RMS_ACNT_ENTRY_STATUS

  • IM_FINANCIALS_STAGE

  • IM_FINANCIALS_STAGE_HIST

  • RFI_CFIN_REIM_ACCOUNT_ENTRY

  • RFI_CFIN_REIM_ACNT_ENTRY_STATUS

  • IM_AP_STAGE_HEAD

  • IM_AP_STAGE_DETAIL

  • IM_AP_STAGE_HEAD_HIST

  • IM_AP_STAGE_DETAIL_HIST

  • RFI_CFIN_AP_INV_INTERFACE

  • RFI_CFIN_AP_INV_LINE_INTERFACE

  • RFI_CFIN_AP_INV_INT_STATUS