This topic describes Workshop's tooling features for building NetUI web applications.
Workshop provides a variety of views and graphical user interface tools to help you design, conceptualize and implement NetUI web applications.
Individual icons used in the Page Flow Perspective are described in the Page Flow Perspective Visual Glossary.
The Page Flow Perspective gives a graphical summary of an individual page flow.
Open the Page Flow Perspective by selecting Window > Open Perspective > Page Flow.
Note: If you already have a page flow-related file open, the Page Flow Perspective will display that file's page flow. If you don’t have a page flow-related file open, the Page Flow Perspective opens to the first page flow in the first page flow-enabled project that it finds. To switch the page flow displayed, you must explicitly switch to another page flow through one of the views, or make a page flow-related file from a different page flow the active document in the Source Editor View.
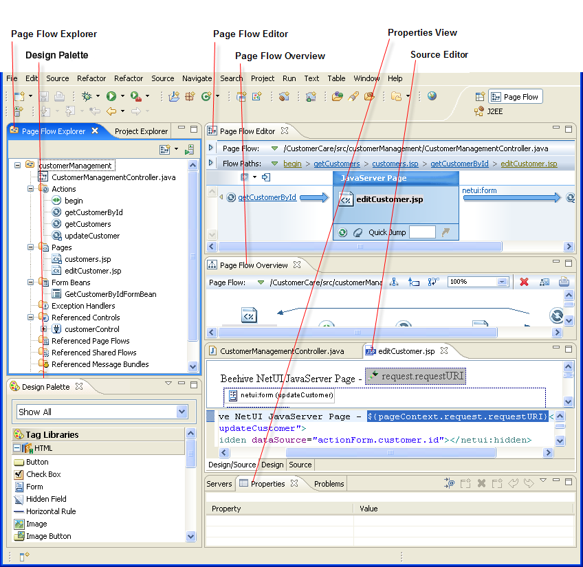
The Page Flow Perspective consists of these views:
The following diagram shows the default locations for these views when the Page Flow Perspective is first opened. Only those views that are page flow-specific are described below. Other views, such as the Servers and Problems views are displayed by default, but they are not specifically designed to show page flow-related information.
Each of these views is described in detail below.
The following tutorials use many of the views and wizards described above:
Tutorial: Accessing a Database from a Web Application
Tutorial: Java Server Faces Integration
Also see the following topic: