Oracle® Retail Store Inventory Management
Configuration Guide
Release 16.0
E76184-04
September 2018
Oracle® Retail Store Inventory Management Configuration Guide, Release 16.0
E76184-04
Copyright © 2018, Oracle and/or its affiliates. All rights reserved.
Primary Author: Bernadette Goodman, Tracy Gunston
This software and related documentation are provided under a license agreement containing restrictions on use and disclosure and are protected by intellectual property laws. Except as expressly permitted in your license agreement or allowed by law, you may not use, copy, reproduce, translate, broadcast, modify, license, transmit, distribute, exhibit, perform, publish, or display any part, in any form, or by any means. Reverse engineering, disassembly, or decompilation of this software, unless required by law for interoperability, is prohibited.
The information contained herein is subject to change without notice and is not warranted to be error-free. If you find any errors, please report them to us in writing.
If this is software or related documentation that is delivered to the U.S. Government or anyone licensing it on behalf of the U.S. Government, then the following notice is applicable:
U.S. GOVERNMENT END USERS: Oracle programs, including any operating system, integrated software, any programs installed on the hardware, and/or documentation, delivered to U.S. Government end users are "commercial computer software" pursuant to the applicable Federal Acquisition Regulation and agency-specific supplemental regulations. As such, use, duplication, disclosure, modification, and adaptation of the programs, including any operating system, integrated software, any programs installed on the hardware, and/or documentation, shall be subject to license terms and license restrictions applicable to the programs. No other rights are granted to the U.S. Government.
This software or hardware is developed for general use in a variety of information management applications. It is not developed or intended for use in any inherently dangerous applications, including applications that may create a risk of personal injury. If you use this software or hardware in dangerous applications, then you shall be responsible to take all appropriate fail-safe, backup, redundancy, and other measures to ensure its safe use. Oracle Corporation and its affiliates disclaim any liability for any damages caused by use of this software or hardware in dangerous applications.
Oracle and Java are registered trademarks of Oracle and/or its affiliates. Other names may be trademarks of their respective owners.
Intel and Intel Xeon are trademarks or registered trademarks of Intel Corporation. All SPARC trademarks are used under license and are trademarks or registered trademarks of SPARC International, Inc. AMD, Opteron, the AMD logo, and the AMD Opteron logo are trademarks or registered trademarks of Advanced Micro Devices. UNIX is a registered trademark of The Open Group.
This software or hardware and documentation may provide access to or information about content, products, and services from third parties. Oracle Corporation and its affiliates are not responsible for and expressly disclaim all warranties of any kind with respect to third-party content, products, and services unless otherwise set forth in an applicable agreement between you and Oracle. Oracle Corporation and its affiliates will not be responsible for any loss, costs, or damages incurred due to your access to or use of third-party content, products, or services, except as set forth in an applicable agreement between you and Oracle.
Value-Added Reseller (VAR) Language
Oracle Retail VAR Applications
The following restrictions and provisions only apply to the programs referred to in this section and licensed to you. You acknowledge that the programs may contain third party software (VAR applications) licensed to Oracle. Depending upon your product and its version number, the VAR applications may include:
(i) the MicroStrategy Components developed and licensed by MicroStrategy Services Corporation (MicroStrategy) of McLean, Virginia to Oracle and imbedded in the MicroStrategy for Oracle Retail Data Warehouse and MicroStrategy for Oracle Retail Planning & Optimization applications.
(ii) the Wavelink component developed and licensed by Wavelink Corporation (Wavelink) of Kirkland, Washington, to Oracle and imbedded in Oracle Retail Mobile Store Inventory Management.
(iii) the software component known as Access Via™ licensed by Access Via of Seattle, Washington, and imbedded in Oracle Retail Signs and Oracle Retail Labels and Tags.
(iv) the software component known as Adobe Flex™ licensed by Adobe Systems Incorporated of San Jose, California, and imbedded in Oracle Retail Promotion Planning & Optimization application.
You acknowledge and confirm that Oracle grants you use of only the object code of the VAR Applications. Oracle will not deliver source code to the VAR Applications to you. Notwithstanding any other term or condition of the agreement and this ordering document, you shall not cause or permit alteration of any VAR Applications. For purposes of this section, "alteration" refers to all alterations, translations, upgrades, enhancements, customizations or modifications of all or any portion of the VAR Applications including all reconfigurations, reassembly or reverse assembly, re-engineering or reverse engineering and recompilations or reverse compilations of the VAR Applications or any derivatives of the VAR Applications. You acknowledge that it shall be a breach of the agreement to utilize the relationship, and/or confidential information of the VAR Applications for purposes of competitive discovery.
The VAR Applications contain trade secrets of Oracle and Oracle's licensors and Customer shall not attempt, cause, or permit the alteration, decompilation, reverse engineering, disassembly or other reduction of the VAR Applications to a human perceivable form. Oracle reserves the right to replace, with functional equivalent software, any of the VAR Applications in future releases of the applicable program.
Contents
Send Us Your Comments........................................................................................ vii
Preface..................................................................................................................... ix
Audience............................................................................................................. ix
Documentation Accessibility................................................................................ ix
Related Documents............................................................................................. ix
Supplemental Documentation on My Oracle Support........................................ x
Customer Support................................................................................................ x
Review Patch Documentation................................................................................ x
Improved Process for Oracle Retail Documentation Corrections............................. xi
Oracle Retail Documentation on the Oracle Technology Network............................ xi
Conventions........................................................................................................ xi
1 Introduction.......................................................................................................... 1
Skills Needed for Implementation.......................................................................... 1
Applications................................................................................................... 1
Technical Concepts........................................................................................ 2
2 SIM Technical Overview....................................................................................... 3
SIM Technology Stack.................................................................................... 3
Client Tier....................................................................................................... 3
Server Tier..................................................................................................... 4
Data Tier........................................................................................................ 4
Multiple Products........................................................................................... 4
SIM Deployment.................................................................................................. 5
Wavelink Deployment..................................................................................... 5
Performance: Bandwidth, Scaling.................................................................... 5
3 Setup and Configuration....................................................................................... 9
Oracle Software Security Assurance (OSSA).......................................................... 9
Role Based Security............................................................................................. 9
External Authentication/Authorization Setup (LDAP)........................................ 10
Setting up LDAP Data.................................................................................. 12
Using Oracle Virtual Directory to Authenticate SIM.......................................... 13
Internal Authentication/Authorization Setup (SIM)............................................ 13
External/Internal Authentication/Authorization Setup (SIM/LDAP)..................... 14
Time Zones........................................................................................................ 15
Data Seeding..................................................................................................... 15
How SIM Associates Menus and Menu Items....................................................... 21
Permission Definitions........................................................................................ 21
Defaulting Store Configuration Parameters.......................................................... 21
Admin System and Store Configurations - with mBeans (New in v16)..................... 21
4 UIN (Unique Identifying Number)......................................................................... 29
Overview...................................................................................................... 29
Auto Generated Serial Numbers (AGSNs)....................................................... 29
UIN AutoNumber........................................................................................... 30
Auditing....................................................................................................... 33
UIN Setup.................................................................................................... 33
UIN Status.................................................................................................... 34
Resolving UIN Discrepancies........................................................................ 36
5 Reporting............................................................................................................ 39
Operational Reports............................................................................................ 39
Analytical (and Ad Hoc) Reports.......................................................................... 39
Assumptions...................................................................................................... 39
SIM Reporting Framework................................................................................... 39
Printing to Local Printers in a Store................................................................ 39
SIM Operational Reports............................................................................... 41
Report Formats............................................................................................ 43
Configuring a Report Printer in SIM................................................................ 43
Defining a Session Printer in SIM.................................................................. 43
Uploading Reports....................................................................................... 43
Setting up Report Formats in SIM.................................................................. 45
SIM Reports Internationalization..................................................................... 47
Number, Date and Currency Format Support.................................................. 52
Report Engine Functional Specification............................................................... 54
Detailed Report Information.......................................................................... 54
Bill of Lading Report........................................................................................... 60
Printing the RTV Shipment Bill of Lading........................................................ 61
Printing the Transfer Shipment Bill of Lading.................................................. 61
6 Internationalization............................................................................................. 63
Translation......................................................................................................... 63
Handheld Device Configuration for Japanese Display.................................... 64
Brazil-Specific Setup.......................................................................................... 64
Direct Store Delivery..................................................................................... 64
Internal Deliveries......................................................................................... 65
Receiver Unit Adjustments............................................................................ 65
Unsupported Processes............................................................................... 66
A Appendix: Permissions....................................................................................... 67
B Appendix: Connecting to the SIM Domain Runtime MBean Server.................... 131
Set Up the Classpath for Remote Clients........................................................... 131
Starting JConsole............................................................................................. 131
SIM Configuration Users Security Info.......................................................... 131
SIM MBean Operations..................................................................................... 132
SystemConfig............................................................................................ 132
DefaultStoreConfig..................................................................................... 139
StoreConfig................................................................................................ 139
C Appendix: Report Formats................................................................................ 143
Report Formats................................................................................................ 143
D Appendix: LDAP Schema.................................................................................. 173
Object Classes................................................................................................. 173
Directory Entry Structure................................................................................... 175
Configuration File ldap.cfg................................................................................ 175
Sample LDIF Data Files.................................................................................... 175
Store.......................................................................................................... 176
Role........................................................................................................... 176
User........................................................................................................... 176
User’s Role................................................................................................. 177
E Appendix: UPC Barcode.................................................................................... 179
Differences Between UPC-A and UPC-E............................................................ 179
Conversion Between UPC-A and UPC-E............................................................. 180
Quick Response Codes.................................................................................... 181
List of Figures
Figure 1: SIM n-tier Architecture
Figure 2: Data Seeding Technical Architecture
Figure 3: Local Printing in a Store
Figure 4: Report Formats Screen
Figure 6: Oracle BI Publisher Desktop Options in Word
Figure 8: Localize the Template
Figure 9: Extract Text for Export to XLIFF File
Figure 10: Save the XLIFF File
Figure 11: Template and Placeholder of the XML Tag
Figure 12: Form Field Help Text Window
Figure 15: listKeys Return Value
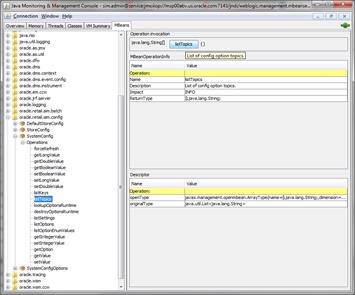
Figure 17: listTopics Return Value
Figure 19: listOptions Return Value
Figure 21: listSettings Return Value
Figure 24: lookupOptionsRuntime
Figure 25: lookupOptionsRuntime Return Value
Figure 27: Store listOptions Return Value
Figure 28: resetAllStoresToDefault
Figure 29: Customer Order Bin Label Report
Figure 30: Customer Order Delivery BOL Report
Figure 31: Customer Order Delivery Report
Figure 32: Customer Order Pick Discrepancy Report
Figure 33: Customer Order Pick Report
Figure 34: Customer Order Report
Figure 35: Customer Order Reverse Pick Report
Figure 36: Direct Delivery Discrepant Items Report
Figure 37: Direct Delivery Report
Figure 38: Inventory Adjustment Report
Figure 39: Item Basket Default Report
Figure 41: Item Request Report
Figure 42: Purchase Order Report
Figure 44: Shelf Adjustment Report
Figure 45: Shelf Replenishment Report
Figure 46: All Location Stock Count Report
Figure 47: StockCountExportReport [XML Format]
Figure 48: Stock Count Rejected Items Report
Figure 51: Transfer Receiving Exception Report
Figure 52: Transfer Receiving Label
Figure 53: Transfer Receiving Report
Figure 55: Transfer Shipment BOL Report
Figure 56: Transfer Shipment Container Report
Figure 57: Transfer Shipment Report
Figure 58: Transfer Shipping Label
Figure 60: RTV Shipment Container Report
Figure 61: RTV Shipment Report
Oracle Retail Store Inventory Management, Configuration Guide, Release 16.0
Oracle welcomes customers' comments and suggestions on the quality and usefulness of this document.
Your feedback is important, and helps us to best meet your needs as a user of our products. For example:
§ Are the implementation steps correct and complete?
§ Did you understand the context of the procedures?
§ Did you find any errors in the information?
§ Does the structure of the information help you with your tasks?
§ Do you need different information or graphics? If so, where, and in what format?
§ Are the examples correct? Do you need more examples?
If you find any errors or have any other suggestions for improvement, then please tell us your name, the name of the company who has licensed our products, the title and part number of the documentation and the chapter, section, and page number (if available).
Note: Before sending us your comments, you might like to check that you have the latest version of the document and if any concerns are already addressed. To do this, access the Online Documentation available on the Oracle Technology Network Web site. It contains the most current Documentation Library plus all documents revised or released recently.
Send your comments to us using the electronic mail address: retail-doc_us@oracle.com
Please give your name, address, electronic mail address, and telephone number (optional).
If you need assistance with Oracle software, then please contact your support representative or Oracle Support Services.
If you require training or instruction in using Oracle software, then please contact your Oracle local office and inquire about our Oracle University offerings. A list of Oracle offices is available on our Web site at www.oracle.com.
The Oracle Retail Store Inventory Management Configuration Guide provides detailed information that is important when implementing SIM. The Oracle Retail Store Inventory Management Configuration Guide provides the following information and more:
§ System and store administration
Details the SIM system and store options. System option parameters allow a user to change the parameter for the entire system and all stores. Store option parameters are only specific to the store the current user is logged in to.
§ Functional design and overview
Provides detailed information concerning the various aspects of the SIM functional areas.
This document is intended for the Oracle Retail Store Inventory Management application integrators and implementation staff, as well as the retailer’s IT personnel.
For information about Oracle's commitment to accessibility, visit the Oracle Accessibility Program website at http://www.oracle.com/pls/topic/lookup?ctx=acc&id=docacc.
Oracle customers that have purchased support have access to electronic support through My Oracle Support. For information, visit http://www.oracle.com/pls/topic/lookup?ctx=acc&id=info or visit http://www.oracle.com/pls/topic/lookup?ctx=acc&id=trs if you are hearing impaired.
For more information, see the following documents in the Oracle Retail Store Inventory Management Release 16.0 documentation set:
§ Oracle Retail Store Inventory Management Batch Operations Guide
§ Oracle Retail Store Inventory Management Extension Guide
§ Oracle Retail Store Inventory Management Installation Guide
§ Oracle Retail Store Inventory Management Integration Guide
§ Oracle Retail Store Inventory Management MAF Guide
§ Oracle Retail Store Inventory Management MAF Installation Guide
§ Oracle Retail Store Inventory Management Release Notes
§ Oracle Retail Store Inventory Management Security Guide
§ Oracle Retail Store Inventory Management Store User Guide
§ Oracle Retail Store Inventory Management Wavelink Studio Client Guide
§ Oracle Retail Store Inventory Management Data Model
§ Oracle Retail Store Inventory Management Upgrade Guide
The following document is available through My Oracle Support. Access My Oracle Support at the following URL:
The Enterprise Integration Guide is an HTML document that summarizes Oracle Retail integration. This version of the Integration Guide is concerned with the two integration styles that implement messaging patterns: Asynchronous JMS Pub/Sub Fire-and-Forget and Web Service Request Response. The Enterprise Integration Guide addresses the Oracle Retail Integration Bus (RIB), a fully distributed integration infrastructure that uses Message Oriented Middleware (MOM) to integrate applications, and the Oracle Retail Service Backbone (RSB), a productization of a set of Web Services, ESBs and Security tools that standardize the deployment.
To contact Oracle Customer Support, access My Oracle Support at the following URL:
When contacting Customer Support, please provide the following:
§ Product version and program/module name
§ Functional and technical description of the problem (include business impact)
§ Detailed step-by-step instructions to re-create
§ Exact error message received
§ Screen shots of each step you take
When you install the application for the first time, you install either a base release (for example, 16.0) or a later patch release (for example, 16.0.1). If you are installing the base release and additional patch releases, read the documentation for all releases that have occurred since the base release before you begin installation. Documentation for patch releases can contain critical information related to the base release, as well as information about code changes since the base release.
To more quickly address critical corrections to Oracle Retail documentation content, Oracle Retail documentation may be republished whenever a critical correction is needed. For critical corrections, the republication of an Oracle Retail document may at times not be attached to a numbered software release; instead, the Oracle Retail document will simply be replaced on the Oracle Technology Network Web site, or, in the case of Data Models, to the applicable My Oracle Support Documentation container where they reside.
This process will prevent delays in making critical corrections available to customers. For the customer, it means that before you begin installation, you must verify that you have the most recent version of the Oracle Retail documentation set. Oracle Retail documentation is available on the Oracle Technology Network at the following URL:
http://www.oracle.com/technetwork/documentation/oracle-retail-100266.html
An updated version of the applicable Oracle Retail document is indicated by Oracle part number, as well as print date (month and year). An updated version uses the same part number, with a higher-numbered suffix. For example, part number E123456-02 is an updated version of a document with part number E123456-01.
If a more recent version of a document is available, that version supersedes all previous versions.
Oracle Retail product documentation is available on the following web site:
http://www.oracle.com/technetwork/documentation/oracle-retail-100266.html
(Data Model documents are not available through Oracle Technology Network. You can obtain them through My Oracle Support.)
The following text conventions are used in this document:
|
Convention |
Meaning |
|
boldface |
Boldface type indicates graphical user interface elements associated with an action, or terms defined in text or the glossary. |
|
italic |
Italic type indicates book titles, emphasis, or placeholder variables for which you supply particular values. |
|
monospace |
Monospace type indicates commands within a paragraph, URLs, code in examples, text that appears on the screen, or text that you enter. |
Oracle Retail Store Inventory Management (SIM) empowers store personnel to sell, service, and personalize customer interactions by providing users the ability to perform typical back office functionality on the store sales floor. The results are greatly enhanced customer conversion rates, improved customer service, lower inventory carrying costs, and fewer markdowns. SIM delivers the information and flexible capabilities that store employees need to maintain optimal inventory levels and to convert shoppers into buyers.
The SIM solution does the following:
§ Improves perpetual inventory levels by enabling floor-based inventory management through handheld devices and store PCs.
§ Minimizes the time needed to process receipt and check-in of incoming merchandise.
§ Receives, tracks, and transfers merchandise accurately, efficiently, and easily.
§ Reduces technology costs by centralizing hardware requirements.
§ Guides users through required transactions.
§ Allows customizations to the product through an extensible technology platform.
The retailer’s modifications are isolated during product upgrades, lowering the total cost of ownership.
The implementer needs an understanding of the applications and technical concepts described in this chapter.
Note: See the Oracle Retail Store Inventory Management Installation Guide for a list of the Oracle Retail applications that are certified with this version of SIM.
The implementer should understand the interface requirements of the integrated applications (with or without Retail Integration Bus (RIB) and data sources for the foundation data. Depending on the version of SIM that you are using, SIM might be deployed either as:
§ Standalone (that is, without RIB)
§ With Oracle Retail Merchandising System (RMS), Oracle Retail Price Management (RPM) and Oracle Retail Integration Bus (RIB)
§ With Oracle Retail Merchandising System, Oracle Retail Price Management, Oracle Retail Warehouse Management System (RWMS) and Oracle Retail Integration Bus
§ With Oracle Retail Xstore alone
§ With Oracle Retail Merchandising System, Oracle Retail Price Management, Oracle Retail Warehouse Management System, Oracle Retail Integration Bus, and Oracle Retail Xstore
The implementer needs functional knowledge of the following applications:
§ RMS
§ RIB
§ RPM
§ Oracle Retail Xstore
§ RWMS
The implementer should understand the following technical concepts:
§ UNIX system administration, shell scripts, and job scheduling
§ Web Logic application server (for Oracle Retail deployments)
§ Performance constraints based on the retailer’s infrastructure
§ Technical architecture, deployment options with load balancer
§ Retailer’s hierarchical (Stock Keeping Unit (SKU)/store/day) data
§ Knowledge of Enterprise-Java including web services, PL/SQL
§ Lightweight Directory Access Protocol (LDAP) setup and usage
§ BIPublisher (Oracle printing engine) and Internet printing protocol
SIM has an n-tier architecture consisting of a client tier, a server tier, and a data tier.
Figure 1: SIM n-tier Architecture

SIM supports multiple clients.
The PC-based client is a Java Swing desktop application. Its flow design is optimized for maximum efficiency.
Our Handheld client consists of wireless devices running Wavelink client software and a communication protocol (telnet like). In addition to Windows mobile devices, Wavelink-UI has been enhanced to render on following Wavelink Studio clients.
§ iOS studio-client
§ Android-velocity-Wavelink clients
Wavelink Studio-client supports multiple wireless-devices/operating system combinations. For a complete list, please see following.
http://www.wavelink.com/download/Main.aspx
The supported sleds are on LANDesk community site –https://community.landesk.com/support/docs/DOC-31749?q=supported%20sleds
There is no GUI for SOAP web services API exposed in SIM. These APIs allow customers to create or develop applications or add-ons that can replicate some or all of the steps of a transaction workflow.
A subset of mobile workflows are available using Oracle Mobile Application Framework (MAF) platform. MAF is a hybrid-mobile platform that supports both iOS and Android devices. For more details, please see SIM MAF Guide.
The server tier contains the SIM server deployed as a J2EE application inside the Weblogic Application Server and the Wavelink 5.x server, a standalone server for the handheld devices.
§ SIM server is deployed as JavaEE application
§ Server functionality is exposed through EJB ineterfaces
§ Client(s) use remote EJBs to access server
§ All transactions are container managed
§ SIM performance is sensitive to network latency (hence compression from client to server)
The data tier consists of an Oracle database, Oracle Internet Directory (OID)/LDAP and BIPublisher.
§ SIM uses JDBC to access data from the database
§ Weblogic application server provides a connection pool to use database resources in an efficient fashion
§ PL/SQL stored procedures are also used for high volume batch processing
SIM and Mobile-SIM are two separately licensed products.
SIM includes:
§ SIM PC user interface
§ SIM Server tier
§ SIM Database tier with data access code, batches, reports
§ SIM Oracle MAF client
Mobile SIM includes:
§ Wavelink Studio Client infrastructure
§ SIM UI workflows for handheld
In order to use Mobile-SIM, SIM needs to be deployed. Wavelink Studio Client runs on each wireless device. This piece is not shipped with SIM; it needs to be downloaded from Wavelink’s website. This studio-client allows a wireless device to render SIM’s wireless screens and communicate data between these distributed devices running at store(s) with server(s) back at corporate data center.
An average SIM deployment in a store has several PC clients and anywhere from 5 to 10 wireless hand-held devices. These clients communicate to SIM server(s) and SIM database(s) deployed at corporate over a WAN.
SIM is deployed in three ways:
1. With the rest of RGBU assets such as RMS, RWMS, and RPM along with the RIB.
2. With only POS/Xstore (and/or ATG Commerce) typically without RIB or other enterprise applications.
3. As a stand-alone or point deployment.
SIM has a distributed deployment model with PC and wireless handheld devices running at stores, connecting with server and database hosted at corporate. The central server deployment allows real-time inventory queries for stock-on-hand positions across the enterprise, but requires a fairly robust network connection between store and corporate environments.
SIM runs on handheld devices and PCs in the stores.
The SIM PC Application runs on a PC in a store. It is a heavy Swing client that requires a constant network connection to the SIM Server at corporate.
For detailed information on Wavelink deployment, please see Oracle Retail Store Inventory Management Wavelink Studio Client Guide
Installations with less than 128 KB bandwidth available between the PC client and the data center are not recommended or supported. Limiting the client to less than 128 KB total available bandwidth causes unpredictable network utilization spikes, and the performance of the client degrades below requirements established for the product.
The SIM client that runs on wireless handheld devices is not limited in this way. The handheld client can provide a workable alternative to customers who require SIM functionality in locations that do not provide 128 KB bandwidth.
SIM is also sensitive to the network latency between the SIM PC client and the data center. Oracle Retail does not recommend or support installations with more than 50 ms total round-trip network latency between the PC client and the data center. Latency beyond the 50 ms limit causes unpredictable network utilization spikes, and the performance of the client degrades below requirements established for the product. The 50 ms limitation provides reasonable, predictable performance and network utilization for transactions.
The SIM handheld client is significantly less affected by network latency and can provide a workable alternative to customers who require SIM functionality in locations with excessive network latency.
You can have as many Wavelink instances as you require. The license cost of the instances is based on the maximum number of concurrent users. For information on licensing Wavelink Studio, see the Oracle Retail Store Inventory Management Installation Guide.
You need one Wavelink instance per 150 to 200 active users. If you require more than one instance per server, it is recommended that you base the number of instances required using 150 active users, as there is little to gain in maximizing the number of users per instance. Using the lower number ensures the instance will not be overloaded.
There are two principal ways to scale Wavelink:
§ Vertically
§ Horizontally
To scale vertically, run additional Wavelink instances on a physical server. This is normally done by licensing Wavelink Studio from Wavelink Corporation. The SIM Handheld Application can be scaled by starting multiple Wavelink Server instances. Each Wavelink Server instance is independent, and a load balancer can be put in front of the instances to spread load.
It is important to use sticky sessions on the load balancer. Once a handheld client connects to a specific Wavelink Server instance, it needs to continue to communicate with that specific instance for the rest of its session.
To scale horizontally, you can use multiple physical servers and a hardware load balancer. The use of multiple servers introduces another challenge, that is, how to load balance and maintain a persistent TCP connection between the Wavelink client and server.
Normally, a load balancer is used to distribute client sessions to application servers. The load balancer needs to support persistent (sticky) TCP connections between the Wavelink client and server. All handhelds then use the load balancer host name and port number.
The hardware load balancer must be able to support generic TCP socket persistence, not just HTTP (which SIM does not use). Also, you need to be careful of socket timeout settings. There could be problems caused by timeout values being too low on the load balancer (or firewall, if used). Having multiple servers is also a best practice for failover purposes.
The Wavelink Server can be scaled independently of the SIM Server, that is, Wavelink Server instances can be scaled independently of the SIM J2EE containers. Normally, you would have at least one Wavelink instance per SIM container, but if you need to support a greater number of concurrent handheld sessions, multiple Wavelink instances can use the same SIM container. The Wavelink Server instances should use the locally running SIM J2EE container.
This section describes load balancing for the application server and database.
SIM supports application server clustering with a load balancer for Oracle WebLogic.
The SIM Server can run inside an application server cluster, but the load must be distributed among the nodes in the cluster. SIM PC clients use Java Web Start (JWS). The client that is downloaded as a result of a JWS request retains the server information, meaning the SIM client on that machine always uses the same node in the cluster. Any JWS request at creation time can be load balanced to get to a specific app server instance.
It is also possible to configure a single application server instance with multiple SIM JVMs inside the application server instance. When doing this, an upper limit of 1.5 to 2 JVMs per server CPU is recommended.
Clustering for Oracle WebLogic Server is also supported through a load balancer.
SIM supports a RAC-enabled database for performance.
Note: For information about Oracle Single Sign-On and Oracle Retail Store Inventory Management, see the Oracle Retail Store Inventory Management Installation Guide.
Sensitive information such as user credentials must be encrypted and stored in a secure location, known as credential stores. These credential stores are secure software containers that store the encrypted user credentials.
SIM has implemented using credential store alias names in the following areas:
§ LDAP connection credentials
§ RIB service credentials (publish and subscribe)
§ BIP service credentials
§ Web service consumer credentials (OMS, manifest)
§ WebLogic user credentials (batch, server, wireless users)
SIM uses external secure credential stores for the SIM client to look up SIM remote services:
§ SIM stores the database password in a secure credential store for the database standalone program which invokes sqlplus or sqlldr.
§ SIM stores the application remote login password in a secure credential store for java application programs.
SIM also modifies programs to use security alias names for accessing database or remote applications:
§ The data seeding (import) program passes the user and password when invoking the sqlplus and sql loader (sqlldr) inside the program.
§ Any other data import utility or adhoc batch program uses SIM standard java wrapper to call the stored procedure; if using java wrapper is not applicable, and if connecting to the database through a database client utility such as sqlplus or sqlldr, then the secure pass store is used and tnsalias for database connection credential stored in the wallet must be used.
For more information, see “Appendix: Setting Up Password Stores with Oracle Wallet” in Oracle Retail Store Inventory Management Installation Guide.
SIM provides role-based user access control in order to manage application functionality and data available to users.
This role-based user access control allows security to be managed in a way that corresponds closely to the organization’s structure.
This model provides improved support for customization, maintenance, and management of security in SIM, simplifying customer implementations while maintaining a high degree of control and flexibility.
Security is handled by assigning privileges (permissions) to a role in SIM. These roles are assigned to stores and users (in LDAP or SIM). If the user does not have permission, the feature will not be available for user.
SIM secures buttons and drop down values on the PC and menu options on the handheld.
To allow flexibility on how security is implemented, three modes of deployment exist:
An external system controls security (LDAP). Users and role/store assignments are administered in LDAP. Roles are set up in SIM and need to match those set up in LDAP. Authentication is performed in LDAP. Note that Oracle LDAP (for example, OID) is the only supported LDAP. This is the default and recommended model of deployment.
SIM controls all aspects of security. Users, roles, user/role/store/group assignments are all administered in SIM. Authentication is performed in SIM.
A hybrid approach will be used for authentication. Users may be stored either in the external LDAP or in the internal database. Users created in LDAP behave the same way as users created in the external authentication mode, but can be assigned additional roles in the internal database through the SIM management screens. After successful authentication the external user will be granted the permissions associated with roles assigned in both the LDAP and the database. Users that are created in the database will behave the same way as users created in the internal authentication mode.
The external security model uses LDAP. In this mode LDAP is the only responsible application for all security control (with exception of assigning permissions to roles). LDAP will need to be set up before users can login.
Users are defined in LDAP as simUser records.
User records contain information such as:
§ user name
§ status
§ user type
§ default store
§ locale
§ other data defined by the schema
To log in to SIM, a user must have an active status (0). Users can be assigned start or end dates to restrict their authorization by date.
Users are assigned stores to which they are allowed access. To log in to a store, the user must first be assigned to that store. The user’s allowed stores also restrict which stores the user can be assigned roles for.
Users that are defined as super users are allowed access to all stores, but still require role assignments in order to gain permissions.
Store assignments are stored in LDAP as userStores attributes in simUser records.
When a user logs into SIM using the PC client, their default store is automatically selected. The user can change stores by selecting one of their allowed stores from the combo box on the main screen.
Users are given permissions by assigning roles to users. Permissions are never directly assigned to users. A user can be assigned multiple roles, producing a combined permission set that is the union of the role permissions.
Role assignments are stored in LDAP for an external model as simUserRole records, which are child nodes of simUser records. Role assignments can have start or end dates to restrict their validity by date. The userRoleStores attribute of the simUserRole record specifies which stores are valid for the role assignment. If no store is specified then the role assignment applies to all stores available to the user.
When a user logs into SIM they are given permissions for all valid role assignments for the store that was selected.
Users are granted access to secure interfaces by assigning groups to the user in the SIM User Interface (UI). All SIM users require the authenticated group assignment in order to access SIM (default group name: sim_secure_users).
Table: SIM User Group Assignments
|
Group |
User for? |
|
SIMSecureUsers |
Provided by internal authentication / MUST be setup when using LDAP authentication |
|
Admin |
Accessing configuration management functionality |
|
Security Ops |
Accessing user and security management functionality |
|
MPS |
Accessing MPS (staging table) admin functionality |
|
Batch |
For triggering batch clients |
|
Integration |
Accessing external integration end points (for example, RIB, POS, third-party manifest) |
|
Server Ops |
Internal server operations |
This list represents application groups.
SIMSecureUsers: This is required for all users who need to access SIM. This is automatically provided for users authenticated with internal database security. For LDAP users, this needs to be set up. This was added in previous releases, but was not enforced. Now it has been made mandatory. Please note that anyone using SIM, needs to have this application group.
The following three (3) groups can be assigned as needed to users:
§ Admin: Required for administrator operation, such as configuration management.
§ Security: Required for security management operation, such as user and role management.
§ MPS: Required for MPS management operation, such as staged messages and work type screens.
The following three (3) groups are not meant to be used for store-users:
§ Integration: Required for accessing integration end points. RIB is a default integration user.
§ Batch: Required for batch job operation (batch client).
§ Server: Used for internal server operation, not used by remote or external clients.
Additional special purpose groups should be assigned to users as needed for accessing special interfaces, such as administrator operations, or security management operations.
SIM is intended to work with any Lightweight Directory Access Protocol (LDAP) product. Out of the box, SIM ships sample .ldif files that can be used to create data in an LDAP system. We expect customers to use these files as examples to create their own data load files and hook into their own pre-existing corporate LDAP authentication system.
Once an LDAP server has been installed, the SIM data schema (SIM.schema) must be loaded on top of the default LDAP core schema (core.schema) supplied by the server. The following sample LDIF files are included in this release at SIM_INSTALL_DIR/sim/application/sim15/ldap. For more information, see Appendix: LDAP Schema.
Note: The following scripts and configuration files are provided as examples only. Variations will be necessary to match the data setup in SIM and the LDAP server that is chosen and installed.
Descriptions of the files in the directory and an overview of how the data needs to be structured in LDAP.
The objectclasses that are used and required by SIM. This file can be used directly to create the required objectclasses in your LDAP directory.
The base company container. This file must be modified before it is imported into your LDAP system.
The containers for holding users, stores, and roles. This file must be modified before it is imported into your LDAP system.
Sample role data. This file must be modified before it is imported into your LDAP system.
Sample store data. This file must be modified before it is imported into your LDAP system.
Sample user data. This file must be modified before it is imported into your LDAP system.
Sample user role assignment data. This file must be modified before it is imported into your LDAP system.
Sample group data. This file must be modified before it is imported into your LDAP system.
Sample user group assignment data. This file must be modified before it is imported into your LDAP system.
Note: A simUser can have more than one simStore by simply repeating the userStores line, but should only have one defaultStore. A simUserRole can also have more than one simStore by repeating the userRoleStores line.
This document explains how to use the Oracle Virtual Directory (OVD) to authenticate Oracle Retail Store Inventory Management.
The following document is available through My Oracle Support (formerly MetaLink).
Access My Oracle Support at the following URL:
Oracle Retail Store Inventory Management: Using Oracle Virtual Directory to Authenticate Oracle Retail Store Inventory Management (Doc ID: 840179.1).
The default security model in SIM is LDAP authentication (external authentication). To change the security model to use internal security,
1. Please use a preferred method of changing via MBean brower. Under SystemConfig MBean, change SECURITY_AUTHENTICATION_METHOD value to 0.
Please see section: Admin System and Store configurations - with mBeans and Appendix: Connecting to the SIM Domain Runtime MBean Server, on how to use MBean browser.
Only if you have DB privileges, run
update CONFIG_SYSTEM set VALUE = '0' where name = 'SECURITY_AUTHENTICATION_METHOD';
2. Once the security method is changed to internal security, you need to change authentication provider to SIM Database Authentication provider.
Please see Oracle Retail Store Inventory Management Installation Guide “SIM Database Authentication Provider set up” section for detail.
Users are defined in SIM through the UI.
User records contain information such as:
§ user name
§ status
§ user type
§ default store
§ locale
§ other data defined by the UI
To log in to SIM, a user must have an active status. Users can be assigned start or end dates to restrict their authorization by date.
Users are assigned to stores to which they are allowed access. To log in to a store, the user must first be assigned to this store. The user’s allowed stores also restrict which stores the user can be assigned roles for.
Users that are defined as super users are allowed access to all stores, but still require role assignments in order to gain permissions. New stores are automatically assigned to this user, but role assignments are not.
When a user logs into SIM using the PC client their default store is automatically selected. The user can change stores by selecting one of the allowed stores from the combo box on the main screen.
Users are given permissions by assigning roles to users in the SIM UI. Permissions are never directly assigned to users. A user can be assigned multiple roles, producing a combined permission set that is the union of the role permissions.
Role assignments can have start or end dates to restrict their validity by date.
Since users can have different roles at different stores (for example, a manager in Store One, but sales associate in Store Two), roles and stores are assigned as a pair to a user. This allows for very specific setup in SIM.
When a user logs into SIM they are given permissions for all valid role assignments for the store that was selected.
Users are granted access to secure interfaces by assigning groups to the user in the SIM UI. The SIM database authentication provider automatically assigns the authenticated group upon successful authentication. Only additional special purpose groups should be assigned to users as needed for accessing special interfaces, such as administrator operations, or security management operations.
SIM Internal assigned roles will be added to the external user assigned roles. In case the user is fully internal to SIM, SIM password information will be used to authenticate.
It is optional to create a user in SIM, or assign roles in SIM.
Users are defined in SIM through the UI or in LDAP.
Users can be created externally in LDAP or internally in SIM.
Users created in LDAP or SIM can be assigned to stores in their respective system.
Users created in SIM can only be assigned to roles within SIM. Users created in LDAP can be assigned to roles in both SIM and LDAP.
Users created in LDAP or SIM can be assigned to groups in their respective system as described in the internal and external mode setup.
For many SIM retailers, a corporate server is located in a different time zone than the stores connected to that corporate server. When a transaction is processed at these respective locations, there is time stamp information associated with these transactions. SIM has the ability to reconcile these time zone differences.
SIM requires a valid time zone set up for each store, for stores imported from external source which have no time zones assigned, the retailer needs to set valid time zone for the store. SIM store time zone is stored in column STORE.TIMEZONE.
Note: The SIM database view TIME_ZONE_NAMES_V contains a complete list of time zones.
SIM data seeding scripts provide a means of importing store inventory data from external data sources. The data files being imported into SIM can be exported from ORMS (Oracle Retail Merchandise System), or the retailer needs to provide their own utility to setup store and store inventory data in SIM prior to using the SIM application.
Note: Data seeding is only applicable for full SIM release to load store foundation data into SIM after SIM database is installed.
Data seeding and the upgrade process are mutually exclusive. For upgrading from old versions of SIM, see Oracle Retail Store Inventory Management Upgrade Guide for details.
1. Setup: Create temporary objects, disable foreign key constraints, and generate a file which contains the snapshot of the disabled foreign key constraints file before data seeding process starts.
2. Export Foundation Data: Export base foundation data (non-store specific data) from RMS database.
3. Export Store Data: Export store specific data from RMS database. The process creates a store_list.dat file which contains each exported store. The export data file for each store data is contained in the folder which is named by store ID.
4. Import Foundation Data: Import inventory foundation data from export data file into SIM inventory foundation table.
5. Import Store Data: Import inventory store data from export data file into SIM inventory store table.
6. Cleanup: Remove temporary objects, enable constraints.
The following diagram shows the different types of information that need to be data-seeded from RMS to SIM.

Figure 2: Data Seeding Technical Architecture

The inventory base data contains following two categories:
§ Inventory Foundation Data: Inventory data which are not store specific.
§ Store Inventory Data: Store specific inventory data.
Table: Inventory Base Data - Foundation Data
|
Category |
Table Name |
Note |
|
Foundation |
ADDRESS
|
Seed warehouse, partner, and supplier addresses (store addresses are seeded as part of store data). |
|
|
DELIVERY_SLOT |
|
|
|
DIFFERENTIATOR |
|
|
|
DIFFERENTIATOR_TYPE |
|
|
|
ITEM |
|
|
|
ITEM_COMPONENT |
|
|
|
ITEM_HIERARCHY |
|
|
|
ITEM_IMAGE |
|
|
|
ITEM_TICKET_TYPE |
Item ticket type. This table contains SIM system control data. The external seeded data are inserted into this table only if the same item ticket types are not part of the SIM pre-installed system data. |
|
|
ITEM_UDA |
|
|
|
PARTNER |
|
|
|
PARTNER_ITEM |
|
|
|
RELATED_ITEM_TYPE |
|
|
|
RELATED_ITEM |
|
|
|
STORE_TRANSFER_ZONE |
|
|
|
SUPPLIER |
|
|
|
SUPPLIER_ITEM |
|
|
|
SUPPLIER_ITEM_COUNTRY |
|
|
|
SUPPLIER_ITEM_COUNTRY_DIM |
|
|
|
SUPPLIER_ITEM_MANUFACTURE |
|
|
|
SUPPLIER_ITEM_UOM |
|
|
|
UDA |
|
|
|
UDA_LOV |
|
|
|
UIN_LABEL |
UIN Label This table contains SIM system control data. The external seeded data are inserted into this table only if the same item ticket types are not part of the SIM pre-installed system data. |
|
|
UOM_CLASS |
|
|
|
UOM_CONVERSION |
|
|
|
WAREHOUSE |
|
|
|
WAREHOUSE_ITEM |
|
Table: Inventory Base Data - Store Data
|
Category |
Table Name |
Note |
|
|
ADDRESS |
Seed store addresses (warehouse, supplier, and partner addresses are seeded as part of foundation data). |
|
Store |
CONFIG_STORE |
CONFIG_STORE records are created for each store seeded into SIM by copying the default settings from CONFIG_STORE_DEFAULT table. |
|
|
ITEM_PRICE |
The RMS item location selling unit retail price is seeded into SIM as initial regular item price. |
|
|
ITEM_PRICE_HISTORY |
For each ITEM_PRICE record, a price record is inserted into ITEM_PRICE_HISTORY. |
|
|
REPORT_FORMAT |
REPORT_FORMAT records are created for each store seeded into SIM by copying the default settings from REPORT_FORMAT_DEFAULT table. |
|
|
STORE |
|
|
|
STORE_ITEM |
|
|
|
STORE_ITEM_STOCK |
|
|
|
STORE_ITEM_STOCK_NONSELL |
|
|
|
STORE_SEQUENCE_AREA |
For each store seeded into SIM, a default record is created for the store. |
|
|
STORE_UIN_ADMIN_ITEM |
|
Following are the main data seeding components and their usage descriptions:
Table: Data Seedling Components and Usage Descriptions
|
Component Name |
Description |
|
setup |
Creates temporary objects, it also disable foreign key constraints, and generate a file which contains the snapshot of the disabled foreign key constraints file before data seeding process starts. |
|
Export Foundation Data |
Export base foundation data (non-store specific data) from RMS database. |
|
Export Store Data |
Export store specific data from RMS database. The process creates a store_list.dat file which contains each exported store. The export data file for each store data is contained in the folder which is named by store ID. See “Defining Store List“ section for details. |
|
Import Foundation Data |
Import inventory foundation data from export data file into SIM inventory foundation table. See Inventory Base Data – Foundation Data table for target tables. |
|
Import Store Data |
Import inventory store data from export data file into SIM inventory store table. See Inventory Base Data – Foundation Data table for target tables. See “Defining Store List“ section for details. |
|
cleanup |
Remove temporary objects, enable constraints. |
By default, export store data exports all SIM relevant stores from RMS into flat files, and import process will import all exported stores into SIM database.
You only need to define store list in one of the following scenarios:
Do not export all SIM relevant stores from RMS, only export some of the stores.
Do not import from all exported stores, only import some of the exported stores.
|
|
1. Create the store_list.conf file and put it at following location:
<data_seeding_base_dir>/export/store/config
Example:
store_list.cfg
1111
1112
2. Export process: If store_list.cfg file is not defined, then the export process generates the store_list.dat which contains all SIM relevant stores from RMS, otherwise only the stores listed in the store_list.cfg file will be exported.
3. Import process: The import process reads the file from<data_seeding_base_dir>/data/export/store/ store_list.dat which was generated by the export store processes, and import store data from export files for each store listed in the store_list.dat file.
See “Running Data Seeding” in the Oracle Retail Store Inventory Management Installation Guide for data seeding execution step details.
Menus and buttons on the PC are defined in the PC_MENU_ITEM table. In order to add a new button, a new row must be put into the PC_MENU_ITEM table.
For more information, see "Update the PC Screen" in Oracle Retail Store Inventory Management Extension Guide.
The permissions used in SIM are stored in the SECURITY_PERMISSION table. Permissions are identified by a unique name, which is used by the application to control user access and in the navigation.xml file to associate menus with permissions.
Permissions can be associated with a permission group, which are stored in the SECURITY_PERMISSION_GROUP table. Permission groups are sets of permissions that allow permissions to be filtered by category during role creation or searches.
For more information, see Appendix: Permissions.
There are a number of store options related to functionality in SIM. These can be configured at the store level; however it is best to have reasonable default values for these options so that when new stores are created in SIM (either through data seeding or by getting a message from the RIB), the default value will be copied from default configuration for new added store.
As part of streamlining security, an additional configuration option - Java Management Extensions (JMX) / mBeans, has been added. JMX provides ability to manage or get state of configurations dynamically using standard inbuilt tools. For UI/browser, one can use either JConsole (which is standard part of JDK) OR MBean browser (which is standard part of Web Logic Application Server).
Configuration values, that are generally setup by administrator, can only be changed via MBean browser.
Most of the SIM configuration values can be changed via both SIM PC UI and this JMX/mBean UI.
Table: System Configuration Entries only exposed via MBean Browser (not in SIM PC Client UI)
(Notes: entries common in both PC client and MBean are not listed)
|
Name |
Topic |
Valid Values |
Default Value |
Description |
|
DAYS_TO_HOLD_AUDIT_RECORDS |
PURGE |
Numeric |
30 |
Records are deleted in which the create date is less than or equal to the current date minus the number of days to hold. |
|
DAYS_TO_HOLD_BATCH_LOG |
PURGE |
Numeric |
30 |
Batch execution records are deleted in which the end date is less than or equal to the current date minus the number of days to hold. |
|
DAYS_TO_HOLD_CANCELLED_ITEM_REQUESTS |
PURGE |
Numeric |
15 |
After this number of days, all records in Printed or Cancelled status are purged from the database, where the status date is less than or equal to the current date minus the number of days to hold. |
|
DAYS_TO_HOLD_CANCELLED_TEMPLATES |
PURGE |
Numeric |
30 |
Indicates the number of days that Canceled Templates will be held in the system before being purged. |
|
DAYS_TO_HOLD_CLOSED_TRANSFER_DOCUMENT |
PURGE |
Numeric |
30 |
Indicates how long closed transfer documents should be kept in the system. |
|
DAYS_TO_HOLD_COMPLETED_INV_ADJ |
PURGE |
Numeric |
30 |
Records in Complete status are deleted, where the inventory complete date is less than or equal to the current date minus the number of days to hold. |
|
DAYS_TO_HOLD_COMPLETED_PURCHASE_ORDERS |
PURGE |
Numeric |
30 |
All records in Closed status are purged after this number of days, where the complete date (the date of when all items were received on the order) is less than or equal to the current date minus the number of days to hold. |
|
DAYS_TO_HOLD_COMPLETED_STAGING_RECORDS |
PURGE |
Numeric |
5 |
All successfully processed or deleted records will be purged where the update date is less than or equal to the current date minus the days to hold. |
|
DAYS_TO_HOLD_COMPLETED_STOCK_COUNTS |
PURGE |
Numeric |
30 |
Purge any records this number of days after the last stock count event has occurred. In other words, when the schedule date is less than or equal to the current date, SIM subtracts the number of days to hold completed stock counts from the date and deletes when this date is reached. A record is purged if the stock count has a status of Complete, except in the case of Unit and Amount stock counts. Unit and Amount stock counts are deleted only when the status is Authorize Completed. |
|
DAYS_TO_HOLD_COMPLETED_UINS |
PURGE |
Numeric |
120 |
Indicates how long completed UINs are kept in the system. Completed UINs are defined as any UIN that is in one of the following statuses: § Sold § Shipped to Warehouse § Shipped to Vendor § Shipped to Finisher § Removed from Inventory § Customer Fulfilled |
|
DAYS_TO_HOLD_CUSTOMER_ORDERS |
PURGE |
Numeric |
180 |
Indicates the number of days to hold a customer order in the system. |
|
DAYS_TO_HOLD_DATASEED_CTL_RECORDS |
PURGE |
Numeric |
30 |
Indicates days to retain BDI data control activity records. |
|
DAYS_TO_HOLD_EXPIRED_PRICE |
PURGE |
Numeric |
30 |
Indicates the number of days to hold an expired item price in the system. |
|
DAYS_TO_HOLD_IN_PROGRESS_AD_HOC_STOCK_COUNTS |
PURGE |
Numeric |
1 |
Any ad hoc count with a creation date/time stamp older than this number of days is deleted. |
|
DAYS_TO_HOLD_ITEM_TICKETS |
PURGE |
Numeric |
15 |
After this number of days, all records in Printed or Cancelled status are purged from the database, where the status date is less than or equal to the current date minus the number of days to hold. |
|
DAYS_TO_HOLD_LOCKING_RECORDS |
PURGE |
Numeric |
3 |
Locking records are sometimes left behind because of system crashes or incorrect logout functionality. After this number of days, these records are deleted. |
|
DAYS_TO_HOLD_NOTIFICATIONS |
PURGE |
Numeric |
14 |
This parameter will be used to purge notifications. |
|
DAYS_TO_HOLD_PRICE_CHANGE_WORKSHEET |
PURGE |
Numeric |
30 |
All price change worksheet records in Completed, Approved, and Rejected status are purged after this number of days, where the price change effective date is less than or equal to the current date minus the number of days to hold. |
|
DAYS_TO_HOLD_PRICE_HISTORY |
PURGE |
Numeric |
0 |
Item price history records with effective date less than current date minus this value are deleted. |
|
DAYS_TO_HOLD_RECEIVED_SHIPMENTS |
PURGE |
Numeric |
30 |
All records in Complete and Canceled status are purged after this number of days, where the inventory completed date is less than the current date minus the number of days to hold. |
|
DAYS_TO_HOLD_RELATED_ITEMS |
PURGE |
Numeric |
60 |
Indicates how long related items are kept in the system. |
|
DAYS_TO_HOLD_RESOLVED_UIN_EXCEPTIONS |
PURGE |
Numeric |
120 |
Indicates how long resolved UIN exceptions are kept in the system. The date the exception was resolved is the date the system uses to determine if the exception is ready to be purged. |
|
DAYS_TO_HOLD_RTV |
PURGE |
Numeric |
30 |
This parameter will decide which RTV documents and shipments need to be purged. The value in this parameter will decide the number of days after a RTV document or shipment gets into cancelled or completed status for document and cancelled or shipped for shipment. |
|
DAYS_TO_HOLD_SALES_POSTING |
PURGE |
Numeric |
120 |
Indicates how long Point-of-Service transactions uploaded from either Oracle Retail Point-of-Service (ORPOS) or Oracle Retail Sales Audit (ReSA) are kept in the system. |
|
DAYS_TO_HOLD_SHELF_ADJUSTMENT_LISTS |
PURGE |
Numeric |
30 |
Indicates how long shelf adjustments should be kept in the system. |
|
DAYS_TO_HOLD_SHELF_REPLENISHMENTS |
PURGE |
Numeric |
30 |
Indicates how long shelf replenishments should be kept in the system. |
|
DAYS_TO_HOLD_TRANSACTION_HISTORY |
PURGE |
Numeric |
10 |
Indicates how long transaction history should be kept in the system. |
|
DAYS_TO_HOLD_UIN_AUDIT_INFORMATION |
PURGE |
Numeric |
120 |
Indicates how long UIN audit information is kept in the system. Audit information can be purged for a UIN within the system. The date the audit transaction was captured is used to determine if the record needs to be purged. |
|
DEFAULT_FILE_DATE_FORMAT |
ADMIN |
yyyyMMddHHmmss |
Date |
This system parameter indicates the date format in Pos Transaction and Resa batch data file. |
|
EMAIL_FROM_NAME |
ADMIN |
Editable text field |
simAlert@myCompany.com |
When the system sends e-mail alerts, the specified e-mail address is displayed in the “from” name. |
|
ENABLE_GMT_FOR_CUSTOMER_ORDERS |
TIME_ZONE |
Yes, No |
Yes |
Dictates whether the Customer Order data being loaded into the system is in GMT. |
|
ENABLE_GMT_FOR_DEXNEX |
TIME_ZONE |
Yes, No |
No |
Dictates whether or not the Dex/Nex data being loaded into the system is in GMT. |
|
ENABLE_GMT_FOR_DIRECT_DELIVERIES |
TIME_ZONE |
Yes, No |
No |
Indicates whether or not the Direct Delivery messages published by an external system should have dates in GMT or not. |
|
ENABLE_GMT_FOR_FOUNDATION_DATA |
TIME_ZONE |
Yes, No |
No |
Indicates whether or not any foundation data messages being loaded into the system are in GMT. |
|
ENABLE_GMT_FOR_INVENTORY_ADJUSTMENTS |
TIME_ZONE |
Yes, No |
No |
Indicates which date/time stamp is used in the inventory adjustment message when it is being published. |
|
ENABLE_GMT_FOR_ITEM_REQUESTS |
TIME_ZONE |
Yes, No |
No |
Indicates whether or not the Item Request message being published should contain date/time stamps in GMT or not. |
|
ENABLE_GMT_FOR_POS_IMPORT |
TIME_ZONE |
Yes, No |
No |
Indicates whether or not the POS Sales data is being loaded into the system are in GMT. |
|
ENABLE_GMT_FOR_PRICE_CHANGES |
TIME_ZONE |
Yes, No |
No |
Indicates whether price change messages being loaded into the system are in GMT or not. This also determines if the pricing date fields need to be converted when pushing data to a price management application. |
|
ENABLE_GMT_FOR_RECEIVING |
TIME_ZONE |
Yes, No |
No |
Indicates whether or not receiving messages need to be published in GMT or not. |
|
ENABLE_GMT_FOR_RESA_IMPORT |
TIME_ZONE |
Yes, No |
No |
Indicates whether or not ReSA sales data is being loaded into the system in GMT. |
|
ENABLE_GMT_FOR_RTVS |
TIME_ZONE |
Yes, No |
No |
Indicates whether or not the RTV message being loaded into the system is in GMT. Likewise, if SIM publishes any RTV message this will determine which date/time stamp is used on the message as well. |
|
ENABLE_GMT_FOR_STOCK_COUNTS |
TIME_ZONE |
Yes, No |
No |
Indicates which date/time stamp is used in the stock count message when it is being published. |
|
ENABLE_GMT_FOR_STORE_ORDERS |
TIME_ZONE |
Yes, No |
No |
Indicates whether or not the purchase order messages being loaded into the system has dates in GMT or not. Likewise, if SIM publishes any purchase order message this will determine which date/time stamp is used on the message as well. |
|
ENABLE_GMT_FOR_STORE_TRANSFERS |
TIME_ZONE |
Yes, No |
No |
Indicates whether or not the Transfer messages being loaded into the system from an external system has dates in GMT or not. Likewise, if SIM publishes any Transfer messages to an external system this will determine which date/time stamp is used on the message as well. |
|
ENABLE_GMT_FOR_THIRDPARTYSTOCKCOUNTS |
TIME_ZONE |
Yes, No |
No |
Indicates whether the date/time stamp in the Third party stock count file (DSLDAT) is in GMT or not. |
|
ENABLE_GMT_FOR_VENDOR_ASN |
TIME_ZONE |
Yes, No |
No |
Indicates whether or not the Vendor ASN messages being loaded into the system have dates in GMT or not. |
|
ENABLE_GMT_FOR_WAREHOUSE_TRANSFERS |
TIME_ZONE |
Yes, No |
No |
Indicates whether or not the transfer messages being loaded into the system have GMT dates or not. Likewise, if SIM publishes any transfer message to an external system this will determine which date/time stamp is used on the message as well. |
|
MPS_ENABLED |
MPS |
Yes, No |
Yes |
Indicates whether MPS is enabled. |
|
MPS_INC_THREADS |
MPS |
1-99 |
2 |
The number of MPS workers the coordinator may start per refresh interval. |
|
MPS_MAX_THREADS |
MPS |
1-99 |
8 |
The maximum number of concurrent MPS workers that may be running. |
|
MPS_QUEUE_MAX_AGE_SECS |
MPS |
0-99999 |
180 |
The maximum duration in seconds before active MPS work queue is regenerated. |
|
MPS_QUEUE_MAX_SIZE |
MPS |
1-99999 |
1000 |
The maximum length of the MPS work queue. |
|
MPS_REFRESH_RATE_SECS |
MPS |
0-99999 |
15 |
Refresh rate in seconds for MPS coordinator and work manager. |
|
PASSWORD_ASSIGNMENT_EMAIL_USER |
PASSWORD |
Yes, No |
No |
When a user is assigned a new password it will be emailed to the user. |
|
PASSWORD_NUMBER_OF_PREVIOUS_TO_DISALLOW |
PASSOWRD |
0-999 |
10 |
The number of previous passwords to disallow for new user passwords. |
|
POS_TRANSACTION_SYNC_PROCESSING_MAX_SIZE |
ADMIN |
0-100 |
10 |
This parameter identifies the transaction size that can be picked up for synchronous pos transaction processing. While serving pos transaction import request (batch or web service), if the total number of transactions in the request is below this parameter, SIM will try to process the transactions (update inventory) synchronously and not throw MPS polling framework. Anything above that gets staged in MPS_STAGED_MESSAGE table for later processing. |
|
PRICE_IMPORT_DEFAULT_SIZE_PER_EXTRACT |
ADMIN |
0-9999 |
1000 |
This system parameter is used in bulk price change import batch to control number of staged price change worksheet records that can be processed for each extract id assigned. For example, if there are 10,000 price change worksheet records, the PRICE_IMPORT_DEFAULT_SIZE_PER_EXTRACT default value is 1000, then 10 extracts will be assigned to the staged price change worksheet records, and multiple extracts can be processed parallel, and transactions are controlled by extract id. |
|
TICKET_PRINT_GROUP_QTY |
ADMIN |
Yes, No |
No |
Controls max ticket quantity per ticket print group for batch ticket print. |
|
SECURITY_DEFAULT_DAYS_FOR_TEMP_ROLE_END_DATE |
SECURITY |
Numeric |
5 |
When setting up a temporary role, the system will default the end date based on the current date + x days set by this parameter. |
|
SECURITY_DAYS_TO_HOLD_DELETED_USERS |
PURGE |
Numeric |
30 |
This will determine the number of days users with a Deleted status will be held in the system. When the status of the user is updated to Deleted, the system should capture the date in GMT and use that as a basis for determining when the user should be purged from the system. All role, store, password history, and so forth should be purged as well. |
|
SECURITY_DAYS_TO_HOLD_EXPIRED_USER_ROLES |
PURGE |
Numeric |
30 |
Store managers have the ability to assign temporary roles to users in the store. For roles that require an expiration date, after the number of days as defined by this new parameter, the temporary roles should be purged from the user. |
Table: Store Configuration Entries only editable via MBean Browser, user can still view them on SIM PC UI
|
Name |
Topic |
Valid Values |
Default Value |
Description |
|
MANIFEST_CUSTOMER_ORDER_DELIVERIES |
WEB_SERVICE_ENABLEMENT |
Yes, No |
No |
If Yes, the Manifesting system will be called for customer order deliveries. If No, the Manifesting system will not be called. |
|
MANIFEST_RETURNS_FINISHER |
WEB_SERVICE_ENABLEMENT |
Yes, No |
No |
If Yes, the Manifesting system will be called for Return to Finisher. If No, the Manifesting system will not be called. |
|
MANIFEST_RETURNS_SUPPLIER |
WEB_SERVICE_ENABLEMENT |
Yes, No |
No |
If Yes, the Manifesting system will be called for Return to Supplier. If No, the Manifesting system will not be called. |
|
MANIFEST_RETURNS_WAREHOUSE |
WEB_SERVICE_ENABLEMENT |
Yes, No |
No |
If Yes, the Manifesting system will be called for Return to Warehouse. If No, the Manifesting system will not be called. |
|
MANIFEST_STORE_TO_STORE_TRANSFER |
WEB_SERVICE_ENABLEMENT |
Yes, No |
No |
If Yes, the Manifesting system will be called for Store to Store Transfers. If No, the Manifesting system will not be called. |
|
OMS_CUSTOMER_ORDER_DELIVERY_VALIDATION |
WEB_SERVICE_ENABLEMENT |
Yes, No |
No |
If Yes, the OMS system will be called for validating delivery status and quantities before completing the dispatch. If No, the OMS system will not be called. |
|
UIN_PROCESSING_ENABLED |
ADMIN |
Yes, No |
Yes |
Dictates whether any of the UIN functionality is available within SIM for each store. If the parameter is No, then none of the UIN buttons or fields will be present in the application. |
For details please see Appendix: Connecting to the SIM Domain Runtime MBean Server.
Retailers who sell items such as electronics, cell phones, weapons, medication, and fresh items often have to track unique numbers or attributes for a single item or a group of items. These numbers are often called serial numbers, batches, unique identification numbers, FCC ID, expiration ID, and so on.
SIM now supports unique identification number logic. The retailer can track the individual instance of an item in SIM from the moment it enters the store until the moment it leaves the store, resulting in better inventory control. UIN tracking is expected to reduce shrinkage, hold stores accountable for individual items, and increase customer satisfaction.
In SIM, UIN functionality allows the user to:
§ Lookup a UIN
§ View audit trail of UINs
§ Resolve UIN discrepancies
§ Update UIN status
§ Receive UINs (Direct Delivery, Warehouse Delivery, Transfer)
§ Count UINs (Stock Counts)
§ Perform Inventory Adjustments on UINs
§ Prints (Ticketing)
UINs can be captured at the time of sale (Oracle Retail Point-of-Service) or at the time of store receiving (SIM). If the UIN is captured at the time of the sale, Point-of-Service captures the UIN and the UIN is not tracked in SIM. If the UIN is captured at the time of receiving, SIM captures the serial number when it arrives in the store using a direct store delivery or warehouse delivery. UINs can also be pre-populated on the delivery.
UINs are not allowed for type 2 items, non-inventory items, notional packs, non-sellable simple packs, concession items and consignment items.
SIM also has the ability to auto generate UINs and track the item with that UIN number. The UINs are created during the receiving process and a label is generated for each of these units.
Auto-generated serial numbers will be generated during the receiving process or while performing a stock count or inventory adjustment. If auto generation is being used during the receiving process, the UIN is captured and the UIN information is provided to the user after receipt confirmation.
An auto generation process generates UINs in a sequenced order and assigns to items as needed during DSD receiving, Warehouse Delivery, Transfer Receiving, Stock Counts and Inventory Adjustments.
The default process uses a sequence generated number and is configurable so the customer can enter a desired starting point or hook it into an external service (through customizations).
An audit record is captured for each UIN that has a status updated.
When an item is scanned during the receiving process, the system checks to see if a UIN is required to be captured for the item. If the UIN type is set to Auto Generation (AGSN), the Auto Generation routine will be called and the generated number is displayed on the UIN pop-up after the items have been confirmed for the warehouse delivery, DSD, or transfer.
SIM will automatically print an item ticket with the newly generated UIN number.
Note: The print option will only be available for generated UINs. The user will not be able to print UINs that are not auto generated by the system.
§ UINs are auto-generated upon receipt confirmation of a warehouse delivery or direct store delivery and labels are printed for each UIN
§ UINs are auto-generated for incoming transfers that are received from a store that does not capture UINs
§ UINs are auto-generated for inventory adjustments with disposition movement of OUT -> ATS and a ticket prints automatically
§ Ability to print/re-print AGSN from Item Ticket Detail screen and UIN Detail screen
§ UINs are auto-generated for receiver unit adjustments where the quantity has increased
Note: For externally created adjustments, manual intervention is needed.
When a new AGSN item is received, SIM automatically prints a ticket.
To improve performance while receiving serialized items, the generated UINs are stored in a print batch table, grouped by a batch ID. This batch ID is pushed to a staging queue. This ends the receiving operation.
A polling timer picks the staged UIN print batch message and prints the UINs as a batch through a UIN print batch consumer.
Instead of printing AGSN item tickets directly upon the receipt, the printing goes through the polling timer. Printing is done asynchronously, depending on the frequency of the polling timer.
The AGSN report template prints multiple pages (batch UINs) or a single page (single UIN).
To facilitate the application of serial numbers (UIN), SIM adds a new process that creates the UIN and tracks the item with that number.
During the receiving process, SIM registers how many units are received and generates a label for these units. The process will be identical to how a user receives without capturing UINs, but units are tracked.
The benefits for such a model is the speed of the receiving, which can be done at container level, and removes difficulties some users encounter, for example, trying to find the barcode on large items such as a refrigerator, or determining how to track an item such as a cell phone, which has three barcodes.
For auto-generated serial numbers, SIM bypasses entering individual specific serial numbers at the time of receiving and simply accepts a quantity. This operation is the opposite of normal serial number operations. The quantity entered is then used to generate serial numbers and assign them to the particular item.
AutoGenerateSerialNumberDao contains APIs to retrieve a number of new IDs (or serial numbers) based on the count parameter. This is handled by getting the next values from the AUTO_GENERATE_SN_SEQ sequence. SIM can be modified to generate any sort of serial number the user needs by changing dao.cfg. The user can plug in any class in the AUTO_GENERATE_SERIAL_NUMBER_DAO=xxx line and implement any process to generate serial numbers.
If a previously existing auto generated serial number is scanned, it is treated identical to regular serial numbers.
|
Enumeration |
Description |
|
FunctionalArea |
Describes the business functional area and sometimes phase of the business process. |
|
UINType |
Describes the type of a UIN. Currently only SERIAL and AGSN are available. |
|
UINStatus |
Describes the status of the UIN. |
|
UINCaptureTime |
For the specific item and store, it defines the time when a new UIN may be captured and inserted into the data store. Either SALE or STORE_RECEIVING. |
|
UINAvailability |
Used as a parameter when searching for records based on availability. |
|
UINActionType |
This represents action type that triggered a UIN update (namely from a web service). |
|
Name |
Code |
Description |
Comment |
|
IN_STOCK |
0 |
In Stock |
This status can be sold, inventory adjusted, stock counted, shipped, reserved for shipping and reserved for sale. |
|
SOLD |
1 |
Sold |
This status is considered a final status and can only be changed through a stock count, return or inventory adjustment. |
|
SHIPPED_TO_WAREHOUSE |
2 |
Shipped To Warehouse |
This status is considered a final status and can only be changed through another receipt or special inventory adjustment. |
|
SHIPPED_TO_STORE |
3 |
Shipped To Store |
This status can be changed to in stock when the item is received, unavailable if the item is damaged during return or removed from inventory in case it is short received. |
|
RESERVED_FOR_SHIPPING |
4 |
Reserved For Shipping |
This status indicates UIN on return or transfer. |
|
SHIPPED_TO_VENDER |
5 |
Ship To Vendor |
This status is considered a final status and can only be changed through another receipt or special inventory adjustment. |
|
REMOVED_TO_INVENTORY |
6 |
Remove From Inventory |
Set when an item is removed from stock. Only can be changed if item is moved back into inventory. |
|
UNAVAILABLE |
7 |
Unavailable |
Set when inventory adjustment is made to unavailable, damaged received quantities or when item is reserved for customer orders. |
|
MISSING |
8 |
Missing |
Will be set when a stock count can not find the serial number or the item goes missing during a shipment. |
|
IN_RECEIVING |
9 |
In Receiving |
This means that a receipt is In Process but has not yet been confirmed. This can occur during DSD Receiving, Warehouse Receive or Transfer Receiving. |
|
CUSTOMER_RESERVED |
10 |
Customer Reseved |
This status will be set when Oracle Retail Point-of-Service uses the customer order Web service to communicate a UIN that is reserved for a customer order. |
|
CUSTOMER_FULFILLED |
11 |
Customer Fulfilled |
This status will be set when Oracle Retail Point-of-Service uses the customer order web service to communicate a UIN that is fulfilled for a customer order. |
|
SHIPPED_TO_FINISHER |
12 |
Shipped To Finisher |
The state which an item should be in when receiving from a Finisher. |
|
UNCONFIRMED |
99 |
Unconfirmed |
This means a UIN has been scanned or entered but has not yet been processed. The UIN is in a temporary state and can move from None to any other state during validation. Note: The functional identifier will not exist until the transaction has been completed. |
Note:
UIN Open Status = IN_STOCK, RESERVED_FOR_SHIPPING, UNAVAILABLE, CUSTOMER_RESERVED and IN_RECEIVING.
UIN Closed Status = SOLD, MISSING, SHIPPED_TO_STORE, SHIPPED_TO_WAREHOUSE, SHIPPED_TO_VENDOR, SHIPPED_TO_FINISHER, REMOVE_FROM_INVENTORY and CUSTOMER_FULFILLED.
|
Name |
Description |
|
OPEN |
Open |
|
CLOSED |
Closed |
|
ALL |
All |
Used as a parameter when searching for records based on availability.
|
Name |
|
SALE |
|
RETURN |
|
VOID_SALE |
|
VOID_RETURN |
This represents action type that triggered a UIN update (namely from a web service).
Any time a status change occurs for a UIN, an audit record is captured and is available for viewing on the UIN History screen.
A store parameter allows the user to turn on/off UIN functionality by store. Multiple system parameters control the purging of UIN information.
SIM provides a store/class level setup for UIN attributes. These attributes can be auto-defaulted in based on a system parameter. When attributes are added or modified at the class level, the attributes will be applied to each item/location level for all items that belong to the specified department/class.
The UIN attributes screen is required for standalone implementations of SIM. The UIN Attributes screen should not be used if the retailer plans to pull attributes from an external system.
UIN attributes include the following:
§ Type of UIN (AGSN/Serial Number)
§ Capture Time (Store Receiving/Sale)
§ UIN Label
§ Ticket Format (AGSNs)
§ External system create UIN
Each time an item with a UIN is scanned, SIM captures the status of that item. Depending on the functional area for which that item is scanned, a different status will be assigned. This feature allows SIM to ensure data integrity and provide an audit trail of the life of the item.
Before any transaction is completed (dispatched or confirmed), SIM validates that the status of the items on the transaction are still valid.
For example, a UIN on a transfer might be invalid if a stock count cannot find the item and move the Reserved for Shipping status to missing. The item will stay on the transaction, but the user must remove it before dispatching. SIM lets the user know the item is not in a valid status anymore.
A UIN has been scanned or entered but has not yet been processed. The UIN is in a temporary state and can move from Unconfirmed to any other state during validation.
The item is in stock and can be sold. This status is usually achieved after an item is received, returned or when it is fixed from a repair.
A receipt is In Process but has not yet been confirmed. This can occur during DSD Receiving, Warehouse Receive or Transfer Receiving.
The item has been sold to a customer. The UIN status can get set to Sold through the new Point-of-Service Web service.
Any time a transfer or a return is created and saved the UIN is marked as Reserved For Shipping. Only UINs in “In Stock” and “Unavailable status” will be allowed to be shipped.
When a store-to-store transfer is dispatched, the status of the UIN is set to Shipped To Store. In order to update the UIN to Shipped to Store a UIN must be In Stock or Reserved for Shipping.
When a warehouse shipment is dispatched, the status of the UIN is set to Shipped to Warehouse. In order to update the UIN to Shipped to Warehouse a UIN must be In Stock, Reserved for Shipping, or Unavailable status.
When a vendor return shipment is dispatched, the status of the UIN is set to Shipped to Vendor. In order to update the UIN to Shipped to Vendor a UIN must be In Stock, Reserved for Shipping, or Unavailable status.
When a finisher shipment is dispatched, the status of the UIN is set to Shipped to Finisher. In order to update the UIN to Shipped to Finisher a UIN must be In Stock, Reserved for Shipping, or Unavailable status.
A UIN will be updated to Removed From Inventory using either an Inventory Adjustment or a Short Receipt. In order to update the UIN to Removed From Inventory a UIN must be In Stock, Shipped to Store or Unavailable status.
A UIN will be updated to Missing when performing a stock count. If an item is not found that is currently In Stock, Reserved for Shipping or Unavailable, the UIN will be updated to Missing.
A UIN will be updated to Unavailable either through an Inventory Adjustment or a Damaged Receipt. A UIN must be in either In Stock, Sold, Shipped to Store, Customer Fulfilled, Removed from Inventory, or Missing Status before it can be moved to this status.
This status will be set when the Oracle Retail Point-of-Service uses the customer order Web service to communicate a UIN that is reserved for a customer order:
§ The selling service to validate the item is valid to be sold will be used to validate that the UIN is available to be reserved.
§ A UIN must be in either In Stock, Customer Order Fulfilled before it can be moved to this status.
This status will be set when Oracle Retail Point-of-Service uses the customer order web service to communicate a UIN that is fulfilled for a customer order:
§ The selling service to validate the item is valid to be sold will be used to validate that the UIN is available to be fulfilled.
§ A UIN must be in either In Stock or Customer Order Reserved before it can be moved to this status.
UINs can be resolved in multiple ways, depending on what the discrepancy is.
The user can view discrepancies on the Resolution List screen. The UIN Resolution screen will display all exception records that were created due to attempting a status change that is not allowed using one of the following:
§ UIN Update Status Web Service
§ Customer Order Web Service
§ Externally generated Receipt Adjustments
When a UIN store mismatch occurs, an e-mail notification is sent to the store with which the UIN was originally associated. This applies to Transfers, Inventory Adjustments and Stock Counts. These discrepancies do not appear on the Resolution list screen, instead the notification will occur through an e-mail and can be resolved by adding the item to a Problem Line stock count or resolving it through an inventory adjustment.
Resolving the UIN record on the UIN Resolution screen does not resolve the discrepancy on the transaction. The recommendation is to resolve the discrepancy by fixing the issue on the transaction or by doing an inventory adjustment:
§ The UIN discrepancy can be resolved directly through the transaction from where the discrepancy originated. This is the recommended business process.
§ The user can check the UIN Discrepancies flag when creating a Problem Line count using Product Group setup. This will add discrepant UINs to the count and resolve the discrepancy through completion of the stock count.
§ The status of the UIN can be updated directly from the UIN resolution screen. This automatically marks the record as Resolved. This does not resolve the inventory discrepancy.
§ The UIN record can be moved to Resolved on the Resolution screen by clicking Resolve from the UIN (without updating the status or the inventory).
For Third Party stock counts, UIN discrepancies can be resolved through the Rejected Items screen. If the UIN is not present for an item that requires a UIN when the third party count is uploaded to SIM, the record will be written to the Rejected Items table for later resolution. The Rejected Items screen allows the user to assign a serial number for those items.
Whenever an invalid UIN is scanned on any type of stock count, the invalid UIN will appear on the Rejected Items screen. A user with the proper permissions can review the invalid scans and assign a valid UIN to bring the UIN back into the stock count if desired.
The following includes examples of resolving discrepancies.
|
|
1. Transfer Shipment/Delivery sent from Store A to Store B.
2. Store B receives the transfer Delivery. Item 1 was not on the transaction, however it did get shipped on the truck so Store B receives the unexpected UIN.
3. The UIN is now associated with Store B and an e-mail will be sent to Store A to notify them of the discrepancy. The item/UIN was not on the transaction and therefore the item/UIN is still reflected in Store A's inventory.
4. The user can create a problem line stock count at Store A and check the UIN Discrepancies flag. This action will place Item 1 on the stock count and resolve the inventory discrepancy once the count is completed. The discrepancy could also instead be resolved using an inventory adjustment to move the UIN out of stock.
|
|
1. Transfer Shipment/Delivery sent from Store A to Store B.
2. Store B receives the transfer Delivery Container. Item 1 was not on the Container transaction, however it did get shipped on the truck so Store B attempts to receive the unexpected UIN but SIM does not allow it.
3. The UIN is still associated with Store A. Store B will have to call Store A and have them create a new transfer Shipment so Item 1 moves out of Store A and into Store B. An exception record is not created on the Resolution List screen for either store since SIM never allowed the UIN to change status from one store to another.
Note: If the user chooses to update the status using the Resolution list screen, they still must create the transfer so that the inventory gets updated correctly.
4. Once the status has been updated by Store A, the Store B user can now receive the item.
|
|
1. Customer Order Web service calls SIM to move item to Customer Order Reserved and the item/UIN is not in stock.
2. SIM records a discrepancy error on Resolution List screen.
3. The user creates an inventory adjustment to bring the UIN In Stock.
4. The user can log in to the store called by the web service and update the status to Customer Order Reserved using Resolution List screen.
|
|
1. UIN is found and is in one of the following statuses:
§ Unavailable
§ Sold
§ Reserved for Shipping
§ Shipped to Store
§ Shipped to Warehouse
§ Shipped to Vendor
§ Missing
§ Customer Order Reserved
§ In Receiving
§ Removed from inventory
2. UIN cannot be updated to Sold if it is in one of the statuses from Step 1, so an exception record is created and appears on the Resolution List screen for the store.
3. Depending on the integration, the user must update the status of the UIN manually from the UIN Resolution List screen and re-process the transaction, or just update the status of the UIN.
The unified web service will not update the SOH if the status does not match. The UIN status update web service, on the other hand, will fail independently from the sales transaction web service or ReSA upload file. Fixing the problem for the UIN status update web service will only require a status update. The unified web service call might require a status update to In Stock and a re-process of the entire record.
Note: User might need to remove the UIN from the physical transaction. Depends on what status it was in. For example, if it was in Shipped to Store, the user should, from a business perspective, go to the transfer and remove the item/UIN from the transfer.
|
|
1. UIN is found and is in a state other than Sold.
2. Status cannot be updated since it is not in sold status and exception is created and appears on Resolution List screen.
3. Access exception record from Resolution List screen and update the status.
SIM has the ability to produce reports that retailers can customize to reflect the unique requirements of their business.
Operational reports are generated from within the functional areas of SIM and include information about pick lists, stock count reports, shipping documentation, and so on. SIM uses a reporting tool when generating these reports in order to provide the user with a report formatting/layout mechanism.
The reporting tool allows the end user to specify the exact data fields to be displayed on the report (although this data is limited to the SIM data that is available for the specific operational report). Modifications to the formatting and data displayed on the report are made using the reporting tool.
SIM provides the user with a way to identify a single default report template to use for each of the different operational reports. When the user generates an operational report from within SIM, the application requests the report template that matches the default specified for that report.
Analytical reports leverage data in SIM for historical analysis. Retailers can develop their own and use these reports to make decisions on key business processes within the store (such as previous days deliveries, number of items replenished on a given day, and so on).
The reporting tool provides the retailer with a report formatting/layout mechanism and allows the user to specify the exact data fields to be displayed on the report. All report metrics and parameters are defined using the reporting tool (although this data is limited to the SIM data that is available for the specific report).
§ SIM does not reference any other external security to enforce privileges for the reporting tool. If a user is given the ability to generate a report or to launch the reporting tool within SIM, it is assumed that the user is given the necessary level of access for the reporting tool as well.
§ SIM does not manage any scheduling requirements for analytic (and ad hoc) reports. Such scheduling should be handled by the reporting tool itself.
The following section describes the SIM reporting framework.
SIM is able to print to local printers in a store using BIPublisher, as long as the printers are network-enabled printers that support internet protocol printing (IPP). SIM uses BIPublisher as the printing engine. The printers must be network-enabled in order to communicate with BIPublisher.
Figure 3: Local Printing in a Store

The following is the workflow for the process of printing locally in a store:
|
|
1. A retailer makes a request on the HH or PC to print an item.
2. That request goes to the centrally installed BIPublisher server.
3. The BIPublisher server receives URLs or parameters, runs a query to retrieve data to be printed, and formats the data.
4. That data is then sent back to the store’s network-enabled printers.
SIM tables (STORE_PRINTER) refer only to the logical name of the printer. That logical name is setup using BIP-admin, for example, myPrinter1. Use BIPublisher to configure myPrinter1 with specifics.
The following are the SIM Operational Reports.
|
Report Name |
Report Parameters |
Primary Views or Tables |
|
CustomerOrderBinLabelReport |
BIN_ID, SIM_CUSTOMER_ORDER_ID, COPIES |
FUL_ORD, FUL_ORD_BIN |
|
CustomerOrderDeliveryBOLReport |
Delivery_Id, Store_Timezone, COPIES |
RPRT_FUL_ORD_DLV_BOL_V |
|
CustomerOrderDeliveryReport |
Delivery_Id, Store_Timezone, COPIES |
RPRT_FUL_ORD_DLV_V |
|
CustomerOrderPickDiscrepancyReport |
Store_Timezone, Pick_Id, COPIES |
RPRT_FUL_ORD_PICK_DISC_V |
|
CustomerOrderPickReport |
Store_Timezone, Pick_Id, COPIES |
RPRT_FUL_ORD_PICK_V |
|
CustomerOrderReport |
Order_Id, Store_Timezone, COPIES |
RPRT_FUL_ORD_V |
|
CustomerOrderReversePickReport |
Reverse_Pick_Id, Store_Timezone, COPIES |
RPRT_FUL_ORD_RV_PICK_V |
|
DirectDeliveryDiscrepantItemsReport |
RECEIPT_ID, Store_Timezone, COPIES |
RPRT_DSD_DISCREPANT_ITM_V, RPRT_DSD_V |
|
DirectDeliveryReport |
Receipt_ID, Store_Timezone, COPIES |
RPRT_DSD_V, NOTES |
|
InventoryAdjustmentReport |
Inv_Adj_ID, Store_Timezone, COPIES |
RPRT_INV_ADJUST_V, CONFIG_SYSTEM |
|
ItemBasketDefaultReport |
ITEM_BASKET_ID, CUST_REF, COPIES |
No view, report is rendered using pass through parameters |
|
ItemDetailReport |
ITEMID, STOREID, Store_Timezone, COPIES |
STORE_SEQUENCE_ITEM, STORE_SEQUENCE_AREA, PRINT_FORMAT, TSF_ALLOCATION, ITEM, WAREHOUSERPRT_ITEM_DETAIL_V |
|
ItemRequestReport |
Item_Request_ID, Store_Timezone, COPIES |
RPRT_ITEM_REQUEST_V |
|
PurchaseOrderReport |
Purchase_order_id, store_timezone, copies |
RPRT_PURCHASE_ORD_V |
|
RTVReport |
RETURN_ID, Store_Timezone, COPIES |
RPRT_RTV_V |
|
ShelfAdjustmentReport |
SHELF_ADJUST_ID, Copies, Store_Timezone |
RPRT_SHELF_ADJUST_V |
|
ShelfReplenishmentReport |
SHELF_REPLENISH_ID, Store_Timezone, Copies |
RPRT_SHELF_REPLENISH_V |
|
StockCountAllLocReport |
STORE_ID, STOCK_COUNT_ID, COPIES |
RPRT_STOCK_COUNT_V |
|
StockCountExportReport |
STOCK_COUNT_ID, COPIES |
STOCK_COUNT_LINE_ITEM, STOCK_COUNT, STOCK_COUNT_LINE_ITEM_UIN |
|
StockCountRejectedItemReport |
STORE_ID, COPIES |
RPRT_STOCK_COUNT_NOF_V |
|
StockCountReport |
STOCK_COUNT_ID, LOCATION_ID, Store_Timezone, PHASE, COPIES |
RPRT_STOCK_COUNT_V |
|
StoreOrderReport |
STORE_ORDER_ID, COPIES |
PRINT_STORE_ORDER, PRINT_STORE_ORDER_ITEM, STORE |
|
TransferDeliveryExceptionReport |
DELIVERY_ID |
TSF_DELV, TSF_DELV_CARTON, TSF_DELV_LINE_ITEM, ITEM, STORE, WAREHOUSE, PARTNER, CONFIG_SYSTEM |
|
TransferDeliveryLabel |
CARTON_ID |
TSF_DELV, TSF_DELV_CARTON, TSF_DELV_LINE_ITEM, STORE, ADDRESS |
|
TransferDeliveryReport |
DELIVERY_ID |
TSF_DELV, TSF_DELV_CARTON, TSF_DELV_LINE_ITEM, ITEM, STORE_ITEM_STOCK, STORE, WAREHOUSE, PARTNER, CONFIG_SYSTEM, NOTES |
|
TransferReport |
Transfer_ID, Store_Timezone, COPIES |
RPRT_TRANSFER_V |
|
TransferShipmentBolReport |
SHIPMENT_ID, STORE_TIMEZONE, Copies |
TSF_SHIP, TSF_SHIP_CARTON, TSF_SHIP_LINE_ITEM, ITEM, CONFIG_SYSTEM, SHIPMENT_BOL, SHIPMENT_CARTON_DIM, SHIPMENT_CARRIER_SERVICE, SHIPMENT_CARRIER, STORE, ADDRESS, NOTES |
|
TransferShipmentCartonReport |
Store_Timezone, CARTON_ID, COPIES |
TSF_SHIP,TSF_SHIP_CARTON, TSF_SHIP_LINE_ITEM, ITEM, STORE, WAREHOUSE, PARTNER, CONFIG_SYSTEM, SHIPMENT_REASON |
|
TransferShipmentReport |
SHIPMENT_ID, Copies, Store_Timezone |
RPRT_TSF_SHIP_V, NOTES |
|
TransferShippingLabel |
CARTON_ID |
TSF, TSF_SHIP, TSF_SHIP_CARTON, TSF_SHIP_LINE_ITEM, ITEM, SHIPMENT_BOL, STORE, ADDRESS |
|
VendorShipmentBOLReport |
Store_Timezone, SHIP_NUMBER, Copies |
RPRT_RTV_SHIP_BOL_V, NOTES |
|
VendorShipmentCartonReport |
Store_Timezone, Carton_ID, COPIES |
RPRT_RTV_SHIP_V |
|
VendorShipmentReport |
Store_Timezone, SHIP_NUMBER, Copies |
RPRT_RTV_SHIP_V |
|
VendorShippingLabel |
CARTON_ID, Copies |
RPRT_RTV_SHIP_BOL_V, RTV_SHIP, RTV_TYPE, CODE_DETAIL |
Please see Appendix: Report Formats.
To configure a report printer in SIM, go to Admin > Print Setup > Printers. A screen opens, displaying a list of retail store printers. Users can add, delete, and edit printers for the user’s store. The system will allow a user to use the routing code to setup third party printing systems. The system can be configured to use either BI Publisher or a third party printing system, but not both at the same time.
SIM can be setup to automatically print a manifest or pre-shipment ticket or label to a printer at another location. To configure a session printer in SIM, go to Print > Session Printer. A screen opens, displaying the Manifest and Pre-Shipment format. Users can set printers for the user’s store.
The directory sim/bip_reports holds all SIM reports. For every report, there would be two folders<report_name>Report.xdm and <report_name>Report.xdo. These folders can be readily imported to the BI publisher (BIP) server. All the reports are pre-configured with datasource name BIP-SIM-DATASOURCE. A datasource with this exact name and appropriate jdbc connection string will have to be set up on the BIP server. In addition, all SIM operational reports need to be uploaded to the specific user’s folder that is accessing SIM reports. They may also be placed in the Guest folder to provide shared access.
The .rtf templates may be modified or customized as needed using the BI Publisher Template builder plug-in for Word.
|
|
1. Create a user and assign the BI Publisher Scheduler role, in addition to other reporting roles.
2. Create a new jdbc connection with datasource name BIP-SIM-DATASOURCE.
3. If you will print directly to a printer, create the printer in BIP. This printer server name will be used in STORE_PRINTER.NETWORK_ADDRESS in SIM. If a CUPS server is used, this will be set as <cups_server_name>/<printer_name> in STORE_PRINTER.NETWORK_ADDRESS.
4. When STORE_PRINTER.NETWORK_ADDRESS is set to browser (case insensitive), for any report in SIM, press Print to launch the report in a browser instead of printing to a physical printer. This is only possible when using the SIM PC client. This feature is useful in initial stages of implementation, or if it is preferred to view the report in a browser.
5. If STORE_PRINTER.STORE_PRINTER_TYPE_CODE is set to 1 (for postscript printing), the BI Publisher server will output the report in PDF format. If the STORE_PRINTER_TYPE_CODE is set to 2 (for ticket printing), the BI Publisher server will output the report in raw XML format (also known as DATA format in BI Publisher). This is to enable printing to a label printer, like Zebra printer, using a Custom Filter in BI Publisher.
SIM was tested for printing labels and tickets on a Zebra label and ticket printer. This is achieved by using ZebraLink Enterprise Connector (ZEC) for Oracle BI Publisher. ZEC intercepts raw XML data coming from Oracle BI Publisher and applies a ZPL (Zebra Programming Language) template to create a ZPL stream understood by Zebra printers. For testing, BI Publisher was configured to output reports in raw XML format, which was redirected to ZEC to print to Zebra printer. ZEC works with a wide range of Zebra printers.
See the Oracle Retail Store Inventory Management Extension Guide for suggestions on configuring SIM to use a third party printing solution.
Select the Reporting topic on the SIM System Admin Config screen. The following options need to be set up:
|
Option |
Value |
|
Reporting Tool URL |
http://<bip_host>:<bip_port>/<bip_deployment>. This URL is used as the reference to the BIP deployment for printing reports and viewing reports from the SIM PC client in a browser. |
Note: <BIP_REPORTS_USER> is the reports user that has been created in BI Publisher server to access SIM reports.
Go to Admin > Print Setup > UDA Print Setup.
If the UDA is defined on this screen, then when an item UDA is changed, the item UDA is sent to ticketing for a label, ticket or both, based upon definition on this screen.
Report Formats are configured in SIM through Admin> Print Setup > Print Format screen. See the Oracle Retail Store Inventory Management Store User Guide to add/modify/delete report formats. Multiple formats can be defined for each report type. For a report type, the formats screen enables the user to assign at least one format as the default format. This screen is also used to manage ticket and label formats. The user will select Reporting Formats from the Format Category drop down to work with report formats.
Figure 4: Report Formats Screen

After the SIM reports are uploaded to BI Publisher, the URL location for each report type must be set as follows:
|
Type |
URL Location |
|
Customer Order Report |
<BIP_SIM_REPORTS_FOLDER>/SIM/CustomerOrderReport/CustomerOrderReport.xdo |
|
Customer Order Bin Label Report |
<BIP_SIM_REPORTS_FOLDER>/SIM/CustomerOrderBinLabelReport/CustomerOrderBinLabelReport.xdo |
|
Customer Order Delivery Report |
<BIP_SIM_REPORTS_FOLDER>/SIM/CustomerOrderDeliveryReport/CustomerOrderDeliveryReport.xdo |
|
Customer Order Delivery BOL Report |
<BIP_SIM_REPORTS_FOLDER>/SIM/CustomerOrderDeliveryBOLReport/CustomerOrderDeliveryBOLReport.xdo |
|
Customer Order Pick Report |
<BIP_SIM_REPORTS_FOLDER>/SIM/CustomerOrderPickReport/CustomerOrderPickReport.xdo |
|
Customer Order Pick Discrepancy Report |
<BIP_SIM_REPORTS_FOLDER>/SIM/CustomerOrderPickDiscrepancyReport/CustomerOrderPickDiscrepancyReport.xdo |
|
Customer Order Reverse Pick Report |
<BIP_SIM_REPORTS_FOLDER>/SIM/CustomerOrderReversePickReport/CustomerOrderReversePickReport.xdo |
|
Direct Delivery Report |
<BIP_SIM_REPORTS_FOLDER>/SIM/DirectDeliveryReport/DirectDeliveryReport.xdo |
|
Direct Delivery Discrepant Items Report |
<BIP_SIM_REPORTS_FOLDER>/SIM/DirectDeliveryDiscrepantItemsReport/DirectDeliveryDiscrepantItemsReport.xdo |
|
Inventory Adjustment Report |
<BIP_SIM_REPORTS_FOLDER>/SIM/InventoryAdjustmentReport/InventoryAdjustmentReport.xdo |
|
Item Detail Report |
<BIP_SIM_REPORTS_FOLDER>/SIM/ItemDetailReport/ItemDetailReport.xdo |
|
Item Basket Default Report |
<BIP_SIM_REPORTS_FOLDER>/SIM/ItemBasketDefaultReport/ItemBasketDefaultReport.xdo |
|
Item Request Report |
<BIP_SIM_REPORTS_FOLDER>/SIM/ItemRequestReport/ItemRequestReport.xdo |
|
Purchase Order Report |
<BIP_SIM_REPORTS_FOLDER>/SIM/PurchaseOrderReport/PurchaseOrderReport.xdo |
|
RTV Report |
<BIP_SIM_REPORTS_FOLDER>/SIM/RTVReport/RTVReport.xdo |
|
Stock Count Export Report |
<BIP_SIM_REPORTS_FOLDER>/SIM/StockCountExportReport/StockCountExportReport.xdo |
|
Stock Count All Loc Report |
<BIP_SIM_REPORTS_FOLDER>/SIM/StockCountAllLocReport/StockCountAllLocReport.xdo |
|
Shelf Adjustment Report |
<BIP_SIM_REPORTS_FOLDER>/SIM/ShelfAdjustmentReport/ShelfAdjustmentReport.xdo |
|
Shelf Replenishment Report |
<BIP_SIM_REPORTS_FOLDER>/SIM/ShelfReplenishmentReport/ShelfReplenishmentReport.xdo |
|
Stock Count Report |
<BIP_SIM_REPORTS_FOLDER>/SIM/StockCountReport/StockCountReport.xdo |
|
Stock Count Rejected Item Report |
<BIP_SIM_REPORTS_FOLDER>/SIM/StockCountRejectedItemReport/StockCountRejectedItemReport.xdo |
|
Store Order Report |
<BIP_SIM_REPORTS_FOLDER>/SIM/StoreOrderReport/StoreOrderReport.xdo |
|
Transfer Report |
<BIP_SIM_REPORTS_FOLDER>/SIM/TransferReport/TransferReport.xdo |
|
Transfer Receiving Exception Report |
<BIP_SIM_REPORTS_FOLDER>/SIM/TransferDeliveryExceptionReport/TransferDeliveryExceptionReport.xdo |
|
Transfer Receiving Report |
<BIP_SIM_REPORTS_FOLDER>/SIM/TransferDeliveryReport/TransferDeliveryReport.xdo |
|
Transfer Receiving Label |
<BIP_SIM_REPORTS_FOLDER>/SIM/TransferDeliveryLabel/TransferDeliveryLabel.xdo |
|
Transfer Shipment BOL Report |
<BIP_SIM_REPORTS_FOLDER>/SIM/TransferShipmentBolReport/TransferShipmentBolReport.xdo |
|
Transfer Shipment Container Report |
<BIP_SIM_REPORTS_FOLDER>/SIM/TransferShipmentCartonReport/TransferShipmentCartonReport.xdo |
|
Transfer Shipment Report |
<BIP_SIM_REPORTS_FOLDER>/SIM/TransferShipmentReport/TransferShipmentReport.xdo |
|
Transfer Shipping Label |
<BIP_SIM_REPORTS_FOLDER>/SIM/TransferShippingLabel/TransferShippingLabel.xdo |
|
RTV Shipment BOL Report |
<BIP_SIM_REPORTS_FOLDER>/SIM/VendorShipmentBOLReport/VendorShipmentBOLReport.xdo |
|
RTV Shipment Container Report |
<BIP_SIM_REPORTS_FOLDER>/SIM/VendorShipmentCartonReport/VendorShipmentCartonReport.xdo |
|
RTV Shipment Report |
<BIP_SIM_REPORTS_FOLDER>/SIM/VendorShipmentReport/VendorShipmentReport.xdo |
|
RTV Shipping Label |
<BIP_SIM_REPORTS_FOLDER>/SIM/VendorShippingLabel/VendorShippingLabel.xdo |
Note: <BIP_SIM_REPORTS_FOLDER> is the folder where SIM reports have been uploaded on the BI Publisher server. For example, if SIM reports have been uploaded to the Guest folder, the folder is /Guest.
§ SIM uses RTF files for BI Publisher report templates.
§ SIM leverages BI Publisher’s XLIFF feature to make reports translatable in SIM.
§ For different supported locales, a separate XLIFF file is provided to the BI Publisher.
§ During run time, BI Publisher picks up the default template (RTF) file and the corresponding XLIFF(xlf) file.
Figure 5: XLIFF File Option

For different supported locales, a separate XLIFF file is provided to the BI Publisher. During run time, BI Publisher picks up the default template (RTF) file and the corresponding XLIFF (xlf) file.
Do the following to create an XLIFF file:
|
|
1. Install Oracle BI Publisher Desktop. You will see the following options in Microsoft Word:
§ Data
§ Insert
§ Preview
§ Tools
§ Help
Figure 6: Oracle BI Publisher Desktop Options in Word

2. Open any existing template in Word, for example, TransferReport.rtf.
Figure 7: TransferReport.rtf

3. Localize the template by selecting Tools> Option> Preview>Locale.
Figure 8: Localize the Template

This locale name will appear in the source-language attribute of the XLIFF file.
4. From the Template Builder menu, select Tool → Translate Template → Extract Text.
Figure 9: Extract Text for Export to XLIFF File

Template Builder extracts the translatable strings from the template and exports them to an XLIFF (.xlf) file.
5. Save the XLIFF file.
Figure 10: Save the XLIFF File

6. The XLIFF file generated by XML Publisher has the following structure:
<?xml version = '1.0' encoding = 'utf-8'?>
<xliff version='1.0'>
<file source-language="en_US" target-language="en_US" datatype="XDO"
original="orphan.xlf" product-version="orphan.xlf" product-name="">
<header/>
<body>
<trans-unit id="e67afb09" maxbytes="4000" maxwidth="23" size-unit="char" translate="yes">
<source>Transfer Report</source>
<target>Transfer Report IN ENGLISH LANGUAGE</target>
<note>Text located: header/table</note>
</trans-unit>
<trans-unit id="7f65664e" maxbytes="4000" maxwidth="23" size-unit="char" translate="yes">
<source xml:space="preserve">Printed: </source>
<target xml:space="preserve">Printed: </target>
<note>Text located: footer/table</note>
</trans-unit>
<trans-unit id="b230538" maxbytes="4000" maxwidth="26" size-unit="char" translate="yes">
<source xml:space="preserve">Page Number: [&0] </source>
<target xml:space="preserve">Page Number: [&0] </target>
<note>Text located: footer/table</note>
</trans-unit>
The <file> element includes the attributes source-language and target-language.
The valid value for source-language and target-language is a combination of the language code and country code:
§ Language Code: the two-letter ISO language code (in lowercase).
§ Territory Code: the two-letter ISO country code (in uppercase).
The <source> element contains a translatable string from the template in the source language of the template.
The <target> element contains the translated string as per locale.
Different XLIFF (xlf) files can be created by providing translated strings to each <target> element and by specifying a target-language value as per naming convention.
At run time, BI Publisher picks up the default template provided in <ReportName>.xdo, then applies a translation based on the user’s selected Report Locale. First, BI Publisher tries to match an XLIFF file named for the locale, and if an exact match on language-territory is not found, then BI Publisher tries to match on language only.
For example, if you have a report for which the base template is TransferReport.rtf, and the locale is Japanese (ja_JP), then the order of preference in descending order is:
§ TransferReport_ja_JP.rtf
§ TransferReport_ja_JP.xlf
§ TransferReport_ja.rtf
§ TransferReport_ja.xlf
§ TransferReport.rtf
As soon as BI Publisher finds a matched template (RTF)/XLIFF file, it applies the translation and layout for the report.
BI Publisher supports number, date and currency formats by specifying BI Publisher format tasks.
|
|
1. Open any existing template in Word, for example, TransferReport.rtf.
Figure 11: Template and Placeholder of the XML Tag

2. Click the <ITEM> tag.
3. In the Text Form Field Options window, select Regular Text in the Type list.
Figure: Text Form Field Options Window

4. Click Add Help Text.
5. In the Form Field Help Text window, enter the formats for number, currency or date.
Figure 12: Form Field Help Text Window

The following are example formats for number, currency and date:
Example: Number Format
<?format-number; ‘NUMBER’;'999g999D99'?>
Where NUMBER is the <XML> tag.
Example: Currency Format
<?format-currency;CURRENCY;'CurrencyCode'?>
Where CURRENCY is the <XML> tag, and Currency Code should be ISO specific (‘JPY’,’USD’).
Example: Date Formats
<?format-date:date_string; ’ABSTRACT_FORMAT_MASK’;’TIMEZONE’?>
or
<?format-date-and-calendar:date_string; ’ABSTRACT_FORMAT_MASK’;’CALENDAR_NAME’;’TIMEZONE’?>
Where:
§ TimeZone is optional.
§ If no format mask is specified, the abstract format mask "MEDIUM" is used as default.
Additional Setting for Currency Format
The following format should be specified in the xdo.cfg file.
Example: Currency Format in xdo.cfg File
<config version="1.0.0" xmlns="http://xmlns.oracle.com/oxp/config/">
/*********************************************************************/
<currency-formats>
<currency code="USD" mask="999D99L"/>
<currency code="JPY" mask="999D9999X"/>
</currency-formats>
/**********************************************************************/
</config>
The xdo.cfg file should be uploaded to BI Publisher Server in zipped format along with the xdo, RTF and XLIFF files. See “Uploading Reports” for more information.
It is possible on the PC to print multiple reports at the same time to different individual printers or browser sessions.
The handheld will print the report that has been setup as the default option. If no default printer has been set up, the user is prompted to select the printer to print to.
The reporting functionality incorporates error handling when reports are printed. Error handling allows the user to continue in the event that the printing effort fails.
The following includes detailed report information for commonly used reports.
Direct Delivery occurs when the supplier drops off merchandise directly to the retailer’s store. This report allows the retailer to print a delivery receipt once all items have been received and the delivery has been finalized.
It consists of the following information broken into three sections:
§ Receipt Date – Date on which the receipt was created
§ Supplier – Supplier for the PO/ASN received
§ Store – Store at which goods were received
§ PO Number – PO against which goods were received
§ Invoice – Invoice number for the receipt
§ Invoice Date – Invoice date for the receipt
§ Comments
§ Item ID – Item number for each line item received
§ Item Description– Description of item
§ Unit of Measure – Unit of measure for quantity (Cases or Eaches)
§ Quantity Ordered– Quantity ordered according to the PO
§ Quantity Shipped – Quantity shipped according to the shipment record
§ Quantity Received – Quantity actually received
§ Unit Cost – Unit cost of the direct delivered item; this column is displayed based on the set system parameter (DISPLAY_UNIT_COST_FOR_DIRECT_DELIVERIES)
Totals are provided for the Ordered/Shipped and Received quantities.
A section is also provided as a space holder to collect the signatures of the persons involved in the transaction.
The item request functionality allows users to request inventory for individual items to manage stock shortages and increased demand. The requests are processed by the RMS using the replenishment parameters and sourcing information setup in RMS. The report allows the store users to print the details of item requests that have been generated.
The report consists of two sections with the following information:
§ Store – Store ID and name
§ Request ID – Request ID referencing the request in the SIM system
§ Expiration Date – Date setup to automatically close item requests that have been automatically generated by the product group scheduler, if no action has been taken
§ Request Delivery date – Date on which requested product is wanted at the store
§ User – User who generated the item request
§ Comments – Additional information
§ Item– Item number for each line item requested
§ Short Description– Description of item
§ SOH – Current available on hand inventory for the item
§ In Transit – Current inventory in transit to the store
§ UOM – Unit of measure for the request
§ Pack Size – Pack size for the item
§ Quantity – Quantity requested
The shelf adjustment report is related to shelf adjustment functionality in shelf replenishment supported by SIM. Shelf adjustment in SIM facilitates the creation of item lists for ad-hoc shelf replenishment along with facilitating movement of product between the back room and the shop floor and vice versa. Shelf Adjustment list can also be used to create replenishments of items for display purpose at a store. The shelf adjustment report allows the users to print the shelf adjustment list for operational purposes especially in case of on-the-fly movement of products from back room to shop floor and vice versa.
The report consists of two sections with the following information:
§ Store - Name and identifier of the store for which the shelf adjustment was created
§ ID–Shelf adjustment list identifier used to uniquely identify a shelf adjustment list
§ Type – the type of shelf adjustment list, the types can move to shop-floor, move to backroom, ad-hoc and display list.
§ Create Date/Time–Date/Time when the shelf adjustment list was created
§ Update Date/Time–Date/Time when the shelf adjustment list was last updated
§ User – User who generated the shelf adjustment list
§ Status– Current status of the shelf adjustment list
§ SKU– Item number for each line item on the shelf adjustment list
§ Description– Description of item
§ UOM – Unit of measure for the item on the shelf adjustment list
§ Pack Size – Pack size for the item on the shelf adjustment list
§ Qty – Suggested quantity of the item on the shelf adjustment list
The shelf replenishment report is related to the shelf replenishment functionality supported by SIM. Shelf replenishment in SIM facilitates movement of product between the back room and the shop floor, for the purpose of display or for sale. The shelf replenishment lists generate replenishment items and quantities that need to be replenished to the shop floor. The shelf replenishment list report allows the users to print the generated shelf replenishment list for operational purposes (for example, to use as a reference for the actual replenishing of product by the store associate).
The report consists of two sections with the following information:
§ Store - Name and identifier of the store for which the shelf replenishment was created
§ ID–Shelf replenishment list identifier used to uniquely identify a shelf replenishment list
§ Shelf replenishment Type - The type of shelf replenishment- capacity, sales, Ad-hoc, Display List
§ Replenishment Mode - Whether the mode of replenishment is End of day or Within Day
§ Product Group – Description of the product group, if, used to generate the shelf replenishment list
§ Hierarchy – Hierarchy details which is populated only for a sales based replenishment list
§ Shelf adjustment list – Identifier of the shelf adjustment list if it was used for replenishment list creation
§ Create Date/Time–Date/Time when the shelf replenishment list was generated
§ User – User who generated the shelf replenishment list
§ Status – Current status of the shelf replenishment list
§ Quantity – Total quantity to be replenished for the items in the shelf replenishment list
§ Item Id– Item number for each line item to be replenished
§ Item Description – Description of item
§ Pick From Area – Identifies where the product is to be replenished from, could be either the back room or the delivery bay
§ Type – Replenishment Type
§ SUOM – Selling Unit of measure for the item to be replenished
§ Pack Size – Pack size for the item to be replenished
§ Qty – Requested quantity of the product to be replenished
§ Actual Qty – Actual quantity which was replenished for the product
The Customer Order Report in SIM displays all created picks and will allow the user to print a report, create a new pick, filter pick records and delete a pick.
The report header consists of information for the pick and contains the following information:
§ Pick ID– Unique identifier for the pick record
§ Status – The status of the customer order
§ Create Date – The date the customer order was created
§ Complete Date – The date the customer order was complete
§ Create User – Name of the user who created the customer order
§ Complete User – Name of the user who completed the customer order
§ Item– Unique identifier for the item
§ Description– Description of item
§ Primary Loc– The macro sequence location for the item
§ SIM Customer – The customer order ID number
§ Bind ID – identifier number for the bind
§ Fulfillment– ID number that does not need to be unique, the same ID can exist for more than one customer order ID
§ UOM – The transaction unit of measure for the item on the customer order
§ Pack Size – The size of the pack
§ Substitute–Y indicates the line item has substitutes and N indicates the item does not have any substitutes
§ Adjusted Pick Qty – If cancellations/deliveries have occurred while the user picked, this field will populate with the adjusted pick quantity based on those order updates
§ Pick Qty – Suggested pick quantity generated by the system
§ Quantity – Actual amount being picked by the user
§ Type – Displays the type of pick
§ Pick Qty – Quantity of the product to be picked
§ Actual Qty – Actual quantity which was picked for the product
SIM provides the functionality to schedule, perform and authorize stock counts. The stock counts report provides the store users with the ability to print out scheduled stock counts and use the printed list of record results of the counting on the printed list before entering them into the system.
The report consists of two sections with the following information:
§ Description– Master stock count description
§ Date – Scheduled date for the master stock count
§ Total Items – Total number of items in the master stock count
§ Stock count user – User who last saved/completed the stock count
§ Recount user – User who last saved/completed the recount
§ Child Count Description– Description of the child count appears as a header to the detail section (separate header for each child count). For guided counts, this will be the macro location name along with shopfloor/backroom if sequencing is being used.
§ Item– Item number for each line item in the stock count
§ Description– Description of item
§ UOM– Unit of measure for the item
§ Count – Physical count results entered for the stock count
Store orders provide the store users the ability to create and approve orders to a supplier or transfer requests to the warehouse directly in the merchandising system. The store orders report allows the users to print out the report of the order that had been created from the store.
The report consists of two sections with the following information:
§ Store – Store requesting the order
§ Store Order Number – Unique reference ID in SIM for the store order
§ Status– Current status of the store order. Valid values are Pending, Approved and Cancelled
§ Supplier/Warehouse – Source location for the store order
§ Creation Date – Date on which the store order was created
§ Not before date – Earliest date on which the order can be delivered at the store
§ Not after date – Expiration date for the order
§ User – User who created the store order
§ Comments – Additional information
§ Item– Item number for each line item in the store order
§ Description– Description of item
§ UOM– Unit of measure for the item (part of the quantity heading)
§ Qty – Requested quantity for the item
§ Unit cost– Unit cost of the requested item
Transfer functionality allows stores to transfer stock from one store to another within a company. The transfer report allows the store users to print out the details of either a transfer or a transfer request. The printed report can be used either as a dispatch slip for the transfer shipment or for the store records.
The report consists of two sections with the following information:
§ Transfer from– Origin store location for the transfer
§ Transfer to – Destination store location for the transfer
§ Transfer number – Unique reference number for the transfer
§ Status/Date–Status of the transfer and the date on which the status changed
§ Comment– Additional information
§ Dispatched – Date on which the transfer was dispatched
§ Item– Item number for each line item in the transfer
§ Description– Description of item
§ UOM– Unit of measure for the item
§ Dispatched– Quantity of product dispatched
§ Received– Quantity of product received
This is an Items report that is printed from the item detail screen and the handheld. The report is based on the view Itemlocstock. This report displays the following information:
§ SKU number/UPC
§ Description (long or short depending on parameter setting)
§ Diffs (if any)
§ Merchandise Hierarchy
§ Inventory Position (Available, unavailable, SOH, reserved)
§ Current price
§ Forward looking Delivery information (In transit, on order)
The inventory adjustment report allows the user to select an item that has been adjusted, and print information out for this. The report could be used to help as reference why inventory is unavailable (for example, loaning out for a demo or photoshoot), and confirmation that someone has ownership of that item.
The report consists of two sections with the following information:
§ Store – The store ID
§ Adjustment Number – Unique inventory adjustment number in SIM
§ Create Date – Date of creation
§ Complete Date – Date of completion
§ User – User requesting inventory adjustment
§ Status – Status Pending or Completed
§ Comments – Comments, if any
§ Item– Item number
§ Item Description– Item description
§ UOM– Unit of measure
§ Pack Size– Pack size
§ Quantity – Quantity adjusted
§ Reason– Inventory adjustment reason
SIM users can print the Bill of Lading. The printed Bill of Lading displays the status of the Bill of Lading through the appearance or absence of watermarks on the Bill of Lading. A generic template for the Bill of Lading is created and inserted into the format table.
The Bill of Lading report process is designed to allow retailers to create a Bill of Lading report during a Returns or a Transfer dialogue and print it.
The Bill of Lading consists of information that identifies the sender, the receiver and the carrier of the goods. It also lists the goods and their quantities that are being shipped. It identifies if the shipment is a result of a return or a transfer.
The process consists of two parts, creating the Bill of Lading and printing the Bill of Lading.
The Bill of Lading creation occurs in two stages. During the first stage, the Bill of Lading is automatically created when a shipment is created and saved. During the second stage, the Bill of Lading is updated when the retailer adds additional information to the transaction for the purpose of the Bill of Lading report such as requested pickup date, change of destination address, carrier name and address and change of motive for the shipment. Detailed information for a Return or Transfer such as the quantity being shipped or the items being shipped can be modified at any time prior to the dispatching of a shipment. The Bill of Lading is updated to reflect these changes.
The second part of the process occurs when the retailer prints the Bill of Lading. The Bill of Lading can be printed at any time during the creation of a transfer or return. It is printed from the Return List screen or the Transfer List screen. It can be printed after the Return or Transfer is canceled (status = canceled) or after the transfer is dispatched. Each of these scenarios results in a variation of the Bill of Lading report. For example, if a Bill of Lading is printed prior to dispatching, the Bill of Lading will have a watermark across the page that reads DRAFT.
If the Bill of Lading is printed after dispatching it will have no watermark on it. If the Bill of Lading is printed after the Transfer or Return has been deleted (status = canceled), the Bill of Lading will have a watermark across the page that reads Canceled.
Print the Bill of Lading from the RTV Shipment List screen.
The default filter for the RTV Shipment List screen will be changed to include displaying dispatched RTV Shipments with the current session.
|
|
1. If the RTV is in the In Progress state, the Bill of Lading prints with the watermark DRAFT on each page of the Bill of Lading.
2. If the RTV Shipment has been dispatched and it no longer appears on the List screen, use the filter to display the dispatched RTV Shipment.
3. The Bill of Lading prints without any watermarks.
4. If the RTV Shipment has been cancelled, use the filter to display the cancelled RTV Shipment.
The Bill of Lading will print with the watermark CANCELED on each page of the Bill of Lading.
The Bill of Lading can be printed from the Transfer Shipment List screen. If the Transfer Shipment does not appear on the Transfer Shipment List Screen, the filter must be used to display the Transfer Shipment.
|
|
1. If the transfer shipment is in the In Progress state, the Bill of Lading prints with the watermark DRAFT on each page of the Bill of Lading.
2. If the transfer shipment is in the Dispatched state, the Bill of Lading prints without any watermarks.
3. If the transfer shipment has been cancelled, the Bill of Lading prints with the watermark CANCELED on each page of the Bill of Lading.
Internationalization is the process of creating software that can be translated easily. Changes to the code are not specific to any particular market. SIM has been internationalized to support multiple languages.
This section describes configuration settings and features of the software that ensure that the base application can handle multiple languages.
Translation is the process of interpreting and adapting text from one language into another. Although the code itself is not translated, components of the application that are translated may include the following, among others:
§ Graphical user interface (GUI)
§ Error messages
The following components are not usually translated:
§ Documentation (Online Help, Release Notes, Installation Guide, User Guide, Operations Guide)
§ Batch programs and messages
§ Log files
§ Configuration Tools
§ Reports
§ Demonstration data
§ Training Materials
The user interface for SIM has been translated into:
§ Chinese (Simplified)
§ Chinese (Traditional)
§ Croatian
§ Dutch
§ French
§ German
§ Greek
§ Hungarian
§ Italian
§ Japanese
§ Korean
§ Polish
§ Portuguese (Brazilian)
§ Russian
§ Spanish
§ Swedish
§ Turkish
This white paper explains how to configure the Wavelink Client to display Japanese text.
The following document is available through My Oracle Support (formerly MetaLink). Access My Oracle Support at the following URL:
Oracle Retail White Paper: Oracle Retail Store Inventory Management Handheld Device Configuration for Japanese Display (Doc ID: 601817.1)
The business process selected to support SIM in Brazil is based on the logic that no receipt can take place until a Nota Fiscal (NF) has been confirmed at the receiving store. A Nota Fiscal document is similar to an invoice or bill of lading (BOL), but specific to Brazil. It contains quantities, cost, taxes, to and from location information.
SIM does not have specific Brazil indicators, but rather many specialized system options and security permissions allowing for a more flexible deployment. These indicators need to be set in the suggested configuration or ORFM might not function correctly.
DSDs in Brazil are not allowed to be started until a Nota Fiscal has been entered. Also, a Nota Fiscal cannot be entered until a PO is created. As such, users should be set up to not allow DSD PO creation nor should they be able to create ASNs in SIM.
If any quantities are added above the expected receipt, the user should remove the physical extra quantities or unexpected items when confirming. The user must scan the extra quantities, and SIM will prompt the user that they should be removed. The unexpected items or overage quantities will be published separately from the expected quantities so ORFM can generate the necessary return documentation.
The following store/system parameters should be set:
§ Direct Delivery Auto Remove Over Received Quantity – Yes
§ DSD Auto Remove Damaged Quantity – Yes
The following security options for both PC and HH should not be granted:
§ Allow DSD Receiving without PO
§ Allow DSD Receiving with PO
§ Access Create Container
§ Review Direct Delivery
Warehouse Deliveries and Store to Store Transfer are not allowed to have any discrepancies from the Nota Fiscal. To enforce this process SIM will auto receive the warehouse and transfer deliveries coming from ORFM. This means that no detailed receiving is allowed.
After SIM receives the ASN from the warehouse, or the other store, SIM will get a second ASN notice that will trigger the auto receiving process. This means that users should be prevented from adjusting the transfer of warehouse delivery.
The following store parameters should be set:
§ Warehouse Auto Receive – External message
§ Store Auto Receive – External message
In addition, all stores should be set up for auto-receiving.
Since no receiving is allowed for warehouse or store deliveries, the following transfer security privileges should not be granted:
§ Default Qty in All Containers
§ Default Qty in Container
§ Receive by Item
§ Add Unexpected Item
§ Create Container
§ Edit Container
§ Edit Receipt
§ Confirm Container
§ Confirm Receipt
§ Adjust Container
Receiver unit adjustments are not allowed in Brazil, so the following system options need to be set:
§ Number of days Received Transfers can be adjusted – 0
§ Number of days received warehouse deliveries can be adjusted – 0
§ Number of days Direct Deliveries can be adjusted – 0
Vendor-created ASNs are not supported, since the only valid receipts that can be made are against the NF.
Because detailed receiving is not supported in Brazil, it is not possible to register or use UINs.
The table below describes the permissions supported by SIM.
|
Permission |
Topic |
Usage |
|
Access Admin |
Admin |
On the PC, with this permission, the
Admin button on the SIM Login screen is displayed and enabled. |
|
Access Auto-Receive Stores |
Admin |
On the PC, with this permission, the
Auto-Receive Stores button on the Store Admin screen is displayed and
enabled. |
|
Access Buddy Store |
Admin |
On the PC, with this permission, the
Buddy Store button on the Store Admin screen is displayed and enabled. |
|
Access Container Lookup |
Admin |
On the HH, with this permission, the
Container Lookup menu option on the Lookups menu is displayed. |
|
Access Customize Translations |
Admin |
On the PC, with this permission, the
Customize Translations button on the UI Config screen is displayed and
enabled. |
|
Access Extended Attribute |
Admin |
On the PC, with this permission, the Ext.
Attribute button on the Setup screen is displayed and enabled. |
|
Access Extended Attribute Dept. Assign |
Admin |
On the PC, with this permission, the Assign to Dept. button on the Extended Attributes screen is displayed and enabled. Without this permission, the button is not displayed. |
|
Access Extended Attribute Setup |
Admin |
On the PC, with this permission, the
Setup Attributes button on the Extended Attributes screen is displayed and
enabled. |
|
Access Finisher Lookup |
Admin |
On the PC, with this permission, the
Finisher Lookup button on the Lookups screen is displayed and enabled. |
|
Access Formats |
Admin |
On the PC, with this permission, the
Print Format button on the Print Setup screen is displayed and enabled. |
|
Access Hierarchy Format |
Admin |
On the PC, with this permission, the
Hierarchy Format button on the Print Setup screen is displayed and enabled. |
|
Access Inventory Adjustment Reason |
Admin |
On the PC, with this permission, the Inv.
Adj. Reason button on the Setup screen is displayed and enabled. |
|
Access Inventory Management |
Admin |
On the HH, with this permission, the Inv.
Management menu option on the Main menu is displayed. |
|
Access Item Lookup |
Admin |
On the HH, with this permission, the Item
Lookups menu option on the Lookups menu is displayed. |
|
Access Lookup |
Admin |
On the HH, with this permission, the
Lookups menu option on the Main menu is displayed. |
|
Access MPS Staged Messages |
Admin |
On the PC, with this permission, the MPS
Staged Messages button on the Technical Maintenance screen is displayed and
enabled. |
|
Access MPS Work Types |
Admin |
On the PC, with this permission, the MPS
Worker Types button on the Technical Maintenance screen is displayed and
enabled. |
|
Access Operational Views |
Admin |
On MAF, with this permission, the
Operational Viewed menu option in the Drawer/menu is displayed. |
|
Access Print |
Admin |
On the PC, with this permission, the
Print button on the SIM Login screen is displayed and enabled. |
|
Access Printers |
Admin |
On the PC, with this permission, the
Printers button on the Print Setup screen is displayed and enabled. |
|
Access Product Groups |
Admin |
On the PC, with this permission, the
Product Group button on the Admin screen is displayed and enabled. |
|
Access Product Group Schedules |
Admin |
On the PC, with this permission, the
Product Group Schedule button on the Admin screen is displayed and enabled. |
|
Access Report |
Admin |
On the PC, with this permission, the
Reports button on the SIM Login screen is displayed and enabled. |
|
Access Session Printer |
Admin |
On the HH, with this permission, the
Session Printer menu option on the Main menu is displayed. |
|
Access Setup |
Admin |
On the PC, with this permission, the
Setup button on the Admin screen is displayed and enabled. |
|
Access Shipment Reasons |
Admin |
On the PC, with this permission, the
Shipment Reason button on the Setup screen is displayed and enabled. |
|
Access Shipping Receiving |
Admin |
On the HH, with this permission, the
Shipping/Receiving menu option on the Main menu is displayed. |
|
Access SIM Managed Store |
Admin |
On the PC, with this permission, the SIM
Managed Stores button on the SIM Stores screen is displayed and enabled. |
|
Access SIM Store |
Admin |
On the PC, with this permission, the SIM
Stores button on the Setup screen is displayed and enabled. |
|
Access Store Admin |
Admin |
On the PC, with this permission, the
Store Admin button on the Setup screen is displayed and enabled. |
|
Access Store Defaults Admin |
Admin |
On the PC, with this permission, the
Store Defaults Admin button on the Setup screen is displayed and enabled. |
|
Access Supplier Lookup |
Admin |
On the HH, with this permission, the
Supplier Lookup menu option on the Lookups menu is displayed. |
|
Access System Admin |
Admin |
On the PC, with this permission, the
System Admin button on the Setup screen is displayed and enabled. |
|
Access Technical Maintenance |
Admin |
On the PC, with this permission, the
Technical Maintenance button on the Admin screen is displayed and enabled. |
|
Access Tolerances |
Admin |
On the PC, with this permission, the
Tolerances button on the Setup screen is displayed and enabled. |
|
Access Transaction History |
Admin |
On the PC, with this permission the Tran
History button on the Lookups screen is displayed and enabled. |
|
Access UDAs |
Admin |
On the HH, with this permission, the View
UDAs menu option is enabled on the Item Lookup menu. |
|
Access UI Configuration |
Admin |
On the PC, with this permission, the UI
Configuration button on the Technical Maintenance screen is displayed and
enabled. |
|
Add Extended Attribute Department |
Admin |
On the PC, with this permission, the Add
button on the Assign Attributes screen is displayed and enabled. |
|
Add Inventory Adjustment Reason |
Admin |
On the PC, with this permission, the Add
button on the Inventory Adjustment Reason Maintenance screen is displayed and
enabled. |
|
Add Shipment Reasons |
Admin |
On the PC, with this permission, the Add
button on the Shipment Reason Maintenance screen is displayed and enabled. |
|
Create Product Groups |
Admin |
On the PC, with this permission, the
Create button on the Product Group List screen is displayed and enabled. |
|
Create Product Group Schedules |
Admin |
On the PC, with this permission, the
Create button on the Product Group Schedule List screen is displayed and
enabled. |
|
Create Translations |
Admin |
On the PC, with this permission, the
Create button on the Translation Details screen is displayed and enabled. |
|
Delete Extended Attribute Department |
Admin |
On the PC, with this permission, the
Remove button on the Assign Attributes screen is displayed and enabled. |
|
Delete Inventory Adjustment Reason |
Admin |
On the PC, with this permission, the
Delete button on the Inventory Adjustment Reason Maintenance screen is
displayed and enabled. |
|
Delete Product Groups |
Admin |
On the PC, with this permission, the
Delete button on the Product Group List screen with be displayed and enabled. |
|
Delete Product Group Schedules |
Admin |
On the PC, with this permission, the
Delete button on the Product Group Schedule List screen is displayed and
enabled. |
|
Delete Shipment Reasons |
Admin |
On the PC, with this permission, the
Delete button on the Shipment Reason Maintenance screen is displayed and
enabled. |
|
Delete Staged Messages |
Admin |
On the PC, with this permission, the
Delete button on the MPS Staged Message Lookup screen is displayed and
enabled. |
|
Display Stock Locator |
Admin |
On the HH, with this permission, the
Stock Locator option on the Item Lookup menu is displayed and enabled. |
|
Edit Extended Attribute Setup |
Admin |
On the PC, with this permission, the Save
and Cancel buttons on the Setup Attributes screen are displayed and enabled. |
|
Edit Product Groups |
Admin |
On the PC, with this permission, when a
user double-clicks on an existing Product Group, the Product Group Detail
screen will open. If the user also has the correct data permission for the
product group type, the screen will open in Edit mode. |
|
Edit Product Group Schedules |
Admin |
On the PC, with this permission, when a
user double-clicks on an existing Product Group Schedule, the Product Group
Schedule Detail screen will open. If the user also has the correct data
permission for the product group type, the screen will open in Edit mode. |
|
Access Customer Details |
Customer Order |
On MAF, with this permission, the
Customer Details menu option in the footer menu on the Cust Order Items
Screen is displayed. |
|
Access Customer Order |
Customer Order |
On the HH, with this permission, the
Customer Orders menu option on the Cust Ord Mgmt menu and Item Lookup menu is
displayed. Without this permission the option is not displayed. |
|
Access Customer Order Delivery |
Customer Order |
On the HH, with this permission, the Deliver
Cust Order menu option on the Cust Ord Mgmt menu is displayed. |
|
Access Customer Order Delivery Attribute |
Customer Order |
On the HH, with this permission, the Add
Ext Attribute menu option on the Customer Order Summary menu is displayed. |
|
Access Customer Order Management |
Customer Order |
On the HH, with this permission, the
Customer Order Mgmt menu option on the Main menu is displayed. |
|
Access Customer Order Pick |
Customer Order |
On the HH, with this permission, the
Customer Order Pick menu option on the Cust Ord Mgmt menu is displayed. |
|
Access Customer Order Reverse Pick |
Customer Order |
On the PC, with this permission, the
Reverse Pick button on the Customer Order Detail screen is displayed and
enabled. Without this permission, the button is not displayed. |
|
Cancel Submit Customer Order Delivery |
Customer Order |
On the HH, with this permission, the
Cancel Submit menu option on the Delivery Summary menu is displayed. |
|
Confirm Customer Order Pick |
Customer Order |
On the HH, with this permission, the
Confirm Now menu option on the Pick Summary menu is displayed. |
|
Confirm Customer Order Reverse Pick |
Customer Order |
On the PC, with this permission, the
Confirm button on the Customer Order Reverse Pick Detail screen is displayed
and enabled. |
|
Create Customer Order Delivery For Pickup |
Customer Order |
On the HH, with this permission, the
Create Delivery menu option on the Deliver Cust Order menu is displayed. In
addition, the option will only be available for orders with a Reservation
Type 'Web Orders' and Delivery Type 'Pickup'. |
|
Create Customer Order Delivery for Shipment |
Customer Order |
On the HH, with this permission, the
Create Delivery menu option on the Deliver Cust Order menu is displayed. In
addition, the option will only be available for orders with a Reservation
Type 'Web Orders' and Delivery Type 'Shipment'. |
|
Create Customer Order Pick |
Customer Order |
On the HH, with this permission, the
Create Pick menu option on the Customer Order Pick menu is displayed. |
|
Create Customer Order Reverse Pick |
Customer Order |
On the PC, with this permission, the
Create button on the Customer Order Reverse Pick List screen is displayed and
enabled. |
|
Delete Customer Order Delivery |
Customer Order |
On the HH, with this permission, the
Delete Delivery menu option on the Delivery Summary screen is displayed. |
|
Delete Customer Order Pick |
Customer Order |
On the HH, with this permission, the
Delete Pick menu option on the Pick Summary screen is displayed. |
|
Delete Customer Order Reverse Pick |
Customer Order |
On the PC, with this permission, the
Delete button on the Customer Order Reverse Pick List screen is displayed and
enabled. |
|
Dispatch Customer Order Delivery |
Customer Order |
On the HH, with this permission, the
Dispatch Now menu option on the Delivery Summary screen is displayed. |
|
Dispatch Incomplete Customer Order Delivery |
Customer Order |
On the HH, with this permission, when the
Dispatch Now has been selected on the Delivery Summary screen and the
customer order is incomplete a warning message is displayed to the user and
allowed to cancel or continue. |
|
Edit Customer Order BOL |
Customer Order |
On MAF, with this permission, the Edit
Delivery menu option in the footer menu on the Delivery Items screen is
displayed. |
|
Edit Customer Order Delivery Attribute |
Customer Order |
On MAF, with this permission, the Add
Attributes button and Remove Attributes (Trash can) on the Attributes screen
of the Item Detail screen are displayed and enabled. |
|
Edit Customer Order Delivery For Pickup |
Customer Order |
On the HH, with this permission, the Edit
Delivery menu option on the Deliver Cust Order menu is displayed. In
addition, the option will only be available for orders with a Reservation
Type 'Web Orders' and Delivery Type 'Pickup'. |
|
Edit Customer Order Delivery For Shipment |
Customer Order |
On the HH, with this permission, the Edit
Delivery menu option on the Deliver Cust Order menu is displayed. In
addition, the option will only be available for orders with a Reservation
Type 'Web Orders' and Delivery Type 'Shipment'. |
|
Edit Customer Order Pick |
Customer Order |
On the HH, with this permission, the
Review Pick menu option on the Pick Summary screen is displayed. |
|
Edit Customer Order Reverse Pick |
Customer Order |
On the PC, with this permission, when a
user double-clicks on an existing Customer Order Reverse Pick record, the
Customer Order Reverse Pick Detail screen will open in edit mode. |
|
Edit Quantity Deliveries |
Customer Order |
On MAF, with this permission, the
Delivery quantity field and quantity widget on the Item Detail screen is
enabled. |
|
Edit Quantity Picking |
Customer Order |
On MAF, with this permission, the Picking
quantity field and quantity widget on the Item Detail screen is enabled. |
|
Item Substitution For Picking |
Customer Order |
On the HH, with this permission, the Item
Substitution option on the Pick Detail screen is enabled. |
|
Reject Customer Order |
Customer Order |
On MAF, with this permission, the Reject
menu option in the footer menu on the Cust Order Items Screen is displayed. |
|
Submit Customer Order Delivery |
Customer Order |
On the HH, with this permission, the
Submit menu option on the Delivery Summary screen is displayed. |
|
View Customer Order BOL |
Customer Order |
On MAF, with this permission, the BOL
Info menu option in the footer menu on the Delivery Items Screen is
displayed. |
|
Access Adjust Container DSD Receiving |
DSD Receiving |
On the HH, with this permission, the
Adjust menu option on the Container Summary screen is displayed. |
|
Access Confirm Container DSD Receiving |
DSD Receiving |
On the HH, with this permission, the
Confirm menu option on the Container Summary screen is displayed. |
|
Access Confirm DSD Receipt |
DSD Receiving |
On the HH, with this permission, the
Confirm menu option on the Receipt Summary screen is displayed. |
|
Access Create Container |
DSD Receiving |
On the HH, with this permission, the
Create Container menu option on the Receipt Summary screen is displayed. |
|
Access Customer Order |
DSD Receiving |
On the PC, with this permission, the
Customer Orders button on the DSD Receiving Detail screen is displayed and
enabled. |
|
Default Qty in All Containers |
DSD Receiving |
On the HH, with this permission, the
Default Qty menu option on the Receipt Summary screen is displayed. |
|
Default Qty in Container |
DSD Receiving |
On the HH, with this permission, the
Default Qty menu option on the Receipt Summary screen is displayed. |
|
Access Delete Container |
DSD Receiving |
On the HH, with this permission, the
Delete Container menu option on the Container Summary screen is displayed. |
|
Access Delete Receipt |
DSD Receiving |
On the HH, with this permission, the
Delete Receipt menu option on the Receipt Summary screen is displayed. |
|
Access Document DSD Receiving |
DSD Receiving |
On the PC, with this permission, the
Document button on the DSD Receiving Container Detail screen is displayed and
enabled. |
|
Access DSD Receiving |
DSD Receiving |
On the HH, with this permission, the DSD
Receiving menu option on the Shipping/Receiving screen is displayed. |
|
Access DSD Receiving Ext. Attribute |
DSD Receiving |
On the HH, with this permission, the Add
Ext Attribute menu option on the Container Summary screen is displayed. |
|
Access Item Receiving |
DSD Receiving |
On the HH, with this permission, the Item
Receiving menu option on the Container Summary screen is displayed. |
|
Access Purchase Order |
DSD Receiving |
On the HH, with this permission, the
Purchase Order menu option on the DSD Receiving screen is displayed. |
|
Access Reject Delivery |
DSD Receiving |
On the HH, with this permission, the
Reject Delivery menu option on the Receipt Summary screen is displayed. The
menu option is only displayed when applying an ASN to a delivery. |
|
Access Remove Item DSD Receiving |
DSD Receiving |
On the HH, with this permission, the
Remove Item menu option on the Container Summary screen is displayed. |
|
Access Review Items |
DSD Receiving |
On the HH, with this permission, the
Review Item menu option on the Container Summary screen is displayed. |
|
Add New Item DSD Receiving |
DSD Receiving |
On the HH, with this permission, the Add
New Item menu option on the Container Summary screen is displayed. |
|
Allow DSD Receiving Without PO |
DSD Receiving |
On the HH, with this permission, the
Create Receipt menu option on the DSD Receiving screen is displayed. |
|
Allow DSD Receiving With PO |
DSD Receiving |
On the HH, with this permission, the
Create Receipt menu option on the PO Detail screen is displayed. |
|
Allow Over Receiving for DSD Receiving |
DSD Receiving |
On the HH, with this permission, the user
is allowed to over-receive quantities for a DSD Receipt. |
|
Allow Receiving Damages |
DSD Receiving |
On the HH, with this permission, the
Record Damages menu option on the Container Summary screen is displayed. |
|
Display Expected Quantity |
DSD Receiving |
On the HH, with this permission, the
expected quantity on the Item Detail screen is displayed. |
|
Edit Container |
DSD Receiving |
On the HH, with this permission, the Edit
Container menu option on the Receipt Summary screen is displayed. |
|
Edit Container Info |
DSD Receiving |
On the HH, with this permission, the
Additional Details option on the Container Summary screen is displayed. |
|
Edit Delivery Info |
DSD Receiving |
On the HH, with this permission, the
Additional Details menu option on the Receipt Summary screen is displayed. |
|
Edit DSD Receiving |
DSD Receiving |
On the PC, with this permission, when the
user double-clicks on an existing Receipt in the DSD Receiving List screen,
the DSD Receiving Detail screen will open in edit mode. |
|
Edit DSD Receiving Ext. Attribute |
DSD Receiving |
On the PC, with this permission, the
Apply, Add Attributes, Remove Attributes and Cancel buttons on the Extended
Attributes Entry screen are displayed and enabled. |
|
Override Supplier Discrepancies |
DSD Receiving |
On the HH, with this permission, the user
can override the supplier discrepancies check during the DSD receipt. |
|
Receive Direct Delivery on Shop Floor |
DSD Receiving |
On the HH, with this permission, the
Receive on Shop Floor prompt on the DSD Receiving Detail screen will be
displayed. |
|
Email Alert - Customer Order Pick Reminder |
|
With this permission, the user will be
notified, if the pick list has been created but not actioned. |
|
Email Alert - Customer Order Receipt |
|
With this permission, the user will be
notified when customer orders are received. |
|
Email Alert - Customer Order Reminder |
|
With this permission, the user will be
notified when the customer order has not been fulfilled. |
|
Email Alert – Damaged Delivery |
|
With this permission, the user will be
notified when the delivery includes damaged items. |
|
Email Alert – Finisher Delivery Unable to Auto-Receive |
|
With this permission, the user will be
notified when the finisher delivery UIN qty discrepancy exists on an incoming
ASN during batch processing. |
|
Email Alert – Finisher UIN Discrepancy |
|
With this permission, the user will be
notified when a finisher return received quantity does not match the number
of serial numbers on the return. |
|
Email Alert – Misdirected Container |
|
With this permission, the user will be
notified when a container has been received in another location. |
|
Email Alert - New Customer Order |
|
With this permission, the user will be
notified when customer orders are created. |
|
Email Alert – Over Received Quantity |
|
With this permission, the user will be
notified when the number of pre-populated serial numbers exceeds the received
quantity. |
|
Email Alert – Receiving UIN Discrepancy |
|
With this permission, the user will be
notified when the number of pre-populated serial numbers does not match the
received quantity. |
|
Email Alert –RTV Request Expiration Approaching |
|
With this permission, the user will be
notified if the supplier return request expiration date is approaching. |
|
Email Alert – RTV Unavailable request quantity |
|
With
this permission, the user will be notified if there is not enough inventory
in the unavailable bucket to send back to supplier from a return request. |
|
Email Alert – Shipped Delivery Overdue |
|
With
this permission, the user will be notified when the shipped delivery has not
been received and has passed the expected date. |
|
Email Alert – Store Delivery Unable to Auto-Receive |
|
With
this permission, the user will be notified when a store delivery has
discrepancies and cannot be auto received. |
|
Email Alert – Store Receiving Over/Under |
|
With
this permission, the user will be notified when a store transfer has
over/under received quantities. |
|
Email Alert - Transfer Request |
|
With
this permission, the user will be notified when a transfer request is
created. |
|
Email Alert – Transfer Request Approved |
|
With
this permission, the user will be notified when a transfer request is
approved. |
|
Email Alert – Transfer Request Expiration Approaching |
|
With
this permission, the user will be notified when a transfer request has not
been approved and the request is about to expire. This is based on the not
after date set. |
|
Email Alert – Transfer Request Rejected |
|
With
this permission, the user will be notified when a transfer request is
rejected. |
|
Email Alert – Transfer Unavailable Request Quantity |
|
With
this permission, the user will be notified when the requested quantity is no
longer available at the requested source location. |
|
Email Alert – UIN Items on Incoming ASN Failed |
|
With
this permission, the user will be notified if an Auto Generated SN item is on
the ASN with pre-generated numbers when processing thru the RIB. |
|
Email Alert - Unexpected UIN (Store Changed) |
|
With
this permission, the user will be notified when UINs are discovered at a
store where they should not be. |
|
Email Alert – Warehouse Delivery Unable to Auto-Receive |
|
With
this permission, the user will be notified when the delivery includes
pre-populated serial numbers and cannot be automatically received. |
|
Access Notifications |
Home Page |
On
MAF, with this permission, the bell notification icon will be enabled. |
|
Send Notification |
Home Page |
On
MAF, with this permission, the user will be able to swipe an open transaction
and send a notification. |
|
View Transactions |
Home Page |
On
MAF, with this permission, the user will be able to view all of the open
transactions on the home page (depending on data permissions). |
|
Access Inventory Adjustment |
Inventory Adjustments |
On
the HH, with this permission, the Inventory Adjustments menu option on the
Inv. Management menu is displayed. |
|
Access Inventory Adjustment Attribute |
Inventory Adjustments |
On
the HH, with this permission, the Add Ext Attribute menu option on the
Inventory Adj. Summary menu is displayed. |
|
Complete Inventory Adjustment |
Inventory Adjustments |
On
the HH, with this permission, the Confirm Now menu option on the Inventory
Adjustment Summary screen is displayed. |
|
Create Inventory Adjustment |
Inventory Adjustments |
On
the PC, with this permission, the Create button on the Inventory Adjustment
List Screen will be displayed and enabled. |
|
Delete Inventory Adjustment |
Inventory Adjustments |
On
the HH, with this permission, the Delete Inv. Adj. menu option on the
Inventory Adj. Summary screen is displayed. |
|
Edit Inventory Adjustment |
Inventory Adjustments |
On the HH, with this permission, the Edit
Inv. Adj. menu option in the Inventory Adj. menu is displayed. |
|
Edit Inventory Adjustment Attribute |
Inventory Adjustments |
On MAF, with this permission, Attributes
can be added/removed: The Add Attributes and Remove Attributes (Trash can)
buttons will be available on the Attributes screen of the Inventory
Adjustment Detail. |
|
Edit Quantity |
Inventory Adjustments |
On MAF, with this permission, the user
will be able to tap on the item quantity and the quantity widget will open to
edit the quantity. |
|
Access Item Basket |
Item Basket |
On the HH, with this permission, the Item
Basket menu option on the Inv. Management menu is displayed. |
|
Add Item to Item Basket |
Item Basket |
On the HH, with this permission, the Add
Item option on the Item Basket summary menu is displayed. |
|
Create Item Basket |
Item Basket |
On the HH, with this permission, the
Create Item Basket menu option on the Item Basket menu is displayed. |
|
Delete Item Basket |
Item Basket |
On the HH, with this permission, the
Delete Item Basket option on the Item Basket summary menu is displayed. |
|
Delete Item from Item Basket |
Item Basket |
On the HH, with this permission the
Delete Item option on the Item Basket summary menu is displayed. |
|
Print Item Basket |
Item Basket |
On the HH, with this permission, the
Print Ticket option on the Item Basket summary is displayed. |
|
Save Item Basket |
Item Basket |
On the HH, with this permission, the Save
Basket option on the Item Basket summary is displayed. |
|
Access Item Request |
Item Requests |
On the HH, with this permission, the Item
Requests menu option on the Inv. Management menu is displayed. |
|
Add Items To Item Request |
Item Requests |
On the HH, with this permission, the
Add/Edit Item menu option on the Item Requests Summary screen is displayed. |
|
On the HH, with this permission, the
Add/Edit Item menu option on the Item Requests Summary screen is displayed.
Without this permission the menu option is not displayed when editing an Item
Request. |
||
|
Create Item Request |
Item Requests |
On the HH, with this permission, the
Create Item Request menu option on the Item Requests menu is displayed. |
|
Delete Item Request |
Item Requests |
On the HH, with this permission, the
Delete Item Request menu option on the Item Requests menu is displayed. |
|
Edit Item Request |
Item Requests |
On the HH, with this permission, the Edit
Item Request menu option on the Item Requests menu is displayed. |
|
Request Items |
Item Requests |
On the HH, with this permission, the
Request Item Request menu option on the Item Requests menu is displayed.
Without this permission the menu option is not displayed. |
|
Access Item Ticket |
Item Tickets |
On the HH, with this permission, the
Ticket Printing menu option on the Main menu is displayed. |
|
Access Item Ticket Batch |
Item Tickets |
On the PC, with this permission, the Item
Ticket Batch button in the Print Menu screen is displayed and enabled. |
|
Access Item Ticket Price Override |
Item Tickets |
On the HH, with this permission the
Ticketing Price Override menu is displayed and the user can override the
price on the Ticket Detail screen. |
|
Create Item Ticket |
Item Tickets |
On the PC, with this permission, the
Create button on the Item Tickets List screen and the Add Ticket button on
the Item Ticket Batch Detail screen are displayed and enabled. |
|
Create Item Ticket Batch |
Item Tickets |
On the PC, with this permission, the
Create Batch button on the Item Ticket Batch List screen and Generate Tickets
button on the Add Transaction screen are displayed and enabled. |
|
Delete Item Ticket |
Item Tickets |
On the PC, with this permission, the
Delete button on the Item Tickets List, Item Ticket Batch List screens and
the Remove Ticket button on the Item Ticket Batch Detail screens are
displayed and enabled. |
|
Edit Item Ticket |
Item Tickets |
On the PC, with this permission, when the
user double clicks on an existing Item Ticket in the Item Ticket List or Item
Ticket Batch Detail screen, the Item Ticket Detail screen will open in edit
mode. |
|
Print Item Tickets |
Item Tickets |
On the PC, with this permission, the Print Tickets button on the Item Ticket List, Item Ticket Detail, Item Ticket Batch List and Item Ticket Batch Detail screens are displayed and enabled. Without this permission, the button is not displayed. |
|
Update Format Item Ticket |
Item Tickets |
On the PC, with this permission, the
Update Format button on the Item Ticket List, Item Tickets Batch List and
Item Ticket Batch Detail screens are displayed and enabled. |
|
Update SOH Item Ticket |
Item Tickets |
On the PC, with this permission, the
Refresh Qty button on the Item Tickets List, Item Ticket Batch List and Item
Ticket Batch Detail screens are displayed and enabled. |
|
Access Price Change |
Price Changes |
On the PC, with this permission, the
Price Change button on the Inventory Management screen is displayed and
enabled. |
|
Create Price Change |
Price Changes |
On the PC, with this permission, the
Create button on the Price Change List screen is displayed and enabled. |
|
Print Item Tickets For Price Changes |
Price Changes |
On the PC, with this permission, the Item
Tickets button on the Price Change List screen is displayed and enabled. |
|
Print Shelf Labels For Price Changes |
Price Changes |
On the PC, with this permission, the
Shelf Labels button on the Price Change List screen is displayed and enabled. |
|
Accept RTV |
RTV |
On the PC, with this permission, the
Accept button on the RTV Detail screen is displayed and enabled. |
|
Access RTV |
RTV |
On the PC, with this permission, the RTV
button on the Shipping/Receiving screen is displayed and enabled. |
|
Add Items To RTV |
RTV |
On the PC, with this permission, an item
can be added to the transaction. on the RTV Detail screen is displayed and
enabled. |
|
Approve RTV |
RTV |
On the PC, with this permission, the Approve
button on the RTV Detail screen is displayed and enabled. |
|
Close RTV |
RTV |
On the PC, with this permission, the
Close RTV button on the RTV Detail screen is displayed and enabled. |
|
Create RTV |
RTV |
On the PC, with this permission, the
Create RTV button on the RTV List Screen is displayed and enabled. |
|
Remove Item |
RTV |
On the PC, with this permission, the
Remove Item button on the RTV Detail screen is displayed and enabled. |
|
Delete RTV |
RTV |
On the PC, with this permission, the
Delete button on the RTV Detail Screen is displayed and enabled. |
|
Edit RTV |
RTV |
On the PC, with this permission, when the
user double-clicks on an existing RTV in the RTV List screen, the RTV Detail
screen will open in edit mode. |
|
Reject RTV |
RTV |
On the PC, with this permission, the
Reject button on the RTV Detail screen is displayed and enabled. |
|
Shipment Create RTV |
RTV |
On the PC, with this permission, the Ship
button on the RTV Detail screen is displayed and enabled. |
|
Access RTV Shipment |
RTV Shipment |
On the HH, with this permission, the RTV
Shipment button on the Shipping/Receiving menu is displayed. |
|
Access RTV Shipment Attribute |
RTV Shipment |
On the HH, with this permission, the Add
Ext Attribute menu option on the RTV Container Detail screen is displayed. |
|
Add Items to RTV Shipment |
RTV Shipment |
On the HH, with this permission, an item
can be added to the transaction. |
|
Allow Non Document Items RTV Shipment |
RTV Shipment |
On the HH, with this permission, the user
is allowed to add items not existing on the RTV selected. |
|
Allow over shipping RTV Shipment |
RTV Shipment |
On the HH, with this permission, the user
is allowed to ship more products than approved on the RTV. |
|
Cancel Submit RTV Shipment |
RTV Shipment |
On the HH, with this permission, the
Cancel Submit menu option on the RTV Shipment Summary screen is displayed. |
|
Confirm RTV Shipment Container |
RTV Shipment |
On the HH, with this permission, the
Confirm Container menu option on the RTV shipment Container Summary screen is
displayed. |
|
Create RTV Shipment |
RTV Shipment |
On the HH, with this permission, the
Create menu option on the RTV Shipment menu is displayed. |
|
Create RTV Shipment Container |
RTV Shipment |
On the HH, with this permission, the Add
Container menu option on the RTV Shipment Summary screen is displayed. |
|
Default Items to RTV Shipment |
RTV Shipment |
On the HH, with this permission, the
Default Item menu option on the RTV Shipment menu is displayed. |
|
Remove Item |
RTV Shipment |
On the HH, with this permission, the
Delete Item menu option on the RTV shipment Container Summary screen is
displayed. |
|
Delete RTV Shipment |
RTV Shipment |
On the HH, with this permission, the
Delete option on the RTV Shipment Summary screen is displayed. |
|
Delete RTV Shipment Container |
RTV Shipment |
On the HH, with this permission, the
Delete container menu option on the RTV shipment Container Summary screen is
displayed. |
|
Dispatch RTV Shipment |
RTV Shipment |
On the HH, with this permission, the
Dispatch Now menu option on the RTV Shipment Summary menu is displayed. |
|
Edit Container RTV Shipment |
RTV Shipment |
On the HH, with this permission, the Edit
Container menu option on the RTV Shipment Summary screen is displayed. |
|
Edit RTV Shipment |
RTV Shipment |
On the HH, with this permission, the Edit
menu option on the RTV Shipment screen is displayed. |
|
Edit RTV Shipment Attribute |
RTV Shipment |
On the PC, with this permission, the
Apply, Add, Remove and Cancel buttons on the Extended Attribute Entry screen
is displayed and enabled. |
|
Edit RTV Shipment BOL |
RTV Shipment |
On the PC, with this permission, the BOL
button on the RTV Shipment Detail screen is displayed and enabled. |
|
Edit RTV Shipment Info |
RTV Shipment |
On the HH, with this permission, the
Additional Details menu option on the RTV Shipment Summary screen is
displayed. |
|
Edit RTV Container Info |
RTV Shipment |
On the HH, with this permission, the
Additional Details menu option on the RTV Container Summary screen is
displayed. |
|
Adjust Container RTV Shipment |
RTV Shipment |
With this permission, the Adjust
Container menu option on the RTV shipment Container Summary screen is
displayed. |
|
Review Container RTV Shipment |
RTV Shipment |
On the HH, with this permission, the
Review Container menu option on the RTV Container Summary screen is displayed. |
|
Submit RTV Shipment |
RTV Shipment |
On the HH, with this permission, the
Submit menu option on the RTV Shipment Summary screen is displayed. |
|
Access Role Maintenance |
Security |
On the PC, with this permission, the Role
Maintenance button on the Security menu is displayed and enabled. |
|
Access Security |
Security |
On the PC, with this permission, the
Security button on the Admin menu is displayed and enabled. |
|
Access User Maintenance |
Security |
On the PC, with this permission, the User
Maintenance button on the Security menu is displayed and enabled. |
|
Assign Password |
Security |
On the PC, with this permission, the
Assign Password button on the User Detail screen is displayed and enabled. |
|
Assign User Group |
Security |
On the PC, with this permission, the
Assign Group button on the User Detail screen is displayed and enabled. |
|
Assign User Role |
Security |
On the PC, with this permission, the
Assign Roles button on the User Detail screen is displayed and enabled. |
|
Assign User Store |
Security |
On the PC, with this permission, the
Assign Stores button on the User Detail screen is displayed and enabled. |
|
Create User |
Security |
On the PC, with this permission, the
Create button on the User List is displayed and enabled. |
|
Delete Role |
Security |
On the PC, with this permission, the
Delete button on the Role List screen is displayed and enabled. |
|
Delete User |
Security |
On the PC, with this permission, the
Delete button on the User List screen is displayed and enabled. |
|
Edit User |
Security |
On the PC, with this permission, when the
user double-clicks on an existing user in the User List screen, the User
Detail screen will open in edit mode. |
|
Mass Assign User Role |
Security |
On the PC, with this permission, the Mass
Assign Roles button on the Security menu is displayed and enabled. |
|
Mass Assign User Store |
Security |
On the PC, with this permission, the Mass
Assign Stores button on the Security menu is displayed and enabled. |
|
Access Sequencing |
Sequencing |
On the HH, with this permission the
Sequencing menu option on the Inv. Management menu is displayed. |
|
Add Item to Location |
Sequencing |
On the PC, with this permission, an item
can be added to the transaction. |
|
Add Locations For An Item |
Sequencing |
On the PC, with this permission, the Add
Location button on the Item Locations List screen is displayed and enabled. |
|
Add Sequencing Locations |
Sequencing |
On the PC, with this permission, the Add
Location button on the Macro Sequence Edit screen is displayed and enabled. |
|
Apply Class List To Location |
Sequencing |
On the PC, with this permission, the
Apply Class List button on the Macro Sequence Edit screen is displayed and
enabled. |
|
Apply Item List to Location |
Sequencing |
On the PC, with this permission, the
Apply Item List button on the Micro Sequence Edit screen is displayed and
enabled. |
|
Arrange Items Within Location |
Sequencing |
On the PC, with this permission, the Move
Up and Move Down buttons on the Micro Sequence Edit screen are displayed and
enabled. |
|
Arrange Sequencing Locations |
Sequencing |
On the PC, with this permission, the Move
Up and Move Down buttons on the Macro Sequence Edit screen are displayed and
enabled. |
|
Delete Items from a Location |
Sequencing |
On the PC, with this permission, the
Remove Item button on the Micro Sequence Edit screen is displayed and
enabled. |
|
Delete Locations For An Item |
Sequencing |
On the PC, with this permission, the
Remove Item button on the Item Location List screen is displayed and enabled. |
|
Delete Sequencing Locations |
Sequencing |
On the PC, with this permission, the
Remove Item button on the Macro Sequence Edit screen is displayed and
enabled. |
|
Edit Items Within A Location |
Sequencing |
On the PC, with this permission, when the
user double- clicks on an existing Sequencing Location in the Macro Sequence
List screen, the Micro Sequence List screen will open in edit mode. |
|
Edit Sequencing Locations |
Sequencing |
On the PC, with this permission, the Edit
Locations button on the Macro Sequence List screen is displayed and enabled. |
|
Sequence Items |
Sequencing |
On the HH, with this permission, the
Sequence Item menu option on the Sequencing menu is displayed. |
|
Sequence Items Within A Location |
Sequencing |
On the HH, with this permission, the
Sequence all items in a location menu option on the Sequencing menu is
displayed. |
|
Access Shelf Adjustment |
Shelf Replenishment |
On the HH, with this permission, the
Shelf Adjustment menu option on the Shelf Replenishment menu is displayed. |
|
Create Shelf Adjustment |
Shelf Replenishment |
On the HH, with this permission, the
Create menu option on the Shopfloor Adjust, Backroom Adjust, Display List and
Ad Hoc Replenish menu is displayed. |
|
Access Shelf Replenishment |
Shelf Replenishment |
On the HH, with this permission, the
Shelf Replenishment menu option on the Inv. Management menu is displayed. |
|
Action Shelf Replenishment |
Shelf Replenishment |
On the HH, with this permission the
Action Shelf Replen menu option on the Shelf Replenishment menu is displayed. |
|
Create Shelf Replenishment |
Shelf Replenishment |
On
the HH, with this permission, the Within Day and the End Of Day menu options
on the Shelf Replenishment menu is displayed. |
|
Delete Shelf Replenishment |
Shelf Replenishment |
On
the PC, with this permission, the Delete button on the Shelf Replenishment
screen is displayed and enabled. |
|
Replenishment Item Substitution |
Shelf Replenishment |
On
the HH, with this permission, the Item Substitution option on the Pick Detail
screen is enabled. |
|
Access Adhoc Stock Counts |
Stock Counts |
On
the HH, with this permission, the Ad Hoc Stock Count menu option on the Stock
Counting menu is displayed. |
|
Access Stock Count |
Stock Counts |
On
the HH, with this permission the Stock Counts menu option on the Inv.
Management menu is displayed. |
|
Access Stock Count Attribute |
Stock Counts |
On
the HH, with this permission, the Add Ext Attribute menu option on the Stock
Counting menu is displayed. |
|
Amend Stock Count |
Stock Counts |
On
the HH, with this permission, the <amend> option (or Shift-5 function)
on the Stock Counting screen is displayed and enabled. |
|
Amend Stock Recount |
Stock Counts |
On
the HH, with this permission, the <amend> option (or Shift-5 function)
for stock re-counts is displayed and enabled. |
|
Authorize Stock Count |
Stock Counts |
On
the PC, with this permission, the Authorize button on the Child Stock Count
List screen is displayed and enabled. |
|
Complete Stock Count |
Stock Counts |
On
the HH, with this permission, the Complete Count menu option on the Stock
Counting menu is displayed. |
|
Confirm Authorization Stock Count |
Stock Counts |
On
the PC, with this permission, the Confirm Authorization button on the Child
Stock Count List screen is displayed and enabled. |
|
Confirm Child Stock Count |
Stock Counts |
On
the PC, with this permission, the Confirm Child button on the Stock Count
Authorization screen is displayed and enabled. |
|
Count Stock Count |
Stock Counts |
On
the HH, with this permission, the Stock Count menu option on the Stock
Counting menu is displayed. |
|
Create Adhoc Stock Count |
Stock Counts |
On
the HH, with this permission, the Create New Count menu option on the Ad-Hoc
Stock Count menu is displayed. |
|
Delete Stock Count |
Stock Counts |
On MAF, with this permission, the Delete
menu option in the footer menu of the Child Count List screen is
available. |
|
Edit Adhoc Stock Count |
Stock Counts |
On MAF, with this
permission, when the user selects an Ad Hoc Stock Count in the
Stock Count List screen, the Child Count List screen will open in edit mode. |
|
Edit Stock Count Attribute |
Stock Counts |
On MAF, with this permission, the Add
Attributes button and Remove Attributes (Trash can) on the Attributes screen
of the Item Detail screen are displayed and enabled. |
|
Edit Quantity Stock Count |
Stock Counts |
On MAF, with this permission, the Qty
field and quantity widget on the Item Detail and Review Item screens are
enabled. |
|
Edit Unit Amount Stock Count |
Stock Counts |
On MAF, with this
permission, when the user selects a Unit and Amount Stock Count in
the Stock Count List screen, the Child Count List screen will open in edit
mode. |
|
Edit Unit Stock Count |
Stock Counts |
On MAF, with this
permission, when the user selects a Unit Stock Count in the
Stock Count List screen, the Child Count List screen will open in edit mode. |
|
Recount Stock Count |
Stock Counts |
On the HH, with this permission, the
Stock Re-Count menu option on the Stock Counting menu is displayed. |
|
Rejected Item Stock Count |
Stock Counts |
On the PC, with this permission, the
Rejected Items button on the Child Stock Count List screen is displayed and
enabled. |
|
Save Child Stock Count |
Stock Counts |
On MAF, with this
permission, the Save button, Save menu option and Save &
Continue menu option on the Stock Count Items and Stock Re-count
Items screens are displayed and enabled. |
|
Snapshot Stock Count |
Stock Counts |
On MAF, with this permission, the
Snapshot button on the Child Count List screens is displayed and enabled. |
|
Snapshot Stock Count Child |
Stock Counts |
On MAF, with this
permission, the Snapshot button on the Stock Count Items screens is
displayed and enabled. |
|
Update Authorization Quantity Stock Count |
Stock Counts |
On the HH, with this permission, the
Update Auth Qty button on the Child Stock Count List and the Stock Count
Authorization Screens is displayed and enabled. |
|
Access Store Order |
Store Orders |
On the PC, with this permission, the
Store Orders button on the Inventory Management screen is displayed and
enabled. |
|
Add Item Store Order |
Store Orders |
On the PC, with this permission, an item
can be added to the transaction. |
|
Approve Store Order |
Store Orders |
On the PC, with this permission, the
Approve button on the Store Order Detail screen is displayed and enabled. |
|
Cancel Item Store Order |
Store Orders |
On the PC, with this permission, the
Remove Item button on the Store Order Detail screen is displayed and enabled. |
|
Cancel Store Order |
Store Orders |
On the PC, with this permission, the
Delete button on the Store Orders screen is displayed and enabled. |
|
Create Store Order |
Store Orders |
On the PC, with this permission, the
Create button on the Store Orders screen is displayed and enabled. The Add
Item button the Store Order Detail screen will also be enabled. |
|
Edit Store Order |
Store Orders |
On the PC, with this permission, when the
user double-clicks on an existing Store Order in the Store Orders screen, the
Store Detail screen will open in edit mode. |
|
Access Templates |
Templates |
On the PC, with this permission, the
Template button on the Inventory Adjustment List screen is displayed and
enabled. |
|
Apply Templates |
Templates |
On the HH, with this permission, the
Apply Template menu option on the Inventory Adj. menu is displayed. |
|
Delete Templates |
Templates |
On the PC, with this permission, the
Delete button on the Template List screen is displayed and enabled. |
|
Accept Transfer Request |
Transfers |
On the HH, with this permission, the
Accept Request menu option on the Pick Summary screen is displayed. |
|
Access Accept Reject Request |
Transfers |
On the HH, with this permission, the
Accept/Reject Tsf Request menu option on the Transfer menu is displayed. |
|
Access Transfer |
Transfers |
On the PC, with this permission, the
Transfers button on the Shipping/Receiving screen is displayed and enabled. |
|
Access Transfer Context Field |
Transfers |
On the HH, with this permission, the
Context Field menu option on the Request Summary screen is displayed. |
|
Access Transfer Request |
Transfers |
On the HH, with this permission the Tsf
Request menu option on the Shipping/Receiving menu is displayed. |
|
Add Item To Transfer |
Transfers |
On the HH, with this permission, an item
can be added to the transaction. |
|
Approve Transfer |
Transfers |
On the PC, with this permission, the
Approve button on the Transfer Detail screen is displayed and enabled. |
|
Close Transfer |
Transfers |
On the PC, with this permission, the
Close Transfer button on the Transfer Detail screen is displayed and enabled. |
|
Create Request |
Transfers |
On the HH, with this permission the
Create Tsf Request menu option on the Transfer menu is displayed. |
|
Create Transfer |
Transfers |
On the PC, with this permission, the
Create Transfer button on the Transfer List screen is displayed and enabled.
The Add Item button on the Transfer Detail screen will also be enabled. |
|
Remove Item |
Transfers |
On the HH, with this permission, when the
user enters a zero on the Request Review screen a confirmation message is
displayed. |
|
Delete Request |
Transfers |
On the HH, with this permission, the
Delete Request menu option on the Request Summary screen is displayed. |
|
Delete Transfer |
Transfers |
On the PC, with this permission, the Delete
button on the Transfer Detail screen is displayed and enabled. |
|
Edit Transfer |
Transfers |
On the PC, with this permission, when the
user double-clicks on an existing Transfer in the Transfer List screen, the
Transfer Detail screen will open in edit mode. |
|
Edit Transfer Request |
Transfers |
On the HH, with this permission, the Edit
Tsf Request menu option on the Transfer menu is displayed. |
|
Reject Transfer Request |
Transfers |
On the HH, with this permission, the
Reject Request menu option the Pick Summary screen is displayed. |
|
Request Transfer |
Transfers |
On the HH, with this permission, the
Request Now menu option on the Request Summary screen is displayed. |
|
Review Item |
Transfers |
On the HH, with this permission, the
Review Item menu option on the Request Summary screen is displayed. |
|
View Details |
Transfers |
On the HH, with this permission, the View
Details menu option on the Request Summary screen is displayed. Without this
permission the menu option is not displayed. |
|
Access Container Attribute |
Transfer Shipment |
On the HH, with this permission, the Add
Ext Attribute menu option on the Container Summary menu is displayed. |
|
Access Shipment |
Transfer Shipment |
On the HH, with this permission, the
Transfer Shipment menu option on the Shipping/Receiving menu is displayed. |
|
Add Items with No Document |
Transfer Shipment |
On the HH, with this permission, the No
Document menu option on the Document Selection menu is displayed. |
|
Add Item to Transfer Shipment |
Transfer Shipment |
On the HH, with this permission, an item
can be added to the transaction. |
|
Adjust Container |
Transfer Shipment |
On the HH, with this permission, the
Adjust menu option on the Container Summary menu is displayed. |
|
Cancel Submit Shipment |
Transfer Shipment |
On the HH, with this permission, the
Cancel Submit menu option on the Shipment Summary screen is displayed. |
|
Confirm Container |
Transfer Shipment |
On the HH, with this permission, the
Confirm Container menu option on the Container Summary screen is displayed. |
|
Create Shipment |
Transfer Shipment |
On the HH, with this permission, the
Create Shipment menu option on the Shipment Menu is displayed. |
|
Delete Shipment |
Transfer Shipment |
On the HH, with this permission, the
Delete Shipment menu option on the Shipment Summary menu, the Delete
Container on the Container Summary menu on the Container Detail menu is
displayed. |
|
Dispatch Shipment |
Transfer Shipment |
On the HH, with this permission, the
Dispatch menu option on the Shipment Summary menu is displayed. |
|
Edit Container |
Transfer Shipment |
On the HH, with this permission, the user
can edit a container within a transfer shipment. |
|
Edit Container Attribute |
Transfer Shipment |
On MAF, with this permission, extended
attributes can be added/removed: The Add Attributes and Remove
Attributes (Trash can) buttons will be available on the Attributes screen of
the Transfer Shipment Item Detail. |
|
Edit Container Info |
Transfer Shipment |
On the HH, with this permission, the
Additional Details menu option on the Container Summary screen is displayed. |
|
Edit Quantity Transfer Shipment |
Transfer Shipment |
On MAF, with this permission, the Shipped
Qty field and quantity widget on the Item Detail screen is enabled. |
|
Edit Shipment |
Transfer Shipment |
On the HH, with this permission, the user
is able to edit an existing transfer shipment. |
|
Edit Shipment BOL |
Transfer Shipment |
On MAF, with this permission, the user is
able to edit shipment carrier details on the Edit Shipment screen. |
|
Edit Shipment Info |
Transfer Shipment |
On the HH, with this permission, the
Additional Details menu option on the Shipment Summary screen is displayed. |
|
Remove Item |
Transfer Shipment |
On the HH, with this permission, the
Remove Item menu option on the Container Summary screen is displayed. |
|
Review Item |
Transfer Shipment |
On the HH, with this permission, the
Review Item menu option on the Container Summary screen is displayed. |
|
Select Container Document |
Transfer Shipment |
On the HH, with this permission, the user
can toggle to access the Select Document screen from the Scan Item screen. |
|
Submit Shipment |
Transfer Shipment |
On the HH, with this permission, the
Submit menu option on the Shipment Summary menu is displayed. |
|
Access Quick Receiving |
Transfer Receiving |
On the HH, with this permission the Quick
Receiving menu option on the Shipping/Receiving menu is displayed. |
|
Access Transfer Receiving |
Transfer Receiving |
On the HH, with this permission, the
Transfer Receiving menu option on the Shipping/Receiving screen is displayed. |
|
Access Transfer Receiving Attribute |
Transfer Receiving |
On the HH, with this permission and the
system parameter Enable Extended Attributes is set to Yes, the Add Ext Attrib
menu option on the Container Summary screen is displayed. |
|
Add Item to Transfer Receipt |
Transfer Receiving |
On the HH, with this permission, the user
is allowed to add an unexpected item to a receipt. The system will prompt
the user to confirm. |
|
Adjust Container |
Transfer Receiving |
On the HH, with this permission and the
container status is ‘Received’, the Adjust menu option on the Container
Summary menu is displayed. |
|
Confirm Container |
Transfer Receiving |
On the HH, with this permission, the
Confirm menu option on the Container Summary screen is displayed. |
|
Confirm Receipt |
Transfer Receiving |
On
the HH, with this permission, the Confirm Receipt menu option on the Receipt
Summary screen is displayed. |
|
Create Container |
Transfer Receiving |
On
the HH, with this permission, the Add Container menu option on the Receipt
Summary Menu is displayed. |
|
Default Qty in All Containers |
Transfer Receiving |
On
the HH, with this permission, the Default Qty menu option on the Receipt
Summary menu is displayed. |
|
Default Quantity in Container |
Transfer Receiving |
On
the HH, with this permission, the Default Qty menu option on the Container Summary
menu is displayed. |
|
Delete Container |
Transfer Receiving |
On
the HH, with this permission, the Delete Container menu option on the
Container Summary is displayed. |
|
Display Expected Qty |
Transfer Receiving |
On
the HH, with this permission, the expected quantity will display on the Item
Receive screen. |
|
Edit Container |
Transfer Receiving |
On
the HH, with this permission, the user is able to edit an existing container
for a transfer receipt. |
|
Edit Container Info |
Transfer Receiving |
On
the HH, with this permission, the Additional Details menu option on the
Container Summary screen is displayed. |
|
Edit Quantity Transfer Receiving |
Transfer Receiving |
On
MAF, with this permission, the Received Qty field, Damaged Qty and
Quantity widget field on the Item Detail screen is enabled. |
|
Edit Receipt |
Transfer Receiving |
On
MAF, with this permission, the user is able to edit an existing transfer
receipt. |
|
Edit Receiving Info |
Transfer Receiving |
On the HH, with this permission, the
Additional Details menu option on the Receipt Summary screen is displayed. |
|
Edit Transfer Receiving Attribute |
Transfer Receiving |
On MAF, with this permission, extended
attributes can be added/removed: The Add Attributes and Remove
Attributes (Trash can) buttons will be available on the Attributes screen
of the Transfer Receiving Item Detail. |
|
Misdirected Container |
Transfer Receiving |
On the HH, with this permission, the
Misdirected Container menu option on the Receipt summary menu is displayed. |
|
Receive On Shop Floor |
Transfer Receiving |
On the HH, with this permission, the
Receive on Shop floor prompt on the Confirm screen is displayed. |
|
Record Receipt Damages |
Transfer Receiving |
On the HH, with this permission, the
Damage by Item and Damage Remaining menu options on the Receipt Summary
screen are displayed. |
|
Remove Item |
Transfer Receiving |
On the HH, with this permission, the user
is allowed to remove an unexpected item to a receipt. The system will prompt
the user to confirm. |
|
Access UIN Attribute |
UIN |
On the PC, with this permission, the UIN Attributes
button on the Setup screen is displayed and enabled. |
|
Access UIN Resolution |
UIN |
On the PC, with this permission, the UIN
Resolution button on the Admin screen is displayed and enabled. |
|
Create UIN AGSN Ticket |
UIN |
On the HH, with this permission, the New
AGSN menu option on the Ticketing Options menu is displayed. |
|
Create UIN on the Fly |
Inventory Adjustments |
On the HH, with this permission, the user
is allowed to create a UIN on the fly when creating an inventory adjustment
using a reason code of Disposition Movement from Out (Dist) to Available to
Sell (ATS) = UIN Status in Stock. |
|
Print UIN Auto Generate Serial Number |
UIN |
On the HH, with this permission and the
Format Type is Auto Generate SN, the Re-print AGSN menu option on the
Ticketing Select Options screen is displayed. |
|
Resolve UIN Exceptions |
UIN |
On the PC, with this permission, the
Resolve button on the UIN Resolution List screen is displayed and enabled. |
|
Update UIN Status |
UIN |
On the PC, with this permission, the
Update Status dropdown on the UIN History screen is displayed and enabled. |
|
View UIN Detail |
UIN |
On the HH, with this permission, the
Serial Number menu option on the Item Lookup screen is displayed. |
|
View UIN History |
UIN |
On the PC, with this permission, the View
History button on the UIN Resolution List screen is displayed and enabled. |
Oracle® Fusion Middleware Developing Custom Management Utilities Using JMX for Oracle WebLogic Server describes how to access WebLogic Server MBeans from a JMX client.
(http://docs.oracle.com/middleware/1221/wls/JMXCU/accesswls.htm#JMXCU144)
Following is the sample screenshots to change SIM WebLogic Server MBeans:
To access SIM WebLogic Server MBeans, launch JConsole,
If your JMX client runs in its own JVM (that is, a JVM that is not a WebLogic Server instance), include the following JAR file in the client's classpath:
For example, for client running on windows:
set WLS_JMX_CLASSPATH =%WL_HOME%\server\lib\wljmxclient.jar ;%JAVA_HOME% \lib\jconsole.jar
In the preceding path, WL_HOME represents the directory in which you installed WebLogic Server, where JAVA_HOME is the directory in which the Java Development Kit (JDK)
Note: When WebLogic binary is not installed on the client machine, wlfullclient.jar can be downloaded to client’s machine:
set WLS_JMX_CLASSPATH=%<lib_path>%/wlfullclient.jar;%JAVA_HOME% \lib\jconsole.jar
The jconsole executable can be found in JAVA_HOME/bin, where JAVA_HOME is the directory in which the Java Development Kit (JDK) is installed. If this directory is in your system path, you can start JConsole by simply typing jconsole in a command (shell) prompt. Otherwise, you have to type the full path to the executable file.
For example, for client running on windows:
Jconsole -J-Djava.class.path=%WLS_JMX_CLASSPATH% -J-Djmx.remote.protocol.provider.pkgs=weblogic.management.remote
Where
The jconsole executable can be found in JAVA_HOME/bin, where JAVA_HOME is the directory in which the Java Development Kit (JDK) is installed.
The user connects to MBean require the SIM JavaEE administrator role, which is associated by default with the security group sim_admin_users.
Note that this is not a WebLogic role or SIM user role.
They also require SIM permissions (system_admin_access, etc) and store access (for store configuration).
The installer sets up an optional administrator user, which should be the main user for accessing this configuration.
§ Enter Connection info
Enter the Runtime MBean Server address as “Remote Process”
service:jmx:iiop://<MBeanServer >:<LisentPort>/jndi/weblogic.management.mbeanservers.runtime
for example:
service:jmx:iiop://localhost:7001/jndi/weblogic.management.mbeanservers.runtime
Enter username and password, and press “Connect” button.
For example, login as the sim application administrator user as below:
Figure 13: Login Screen

Expand “oracle.retail.sim.config” node, and choose the operations,
MBeans -> oracle.retail.sim.config -> Server: AdminServer -> SystemConfig
§ listKeys: List the configuration system keys
Figure 14: listKeys

Figure 15: listKeys Return Value

§ listTopics: List configure system topics
Figure 16: listTopics

Figure 17: listTopics Return Value

§ listOptions: Display configure system record with all field name and values
Figure 18: listOptions

Figure 19: listOptions Return Value

§ listSettings: List the key/value pair for the configure system entries
Figure 20: listSettings

Figure 21: listSettings Return Value

§ getValue: retrieve value by key name
Figure 22: getValue

§ setValue: Change configuration value by key
Figure 23: setValue

§ lookupOptionsRuntime
Figure 24: lookupOptionsRuntime

Figure 25: lookupOptionsRuntime Return Value

Similar to SystemConfig operations, when a default store configuration value is changed, the change is saved to the default store configuration template table. And the changes will applied to all stores.
The StoreConfig operations allow user to change configuration for a specific store, the store id is required.
§ listOptions
Figure 26: Store listOptions

Figure 27: Store listOptions Return Value

§ resetAllStoresToDefault
Figure 28: resetAllStoresToDefault

The following section describes the report formats.
Figure 29: Customer Order Bin Label Report

Figure 30: Customer Order Delivery BOL Report

Figure 31: Customer Order Delivery Report

Figure 32: Customer Order Pick Discrepancy Report

Figure 33: Customer Order Pick Report

Figure 34: Customer Order Report

Figure 35: Customer Order Reverse Pick Report

Figure 36: Direct Delivery Discrepant Items Report

Figure 37: Direct Delivery Report

Figure 38: Inventory Adjustment Report

Figure 39: Item Basket Default Report

Figure 40: Item Detail Report

Figure 41: Item Request Report

Figure 42: Purchase Order Report

Figure 43: RTV Report

Figure 44: Shelf Adjustment Report

Figure 45: Shelf Replenishment Report

Figure 46: All Location Stock Count Report

Figure 47: StockCountExportReport [XML Format]

Figure 48: Stock Count Rejected Items Report

Figure 49: Stock Count Report

Figure 50: Store Order Report

Figure 51: Transfer Receiving Exception Report

Figure 52: Transfer Receiving Label

Figure 53: Transfer Receiving Report

Figure 54: Transfer Report

Figure 55: Transfer Shipment BOL Report

Figure 56: Transfer Shipment Container Report

Figure 57: Transfer Shipment Report

Figure 58: Transfer Shipping Label

Figure 59: RTV Shipment BOL


Figure 60: RTV Shipment Container Report

Figure 61: RTV Shipment Report

Figure 62: RTV Shipping Label

This appendix discusses the object classes specified for the SIM application security model. The LDIF file used to create the object classes can be found in sim_objectclasses.ldif.
For more information, see Setting up LDAP Data.
There are four SIM-defined Object Classes:
§ simRole
§ simStore
§ simUser
§ simUserRole
They are described in the following tables:
|
Attribute Name |
Mandatory |
Description |
|
roleName |
Yes |
Role Name. Syntax: String. |
|
Type |
No |
Type of a Role – Store or Corporate. Syntax: String. |
|
Description |
No |
Description of a Role. Syntax: String. |
|
Attribute Name |
Mandatory |
Description |
|
storeID |
Yes |
Store ID. Syntax: String. |
|
Attribute Name |
Mandatory |
Description |
|
superUser |
Yes |
Is user a superuser? Syntax: Boolean (TRUE or FALSE) |
|
empStatus |
Yes |
Employee’s status (0 = active, 1 = inactive, 2 = deleted, 3 = locked). Syntax: Integer |
|
preferredCountry |
No |
Preferred country code. Syntax: String |
|
preferredLanguage |
No |
Preferred language code. Syntax: String |
|
|
No |
E-mail address. Syntax: String |
|
telephoneNumber |
No |
Telephone number. Syntax: String |
|
externalID |
No |
External system ID. Syntax: String |
|
Supervisor |
No |
Supervisor. Syntax: String |
|
description |
No |
Descriptions or comments. Syntax: String |
|
startTimestamp |
No |
Start date. Syntax: Generalized Time |
|
endTimestamp |
No |
End date. Syntax: Generalized Time |
|
defaultStore |
No |
DN of the default store. Syntax: String |
|
userStores |
No |
DN of User’s stores, multiple values. Syntax: String This attribute is only used if the user is not a super-user. Super-users do not use store assignments. |
Table: simUserRole Object Class
|
Attribute Name |
Mandatory |
Description |
|
cn |
Yes |
Role assignment name. Syntax: String |
|
userRole |
Yes |
DN of role. Syntax: String |
|
userRoleStores |
Yes |
DN of stores that user role is assigned, multiple values. Syntax: String |
|
StartTimestamp |
No |
Start time. Syntax: Generalized Time |
|
EndTimestamp |
No |
End time. Syntax: Generalized Time |
For this example, the name of the retail company is MyCompany and the parent directory of the SIM entries is cn=SIM,dc=mycompany,dc=com.
There are two subtrees for Roles and Stores:
cn=SIMRoles,cn=SIM,dc=mycompany,dc=com
cn=SIMStores,cn=SIM,dc=mycompany,dc=com
Users are stored in the following directory:
cn=Users,dc=mycompany,dc=com
A configuration file called ldap.cfg is located in the SIM Server at sim-home/files/prod/config.
The keys SIM_DN and BASE_DN are defined in ldap.cfg. The BASE_DN is the directory where the User container is located; and the SIM_DN directory contains the parent directories for the Role and Store. For example:
BASE_DN= dc=mycompany,dc=com
SIM_DN= cn=SIM,dc=mycompany,dc=com
Sample data entries are described in this section.
For this example, the name of the retail company is MyCompany and the parent directory of the SIM entries is cn=SIM,dc=mycompany,dc=com.
DN of Store:
storeId=xxxx,cn=SIMStores,cn=SIM,dc=mycompany,dc=com
Where xxxx is a store ID. The following is a sample LDIF file that adds the entry for Store 7000:
dn: storeId=7000,cn=SIMStores,cn=SIM,dc=mycompany,dc=com
changetype: addobject
Class: simStore
storeId: 7000
DN of Role:
roleName=xxxx,cn=SIMRoles,cn=SIM,dc=mycompany,dc=com
Where xxxx is a roleName defined in the SIM database (SECURITY_ROLE.name). The following is a sample LDIF file that adds the entries for ADMINISTRATOR and MANAGER:
dn: roleName=ADMINISTRATOR,cn=SIMRoles,cn=SIM,dc=mycompany,dc=com
changetype: addobject
Class: simRole
roleName: ADMINISTRATOR
type: Corporate
description: Corporate Administrator
dn: roleName=MANAGER,cn=SIMRoles,cn=SIM,dc=mycompany,dc=com
changetype: addobject
Class: simRole
roleName: MANAGER
type: Store
description: Store Manager
DN of User:
cn=xxxx,cn=Users,dc=mycompany,dc=com
Where xxxx is the username of an user. The following is a sample LDIF file that adds a User Entry. The username is superuser1 and the default store is 7000, and has access to stores 7000, 7010 and 7011.
Note: The attributes cn and uid should be the same, and are the login ID of the user.
dn: cn=superuser1,cn=Users,dc=mycompany,dc=com
changetype: addobject
class: top
objectclass: organizationalpers
onobjectclass: orcluser
objectclass: person
objectclass: orcluserv2
objectclass: inetorgperson
objectclass: simUser
cn: superuser1
uid: superuser1
superUser: TRUE
empStatus: 0
preferredCountry: US
preferredLanguage: en
givenname: superuser1
middleName: M1
sn: Superuser1
mail: superuser1@mycompany.com
telephoneNumber: 800-111-2222
externalId: superuser1
supervisor: X
description: SIM Store ID 7000 Super User.
startTimestamp: 20071026000000Z#
endTimestamp:
defaultStore: storeId=7000,cn=SIMStores,cn=SIM,dc=mycompany,dc=com
userStores: storeId=7000,cn=SIMStores,cn=SIM,dc=mycompany,dc=com
userStores: storeId=7010,cn=SIMStores,cn=SIM,dc=mycompany,dc=com
userStores: storeId=7011,cn=SIMStores,cn=SIM,dc=mycompany,dc=com
userpassword: welcome1
DN of user role:
cn=xxxx,cn=SIMUserRoles,cn=SIM,dc=mycompany,dc=com
Where xxxx is the role assigned to a user with username user1. The following is a sample LDIF file that will add an entry for MANAGER role for user User1:
dn: cn=User1_MANAGER,cn=SIMUserRoles,cn=SIM,dc=mycompany,dc=com
changetype: add
objectclass: simUserRole
cn: User1_MANAGER
userRole: roleName=MANAGER,cn=SIMRoles,cn=SIM,dc=mycompany,dc=com
userRoleUsers: cn=user1,cn=Users,dc=mycompany,dc=com
userRoleStores: storeId=7000,cn=SIMStores,cn=SIM,dc=mycompany,dc=com
userRoleStores: storeId=7010,cn=SIMStores,cn=SIM,dc=mycompany,dc=com
userRoleStores: storeId=7011,cn=SIMStores,cn=SIM,dc=mycompany,dc=com
UPC-E items compress a normal 12-digit UPC-A item into six digits. SIM has the ability to decompress UPC-E barcodes to UPC-A. A seventh digit acts as a check digit for the UPC-E number. When the user scans the UPC-E barcode, SIM finds the UPC-A barcode and displays the item ID associated with it.
UPC-E is also called zero suppressed UPC because UPC-E compresses a normal twelve-digit UPC-A number into a six-digit code by suppressing the number system digit, trailing zeros in the manufacturers code and leading zeros in the product identification part of the bar code message. A seventh check digit is encoded into a parity pattern for the six main digits. UPC-E can thus be uncompressed back into a standard UPC-A twelve-digit number.
Note: Most bar code readers can be configured to automatically convert six-digit UPC-E numbers to twelve-digit UPC-A numbers before they are transmitted to a host computer.
The main difference between a UPC-A symbol and a UPC-E symbol is the size. The following image presents a UPC-A bar code (left) and the same data encoded as a UPC-E bar code (right):
Figure: UPC-A and UPC-E Differences

To convert between UPC-A and UPC-E bar code numbers, you can use the following table or try online UPC-E converter program. In the following, the number 0 and each of the letters (a, b, c, d and e) represent individual digits in the bar code message. The letter X represents the UPC check digit.
|
UPC-A Number |
Equivalent UPC-E |
Notes |
|
0ab00000cdeX |
abcde0X |
Manufacturer code must have two leading digits with three trailing zeros and the item number is limited to three digits (000 to 999). |
|
0ab10000cdeX |
abcde1X |
Manufacturer code must have three leading digits ending with 1 and two trailing zeros. The item number is limited to three digits. |
|
0ab20000cdeX |
abcde2X |
Manufacturer code must have three leading digits ending with 2 and two trailing zeros. The item number is limited to three digits. |
|
0abc00000deX |
abcde3X |
Manufacturer code must have three leading digits and two trailing zeros. The item number is limited to two digits (00 to 99). |
|
0abcd00000eX |
abcde4X |
Manufacturer code must have four leading digits with one trailing zero and the item number is limited to one digit (0 to 9). |
|
0abcde00005X 0abcde00006X 0abcde00007X 0abcde00008X 0abcde00009X |
abcde5X abcde6X abcde7X abcde8X abcde9X |
Manufacturer code has all five digits. The item number is limited to a single digit consisting of either 5, 6, 7, 8 or 9. |
Not all UPC-A numbers can be compressed to UPC-E. These codes with a corresponding UPC-E code must have at least four zeros. The requirements are:
|
|
1. If the manufacturer code ends with 000, 100, or 200, the UPC-E code consists of the first two characters of the manufacturer code, the last three characters of the product code, followed by the third character of the manufacturer code. In this case, the product code must be 00000 and 00999.
2. If the manufacturer code ends with 00 but does not meet the first requirement, the UPC-E code consists of the first three characters of the manufacturer code, the last two characters of the product code, followed by digit 3. The product code can only contain two digits (00000 to 00099).
3. If the manufacturer code ends in 0 but none of the previous qualifies, the UPC-E consists of the first four digits of the manufacturer code and the last digit of the product code, followed by the digit 4. The product code in this case can only contain one digit (00000 to 00009).
4. If the manufacturer code ends with non-zero digit, the UPC-E code consists of the manufacturer code and the last digit of the product code. In this case the product case can only be one from 00005 to 00009 because 0 through 4 has been used for the previous four cases.
For a free web-based utility for converting between UPC-A and UPC-E, go to the following URL:
http://www.morovia.com/education/utility/upc-ean.asp
Quick Response (QR) Codes are two dimensional bar codes that can be generated to represent any text, most often a custom URL. They can be read by a number of mobile applications through a phone’s camera, and provide a way to hyperlink to the physical world. QR Codes can be placed next to products to provide further information or digital coupons, even if the QR Code is on a billboard or store signage. QR Codes and the associated web sites are controlled by the retailer, thus allowing them to recapture control of product research in their store, as well as provide value added information and digital coupons.
QR code functionality in SIM allows the user to:
§ Track the image reference to QR Codes at the item/location/image type/time level
§ Generate tickets/labels by location when QR codes change based on time/entry using the existing ticket/label dialogues
§ Configure the generation of tickets and/or labels automatically
§ Print tickets and labels with QR codes
§ Allow external systems to integrate QR references within SIM
By running the batch, SIM creates a ticket or label entry in the ticketing screen following the standard pattern of ticketing and labeling. This is configurable.