This chapter provides an overview of banking processing for the Netherlands and discusses how to run banking processes.
Note. Before you run banking processes, you must set up banking information. Banking setup for the Netherlands is discussed previously in this PeopleBook.
See Also
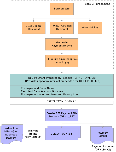
Understanding Banking Processing for the NetherlandsIn addition to the core payroll and banking process, there are three processes specific to banking for the Netherlands:
The Payment Preparation Application Engine process (GPNL_PAYMENT) extracts data from the core application record GP_PAYMENT and populates the record GPNL_PAYMENT with information required for the CLIEOP-03 file.
The Create EFT Payment File Application Engine (GPNL_EFT) process extracts the data from GPNL_PAYMENT to create a CLIEOP-03 file and Instruction letter for business payments to either bank accounts and/or postbank accounts, depending on the selection you make on the run control page.
The Payment List report produces a list of employee and recipient payment detail suitable for payroll administrators and accountants to use for general management of salary payments and general payroll administration.
This diagram illustrates how the banking processes for the Netherlands supplement the core application banking process:

Global Payroll for the Netherlands banking processes
See Also
Setting Up Banks and Bank Branches
Running Banking ProcessesThis section discusses how to:
Create the CLIEOP03 electronic file.
Launch the Payment List report.
Note. All the additional information required by the system is at the pay entity level.

Pages Used to Run Banking Processes for the Netherlands
|
Page Name |
Object Name |
Navigation |
Usage |
|
GPNL_RC_BNK_PMT |
Global Payroll & Absence Mgmt, Payment Processing, Run Payment Prep Process NLD, Payment Preparation |
Launch the Dutch banking process. Run this process after running the core application banking process. You specify only the Calendar Group ID for the processing. Note. You cannot recalculate the core banking process for a selected calendar group ID after running the Dutch banking process. |
|
|
GPNL_RC_BNK_EFT |
Global Payroll & Absence Mgmt, Payment Processing, Create EFT Payment File NLD, Payment File Generation |
Launch the Create EFT Payment File process that creates the CLIEOP03 file. Run this process after running the core application banking process and the Banking Process NLD. |
|
|
GPNL_RC_PMT_LST |
Global Payroll & Absence Mgmt, Payment Processing, Payment List Report NLD, Payment List |
Select the parameters for printing the payment list. |

Creating the CLIEOP03 Electronic FileAccess the Payment File Generation page.
|
Calendar Group ID |
Select the calendar group for which you want to process payments. |
|
Pay Entity |
Select a pay entity if you want to restrict the processing of payments for a particular pay entity when your calendar group includes more than one. If you don't make a selection here, the system will process payments for all pay entities in the calendar group. |
|
Banking Recipient |
Select from: Bank Accounts, Bank and Postbank Accounts, (accounts numbers greater than 7 digits) or Postbank Accounts (account numbers with a maximum of 7 digits). Transactions from bank account to Postbank accounts usually take two or three days, while transactions between bank accounts take only one day. By processing transactions to Postbank accounts separately and earlier than you process the transactions to bank accounts, you can pay all your employees on the same day. |
|
Fixed Description Info |
The description you enter here appears in the header of the CLIEOP03 file. It also appears on each employee's bank statement, for example “Salary January 2006”. |
|
Batch Reference |
Enter the batch reference that's to appear on the Instruction letter for business payments. |
|
Required Process Date |
Enter the date on which Interpay must process the batch. The date appears in the header of the CLIEOP03 file and in the Instruction letter for business payments. |
|
Delivery Type |
Select either Original or Duplicate. The value is included in the file but not the Instruction letter for business payments. |

Launching the Payment List ReportAccess the Payment List page.
|
Calendar Group ID |
Select the calendar group for which you want to report detailed payment data. You can isolate the data retrieval to a single calendar in the group by also entering a calendar ID. |
|
Payment Status |
Select from No Active Allocations, Paid, and Prepared. If you select No Active Allocations this means that the system found no net distribution allocations specified for a payee. |
|
Element Name |
Select a specific element, such as a deduction, to report on transactions for that element in the calendar or calendar group you specified. Examples are savings plans deductions or garnishments. |