ヘッダーをスキップ
Oracle Application Server Adapters for IMS/DBユーザーズ・ガイド
10g リリース3(10.1.3.4)
B53275-01
  目次
目次
索引
索引

戻る
戻る
 
次へ
次へ
 

A メタデータの高度なチューニング

Oracle Studioを使用すると、アウトバウンド・アダプタ相互作用を定義できます。さらに、Oracle Studioでは、これらの相互作用で使用する入力構造および出力構造を定義します。相互作用および入力構造と出力構造は、Oracle Studio内のDesignパースペクティブの「Metadata」タブで、メタデータとして保守されます。

この付録の構成は、次のとおりです。

IMS/DBデータソースのメタデータ

Oracle Studioを使用してIMS/DBデータソースのメタデータを保守する手順は、次のとおりです。

  1. 「スタート」メニューから、「プログラム」「Oracle」「Studio」を選択します。

  2. 「Machines」フォルダを開き、使用するメタデータがあるマシンを開きます。

  3. 「Bindings」フォルダを開きます。

  4. 「NAV」バインディングを開きます。

  5. 「Data sources」フォルダを開き、データソースを表示します。

  6. IMS/DBデータソースを右クリックして、「Show Metada View」を選択して「Metadata」ビューを表示します。

    次の図に「Metadata」タブを示します。

  7. Metadata Explorerで表示する表を右クリックし、「Edit」を選択します。

メタデータ・エディタが開き、「General」タブに表の一般詳細が表示されます。次のタブを使用して、メタデータを表示および編集します。

「General」タブ

「General」タブを使用して、表名や表の編成方法など、表全体に関する情報を保守します。

次の図に「General」タブを示します。

図A-1 「General」タブ

アダプタ・メタデータの「General」タブ
「図A-1 「General」タブ」の説明

「General」タブは、次の表に示すフィールドで構成されています。

表A-1 「General」タブの構成要素

フィールド 説明

Description

表の説明(オプション)。

Table Properties


Data file location

この表が含まれているファイルの名前。 フルパスを入力してファイルの拡張子を含める必要があります。 たとえば、D:\COBOL\orders.cobと入力します。 「Browse」をクリックして、表ファイルの場所を探して入力できます。

注意: ファイルDIASMまたはCIASMのファイル拡張子は入力しないでください。

Organization

表に示されるレコードの編成方法を選択します。表示されるオプションはレコードによって異なります。次のオプションから選択できます。

  • Index

  • Sequential

  • Relative: RRDSファイルで使用します。相対ファイルの特定のレコード番号へのアクセスは、疑似列を使用し、レコード位置を指定して実行されます。疑似列はシャープ記号(#)を使用して指定されます。次に例を示します。

    SELECT * FROM colleges WHERE # = 6
    

Record format

表で表されるレコードの書式設定を指定します。表示されるオプションはレコードによって異なります。IMS/DBレコードでは固定書式を使用します。

Maximum record length

レコードの最大許容サイズ(バイト単位)。

DB Command

IMS/DB固有のコマンドは「General」タブの「DB Command」セクションに表示されます。表示される情報はメタデータの生成時に自動的に生成されるため変更できません。

Filter Expression

WHERE句。このメタデータを使用してアクセスされるすべてのクエリーにこの句が追加されます。フィルタは、WHEREキーワードを除いて指定されます。複数の論理表が同じ物理ファイルに格納されている場合は、フィルタを指定します。


「Columns」タブ

「Columns」タブは、表の列について説明するメタデータを指定する場合に使用します。 このタブは、次のように分かれています。

次の図に「Columns」タブを示します。

図A-2 「Columns」タブ

このイメージは列の追加の手順を示しています。
「図A-2 「Columns」タブ」の説明

列の定義のセクション

このタブの上部セクションでは、ソース・データの列を定義できます。 任意の行(データの実表内の列を表します)をクリックして、情報を編集できます。 次の表に、このセクションの内容を示します。

表A-2 メタデータの「Column」タブの定義

フィールド名 説明

Name

列の名前。

Data type

列のデータ型。 このフィールドを選択すると、使用可能なデータ型を示すドロップダウン・ボックスが表示されます。

Size

列のサイズ。

Scale

このフィールドに入力する情報はデータ型に応じて異なります。

10進数のデータ型の場合、この値は小数点より右の桁数です。この数値は、桁数より大きくすることはできません。 デフォルト値は0です。

位取りがあるデータ型の場合、この値は桁数の合計です。この数値は負の値である必要があります。

Dimension

配列を構成する列グループの最大出現数。

列の左側の(+)は、グループ・フィールドを示しています。 このタイプのフィールドはディメンション値を持ちます。 (+)をクリックしてグループのメンバーを表示します。

Offset

レコード内のフィールドの絶対オフセット。

Fixed offset

この列では、オフセットを計算するかどうかを設定できます。 次の2つのオプションがあります。

  • Calc offset: このチェック・ボックスの選択を解除すると、列ごとに絶対オフセットが計算されます。

  • Fixed offset: このチェック・ボックスを選択すると、固定オフセットが設定されます。

    フィールドのオフセットは、通常、前の列のオフセットとサイズに基づいて、ランタイムでサーバーによって動的に計算されます。 デザインタイムでこの計算を上書きして、固定オフセットを指定するには、このチェック・ボックスを選択します。 この機能は、バッファの一部をスキップする必要がある場合に利用することがあります。

    このチェック・ボックスを選択するか、オフセットを編集すると、その列のオフセットが固定されます。 計算された値のかわりに、指定した値がランタイムに列で使用されます。 後続の固定オフセットが設定されていない列のオフセットは、この固定位置から計算されます。

Primary Key

この列がプライマリ・キーであることを指定するには、これを選択します。


タブの右側のボタンは、タブのこのセクションのデータを操作するために使用します。 次の表に、このセクションの操作方法を説明します。

表A-3 定義セクションのボタン

ボタン 説明

Insert

表に列が挿入されます。 新しい列を挿入できます。 表に配列がある場合は、新しい子の列を追加できます。

Up

現在選択されている列のすぐ上の列に選択範囲が移動します。

Down

現在選択されている列のすぐ下の列に選択範囲が移動します。

Rename

選択した列の名前を変更できます。

Delete

選択した列が削除されます。

Find

このボタンをクリックすると、データベースにあるすべての列のリストが開きます。 列を選択し、「OK」をクリックして、表で列を選択します。


列のプロパティ

プロパティ値は、「Value」列をクリックして変更できます。 列のプロパティを表示する手順は次のとおりです。

列のプロパティを表示するには、次のようにします。

  • 列の定義(上部)セクションで列を選択します。

    列のプロパティがタブの下部に表示されます。

選択した列で使用可能なプロパティの一部を次の表に示します。

表A-4 メタデータのプロパティ

プロパティ 説明

Alias

配列のデフォルト仮想表名を置換するのに使用する名前。 仮想表名は、配列名をレコード名に追加して作成されます。 配列に別の配列が含まれる場合、ネストした配列の名前は、レコード名に親配列とネストした配列の名前を追加した名前になります。 デフォルトで生成された仮想表名が長すぎる場合は、別名を使用して長い名前と置換します。

Autoincrement

現行フィールドはINSERT文の実行中にデータソースによって自動的に更新され、INSERT文では明示的に定義されていません。INSERT文には、値の明示的なリストが含まれる必要があります。 この属性は、たとえば、新規発注がデータソースに入力されるたびに値が増分される発注番号フィールドなどのフィールドに使用されます。

Comment

列に関する短い注意や説明。

DB command

列に対するIMS/DB固有のコマンド。表示される情報はメタデータの生成時に自動的に生成され、変更できません。

Empty value

挿入操作時に値が指定されていない場合のフィールドの値。

Explicit Select

trueの場合、SELECT * FROM...文を実行したときに現行フィールドは戻されません。 このフィールドを戻すには、SELECT NATION_ID、SYSKEY FROM NATIONなどのクエリーで明示的に要求する場合があります。このSYSKEYは「Explicit Select」で定義されたフィールドを表しています。

「Explicit Select」の値で定義されたフィールドを取り出すクエリーには、アスタリスク(*)を使用できません。

Hidden

現行フィールドはユーザーに表示されません。 このフィールドは、DESCRIBE文が表に対して実行されているときには表示されません。

Non Selectable

trueの場合、SQL文を実行したときに現行フィールドは戻されません。 このフィールドは、DESCRIBE文が表に対して実行されているときに表示されます。

Non Updateable

trueの場合は、現行フィールドを更新できません。

Nullable

この値を使用すると、現在のフィールドにNULL値を含めることができます。

Null value

挿入操作時に値が指定されていない場合のフィールドのNULL値。

Chapter of

このプロパティは、セット・メンバー・フィールドが所有者フィールドのチャプタであることを示しています。 このプロパティの値は、ADOアプリケーション内でチャプタとしてセット・メンバーにアクセスする場合に使用する必要があります。

このプロパティは、DBMSメタデータに対して使用されます。

OnBit

「BIT」フィールドのビットの位置、および「BITS」フィールドの開始ビット。

Subfield of

この値は、サブフィールドに基づいてスーパーディスクリプタを含むAdabasデータからメタデータを生成するときに、自動的に生成されます。 この索引に基づいてフィールドが作成され、「Subfield start」フィールドの値として指定されたオフセットに設定されます。

Subfield startフィールドに値が入力されていない場合、サブフィールドはデフォルトでオフセット1に設定されます。

Subfield start

サブフィールドの元となる親フィールド内のオフセット。


「Indexes」タブ

「Indexes」タブを使用して、表の索引を表すメタデータを指定します。


注意:


「Indexes」タブに情報が表示されるのは、「General」タブの「Organization」フィールドがIndexに設定されている場合のみです。

次の図に、「Indexes」タブを示します。

図A-3 「Indexes」タブ

データソース・メタデータの「Columns」タブ
「図A-3 「Indexes」タブ」の説明

このタブには2つのセクションがあります。 最初のセクションでは、表内の列の索引キーを定義できます。 タブの下部には、上部の各列のプロパティが表示されます。

「Indexes」タブには、次のセクションがあります。

Table Information

次の表に、タブの上部のフィールドを示します。このフィールドを使用して、表で使用される索引について定義します。

表A-5 「Indexes」タブの構成要素

フィールド 説明

Name

現行表の既存の索引の名前。

Order

索引によって取得された行の並び順。

DB Command

索引に対するIMS/DB固有のコマンド。表示される情報はメタデータの生成時に自動的に生成され、変更できません。


タブの右側のボタンは、タブのこのセクション内のデータを操作するために使用します。 次の表に、このセクション内での移動方法を示します。

表A-6 索引定義のボタン

ボタン 説明

Insert

表に索引を挿入します。

Rename Index

選択した索引の名前を変更します。

Delete

選択した索引を削除します。


Properties

各索引列のプロパティに索引を付けることができます。 各索引のプロパティを表示するには、次の手順を実行します。

索引のプロパティを表示するには、次のようにします。

  • 索引の定義セクション(上部)から列を選択します。

    列のプロパティがタブの下部に表示されます。

タブの下部に表示されるこのプロパティには、索引またはセグメントの情報が表示されます。 使用可能なプロパティは、データソースに応じて異なります。

「Statistics」タブ

「Statistics」タブを使用して、表の統計を更新します。次の図に「Statistics」タブを示します。

図A-4 「Statistics」タブ

データソース・メタデータの「Statistics」タブ
「図A-4 「Statistics」タブ」の説明

「Statistics」タブは、次の各表に示すフィールドで構成されています。

表A-7 「Statistics」タブの構成要素

フィールド 説明

No. of rows

表内の行の概数。値が-1の場合、表内の行数は不明になります(値が指定されておらず、値を更新する更新統計ユーティリティが実行されていません)。値0(ゼロ)は、この表が空であることを示しています。

No. of blocks

表内のブロックの概数。

注意: 表の行数もブロック数も指定されていない場合は、表に対するクエリーが最適ではない方法で実行される可能性があります。


「Columns」グループ・ボックスを使用して、表内の各列のカーディナリティを指定します。

表A-8 「Columns」グループの構成要素

フィールド 説明

Column name

表内の列。

Cardinality

列内の異なる値の数。値が-1の場合、列内の異なる値の数は不明です(値が入力されておらず、統計更新ユーティリティを実行して値を更新していません)。値0(ゼロ)は、列内に異なる値がないことを示します。


「Indexes」グループ・ボックスを使用して、表内の各索引の列に対してカーディナリティを指定します。

表A-9 「Indexes」グループの構成要素

フィールド 説明

Indexes and segments

表内の索引とセグメント。

Cardinality

索引内の異なるキー値の数。値が-1の場合、索引内の異なるキー値の数は不明です(値が入力されておらず、統計更新ユーティリティを実行して値を更新していません)。値0(ゼロ)は、索引内に異なるキー値がないことを示します。


統計の生成

「Statistics」タブの「Update」をクリックして、表に関する更新済の統計を生成します。次の図に示すように、「Update Statistics」画面が表示されます。

図A-5 「Update Statistics」画面

「Update Statistics」ウィンドウ
「図A-5 「Update Statistics」画面の説明

次の表に、統計を更新するために使用するフィールドを示します。

「Type」グループを使用して、次のフィールドを指定します。

表A-10 「Type」グループの構成要素

フィールド 説明

Estimated

戻される統計情報量の見積り。

Estimated with rows

戻される統計情報量の見積り。見積りには、表内の行数の見積りが含まれます。テキスト・ボックスに数値を指定します。ここで指定する値が正しい値か、または正しい値に近いことを前提にして、この数値を使用して統計の生成時間を短縮します。

Exact

正確な統計情報が戻されます。このタスクは時間がかかる可能性があり、大きい表ではディスク領域の問題が発生する場合があることに注意してください。


「Resolution」グループを使用して、次のフィールドを指定します。

表A-11 「Resolution」グループの構成要素

フィールド 説明

Default

表および索引に関する情報のみが収集されます。部分索引および列に関する情報は収集されません。

All columns and indexes

表、索引、部分索引および列に関する情報が収集されます。

Select columns and indexes

統計を収集する列および索引を選択できるようにします。列または索引の有効リストで、統計を収集する列をクリックします(複数の列または索引を選択する場合は、[Shift]または[Ctrl]を押しながらクリックします)。


「Advanced」タブ

「Advanced」タブでは、配列の仮想ビュー・ポリシーに関する情報を入力できます。 このパラメータは、仮想配列ビューを使用している場合にのみ有効です。 このエディタで行う構成は、選択した表にのみ適用されます。 このパラメータは、データソース・エディタのデータソース・レベルで構成されます。

図A-6 データソース・メタデータの「Advanced」タブ

このイメージは「Adavanced」タブを示しています。
「図A-6 データソース・メタデータの「Advanced」タブ」の説明

このタブには次の情報を入力します。

  • Generate sequential view: 非リレーショナル・ファイルを単一表にマッピングする場合に選択します。

  • Generate virtual views: 非リレーショナル・ファイル内で配列ごとに個別の表を作成する場合に選択します。

  • Include row number column:次のいずれかを選択します。

    • true: 仮想ビューまたは順次ビューに行番号を指定する列を含めるには、「true」を選択します。 これはこの表にのみ適用されます。データソースが行番号列を含めるように構成されていない場合にも適用されます。

    • false: データソースが行番号列を含めるように構成されている場合でも、この表の仮想ビューまたは連続ビューに行番号を指定する列を含めない場合は、「false」を選択します。

    • default: このパラメータにデフォルトのデータソース動作を使用する場合は、「default」を選択します。

  • Inherit all parent columns:次のいずれかを選択します。

    • true: 仮想ビューに親レコード内のすべての列を含める場合は、「true」を選択します。 これはこの表にのみ適用されます。データソースがすべての親レコード列を含めるように構成されていない場合にも適用されます。

    • false: データソースがすべての親レコード列を含めるように構成されている場合でも、仮想ビューにこの表の親レコード内の列を含めない場合は、「false」を選択します。

    • default: このパラメータにデフォルトのデータソース動作を使用する場合は、「default」を選択します。

アダプタ・メタデータ

Oracle Studioを使用すると、データベース・アダプタのメタデータを保守します。

  1. 「スタート」メニューから、「プログラム」「Oracle」「Studio」を選択します。

  2. 「Machines」フォルダを開いて、使用するマシンを開きます。

  3. 「Bindings」フォルダを開きます。

  4. 「NAV」バインディングを開きます。

  5. 「Adapters」フォルダを開き、アダプタ・リストを表示します。

  6. アダプタを右クリックし、「Show Metadata View」を選択して「Metadata」ビューを開きます。

    次のように、アダプタ・メタデータを作成および変更できます。

アダプタ・メタデータの「General」プロパティ

アダプタに関する情報(アダプタ名、アダプタに接続する方法など)を入力または編集できます。 これらの変更は、「Design」パースペクティブの「Metadata」ビューで行います。 アダプタの一般プロパティ・エディタを開く方法は、次のとおりです。

  1. Oracle Studioの「Design」パースペクティブの「Metadata」ビューで「Adapters」フォルダを開きます。

  2. 編集するアダプタを右クリックし、「Open」を選択します。

    アダプタの一般プロパティ・エディタが表示されます。

次の図に、アダプタの一般プロパティ・エディタを示します。

図A-7 アダプタ・メタデータの一般プロパティ

アダプタ・メタデータの一般プロパティ
「図A-7 アダプタ・メタデータの一般プロパティ」の説明

次の表に一般プロパティを示します。

表A-12 「General」タブの構成要素

フィールド 説明

Description

アダプタを識別する説明を入力します。

Authentication mechanism

アダプタにアクセスするための認証を指定します。選択可能なメカニズムは次のとおりです。

  • kerbv5

  • none

  • basic password

Max request size

XMLリクエストまたはリプライの最大サイズをバイト単位で指定します。この値より長いメッセージは拒否され、エラーが発生します。

Max active connections

1つのアダプタ(プロセス)での同時接続の最大数を指定します。

Max idle timeout

アクティブな接続のアイドル期間の最大時間を秒単位で指定します。この時間を経過すると、接続はクローズされます。

Adapter Specifications

相互作用に関するアダプタ固有のプロパティを指定します。 IMS/DBデータベース・アダプタには、アダプタ固有のプロパティはありません。


アダプタ・メタデータの相互作用

アダプタ・メタデータの相互作用エディタでは、相互作用およびその入力と出力について定義します。 アダプタ・メタデータの相互作用エディタを開く方法は、次のとおりです。

  1. Oracle Studioの「Design」パースペクティブの「Metadata」ビューで「Adapters」フォルダを開きます。

  2. 編集する相互作用が含まれているアダプタを開きます。

  3. 「Adapter」フォルダを開きます。

  4. 編集するアダプタを右クリックし、「Open」を選択します。

    アダプタ・メタデータの相互作用エディタが表示されます。

次の図に、アダプタ・メタデータの相互作用エディタを示します。

図A-8 アダプタ・メタデータの相互作用

アダプタ・メタデータの相互作用
「図A-8 アダプタ・メタデータの相互作用」の説明

アダプタ・メタデータの相互作用のプロパティを次の表に示します。

表A-13 相互作用の「General」エディタの構成要素

フィールド 説明

Description

相互作用に関するわかりやすい識別子を入力します。

Mode

相互作用のモードを決定します。選択可能な相互作用のモードは次のとおりです。

  • sync-send-receive: 相互作用では、リクエストを送信し、レスポンスの受信を待機します。

  • sync-send: 相互作用では、リクエストを送信しますが、レスポンスの受信は待機しません。

  • sync-receive: 相互作用ではレスポンスの受信を待機します。

Input record

入力レコードを識別します。

Output record

相互作用の結果の出力レコードを識別します。

Interaction Specific Parameters

相互作用のプロパティを指定します。 相互作用の「Advanced」タブを使用する場合、このセクションは表示されません。


相互作用の「Advanced」タブ

アダプタ・メタデータの相互作用エディタで、エディタの下部にある「Advanced」をクリックして、相互作用の「Advanced」のタブを開きます。 このタブを使用して、相互作用の詳細を入力するか、または手動で相互作用を作成します。

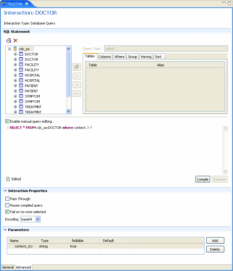
次の図に、相互作用の「Advanced」タブを示します。

図A-9 相互作用の「Advanced」タブ

相互作用の「Advanced」タブ
「図A-9 相互作用の「Advanced」タブ」の説明

このタブには3つのセクションがあります。

「SQL Statement」セクションでは、有効なSQL文を作成できます。 タブを使用して表および文のタイプを選択し、文を作成します。 「Enable manual query editing」を選択すると、画面の下部に有効なSQL文を手動で入力できます。

「Interaction Properties」セクションでは、次のいずれかを選択できます。

  • Pass Through: クエリーを直接IMS/DBのデータに渡す場合に選択します。

  • Reuse compiled query: 前回の実行時に作成されたクエリー・オブジェクトをキャッシュに保存する場合に選択します。 これにより、オブジェクトを再利用できます。

  • Fail on no rows returned: 行が選択されていないときにシステムでエラーが返されるようにする場合に選択します。

  • Encoding: リストから次のいずれかを選択します。

    • base64: BASE64エンコーディングの場合に選択します。

    • hex: 16進データ・エンコーディングの場合に選択します。

「Parameters」セクションでは、相互作用に使用するパラメータを作成できます。 パラメータを作成するには、「Add」をクリックします。 ダイアログ・ボックスに名前を入力して、「OK」をクリックします。 パラメータがリストに入力されます。 作成するパラメータごとに次のプロパティを編集できます。 対応するセルをクリックしてプロパティを編集します。

  • Name:パラメータの名前。 新しいパラメータを作成すると自動的に入力されます。 セルをクリックしてこのパラメータを変更できます。

  • Type: パラメータのタイプ。 リストから次のいずれかのタイプを選択します。

    • string

    • number

    • timestamp

    • binary

    • xml

  • Nullable: 「True」または「False」を選択して、パラメータがNULL値可能であるかどうかを設定します。

  • Default: パラメータのデフォルト値を入力します。この値は、入力レコード内でパラメータ属性が欠落している場合に使用されます。


注意:

  • フィールドがNULL値可能ではなく、デフォルト値がアダプタ定義のスキーマ部分で指定されていない場合は、入力レコード内でパラメータ属性が欠落しているとエラーが発生します。

  • パラメータは、SQL文で使用されている順序と同じ順序で入力する必要があります。


アダプタ・メタデータのスキーマ・レコード

アダプタ・メタデータのスキーマ・レコード・エディタでは、相互作用の入力と出力のレコード構造に関する一般的な詳細を定義します。アダプタ・メタデータのスキーマ・レコード・エディタを開く方法は、次のとおりです。

  1. Oracle Studioの「Design」パースペクティブの「Metadata」ビューで「Adapters」フォルダを開きます。

  2. 編集するスキーマ・レコードが含まれているアダプタを開きます。

  3. 「Schemas」を開きます。

  4. 編集するスキーマを右クリックし、「Open」を選択します。

    アダプタ・メタデータのスキーマ・レコード・エディタが表示されます。

次の図に、アダプタ・メタデータのスキーマ・レコード・エディタを示します。

図A-10 アダプタ・メタデータのスキーマ・レコード

アダプタ・メタデータの「Schema General」タブ
「図A-10 アダプタ・メタデータのスキーマ・レコード」の説明

次の表に、アダプタ・メタデータのスキーマ・レコード・プロパティを示します。

表A-14 「Schema Record」タブ

フィールド 説明

Fields list

レコード内の単一データ項目を定義します。 このセクションは、次の3つの列を持つ表で構成されています。

  • Name: フィールドの名前。

  • Type:フィールドのデータ型。 有効なデータ型の詳細は、「有効なデータ型」の表を参照してください。

  • Length: null終端文字を含むフィールドのサイズ。これは、データ型でヌル終端文字がサポートされている場合に該当します(stringデータ型など)。

Specifications

特定のフィールド・プロパティを定義します。 プロパティを表示するには、「Fields list」で特定のフィールドを選択します。


次の表に、スキーマ・レコード・エディタでこれらの詳細情報を定義するときに使用可能な有効なデータ型を示します。

表A-15 有効なデータ型

Binary Boolean Byte

Date

Double

Enum

Float

Int

Long

Numeric[(p[,s])]

Short

String

Time

Timestamp



アダプタ・メタデータのXML

アダプタ・メタデータは、そのXMLスキーマを表示して編集することもできます。 アダプタ・メタデータのXMLエディタを開く方法は、次のとおりです。

  1. Oracle Studioの「Design」パースペクティブの「Metadata」ビューで、「Adapters」フォルダを開きます。

  2. 編集するアダプタを右クリックし、「Open as XML」を選択します。

    アダプタのXMLエディタが「Design」ビューに表示されます。

次の図に、アダプタのXMLエディタを示します。

図A-11 アダプタ・メタデータのXMLエディタ

アダプタ・メタデータのXMLエディタ
「図A-11 アダプタ・メタデータのXMLエディタ」の説明