ヘッダーをスキップ
Oracle Identity Manager Microsoft Exchange Connectorガイド
リリース9.1.1
B54370-03
  目次
目次
索引
索引

戻る
戻る
 
次へ
次へ
 

4 コネクタの機能拡張

この章では、特定のビジネス要件に対応するよう、コネクタを変更する際に実行する手順を説明します。

この章では、次のオプションの手順について説明します。


注意:

これらの手順は、コネクタの機能拡張を目的としています。

4.1 既存のフィールド・マッピングの変更

ターゲット・システムとOracle Identity Managerのフィールド間のデフォルトのマッピングは、次の各項を参照してください。

これらのマッピングを変更する場合は、次のようにします。

  1. Design Consoleにログインします。

  2. 「Administration」を開いて「Lookup Definition」をダブルクリックします。

  3. 変更する参照定義を検索して開きます。

    表4-1に、リコンシリエーションおよびプロビジョニングのフィールド・マッピング情報を含む参照定義の内容を説明します。

    表4-1 フィールド・マッピング情報を格納する参照定義

    参照定義 コード・キー列の内容 デコード列の内容

    Lookup.Exchange.Configuration

    リコンシリエーションおよびプロビジョニング中に使用されます。

    Microsoft Active Directoryのフィールド名

    Microsoft Active Directoryに対するプロセス・フォーム・フィールドの名前

    AtMap.Exchange

    プロビジョニング時に使用されます。

    Microsoft Active Directory上のMicrosoft Exchangeのフィールド名

    Microsoft Exchangeのプロセス・フォーム・フィールドの名前


  4. コード・キー値およびデコード値を変更して、フィールド・マッピングに必要な変更を加えます。

    たとえば、distinguishedNameの「Code Key」値をsAMAccountNameに変更できます。

  5. 保存アイコンをクリックします。

4.2 ターゲット・リソースのリコンシリエーション用の新規フィールドの追加


注意:

この項ではオプションの手順を説明します。この手順は、ターゲット・リソースのリコンシリエーション用に新規フィールドを追加する場合にのみ実行します。

表1-3「ターゲット・リソースのリコンシリエーション用のメールボックス・フィールド」にリストされているフィールドは、デフォルトで、ターゲット・システムとOracle Identity Manager間のリコンシリエーション用にマッピングされています。必要に応じて、ターゲット・リソースのリコンシリエーション用に新しいフィールドを追加できます。

ターゲット・リソースのリコンシリエーション用に新しいフィールドを追加する場合、先にフィールドのターゲット・システム名を次のようにして特定する必要があります。

  1. インストールされていない場合は、Microsoft Active Directoryスキーマをインストールします。

    スキーマのインストールの詳細は、Microsoft社のWebサイトを参照してください。

  2. Microsoft Active Directoryスキーマを開きます。

  3. 「Console Root」フォルダを開いてスキーマを開き、「Attributes」をクリックします。

  4. 追加するフィールドを探して、その名前をメモします。

    たとえば、リコンシリエーション用にTelephone Numberフィールドを追加する場合は、telephoneNumberをメモします。図4-1に、「telephoneNumber Properties」ダイアログ・ボックスに追加されたTelephone Numberフィールドを示します。

    図4-1 リコンシリエーション用に追加された新規フィールド

    図4-1の説明が続きます
    「図4-1 リコンシリエーション用に追加された新規フィールド」の説明

ターゲット・リソースのリコンシリエーション用に新しいフィールドを追加するには、次のようにします。


関連項目:

これらの手順の詳細は、『Oracle Identity Managerデザイン・コンソール・ガイド』を参照してください。

  1. Oracle Identity Manager Design Consoleにログインします。

  2. 次のようにして、新しいバージョンのプロセス・フォームを作成します。

    1. 「Development Tools」を展開します。

    2. 「Form Designer」をダブルクリックします。

    3. UD_MSEXCHGプロセス・フォームを検索して開きます。

    4. 「Create New Version」をクリックします。「Create a new version」ダイアログ・ボックスで、「Label」フィールドに新しいバージョンを入力して「Save」アイコンをクリックします。図4-2に、プロセス・フォームに作成された新しいバージョンのフォームを示します。

      図4-2 プロセス・フォームの新しいバージョン

      図4-2の説明が続きます
      「図4-2 プロセス・フォームの新しいバージョン」の説明

  3. 次のようにして、プロセス・フォームに新しいフィールドを追加します。

    1. 「Add」をクリックします。リストにフィールドが追加されます。フィールドの詳細を入力します。

      たとえば、Telephone Numberフィールドを追加する場合は、「Name」フィールドにUD_MSEXCHG_TELEPHONE_NUMBERと入力してから、このフィールドのその他の詳細を入力します。

    2. 「Save」をクリックします。

    3. 新しく作成したフォームをアクティブ化するには、「Make Version Active」をクリックします。図4-3に、プロセス・フォームに追加された新規フィールドの詳細を示します。

      図4-3 プロセス・フォームに追加された新しいフィールド

      図4-3の説明が続きます
      「図4-3 プロセス・フォームに追加された新しいフィールド」の説明

  4. リソース・オブジェクトのリコンシリエーション・フィールドのリストに、次のようにして、新しいフィールドを追加します。

    1. 「Resource Management」を開きます。

    2. 「Resource Objects」をダブルクリックします。

    3. 「Exchange User」リソース・オブジェクトを検索して開きます。

    4. 「Object Reconciliation」タブで、「Add Field」をクリックします。

    5. 「Add Reconciliation Field」ダイアログ・ボックスで、このフィールドの詳細を入力します。

      たとえば、「Field Name」フィールドにTelephone Numberと入力して、「Field Type」リストから「String」を選択します。

      この手順でこの後、リコンシリエーションのための参照定義の中に作成するエントリのデコード値として、フィールド名を入力します。

    6. 「Save」をクリックします。図4-4に、プロセス・フォームの「Resource Object」に追加された新規リコンシリエーション・フィールドを示します。

      図4-4 「Resource Object」に追加された新規フィールド

      図4-4の説明が続きます
      「図4-4 「Resource Object」に追加された新規フィールド」の説明

  5. 次のようにして、プロセス・フォームの新規フィールドに、リコンシリエーション・フィールド・マッピングを作成します。

    1. 「Process Management」を開きます。

    2. 「Process Definition」をダブルクリックします。

    3. 「Process Definition」表から、「Exchange User」リソース・オブジェクトを検索して開きます。

    4. 「Reconciliation Field Mappings」「Add Field Map」をクリックします。

    5. 「Field Name」フィールドで、追加するフィールドの値を選択します。

      たとえば、Telephone Numberを選択します。

    6. 「Field Type」フィールドで、事前移入されているフィールドのタイプを選択します。

    7. 「Process Data Field」フィールドをダブルクリックします。プロセス・データ列のリストが表示されます。リストから、プロセス・データ・フィールドに対応するプロセス・データ列を選択します。

      たとえば、Telephone Number = UD_EXCHANGEUSER_TELEPHONE_NUMBERを選択します。

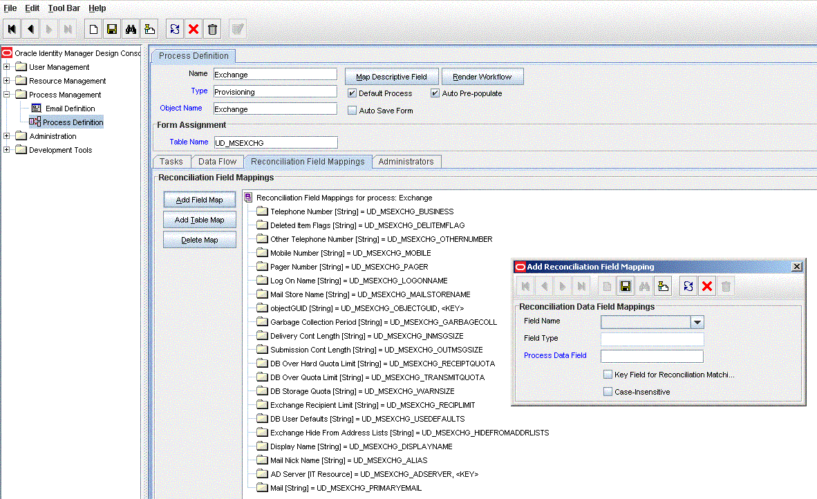
    8. 「Save」アイコンをクリックします。図4-5に、プロセス・フォームの「Process Data Field」への新しいリコンシリエーション・フィールドのマッピングを示します。

      図4-5 リコンシリエーション・フィールド・マッピング

      図4-5の説明が続きます
      「図4-5 リコンシリエーション・フィールド・マッピング」の説明

  6. リコンシリエーションの参照定義で、次のようにして、フィールドのエントリを作成します。

    1. 「administration」を展開します。

    2. 「Lookup Definition」をダブルクリックします。

    3. AtMap.Exchange参照定義を検索して開きます。

    4. 「Add」をクリックし、フィールドのコード・キー値とデコード値を入力します。コード・キー値は、この手順の最初に特定した、ターゲット・システムのフィールド名である必要があります。

      たとえば、「Code Key」フィールドにtelephoneNumberと入力し、「Decode」フィールドにTelephone Numberと入力します。

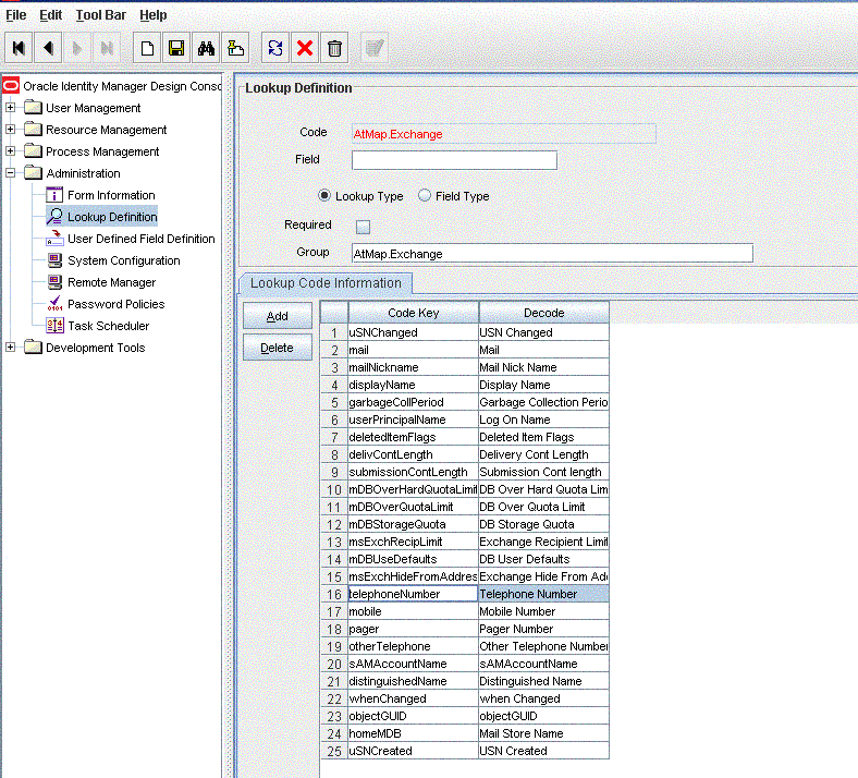
    5. 「Save」をクリックします。図4-6に、プロセス・フォームの参照定義に追加されたコード・キー値およびデコード値を示します。

      図4-6 AtMap.Exchange参照定義

      図4-6の説明が続きます
      「図4-6 AtMap.Exchange参照定義」の説明

4.3 プロビジョニング用の新規フィールドの追加


注意:

この項ではオプションの手順を説明します。この手順は、プロビジョニング用に新規フィールドを追加する場合にのみ実行します。

表1-6「プロビジョニングに使用されるメールボックス・フィールド」にリストされているフィールドは、デフォルトで、Oracle Identity Managerとターゲット・システム間のプロビジョニング用にマップされています。必要に応じて、追加のフィールドをプロビジョニング用にマップできます。

プロビジョニング用に新規フィールドを追加する前に、次のようにしてMicrosoft Active Directoryスキーマのフィールド名を確認する必要があります。

  1. Microsoft Active Directoryにログインします。

  2. Microsoft Active Directoryスキーマを開きます。

  3. 「Console Root」フォルダを開いてスキーマを開き、「Attributes」をクリックします。

  4. 追加するフィールドを探して、その名前をメモします。

    たとえば、リコンシリエーション用にTelephone Numberフィールドを追加する場合は、telephoneNumberをメモします。図4-7に、「telephoneNumber Properties」ダイアログ・ボックスに追加されたTelephone Numberを示します。

    図4-7 プロビジョニング用に追加された新規フィールド

    図4-7の説明が続きます
    「図4-7 プロビジョニング用に追加された新規フィールド」の説明

プロビジョニング用に新しいフィールドを追加するには、次のようにします。


関連項目:

これらの手順の詳細は、『Oracle Identity Managerデザイン・コンソール・ガイド』を参照してください。

  1. Oracle Identity Manager Design Consoleにログインします。

  2. 新しいバージョンのプロセス・フォームを作成します。

    1. 「Development Tools」を展開します。

    2. 「Form Designer」をダブルクリックします。

    3. UD_MSEXCHGプロセス・フォームを検索して開きます。

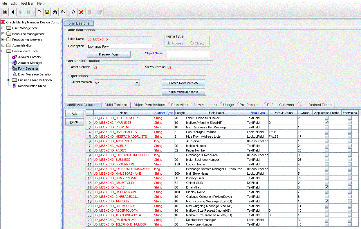
    4. 「Create New Version」をクリックします。「Create a new version」ダイアログ・ボックスで、「Label」フィールドに新しいバージョンを入力して「Save」アイコンをクリックします。図4-8に、プロセス・フォームに作成された新しいバージョンのフォームを示します。

      図4-8 プロセス・フォームに作成された新しいバージョン

      図4-8の説明が続きます
      「図4-8 プロセス・フォームに作成された新しいバージョン」の説明

  3. プロセス・フォームに新しいフィールドを追加します。

    「ターゲット・リソースのリコンシリエーション用の新規フィールドの追加」の手順3を実行してプロセス・フォームにフィールドを追加した場合は、再度フィールドを追加する必要はありません。フィールドを追加していない場合は、次のようにします。

    1. 「Add」をクリックします。リストにフィールドが追加されます。フィールドの詳細を入力します。

      たとえば、Telephone Numberフィールドを追加する場合は、「Name」フィールドにUD_MSEXCHG_TELEPHONE_NUMBERと入力してから、このフィールドのその他の詳細を入力します。

    2. 「Save」をクリックし、「Make Version Active」をクリックします。図4-9に、プロセス・フォームに追加された新規フィールドを示します。

      図4-9 プロセス・フォームに追加された新規フィールド

      図4-9の説明が続きます
      「図4-9 プロセス・フォームに追加された新規フィールド」の説明

  4. 「Adapter Factory」セクションに新しい変数を作成します。

    1. 「Development Tools」を展開します。

    2. 「Adapter Factory」をクリックして、すべてのアダプタが取得されるように問合せを行います。アダプタ・ファクトリ表が表示されます。

    3. 「MEXC Set User Properties」をダブルクリックします。

      「Variable List」タブに移動し、「Add」をクリックして、プロビジョニングする値に対応する新しい変数を作成します。

      「Save」をクリックします。図4-10に、プロセス・フォームに追加された新しい変数を示します。

      図4-10 プロセス・フォームに追加された新しい変数

      図4-10の説明が続きます
      「図4-10 プロセス・フォームに追加された新しい変数」の説明

  5. ベクターに文字配列を追加します。

    1. 「Adapters Task」タブで、「Set User Properties」をダブルクリックします。

    2. 「Method」を開き、「Input: Vector」を右クリックします。

    3. 「Add String Type」「Add String Array」を選択します。ベクターの最後に、新しい文字配列アイテムが追加されます。

    4. 「Input: String[ ]」を右クリックし、「Add String」を選択して、2つの文字列を追加します。

    5. 「Save」をクリックします。図4-11に、プロセス・フォームのベクターに追加された文字配列を示します。

      図4-11 ベクターに追加された文字配列

      図4-11の説明が続きます
      「図4-11 ベクターに追加された文字配列」の説明

  6. 文字列をマップします。

    1. 1つ目のアイテムをリテラルにマップします。リテラルの値は、ターゲット・システムの属性値であることが必要です。

    2. 「Save」をクリックします。図4-12に、プロセス・フォームのリテラルにマップされた文字列を示します。

    図4-12 リテラルにマップされた文字列

    図4-12の説明が続きます
    「図4-12 リテラルにマップされた文字列」の説明

    1. 2つ目のアイテムを対応するアダプタ変数にマップします。

    2. 「Save」をクリックします。図4-13に、プロセス・フォームのアダプタ変数にマップされた文字列を示します。

    図4-13 アダプタ変数にマップされた文字列

    図4-13の説明が続きます
    「図4-13 アダプタ変数にマップされた文字列」の説明

  7. 変数をプロセス・データにマップします。

    1. 「Process Management」を展開します。

    2. 「Process Definition」をダブルクリックします。

    3. 「Set the Exchange Related User Properties」を選択します。

    4. 「Process Task」をダブルクリックして、「Integration」タブに移動します。新しくマップされた変数には、ステータスNがマップされています。図4-14に、プロセス定義に新しくマップされた変数を示します。

      図4-14 プロセス定義のマップされた変数

      図4-14の説明が続きます
      「図4-14 プロセス定義のマップされた変数」の説明

    1. 「Map To」フィールドで、「Process Data」を選択します。

    2. 「Qualifier」フィールドで、フォームに入力したフォーム・ラベルの名前を選択します。

    3. 「Save」をクリックします。図4-15に、プロセス・データ・フィールドにマップされたアダプタ変数を示します。

  8. 図4-15 プロセス・データ・フィールドにマップされた変数

    図4-15の説明が続きます
    「図4-15 プロセス・データ・フィールドにマップされた変数」の説明

4.4 ターゲット・システムの複数のインストールに対するコネクタの構成


注意:

この項ではオプションの手順を説明します。この手順は、ターゲット・システムの複数のインストールに対応するようにコネクタを構成する場合のみ実行します。

Microsoft Exchangeの複数のインストールに対してコネクタを構成する場合があります。次の例でこの要件について説明します。

Example Multinational Inc.の東京、ロンドンおよびニューヨークの事業所には、個別にMicrosoft Exchangeがインストールされています。最近、この会社では、Oracle Identity Managerをインストールし、これを構成してインストールされたすべてのMicrosoft Exchangeをリンクしようとしています。

このような例で示される要件に対応するには、Microsoft Exchangeの複数のインストールに対するコネクタを構成する必要があります。

ターゲット・システムの複数のインストールに対してコネクタを構成するには、次のようにします。


関連項目:

この手順の各ステップ実行の詳細は、『Oracle Identity Managerデザイン・コンソール・ガイド』を参照してください。

  1. 各ターゲット・システム・インストールに対して1つのリソースを作成して構成します。

    「IT Resources」フォームは「Resource Management」フォルダにあります。ITリソースは、コネクタのXMLファイルをインポートすると作成されます。このITリソースは、同じITリソース・タイプの、残りのITリソース作成用のテンプレートとして使用できます。ITリソースの作成手順の詳細は、「ITリソースの作成」を参照してください。

  2. ターゲット・システム・インストールごとにリコンシリエーションのスケジュール済タスクのコピーを作成します。スケジュール済タスクを作成する際に、スケジュール済タスクの作成対象となるターゲット・システム・インストールに対応する属性値を指定します。

    スケジュール済タスクの属性に指定する値の詳細は、「リコンシリエーションのスケジュール済タスク」を参照してください。

  3. Oracle Identity Managerの参照定義をターゲット・システムの参照フィールド値と手動で同期させます。

管理およびユーザー・コンソールを使用してプロビジョニングを実行するときは、ユーザーをプロビジョニングするMicrosoft Exchangeインストールに対応するITリソースを指定できます。

4.4.1 コネクタのコピーの作成

コネクタのコピーを作成するには、次のようにします。

  1. 属性マッピングを保持しているITリソース、リソース・オブジェクト、プロセス・フォーム、プロビジョニング・プロセス、スケジュール済タスク、参照定義のコピーを作成します。

  2. Lookup.Exchange.Configuration参照定義のコピーを作成します。作成したコピーの中で、次のエントリの値を変更し、作成したプロセス・フォームのコピーの詳細に一致させます。

    • ROExgInMsgSizeCol

    • ROExgOutMsgSizeCol

    これらのエントリの詳細は、「Lookup.Exchange.Configuration参照定義の構成」を参照してください。

  3. 新しいプロセス・タスクを、Lookup.Exchange.Configuration参照定義のコピーにマッピングします。

  4. Lookup.AD.Configuration参照定義のコピーを作成する場合は、Lookup.Exchange.Configuration参照定義のAD Configuration Lookupコード・キーの中に、このコピーの名前を入力する必要があります。