This appendix describes how to create your own Oracle User Messaging Service applications using the procedures and code provided.
This appendix includes the following sections:
Section J.2, "Send Email with Attachments"
Note:
To learn more about the code samples for Oracle User Messaging Service, or to run the samples yourself, refer to the Oracle Technology Network code sample page at the following URL:https://soasamples.samplecode.oracle.com/
Once you have navigated to this page, you can find code samples for Oracle User Messaging Service by entering the search term "UMS" and clicking Search.
This chapter describes how to build and run the Send Message to User Specified Channel application provided with Oracle User Messaging Service.
Note:
To learn about the architecture and components of Oracle User Messaging Service, see Oracle Fusion Middleware Getting Started with Oracle SOA Suite.This section contains the following subsections:
Section J.1.2, "Installing and Configuring SOA and User Messaging Service"
Section J.1.4, "Creating a New Application Server Connection"
The "Send Message to User Specified Channel" application demonstrates a BPEL process that allows a message to be sent to a user through a messaging channel specified in User Messaging Preferences. After you have configured a device and messaging channel addresses for each supported channel and the default device, Oracle User Messaging Service routes the message to the user based on the preferred channel setting that you configured.
The installation of SOA and User Messaging Service has already been performed on your hosted instance, and the sample users have already been seeded. Perform the following steps to enable notifications in soa-infra, if not already done:
Using Enterprise Manager, go to the SOA Infrastructure menu, and select SOA Administration > Workflow Notification Properties, and set Notification Mode to ALL.
Configure the User Messaging drivers if required as described in "Configuring Drivers" in the Oracle Fusion Middleware Administrator's Guide for Oracle SOA Suite and Oracle BPM Suite.
Set the email address for user weblogic by using the JXplorer LDAP browser. Refer to "Updating Addresses in Your LDAP User Profile".
Restart the server.
Perform the following steps to set the email address for user weblogic by using the JXplorer LDAP browser:
Set the embedded LDAP server admin password as follows:
Login to the Oracle WebLogic Server Administration Console.
Click the domain name link > Security > Embedded LDAP.
Enter a new Credential and Confirm Credential (for example, weblogic).
Click Save.
Connect from JXplorer by specifying the fields in Table J-1:
The following example uses the user weblogic. You may create and use additional users.
Expand the LDAP tree as follows: domain > myrealm > people > weblogic.
Click the user entry.
Select the HTML view tab on the right.
Enter the necessary Email Address and Mobile Phone Number.
Click Submit.
Performing the following procedure of building the sample from scratch enables you to learn how to add messaging to your SOA Composite Applications, and use User Messaging Preferences.
Open Oracle JDeveloper 11g.
Create a new application by selecting File, New, General, Applications, and SOA Application. Click OK.
Enter the Application Name and click Next (Figure J-1).
Figure J-1 Creating a New Application and Project (1 of 3)

Enter the name for the project and click Next (Figure J-2).
Figure J-2 Creating a New Application and Project (2 of 3)

Select the Composite With BPEL composite template (Figure J-3). Click Finish.
Figure J-3 Creating a New Application and Project (3 of 3)

In the Create BPEL Process dialog, enter the BPEL process name as SendMessage (Figure J-4). Click OK.
Verify that Expose as a SOAP service is checked. Click OK.
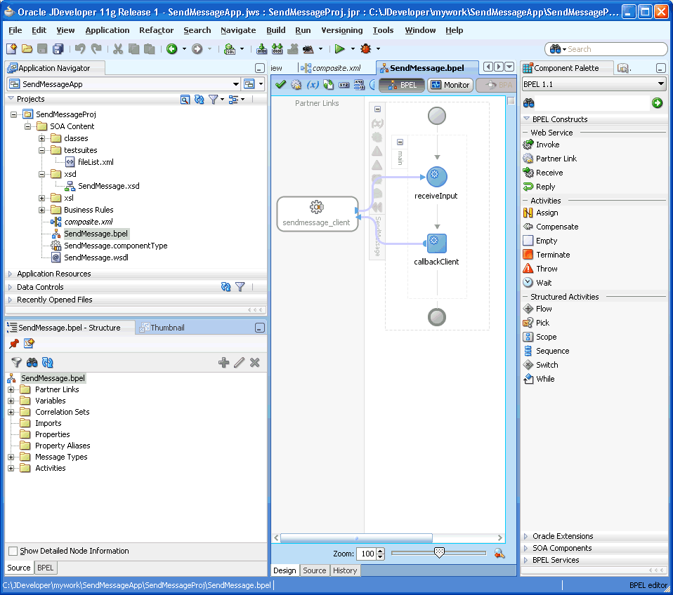
You have now created an empty and default BPEL application (Figure J-5).
In the Oracle JDeveloper main window you can view the following components of the application under the Composite.xml tab.
The left box is the definition of a web service client that is used to initiate an application.
The middle box is a BPEL process that creates and formats the message and calls the messaging service.
Note:
You later create the messaging service resource that is used to send the message when you create the User Notification BPEL process (steps 13 - 19).Figure J-5 Empty and Default BPEL Application

Expand the xsd folder in the Application Navigator and open SendMessage.xsd by double-clicking it.
Click the Source tab (Figure J-6).
Perform the following modifications to the inputs of this BPEL application:
In the generated file, SendMessage.xsd, in the xsd folder in the Application Navigator under projects, the following element definition is created by default:
<element name="input" type="string"/>
This XSD element defines the input for the BPEL process.
Select the Source tab (Figure J-6), and replace the line above with the following three lines:
<element name="to" type="string"/> <element name="subject" type="string"/> <element name="body" type="string"/>
Figure J-6 Modifying the Inputs in the SendMessage.xsd File

From the File menu, select Save All.
View the expanded process element (Figure J-7).
Figure J-7 Viewing the Expanded Process Element

To enable messaging in this process, drag and drop User Notification from Oracle Extensions located in the Component Palette between the receiveInput and callbackClient activities (Figure J-8).
Figure J-8 Dragging and Dropping User Notification Icon from the Component Palette

The User Notification activity appears (Figure J-9).
Figure J-9 User Notification Activity Before Configuring the Inputs

Click the XPath Expression Builder icon to the right of the To: input box.
Modify the expression for the To recipient, as follows:
In the BPEL Variables pane, select Variables, inputVariable, Payload, clientprocess, and client:to (Figure J-10).
Click Insert Into Expression.
Click OK.
Figure J-10 Defining the Recipient ("to") Expression

Click the XPath Expression Builder icon to the right of the subject: input box.
Modify the expression for the subject as follows:
In the BPEL Variables pane, select Variables, InputVariable, Payload, clientprocess, and client:subject (Figure J-11).
Click Insert Into Expression.
Click OK.
Figure J-11 Defining the Subject Expression

Click the XPath Expression Builder icon to the right of the Notification Message: input box.
Modify the expression for the notification message as follows:
In the BPEL Variables pane, select Variables, InputVariable, Payload, clientprocess, and client:body (Figure J-12).
Click Insert Into Expression.
Click OK.
Click Apply and then OK to apply the changes (Figure J-13).
Figure J-13 Confirming the Changes to the Inputs

The changes to the inputs are saved and the configuration of the User Notification Activity is complete. You can now see the User Notification activity in the BPEL application (Figure J-14). The SOA Composite is complete.
Figure J-14 User Notification Activity After Configuration of Inputs

Perform the following steps to create an Application Server Connection.
Create a new Application Server Connection by right-clicking the project and selecting New, Connections, and Application Server Connection (Figure J-15).
Figure J-15 New Application Server Connection

Name the connection SOA_server and click Next (Figure J-16).
Select WebLogic 10.3 as the Connection Type.
Figure J-16 New Application Server Connection

Enter the authentication information. The typical value for username is weblogic.
In the Connection dialog, enter the hostname, port and SSL port for the SOA admin server, and enter the name of the domain for the Oracle WebLogic Server Domain.
Click Next.
In the Test dialog, click Test Connection.
Verify that the message Success! appears.
The application server connection has been created.
Perform the following steps to deploy the project:
In the Application Navigator, right-click the SOA project.
Select Deploy > project_name.
The value for project_name is the SOA project name.
The Deployment Action page of the Deploy Project_Name wizard appears.
Select Deploy to Application Server.
Click Next.
Select an existing connection to an application server from the list.
Click Finish.
Verify that the message Build Successful appears in the log.
Enter the default revision and click OK.
Verify that the message Deployment Finished appears in the deployment log (Figure J-17).
Figure J-17 Verifying that the Deployment is Successful

You have successfully deployed the application.
Before you can run the sample you must configure any additional drivers in Oracle User Messaging Service and configure a default device for the user receiving the message in User Messaging Preferences, as described in the following sections.
Note:
Refer to Oracle Fusion Middleware Administrator's Guide for Oracle SOA Suite and Oracle BPM Suite for more information.For users to receive the notifications, they must register the devices that they use to access messages through User Messaging Preferences. Perform the following steps:
Log in to the User Messaging Preferences application at one of the following URLs:
Directly at http://server:port/sdpmessaging/userprefs-ui
Through the Worklist application's Preferences > Notification tab at: http://server:port/integration/worklistapp
The User Messaging Preferences application appears.
Click the Messaging Channels tab (Figure J-18).
You are prompted for login credentials.
In the Messaging Channels tab, select a channel.
Set a channel as the default by expanding the device folder, and then clicking Set as Default adjacent to the selected channel.
A check mark appears next to the selected channel, designating it as the default means of receiving notifications. All messages sent to that user are sent to that channel.
The following steps describe how to perform a test message transmission through Enterprise Manager.
Perform the following steps to run and test the sample:
Open a web browser window and login to Enterprise Manager for the SOA domain. For example, http://host:port/em.
In Oracle Enterprise Manager, expand the SOA folder in the navigation tree, and click the deployed SendMessageProj composite application. Click the Test button to launch the test client page.
In the Input Arguments section provide the input values for invoking SendMessageProj.
Enter the following values:
to: weblogic (the user)
subject: notification test (the subject)
body: the message content
Click Test Web Service.
Log in to the Human Workflow Engine. Verify the outgoing notifications and their statuses from the Notification Manager tab. (Figure J-19).
Figure J-19 Viewing Outgoing Notifications

This section describes how to build and run the Send Email with Attachments application provided with Oracle User Messaging Service.
Note:
To learn about the architecture and components of Oracle User Messaging Service, see Oracle Fusion Middleware Getting Started with Oracle SOA Suite.This section contains the following subsections:
Section J.2.2, "Installing and Configuring SOA and User Messaging Service"
Section J.2.6, "Creating a New Application Server Connection"
The "Send Email With Attachment" application demonstrates a BPEL process that sends an email with an attached file. A BPEL process looks up a user's email address from the identity store, reads a file from the file system, creates email content and then sends an email to the user.Section J.2.5, "Building the Sample" shows you how to add an email with attachments to your SOA composite application, allowing your applications to be enabled with messaging.If you want to model the application from scratch, go to the section titled Building the Sample. Or, you can directly use the pre-built project provided with this tutorial.Before you run the pre-built sample or build the application from scratch, you must install and configure the server as described in Section J.2.2, "Installing and Configuring SOA and User Messaging Service". By default, soa-infra does not send out notifications. The following steps describe installing and configuring the email drivers needed to communicate with the email server.
The installation of SOA and User Messaging Service has already been performed on your hosted instance, and the sample user, weblogic, has already been created. Perform the following steps to enable notifications in soa-infra, if not already done:
Using Enterprise Manager, go to the SOA Infrastructure menu, and select SOA Administration > Workflow Notification Properties, and set Notification Mode to ALL.
Configure the User Messaging drivers if required as described in "Configuring Drivers" in the Oracle Fusion Middleware Administrator's Guide for Oracle SOA Suite and Oracle BPM Suite.
Set the email address for user weblogic by using the JXplorer LDAP browser. Refer to "Updating Addresses in Your LDAP User Profile".
Restart the server.
Perform the following steps to set the email address for user weblogic by using the JXplorer LDAP browser:
Set the embedded LDAP server admin password as follows:
Login to the Oracle WebLogic Server Administration Console.
Click the domain name link > Security > Embedded LDAP.
Enter a new Credential and Confirm Credential (for example, weblogic).
Click Save.
Connect from JXplorer by specifying the fields in Table J-2:
The following example uses the user weblogic. You may create and use additional users.
Expand the LDAP tree as follows: domain > myrealm > people > weblogic.
Click the user entry.
Select the HTML view tab on the right.
Enter the necessary Email Address and Mobile Phone Number.
Click Submit.
Perform the following steps to run and deploy the prebuilt sample application:
Open SendEmailWithAttachmentsApp.jws (contained in the .zip file) in Oracle JDeveloper.
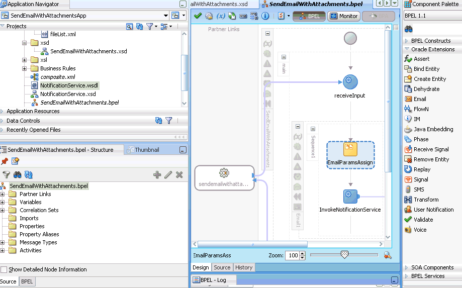
In the Oracle JDeveloper main window you can view the following components of the sample application under the Composite.xml tab.
Figure J-20 Oracle JDeveloper Main Window

The left box is the definition of a web service client that is used to initiate an application.
The middle box is a BPEL process that creates and formats the message and calls the messaging service.
The right box is the messaging service resource that is used to send the message.
Create an Application Server Connection by right-clicking the project in the navigation pane and selecting New. Follow the instructions in Section J.2.6, "Creating a New Application Server Connection."
Deploy the project as follows:
In the Application Navigator, right-click the SOA project.
Select Deploy > project_name.
The value for project_name is the SOA project name.
The Deployment Action page of the Deploy Project_Name wizard appears.
Select Deploy to Application Server.
Click Next.
Select an existing connection to an application server from the list.
Click Finish.
Verify that the message Build Successful appears in the log.
Enter the default revision and click OK.
Verify that the message Deployment Finished appears in the deployment log.
You have successfully deployed the application.
Before you can run the sample you must configure any additional drivers in Oracle User Messaging Service and configure a default device for the user receiving the message in User Messaging Preferences, as described in the following sections.
Note:
Refer to Oracle Fusion Middleware Administrator's Guide for Oracle SOA Suite and Oracle BPM Suite for more information.The following steps describe how to perform a test message transmission through Enterprise Manager.
Perform the following steps to run and test the sample:
Open a web browser window and login to Enterprise Manager for the SOA domain. For example, http://host:port/em.
In Enterprise Manager, expand the SOA folder in the navigation tree, and click the deployed SendEmailWithAttachmentsProj composite application. Click the Test button to launch the test client page.
In the Input Arguments section provide the input values for invoking SendEmailWithAttachmentsProj.
Enter the following values:
to: weblogic (the user)
subject: notification test (the subject)
body: the message content
attachmentName: the name of the file being attached, including extension.
attachmentMimeType: for example, image/gif.
To send binary files such as PDF, DOC, GIF, or JPEG files, the following values can be used for the attachmentMimeType entry:
file-name.doc – attachmentMimeType: application/msword
file-name.pdf – attachmentMimeType: application/pdf
file-name.jpg – attachmentMimeType: image/jpeg
file-name.gif – attachmentMimeType: image/gif
To send text files such as HTML, XML, or plain text files, the following values can be used for the attachmentMimeType entry:
file-name.txt – attachmentMimeType: text/plain
file-name.html – attachmentMimeType: text/html
Note:
For text files that contain non-ASCII characters that are encoded in UTF-8, the attachmentMimeType must specify the charset attribute, for example, "text/plain;charset=UTF-8". Also, the content itself must be sent using base64 encoding; this procedure is described in "Sending Text Content with base64 Encoding".attachmentURI: the URI for the attachment
Click Test Web Service.
Performing the following procedure of building the sample from scratch enables you to learn how to add messaging to your SOA Composite Applications, and use User Messaging Preferences.
Open Oracle JDeveloper 11g.
Create a new application by selecting File, New, Applications, and SOA Application. Click OK.
Enter the Application Name and click Next (Figure J-21).
Figure J-21 Creating a New Application and Project (1 of 3)

Enter the name for the project and click Next (Figure J-22).
Figure J-22 Creating a New Application and Project (2 of 3)

Select the Composite With BPEL Process composite template (Figure J-23). Click Finish.
Figure J-23 Creating a New Application and Project (3 of 3)

In the Create BPEL Process dialog, enter the BPEL process name as SendEmailWithAttachments (Figure J-24). Click OK.
Verify that Expose as a SOAP service is checked. Click OK.
You have now created an empty and default BPEL application.
In the Oracle JDeveloper main window you can view the following components of the sample application under the Composite.xml tab.
The left box is the definition of a web service client that is used to initiate an application.
The middle box is a BPEL process that creates and formats the message and calls the messaging service.
Note:
You later create the messaging service resource that is used to send the message when you create the User Notification BPEL process (steps 13-19).Expand the xsd folder in the Application Navigator and open SendEmailWithAttachments.xsd by double-clicking it (Figure J-25).
Figure J-25 Accessing the SendEmailWithAttachments.xsd File

Click the Source tab (Figure J-25).
Perform the following modifications to the inputs of this BPEL application:
In the generated file, SendEmailWithAttachments.xsd, in the xsd folder in the Application Navigator under projects, the following element definition is created by default:
<element name="process">
<complexType>
<sequence>
<element name="input" type="string"/> </sequence>
</complexType>
</element>
Select the Source tab, and replace the lines above with the following:
<element name="process">
<complexType>
<sequence>
<element name="to" type="string"/>
<element name="subject" type="string"/>
<element name="body" type="string"/>
<element name="attachmentName" type="string"/>
<element name="attachmentMimeType" type="string"/>
<element name="attachmentURI" type="string"/>
</sequence>
</complexType>
</element>
This xsd element defines the input for the BPEL process.
Save the project.
Select the SendEmailWithAttachments.bpel editor screen.
Drag and drop an Email activity from Oracle Extensions located in the Component Palette between the receiveInput and callbackClient activities (Figure J-26).
In the Edit Email window, leave the From account as Default.
To create the expression for To, select the Expression Builder (the second icon, Figure J-28) and perform the following steps:
Select Identity Service Functions from the functions dropdown list.
Select the getUserProperty() function and select Insert into Expression.
Under BPEL variables select Variables > Process > Variables >inputVariable > payload > client:process > client:to.
Click Insert into Expression.
Type the string mail manually.
Correct the parenthesis so they are matched.
Click OK.
This expression (Figure J-28) takes the data from the web service and maps it to the business email of the local SOA user.
Figure J-28 Expression Builder for the To Path

The expression should appear as follows:
ids:getUserProperty( bpws:getVariableData('inputVariable','payload', '/client:process/client:to'),'mail')
For Subject, select the Expression builder. Select getVariableData from BPEL Extension Functions and click Insert Into Expression.
Under BPEL variables select Variables > Process > Variables >inputVariable > payload > client:process > client:subject.
The expression should appear as follows:
bpws:getVariableData( 'inputVariable', 'payload','/client:process/ client:subject')
For Body, select the Expression Builder. Select getVariableData from BPEL Extension Functions and click Insert Into Expression.
Under BPEL variables select Variables > Process > Variables >inputVariable > payload > client:process > client:body.
The expression should appear as follows:
bpws:getVariableData('inputVariable','payload','/client:process/client:body')
In the Edit Email dialog (Figure J-29), select the Attachments tab and use the add icon to add a specified number of attachments.
When an email has multiple parts, the attachment count includes the body that is set with the Wizard above. The body specified by the Wizard above is set as the first body part. For example, to represent a multipart mail with one (1) attached file, specify two body parts. When there is one attachment, specify one body part.
In the Attachments tab, set the attachments:
Each attachment has three elements: name, MIME type, and value. All three elements must be set for each attachment.
Click the Attachments tab.
Click the Add icon to add as many attachments as you require. (Note that the number of attachments does not need to include the body part.)
In the Name field, change the name or accept the default value of Attachmentnumber.
In the Mime Type field, click the Browse icon to invoke the Expression Builder dialog for adding MIME type contents.
When complete, click OK to return to the Attachments tab.
In the Value field, click the Browse icon to invoke the Expression Builder dialog for adding the contents of the attachment.
When complete, click OK to return to the Attachments tab.
The BPEL fragment with an assign activity with multiple copy rules is generated. One of the copy rules copies the attachment.
Click OK.
To view the default copy rules that were generated, and create new copy rules to transform the data:
Expand the Email node by selecting the plus sign icon (Figure J-30).
Double-click the EmailParamsAssign node (Figure J-31).
Insert a copy rule after the second attachment's attachmentMimeType. Under Variables select Process > Variables >inputVariable > payload > client:process > client:attachmentMimeType.
Ensure that you select Insert New Rule After, and enter the To XPath: as shown below:
From: /client:process/client:attachmentMimeType To: /EmailPayload/ns1:Content/ns1:ContentBody/ns1:MultiPart/ ns1:BodyPart[2]/ns1:MimeType
Click Apply.
Insert a copy rule after the second attachment's attachmentName. Under Variables select Process > Variables >inputVariable > payload > client:process > client:attachmentName.
Enter the To XPath: as shown below:
From: /client:process/client:attachmentName To: /EmailPayload/ns1:Content/ns1:ContentBody/ns1:MultiPart /ns1:BodyPart[2]/ns1:BodyPartName
Click Apply.
Insert a copy rule after the second attachment's body. Under Variables select Process > Variables >inputVariable > payload > client:process > client:body.
Edit the To XPath: as shown below:
From: ora:readFile(bpws:getVariableData('inputVariable','payload','/client:
process/client:attachmentURI')) To:/EmailPayload/ns1:Content/ns1:ContentBody/ns1:MultiPart/
ns1:BodyPart[2]/ns1:ContentBody
Click Apply.
Click OK in the Edit Assign dialog.
Save the project.
The Process Modeling procedure is complete. You can use the information in this procedure to add notifications with binary attachments to your SOA composite application.
To send text file attachments with non-ASCII characters (such as UTF-8 encoded), you must send the text content with base64 encoding. Perform the following additional steps:
Click the BPEL source editor and add the following to the appropriate Body Part in the multipart content (look for correct <BodyPart> tag within the <MultiPart>):
<ContentEncoding xmlns="http://xmlns.oracle.com/ias/pcbpel/NotificationService"/>
Example J-1 Adding the ContentEncoding tag to MultiPart
<copy>
<from>
<Content xmlns="http://xmlns.oracle.com/ias/pcbpel/NotificationService">
<MimeType xmlns="http://xmlns.oracle.com/ias/pcbpel/NotificationService">
multipart/mixed</MimeType>
<ContentBody xmlns="http://xmlns.oracle.com/ias/pcbpel/
NotificationService">
<MultiPart xmlns="http://xmlns.oracle.com/ias/pcbpel/
NotificationService">
<BodyPart xmlns="http://xmlns.oracle.com/ias/pcbpel/
NotificationService">
<MimeType xmlns="http://xmlns.oracle.com/ias/pcbpel/
NotificationService"/>
<ContentBody xmlns="http://xmlns.oracle.com/ias/pcbpel/
NotificationService"/>
<BodyPartName xmlns="http://xmlns.oracle.com/ias/pcbpel/
NotificationService"/>
</BodyPart>
<BodyPart xmlns="http://xmlns.oracle.com/ias/pcbpel/
NotificationService">
<MimeType xmlns="http://xmlns.oracle.com/ias/pcbpel/
NotificationService"/>
<ContentBody xmlns="http://xmlns.oracle.com/ias/pcbpel/
NotificationService"/>
<BodyPartName xmlns="http://xmlns.oracle.com/ias/pcbpel/
NotificationService"/>
<ContentEncoding xmlns="http://xmlns.oracle.com/ias/pcbpel/
NotificationService"/>
</BodyPart>
</MultiPart>
</ContentBody>
</Content
In the BPEL design editor expand the Email activity node and double-click the "EmailParamsAssign" node.
Select the "+" icon to create a copy rule which copies the "base64" string to our attachment part.
Edit the XPath as shown below:
From:
Type-Expresion: string('base64')
To:
Type-Variable:
/EmailPayload/ns1:Content/ns1:ContentBody/ns1:MultiPart/ns1:BodyPart[2]/ns1:ContentEncoding
Click OK.
In the Assign window click Apply > OK.
Save the project.
You can now deploy and run the application as described in Section J.2.3, "Running the Pre-Built Sample."
Perform the following steps to create an Application Server Connection.
Create a new Application Server Connection by right-clicking the project and selecting New, Connections, and Application Server Connection (Figure J-33).
Figure J-33 New Application Server Connection

Name the connection SOA_server and click Next (Figure J-34).
Select WebLogic 10.3 as the Connection Type.
Figure J-34 New Application Server Connection

Enter the authentication information. The typical value for username is weblogic.
On the Connection dialog, enter the hostname, port and SSL port for the SOA admin server, and enter the name of the domain for the Oracle WebLogic Server Domain.
Click Next.
In the Test dialog, click Test Connection.
Verify that the message Success! appears.
The application server connection has been created.