Oracle Application Adapter for Siebel integrates seamlessly with Business Process Execution Language (BPEL) Process Manager to facilitate Web service integration. Oracle BPEL Process Manager is based on the Service-Oriented Architecture (SOA). It consumes adapter services exposed as Web Service Definition Language (WSDL) documents.
This chapter contains the following topics:
To integrate with Oracle BPEL Process Manager, Oracle Application Adapter for Siebel must be deployed in the same WLS container as Oracle BPEL Process Manager. The underlying adapter services must be exposed as WSDL files, which are generated during design time in Oracle Adapter Application Explorer (Application Explorer) for both request-response (outbound) and event notification (inbound) services of the adapter. For more information, see "Generating WSDL (J2CA Configurations Only)".
The generated WSDL files are used to design the appropriate BPEL processes for inbound or outbound adapter services. A completed BPEL process must be successfully compiled in Oracle JDeveloper and deployed to a BPEL server. Upon deployment to the BPEL server, every newly built process is automatically deployed to the Oracle Enterprise Manager console, where you run, monitor, administer BPEL processes, and listen to adapter events.
During installation, Oracle Application Adapter for Siebel is deployed as a J2CA 1.0 resource adapter within the WLS container. The adapter must be deployed in the same WLS container as Oracle BPEL Process Manager.
To configure a new Application Server connection in Oracle JDeveloper:
Open Oracle JDeveloper on your system.
From the menu bar, click View and select Application Server Navigator, as shown in Figure 4-1.
Figure 4-1 Application Server Navigator Option

The Application Server tab is displayed, as shown in Figure 4-2.
Right-click Application Servers, and then select New Application Server.
The Create Application Server Connection Wizard - Usage page is displayed, as shown in Figure 4-3.
Figure 4-3 Create Application Server Connection Wizard - Usage Page

Accept the default selection (Standalone Server) and click Next.
The Name and Type page is displayed, as shown in Figure 4-4.
Specify a new name for the Application Server connection and click Next.
The Authentication page is displayed, as shown in Figure 4-5.
Specify a valid user name (for example, weblogic) and a password (for example, welcome1) for your new connection.
Click Next.
The Configuration page is displayed, as shown in Figure 4-6.
Specify the Oracle WebLogic host name (for example, localhost), which is the machine IP where the process needs to deploy and Oracle WebLogic domain (for example, base_domain).
Click Next.
The Test page is displayed, as shown in Figure 4-7.
Click Test Connection.
Ensure that the test status is successful.
Click Next.
The Finish page is displayed, as shown in Figure 4-8.
Click Finish.
As shown in Figure 4-9, the new Application Server connection is listed in the left pane (Application Server tab).
Figure 4-9 The New Application Server Connection

The following tools are required to complete your adapter design-time configuration:
Oracle Adapter Application Explorer (Application Explorer)
Oracle JDeveloper BPEL Designer (JDeveloper) or Eclipse
Note:
The examples in this chapter demonstrate the use of Oracle JDeveloper.Samples have been provided for this usecase scenario in the etc/sample folder in Application Adapters installation.
Before you design a BPEL process, you must create a schema and generate the respective WSDL file using Application Explorer. For more information, see "Generating WSDL (J2CA Configurations Only)".
To generate WSDL in Application Explorer:
Start Application Explorer and connect to a defined Siebel target or create a new target.
For more information, see Connecting to a Defined Target.
Expand the Siebel target to which you are connected.
As shown in Figure 4-10, expand Business Object, Account, and then Account.
Figure 4-10 Create Outbound JCA Service (Request/Response) Option

Right-click queryWithView, and then select Create Outbound JCA Service (Request/Response).
The Export WSDL dialog is displayed, as shown in Figure 4-11.
Specify an export location on your file system or accept the default path.
The .wsdl file extension is added automatically. By default, the names of WSDL files generated for request-response services end with _invoke.
Click OK.
You can now create an empty composite for SOA, which is the first step that is required to define a BPEL outbound process in Oracle JDeveloper.
Perform the following steps to create a new SOA application for the outbound BPEL process:
Open Oracle JDeveloper on your system.
Click Application in the menu bar and select New from the menu, as shown in Figure 4-12.
Figure 4-12 New Option in Application Menu

The Create SOA Application wizard is displayed, as shown in Figure 4-13.
Figure 4-13 Create SOA Application Wizard

From the Application Template list, click SOA Application.
Enter a name for the new SOA application (for example, Siebel_Outbound_BPEL) and click Next.
The Name your project page is displayed, as shown in Figure 4-14.
Enter a project name (for example, QueryWithView_Invoke) and click Next.
The Configure SOA settings page is displayed, as shown in Figure 4-15.
From the Composite Template list, select Empty Composite and click Finish.
As shown in Figure 4-16, the new SOA application (Siebel_Outbound_BPEL) and associated project (QueryWithView_Invoke) are added to the Application Navigator tab in the left pane.
Figure 4-16 SOA application (Siebel_Outbound_BPEL) In Application Navigator Tab

This section describes how to define a BPEL outbound process, which consists of the following stages:
Configuring a Third Party Adapter Service Component
Configuring an Outbound BPEL Process Component
Configuring a Third Party Adapter Service Component
Perform the following steps to create a third party adapter service component:
Drag and drop the Third Party Adapter component from the Component Palette tab (Service Adapters section) to the External References design pane, as shown in Figure 4-17.
Figure 4-17 Third Party Adapter Component

The Create Third Party Adapter Service dialog is displayed, as shown in Figure 4-18.
Figure 4-18 Create Third Party Adapter Service Dialog

Enter a name for the new third party adapter service.
Ensure that Reference is selected from the Type list (default).
Click the Find existing WSDLs icon, which is located to the right of the WSDL URL field.
The SOA Resource Browser dialog is displayed, as shown in Figure 4-19.
Browse and select an outbound WSDL file from the following directory:
<ADAPTER_HOME>\soa\thirdparty\ApplicationAdapters\wsdls
Click OK.
The Localize Files dialog is displayed, as shown in Figure 4-20.
Click OK.
The outbound WSDL file and associated request and response XML schema files (.xsd) are imported to the project folder that has been created.
You are returned to the Create Third Party Adapter Service dialog, as shown in Figure 4-21.
Figure 4-21 Create Third Party Adapter Service Dialog

Click the Find JCA Files icon, which is located to the right of the JCA File field.
The SOA Resource Browser dialog is displayed, as shown in Figure 4-22.
Browse and select the JCA properties file from the following directory:
<ADAPTER_HOME>\soa\thirdparty\ApplicationAdapters\wsdls
Click OK.
As shown in Figure 4-23, the following message is displayed.
Figure 4-23 Copy File Confirmation Message

Click Yes.
A copy of the JCA properties file is made in the project folder.
You are returned to the Create Third Party Adapter Service dialog, as shown in Figure 4-24.
Figure 4-24 Create Third Party Adapter Service Dialog

Click OK.
The third party adapter service component (QueryWithView) is created and displayed in the External References pane, as shown in Figure 4-25.
Figure 4-25 Third Party Adapter Service Component (QueryWithView) Created in the External References Pane

You are now ready to configure an outbound BPEL process component.
Configuring an Outbound BPEL Process Component
Perform the following steps to configure an outbound BPEL process component:
Drag and drop the BPEL Process component from the Component Palette tab (Service Components section) to the Components design pane, as shown in Figure 4-26.
Figure 4-26 BPEL Process Component Dragged to the Components Design Pane

The Create BPEL Process dialog is displayed, as shown in Figure 4-27.
In the Name field, enter a name to identify the new outbound BPEL process component (for example, querywithview_out).
By default, the BPEL specification is set to BPEL 1.1 Specification. The BPEL process also supports BPEL 2.0 Specification.
From the Template list, select Synchronous BPEL Process.
Click the Browse Input Elements icon, which is located to the right of the Input field to select the associated XML request schema file.
The Type Chooser dialog is displayed, as shown in Figure 4-28.
Expand Project Schema Files, queryWithView_invoke_request.xsd, and then select Siebel.
Click OK.
You are returned to the Create BPEL Process dialog, as shown in Figure 4-29.
Click the Browse Output Elements icon, which is located to the right of the Output field to select the associated XML response schema file.
The Type Chooser dialog is displayed, as shown in Figure 4-30.
Expand Project Schema Files, queryWithView_invoke_response.xsd, and then select SiebelResponse.
Click OK.
You are returned to the Create BPEL Process dialog, as shown in Figure 4-31.
Click OK.
As shown in Figure 4-32, create a connection between the outbound BPEL process component (querywithview_out) and the third party adapter service component (QueryWithView).
Figure 4-32 Connection Between the Outbound BPEL Process Component (querywithview_out) and the Third Party Adapter Service Component (QueryWithView)

Double-click the outbound BPEL process component (querywithview_out) in the Components pane.
The following is displayed, as shown in Figure 4-33.
Figure 4-33 Outbound BPEL Process Component (querywithview_out) in the Components Pane

Drag and drop the Invoke activity component to the Components pane and place it between the receiveInput activity component and the replyOutput activity component, as shown in Figure 4-34.
Figure 4-34 Invoke Activity Component in the Components Pane

Create a connection between the new Invoke activity component (Invoke1) and the third party adapter service component (QueryWithView), as shown in Figure 4-35.
Figure 4-35 Connection Being Created Between the New Invoke Activity Component (Invoke1) and the Third Party Adapter Service Component (QueryWithView)

The Edit Invoke dialog is displayed, as shown in Figure 4-36.
Click the Automatically Create Input Variable icon, which is located to the right of the Input field to configure a new input variable.
The Create Variable dialog is displayed, as shown in Figure 4-37.
Accept the default values that are provided for the new input variable and click OK.
You are returned to the Edit Invoke dialog, as shown in Figure 4-38.
Click the Automatically Create Output Variable icon, which is located to the right of the Output field to configure a new output variable.
The Create Variable dialog is displayed, as shown in Figure 4-39.
Accept the default values that are provided for the new output variable and click OK.
You are returned to the Edit Invoke dialog, as shown in Figure 4-40.
Click Apply and then OK.
As shown in Figure 4-41, the Invoke activity component (Invoke1) is updated accordingly.
Figure 4-41 Updated Invoke Activity Component (Invoke1)

Drag and drop the Assign activity component to the Components pane and place it between the Receive activity component (receiveInput) and the Invoke activity component (Invoke1), as shown in Figure 4-42.
Figure 4-42 Assign Activity Component Dragged to the Components Pane

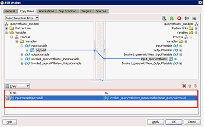
Double-click the new Assign activity component (Assign1).
Click the Plus sign icon and select Copy Operation from the list of available operations.
The Edit Assign dialog is displayed, as shown in Figure 4-44.
In the left pane, under Variables, expand InputVariable, and then select payload.
In the right pane, under Variables, expand Invoke1_queryWithView_InputVariable, and then select input_queryWithView.
Drag and map the payload variable to the input_queryWithView variable as shown in Figure 4-45.
The mapped variables are populated in the highlighted area.
Click Apply and then OK.
As shown in Figure 4-46, drag and drop the Assign activity component to the Components pane and place it between the Invoke activity (Invoke1) and the Reply activity (replyOutput).
Figure 4-46 Assign Activity Component Dragged to the Components Pane and Placed Between the Invoke Activity (Invoke1) and the Reply Activity (replyOutput)

Double-click the new Assign activity component (Assign2), as shown in Figure 4-47
Click the Plus sign icon and select Copy Operation from the list of available operations.
The Edit Assign dialog is displayed, as shown in Figure 4-48.
In the left pane, under Variables, expand Invoke1_queryWithView_OutputVariable, and then select output_queryWithView.
In the right pane, under Variables, expand outputVariable, and then select payload.
Drag and map the output_queryWithView variable to the payload variable.
The mapped variables are populated in the highlighted area, as shown in Figure 4-49.
Click Apply and then OK.
The completed activity flow is now displayed, as shown in Figure 4-50.
As shown in Figure 4-50, double-click composite.xml in the left pane.
As shown in Figure 4-51, click the Save All icon in the menu bar to save the new outbound BPEL process component that was configured.
You are now ready to deploy the BPEL outbound process.
Perform the following steps to deploy the BPEL outbound process.
Right-click the project name in the left pane (for example, QueryWithView_Invoke), select Deploy, and then click QueryWithView_Invoke, as shown in Figure 4-52.
The Deployment Action dialog is displayed, as shown in Figure 4-53.
Ensure that Deploy to Application Server is selected.
Click Next.
The Deploy Configuration dialog is displayed, as shown in Figure 4-54.
Leave the default values selected and click Next.
The Select Server dialog is displayed, as shown in Figure 4-55.
Select an available application server that was configured and click Next.
The SOA Servers dialog is displayed, as shown in Figure 4-56.
Select a target SOA server and click Next.
The Summary dialog is displayed, as shown in Figure 4-57.
Review and verify all the available deployment information for your project and click Finish.
The process is deployed successfully, as shown in Figure 4-58.
Figure 4-58 Successful Deployment Message

Perform the following steps to invoke the input XML document in the Oracle Enterprise Manager console.
Log in to the Oracle Enterprise Manager console by using the following URL:
http://localhost:7001/em
Expand your domain in the left pane followed by the SOA folder, as shown in Figure 4-59.
Figure 4-59 Oracle Enterprise Manager Console

As shown in Figure 4-60, select an available project (for example, Siebel_Outbound_queryWithView_BPEL).
Figure 4-60 The Siebel_Outbound_queryWithView_BPEL Project Being Selected

Click Test in the right pane.
The Test Web Service page is displayed, as shown in Figure 4-61.
Click the Request tab.
As shown in Figure 4-62, scroll down to the Input Arguments section.
Select XML View from the list in the upper-left corner.
Provide an appropriate input XML document in the Input Arguments area.
Click Test Web Service.
The output response is received in the Response tab of the Oracle Enterprise Manager console, as shown in Figure 4-63.
Figure 4-63 Output Response That is Received in the Response Tab of the Oracle Enterprise Manager Console

When testing an outbound BPEL process from the Oracle Enterprise Manager console or an outbound Mediator process from the Enterprise Manager console, do not use the XML envelopes that are generated by these consoles. Instead, remove them and use the XML payloads that are generated from the schemas, which conform to the WSDLs for namespace qualifications.
The Mediator data flows can be tested using the Enterprise Manager console. When creating a Mediator data flow and interactions, the Web services are created and registered with the Oracle Application Server. For more information on creating a Mediator outbound process, see Chapter 5, "Integration With Mediator Service Components in the Oracle SOA Suite".
This topic illustrates Siebel event integration. It describes design-time and run-time configuration. The following tools are required to complete your adapter design-time configuration:
Oracle Adapter Application Explorer (Application Explorer)
Oracle JDeveloper BPEL Designer (JDeveloper) or Eclipse
Note:
The examples in this chapter demonstrate the use of Oracle JDeveloper.Samples have been provided for this usecase scenario in the etc/sample folder in the Application Adapters installation.
Before you design a BPEL process, you must generate the respective WSDL file using Application Explorer. For more information, see "Generating WSDL for Event Integration".
You must create a separate channel for every inbound J2CA service and select that channel when you generate WSDL for inbound interaction using Application Explorer.
Note:
If two or more events share the same channel, then event messages may not be delivered to the right BPEL process.You must create a separate channel for every inbound J2CA service and select that channel when you generate WSDL for inbound interaction using Application Explorer.
Note:
If two or more events share the same channel, then event messages may not be delivered to the right BPEL process.In the left pane, click Events.
Expand the Siebel node.
The ports and channels nodes appear in the left pane, as shown in Figure 4-64.
Figure 4-64 Ports and Channels Nodes Under Siebel Node

Right-click Channels and select Add Channel.
The Add Channel dialog is displayed, as shown in Figure 4-65.
Perform the following steps:
Enter a name for the channel, for example, SiebelEvent.
Enter a brief description.
From the Protocol list, select HTTP Listener, MQ Series Listener, or File Listener.
For demonstration purposes, this procedure uses the HTTP Listener as an example.
Click Next.
The Basic dialog is displayed, as shown in Figure 4-66.
Enter the system information as specified in the following table:
| Parameter | Description |
|---|---|
| Listener port | Port on which to listen for Siebel event data. |
| Https | For a secure HTTP connection, select the Https check box.
This option is currently not supported. |
| Synchronization Type | Select REQUEST_RESPONSE from the list, which is the recommended option. |
| Encoding Type | Choose an encoding type to be used from the list. By default, ASCII is selected. |
Click the PreParser tab, as shown in Figure 4-67.
Specify the location of the schema file that was generated for the Integration Object node using the Export Schema(s) option in Application Explorer.
Note:
During run time, the Oracle Application Adapter for Siebel adds the namespace to the Siebel published document using the schema that is specified in the PreParser tab. If the Schema location field in the PreParser tab is empty, then BPEL and Mediator processes do not work properly as the Siebel published documents do not contain any namespaces.Click OK.
As shown in Figure 4-68, the channel appears under the channels node in the left pane. An X over the icon indicates that the channel is currently disconnected.
Note:
Do not start the channel, as it is managed by BPEL PM Server. If you start the channel for testing and debugging purposes, then stop it before run-time.You must now create an Integration Object node.
Creating an Integration Object Node
Start Application Explorer.
Expand the Adapters node, as shown in Figure 4-69.
Figure 4-69 Disconnected Siebel Target Node, Siebel, Under the Siebel Node
Perform the following steps:
The defined Siebel targets are displayed under the adapter node.
Click the target name, for example, siebel, under the Siebel node.
Verify your connection parameters.
Right-click the target name and select Connect.
The x icon disappears, indicating that the node is connected, as shown in Figure 4-70.
Expand the Integration Object node and select Sample Account.
Right-click the Sample Account node and select Add IO Node.
The Add IO Node dialog is displayed, as shown in Figure 4-71.
Enter a node name (for example, Sample_Account) in the Node name field and a path to the Sample Account XSD file in the Schema location field.
Please note:
For Siebel 7.5 or later: Generate XSD schemas directly from Siebel tools. You use the XSD schemas when you create Web services in Application Explorer. After you generate an XSD schema through Siebel tools, use it to create an IO node and a Web service.
For Siebel 7.0: You cannot generate XSD schemas directly from Siebel tools; only XDR schemas can be created. Before you create a Web service, you must first generate an XSD schema from the XDR schema using Application Explorer.
If the XSD schema has already been generated, then select XSD Schema. If you are using Siebel-generated XDR schemas, then do not select the XSD schema option.
Select a protocol (HTTP, FILE, or MQ Series) from the Protocol list.
Click Continue.
The new Integration Object node is added, as shown inFigure 4-72.
Note:
You must restart the Oracle WebLogic Server after the Integration Object node and channel are created.Generating WSDL for Event Notification
After you create a channel and an associated Integration Object node, you must generate WSDL for the event using Application Explorer.
You must be connected to a Siebel target under the Adapters node in Application Explorer. For detailed information on how to define and connect to a target, see "Establishing a Connection (Target) for Siebel".
After you connect to a Siebel target, generate WSDL for the event as follows:
Right-click the Integration Object node (for example, Sample_Account), and then select Create Inbound JCA Service (Event), as shown in Figure 4-73.
Figure 4-73 Create Inbound JCA Service (Event) Option Selected in Application Explorer

The Export WSDL dialog is displayed, as shown in Figure 4-74.
Note:
The schema validation options (Root, Namespace, Schema) are not applicable for the Oracle Application Adapter for Siebel.Perform the following steps:
In the Name field, specify a name for the WSDL file.
The .wsdl file extension is added automatically. By default, the names of WSDL files generated for events end with _receive.
From the Channel list, select the channel you created for this inbound service (for example, SiebelEvent).
Important: You must create a separate channel for every inbound service. Verify that the channel is stopped before run-time.
Perform the following steps to create a new SOA application for the inbound BPEL process:
Open Oracle JDeveloper on your system.
Click Application in the menu bar and select New from the menu, as shown in Figure 4-75.
Figure 4-75 New Option Being Selected in the Application Menu

The Create SOA Application wizard - Name your application page is displayed, as shown in Figure 4-76.
Figure 4-76 Create SOA Application Wizard - Name Your application Page

From the Application Template list, click SOA Application.
Enter a name for the new SOA application (for example, Siebel_Inbound_BPEL) and click Next.
The Name your project page is displayed, as shown in Figure 4-77.
Enter a project name (for example, SampleAccount_Receive) and click Next.
The Configure SOA settings page is displayed, as shown in Figure 4-78.
From the Composite Template list, select Empty Composite and click Finish.
As shown in Figure 4-79, the new SOA application (Siebel_Inbound_BPEL) and associated project (SampleAccount_Receive) are added to the Application Navigator tab in the left pane.
Figure 4-79 New SOA Application (Siebel_Inbound_BPEL) and Associated Project (SampleAccount_Receive)

This section describes how to define a BPEL inbound process, which consists of the following stages:
Configuring a Third Party Adapter Service Component
Configuring an Inbound BPEL Process Component
Creating a Third Party Adapter Service Component
Perform the following steps to create a third party adapter service component:
Drag and drop the Third Party Adapter component from the Component Palette tab (Service Adapters section) to the Exposed Services pane, as shown in Figure 4-80.
Figure 4-80 Third Party Adapter Component

The Create Third Party Adapter Service dialog is displayed, as shown in Example 4-0.
Figure 4-81 Create Third Party Adapter Service Dialog

Enter a name for the third party adapter service.
Ensure that Service is selected from the Type list (default).
Click the Find existing WSDLs icon, which is located to the right of the WSDL URL field.
The SOA Resource Browser dialog is displayed, as shown in Example 4-0.
Browse and select an inbound WSDL file from the following directory:
<ADAPTER_HOME>\soa\thirdparty\ApplicationAdapters\wsdls
Click OK.
The Localize Files dialog is displayed, as shown in Example 4-0.
Click OK.
The inbound WSDL file and associated receive/request XML schema file (.xsd) are imported to the project folder that has been created.
As shown in Example 4-0, you are returned to the Create Third Party Adapter Service dialog.
Figure 4-84 Create Third Party Adapter Service Dialog

Click the Find JCA Files icon, which is located to the right of the JCA File field.
The SOA Resource Browser dialog is displayed, as shown in Example 4-0.
Browse and select the JCA properties file from the following directory:
<ADAPTER_HOME>\soa\thirdparty\ApplicationAdapters\wsdls
Click OK.
As shown in Example 4-0, the following message is displayed.
Figure 4-86 Copy File Confirmation Message

Click Yes.
A copy of the JCA properties file is made in the project folder.
You are returned to the Create Third Party Adapter Service dialog, as shown in Example 4-0.
Figure 4-87 Create Third Party Adapter Service Dialog

Click OK.
The third party adapter service component (SampleAccount) is created and displayed in the Exposed Services pane, as shown in Example 4-0.
Figure 4-88 Third Party Adapter Service Component (SampleAccount) Created in the Exposed Services Pane

You are now ready to configure an inbound BPEL process component.
Creating an Inbound BPEL Process Component
Perform the following steps to create an inbound BPEL process component:
Drag and drop the BPEL Process component from the Component Palette tab (Service Components section) to the Components pane, as shown inExample 4-0.
Figure 4-89 BPEL Process Component in the Components Pane

The Create BPEL Process dialog is displayed, as shown in Example 4-0.
In the Name field, enter a name to identify the new inbound BPEL process component (for example, SampleAccount_Inbound).
By default, the BPEL specification is set to BPEL 1.1 Specification. The BPEL Process also supports BPEL 2.0 Specification.
From the Template list, select Base on a WSDL.
Uncheck the Expose as a SOAP service check box.
Click the Find existing WSDLs icon, which is located to the right of the WSDL URL field.
The SOA Resource Browser dialog is displayed, as shown in Example 4-0.
Browse and select an inbound WSDL file from the wsdls folder (for example, Sample_Account_receive.wsdl).
Click OK.
The Localize Files dialog is displayed, as shown in Example 4-0.
Click OK.
Uncheck the box for Rename duplicate files field under Copy Options area.
You are returned to the Create BPEL Process dialog, as shown in Example 4-0.
Click OK to create the connection, as shown in Example 4-0.
Figure 4-94 Connection Created Between the Third Party Adapter Service Component (SampleAccount) and the Inbound BPEL Process Component (SampleAccount_Inbound)

Create a connection between the third party adapter service component (SampleAccount) and the inbound BPEL process component (SampleAccount_Inbound).
Double-click composite.xml in the left pane, as shown in Example 4-0.
Figure 4-95 The Composite.xml File Being Selected in the Left Pane

Click the Save All icon in the menu bar to save the new inbound BPEL process component that was configured, as shown in Example 4-0.
You are now ready to deploy the BPEL inbound process.
Perform the following steps to deploy the BPEL inbound process.
Right-click the project name in the left pane (for example, SampleAccount_Receive), select Deploy and then click SampleAccount_Receive, as shown in Example 4-0.
The Deployment Action dialog is displayed, as shown in Example 4-0.
Ensure that Deploy to Application Server is selected.
Click Next.
The Deploy Configuration dialog is displayed, as shown in Example 4-0.
Leave the default values selected and click Next.
The Select Server dialog is displayed, as shown in Example 4-0.
Select an available application server that was configured and click Next.
The SOA Servers dialog is displayed, as shown in Example 4-0.
Select a target SOA server and click Next.
The Summary dialog is displayed, as shown in Example 4-0.
Review and verify all the available deployment information for your project and click Finish.
The process is deployed successfully, as shown in Example 4-0.
Figure 4-103 Deployment Successful Message

Once event messages are triggered through Siebel, successful instances are received in the Oracle Enterprise Manager console.
The following topic describes how to trigger an event in Siebel and verify event integration using Oracle Application Adapter for Siebel.
Triggering a Siebel Event to Test Event Runtime Integration
To trigger an event in Siebel:
As shown in Example 4-0, start the Siebel Call Center by entering the following URL in a browser:
http://host name/callcenter/start.swe
Figure 4-104 Site Map Option Selected Under the View Menu in the Siebel Call Center

Click View and select Site Map from the list.
The Site Map view is displayed, as shown in Example 4-0.
Click Siebel Workflow Administration.
The Siebel Workflow Administration page is displayed, as shown in Example 4-0.
Figure 4-106 Siebel Workflow Administration Page

Click Workflow Processes.
The Workflow Processes page is displayed, as shown in Example 4-0.
Click Query to search for the Workflow needed to trigger a Siebel event, as shown in Example 4-0.
Figure 4-108 Search Button in Workflow Processes Page

As shown in Example 4-0, enter a Siebel workflow name and click Search.
As shown in Example 4-0, select the workflow.
Click the Process Designer tab and double-click the Send Siebel Quote Data HTTP workflow element.
The Input Arguments tab is displayed, as shown in Example 4-0.
Enter the IP address and port for the HTTPRequestURLTemplate input argument.
Click Return To Designer, as shown in Example 4-0.
Figure 4-112 Return To Designer Button in Business Service Tab

Click the Process Simulator tab, as shown in Example 4-0.
The Simulator tab is displayed, as shown in Example 4-0.
Click Start then Continue to complete the Siebel event triggering process.
To verify your results:
Log in to the Oracle Enterprise Manager console by using the following URL:
http://localhost:7001/em
As shown in Example 4-0, expand your domain in the left pane followed by the SOA folder.
Figure 4-115 Oracle Enterprise Manager Console

As shown in Example 4-0, select an available project (for example, Siebel_Inbound_sampacc_ionode_BPEL).
Click the Instances tab in the right pane.
Recently received run-time events are displayed in the Instances tab, as shown in Example 4-0.
Figure 4-117 Recently Received Run-time Events Displayed in the Instances Tab

Select a Siebel instance ID.
The Flow Trace page is displayed, as shown in Example 4-0.
Select a component instance to view its detailed audit trail.
The Instance page for the selected component is displayed, as shown in Example 4-0.
Figure 4-119 Instance Page for the Selected Component

Click the Audit Trail tab to view the event message.
The message received from the Siebel system is displayed in the Audit Trail tab.