This chapter introduces Oracle Fusion Middleware 11g Release 1 (11.1.1) to Oracle Application Server 10g users.
This chapter contains the following sections:
The following sections describe some of the new Oracle Fusion Middleware terminology and concepts for Oracle Application Server 10g users:
This section describes some key differences between Oracle Application Server 10g Release 2 (10.1.2) and the Oracle Fusion Middleware 11g:
Figure 2-1 shows an illustration of a typical 10g Release 2 (10.1.2) environment and compares it to a typical Oracle Fusion Middleware 11g environment.
Table 2-1 provides a list of Oracle Application Server 10g Release 2 (10.1.2) terms and concepts that you are likely familiar with. The table provides a summary of the equivalent terms and concepts in Oracle Fusion Middleware.
Note:
The 10g Release 2 (10.1.2) environment shown in Figure 2-1 is simplified to show only an Oracle Portal instance and an Oracle BI Discoverer instance. In fact, a 10g Release 2 (10.1.2) environment can also include Oracle Reports and Oracle Forms Services, as well as an associated Oracle Application Server Identity Management installation.For more detailed information about the Oracle Portal, Forms, Reports, and Discoverer components, as well as the Oracle Identity Management components of Oracle Fusion Middleware 11g, see the following guides:
Oracle Fusion Middleware Upgrade Guide for Oracle Portal, Forms, Reports, and Discoverer
Oracle Fusion Middleware Upgrade Guide for Oracle Identity Management
Figure 2-1 Comparison of Terminology Used in 10g Release 2 (10.1.2) and 11g

Table 2-1 Terminology and Concepts in 10g Release 2 (10.1.2) and Oracle Fusion Middleware 11g
| 10g Release 2 (10.1.2) Term | Equivalent Term in Oracle Fusion Middleware 11g | Differences |
|---|---|---|
|
Oracle Application Server farm |
Oracle Fusion Middleware farm |
In 10g Release 2 (10.1.2), a farm contained all the Oracle Application Server instances that shared the same Oracle Metadata Repository. In Oracle Fusion Middleware, a farm consists of a single Oracle WebLogic Server domain and the corresponding Oracle system components associated with the domain. A Oracle WebLogic Server domain consists of an administration server, which hosts the Web-based management consoles, and one or more managed servers. |
|
Oracle Enterprise Manager Application Server Control |
Oracle WebLogic Server Administration Console Oracle Enterprise Manager Fusion Middleware Control |
In 10g Release 2 (10.1.2), you use Application Server Control to manage your entire application server environment. Application Server Control was deployed on every Oracle Application Server 10g Release 2 (10.1.2) instance. When multiple application server instances were associated with a common metadata repository, you could navigate to the Farm page, which listed all the application server instances in the farm. In Oracle Fusion Middleware, there are two Web-based management consoles:
|
|
Oracle Application Server Cluster |
Oracle WebLogic Server cluster |
In 10g Release 2 (10.1.2), an Oracle Application Server Cluster consisted of one or more application server instances with identical configuration and application deployments. Application server instances within the cluster appear and function as a single instance. Oracle WebLogic Server provides a similar clustering feature. You can cluster two or more managed servers. |
This section describes some key differences between Oracle Application Server 10g Release 3 (10.1.3) and the Oracle Fusion Middleware 11g:
Figure 2-2 shows an illustration of a typical Oracle Application Server 10g Release 3 (10.1.3) environment and compares it to a typical Oracle Fusion Middleware 11g environment.
Table 2-2 provides a list of Oracle Application Server 10g Release 3 (10.1.3) terms and concepts, as well as a summary of the equivalent terms and concepts in Oracle Fusion Middleware.
Figure 2-2 Comparison of 10g Release 3 (10.1.3) and Oracle Fusion Middleware 11g Terminology

Table 2-2 Terminology and Concepts in 10g Release 3 (10.1.3) and Oracle Fusion Middleware 11g
| 10g Release 3 (10.1.3) Term | Equivalent Term in Oracle Fusion Middleware 11g | Differences |
|---|---|---|
|
Oracle Application Server Cluster Topology |
Oracle Fusion Middleware farm |
In 10g Release 3 (10.1.3), a cluster topology consists of two or more application server instances that share the same Oracle Notification Service (ONS) address. You can manage the cluster topology from the Cluster Topology page of the Application Server Control. In Oracle Fusion Middleware, a farm consists of a single Oracle WebLogic Server domain and the Oracle system components associated with the domain. An Oracle WebLogic Server domain consists of an administration server, which hosts the Web-based management consoles, and one or more managed servers. |
|
Oracle Application Server Control |
Oracle WebLogic Server Administration Console Oracle Enterprise Manager Fusion Middleware Control |
In 10g Release 3 (10.1.3), you use Application Server Control to manage the application server environment. Application Server Control is deployed on every Oracle Application Server 10g Release 3 (10.1.3) instance, but only one is up and running and identified as the active Fusion Middleware Control. In Oracle Fusion Middleware, there are two Web-based management consoles, both running out of the Administration Server:
|
|
OC4J Group |
Oracle WebLogic Server cluster |
In 10g Release 3 (10.1.3), you can use OC4J groups to to group identically configured OC4J instances. You can then deploy applications to the group and perform certain management tasks on the group, rather than on individual OC4J instances. Oracle WebLogic Server provides a similar clustering feature. You can cluster two or more managed servers. |
The following sections compare how Oracle HTTP Server and Oracle Web Cache are used in the Oracle Application Server 10g and Oracle Fusion Middleware 11g environments:
In Oracle Application Server 10g, Oracle HTTP Server and Oracle Web Cache were integrated with the rest of the Oracle Application Server middle-tier components automatically during the installation.
For example:
In Oracle Application Server 10g Release 2 (10.1.2), you could select the Oracle HTTP Server and Oracle Web Cache components as part of a standard Oracle Application Server installation. During the installation and configuration of your environment, the routing of requests would automatically be configured between Oracle HTTP Server and Oracle Web Cache.
Components such as Oracle Single Sign-On and Oracle Portal require an Oracle HTTP Server, so in 10g Release 2 (10.1.2) installations, Oracle HTTP Server was automatically configured to communicate with those components.
In Oracle Application Server 10g Release 3 (10.1.3), several of the common installation types included an instance of Oracle HTTP Server that was automatically configured to route requests to the OC4J instance.
Users could then later reconfigure Oracle HTTP Server to route requests to an OC4J group or to specific OC4J instances in a 10g Release 3 (10.1.3) cluster topology.
In Oracle Fusion Middleware 11g, Oracle HTTP Server is still automatically installed and configured for specific components that require a Web server. For example, Oracle HTTP Server is automatically installed and configured with the following Oracle Fusion Middleware components:
Oracle Identity Federation in the Oracle Identity Management software suite
Oracle Portal and Oracle Business Intelligence Discoverer in the Oracle Portal, Forms, Reports and Discoverer suite
However, for the other Oracle Fusion Middleware suites, Oracle HTTP Server and Oracle Web Cache are packaged as a separate installation called the Web tier.
The assumption is that in production environments, many Oracle Fusion Middleware customers will configure a separate set of computers to host the Oracle HTTP Server and Oracle Web Cache components. Packaging these components as a separate Web tier installation facilitates setting up this type of environment.
Unlike Oracle Application Server 10g, the installation and configuration of your Oracle Fusion Middleware components is separated. In other words, you first use an installation program to install the necessary files on disk, and then you use a configuration wizard to configure the environment.
Because the Oracle Fusion Middleware system components are designed to work with Oracle WebLogic Server, the first step in configuring any Oracle Fusion Middleware environment is usually to install Oracle WebLogic Server. Second, you install the Oracle Fusion Middleware component software, and third, you configure the software. Each installation and configuration step is performed with a specialized tool.
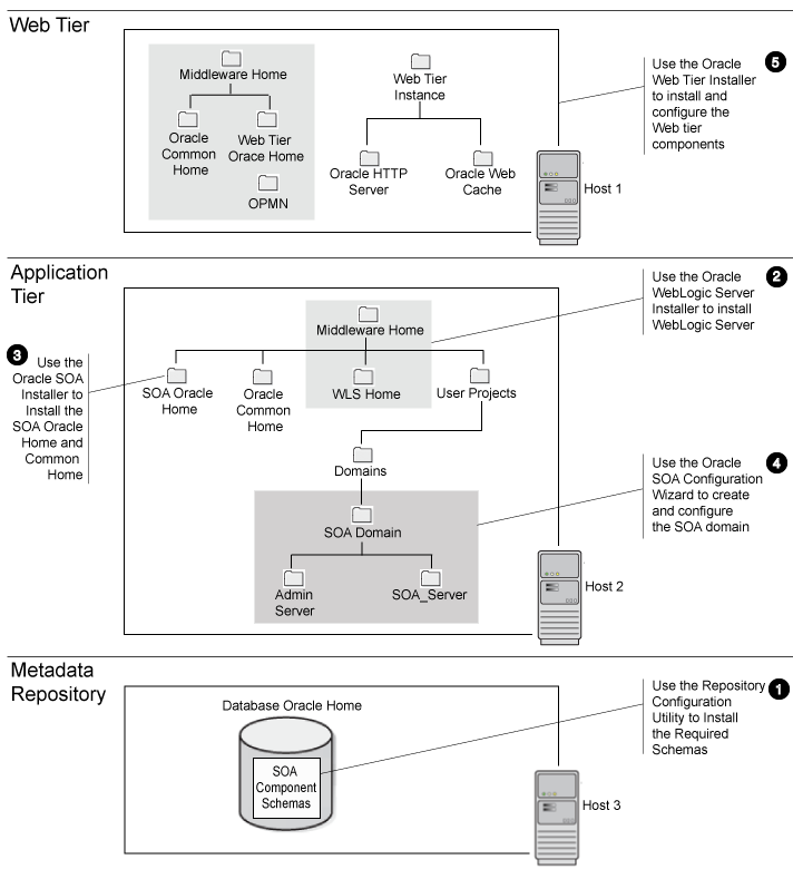
As an example of the tools required to install and configure Oracle Fusion Middleware, consider the steps required to install and configure a typical Oracle SOA Suite.
In particular, to install and configure a production-ready Oracle SOA Suite environment, you use the installation and configuration tools that are shown in Figure 2-3. The call outs in the figure correspond to the order in which you typically perform each installation and configuration task. Each step is described in more detail in Table 2-3.
For more information about the tools available for installing and configuring an Oracle Fusion Middleware environment, refer to the Oracle Fusion Middleware Installation Planning Guide.
Figure 2-3 Installation and Configuration Tools Used to Install and Configure a Typical Oracle SOA Suite Environment

Table 2-3 Summary of the Oracle Fusion Middleware Installation and Configuration Tools for a Typical Oracle SOA Suite Installation
| Step Number | Task | Performed with this Tool | Location of the Required Tool | More Information |
|---|---|---|---|---|
|
1 |
Install the required schemas in a supported version of the Oracle database. |
Repository Creation Utility (RCU) |
On the Repository Creation Utility CD-ROM. |
Oracle Fusion Middleware Repository Creation Utility User's Guide |
|
2 |
Install the Oracle WebLogic Server files on disk. This creates the Middleware home and the Weblogic Server home directory inside the Middleware home. |
Oracle WebLogic Server Installer |
On the Oracle WebLogic Server CD-ROM. |
Oracle WebLogic Server Installation Guide |
|
3 |
Install the Oracle SOA Suite software on disk. This creates the SOA Oracle home and Oracle Common home. |
Oracle SOA Suite Installer |
On the Oracle SOA Suite CD-ROM |
Installation Guide for Oracle SOA Suite |
|
4 |
Configure the SOA domain. This creates the SOA domain directory structure. Note that the domain directories can be located anywhere on disk, but are often installed inside the |
Oracle SOA Suite Configuration Wizard |
Run |
Installation Guide for Oracle SOA Suite |
|
5 |
Optionally, install and configure a Web tier. You will also need to configure Oracle HTTP Server to route requests to the appropriate Oracle WebLogic Server server. |
Oracle Web Tier Installer |
Oracle Web Tier and Utilities CD-ROM |
Installation Guide for Oracle Web Tier |
The following sections describe some key differences between Oracle Application Server 10g and Oracle Fusion Middleware 11g administration tools and processes:
Comparison of Key Management Tasks for 10g Release 2 (10.1.2) Users
Comparison of Key Management Tasks for 10g Release 3 (10.1.3) Users
Table 2-4 shows some of the key differences between Oracle Application Server 10g Release 2 (10.1.2) and Oracle Fusion Middleware 11g.
Table 2-4 Summary of Differences Between Oracle Fusion Middleware 11g and Oracle Application Server 10g Release 2 (10.1.2)
| Task or Feature | In 10g Release 2 (10.1.2)... | In Oracle Fusion Middleware 11g... | More Information |
|---|---|---|---|
|
Installing and managing an Oracle Application Server farm |
Configure multiple Oracle Application Server instances so they use the same Oracle Metadata Repository. This creates an OracleAS Farm, which can be managed from the Oracle Enterprise Manager Application Server Control Farm page. |
Use the installation and configuration tools to:
The resulting Oracle Fusion Middleware farm can be managed from the Fusion Middleware Control. |
|
|
Using OracleAS Clusters |
Add selected J2EE and Web Cache instances within an OracleAS Farm to an OracleAS Cluster. Perform this task from the Farm page in the Fusion Middleware Control Console. |
Use the Oracle WebLogic Server configuration wizard, or the appropriate management tool, to configure selected managed servers into an Oracle WebLogic Server cluster. |
"Overview of Oracle Fusion Middleware Administration Tools" in the Oracle Fusion Middleware Administrator's Guide |
|
Replicating application state across a cluster |
From the Application Server Control Farm page, create an OracleAS Cluster. OC4J clusters are based on processes and islands within an OracleAS Cluster. |
Use the Oracle WebLogic Server configuration wizard to configure selected managed servers into Oracle WebLogic Server clusters. |
|
|
Creating new OC4J instances |
Click Create Instance on the OC4J Home page in the Application Server Control console. |
Use the Oracle WebLogic Server configuration wizard, or the appropriate management tool, to create new managed servers in each Oracle WebLogic Server domain. |
"Overview of Oracle Fusion Middleware Administration Tools" in the Oracle Fusion Middleware Administrator's Guide |
|
Using command-line tools to manage servers, clusters, and system components |
Use one of the following:
|
Use one of the following, depending upon the components you are managing:
|
"Getting Started Using Command-Line Tools" in the Oracle Fusion Middleware Administrator's Guide |
|
Using OracleAS Identity Management |
Configure OracleAS Identity Management using the Application Server Infrastructure page in Application Server Control. |
Configure Oracle Internet Directory as your identity store during the Oracle Portal, Forms, Reports, and Discoverer installation. |
Oracle Fusion Middleware Installation Guide for Oracle Portal, Forms, Reports, and Discoverer |
Table 2-4 shows some of the key differences between Oracle Application Server 10g Release 3 (10.1.3) and Oracle Fusion Middleware 11g.
Table 2-5 Comparison of Key Management Tasks in 10g Release 3 (10.1.3) and Oracle Fusion Middleware 11g
| Task or Feature | In 10g Release 3 (10.1.3)... | In Oracle Fusion Middleware 11g... | More Information |
|---|---|---|---|
|
Creating and Managing the middle-tier environment |
Use the Topology Network Configuration page to configure the cluster, or perform the equivalent task during the installation. This causes the selected Oracle Application Server instances to appear on the Cluster Topology page of the Fusion Middleware Control Console. |
|
|
|
Using clusters |
Create multiple OC4J instances and organize them into a group. Use the Group page in the Fusion Middleware Control Console to manage the group. |
Use the appropriate management tool to create an Oracle WebLogic Server cluster. |
"Overview of Oracle Fusion Middleware Administration Tools" in the Oracle Fusion Middleware Administrator's Guide |
|
Replicating application state across a cluster |
Application clustering, which can be configured from the Fusion Middleware Control Console during deployment or post-deployment. |
Use the appropriate management tool to create an Oracle WebLogic Server cluster. |
"Overview of Oracle Fusion Middleware Administration Tools" in the Oracle Fusion Middleware Administrator's Guide |
|
Creating new OC4J instances |
Click Create OC4J Instance on the Application Server page, or use the |
Use the appropriate management tool to create a new managed server and apply the required domain template. |
"Scaling Your Environment" in the Oracle Fusion Middleware Administrator's Guide |
|
Using command-line tools to manage instances and clusters |
Use the |
Use one of the following, depending upon the components you are managing:
|
"Getting Started Using Command-Line Tools" in the Oracle Fusion Middleware Administrator's Guide |
|
Using OracleAS Identity Management |
Configure OracleAS Identity Management using the Identity Management task on the OC4J Administration page in the Fusion Middleware Control Console. |
Configure Oracle Internet Directory as your identify store in the Fusion Middleware Control. |
Oracle Fusion Middleware Installation Guide for Oracle Portal, Forms, Reports, and Discoverer |
Table 2-6 provides a summary of the tools you can use to help automate and validate your upgrade to Oracle Fusion Middleware 11g.
Refer to the rest of the Oracle Fusion Middleware upgrade documentation for specific information on how to use these tools as part of your overall upgrade experience.
Table 2-6 Summary of the Tools Required When Upgrading to Oracle Fusion Middleware 11g
| Upgrade Tool | Description | Notes and Considerations |
|---|---|---|
|
Repository Creation Utility (RCU) |
Use this tool to install the database schemas required for specific types of Oracle Fusion Middleware upgrades. In particular, you must run RCU and install the required schemas before upgrading to the following Oracle Fusion Middleware software suites:
|
When upgrading from a previous release, do not install the 11g schemas for Oracle Internet Directory or Oracle Portal. Instead, you associate your new Oracle Fusion Middleware middle tier with the existing 10g ODS schema (for Oracle Internet Directory) and PORTAL schema (for Oracle Portal). Later you use the Upgrade Assistant to upgrade the Oracle Internet Directory and Oracle Portal schemas to 11g. |
|
Oracle WebLogic Server Installer |
Before you can upgrade to Oracle Fusion Middleware, you must install an equivalent Oracle Fusion Middleware 11g environment. Your first step in installing your new Oracle Fusion Middleware environment is to install the Oracle WebLogic Server software on disk. With the Oracle WebLogic Server installer, you create a new Middleware home. Later, you use the software in the Middleware home to configure a new, custom Oracle WebLogic Server domain for your new Oracle Fusion Middleware software. |
You can optionally install the following components in "standalone mode" without an Oracle WebLogic Server Middleware home:
For standalone components, there is no need to run the Oracle WebLogic Server installer. |
|
Oracle software installers:
|
Use the Oracle software installers to install the Oracle SOA Suite software inside the Middleware home you created with the Oracle WebLogic Server installer. |
The Oracle software installers for these components only install the software and are not used to configure a domain. |
|
Oracle Fusion Middleware Configuration Wizard |
Use the configuration wizard to configure a new Oracle WebLogic Server domain and to deploy the new software. |
In certain scenarios, you can also extend an existing Oracle WebLogic Server domain to support additional Oracle Fusion Middleware software. For more information, see the installation guide for your Oracle Fusion Middleware software suite. |
|
Oracle Installation and Configuration Tools:
|
Use these tools to install the following Oracle Fusion Middleware software suites:
These tools are different from the other installers in the fact that you can you can also use this tool to configure a Oracle WebLogic Server domain for the Oracle Fusion Middleware components. |
To be sure you are running the latest Oracle Fusion Middleware software, Oracle recommends that you use these installers as follows:
|
|
Oracle Fusion Middleware Upgrade Assistant |
After you install your new Oracle Fusion Middleware components, use this tool to automate many of the upgrade steps for the following component software:
|
Refer to the appropriate upgrade documentation for specific information on how and when to use the Oracle Fusion Middleware Upgrade Assistant as part of your overall upgrade process. |
|
Oracle JDeveloper |
Use this tool to automate the upgrade of Oracle SOA Suite, Oracle WebCenter, and Oracle ADF applications. When you open an application in Oracle JDeveloper 11g, it automatically converts specific elements of the applications so they can be compiled and deployed on Oracle Fusion Middleware 11g. |
For more information, refer to the Oracle Fusion Middleware Upgrade Guide for Oracle SOA Suite, WebCenter, and ADF. |
|
SmartUpgrade |
Use this tool, which is available as a command-line tool and Oracle JDeveloper extension, to help you upgrade your Java EE applications so they can be deployed on Oracle WebLogic Server. |