| Oracle Universal Work Queue Implementation Guide Release 12.1 Part Number E13492-04 | Contents | Previous | Next |
This chapter covers the following topics:
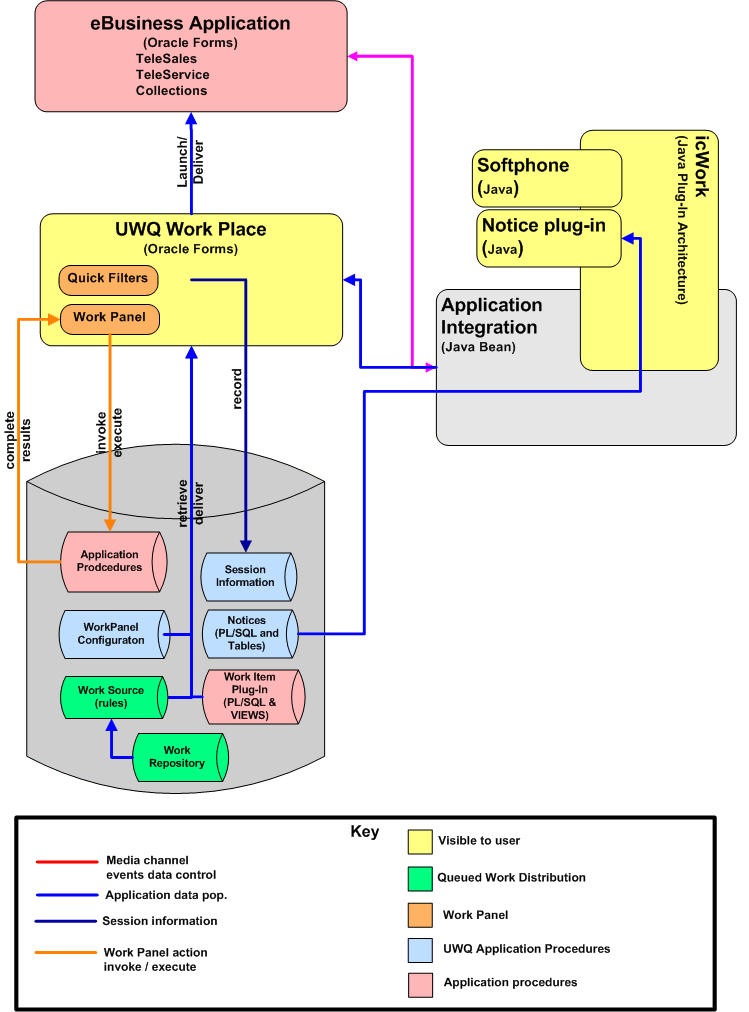
Oracle Universal Work Queue is comprised of the following components:
The Oracle Universal Work Queue Server incorporates customer channels into eBusiness Suite applications. It binds with media providers (services such as ACD telephony) to expose media channels and manages agents' real-time session state and their connections with media providers. The server architecture is expandable. Media providers such as Oracle Advanced Inbound and Oracle Advanced Outbound integrate through plug-ins.
When agents start Oracle Universal Work Queue (UWQ), they connect to the UWQ server to initiate their real-time session and connect with their assigned media providers. The UWQ server then acts as a conduit to plug-in desktop media controllers, such as the Oracle softphone, delivering to applications the media information (counts and classifications), items, and events, and giving the agent control of media.
The agent session information records the agent session lengths and activities to support historical and near real-time reports from Interaction Center Intelligence. Session tracking records the agent media requests, delivery and completion, application work item request and delivery, and break times and reasons. This supplements Oracle Interaction History information to create a complete picture of agents' sessions.
The Work Repository supports queued, prioritized distribution and delivery of work. It supports a number of work methods that allow agents to access application work from a queue just as they access media items. The Work Repository can maintain reference to all work objects and establish work relationships. Applications subscribe to the work repository for each supported work object type, recording work item references, and maintaining work relationships through work sources.
The Work Repository maintains the work distribution state (ownership and assignment to groups and individual agents), priority and some additional information about work states and the customer. Agents access work for distribution or delivery or both through a virtual queue, which assembles qualified work in priority order for each agent. The Agent Workplace and icWork controller provide work access controls.
The icWork Controller is an alternate user interface (UI) component that serves as a remote control for work access. It is an independent Java component that provides a plug-in framework for media controllers and new user interface components, such as the Oracle softphone and the Notice Control. The icWork Controller displays activity times, supports break reasons, and work access controls to support new requirements of work distribution.
Desktop Interactions provides an extensible framework that maintains a channel uniting applications, media providers (such as Oracle Advanced Inbound Telephony) and media controllers (such as the Oracle soft phone). The channel Desktop Interactions can manage, track and control media and application interactions to handle sophisticated contact flows. It coordinates agent availability based on the media state and the application contact interaction state to control the availability of agents, outstanding work requests, and to manage application screen pops.
Application Notices provide lightweight communication between applications and users. Applications send Notices to inform agents of work item events, such as assignment to the agent, an update or a change in status. The UWQ application notice facility polls for new notices and allows agents to view and manage notices from within the Notice Controller, an icWork plug-in component.
Sites that use Universal Work Queue for application work only, use only the desktop component, which obtains application work from the Oracle Applications database.
The following diagram provides an overview of the UWQ desktop architecture.

The UWQ Agent Workplace (the desktop user interface), is a Forms application that serves as the central portal for agent work access. It dynamically displays media and application work nodes and summary items, launches work into the appropriate application Form, and provides work access controls. From the Workplace agents may browse through work sources, organize work summaries, select and open work items, or view work item details and execute quick actions upon selected work items.
Agents use work access controls to request queued work or media contacts and to open selected work items. Workplace features include UWQ cascade and tree navigation of nodes, work selection, the Workplace for quick actions and Quick Filters to organize work.
The following is an example of the UWQ Agent Workplace.

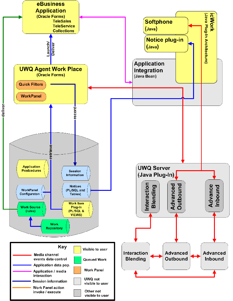
The Universal Work Queue Server incorporates customer channels into eBusiness Suite applications. It binds with media providers (services such as ACD telephony) to expose media channels and manages agents' real-time session state and their connections with media providers. The server architecture is expandable. Media providers such as Oracle Advanced Inbound and Oracle Advanced Outbound integrate through plug-ins.
When agents start UWQ they connect to the UWQ server to initiate their real-time session and connect with their assigned media providers. The UWQ server then acts as a conduit to plug-in desktop media controllers such as the Oracle softphone, delivering to applications media information (counts and classifications), items and events, and allowing the agent to control media.
The following diagram provides an overview of the UWQ server architecture.

The Universal Work Queue server passes instructions to media providers requesting delivery of the next item in an agent's queue. The server gets the media item metadata from the media provider and delivers it to the media enabler (for example, the Phone tab in the icWork Controller) and Oracle Applications.
When an agent requests a media item, the desktop bean communicates the request to the Universal Work Queue server, using a proprietary interface that supports HTTP or Sockets. Sockets is recommended for better server performance.
The Universal Work Queue desktop bean passes metadata delivered by the Universal Work Queue server to the appropriate Oracle Application and media enabler. The desktop bean also passes metadata between the Oracle Application and media enabler.
The PL/SQL programming interface is the bridge between the desktop Java bean, Universal Work Queue and Oracle Applications forms. Metadata for the media item is communicated from the desktop bean to the Universal Work Queue interface and Oracle Applications through the PL/SQL programming interface.
There are two types of events defined in Universal Work Queue:
Universal Work Queue Events
Client-side Media Controller Events
The Universal Work Queue events are related to screen pop information and server connection. Screen pop events include the time when a media item is initially delivered (for example, a predictive customer ID, an inbound call, or an inbound e-mail).
The application sends the Client-side Media Controller Events to the client-side media plug-in (for example, Oracle Softphone) to either interject the current action that the plug-in wants to perform or to instruct the plug-in for an action to be performed (for example, dial).
The UWQ application interface bean links the server with interaction center applications. It delivers media events and information to interaction center applications and to media controllers. It acts a channel between the UWQ user-interface, media controllers, and applications to affect interactions.
The Application Interface Bean passes low-level media events and information from the media provider, through the UWQ server, to the media controller, such as the softphone. For example when an inbound call is received, the media provider (Oracle Telephony Manager) sends the inbound call event and call information (such as ANI and DNIS) to the server. The server passes this information to the icWork Controller softphone plug-in through the Application Interface Bean.
The Application Interface interacts with the application, passing media events and facilitating screen pop by giving applications media information in an accessible format. For example, to effect a screen pop, the Application Interface Bean sends a call event and name-value pair screen pop information to the appropriate application form. It also passes end interaction events and requests for the next media item from the application to the UWQ server. The server then relays the request to the media provider.
Oracle Universal Work Queue ships with the following responsibilities:
Universal Work Queue Agent
Universal Work Queue Administration
Universal Work Queue - Work Provider Site-Level Administration
The following is not a Universal Work Queue responsibility but is required for the definition and administration of media actions:
Call Center HTML Administration
The following table outlines the function of the various responsibilities that are used in the implementation and administration of Universal Work Queue.
| Responsibility | Function | Type |
|---|---|---|
| System Administrator | Create user accounts. | Forms |
| HRMS Manager, for example, US HRMS Manager (if Oracle Human Resource Management System is installed) | Create an employee. | Forms |
| Call Center HTML Administration | Implement Interaction Center Server Manager. Create a server group. Configure Universal Work Queue to produce an application screen pop for media work. | HTML |
| Universal Work Queue Administration | Run Universal Work Queue concurrent programs and configure lookups. | Forms |
| Universal Work Queue Agent | Agent access to Universal Work Queue. | Forms |
| Universal Work Queue - Work Provider Administration Site-Level Administration | Administer work providers and work sources. | HTML |
| CRM Resource Manager | Create a CRM resource. | Forms |
| CRM Task Manager | Create tasks to verify application work in Universal Work Queue. | Forms |
| CRM HTML Administration | Run Universal Work Queue diagnostic tests. | HTML |
Responsibilities provide access and privilege rights to work items and forms and do not directly correlate to skill sets. If an agent is assigned a responsibility with the expectation that the agent works within a specific set of application forms or menus, the responsibility assignment will only provide access to the form or menu. Give careful consideration when assigning responsibilities. Grant agent responsibilities to encompass all work that may apply and be assigned, either directly or indirectly, for example, as a member of a group. If not, the agent may be able to see a work item in Universal Work Queue or be delivered work, but the agent may be unable to open the work item. For example, if an agent is assigned a service responsibility and attempts to open a task (lead or opportunity) that was created in Oracle Telesales, without being assigned responsibilities for eBusiness Center, Lead or Opportunity Center, the agent will receive errors, indicating the missing responsibility and to contact the system administrator.
![]()
Copyright © 2002, 2010, Oracle and/or its affiliates. All rights reserved.