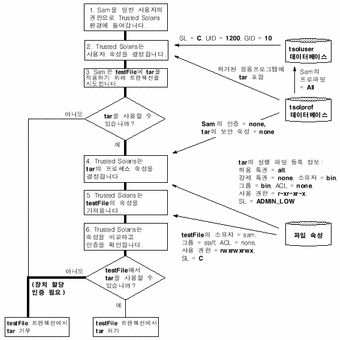
다음 그림에서 Sam의 사용자 계정은 All 실행 프로파일에 할당되었습니다. 이 프로파일은 특권 없이 tar에 액세스할 수 있게 합니다.

Sam이 tar를 사용하도록 허가 받으면 트랜잭션은 Trusted Solaris가 주체(tar 프로세스) 및 객체(testFile 파일)의 보안 속성을 모으고 비교하는 3단계부터 5단계까지를 진행합니다. 이 경우 조건부 테스트는 다음과 같습니다.
프로세스의 SL이 파일 및 디렉토리의 SL에 대해 지배적입니까? - Sam이 세션을 시작할 때 Sam의 세션 선택으로 인해 tar 프로세스의 SL는 C입니다. testFile 및 디렉토리도 프로세스의 SL이 지배하는 SL = C이므로(이 경우 동일함), 프로세스는 디렉토리를 읽기 위한 file_mac_search 특권이나 파일을 읽기 위한 file_mac_read 특권이 필요하지 않습니다.
프로세스의 사용 권한으로 파일의 디렉토리에 액세스할 수 있습니까? - Sam은 디렉토리 및 파일을 소유하고 있으므로 디렉토리에 액세스하기 위한 file_dac_search 특권이나 파일을 읽기 위한 file_dac_read 특권이 필요하지 않습니다.
프로세스에 특수한 인증이 필요합니까? - tar를 사용하면 사용 가능한 마그네틱 테이프 장치를 요청합니다. Sam은 관리자만 장치를 할당할 수 있는 보안 환경에서 작업합니다. Sam은 장치 할당 인증이 없으므로 트랜잭션을 완료할 수 없습니다.