ヘッダーをスキップ
Oracle® Application Server Adapters for VSAMユーザーズ・ガイド
11g リリース1(11.1.1)
B61399-02
  目次へ移動
目次
索引へ移動
索引

前
 
次
 

A メタデータの高度なチューニング

Oracle Studioを使用すると、アウトバウンド・アダプタ相互作用を定義できます。さらに、Oracle Studioでは、これらの相互作用で使用する入力構造および出力構造を定義します。相互作用および入力構造と出力構造は、Oracle Studioの「Design」パースペクティブの「Metadata」タブで、メタデータとして保守されます。

この付録の構成は、次のとおりです。

VSAMのメタデータ

Oracle Studioを使用してVSAMのメタデータを保守する手順は、次のとおりです。

  1. 「スタート」メニューから、「プログラム」「Oracle」「Studio」を選択します。

  2. 「Machines」フォルダを開き、保守するメタデータが格納されているマシンを開きます。

  3. 「Bindings」フォルダを開きます。

  4. 「NAV」バインディングを開きます。

  5. 「Data sources」フォルダを開いて、データソースを表示します。

  6. VSAMデータソースを右クリックし、「Show Metada View」を選択して「Metadata」ビューを表示します。

    次の図に、「Metedata」タブを示します。

  7. Metadata Explorerで必要な表を右クリックし、「Edit」を選択します。

メタデータ・エディタが開き、「General」タブに表の一般詳細が表示されます。次のタブを使用して、メタデータを表示および編集します。

「General」タブ

「General」タブを使用して、表名や表の編成方法など、表全体に関する情報を保守します。

次の図に「General」タブを示します。

図A-1 「General」タブ

アダプタ・メタデータの「General」タブ

「General」タブは、次の表に示すフィールドで構成されています。

表A-1 「General」タブのコンポーネント

フィールド 説明

Description

表の説明(オプション)。

表のプロパティ


Data file location

表が格納されているファイルの名前。拡張子を含めたファイルの完全パスを入力する必要があります。たとえば、D:\COBOL\orders.cobのように入力します。「Browse」をクリックし、表のファイルの場所を参照して入力することも可能です。

注意: ファイルDIASMまたはCIASMのファイル拡張子は入力しないでください。

Organization

表で表されるレコードの編成方法を選択します。表示されるオプションは、レコードに応じて異なります。次のオプションから選択できます。

  • Index

  • Sequential

  • Relative: RRDSファイルとともに使用します。相対ファイルの特定のレコード番号へのアクセスは、疑似列を使用し、レコード位置を指定して実行されます。疑似列はシャープ記号(#)を使用して指定されます。例:

    SELECT * FROM colleges WHERE # = 6
    

Record format

表で表されるレコードの書式設定を指定します。表示されるオプションは、レコードに応じて異なります。VSAMレコードでは固定書式を使用します。

Maximum record length

レコードの最大許容サイズ(バイト単位)。

DB Command

VSAM固有のコマンドは「General」タブの「DB Command」セクションに表示されます。表示される情報は、メタデータの生成時に自動的に生成されるため変更できません。

Filter Expression

WHERE句。このメタデータを使用してアクセスされるすべての問合せにこの句が追加されます。フィルタは、WHEREキーワードを除いて指定されます。フィルタは、同じ物理ファイル内に複数の論理表が格納されている場合に指定します。


「Columns」タブ

「Columns」タブを使用して、表の列を表すメタデータを指定します。タブは次のように分割されています。

次の図に「Columns」タブを示します。

図A-2 「Columns」タブ

この画面は列の追加タブを示しています

列の定義セクション

タブの上部のセクションでは、ソース・データの列を定義します。任意の行(データベースの表の列を表す)をクリックし、情報を編集できます。このセクションについて次の表で説明します。

表A-2 メタデータの「Column」タブの定義

フィールド名 説明

Name

列の名前。

Data Type

列のデータ型。このフィールドを選択すると、使用可能なデータ型のリストが表示されます。

Size

列のサイズ。

Scale

このフィールドに入力する情報はデータ型によって異なります。

10進数のデータ型の場合、この値は小数点以下の桁数になります。この値は、桁数より小さい数値であることが必要です。デフォルト値は0です。

位取りがあるデータ型の場合、この値は合計桁数になります。この数値は負の数であることが必要です。

Dimension

配列の一部である列グループの最大出現数。

列の左側の「(+)」はグループ・フィールドを表しています。このタイプのフィールドはディメンション値を持ちます。「(+)」をクリックすると、グループのメンバーが表示されます。

Offset

レコード内のフィールドの絶対オフセット。

Fixed offset

オフセットを計算するかどうかを指定します。選択肢は2つです。

  • Calc offset: このチェック・ボックスの選択を解除すると、列ごとに絶対オフセットが計算されます。

  • Fixed offset: このチェック・ボックスを選択すると、固定オフセットが設定されます。

    通常フィールドのオフセットは、前の列のオフセットとサイズに応じて、ランタイム時にサーバーによって動的に計算されます。この列のチェック・ボックスを選択すると、この計算を無効にして、固定オフセットをデザインタイム時に指定することができます。バッファの一部をスキップする場合などは、これを選択します。

    このチェック・ボックスを選択する、またはオフセット値を編集することで、その列のオフセットを固定できます。計算された値のかわりに、指定した値がランタイムに列で使用されます。固定オフセットを持たない後続列のオフセットは、この固定位置から計算されます。

Primary Key

この列を主キーにする場合に選択します。


タブの右側にあるボタンは、タブのこのセクション内のデータを操作する場合に使用します。次の表に、このセクション内での移動方法を示します。

表A-3 定義セクションのボタン

ボタン 説明

Insert

表に列を挿入します。新しい列を挿入できます。表に配列が含まれている場合、新しい子の列を追加できます。

Up

現在選択している列を、その列のすぐ上の列に移動します。

Down

現在選択している列を、その列のすぐ下の列に移動します。

Rename

選択している列の名前を変更します。

Delete

選択している列を削除します。

Find

データベースの全列のリストを開きます。表内の列を選択するには、列を選択して「OK」をクリックします。


列のプロパティ

「Value」列をクリックして、プロパティ値を変更することができます。列のプロパティを表示するには、列の定義セクション(上部)から列を選択します。

列のプロパティがタブの下部に表示されます。

次の表に、選択した列で使用可能なプロパティを示します。

表A-4 メタデータ・プロパティ

プロパティ 説明

Alias

配列のデフォルト仮想表名を置換するのに使用する名前。仮想表の名前は、配列名をレコード名に追加して作成されます。配列に別の配列が含まれている場合、ネストした配列の名前は、レコード、親配列およびネストした配列の名前になります。デフォルトで生成された仮想表の名前が長すぎる場合は、Aliasを使用して長い名前を置き換えます。

Autoincrement

現在のフィールドは、INSERT文の実行時にデータソースによって自動的に更新されますが、INSERTに明示的に定義されていません。INSERT文には、値の明示的なリストが含まれる必要があります。この属性は、たとえば、新規発注がデータソースに入力されるたびに値が増分される発注番号フィールドなどのフィールドに使用されます。

Comment

列に関する簡単なメモまたは説明。

DB command

その列に対するVSAM固有コマンド。表示される情報はメタデータの生成時に自動的に生成され、変更できません。

Empty value

挿入操作時のフィールドの値(値が指定されていない場合)。

Explicit Select

trueの場合、SELECT * FROM...文の実行時に現行のフィールドは返されません。このフィールドを戻すには、SELECT NATION_ID, SYSKEY FROM NATIONなどの問合せで明示的に要求する必要があります(SYSKEYは「Explicit Select」で定義されたフィールド)。

「Explicit Select」値で定義されたフィールドを取り出す問合せには、アスタリスク(*)を使用できません。

Hidden

現在のフィールドがユーザーに対して非表示になります。表でDESCRIBE文を実行しても、このフィールドは表示されません。

Non Selectable

trueの場合、SQL文の実行時に現在のフィールドは返されません。表でDESCRIBE文を実行したとき、このフィールドは表示されます。

Non Updateable

trueの場合、現行フィールドは更新不能です。

Nullable

現行フィールドにNULL値を格納することを許可します。

Null value

挿入操作時に値が指定されていない場合のフィールドのNULL値。

Chapter of

このプロパティは、セット・メンバー・フィールドが所有者フィールドのチャプタであることを示しています。このプロパティの値は、ADOアプリケーション内でチャプタとしてセット・メンバーにアクセスする場合に使用する必要があります。

このプロパティは、DBMSメタデータに対して使用されます。

OnBit

「BIT」フィールドのビットの位置、および「BITS」フィールドの開始ビット。

Subfield of

この値は、サブフィールドに基づいてスーパーディスクリプタを含むAdabasデータからメタデータを生成するときに、メタデータを生成するときに、自動的に生成されます。この索引に基づいてフィールドが作成され、Subfield startの値として指定されたオフセットに設定されます。

Subfield startフィールドに値が入力されていない場合、デフォルトでサブフィールドのオフセットは1に設定されます。

Subfield start

サブフィールドの元となる親フィールド内のオフセット。


「Indexes」タブ

「Indexes」タブを使用して、表の索引を表すメタデータを指定します。


注意:

「Indexes」タブには、「Table」タブの「Organization」フィールドが「Index」に設定されている場合にのみ、情報が含められます。

次の図に、「Indexes」タブを示します。

図A-3 「Indexes」タブ

データソース・メタデータの「Columns」タブ

このタブには2つのセクションがあります。最初のセクションでは、表内の列の索引キーを定義します。その下のセクションでは、上部の各列に対応するプロパティが表示されます。

「Indexes」タブについて説明します。

表の情報

次の表に、タブ上部に表示されるフィールドの説明を示します。このセクションでは、表で使用する索引を定義します。

表A-5 「Indexes」タブのコンポーネント

フィールド 説明

Name

現行表の既存の索引の名前。

Order

索引によって取得された行の並び順。

DB Command

索引に対するVSAM固有のコマンド。表示される情報は、メタデータの生成時に自動的に生成されるため変更できません。


タブの右側にあるボタンは、タブのこのセクション内のデータを操作する場合に使用します。次の表に、このセクション内での移動方法を示します。

表A-6 索引定義のボタン

ボタン 説明

Insert

表に索引を挿入します。

Rename Index

選択している索引の名前を変更します。

Delete

選択している索引を削除します。


プロパティ

各索引列のプロパティに索引を付けることができます。索引のプロパティを表示するには、索引の定義セクション(上部)から列を選択します。

列のプロパティがタブの下部に表示されます。

タブ下部に表示されたプロパティは、索引またはセグメントを説明するものです。表示されるプロパティはデータソースによって異なります。

「Statistics」タブ

「Statistics」タブを使用して、表の統計を更新します。次の図に「Statistics」タブを示します。

図A-4 「Statistics」タブ

データソース・メタデータの「Statistics」タブ

「Statistics」タブは、次の各表に示すフィールドで構成されています。

表A-7 「Statistics」タブのコンポーネント

フィールド 説明

No. of rows

表内の行の概数。値が-1の場合、表内の行数は不明です(値が入力されておらず、統計更新ユーティリティを実行して値を更新していません)。値0(ゼロ)は、この表が空であることを示します。

No. of blocks

表内のブロックの概数。

注意: 表に対して行数とブロック数のいずれも指定されていない場合は、不適切な方法で表への問合せが行われる可能性があります。


「Columns」グループ・ボックスを使用して、表内の各列のカーディナリティを指定します。

表A-8 「Columns」グループのコンポーネント

フィールド 説明

Column name

表内の列。

Cardinality

列内の異なる値の数。値が-1の場合、列内の異なる値の数は不明です(値が入力されておらず、統計更新ユーティリティを実行して値を更新していません)。値0(ゼロ)は、列内に異なる値がないことを示します。


「Indexes」グループ・ボックスを使用して、表内の各索引の列に対してカーディナリティを指定します。

表A-9 「Indexes」グループのコンポーネント

フィールド 説明

Indexes and segments

表内の索引とセグメント。

Cardinality

索引内の異なるキー値の数。値が-1の場合、索引内の異なるキー値の数は不明です(値が入力されておらず、統計更新ユーティリティを実行して値を更新していません)。値0(ゼロ)は、索引内に異なるキー値がないことを示します。


統計の生成

「Statistics」タブの「Update」をクリックして、表に関する更新済の統計を生成します。次の図に示すように、「Update Statistics」画面が表示されます。

図A-5 「Update Statistics」画面

「Update Statistics」画面

次の表に、統計を更新するために使用するフィールドを示します。

「Type」グループを使用して、次のフィールドを指定します。

表A-10 「Type」グループのコンポーネント

フィールド 説明

Estimated

返される統計情報の予測量。

Estimated with rows

返される統計情報の予測量。見積りには、表内の行数の見積りが含まれます。テキスト・ボックスに数値を指定します。この数値は、ここで指定する値が正しい値であるか、またはその近似値である場合に、統計の生成時間を短縮するために使用されます。

Exact

正確な統計情報が戻されます。このタスクは時間がかかる可能性があり、大きい表ではディスク領域の問題が発生する場合があることに注意してください。


「Resolution」グループを使用して、次のフィールドを指定します。

表A-11 「Resolution」グループのコンポーネント

フィールド 説明

Default

表および索引に関する情報のみが収集されます。部分索引および列に関する情報は収集されません。

All columns and indexes

表、索引、部分索引および列に関する情報が収集されます。

Select columns and indexes

統計を収集する列および索引を選択できるようにします。有効な列または索引のリストで、対象となる列を左クリックします([Shift]クリックおよび[Ctrl]クリックを使用して複数の列または索引を選択できます)。


「Advanced」タブ

「Advanced」タブでは、配列の仮想ビュー・ポリシーに関する情報を入力します。これらのパラメータは、仮想配列ビューを使用する場合のみ有効です。このエディタで設定した構成は、選択した表にのみ適用されます。データソース・エディタでは、これと同じパラメータをデータソース・レベルで構成できます。

図A-6 データソース・メタデータの「Advanced」タブ

この画面は「Advanced」タブを示します

このタブに次の情報を入力します。

  • Generate sequential view: 非リレーショナル・ファイルを単一表にマッピングする場合に選択します。

  • Generate virtual views: 非リレーショナル・ファイル内で配列ごとに個別の表を作成する場合に選択します。

  • Include row number column: 次のいずれかを選択します。

    • true: 仮想ビューまたは連続ビューに行番号を指定する列を含める場合は、「true」を選択します。データソースで行番号列を含めない設定になっている場合でも、この表については、この設定が適用されます。

    • false: データソースが行番号列を含めるように構成されている場合でも、この表の仮想ビューまたは連続ビューに行番号を指定する列を含めない場合は、「false」を選択します。

    • default: このパラメータにデフォルトのデータソース動作を使用する場合は、「default」を選択します。

  • Inherit all parent columns: 次のいずれかを選択します。

    • true: 仮想ビューに親レコード内のすべての列を含める場合は、「true」を選択します。データソースで親レコードの全列を含めない設定になっている場合でも、この表については、この設定が適用されます。

    • false: データソースがすべての親レコード列を含めるように構成されている場合でも、仮想ビューにこの表の親レコード内の列を含めない場合は、「false」を選択します。

    • default: このパラメータにデフォルトのデータソース動作を使用する場合は、「default」を選択します。

アダプタ・メタデータ

Oracle Studioを使用して、データベース・アダプタのメタデータを保守します。

  1. 「スタート」メニューから、「プログラム」「Oracle」「Studio」を選択します。

  2. 「Machines」フォルダを開き、作業するマシンを開きます。

  3. 「Bindings」フォルダを開きます。

  4. 「NAV」バインディングを開きます。

  5. 「Adapters」フォルダを開き、アダプタ・リストを表示します。

  6. アダプタを右クリックし、「Show Metadata View」を選択して「Metadata」ビューを開きます。

    次のように、アダプタ・メタデータを作成および編集できます。

アダプタ・メタデータの一般プロパティ

アダプタ名やアダプタに接続する方法など、アダプタに関する情報を入力および編集できます。「Design」パースペクティブの「Metadata」ビューで、これらの情報を変更します。アダプタの一般プロパティ・エディタを開く手順は、次のとおりです。

  1. Oracle Studioの「Design」パースペクティブの「Metadata」ビューで、「Adapters」フォルダを開きます。

  2. 編集するアダプタを右クリックし、「Open」を選択します。

    一般プロパティ・エディタが表示されます。

次の図に、アダプタの一般プロパティ・エディタを示します。

図A-7 アダプタ・メタデータの「General」のプロパティ

アダプタ・メタデータの一般プロパティ

次の表に、「General」のプロパティを示します。

表A-12 「General」タブのコンポーネント

フィールド 説明

Description

アダプタを識別する説明を入力します。

Authentication mechanism

アダプタにアクセスするための認証を指定します。選択可能なメカニズムは次のとおりです。

  • kerbv5

  • none

  • basic password

Max Request size

XMLリクエストまたはリプライの最大サイズをバイト単位で指定します。この値より長いメッセージは拒否され、エラーが発生します。

Max active connections

1つのアダプタ(プロセスごと)での同時接続の最大数を指定します。

Max idle timeout

アクティブな接続のアイドル期間の最大時間を秒単位で指定します。この時間を経過すると、接続はクローズされます。

Adapter specifications

相互作用に関するアダプタ固有のプロパティを指定します。VSAMデータベース・アダプタにアダプタ固有のプロパティはありません。


アダプタ・メタデータの相互作用

アダプタ・メタデータの相互作用エディタでは、相互作用とその入出力定義を定義します。アダプタ・メタデータ・エディタを開く手順は、次のとおりです。

  1. Oracle Studioの「Design」パースペクティブの「Metadata」ビューで、「Adapters」フォルダを開きます。

  2. 編集する相互作用が含まれているアダプタを開きます。

  3. 「Adapter」フォルダを開きます。

  4. 編集するアダプタを右クリックして「Open」を選択します。

    アダプタ・メタデータの相互作用エディタが表示されます。

次の図に、アダプタ・メタデータの相互作用エディタを示します。

図A-8 アダプタ・メタデータの相互作用

アダプタ・メタデータの相互作用

次の表に、アダプタ・メタデータの相互作用プロパティを示します。

表A-13 相互作用の「General」のコンポーネント

フィールド 説明

Description

相互作用に関するわかりやすい識別子を入力します。

Mode

相互作用のモードを決定します。選択可能な相互作用のモードは次のとおりです。

  • sync-send-receive: 相互作用によってリクエストが送信され、レスポンスの受信が予期されます。

  • sync-send: 相互作用によってリクエストが送信されますが、レスポンスの受信は予期されません。

  • sync-receive: 相互作用によってレスポンスの受信が予期されます。

Input record

入力レコードを識別します。

Output record

相互作用の結果の出力レコードを識別します。

Interaction specific parameters

相互作用固有のプロパティ。相互作用の「Advanced」タブが使用されている場合、このセクションは表示されません。


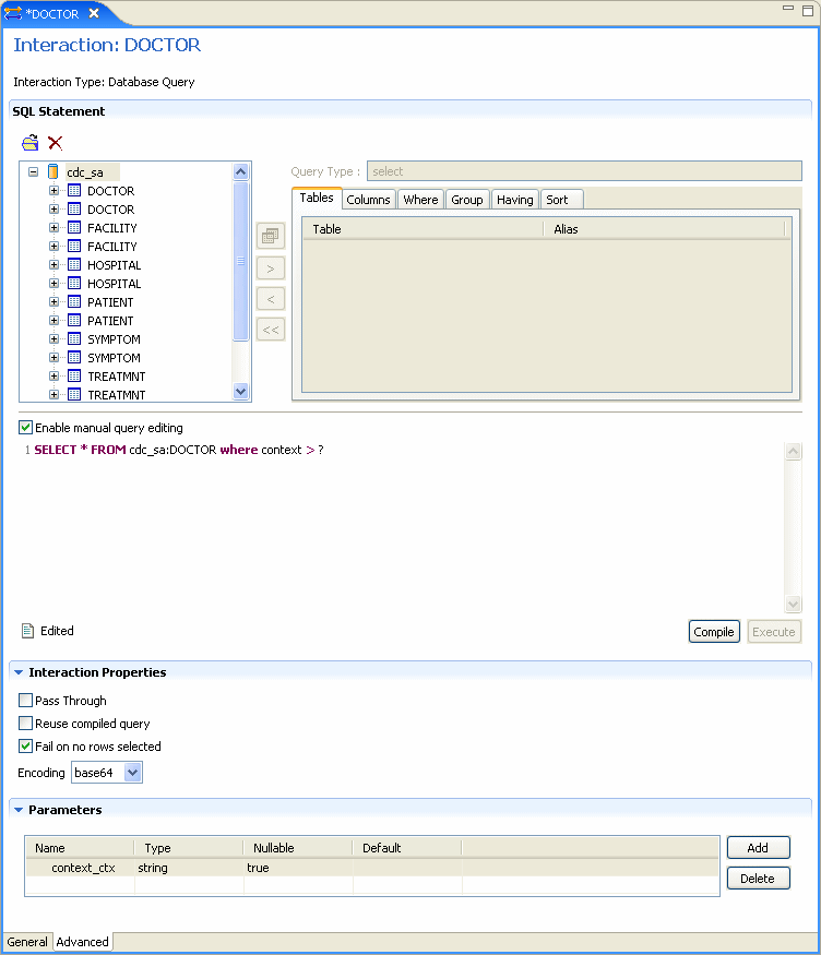
「Interaction Advanced」タブ

アダプタ・メタデータの相互作用エディタ下部にある「Advanced」タブをクリックすると、相互作用の「Advanced」タブが開きます。このタブを使用して相互作用の詳細を入力したり、手作業で相互作用を作成できます。

次の図に、相互作用の「Advanced」タブを示します。

図A-9 相互作用の「Advanced」タブ

「Interaction Advanced」タブ

このタブには3つのセクションがあります。

「SQL Statement」セクションでは、有効なSQL文を構築できます。タブを使用して表や文タイプを選択し、文を構築できます。「Enable manual query editing」を選択すると、画面下部で有効なSQL文を手入力できます。

「Interaction Properties」セクションでは、次の項目を選択できます。

  • Pass Through: 問合せを直接VSAMデータに渡す場合に選択します。

  • Reuse compiled query: 前回の実行時に作成された問合せオブジェクトをキャッシュに保存する場合に選択します。オブジェクトの再利用が可能になります。

  • Fail on no rows returned: 行が選択されていないときにシステムでエラーが返されるようにする場合に選択します。

  • Encoding: リストから次のいずれかを選択します。

    • base64: BASE64エンコーディングの場合に選択します。

    • hex: 16進データ・エンコーディングの場合に選択します。

「Parameters」セクションでは、相互作用で使用するパラメータを作成できます。パラメータを作成するには、「Add」をクリックします。ダイアログ・ボックスに名前を入力して、「OK」をクリックします。パラメータがリストに入力されます。作成したパラメータで、次のプロパティを編集できます。対象のセルをクリックして、プロパティを編集します。

  • Name: パラメータの名前。新しいパラメータを作成したときに自動的に入力されます。セルをクリックしてパラメータを変更できます。

  • Type: パラメータのタイプ。リストから次のいずれかのタイプを選択します。

    • string

    • number

    • timestamp

    • binary

    • xml

  • Nullable: 「True」または「False」を選択して、パラメータがNULL値可能であるかどうかを設定します。

  • Default: パラメータのデフォルト値を入力します。この値は、入力レコード内でパラメータ属性が欠落している場合に使用されます。


注意:

  • フィールドがNULL値不能で、デフォルト値がアダプタ定義のスキーマ部で指定されていない場合、入力レコードにパラメータ属性がないとエラーが発生します。

  • パラメータはSQL文で使用される順番どおりに入力する必要があります。


アダプタ・メタデータのスキーマ・レコード

アダプタ・メタデータのスキーマ・レコード・エディタでは、相互作用の入出力レコード構造に関する一般的な詳細を定義します。アダプタ・メタデータのスキーマ・レコード・エディタを開く手順は、次のとおりです。

  1. Oracle Studioの「Design」パースペクティブの「Metadata」ビューで、「Adapters」フォルダを開きます。

  2. 編集するスキーマ・レコードが含まれているアダプタを開きます。

  3. 「Schemas」を開きます。

  4. 編集するスキーマを右クリックして「Open」を選択します。

    アダプタ・メタデータのスキーマ・レコード・エディタが表示されます。

次の図に、アダプタ・メタデータのスキーマ・レコード・エディタを示します。

図A-10 アダプタ・メタデータの「Schema Record」

アダプタ・メタデータの「Schema General」タブ

次の表に、アダプタ・メタデータの「Schema Record」のプロパティを示します。

表A-14 「Schema Record」タブ

フィールド 説明

Fields List

レコード内の単一のデータ・アイテムを定義します。このセクションには、次の3つの列を含む表があります。

  • Name: フィールドの名前。

  • Type: フィールドのデータ型。有効なデータ型の詳細は、「有効なデータ型」の表を参照してください。

  • Length: ヌル終端文字を含むフィールドのサイズ。これは、データ型でヌル終端文字がサポートされている場合に該当します(stringデータ型など)。

Specifications

フィールドのプロパティを定義します。「Fields list」内のフィールドを選択すると、そのフィールドのプロパティが表示されます。


スキーマ・レコード・エディタでこれらの仕様を定義するときに使用できる、有効なデータ型を次の表に示します。

表A-15 有効なデータ型

バイナリ ブール バイト

Date

Double

Enum

Float

Int

Long

Numeric[(p[,s])]

Short

String

Time

Timestamp



アダプタ・メタデータのXML

XMLスキーマを表示して、アダプタ・メタデータを編集することができます。アダプタ・メタデータのXMLエディタを開く手順は、次のとおりです。

  1. Oracle Studioの「Design」パースペクティブの「Metadata」ビューで、「Adapters」フォルダを開きます。

  2. 編集するアダプタを右クリックし、「Open as XML」を選択します。

    アダプタのXMLエディタが「Design」ビューに表示されます。

次の図に、アダプタのXMLエディタを示します。

図A-11 アダプタ・メタデータのXMLエディタ

アダプタ・メタデータのXMLエディタ

XMLエディタの「Design」ビューでプロパティを編集する方法の詳細は、次を参照してください。