Oracle® Retail Analytics
Installation Guide
Release 14.1.1
E63189-01
May 2015
Oracle® Retail Analytics Installation Guide, Release 14.1.1
Author: Nathan Young
Copyright © 2015, Oracle and/or its affiliates. All rights reserved.
This software and related documentation are provided under a license agreement containing restrictions on use and disclosure and are protected by intellectual property laws. Except as expressly permitted in your license agreement or allowed by law, you may not use, copy, reproduce, translate, broadcast, modify, license, transmit, distribute, exhibit, perform, publish, or display any part, in any form, or by any means. Reverse engineering, disassembly, or decompilation of this software, unless required by law for interoperability, is prohibited.
The information contained herein is subject to change without notice and is not warranted to be error-free. If you find any errors, please report them to us in writing.
If this is software or related documentation that is delivered to the U.S. Government or anyone licensing it on behalf of the U.S. Government, then the following notice is applicable:
U.S. GOVERNMENT END USERS: Oracle programs, including any operating system, integrated software, any programs installed on the hardware, and/or documentation, delivered to U.S. Government end users are "commercial computer software" pursuant to the applicable Federal Acquisition Regulation and agency-specific supplemental regulations. As such, use, duplication, disclosure, modification, and adaptation of the programs, including any operating system, integrated software, any programs installed on the hardware, and/or documentation, shall be subject to license terms and license restrictions applicable to the programs. No other rights are granted to the U.S. Government.
This software or hardware is developed for general use in a variety of information management applications. It is not developed or intended for use in any inherently dangerous applications, including applications that may create a risk of personal injury. If you use this software or hardware in dangerous applications, then you shall be responsible to take all appropriate fail-safe, backup, redundancy, and other measures to ensure its safe use. Oracle Corporation and its affiliates disclaim any liability for any damages caused by use of this software or hardware in dangerous applications.
Oracle and Java are registered trademarks of Oracle and/or its affiliates. Other names may be trademarks of their respective owners.
Intel and Intel Xeon are trademarks or registered trademarks of Intel Corporation. All SPARC trademarks are used under license and are trademarks or registered trademarks of SPARC International, Inc. AMD, Opteron, the AMD logo, and the AMD Opteron logo are trademarks or registered trademarks of Advanced Micro Devices. UNIX is a registered trademark of The Open Group.
This software or hardware and documentation may provide access to or information about content, products, and services from third parties. Oracle Corporation and its affiliates are not responsible for and expressly disclaim all warranties of any kind with respect to third-party content, products, and services unless otherwise set forth in an applicable agreement between you and Oracle. Oracle Corporation and its affiliates will not be responsible for any loss, costs, or damages incurred due to your access to or use of third-party content, products, or services, except as set forth in an applicable agreement between you and Oracle.
Value-Added Reseller (VAR) Language
The following restrictions and provisions only apply to the programs referred to in this section and licensed to you. You acknowledge that the programs may contain third party software (VAR applications) licensed to Oracle. Depending upon your product and its version number, the VAR applications may include:
(i) the MicroStrategy Components developed and licensed by MicroStrategy Services Corporation (MicroStrategy) of McLean, Virginia to Oracle and imbedded in the MicroStrategy for Oracle Retail Data Warehouse and MicroStrategy for Oracle Retail Planning & Optimization applications.
(ii) the Wavelink component developed and licensed by Wavelink Corporation (Wavelink) of Kirkland, Washington, to Oracle and imbedded in Oracle Retail Mobile Store Inventory Management.
(iii) the software component known as Access Via™ licensed by Access Via of Seattle, Washington, and imbedded in Oracle Retail Signs and Oracle Retail Labels and Tags.
(iv) the software component known as Adobe Flex™ licensed by Adobe Systems Incorporated of San Jose, California, and imbedded in Oracle Retail Promotion Planning & Optimization application.
You acknowledge and confirm that Oracle grants you use of only the object code of the VAR Applications. Oracle will not deliver source code to the VAR Applications to you. Notwithstanding any other term or condition of the agreement and this ordering document, you shall not cause or permit alteration of any VAR Applications. For purposes of this section, "alteration" refers to all alterations, translations, patches, enhancements, customizations or modifications of all or any portion of the VAR Applications including all reconfigurations, reassembly or reverse assembly, re-engineering or reverse engineering and recompilations or reverse compilations of the VAR Applications or any derivatives of the VAR Applications. You acknowledge that it shall be a breach of the agreement to utilize the relationship, and/or confidential information of the VAR Applications for purposes of competitive discovery.
The VAR Applications contain trade secrets of Oracle and Oracle's licensors and Customer shall not attempt, cause, or permit the alteration, decompilation, reverse engineering, disassembly or other reduction of the VAR Applications to a human perceivable form. Oracle reserves the right to replace, with functional equivalent software, any of the VAR Applications in future releases of the applicable program.
Contents
Send Us Your Comments............................................... xi
Preface......................................................................... xiii
Audience.............................................................................................. xiii
Related Documents........................................................................... xiii
Customer Support............................................................................. xiii
Review Patch Documentation....................................................... xiii
Improved Process for Oracle Retail Documentation Corrections xiv
Oracle Retail Documentation on the Oracle Technology Network xiv
Conventions........................................................................................ xiv
1....................................................... Preinstallation Tasks 1
Implementation Capacity Planning................................................ 1
Implementations Requiring Oracle Retail Advanced Science Engine (ORASE) Installer 1
Check Supported Database Server Requirements....................... 2
Check Supported ODI Requirements.............................................. 3
Check Supported Application Server Requirements.................. 4
Verify Single Sign-On........................................................................... 4
Check Supported Web Browser and Client Requirements....... 4
Supported Oracle Retail Products.................................................... 5
Partitioning Prerequisites................................................................... 5
Create a UNIX User Account to Install the Software.................. 5
Create a Staging Directory for Retail Analytics Database Files 6
2................................... Database Installation Tasks – Full 7
Retail Analytics 14.1.1 Full Release................................................. 7
Create Staging Directory for Retail Analytics Installer.............. 7
Establish a Retail Analytics Partitioning Strategy...................... 8
Partition Strategy for Full Install...................................................... 8
Step 1: Review RA_partitioned_tables.xls..................................... 9
Step 2: Modify partition_attributes.cfg........................................... 9
Step 3: Creating Data Definition Files using Retail Analytics pre-packaged programs (Optional) 10
Step 4: Create/Modify Data Definition Files.............................. 11
Step 5: Generate DDL for Tables – Run partition.ksh.............. 12
Create the Retail Analytics Database............................................ 12
Create Retail Analytics Tablespaces............................................. 13
Create Retail Analytics Schema Owners..................................... 13
Set Environment Variable................................................................. 16
Run the Retail Analytics Database Schema Installer............... 16
Resolving Errors Encountered During Database Schema Installation 18
3..................... Oracle Data Integrator Configuration Tasks 21
Terminology......................................................................................... 21
ODI Home Directory.......................................................................... 21
ODI User and Password................................................................... 21
JDBC Connectivity.............................................................................. 22
Database Links.................................................................................... 22
Connecting to the Retail Analytics ODI Repository................. 22
Importing the Master Repository Zip Files................................. 25
Importing the Work Repository Zip Files.................................... 28
Topology Configuration for Physical and Logical Schemas. 32
File Configuration in Topology Manager.................................... 44
Configure ODI Designer................................................................... 47
Retail Analytics Seed Data Setup................................................... 50
Preload Retail Analytics Business Calendar.............................. 55
4....................... Retail Analytics Database Schema –Patch 57
Create Staging Directory for the Retail Analytics Installer..... 57
Run the Retail Analytics Database Schema Installer – Patch 57
Resolving Errors Encountered During Database Schema Installation 60
5... Retail Analytics ODI and Oracle BI EE Content – Patch 61
Retail Analytics Patch Scope and Support................................. 61
Before Upgrading Oracle BI EE rpd/catalog/translations.... 61
Retail Analytics ODI Packaged Content...................................... 61
Retail Analytics Oracle BI EE Content Patch Instructions..... 66
Merge Steps........................................................................................... 66
Applying Customizations to the Latest Catalog....................... 67
Customizations................................................................................... 68
6 Configuring ODI to Integrate Retail Analytics with Merchandise Financial Planning (MFP)...................................................................................... 69
Check Oracle Data Server................................................................. 69
Install the RPAS JDBC Drivers........................................................ 71
Check RPAS JDBC Technology....................................................... 72
Start the ramfp_agent ODI Agent................................................... 73
7 Oracle BI EE Infrastructure Installation and Configuration Tasks 75
Install Oracle BI................................................................................... 75
Installing Retail Analytics 14.1.1 Repository............................. 75
Configure the Repository (rpd)....................................................... 75
Set up the Database Connection..................................................... 76
Configure Catalog............................................................................... 78
Customizations................................................................................... 80
Localization.......................................................................................... 80
Configure Retail Analytics Roles................................................... 80
Manage Users and Security............................................................. 81
Language Selection with SSO......................................................... 82
Other Notes........................................................................................... 82
8......................................... Retail Analytics Configuration 83
Operating System................................................................................ 83
Server OS Configuration................................................................... 83
Infrastructure/Middleware............................................................. 84
ODI.......................................................................................................... 84
Oracle BI EE.......................................................................................... 84
Database................................................................................................ 84
Application Server.............................................................................. 85
RGBU Application Configuration................................................. 85
Technology Considerations............................................................. 85
Application Specific Configurations............................................ 85
9....................................................... Patching Procedures 99
Oracle Retail Patching Process....................................................... 99
Supported Products and Technologies........................................ 99
Patch Concepts.................................................................................. 100
Patching Utility Overview............................................................. 101
Changes with 14.1............................................................................ 101
Patching Considerations................................................................ 102
Patch Types........................................................................................ 102
Incremental Patch Structure.......................................................... 102
Version Tracking.............................................................................. 102
Apply all Patches with Installer or ORPatch........................... 103
Environment Configuration.......................................................... 103
Retained Installation Files............................................................. 103
Reloading Content........................................................................... 103
Java Hotfixes and Cumulative Patches...................................... 104
Backups............................................................................................... 104
Disk Space.......................................................................................... 104
Patching Operations........................................................................ 105
Running ORPatch............................................................................ 105
Merging Patches............................................................................... 115
Compiling Application Components......................................... 116
Deploying Application Components......................................... 118
Maintenance Considerations........................................................ 119
Database Password Changes....................................................... 119
WebLogic Password Changes...................................................... 120
Infrastructure Directory Changes................................................ 121
DBManifest Table............................................................................. 121
RETAIL_HOME relationship to Database and Application Server 121
Jar Signing Configuration Maintenance.................................... 121
Customization................................................................................... 123
Patching Considerations with Customized Files and Objects 123
Registering Customized Files....................................................... 124
Custom Compiled Java Code........................................................ 126
Extending Oracle Retail Patch Assistant with Custom Hooks 128
Troubleshooting Patching............................................................. 132
ORPatch Log Files............................................................................ 132
Restarting ORPatch......................................................................... 132
Manual DBManifest Updates....................................................... 132
Manual Restart State File Updates.............................................. 134
DISPLAY Settings When Compiling Forms............................. 134
JAVA_HOME Setting...................................................................... 134
Patching Prior to First Install........................................................ 134
Providing Metadata to Oracle Support...................................... 135
10............................................. Known Issues/Limitations 137
Installing ODI Files for Retail Analytics on Windows.......... 137
Temp Space Issue during ODI Batch Execution...................... 138
Installing Oracle BI EE files for Retail Analytics..................... 139
After Installer is run the MFP MREP WREP seems incorrect 139
A........... Appendix: Oracle Database 12cR1 Parameter File 141
B Appendix: CreateDatabase Instance Using an Oracle GenericTemplate – Example 143
Prerequesites...................................................................................... 143
Instance Creation Using a Generic Template via DBCA...... 143
C........................... Appendix: Tablespace Creation Scripts 145
D Appendix: Retail Analytics Application Installer Screens 147
Installer Screens for Full installation:......................................... 148
Installer Screens for Patch Installation...................................... 174
Installation Trail File....................................................................... 193
E...................................... Appendix: Installer Silent Mode 195
F........................... Appendix: Common Installation Errors 197
Installer Hangs on Startup............................................................ 197
Unreadable Buttons in the Installer............................................ 197
Warning: Could not create system preferences directory..... 197
Warning: Couldn't find X Input Context................................... 198
Message: SP2-0734: unknown command beginning............. 198
Message: Invalid Username/Password; Login Denied........ 198
Message: Adding credentials to the wallet for … BUILD FAILED 199
Message: Error Connecting to Database URL.......................... 199
Message: Cannot access NLS data files or invalid environment specified 200
Message: User XYZ lacks CREATE SESSION privilege; log on denied 200
Message: Some of the objects have errors.................................. 200
WARNING: Expected * SYNONYM objects, found X........... 201
Fatal exception: Width (0) and height (0) cannot be <= 0 java.lang.IllegalArgumentException: Width (0) and height (0) cannot be <= 0................................................ 201
G............................. Appendix: Retail Analytics Code Tree 203
H.............................................................. Appendix: Time 205
Time Calendar (4-5-4)...................................................................... 205
Time Calendar (4-5-4/Gregorian)............................................... 205
Time Calendar (13-Period)............................................................. 205
I.......................... Appendix: Single Sign-On for WebLogic 207
What Do I Need for Single Sign-On?.......................................... 207
Can Oracle Access Manager Work with Other SSO Implementations? 207
Oracle Single Sign-on Terms and Definitions.......................... 208
What Single Sign-On is not........................................................... 209
How Oracle Single Sign-On Works............................................. 209
Installation Overview...................................................................... 211
User Management............................................................................ 211
J............................................ Appendix: Installation Order 213
Enterprise Installation Order........................................................ 213
Oracle Retail Analytics, Installation Guide, Release 14.1.1
Oracle welcomes customers' comments and suggestions on the quality and usefulness of this document.
Your feedback is important, and helps us to best meet your needs as a user of our products. For example:
§ Are the implementation steps correct and complete?
§ Did you understand the context of the procedures?
§ Did you find any errors in the information?
§ Does the structure of the information help you with your tasks?
§ Do you need different information or graphics? If so, where, and in what format?
§ Are the examples correct? Do you need more examples?
If you find any errors or have any other suggestions for improvement, then please tell us your name, the name of the company who has licensed our products, the title and part number of the documentation and the chapter, section, and page number (if available).
Note: Before sending us your comments, you might like to check that you have the latest version of the document and if any concerns are already addressed. To do this, access the Online Documentation available on the Oracle Technology Network Web site. It contains the most current Documentation Library plus all documents revised or released recently.
Send your comments to us using the electronic mail address: retail-doc_us@oracle.com
Please give your name, address, electronic mail address, and telephone number (optional).
If you need assistance with Oracle software, then please contact your support representative or Oracle Support Services.
If you require training or instruction in using Oracle software, then please contact your Oracle local office and inquire about our Oracle University offerings. A list of Oracle offices is available on our Web site at www.oracle.com.
Oracle Retail Installation Guides contain the requirements and procedures that are necessary for the retailer to install Oracle Retail products.
This Installation Guide is written for the following audiences:
§ Database administrators (DBA)
§ System analysts and designers
§ Integrators and implementation staff
For more information, see the following documents in the Oracle Retail Analytics Release 14.1.1 documentation set:
§ Oracle Retail Analytics Release Notes
§ Oracle Retail Analytics Data Model
To contact Oracle Customer Support, access My Oracle Support at the following URL:
When contacting Customer Support, please provide the following:
§ Product version and program/module name
§ Functional and technical description of the problem (include business impact)
§ Detailed step-by-step instructions to re-create
§ Exact error message received
§ Screen shots of each step you take
When you install the application for the first time, you install either a base release (for example, 14.1) or a later patch release (for example, 14.1.1). If you are installing the base release or additional patch releases, read the documentation for all releases that have occurred since the base release before you begin installation. Documentation for patch releases can contain critical information related to the base release, as well as information about code changes since the base release.
To more quickly address critical corrections to Oracle Retail documentation content, Oracle Retail documentation may be republished whenever a critical correction is needed. For critical corrections, the republication of an Oracle Retail document may at times not be attached to a numbered software release; instead, the Oracle Retail document will simply be replaced on the Oracle Technology Network Web site, or, in the case of Data Models, to the applicable My Oracle Support Documentation container where they reside.
This process will prevent delays in making critical corrections available to customers. For the customer, it means that before you begin installation, you must verify that you have the most recent version of the Oracle Retail documentation set. Oracle Retail documentation is available on the Oracle Technology Network at the following URL:
http://www.oracle.com/technetwork/documentation/oracle-retail-100266.html
An updated version of the applicable Oracle Retail document is indicated by Oracle part number, as well as print date (month and year). An updated version uses the same part number, with a higher-numbered suffix. For example, part number E123456-02 is an updated version of a document with part number E123456-01.
If a more recent version of a document is available, that version supersedes all previous versions.
Oracle Retail product documentation is available on the following web site:
http://www.oracle.com/technetwork/documentation/oracle-retail-100266.html
(Data Model documents are not available through Oracle Technology Network. You can obtain them through My Oracle Support.)
Navigate: This is a navigate statement. It tells you how to get to the start of the procedure and ends with a screen shot of the starting point and the statement “the Window Name window opens.”
This is a code sample
It is used to display examples of code
This release of Retail Analytics incorporates optional interfaces with these Oracle Retail products which can be sources for the data warehouse: Oracle Retail Merchandising System (RMS), Oracle Retail Invoice Matching (ReIM), and Oracle Retail Price Management (RPM). Additionally, the data warehouse can also operate as a standalone product and be fed from other legacy systems. If Oracle Retail applications are used as the source systems, follow the requirements in the installation guides for each of these applications. It is recommended that the source systems be on a separate server from the data warehouse which is considered the target server.
There is significant complexity involved in the deployment of Oracle Retail applications, and capacity planning is site specific. Oracle Retail strongly suggests that before installation or implementation you engage your integrator (such as the Oracle Retail Consulting team) and hardware vendor to request a disk sizing and capacity planning effort.
Sizing estimates are based on a number of factors, including the following:
§ Workload and peak concurrent users and batch transactions
§ Hardware configuration and parameters
§ Amount of data
§ Application features utilized
§ Length of time history is retained
Additional considerations during this process include your high availability needs as well as your backup and recovery methods.
Oracle Retail Advanced Science Engine (ORASE) is the umbrella term for all new science leveraged by Category Management, Oracle Retail Demand Forecasting (RDF) and Retail Analytics, based on common infrastructure. This includes: CDT science (part of CM), DT science (part of CM and RDF), Assortment and Space Optimization (part of CM), Advanced Clustering (licensed as a separate Product), Market Basket Analytics (part of Retail Analytics). All the ORASE components stated here can be installed using the ORASE installer.
Currently, only the Oracle Retail Customer Analytics (ORCA) module uses Clustering and Market Basket Analysis (MBA) components of the ORASE. All these components are installed using the ORASE Installer. If the implementation has a license for ORCA and has plans to implement MBA, then an additional license for the Data Mining option is required. (The Data Mining option is licensed under Oracle Advanced Analytics on the Technology pricelist.) For additional information on implementing MBA, refer to the Oracle Retail Advanced Science Engine Installation Guide.
This installation guide provides details on how to configure the database connection between Retail Analytics and ORASE schemas. See “Oracle Data Integrator Configuration Tasks” for more information.
Please note that <ORASEUSER> is also referenced as <ORMEUSER> or <ORASESCHEMA> in this documentation.
Note: Although ORASE and Retail Analytics are packaged as separate installers, the deployment of the underlying components for both is performed on the same database instance. Meaning, ORASE and Retail Analytics components are installed on separate schemas on the same database. Please refer to the Oracle Retail Advanced Science Engine Installation Guide for information on granting permissions to the owning schemas.
IMPORTANT: If you are implementing both Retail Analytics and ORASE, the Retail Analytics installation MUST be executed prior to initiating the ORASE components installation.
General requirements for a database server running Retail Analytics include:
|
Supported on |
Versions Supported |
|
Database Server OS |
OS certified with Oracle Database 12c (12.1) Enterprise Edition. Options are: § Oracle Linux6 for x86-64 (actual hardware or Oracle virtual machine). § Red Hat Enterprise Linux 6 for x86-64 (actual hardware or Oracle virtual machine). § AIX 7.1 (actual hardware or LPARs) § Solaris 11 Sparc (actual hardware or logical domains) |
|
Database Server 12cR1
|
Oracle Database Enterprise Edition 12cR1 (12.1.0.2) with the following specifications: Components: § Enterprise Edition § Example CD Note: If you are implementing MBA, you must obtain an ORCA license with the Data Mining option. The Data Mining option is licensed under Oracle Advanced Analytics on the Technology pricelist. Oneoffs: § 19623450: MISSING JAVA CLASSES AFTER PATCH TO JDK 7 Other components: § Perl interpreter 5.0 or later § X-Windows interface § JDK 1.7 |
|
Oracle Data Integrator |
ODI 11.1.1.7 |
Note: By default, JDK is at 1.6. After installing the 12.1.0.2 binary, apply patch 19623450. Then follow the instructions on Oracle Database Java Developer’s Guide 12c Release 1 to patch JDK to 1.7. The Guide is available here:
http://docs.oracle.com/database/121/JJDEV/chone.htm#JJDEV01000
|
Variable |
Description |
|
Server OS |
Operating systems certified include: § Oracle Linux 6 for x86-64 (Actual hardware or Oracle virtual machine). § Red Hat Enterprise Linux 6 for x86-64 (Actual hardware or Oracle virtual machine). § AIX 7.1 (actual hardware or LPARs) § Solaris 11 Sparc (actual hardware or logical domains) |
|
ODI Studio UI |
ODI Studio (UI) is NOT
supported on Solaris and AIX Operating Systems. Please refer to the “Installing ODI Files for Retail Analytics on
Windows section” in the “Known
Issues/Limitations” chapter in case you are planning to install ODI
Studio (UI) on either of these two OS. |
|
Oracle Data Integrator 11g |
Oracle Data Integrator 11g Components: § Oracle Data Integrator 11.1.1.7 Options: § Complete |
General requirements for an application server capable of running the Oracle Retail Analytics application include the following.
|
Supported on: |
Versions Supported: |
|
Application Server OS |
OS certified with Oracle Fusion Middleware 11g (11.1.1.7). Options are: § Oracle Linux 6 for x86-64 (Actual hardware or Oracle virtual machine). § Red Hat Enterprise Linux 6 for x86-64 (Actual hardware or Oracle virtual machine). § AIX 7.1 (actual hardware or LPARs) § Solaris 11 Sparc (actual hardware or logical domains) |
|
Application Server |
Oracle Fusion Middleware 11g Release 1 (11.1.1.7.0) Components: § Oracle WebLogic Server 11g (10.3.6) |
|
Oracle Business Intelligence Enterprise Edition (BI EE) |
Oracle BI EE 11.1.1.7 |
If a Single Sign-On is to be used, verify that Oracle Infrastructure Server 11g has been installed. Verify the Oracle Business Intelligence Enterprise Edition installation hosting Oracle Retail Analytics is registered with the Infrastructure Oracle Internet Directory.
By default, Oracle BI EE 11g uses the Oracle WebLogic Server embedded LDAP server as the authentication provider to get information from users and groups. For a production environment, Oracle recommends using another LDAP server for authentication (Oracle recommends Oracle Identity Management version 11.1.1.7). You can configure your installation to use Oracle Internet Directory to store credentials, roles, and group information.
For more information on setting up security for Retail Analytics, see the Security chapter of the Oracle Retail Analytics Implementation Guide.
General requirements for client running Retail Analytics include:
|
Version |
|
|
Browser |
Chrome 28+ Internet Explorer 11 Firefox ESR 31 |
|
Requirement |
Version |
|
Oracle Retail Merchandising System (RMS)/Oracle Retail Oracle Retail Sales Audit (ReSA) |
14.1.1 |
|
Oracle Retail Invoice Matching (ReIM) |
14.1.1 |
|
Oracle Retail Price Management (RPM) |
14.1.1 |
|
Merchandise Financial Planning (MFP) |
14.1.1 |
|
Oracle Retail Advanced Science Engine (ORASE) |
14.1.1 |
The following are the prerequisites for using partitions in the Retail Analytics schema:
§ Identify the tables that need to be partitioned
§ Identify the partitioning strategy. See the “Establish a Retail Analytics Partitioning Strategy” section for more details.
§ Configure data file and configuration files, as described in the “Establish a Retail Analytics Partitioning Strategy” section.
It is possible that ODI and Oracle BI EE have been installed on different hosts. For installing Retail Analytics files for ODI, you must be on the same host where the ODI product has been installed. For installing Retail Analytics files for Oracle BI EE product, you must be on the same host where Oracle BI EE product has been installed.
In addition, find out the owner of Oracle BI EE software. The user who installed Oracle BI EE software is the user who will install Retail Analytics files for Oracle BI EE on this server. Any user can install Retail Analytics files for ODI.
|
|
Note: If ODI or Oracle BI EE is installed on Windows, you cannot use the installer to copy ODI or Oracle BI EE-related files. You must copy files manually according to the instruction given. You can also install MMHOME files on Windows. Please refer to Known Issues/Limitations chapter for more details
You may install all components of Retail Analytics on one host, or you may install components across multiple hosts. The files to be installed are copied locally only, so you must be logged into the target host to do the installation.
|
|
1. Log in to the server from which you want to install one or more components of Retail Analytics.
2. Create a staging directory for the Retail Analytics installation software. There should be a minimum of 800 MB disk space available in this location.
3. Copy the ora14application.zip file from the Retail Analytics 14.1.1 release to the staging directory. This is referred to as STAGING_DIR when installing Retail Analytics.
4. Change directories to STAGING_DIR and extract the zip file. This creates an ora/installer subdirectory under STAGING_DIR
|
|
This chapter describes the tasks required for a full database installation.
Retail Analytics 14.1.1 is a full baseline installation. If the Retail Analytics 14.1 software is already installed, please see “Database Installation Tasks – Patch” chapter for information on Patching to 14.1.1.
It is assumed that Oracle Database 12cR1 (12.1.0.2), with appropriate patches, has already been installed. If not, refer to “Check Supported Database Server Requirements” in Chapter 1 before proceeding.
Note: Become familiar with the Retail Analytics application in a development environment before setting up a production system. The following instructions are recommended for development and test environments only. When implementing Retail Analytics for a production environment, refer to capacity planning information to determine size requirements for table spaces, tables, and indexes. The installation scripts provided must be modified accordingly.
If a database has already been created, it is necessary to review the contents of this section to determine if all database components have been installed and configured properly.
Note: Review the “Patching Procedures” chapter to understand the Retail Patching Strategy and the ORPatch concepts before moving on to the next Topic.
To create the staging directory for Retail Analytics installer, complete the following steps.
Note: The same installer can be used to install multiple Retail Analytics components. If you are installing any of the Retail Analytics components (Database, ODI, and Oracle BI EE) on the same server, they can use the same installer and this step does not need to be repeated.
1.
![]()
Log into the database server as a user that can connect to the Retail
Analytics database.
2. Create a staging directory for the Retail Analytics installation software.
3. Copy the ora14application.zip file from the RA 14.1.1 release to the staging directory. This is referred to as STAGING_DIR when installing Retail Analytics database software.
4. Change directories to STAGING_DIR and extract the ora14application.zip file. This creates an ora/installer/ subdirectory under STAGING_DIR.
Establish a partitioning strategy before creating the compressed data mart and historical tables in a production environment. In doing so, consider the database size and business requirements. For example, the amount of history to be held at various levels, and the various functional areas that might be used should be referenced when determining a partitioning strategy. Additionally, large non-compressed fact tables should be partitioned for ease of rolling off history. Refer to the Oracle Retail Analytics Operations Guide for more detailed information regarding the partitioning strategy for both compressed and non-compressed fact tables. Refer to Chapter 4, "Partitions, Views, and Other Schema Objects" in Oracle® Database Concepts 12c Release for further details regarding partitioning concepts.
Retail Analytics does not require partitioning to function, however to achieve better performance, partitioning is very highly recommended. If you choose not to implement partitioning, the following paragraphs of the Establish Database Partitioning Strategy section may be skipped. During Retail Analytics installation, when prompted, simply choose to not setup partitioning. If you will be using partitioning, review this section in its entirety before proceeding with the installation.
The Retail Analytics 14.1.1 database schema installer runs the partitioning script (partition.ksh), if the partitioning option is chosen during install. Make sure that the pre-requisites for partitioning are met before choosing this option. See “Preinstallation Tasks” for more details.
Retail Analytics provides a sample set of data and configuration files. This can be used as a reference for creating additional data files and setting up the configuration file. See the details that follow about the data file and configuration file.
To prepare for production partitioning, follow the steps provided below. Since partitioning strategies are complex, the following steps should be implemented by an experienced individual who has a thorough understanding of partitioning principles and the data to be partitioned.
Note: For information regarding partitioning concepts see Chapter 4, "Partitions, Views, and Other Schema Objects" in Oracle® Database Concepts 12c Release.
The Partition strategy is available for the RA 14.1.1 Full Install For Full, go to the location mentioned below to perform the partition strategy.
The partition script directory varies for Full and Patch.
|
Install Type |
Partition Directory |
|
Full |
<STAGING_DIR>/ora/installer/ora14/ra_db/radm/Partitioning |
Note: For the remainder of this document, the Partition directory is referred to as <PARTITION_DIR>. For FULL, set the PARTITION_DIR.
Use the Microsoft Excel spreadsheet to determine an appropriate partitioning strategy (<STAGING_DIR>/ora/installer/sample/RA_partitioned_tables.xls). The Partition Type column indicates the recommended partitioning option(s) for each table. The Default Number of Partitions column indicates the number of partitions to create for each table. For hash partition, this number will be used to create DDL.
Modify <PARTITION_DIR>/partition_attributes.cfg based on the partitioning strategy defined in ra_partitioned_tables.xls. Changes to this file should be made only as indicated.
partition_attributes.cfg file: (file is comma-delimited)
Sample Entry:
W_RTL_SLS_IT_LC_DY_A,DT_WID,RANGE,w_rtl_sls_it_lc_dy_a.dt_wid.number,,,,,,DM_FACT_DATA,DAY.DAILY
Field 1: Table Name (do not modify)
Field 2: Partition Key (do not modify)
Field 3: Partition Type -
Modify based on value in the Partition Type column in
ra13_partitioned_tables.xls -
Valid values are RANGE, LIST, and HASH (case sensitive).
Field 4: Partition Data
Definition Filename (do not modify)
This field is ignored if Partition Method is not RANGE or LIST. Please refer to
Step 4 on the format of the file naming convention.
Field 5: Partition Hash Count – Modify based on value in the Default Number of Partitions column in RA_partitioned_tables.xls. This field is ignored if Partition Method is not HASH.
Field 6: Sub-Partition Key (do not modify)
Field 7: Sub-Partition Method (do not modify)
Field 8: Sub-Partition Data Definition Filename (do not modify)
Field 9: Sub-Partition Hash Count (do not modify)
Field 10: Tablespace Name (optional)
Field 11: Partition Reference file (optional)
Example:

Note: A mandatorily partitioned table should not be added to the partition_attributes.cfg file to avoid conflicting partitions for the same table.
If you already have Retail Analytics time tables in another Retail Analytics 14.1.1 environment, then you can generate the partition reference file in that environment and use it for creating the partition files. This step is optional. This program facilitates the creation of the partition files mentioned in the partition_attributes.cfg file (Field 4) using the files partition reference file (Field 11).
Steps to follow:
|
|
1. Execute <STAGING_DIR>/ ora/installer/ora14/mmhome/full/src /SIL_RetailInitialDatadefFileLoad.ksh program in the environment where you have Retail Analytics time tables.
2. Copy the files DAY.DAILY, DAY.QUARTERLY, WEEK.WEEKLY and WEEK.QUARTERLY from $ODI_HOME/file/ra/install to the installation directory “<PARTITION_DIR>/data_def”.
3. Change directory to <PARTITION_DIR>/, then execute create_data_def.ksh. This script reads configuration information from the partition_attributes.cfg file and generates the partition data definition file using DAY.DAILY, DAY.QUARTERLY, WEEK.WEEKLY and WEEK.QUARTERLY files.
If “Step 3: Creating Data Definition Files using Retail Analytics pre-packaged programs (Optional)” is performed then verify the Data_def files generated and make any changes as necessary.
If “Step 3: Creating Data Definition Files using Retail Analytics pre-packaged programs (Optional)” is NOT performed then manually create files for each table that is in partition_attributes.cfg file. An existing file can be used as a reference template.
Tables partitioned or sub-partitioned by RANGE or LIST have a corresponding data definition file in the <PARTITION_DIR>/data_def directory and should not be removed or renamed. These files are used to define the data boundaries for each partition. Values must be entered in each file based on the Recommended Partitioning Policy column in the ra_partitioned_tables.xls:
The format of a data definition file name is <table name>.<partition key column>.<partition key data type>, e.g., w_rtl_sls_it_lc_dy_a.dt_wid.number. When placing data into these files, enter one data partition value per line. If users already have Retail Analytics time tables in some environments, DT_WID and WK_WID can be found in Retail Analytics time calendar table W_MCAL_DAY_D or W_MCAL_WEEK_D.
When using RANGE partitioning, the data definition files will use the value less than concept.
For example, in w_rtl_sls_it_lc_dy_a.dt_wid.number above, the first partition contains all data less than 2001092. The second partition contains all data greater than or equal to 2001092 and less than 2001187. A fourth MAXVALUE partition is automatically created for all data greater than or equal to 2001281.
When using LIST partitioning, the data definition files use the value equal to concept.
Example:
Create a file same as w_rtl_invrc_it_dy_f.dt_wid.number
Content below

The above values should be the actual row_wids from W_MCAL_DY/WK tables.
For all the tables that need partitiioning please make sure to have row_wids from W_MCAL_DAY_D or W_MCAL_WEEK_D depending on the table grain.
The installer will run the partition.ksh script. However it can be run in standalone mode by executing the following steps:
Change directory to
<PARTITION_DIR>, then execute "ksh partition.ksh" at the UNIX command prompt. This script reads configuration information from the partition_attributes.cfg file and generates the partitioned DDL file <PARTITION_DIR>/ra_part.tab. This file is used later during the installation process.
Sample output from partition.ksh:
Checking partition_attributes.cfg for errors
Generating Partitioned DDL for W_RTL_SLS_IT_LC_DY_A
partition.ksh has generated the DDL for partitioned tables in the ra_part.tab file.
Completed successfully
Example:
<$PARTITION_DIR>./partition.ksh
Make sure that data_def exist as folder under <$PARTITION_DIR> and the ra.tab and partition_attributes.cfg file exist.
Note: If you run the script stand alone and then run the installer with Partition set to NO, you must replace ra_part.tab with ra.tab.
Note: Out of the box, no monthly range partitioning is provided for the following tables:
o W_RTL_STCKLDGR_SC_LC_MH_F
o W_RTL_LOY_CUST_CL_LC_MH_F
o W_RTL_LOY_CUST_DP_LC_MH_F
o W_RTL_LOY_CUST_LC_MH_F
It is assumed that Oracle Database 12cR1, with appropriate patches, has already been installed. If not, refer to “Check Supported Database Server Requirements” in Chapter 1 before proceeding. Additionally, STAGING_DIR in this section refers to the directory created in the section, “Create a Staging Directory for Retail Analytics Database Files,” in Chapter 1.
Review the “Establish a Retail Analytics Partitioning Strategy” section before continuing.
If a database has already been created, it is necessary to review the contents of this section to determine if all database components have been installed and configured properly.
If a database instance has not been
created, create one following the process in
“Appendix: Create the Database Instance Using
an Oracle Generic Template.”
|
|
1. Change directories to <STAGING_DIR>/ora/installer/create_db
2. Log in to SQL*Plus as SYSDBA and execute:
Note: In the create_ra_tablespaces.sql script, replace <data_file_path> with the actual physical path before executing this script.
Note: If you receive the message, “ORA-01543: table space table space name already exists,” the tablespace is already in the database. You can ignore it.
SQL>@create_ra_tablespaces.sql
3. Review create_ra_tablespaces.log for errors and correct as needed.
Follow the instructions below to create the required Retail Analytics Oracle schema.
Note: The Retail Analytics schemas must be created prior to running the RA database schema installation. The installer will validate this user before proceeding with installation.
Up to seven users will be created. Use ra_roles_create_grant.sql to create required roles. Use cr_radm_user.sql to create Retail Analytics data mart schema. Use cr_rafedm_user.sql to create Retail Analytics front-end data mart schema. Two schemas will be created by cr_odi_users.sql and they are: ODI work repository schema and ODI master repository schema. Use cr_ra_batch_user.sql to create the batch user. Use create_rms_user.sql to create the rms-read only user account that resides in the same database as RMS. After the schemas are created, use cr_db_link.sql to create a db link such that the batch user schema can access objects in the RMS user schema. Use External_Dir_Create.sql to create a directory object needed by RMS user schema, if applicable.
The following table provides information about schemas.
|
Schema |
Schema Title (examples) |
Schema Description |
Created by Script |
|
Data Mart User |
RADM01 |
Includes the main target tables, such as Dimensions, Facts, and Aggregates |
cr_radm_user.sql |
|
Batch User |
RABE01USER |
Includes all the temporary tables. ODI execution is done from this user. All data mart tables have DDL (Select) and DML (Insert, Update, Delete) grants to RABE01USER. |
cr_ra_batch_user.sql |
|
Front-End User |
RAFEDM01 |
Reporting user with synonyms and access to RADM01 schema. The OBIEE frontend should be connected to this user. All data mart tables have DDL (Select) and DML (Insert, Update, Delete) grants to RAFEDM01. |
cr_rafedm_user.sql |
|
RMS Batch User for Retail Analytics |
RA_RMS01USER |
This user has access to the source schemas where Retail Merchandising Systems tables exist for Oracle Retail applications, such as RMS and RPM. It is recommended to have separate RMS Batch user exclusively for Retail Analytics product.
This schema is also referred to as “RMS user schema” or “RMS Batch User” in other parts of this document. |
create_rms_user.sql |
|
ODI Master Schema |
ODI_MREP_USER |
This ODI Master Repository user includes ODI job definitions and topology information. |
cr_odi_users.sql |
|
ODI Work Schema |
ODI_WREP_USER |
This ODI Work Repository user includes ODI job status information. |
cr_odi_users.sql |
Complete the following steps.
|
|
1. Change directories to <STAGING_DIR>/ora/installer/create_db.
2. Log in as SYSDBA to the Retail Analytics database instance and execute RA_ROLES_CREATE_GRANT.SQL.
SQL>@ra_roles_create_grant.sql
This script creates roles required by Retail Analytics.
3. Review the contents of cr_radm_user.sql, cr_rafedm_user.sql cr_odi_users.sql, cr_ra_batch_user.sql and create_rms_user.sql scripts for the names and passwords of users that will be created. All scripts will prompt for the user name and a password when executed. Remember the user and password provided, because they are used later in the installation.
Note: The Retail Analytics data mart, Retail Analytics front-end data mart, and Retail Analytics batch user must be created on the same database instance.
4. Log in to SQL*Plus as SYSDBA to Retail Analytics database instance and execute the following scripts.
§ SQL>@cr_radm_user.sql
Run this once for:
– Retail Analytics data mart schema
§ SQL>@cr_rafedm_user.sql
Run this once for:
– Retail Analytics front-end data mart schema
§ SQL>@cr_odi_users.sql
Run this once for each of the following schema creation:
– ODI work repository
– ODI master repository
§ SQL>@cr_ra_batch_user.sql
Run this once for:
– Oracle Retail Analytics Batch User Schema
5. Log in as SYSDBA to RMS master schema’s database instance and execute create_rms_user.sql.
§ SQL>@create_rms_user.sql
This script is only applicable if you are integrating Retail Analytics with RMS.
Note: The “RA RMS user schema” must be created on the same database instance as the “RMS master schema”.
Note: The “RMS user schema” is synonymous with “RA RMS schema” and “RMS Batch User” as mentioned elsewhere in this document. It is largely a schema that has read-only access to the “RMS master schema”
6. Log in to the Retail Analytics batch schema and execute the following script.
SQL>@cr_db_link.sql
a. When prompted (“Please enter a connection string you would like to use (for example, BATCHUSER_DB) ->”) enter a descriptive database link name.
b. When prompted (“Please enter the name of target database”), enter the database instance name for RA RMS User schema to which you are trying to establish a connection.
c. When prompted (“Please enter the username used to connect to the target DB”), enter the RMS User schema name
d. When prompted (“Please enter the password for the user above (default [retail])”), enter the password for RA RMS User schema.
7. Log in as SYSDBA to RMS master schema’s database instance and execute External_Dir_Create.sql
SQL>@External_Dir_Create.sql
a. When prompted (“Please enter the location of ODI Home”), enter the location of ODI Home, for e.g.: /u00/odi/product/11.1.1.7/oracledi/agent
b. When prompted (“Please enter the schema user to grant access to the external directory under <ODI Home>/data”), enter the name of RA RMS user schema you created in step #5.
Note: This step is only applicable if you are integrating Retail Analytics with RMS. Even if you do not need to run this script now, you must run it if you later decide to integrate with RMS.
Retail Analytics release 14.1.1 supports 12cR1. Also, only 64-bit platforms (as noted in hardware specifications) are supported. Therefore, only the 64-bit version of the client libraries should be used.
Perform the following procedure to install Retail Analytics:
Note: See “Appendix: Retail Analytics Application Installer Screens” for details on every screen and field in the database schema installer.
Note: The installer does not run on Windows. If ODI or Oracle BI EE is installed on Windows, you cannot use the installer to copy ODI or Oracle BI EE files for Retail Analytics. You must follow the manual installation process detailed in the “Known Issues/Limitations” chapter.
|
|
1. Change directories to <STAGING_DIR>/ora/installer.
2. Set and export the following environment variables.
|
Variable |
Description |
Example |
|
ORACLE_HOME |
Oracle server home. Only applicable when you are installing the database schema objects. |
ORACLE_HOME=full_path_of_ export ORACLE_HOME |
|
LD_LIBRARY_PATH |
LD Library Path should contain the Oracle database libraries you want to use. |
LD_LIBRARY_PATH=$ORACLE_ export LD_LIBRARY_PATH |
|
JAVA_HOME |
Java home. Ensure the version of Java is 64-bit. |
JAVA_HOME= /opt/app/jdk/jdk1.7 export JAVA_HOME Refer to the ODI product installation guide for the compatible version of JDK. |
|
PATH |
PATH should contain directories for Oracle and Java executables |
PATH=$JAVA_HOME/bin:$ORACLE_HOME/bin:$PATH export PATH |
|
TNS_ADMIN |
Only applicable if tnsnames.ora is not located under $ORACLE_HOME/network/admin. Set TNS_ADMIN to point to a directory where tnsnames.ora is found. If tnsnames.ora is located under $ORACLE_HOME/network/admin, (which is true in most cases), do not set this variable. |
TNS_ADMIN=/home/user/misc export TNS_ADMIN |
|
NLS_LANG |
Locale setting for Oracle database client. |
NLS_LANG=AMERICAN_AMERICA. AL32UTF8 export NLS_LANG |
|
DISPLAY |
Address and port of X server on desktop system of user running install. Optional for dbschema installer. |
DISPLAY=<IP address>:0.0 export DISPLAY |
|
ODI_HOME |
This directory contains the ODI installation files where ODI server is installed. |
Provide the path of ODI_HOME where the ODI server is installed For example: export ODI_HOME=/u00/odi/product/11.1.1.7/oracledi/agent |
3. If you are going to run the installer in GUI mode using an X server, you need to have the XTEST extension enabled. This setting is not always enabled by default in your X server. See “Appendix: Common Installation Errors” for more details.
4. Run the install.sh script to start the installer.
Note: The following are the usage details for install.sh. The typical usage for GUI mode is no arguments.
ksh install.sh [text | silent]
Note: Usually, if you have multiple instances, the RA RMS user schema would be on one instance and all Retail Analytics schemas (RA data mart, RA front-end data mart, RA backend) are on the other instance.
Depending on system resources, a typical installation takes about 30 to 60 minutes.
5. Verify that the installer reports “SUCCESS” for the Preinstall Check. If it reports “FAILED,” check for errors in the output under the “Checking environment for installation” section, and verify that your environment variables are set properly.
6. For the initial RA installation select the Full option on the Full Install or Patch screen. If you are patching from existing 14.1 version then ‘No’ option will be used. See the Retail Analytics Database Schema – Patch chapter.
7. Check the Install appropriate checkbox and continue with installer. Depending on system resources, a typical installation can take 30 minutes to 1 hour.
8. The new RETAIL_HOME parameter has been introduced with the change to the installer utilizing the ORPatch toolset. The installer requires specifying the RETAIL_HOME path. This path will be the destination for the entire mmhome directory, ORPatch files and other required installer artifacts. The MMHOME path will still be required in the ra.env configuration file and is referenced throughout this document. The default MMHOME path will be RETAIL_HOME/mmhome.
9. The RA Installer provides the option of creating the ODI Repository, copying the ODI files, scripts, and Oracle BI EE files in addition to the RA objects.
10. After the installer is complete, you can check its log file: ra-install.<timestamp>.log in the path <STAGING_DIR>/ora/installer/
11. The installer leaves behind the ant.install.properties file for future reference and repeat installations. This file contains inputs you provided. As a security precaution, make sure that the file has restrictive permissions.
Example: chmod 600 ant.install.properties
If the database schema installer encounters any fatal errors, it halts execution immediately. To resolve this issue, you can choose one of the following options.
To restart with a clean set of schemas, complete the following steps.
|
|
1. Clean up all database schema objects created by the installer for the RA RMS user schema, Retail Analytics data mart schema, Retail Analytics front-end data mart schema, and Retail Analytics batch schema.
§ You may even drop these schemas and recreate them by logging into SQL*Plus as SYSDBA. Also run the External_Dir_Create.sql to re-create the external directory with the necessary grants.
§ If the RMS batch user schema is getting re-created with a different username and/or password, then the database link also needs to be re-created by running cr_db_link.sql.
2. Remove the RETAIL_HOME provided for the installation and recreate the directory.
3. Rerun the installer. If this message is displayed ("A previous installation attempt was detected. Do you want to resume the previous installation?"), enter no<ENTER>
4. The installation runs as if run for the first time on clean schemas.
To resume from the previous point of failure, complete the following steps.
|
|
1. If a SQL file failed to complete successfully, the installation log indicates the name of the SQL file that failed and points to the directory ($RETAIL_HOME/orpatch/logs) where you can go to look at the exact errors. Additional error information for invalid objects can be found in $RETAIL_HOME/orpatch/logs/detail_logs/dbsql_{schema}/invalids. The {schema} refers to radm, rarms, rafedm or rabe.
If the fatal installation error happened while importing data using the import utility, you must resolve the error also.
2. Re-run the installer. If this message is displayed ("A previous installation attempt was detected. Do you want to resume the previous installation?"), enter yes<ENTER>.
3. Subsequent executions of the installer skip the SQL scripts which have already been executed in previous installer runs. This is possible because the installer maintains entries in a table called DBMANIFEST of the scripts that have been run. It also maintains an orpatch_restart.state file when the install restarts.
Note: If you are resuming the previously-failed database object installation, you must take care to restore the database schema to the resumable state. For example, say XYZ.sql failed to complete successfully, which ended up creating several database objects but not all. Since you will be resuming with this file, you must remove any objects that were created with this file by examining the file and the database.
This chapter is for new customers only. An existing 14.0.1 customer can skip this chapter and go to chapter Retail Analytics DB Schema –Patch. It is assumed that Oracle Data Integrator 11g (11.1.1.7 version) software has already been installed. If you need more information in addition to the following tasks, refer to ODI installation documentation.
Please follow ODI documentation for any ODI administration activities like setting up agents or ODI code migration across different environments using the ODI export/import process. It is very important to carefully assign the correct ID numbers while creating the master and work repositories.
Note: Please use the unique internal IDs ranging between 403 and 425 for work repositories.
The latest environment to which code is imported should have a higher ID number than the one from which it is exported.
For example, if the code needs to be imported into PRODUCTION env from DEV env then the IDs could be as follows:
DEV ENV: 403 is the internal ID of the work repository
PROD ENV: work repository internal ID should be higher than 403.
This section provides definitions for applicable terminology.
This directory contains the ODI installation files. For this section the ODI home is set under the following path:
/u00/odi/product/11.1.1.7/oracledi/agent
Set the path of the ODI_HOME as per your ODI installation location.
Note: GET_ODI_HOME is an ODI global variable that holds the ODI_HOME value (Example: GET_ODI_HOME = /u00/odi/product/11.1.1.7/oracledi/agent
The default ODI user = SUPERVISOR
The default ODI password = <See ODI_Post_Install.txt for password >
Note: ODI_Post_install.txt is found under <STAGING_DIR>/ora/installer/ora14/mmhome/full/ra_odi_source_code, where <STAGING_DIR> is the directory where you unzipped the installer.
By default, the JDBC connection is specified as jdbc:oracle:thin@<host>:<port>:<sid>. During configuration, customers must replace this with the actual credentials for the environment.
Note: OCI connectivity can also be used instead of JDBC. Contact your database administrator.
Note: The jdbc url format varies for RAC database. Contact your database administrator if you are using RAC database. The url format will be jdbc:oracle:thin@<host>:<port>/<service_name> (for RAC and Multitenant database) or jdbc:oracle:thin@<host>:<port>:<SID>
Public Database Links need to be created between RMS batch USER (example RA_RMS01USER) and Retail Analytics Backend user (RABE01USER) and the DB-Links need to be explicitly mentioned in the Data Servers, configured in the ODI Topology.
In ODI, Data Server for RADM01 (used in this guide): ORACLE_BI_APPLICATIONS_RA_INSTALL
Data Server for RABE01USER (used in this guide): ORACLE_BI_APPLICATIONS
Data Server for RMS01/RMS01USER (used in this guide): ORACLE_RETAIL_SOURCE
To connect to the Retail Analytics ODI repository, create a new Retail Analytics ODI Login as follows.
Depending on the operating system you are using to launch ODI follow the procedure for either UNIX or Windows
The following steps apply to the UNIX environment.
|
|
1. From the UNIX environment navigate to the path mentioned below set up DISPLAY and execute the following command to launch ODI Studio
Path: Cd <$ODIHOME>/..//client/
Command to Execute: ./odi.sh
2. Navigate to File > New. In the New Gallery, in the Categories tree, select ODI. From the Items list, select Create a New ODI Repository log in.
Note: Please refer to the Known Issues/Limitations chapter for the compatible JDK version to be used with ODI Studio UI before executing odi.sh
For Windows, do the following.
|
|
1. To launch ODI Studio in Windows, do the following.
2. From the Programs menu, select Oracle -> ODI Data Integrator.
Note: Please refer to the Known Issues/Limitations chapter for the compatible JDK version to be used to launch ODI Studio.
3. Navigate to File > New > In the New Gallery, in the Categories tree, select ODI.
4. From the Items list, select Create a New ODI Repository Login.

5. Configure Repository Connections with the parameters as shown in the sample screenshot below. To enter the JDBC URL, click the button next to JDBC URL field and select jdbc:oracle:thin:@<host>:<port>:<sid>. Edit the URL with the below format. jdbc:oracle:thin@<host>:<port>/<service_name> (for RAC and Multitenant database) or jdbc:oracle:thin@<host>:<port>:<SID>. Click the Work Repository radio button.

6. Select the work repository name from the Work Repositories List and click OK.

7. Click Test to verify a successful connection. Click OK to save the connection.
|
|
1. Select the Topology tab and click the Connect Navigator icon from the upper right side as shown in the screen.

2. Select Import from the dropdown list. The Import Selection screen is launched.
3. Select the Import the Master Repository option and click OK.

4. Select Synonym Mode Insert from Import Mode dropdown. .Select the Import from a zip file radio button.
5. Export Zip File: Browse to the location of the zip files, and select the zip file to import from <STAGING_DIR>/ora/installer/ora14/mmhome/full/ra_odi_source_code/ ra141_odi11117_mrep.zip
6. Click OK.
7. The following message is displayed: The file being imported contains objects from a repository with ID xx, this repository is not declared. Select Yes. This will import Retail Analytics ODI code into the master repository and verify the Import report once the master repository is imported.
|
|
1. From the Designer tab, click the drop down list on the upper right side of the panel and select Import. The Import Selection screen is displayed. Select the Import the Work Repository option and click OK.

2. In the Import Mode field, select Synonym Mode Insert and select Import from the zip file.

3. Browse to the location of the zip files, select the zip file to import. Click Open.
Select from location
<STAGING_DIR>/ora/installer/ora14/mmhome/full/ra_odi_source_code /ra141_odi11117_wrep.zip
4. From the Import work repository screen, click OK.
5. Click Yes if any warnings show up.
6. Click Yes when the following message is displayed.

Important: Importing the Work Repository can take as long as an hour. Do not close the Designer window until the import is complete.
7. After the .zip file is imported, the Projects screen appears.

When importing is finished, you should see the projects imported into the work repository on the left hand side of Designer.
The following are notes regarding creation of the ODI Agent:
|
|
1. Configure odiparams.sh file before creating physical agent. This file is located under $ODI_HOME\bin. These parameters are used by Agent.
UNIX: odiparams.sh
The following parameters must be configured:
§ ODI_MASTER_DRIVER: JDBC driver used to connect the Master Repository.
§ ODI_MASTER_URL: JDBC URL used to connect the Master Repository.
§ ODI_MASTER_USER: Database account used to connect the Master Repository.
§ ODI_MASTER_ENCODED_PASS:
Database account password. The password must be encoded by running the
following command
./encode.sh <password> from $ODI_HOME/bin.
§ ODI_SECU_WORK_REP: Name of the Work Repository to connect. This Work Repository must be attached to the master repository.
ODI_USER: OracleDI user used to launch a scenario which is by default SUPERVISOR
§ ODI_ENCODED_PASS: OracleDI user password. The password must be encoded by running encode.sh from $ODI_HOME/bin. For example if the password a client wants to use is ORACLE then do the following:
Execute . encode.sh ORACLE
Refer to the encode.sh file for more details.
§ ODI_INIT_HEAP=256M
ODI_MAX_HEAP=1024M
Please consider the following two options for ODI better performance. It is recommended that you always go through the ODI documentation for more ODI product related activities.
§ Tune JVM heap options: ODI uses java runtime environment for most of the knowledge modules and message-driven functionalities. The heap settings for ODI are in the odiparams.bat script file and the default values for the ODI_INIT_HEAP and ODI_MAX_HEAP properties are 256M and 1024M. In most of the implementations where ODI is used, these settings are relatively low and result in an out of memory error exception when the packages/interfaces are run. The recommended settings are 256M for ODI_INIT_HEAP and 1024M for ODI_MAX_HEAP. Your max heap setting should be based on how many packages and the volume of tasks performed by those packages.
§ Optimize the batch load size: When uploading to a RDBMS data storage, batch upload size can be a very effective setting and improve the runtime of an interface/package significantly. Most of the relational databases have two properties that can be set in the Physical Schema definition of the database technology under Topology Manager. The two settings are Array Fetch Size and Batch Upload Size. These settings are typically quite low and should be increased to the optimal values to make the loads faster.
To configure schemas, do the following.
|
|
1. From a UNIX Prompt where the installer has been run, go to odi/bin directory.
cd <STAGING_DIR>/ora/installer/ora14/ra_automation/conf/odi/bin
2. Edit 03_ConfigureTopology.properties and enter the passwords for configuration.
Note: For security reason, installer does not populate the files with passwords. After setting-up the topology it is advised to remove the password entry from this file.
3. From a UNIX Prompt from where the installer has been run, go to lib directory.
cd <INSTALLER>/ora14/ra_automation/lib
before running the below commands make sure JAVA_HOME variable is setup as mentioned in chapter “Run the Retail Analytics Database Schema Installer”
4. Run the following command:
. ./setEnv.sh
5. Run the following command:
. ./setEnv_odi11.1.1.7.0.sh
6. Execute the following command.
java 03_ConfigureTopology –p ../conf/odi/bin/03_ConfigureTopology.properties odiRepository.jar
The output for above command should be :
May 06, 2015 1:39:33 AM org.eclipse.persistence.default
INFO: EclipseLink, version: Eclipse Persistence Services - 2.3.1.v20111018-r10243
May 06, 2015 1:39:33 AM org.eclipse.persistence.default
INFO: work-session login successful
May 06, 2015 1:39:33 AM org.eclipse.persistence.default
INFO: master-session login successful
May 06, 2015 1:39:34 AM org.eclipse.persistence.default
INFO: login successful
May 06, 2015 1:39:35 AM org.eclipse.persistence.default
INFO: work-session logout successful
May 06, 2015 1:39:35 AM org.eclipse.persistence.default
INFO: master-session logout successful
Note: Please note that file “03_ConfigureTopology.properties ” has already been populated by the installer
Once the above script runs successfully verify the topology configurations by logging into ODI Studio as follows.
|
|
1. From a UNIX prompt, execute:
<$ODIHOME>/../client/odi.sh
2. Connect to the repository and navigate to Topology.
Note: From the Programs menu, to launch in Windows, select Oracle -> ODI Studio -> Topology.
3. Click the Physical Architecture tab to configure the Physical Schemas.
4. Select Technologies ŕ Oracle.

5. Select the respective data server to review the connection details based on your database connectivity credentials.

6. The user and password default to the settings from the 03_Configure_Topology.properties file. Verify the connection setup by clicking Test Connection.

7. Select an Agent (Local is acceptable) to test the connection and click Test.

8. When the test is complete, click OK. The Data Server is now successfully verified/modified.

9. Repeat the above steps and validate all other data servers by providing the password and testing the connection.
The physical schemas inside all data servers are already modified
For example, under ORACLE_BI_APPLICATIONS data server, verify physical schemas for Retail Analytics Batch User (for example, RABE01USER), Retail Analytics Data Mart User (RADM01) as explained in the following steps.
|
|
1. Double click and select the physical Schema under the data server.

a. Proper Schemas are already selected from the drop down list (highlighted).
b. Default check box is already checked.
c. Ensure that the WORK_SCHEMA for Retail Analytics Data Mart User (RADM01) is setup with Retail Analytics Batch User (for example, RABE01USER).
d. Retain the values for E$, Loading, I$, Data stores, Views, and Triggers options as they are.
Note: The LOADING_TAB_PREFIX is a Global variable defined in the ODI designer Module which is used in all the Retail Analytics SDE Packages as a REFRESH VARIABLE. The Default value of the variable is C$. This variable tracks the Session number of the SDE Jobs.
Refer to the “ODI Designer Configuration” section for details.
2. Double click and select the physical schema under the data server ORACLE_RETAIL_SOURCE.
a. Check the default check box for RMS Batch User for retail analytics as shown below.

b. Review the WORK_SCHEMA for ORACLE_RETAIL_SOURCE to verify it is set to RMS Batch User for retail analytics as shown below.


3. Refer to Contexts, which are already created with the import of the master rep zip file.

4. Verify the Context Details.

The following steps must be performed to ensure correct mapping of the Logical schema with the Physical schemas by means of a Context.
5. Edit “Development” Context by going to Topology ŕ Contexts ŕ double click Development.

6. For the RETAIL_SOURCE logical schema, map it to a physical schemas value of ORACLE_RETAIL_SOURCE.RMS MASTER SCHEMA from the drop down as shown in the below example if not done already.
7. For the RETAIL_SOURCETEMP logical schema, map it to a physical schema value of ORACLE_RETAIL_SOURCE.RA_RMSBATCHUSER SCHEMA if not done already.
8. For the BIAPPS_11g_RATEMP logical schema, map it to a physical schemas value of ORACLE_BI_APPLICATIONS.RABATCHUSER from the drop down as shown below if not done already.
9. For the BIAPPS_11g_RA logical schema, map it to a physical schemas value of ORACLE_BI_APPLICATIONS.RADATAMARTUSER from the drop down as shown below if not done already.

10. Repeat the above step for QA context and for GLOBAL context.
11. Click Save when prompted to save your changes.
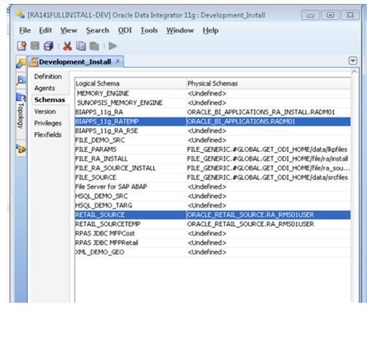
12. Edit Development_Install context. Go to Topology ŕ Contexts and double click Development_Install.

13. For the BIAPPS_11g_RATEMP logical schema, map it to a physical schemas value of ORACLE_BI_APPLICATIONS.RABATCHUSER from the drop down as shown below if not done already.
14. For the BIAPPS_11g_RA logical schema, map it to a physical schemas value of ORACLE_BI_APPLICATIONS.RADATAMARTUSER from the drop down as shown below if not done already.
15. For the RETAIL_SOURCE logical schema, map it to a physical schemas value of ORACLE_RETAIL_SOURCE.RMS MASTER SCHEMA from the drop down as shown in the example below if not done already.
16. For RETAIL_SOURCETEMP logical schema, map it to a physical schema value of ORACLE_RETAIL_SOURCE.RA_RMSBATCHUSER SCHEMA if not done already.

17. Repeat the above step for the QA_Install context.
18. Click Save when prompted to save your changes.
|
|
1. The ORASE schema needs to be manually updated in the ODI topology.
a. From ODI topology, go to Physical Architecture and select Oracle.
b. Under ORACLE_BI_APPLICATIONS data server, double click physical schema “ORACLE_BI_APPLICATIONS.<RSEUSER> and replace <RSEUSER> with the actual ORASEUSER schema name.
2. Select the values from the dropdowns for Schema and Work Schema (see the below snapshot) where Schema refers to <ORMEUSER> and Work Schema refers to <RABATCHUSER>.
3. Please note that <ORASEUSER> is also referenced as <ORMEUSER> or <ORASESCHEMA> in this documentation.
4. Choose the Schema as default if you want to make it as a Default schema.
5. Retain the values for E$, Loading, I$, Data stores, Views, and Triggers options as they are.
Note: The LOADING_TAB_PREFIX is a Global variable defined in the ODI designer Module which is used in all the Retail Analytics SDE Packages as a REFRESH VARIABLE. The Default value of the variable is C$. This variable tracks the Session number of the SDE Jobs.
Complete the following steps.
|
|
1. Open ODI Topology.
§ From a UNIX prompt, execute
./ <$ODIHOME>/../client/odi.sh
Navigate to Topology
§ In Windows, from the Programs menu, select Oracle -> ODI Studio -> Topology.
2. From the Topology manager, select Physical Architecture and choose Technologies=File.
3. Check for file data server that is already imported with the import of the master rep zip file.

4. Validate the Data Server details, as necessary.
Note: For File Technology you may not need to enter the user/password.

5. Validate the JDBC information in the JDBC tab.

6. Select an Agent to test the connection and click Test.

7. When the test is complete, click OK.

8. Click OK to save.
9. Check for the file physical schema under the Data Server:

10. Enter the details of the file physical schema if they need to be modified or updated.
11. Specify the directory for parent and work schemas where the file is located. Keep the default values for E$, loading and I$ fields as defined by ODI.

Note: File name:
FILE_GENERIC is the name of the data server.
#GLOBAL.GET_ODI_HOME is the global variable that stores the path of ODI Home. The path /data/lkpfiles is the directory under ODI Home with the respective source file.
12. Close this window to complete the setup.
13. To check the logical schemas, go to the Logical Architecture tab.

14. Validate the logical schema details.

15. Click OK to save.
The FILE topology configuration is now complete.
Note: Because the CONTEXT was already created, use the same context throughout the development/QA/production life cycle.
Perform the following procedure to configure the ODI Designer:
|
|
1. Click the ODI Designer tab.

2. Select the Global Objects and click on Global Variables.
|
|

3. Under Global Variables, select the LOADING_TAB_PREFIX variable.

4. Check the LOADING_TAB_PREFIX variable as follows.
a. Define the variable.

b. Go to Refreshing Tab: Refresh logic.

5. Change the Default Value of GET_ODI_HOME variable as shown in the following screen by navigating to designer ŕ Global Objects ŕ global variables.
GET_ODI_HOME variable should have a value of $ODI_HOME where ODI is installed. Also change it under refreshing tab.

6. Click OK.
7. Regenerate the Scenarios as follows (please make sure the system has lot of free memory before performing this operation):
a. Right-click on the Projects one at a time (Oracle BI Applications 11g and MFP to Retail Analytics) and select the option to generate all scenarios.
b. Select the generate mode to re-generate and check the Packages option under Objects to Generate as show in the following screen.

8. Click OK for all the scenarios as they regenerate.
This section describes the steps required for Retail Analytics seed data setup.
Note: To configure the environment file ra.env (MMHHOME/etc/ra.env) with the correct parameters, contact the administrator for the ODI Home and Oracle Home parameters. ODI Home can be the same as Java Home.
Note: All the seed and general scripts must be executed under $MMHOME/src folder in UNIX.
By default the following permissions are given to users to access files packaged with Retail Analytics once installation is complete.
§ All Retail Analytics scripts should at least have 750 permission
§ All configuration files should at least have 660 permission
§ All static data (csv files) should at least have 640 permission
From the permission above besides owner (the installer user), the group member can also view and execute scripts, he can also read and modify the configuration files. The group member can also read the static file. A user out of group cannot do anything to RA files and explicit permission needs to be given by the Admin to users outside of group.
Complete the following steps.
|
|
1. Modify data for the following PARAM_NAME as necessary in <$ODIHOME> /file/ra_source/install/C_ODI_PARAM.csv.
GLOBAL~001~SRC_BASE_HOME,<replace with actual MMHOME>
2. Changing ORG_ID and CALENDAR_ID values is not required; you can use the default C_ODI_PARAM.csv.
3. Modify PARAM_VALUE data for the following PARAM_NAME as necessary in <$ODIHOME>/ file/ra_source/install/RA_SRC_CURR_PARAM_G.csv where
§ VDATE is the current business date
§ NEXT_VDATE is the next date after the current business date
§ LAST_EOM_DATE is the last date of current month
§ CURR_BOM_DATE is the beginning date of the current month
4. Run SDE_RetailLoadControlSeedData.ksh from UNIX to load seed data into the Retail Analytics source table C_ODI_PARAM and RA_SRC_CURR_PARAM_G.
Complete the following steps.
|
|
1. Modify C_ODI_PARAM.csv as necessary to have correct pair of Name-Value pair. The values of the GLOBAL parameters, mentioned below should be set with the correct values.
GLOBAL~001~BASE_HOME,<replace with actual MMHOME>
Changing ORG_ID and CALENDAR_ID values is not required; you can use the default C_ODI_PARAM.csv.
See the Oracle Retail Analytics Data Model for more information about C_ODI_PARAM table.
2. Modify <odihome>/file/ra/install/W_RTL_CURR_MCAL_G.csv, as needed to load W_RTL_CURR_MCAL_G table to set up the values of the calendar credentials. MCAL_NUM in this file gives the Retail Analytics current business date.
3. Modify <odihome>/file/ra/install/file_mcal_config_g.csv to load W_MCAL_CONFIG_G table.
4. Modify <odihome>/file/ra/install/W_MCAL_CONTEXT_G.csv to load the W_MCAL_CONTEXT_G table. This seed data sets up the ORG_ID and CALENDAR_ID values for a given organization. Make sure the .csv file has Retail Calendar~41 as the value for calendar_id.
5. Modify <odihome>/file/ra/install/RA_TRUNCATE_TBL.csv to include OWNER, TRUNCATE_TABLE_NAME and TYPE [Truncate (T) or Analyze (A)] to load RA_TRUNCATE_TBL table.
Note: By default RA_TRUNCATE_TBL.csv contains RADM01 as the DM user name, if this user name is different please update the csv file accordingly before running the ODI seed jobs.
6. Modify <odihome>/file/ra/install/W_GLOBAL_CURR_G.csv to load W_GLOBAL_CURR_G table. This seed data file sets up the data for global currency codes, such as USD.
7. Modify <odihome>/file/ra/install/W_RTL_PARTITION_MAP_G.csv to load W_RTL_PARTITION_MAP_G table. This seed file sets up the table-partition level data for partitioned tables.
8. Modify<odihome>/file/ra/install/W_RTL_PARTITION_MAP_G.csv to load W_RTL_PARTITION_MAP_G table. This seed file sets up the table-partition level data for partitioned tables. Refer to the section, "Setup and Maintenance for Partitioning Retail Analytics Compressed Inventory Table," in the Oracle Retail Analytics Implementation Guide.
9. <odihome>/file/ra/install/W_LANGUAGES_G.csv loads the W_LANGUAGE_G table. This seed file consists of 18 languages out of the box. The SRC_LANGUAGE_CODE column defines the primary language for the product. Note that Retail Analytics primary languages should be supported within the source system.
§ File <odihome>/file/ra/install/W_EMPLOYEE_D.csv loads one record in W_EMPLOYEE_D table. This one record is default row with EMPLOYEE_NUM = -1 and EMPLOYEE_NAME = No Employee.
§ File <odihome>/file/ra/install/W_RTL_PROD_CAT_DH_DEFAULT.csv loads one record in W_PROD_CAT_DH table. This one record is default row ROW_WID= -1 in W_RTL_PROD_CAT_DH table.
§ File <odihome>/file/ra/install/W_RTL_PROMO_D.csv loads one record in W_RTL_PROMO_D table. This one record is default row ROW_WID= -1 in W_RTL_PROMO_D table.
§ File <odihome>/file/ra/install/W_PARTY_PER_D.csv loads one record in W_PARTY_PER_D table. This one record is default row ROW_WID= -1 in W_PARTY_PER_D table.
§ File <odihome>/file/ra/install/W_RTL_CO_HEAD_D.csv loads one record in W_RTL_CO_HEAD_D table. This one record is default row ROW_WID= -1 in W_RTL_CO_HEAD_D table.
§ File <odihome>/file/ra/install/W_RTL_CO_LINE_D.csv loads one record in W_RTL_CO_LINE_D table. This one record is default row ROW_WID= -1 in W_RTL_CO_LINE_D table.
§ File <odihome>/file/ra/install/W_RTL_PRODUCT_BRAND_D.csv loads one record in W_RTL_PRODUCT_BRAND_D table. This one record is default row ROW_WID= -1 in W_RTL_PRODUCT_BRAND_D table.
§ File <odihome>/file/ra/install/W_RTL_PRODUCT_COLOR_D.csv loads one record in W_RTL_PRODUCT_COLOR_Dtable. This one record is default row ROW_WID= -1 in W_RTL_PRODUCT_COLOR_Dtable.
§ File <odihome>/file/ra/install/W_RTL_PRODUCT_ATTR_D.csv loads one record in W_RTL_PRODUCT_ATTR_D table. This one record is default row ROW_WID= -1 in W_RTL_PRODUCT_ATTR_D table.
§ File <odihome>/file/ra/install/W_REASON_D.csv loads one record in W_REASON_D table. This one record is default row ROW_WID= -1 in W_REASON_D table.
§ File <odihome>/file/ra/install/W_RTL_CO_SHIP_TYPE_D.csv loads one record in W_RTL_CO_SHIP_TYPE_D table. This one record is default row ROW_WID= -1 in W_RTL_CO_SHIP_TYPE_D table.
§ File <odihome>/file/ra/install/W_RTL_CO_SHIP_METHOD_D.csv loads one record in W_RTL_CO_SHIP_METHOD_D table. This one record is default row ROW_WID= -1 in W_RTL_CO_SHIP_METHOD_D table.
§ Modify <odihome>/file/ra/install/W_RTL_PARTITION_MAP_G_DELTA.csv to load W_RTL_PARTITION_MAP_G table. This seed file sets up the table-partition level data for partitioned tables.
§ File <odihome>/file/ra/install/W_PARTY_ORG_D.csv loads one record in W_PARTY_ORG_D table. This one record is default row ROW_WID= -1 in W_PARTY_ORG_D table.
§ File <odihome>/file/ra/install/W_PARTY_PER_D.csv loads one record in W_PARTY_PER_D table. This one record is default row ROW_WID= -1 in W_PARTY_PER_D table.
§ File <odihome>/file/ra/install/W_STATUS_D.csv loads one record in W_STATUS_D table. This one record is default row ROW_WID= -1 in W_STATUS_D table.
10. Run SIL_RetailLoadControlSeedData.ksh from UNIX to load seed data into following Retail Analytics data warehouse tables:
§ C_ODI_PARAM
§ W_RTL_CURR_MCAL_G
§ W_PROD_CAT_DH
§ W_LANGUAGES_G
§ W_GLOBAL_CURR_G
§ W_RTL_PARTITION_MAP_G
§ RA_TRUNCATE_TBL
§ W_EMPLOYEE_D
§ W_RTL_PROMO_D
§ W_PARTY_PER_D
§ W_RTL_PROD_CAT_DH
§ W_RTL_CO_HEAD_D
§ W_RTL_CO_LINE_D
§ W_RTL_PRODUCT_BRAND_D
§ W_RTL_PRODUCT_COLOR_D
§ W_RTL_PRODUCT_ATTR_D
§ W_REASON_D
§ W_RTL_CO_SHIP_TYPE_D
§ W_RTL_CO_SHIP_METHOD_D
§ W_PARTY_ORG_D
§ W_STATUS_D
11. Execute the following scripts to complete the SIL seeding process:
§ SIL_TimeDimension_CalConfig.ksh – loads W_MCAL_CONFIG_G
§ SIL_TimeDimension_MCalCalendar_Generated.ksh – loads W_MCAL_CAL_D
§ SIL_RetailLoadControlSeedData.ksh – Re-execute this Script to complete the Seeding Process which will load table W_MCAL_CONTEXT_G.
The SDE_RetailTransactionTypeDimension program must be set up during program execution.
Before executing the seed data load programs, ensure that the input file for transaction type is copied to its correct location. The file domainValues_Xact_Types_RetailTranTypes_rms.csv should be located here: <ODI_HOME>/data/lkpfiles.
|
|
1. Finish Seed Control Load for Source Independent Load (SIL)
2. Modify $ODI_HOME/data/srcfiles/W_RTL_DMS_CONFIG_G.csv as necessary to have correct pair of Name-Value pair. Not all parameters listed in the csv file are configurable. See the Retail Analytics Configurable Generic Parameter List section for additional information on which parameters are configurable.
3. Modify the following files under $ODI_HOME/data/srcfiles folder:
§ W_RTL_DMS_ATTR_LIST_G1.csv: Users should modify ATTR_VALUE in this file to provide a list of customer segment number that will be used as the scope of data mining for Anchor Customer Segment Promotion Affinities.
§ W_RTL_DMS_ATTR_LIST_G2.csv: Users should modify ATTR_VALUE in this file to provide a list of subclass which will be used as the scope of data mining for Anchor Subclass Top Affinities, Since subclass is not unique by its number in RMS, the subclass provided in this file should be in the format of DEPARTMENT NUMBER~CLASS NUMBER~SUBCLASS NUMBER.
§ W_RTL_DMS_ATTR_LIST_G3.csv: Users should modify ATTR_VALUE in this file to provide a list of promotion component number that will be used as the scope of data mining for Anchor Customer Segment Promotion Affinities.
§ W_RTL_DMS_ATTR_LIST_G4.csv: Users should modify ATTR_VALUE in this file to provide a list of organization number that will be used as the scope of data mining for Anchor Customer Segment Promotion Affinities. The level of organization is defined in the W_RTL_DMS_CONFIG_G.csv file or in the W_RTL_DMS_CONFIG_G table where the PARAM_NAME is ‘ANC_SC_PROMO_ORG_HIER_LEVEL’.
§ W_RTL_DMS_ATTR_LIST_G5.csv: Users should modify ATTR_VALUE in this file to provide a list of promotion component number that will be used as the scope of data mining for Current Top10 Promoted Subclass Affinities.
4. Execute script systemoptionsgensil.ksh from UNIX to load mining seed data into following Retail Analytics data warehouse tables:
§ W_RTL_DMS_ATTR_LIST_G
§ W_RTL_DMS_CONFIG_G
The following parameters need to be passed:
§ parameter 1: C, B, A
§ parameter 2: DMS_ALL, CUST_SEG, ANC_SC_SBC_NUM, ANC_SC_PROMO_COMP_NUM,ANC_SC_PROMO_ORG_DH_NUM, TOP10_PROMO_COMP_NUM
See the Oracle Retail Analytics Implementation Guide for information on how to execute the systemoptionsgensil.ksh data mining seeding program.
Note: Due to ODI out of memory issues it is possible that there could be an error at the create work table step of an interface. If this occurs, open the interface in the designer, append the description content in the overview tab and save the interface and regenerate the scenarios.
This section describes the loading of time into Retail Analytics. The time dimension can be loaded with a 454 calendar, 13 period time calendar or a 454 with Gregorian calendar. Populate these tables according to business requirements. If RMS is implemented, the time dimension with 454-calendar time or 454 with Gregorian calendar the calendar information can be extracted from this system. For information on the tables loaded for the Time dimension refer to the Oracle Retail Analytics Data Model documentation.
If RMS is being used as the source of the time calendar, run Retail Analytics time calendar SDE program mcalperiodsde.ksh under $MMHOME/src directory. Refer to the Oracle Retail Analytics Operations Guide on how to execute this program.
If RMS is not being used as Retail Analytics source system, users have to manually populate Retail Analytics business calendar staging table W_MCAL_PERIOD_DS. Refer to the Oracle Retail Analytics Operations Guide for API of this staging table.
Since Retail Analytics source system RMS does not support 13 period calendar, users have to prepare 13 period data in the file ra_time_13.csv under $ODI_HOME/data/srcfiles directory Refer to the sample file for how to create Retail Analytics 13 period source file.
Execute Retail Analytics time calendar SIL program mcal13periodsil.ksh to load 13 period time data from ra_time_13.csv file to Retail Analytics staging table W_MCAL_PERIOD_DS. Refer to the Oracle Retail Analytics Operations Guide for how to execute this program.
Under $MMHOME/src directory, execute programs gregcaldaysil.ksh, gregcalmthsil.ksh, gregcalqtrsil.ksh, gregcalweeksil.ksh, gregcalyearsil.ksh, mcalcfgsil.ksh, mcaldaysil.ksh, mcalperiodsil.ksh, mcalqtrsil.ksh, mcalsil.ksh, mcalwk454sil.ksh,, mcalyrsil.ksh, timedaysil.ksh, timeminutedaysil.ksh to populate all Retail Analytics calendar tables. Refer to the Oracle Retail Analytics Operations Guide on how to execute these programs and the execution order.
This chapter is applicable to an existing 14.1 customer.
The Retail Analytics 14.1.1 installer may be used to apply the Retail Analytics patch. The installer should only be used to apply the patch if the schema being patched does not contain customizations or hotfixes. In this section, STAGING_DIR refers to the location where the Retail Analytics 14.1 installer is expanded.
Before you apply the Retail Analytics 14.1.1 patch:
§ The Database should be Oracle database 12cR1 (Check the Database Requirements section).
§ Make a backup of all your objects and database schema.
§ Check that Retail Analytics 14.1 is installed.
§ Make sure any applications that connect to the RA schemas are shut down.
Before copying over any files:
§ Note whether customizations have been made to the module. If so, then the customizations must be reapplied over the new version of the module (or the fix may need to be applied to the custom version of the code).
§ Copy the original files to a different directory before copying over them in case they need to be referred to at a later date.
§ Verify the Partition strategy for the Patch. Refer to the Partition Strategy for Full / Patch Install section. Continue the below after completing the Partition Strategy for Full / Patch Install section.
To create a staging directory for Retail Analytics Installer, complete the following steps.
1.
![]()
Log into the database server as a user that can connect to the RMS
database.
2. Create a staging directory for the Retail Analytics 14.1.1 Patch.
3. Copy the ora14application.zip file from the Retail Analytics 14.1.1 release to the staging directory. This is referred to as STAGING_DIR when installing database software.
4. Change directories to STAGING_DIR and extract the ora14application.zip file. This creates an ora/installer subdirectory under STAGING_DIR.
Perform the following steps to patch the Retail Analytics database schema:
Note: See “Appendix: Retail Analytics Application Installer Screens” for details on every screen and field in the database schema installer.
Note: The installer does not run on Windows. If ODI or Oracle BI EE is installed on Windows, you cannot use the installer to copy ODI or Oracle BI EE files for Retail Analytics. You must follow the manual installation process detailed in the “Known Issues/Limitations” chapter.
|
|
1. Change directories to <STAGING_DIR>/ora/installer.
2. Set and export the following environment variables.
|
Variable |
Description |
Example |
|
ORACLE_HOME |
Oracle server home. Only applicable when you are installing the database schema objects. |
ORACLE_HOME=full_path_of_ export ORACLE_HOME |
|
LD_LIBRARY_PATH |
LD Library Path should contain the Oracle database libraries you want to use. |
LD_LIBRARY_PATH=$ORACLE_ export LD_LIBRARY_PATH |
|
JAVA_HOME |
Java home. Ensure the version of Java is 64-bit. |
JAVA_HOME= /opt/app/jdk/jdk1.7 export JAVA_HOME Refer to the ODI product installation guide for the compatible version of JDK. |
|
PATH |
PATH should contain directories for Oracle and Java executables |
PATH=$JAVA_HOME/bin:$ORACLE_HOME/bin:$PATH export PATH |
|
TNS_ADMIN |
Only applicable if tnsnames.ora is not located under $ORACLE_HOME/network/admin. Set TNS_ADMIN to point to a directory where tnsnames.ora is found. If tnsnames.ora is located under $ORACLE_HOME/network/admin, (which is true in most cases), do not set this variable. |
TNS_ADMIN=/home/user/misc export TNS_ADMIN |
|
NLS_LANG |
Locale setting for Oracle database client. |
NLS_LANG=AMERICAN_AMERICA. AL32UTF8 export NLS_LANG |
|
DISPLAY |
Address and port of X server on desktop system of user running install. Optional for dbschema installer. |
DISPLAY=<IP address>:0.0 export DISPLAY |
|
ODI_HOME |
This directory contains the ODI installation files where ODI server is installed.
|
Provide the path of ODI_HOME where the ODI server is installed For Example export ODI_HOME=/u00/odi/product/11.1.1.7/oracledi/agent
|
3. If you are going to run the installer in GUI mode using an X server, you need to have the XTEST extension enabled. This setting is not always enabled by default in your X server. See “Appendix: Common Installation Errors” for more details.
4. Before proceeding with the installation ensure to take a backup of the schema.
5. Run the install.sh script to start the installer.
Note: The following are the usage details for install.sh. The typical usage for GUI mode is no arguments.
ksh install.sh [text | silent]
Note: Usually, if you have multiple instances, the RA RMS user schema would be on one instance and all Retail Analytics schemas (ORA data mart, ORA front-end data mart, ORA backend) are on the other instance.
Depending on system resources, a typical installation takes about 30 to 60 minutes.
6. Verify that the installer reports “SUCCESS” for the Preinstall Check. If it reports “FAILED,” check for errors in the output under the “Checking environment for installation” section, and verify that your environment variables are set properly.
7. For the Retail Analytics Patch installation select the PATCH option.
8. Check the Install appropriate checkbox and continue with installer. Depending on system resources, a typical installation can take 30 minutes to 1 hour.
9. The Retail Analytics Installer provides the option of creating the ODI Repository, copying the ODI files, scripts, and Oracle BI EE files in addition to the Retail Analytics objects.
10. After the installer is complete, you can check its log file: ra-install.<timestamp>.log.
11. The installer leaves behind the ant.install.properties file for future reference and repeat installations. This file contains inputs you provided. As a security precaution, make sure that the file has restrictive permissions.
Example: chmod 600 ant.install.properties
14.1 patch customers can use this mmhome path for ODI shell script execution. In order to do that, perform the following steps:
a. Copy the “etc” subdirectory and all the contents under it from the 14.1 instance of $MMHOME to retail_home/mmhome.
b. Modify MMHOME variable in ra.env as export MMHOME=/retail_home/mmhome and save ra.env.
c. Copy the “error”subdirectory and all the contents under it from the 141 instance of $MMHOME to retail_home/mmhome.
d. Copy the “log”sub directory and all the contents under it from the 141 instance of $MMHOME to retail_home/mmhome.
e. Copy all the contents from the “src” subdirectory from the 141 instance of $MMHOME to retail_home/mmhome.
§ If the installer encounters any errors, it halts execution immediately and prints to the screen which SQL script it was running when the error occurred. Please view the log files in $RETAIL_HOME/orpatch/logs. Additional error information for invalid objects can be found in $ RETAIL_HOME /orpatch/logs/detail_logs/dbsql_{schema}/invalids. The {schema} refers to radm,rabe,rarms or rafedm.
§ See Appendix: Common Installation Errors in this document for a list of common installation errors.
§ Subsequent executions of the installer skip the SQL scripts which have already been executed in previous installer runs. This is possible because the installer maintains entries in a table called DBMANIFEST of the scripts that have been run. It also maintains an orpatch_restart.state file when the install restarts.
This chapter is applicable to an existing 141 customer and describes post installer activities.
Customers using any release of Retail Analytics prior to 14.1 must patch their installation to Retail Analytics 14.1 before upgrading to Retail Analytics 14.1.1
Customers using any release of Retail Analytics prior to 141, must take a backup of RPD/catalog/translation XML files.
To complete the ODI post-process activities after installer run in patch mode do the following.
|
|
1. Take a backup of the Retail Analytics 14.1 MREP and the WREP schemas.
2. Login existing 14.1 ODI studio
3. From the UNIX command prompt, Export the DISPLAY
For example:
- export DISPLAY=<IPADDRESS>:0.0
4. Connect to 14.1 ODI designer from the UNIX command prompt navigate to $ODI_HOME/../client and run the following command to open the Designer.
odi.sh
5. Configure the MREP and WREP as shown in the following screen. Test the connection.

6. From the Connection Verification dialog, click OK.

7. As a result of 14.1.1installer execution in patch mode all the ODI related xml files are already copied to the following location:
<STAGING_DIR>/ora/installer/ora14/mmhome/upgrade/odi-patches
8. Import the models as follows:
a. Go to Model → Select any Data Store Right click → Import Data Store.
b. Specify the location of all the model files:
/ora/installer/ora14/mmhome/upgrade/odi-patches/TAB/
Note: Make sure to copy the TAB files content to local directory if you are using ODI Designer through Windows. This can also be done by invoking ODI client in Unix OS.
c. Select all the components from the list.

d. Select Import Type as Synonym Mode Insert_Update and click OK.

e. Click Yes when the following Screen appears.

f. Click OK when a screen similar to the following screenshot appears.

g. The Retail Analytics 14.1.1 installer when run in patch mode, provided the option of upgrading the ODI Repositories which imports 14.1.1 ODI components
If you chose to patch during installation then go to step 11 and perform scenario regeneration, If you did not execute odi_import.ksh via the installer please do so using the following steps.
9. Edit the file ora/installer/ora14/mmhome/upgrade/odi-patches /odi_import.ksh and set the variables ODI_HOME and LOGDIR.
LOGDIR variable must be set to /ora/installer/ora14/mmhome/upgrade/odi-patches /logs
10. Make sure odiparams.sh is configured correctly and execute odi_import.ksh from /ora/installer/ora14/mmhome/upgrade/odi-patches /odi_import.ksh, which will import all the ODI variables, user functions, project folders, procedures, interfaces and packages.
For every successful import of the components, a file named done.<filebasename> is created.
If the import is unsuccessful, a file named err.<filebasename> is created in the $LOGDIR directory, as mentioned in the odiparams.sh.
If odi_import.ksh fails while processing a certain XML file, you can resolve the issue and rerun odi_import.ksh, which will skip the already-loaded file and start with the last XML file that failed. If you want odi-import.ksh to run from the start, delete the done. <filebasename> file from the log directory (set through LOGDIR).
11. Regenerate the Scenarios as follows (please make sure the system has lot of free memory before performing this operation):
a. Right-click on the Projects one at a time (Oracle BI Applications 11g and MFP to Retail Analytics) and select the option to generate all scenarios.
b. Select the generate mode to re-generate and check the Packages option under Objects to Generate as show in the following screen.

c. Click OK for all the scenarios as they regenerate.
Complete the following steps.
|
|
Modify data for the following PARAM_NAME as necessary in <$ODIHOME> /file/ra_source/install/C_ODI_PARAM_DELTA.csv.
GLOBAL~001~SRC_BASE_HOME, <replace with actual MMHOME>
§ SDE_RetailLoadControlSeedData_Delta.ksh C_ODI_PARAM and this will load C_ODI_PARAM table.
|
|
1. Modify data for the following PARAM_NAME as necessary in <$ODIHOME> /file/ra_source/install/C_ODI_PARAM_DELTA.csv.
GLOBAL~001~SRC_BASE_HOME, <replace with actual MMHOME>
2. Modify <odihome>/file/ra/install/RA_TRUNCATE_TBL.csv to include OWNER, TRUNCATE_TABLE_NAME and TYPE [Truncate (T) or Analyze (A)] to load RA_TRUNCATE_TBL table.
Note: By default RA_TRUNCATE_TBL.csv contains RADM01 as the DM user name, if this user name is different please update the csv file accordingly before running the ODI seed jobs.
3. File <odihome>/file/ra/install/ W_STATUS_D.csv loads one record in W_STATUS_D table. This one record is default row ROW_WID= -1 in W_STATUS_D table.
4. Execute the following scripts to complete the SIL seeding process:
§ SIL_RetailLoadControlSeedData_Delta.ksh C_ODI_PARAM and this will load C_ODI_PARAM table.
§ SIL_RetailLoadControlSeedData_Delta.ksh W_STATUS_D and this will load W_STATUS_D table.
§ SIL_RetailLoadControlSeedData_Delta.ksh RA_TRUNCATE_TBL and this will load RA_TRUNCATE_TBL table.
Aggregation Framework and Universal Adapter content are packaged with this installer. For more details please refer to Implementation guide.
Oracle BI EE merge utility will be used to patch the latest releases of Retail Analytics rpd (repository). The 3-way merge process is followed in order to achieve this.
What is required for the merge?
§ The latest 14.1 .1repository of Retail Analytics which is referenced as the “current” rpd in the remainder of this document. 14.1 rpd can be found under <STAGING_DIR><PPD PATH> after the Retail Analytics installer execution is complete.
§ The 14.1 rpd of Retail Analytics which is referenced as “original” rpd in the remaining of this document.
§ Modified version of the 14.1 Retail Analytics rpd which is referenced as “modified” rpd in the remaining of this document. (This is the production rpd of the customer. As recommended in the Retail Analytics Implementation Guide, we expect the customer to make a copy of the base and use it for any customizations.)
RPD Migration is done using Oracle BI EE client of Oracle BI EE 11.1.1.7.
|
|
1. Open the current rpd in offline mode using the admin tool.
2. In the menu, go to File and select Merge.
3. Make sure the Merge Type is set to Full repository Merge.
4. In the Original Master Repository, select Original rpd and provide the password as Admin123 (if the password is changed then provide the new password).
5. In the Modified Repository, select Modified rpd and provide the password as Admin123 (if the password is changed then provide the new password).
6. The current repository will be defaulted. No change is required.
7. Give any appropriate name to the rpd in the Save Merged Repository as. This will be the final patched rpd.

8. Select the Equalize during merge option (this is MANDATORY) and click Next. This step will take a few minutes and results in a final merged repository. There can be conflicts at this stage if the 14.1 rpd has been customized. In this case, customer has to resolve these conflicts based on requirements.
Refer to the Oracle BI EE Infrastructure Installation and Configuration Tasks chapter for additional details.
In case there are any customizations to the existing catalog, here are the steps in order to bring in those changes to the latest 14.1.1 Retail Analytics catalog.
This process will require previous/modified catalog which will be references as “old catalog” going forward in this document and the latest 14.1.1 catalog, which will be referenced as “current catalog”.
|
|
1. Open two instances of Catalog Manager from Program Files>OBI EE> Catalog Manager.
2. In one instance open “old catalog” and in another instance open as “current catalog” through File>Open Catalog in offline mode. This process will be a simple copy/paste of objects from one catalog to other.
3. From the “old catalog”, browse to the desired folder and copy the reports/dashboards/filters/any objects that were modified and need to be ported to the “current catalog”.
4. Navigate to the catalog manager instance where “new catalog” is opened and browse to the desired folder. Paste the objects which were copied in the previous step.
5. Once all the objects are copied to the 14.1.1 catalog, before re-starting BI Services make sure this catalog is configured as defined in the “Oracle BI EE Infrastructure Installation and Configuration Tasks”).
|
|
1. Copy all the images from the Images.zip file under “<STAGING_DIR>/ora/installer/ora14/mmhome/full/ra_obiee_source_code/Images” to the locations listed below if present in <OBIEE_HOME>. Create dir “rtl” if it does not exist.
§ <OBIEE_HOME>/Oracle_BI1/bifoundation/web/app/res/s_blafp/images/rtl
§ <OBIEE_HOME>/Oracle_BI1/bifoundation/web/appv2/res/s_blafp/images/
rtl.
§ <OBIEE_HOME>/user_projects/domains/bifoundation_domain/servers/bi_server1/tmp/_WL_user/analytics_11.1.1 and under the one of the directories in analytics_11.1.1 directory find the path to “/war/res/s_blafp/images/rtl”.
2. Modify dvt-graph-skin.xml under below locations to remove shadow on all the graphs. Take a backup before making any changes.
§ \Middleware_install\Oracle_BI1\bifoundation\web\msgdb\s_blafp\viewui\
chart
§ \Middleware_install\Oracle_BI1\bifoundation\web\msgdb\s_FusionFX \viewui\chart
§ Search the tag <Graph> in the dvt-graph-skin.xml and add the properties like below and save it.
<Graph visualEffects="NONE" animationDuration="0">
3. Start the WebLogic and BI Services.
This chapter describes the configuration of ODI for integration between Retail Analytics and MFP.
Note: Before you begin the procedures in this chapter, MFP must be configured to enable integration with Retail Analytics. See the Oracle Retail Merchandise Financial Planning Operations Guide.
Note: The owner of the odbcserver process must have read/write permissions for all files and directories in both domains, and execute permission for all directories in both domains. That owner/user should also have execute permission for all files in RPAS_HOME/bin, RPAS_HOME/lib, and RPAS_HOME/applib.
Complete the following steps.
|
|
1.
Log in to the ODI Topology Manager and click Physical
Architecture.
Expand the Technologies drop down list.
2. Expand the Oracle folder. The following Data Servers should appear.

3. Check the ORACLE_BIAPPLICATIONS_RA_MFP and update the Password values for the Retail Analytics batch user.

4. Click to open the jdbc tab and update the jdbc url.
5. Expand the entry for data server ORACLE_BIAPPLICATIONS_RA_MFP.
6. Verify that Schema is the Retail Analytics data martuser (for example – RADM01) and Schema (Work Schema) is Retail Analytics batchuser (for example – RABE01USER).

For the “RPAS JDBC MFPCost” logical schema, map it to a physical schemas value of RPAS JDBC_MFPCST.domain from the drop down for both “Development” and “QA” context as shown in the below example if not done already.

For the “RPAS JDBC MFPRetail” logical schema, map it to a physical schemas value of “RPAS JDBC_MFPRTL.domain” from the drop down for both “Development” and “QA” context as shown in the below example if not done already.

Install the RPAS JDBC drivers on the ODI server as follows:
|
|
1. Extract the file jdbcclient.tar.zip to create the jdbcclient directory, as follows:
cd "$RPAS_HOME"
unzip -q jdbcclient.tar.zip
tar xf jdbcclient.tar
2. The database administrator should copy the following files to the ODI server under the directory $ODI_HOME/drivers:
§ jdbcclient/driver/lib/ORjc.jar
§ jdbcclient/driver/lib/ORssl14.jar
§ jdbcclient/driver/lib/iaik_jce_full.jar
§ jdbcclient/spy/lib/ORy.jar
3. If the jdbcclient directory is on the same machine as the ODI server, the database administrator can execute the following commands:
cd "$RPAS_HOME/jdbcclient/driver/lib"
cp -p ORjc.jar ORssl14.jar iaik_jce_full.jar "$ODI_HOME/drivers"
cp -p ../../spy/lib/ORy.jar "$ODI_HOME/drivers"
The RPAS JDBC technology must be present in the ODI master repository. Follow these steps to check the connectivity:
|
|
1. Go to ODI Topology ŕ Expand RPAS JDBC data server.

For more information about $RPAS_HOME, see the Oracle Retail Predictive Application Server Installation Guide.
2. Open RPAS JDBC data server:

3. Click the RPAS JDBC_MFPCST data server and update username and password with MFP cost domain username and password.
4. Click the JDBC tab and update the jdbc url.

5. Click the RPAS JDBD MFPRTL data server and update username and password with MFP Retail domain username and password.
6. Click the JDBC tab and update the jdbc url.

Note: If the agent is already running when the .jar files are copied (in the previous step), the database administrator must stop and restart the agent.
|
|
1. Request the application database administrator to run an agent from <ODI_HOME>/bin.
For example:
.agentstop.sh [-NAME=<$AGENT_NAME>]
nohup agent.sh -PORT=1055
-NAME=ramfp_agent &
Please refer to ODI documentaion on how to setup standalone odi agent.ODI docs
have more details on how to have separate shell script which calls the agent.sh
command.
2. After the agent is running, check the physical agent as follows:
a. Go to Topology ŕ Physical Architecture.
b. Expand the Agents and open ramfp_agent.

3. Go to Topology ŕ Logical Architecture.
4. Expand the Agents and open ramfp_agent.
5. ramfp_agent should be mapped to the Development context, as shown in the following figure.

MFP related extract scripts mfpcstsde.ksh and mfprtlsde.ksh are packaged under <$MMHOME>/ra_mfp_odi_source_code. These scripts upon execution invoke SDE_MFPCOSTFACT and SDE_MFPRETAILFACT scenarios.
If required these scripts can be moved to $MMHOME/src folder
Refer to Oracle BI EE Enterprise Deployment Guide and the Oracle BI EE Installation Guide for best practices and considerations.
This chapter provides general installation instructions and recommended configuration considerations for Oracle Business Intelligence Enterprise Edition.
For step-by-step instructions on how to install Oracle BI EE, see the “Installing Oracle Business Intelligence” chapter of the Oracle BI EE Installation Guide.
Note: You must complete all the steps described in the Retail Analytics Database Schema Installation Tasks section of this document before performing the following steps.
This section provides instructions for configuring the repository, setting up the database connection, and configuring the catalog.
Complete the following steps.
|
|
1. Stop Oracle BI services by executing opmnctl.bat or opmnctl stopall from <BI_INSTALL_DIRECTORY>\instances\instance1\bin.
2. Update the configuration file located at <BI_INSTALL_DIRECTORY>\instances\instance1\config\OracleBIServerComponent\coreapplication_obis1/NQSConfig.INI. Add a new line under the [REPOSITORY] section. For example:
[ REPOSITORY ]
Star = Retail_Analytics.rpd, DEFAULT;
3. Other default repositories should be commented out in the NQSConfig.INI. For example:
[ REPOSITORY ]
Star = Retail_Analytics.rpd, DEFAULT;
#Star = SampleAppLite.rpd, DEFAULT;
4.
Change the following setting from
FMW_UPDATE_ROLE_AND_USER_REF_GUIDS = NO; to FMW_UPDATE_ROLE_AND_USER_REF_GUIDS=
YES;
5. Save and close NQSConfig.INI.
6. Make sure that the tnsnames.ora file exists under <BI_INSTALL_DIRECTORY>\Oracle_BI1/network/admin and the file has an entry of the database used by Retail Analytics.
7. Proceed to set up the database connection.
Refer to the “Configuring Repositories” chapter of the Oracle BI EE System Administrator's Guide for additional details.
Note: The screen illustrations in the following steps are only examples. The screens that appear depend on the setup of your system.
|
|
1. This change requires moving the rpd to a Microsoft Windows system which has Oracle BI EE installed. Rpd is located at <BI_INSTALL_DIRECTORY>\instances\instance1\bifoundation\OracleBIServerComponent\coreapplication_obis1\repository.
2. Once the Retail_Analytics.rpd is moved to a Microsoft Windows system, open it using the Oracle BI Server Administration tool.
3. When prompted for the password, refer to the RPD_post_install.txt located at <BI_INSTALL_DIRECTORY>\instances\instance1\bifoundation\OracleBIServerComponent\coreapplication_obis1\repository.
4. At this time the password of the rpd can be changed if desired. For more details on changing the password refer to the chapter, “Managing Oracle BI Repository Files” of the Oracle BI EE Metadata Repository Builder's Guide.
5. When the rpd is opened, from the menu, go to Manage > Variables.
6. Under Repository Static variables, edit OLAP_USER with Front End Data Mart user (for example, RAFEDM01) and OLAP_DSN with Data Source Name of the Data Warehouse by double clicking on OLAP_USER and OLAP_DSN options.


7. In the Physical Layer, edit both the Connection Pool’s under Oracle Data Warehouse and update the password for the Front End Data Mart User. The following is a sample of the Oracle Data Warehouse Connection Pool screen.

8. Save the Retail_Analytics.rpd file.
9. Make sure tnsnames.ora file exists under <BI_INSTALL_DIRECTORY>\Oracle_BI1/network/admin and the file has an entry of the database which is used by Retail Analytics.
10. Test the database connection by right-clicking on any of the tables in the Physical Layer, and select Update Row Count. The number of rows will be shown when that table is highlighted if the database connection is successful.
11. FTP the rpd back to <BI_INSTALL_DIRECTORY>\instances\instance1\bifoundation\OracleBIServerComponent\coreapplication_obis1\repository. Make sure it is copied in binary mode.
12. Proceed to the next section for to configure the catalog.
To configure the catalog, complete the following steps.
|
|
1. Update the instanceconfig.xml file to point to Retail_Analytics catalog. instanceconfig.xml is found at <BI_INSTALL_DIRECTORY>/instances\instance1\config\OracleBIPresentationServicesComponent\coreapplication_obips1. Change the catalog path within the file to point to Retail_Analytics. For example:
<CatalogPath><BI_INSTALL_DIRECTORY>\instances\instance1/bifoundation/OracleBIPresentationServicesComponent/coreapplication_obips1/catalog/</CatalogPath>
2. Save and close instanceconfig.xml.
3. Log in to WebLogic Enterprise Manager (EM) via web browser with the URL as http://<hostname>:27001/em. Note that the 27001 port number can be different for every installation. Log in with the username and password created during Oracle BI EE installation.
4. Go to WebLogic Domain > right click bifoundation_domain > Security > Credentials as shown in the following screen.

5. Click Create Key.

6. For Key, enter repository.Retail_Analytics. For User Name, enter system. Enter the password of the rpd.
7. Click OK and log out.
8. Start Oracle BI services by executing opmnctl.bat or opmnctl startall from <BI_INSTALL_DIRECTORY>\instances\instance1\bin.
Note: Before this, proceed to the Customization section and come back to this step for starting BI Services
9. Test Retail Analytics Installation by opening the browser with the URL as http://<hostname>:9704/analytics with the username and password created during Oracle BI EE installation.
Another alternative for configuring the rpd and catalog through WebLogic, refer to the "Configuring Repositories" chapter in the System Administrator's Guide for Oracle Business Intelligence Enterprise Edition"
|
|
1. Copy all the images from the Images.zip file under “<STAGING_DIR>/ora/installer/ora141/mmhome/full/ra_obiee_source_code/Images” to the locations listed below if present in <OBIEE_HOME>. Create dir “rtl” if it does not exist.
§ <OBIEE_HOME>/Oracle_BI1/bifoundation/web/app/res/s_blafp/images/rtl
§ <OBIEE_HOME>/Oracle_BI1/bifoundation/web/appv2/res/s_blafp/images/
rtl.
§ <OBIEE_HOME>/user_projects/domains/bifoundation_domain/servers/bi_server1/tmp/_WL_user/analytics_11.1.1 and under the one of the directories in analytics_11.1.1 directory find the path to “/war/res/s_blafp/images/rtl”.
2. Modify dvt-graph-skin.xml under below locations to remove shadow on all the graphs. Take a backup before making any changes.
§ \Middleware_install\Oracle_BI1\bifoundation\web\msgdb\s_blafp\viewui\
chart
§ \Middleware_install\Oracle_BI1\bifoundation\web\msgdb\s_FusionFX \viewui\chart
§ Search the tag <Graph> in the dvt-graph-skin.xml and add the properties like below and save it.
<Graph visualEffects="NONE" animationDuration="0">
3. Start the WebLogic and BI Services.
During the patch process, W_LOCALIZED_STRING_G is backed up as W_LOCALIZED_STRING_G_BKP and is truncated so that the installer can insert all the new and updated strings and descriptions into the table. Any customizations need to be applied after the installation from the backup table.
To configure Retail Analytics pre-packaged security roles:
|
|
1. Stop all services including WebLogic.
2. Make a backup of <BI_INSTALL_DIRECTORY>\user_projects\domains\bifoundation_domain\config\fmwconfig\system-jazn-data.xml.
3. Copy all the RA specific AppRoles the pre-packaged system-jazn-data.xml file located under <STAGING_DIR>//ora/installer/ora141/mmhome/full/ra_obiee_source_code/catalog to the existing system-jazn-data.xml file located under <BI_INSTALL_DIRECTORY>\user_projects\domains\bifoundation_domain\config\fmwconfig.
For more information regarding Retail Analytics application roles and associated user groups please refer to the security section of the Oracle Retail Analytics Implementation Guide.
Below is an example on updating the existing system-data-jazn.xml file:
Existing Jazn File:
.
.
<app-role>
<name>UserDefinedRole</name>
<display-name>Custom User Defined Role</display-name>
<class>oracle.security.jps.service.policystore.ApplicationRole</class>
<members>
<member>
<class>weblogic.security.principal.WLSGroupImpl</class>
<name>UserGroups</name>
</member>
</members>
</app-role>
</app-roles>
Now from the packaged system-jazn-data.xml file, copy the Retail Analytics application roles into your existing jazn file. The text in italics below is one of the application roles packaged with Oracle Retail Analytics.
.
.
<app-role>
<name>UserDefinedRole</name>
<display-name>Custom User Defined Role</display-name>
<class>oracle.security.jps.service.policystore.ApplicationRole</class>
<members>
<member>
<class>weblogic.security.principal.WLSGroupImpl</class>
<name>UserGroups</name>
</member>
</members>
</app-role>
<app-role>
<name>RetailBuyer</name>
<display-name>Retail Buyer</display-name>
<class>oracle.security.jps.service.policystore.ApplicationRole</class>
<members>
<member>
<class>weblogic.security.principal.WLSGroupImpl</class>
<name>RetailBuyers</name>
</member>
</members>
</app-role>
</app-roles>
4. Start all services including WebLogic.
For information regarding creating users, user groups, security roles, permissions and privileges refer to the Oracle BI EE Security Guide.
See the "Enabling SSO Authentication" chapter in the Oracle BI EE Security Guide for more information about configuration changes. For the end user, language display is determined by the language selected in the user's browser settings.
Consider also the following:
§ Retail Analytics supports retail 4-5-4, combined 4-5-4/Gregorian, or 13 period calendar. You can choose which calendar to use during database installation. The default calendar is retail 4-5-4. Even though 4-5-4 and Gregorian can be used in a single instance of Retail Analytics, note the following points:
– All the week level aggregate tables are rolled up based on the 4-5-4 calendar. Gregorian calendar reporting always aggregates data from the day level tables on the fly.
– All the transformation metrics like Last Year, Last Week etc are based on 4-5-4 calendar.
– All the packaged reports are created using 4-5-4 attributes. But these reports can easily be modified or created by replacing the 4-5-4 attributes with Gregorian attributes to function with Gregorian calendar.
To implement either combined 4-5-4/Gregorian or 13 period, see ”Appendix: Time.”
§ When making any changes to the repository, do it in the offline mode and before saving the changes perform a global consistency check. The global consistency check should not show any errors. Out of the box RA repository will have some warnings when a Global Consistency Check is done. These warnings do not affect RA functionality in any way and these are been thoroughly verified.
ODI admin OS user can be different from a Retail Analytics batch OS user, however, this admin user should belong to the same user group as Retail Analytics batch OS user. The access permission to those files installed through ODI installation should be modified to group read and execution. World readable files should not be allowed in product environment. For example, the permission of odiparams.sh should be modified to 750, so it will not have world read permission or execute permission.
See the Retail Analytics Seed Data Setup section for how to seed Retail Analytics initial data.
Retail Analytics initial loading data files (csv files) that are located under $ODI_HOME should be owned by Retail Analytics batch user and installed with750 permission. No world readable files should be allowed.
Retail Analytics shell scripts, error files, and log files that are located under $MMHOME should be owned by Retail Analytics batch user and installed with 750 permission. No world readable files should be allowed.
Two files (ODI_Post_Install.txt and RPD_post_install.txt) which contain password to protect Retail Analytics ODI code and Oracle BI EE code should be owned by Retail Analytics batch user and installed with 600 permission. Password in Oracle BI EE and ODI should be changed after installation is done.
Oracle BI EE Server
Retail Analytics Oracle BI EE metadata files (rpd, catalog, and translation) should be owned by Retail Analytics front-end system administrator and installed with 750 permission.
Note: In order to execute Retail Analytics Oracle BI EE report, javascript has to be enabled in web browser.
Oracle Database access through the ODI tool can be secured by using a JDBC connection. The JDBC connection can be set up in both the ODI client and in the ODI executable script.
In the ODI client under Topology Oracle Technology, select JDBC jdbc driver and jdbc url for all Data Servers used by Retail Analytics. Login credentials will also be provided here with an encrypted password. The database and ODI credential will be stored securely through ODI.
The JDBC setup in the ODI executable file is through the ODI file odiparams.sh which is under the $ODI_HOME/bin directory. ODI and Oracle database login credential will be provided in this file with encrypted password. The password encryption and login credential are stored securely through ODI.
See the Oracle Retail Merchandising Security Guide Release 14.1.1, section “Configuring SSL on the Oracle Data Integrator (ODI)” for more information on configuring SSL for an ODI Agent.
See the “Oracle Data Integrator Configuration Tasks” section for details on how to configure the ODI database connection.
Oracle database access through Oracle BI EE can be secured by using JDBC connection. The JDBC connection setup is provided in rpd file. User needs to provide database login credential in the rpd file. The database login credential is stored securely through Oracle BI EE.
Retail Analytics provides role based security in the current release. The access permission of Retail Analytics logical tables for each security role has been defined in Retail Analytics rpd file. Within these roles, Retail Analyst has the privilege to access every subject area of Retail Analytics. It is designed for client’s testing, developing, or similar non-business activities. Due to the extent of access associated with this role, it should be used cautiously. See the Oracle Retail Analytics Security Guide for additional information on the Retail Analytics security role.
Out of box, Retail Analytics does not use any default username or password for Oracle database login. No default account is used. All Oracle Retail Analytics database users and users credential are created during the installation.
For details on each database user access permission, see the “Create Retail Analytics Schema Owners” section in chapter 2.
Retail Analytics provides security roles to ensure restrictive access at object level. WebLogic application server is used to create and maintain these application roles. The definition of roles and the mapping of roles and user groups are stored in system-jazn-data.xml file. Users can either replace their own system-jazn-data.xml with the one provided by the Retail Analytics (if users have not defined their own applications roles yet under WebLogic) or users can merge Retail Analytics roles with their own users roles (if they already have application roles defined and do not want to overwrite the system-jazn-data.xml file). See the Oracle Retail Analytics Implementation Guide on how to merge Retail Analytics security roles with users’ existing security roles.
The Retail Analytics application requires OS, database, application server, report/analytical engine, and ETL component. Oracle ODI is used as ETL tool to load and transform data. Oracle Database is used as database to store Retail Analytics data. Oracle BI EE is used as report/analytical engine, and WebLogic is used as application server. For OS, refer to the “Preinstallation Tasks” section. During the installation, users should use the recommended secure configurations from these products for application deployment such as SSO and SSL.
The Retail Analytics Configurable Generic Parameter List includes generic parameter list. These parameters are used by a group of programs, but the value of each parameter can be configured differently for different programs.
All these parameters are stored in the C_ODI_PARAM table either in the Retail Analytics data schema or the Retail Analytics RMS batch user schema.
|
Scenario Name |
Param Name |
Schema Used |
Comment |
|
SIL, PLP, and SDE scenarios |
ETL_PROC_WID |
BOTH |
This value is the identifier for the specific ETL process used to create or update target table. Client can use unique number for each scenario or same number for all scenarios. |
|
SIL and SDE base fact scenarios |
LOC_NUM_OF_THREAD |
BOTH |
This is the number of threads that can be simultaneously processed for RA SIL and SDE base fact programs. Using higher number can provide better performance, but it also requires database server to be large enough to accommodate it. The thread number for SIL and SDE programs that are used to populate same Retail Analytics base fact table must be the same. |
The Retail Analytics Non Configurable Parameter List includes parameters used by the Retail Analytics programs. They are not configurable to batch users.
All these parameters are stored in the C_ODI_PARAM table either in the Retail Analytics data schema or the Retail Analytics RMS batch user schema.
|
Scenario Name |
Param Name |
Schema |
Comment |
|
PLP_RETAILPRODUCTDIMENSIONLKUPTEMP |
RA_PROD_CLOSE_DT |
RA |
NOT Used |
|
GLOBAL |
ORG_ID |
BOTH |
This is the organization ID for the retailer. It will be used for calendar and other dimension lookup. It is set to ‘1’ for current release. |
|
GLOBAL |
CALENDAR_ID |
BOTH |
This is the ID of the calendar that retailer is going to use. It is set to ‘Retail Calendar~41’ for current release. |
|
GLOBAL |
RA_CATEGORY |
RA |
It is set to ‘RETAIL’ for the current release. |
|
PLP_RETAILINVPOSITIONCORPORATEORGITSCDYWKAGGREGATE |
RA_TRUNCATE_LATEST_PARTITION |
RA |
This is set to ‘NO’ for the current release. It is reserved for the future enhancement. |
|
GLOBAL |
RA_SRC_CATEGORY |
RMS |
It is set to ‘RETAIL’ for the current release. |
|
GLOBAL |
RA_SRC_SUPPLIER_ACTIVE_DESC |
RMS |
It is set to ‘Active’ for the current release. |
|
GLOBAL |
RA_SRC_SUPPLIER_INACTIVE_DESC |
RMS |
It is set to ‘Inactive’ for the current release. |
|
GLOBAL |
RA_SRC_STORE_TYPE_FRANCHISE |
RMS |
It is set to ‘Franchise’ for the current release. |
|
GLOBAL |
RA_SRC_STORE_TYPE_WHOLESALE |
RMS |
It is set to ‘Wholesale’ for the current release. |
|
GLOBAL |
RA_SRC_STORE_TYPE_COMPANY |
RMS |
It is set to ‘Company’ for the current release. |
|
GLOBAL |
RA_SRC_LOCATION_TYPE_NAME_STORE |
RMS |
It is set to ‘STORE’ for the current release. |
|
GLOBAL |
RA_SRC_LOCATION_TYPE_NAME_WH |
RMS |
It is set to ‘WAREHOUSE’ for the current release. |
|
GLOBAL |
RA_SRC_LOCATION_TYPE_NAME_PARTNER |
RMS |
It is set to ‘PARTNER’ for the current release. |
|
GLOBAL |
RA_PROD_WEEKLY_RECLASS_IND |
RA |
This is to indicate if there is product reclassification in the current week. It is updated by the Retail Analytics program and should not be updated manually by a batch user. |
|
GLOBAL |
RA_ORG_WEEKLY_RECLASS_IND |
RA |
This is to indicate if there is organization reclassification in the current week. It is updated by the Retail Analytics program and should not be updated manually by a batch user. |
|
SIL, PLP, and SDE scenarios |
TARGET_TABLE_NAME |
BOTH |
This is to indicate the target table that the scenario will populate. It is used by the Retail Analytics programs and should not be modified by a batch user. |
|
SIL and PLP scenarios |
EXECUTION_ID |
BOTH |
It is set to ‘1’ and is not used in the current release. |
|
Weekly batch programs |
BATCH SCHEDULE |
RA |
This is to indicate which program is executed at weekly base. It is set to ‘1’ for the scenario that will be executed once a week. It is used by the Retail Analytics refresh program and should not be updated by a batch user. |
|
GLOBAL |
WHOLESALE_CUST_TYPE_CODE |
RA |
This is the string code for wholesale customer type. It is set to ‘WHOLESALE’ in Retail Analytics. |
|
GLOBAL |
Fullfillment Status |
RA |
This is the string code for customer order status for fulfillment. It is set to ‘FF’ in Retail Analytics. |
|
GLOBAL |
ackordered Status |
RA |
This is the string code for customer order status for backorder. It is set to ‘BO’ in Retail Analytics. |
|
GLOBAL |
Reserved Status |
RA |
This is the string code for customer order status for reserve. It is set to ‘RSV’ in Retail Analytics. |
|
GLOBAL |
Pick Status |
RA |
This is the string code for customer order status for picking. It is set to ‘PK’ in Retail Analytics. |
|
GLOBAL |
STORETYPE_FRANCHISE |
RA |
This is the store type for franchise store. It is set to ‘Franchise’ in Retail Analytics. |
|
GLOBAL |
Cancel Status |
RA |
This is the string code for customer order status for cancel. It is set to ‘CAN’ in Retail Analytics. |
|
GLOBAL |
SHIPMENT_OVERNIGHT_METHOD |
RA |
This is the string code for customer order overnight shipment method. It is set to ‘FF03’ in Retail Analytics. |
|
GLOBAL |
SHIPMENT_GROUND_METHOD |
|
This is the string code for customer order ground shipment method. It is set to ‘RETAIL_SHIP_METHOD_CODE~22~1’ in Retail Analytics. |
|
GLOBAL |
REASON_CLASS |
RA |
This is the string code for reason class used for RA reason code. It is set to ‘RTL_REASON’ |
|
GLOBAL |
INVADJ_REASON_CAT_CODE |
RA |
This is the string code for reason category used for RA inventory adjustment. It is set to ‘RTL_INVADJ_REASON’ |
|
GLOBAL |
INVADJ_REASON_CAT_NAME |
RA |
This is the string code for reason category name used for RA inventory adjustment. It is set to ‘Inventory Adjustment Reasons’ |
|
GLOBAL |
RTL_STATUS_CLASS |
RA |
This is the string code for status class used for RA. It is set to ‘RTL_INV_STATUS’. |
The Retail Analytics configurable parameter includes a list of parameters that are used by either one program or a group of programs if the Scenario Name is ‘GLOBAL’. The value of each ‘GLOBAL’ parameter will be the same even it can be used by different programs.
All these parameters are stored in the C_ODI_PARAM table either in the Retail Analytics data schema or the Retail Analytics RMS batch user schema.
|
Scenario Name |
Param Name |
Schema Used |
Comment |
|
SIL_DAYDIMENSION |
START_DT |
RA |
This is the start date of the calendar that a batch user is going to use. |
|
SIL_DAYDIMENSION |
END_DT |
RA |
This is the end date of the calendar that a batch user is going to use. |
|
SIL_ITEMDIMENSION |
IS_INCREMENTAL |
RA |
This is to indicate if the incremental approach or the snapshot approach is going to be used for item dimension during daily ETL loading. The valid value is ‘Y’, ‘N’. |
|
GLOBAL |
BASE_HOME |
RA |
This is the MMHOME where SIL and PLP ETL batch programs are located. |
|
GLOBAL |
RA_STORE_COMP_NUM_OF_OPEN_DAYS |
BOTH |
This is the number of days that a store has to be open for to become a COMP store. |
|
GLOBAL |
RA_RATE_TYPE |
RA |
The valid value is ‘Corporate’. |
|
SIL_TIMEOFDAYDIMENSION |
IS_INCREMENTAL |
RA |
‘N’,Y’ |
|
GLOBAL |
LANGUAGE_CODE |
RA |
This is the primary language code that Retail Analytics is going to use. It is in Oracle database code and has to be within the 18 languages that Retail Analytics supports. If RMS is used, this code has to match the primary language code in RMS. |
|
PLP_RETAILINVPOSITIONCORPORATEORGITSCDYWKAGGREGATE |
PARALLEL_DEGREE_W_RTL_INV_IT_DY_TMP |
RA |
This is the parallel degree for SUM SQL statement used for inventory subclass day population. |
|
PLP_RETAILINVPOSITIONSCCLDPLCDYWKAGGREGATE |
PARALLEL_DEGREE_W_RTL_INV_SC_LC_DY_TMP |
RA |
This is the parallel degree for SUM SQL statement used for inventory subclass location day population. |
|
GLOBAL |
SRC_BASE_HOME |
RMS |
This is the MMHOME where SDE batch programs are located. |
|
SDE_RETAILITEMDIMENSION |
IS_INCREMENTAL |
RMS |
This is to indicate if the incremental approach or the snapshot approach is going to be used for item dimension during daily ETL loading. The valid value is ‘Y’, ‘N’. |
|
SDE_RETAILITEMSUPPLIERDIMENSION |
IS_INCREMENTAL |
RMS |
This is to indicate if the incremental approach or the snapshot approach is going to be used for item supplier dimension during daily ETL loading. The valid value is ‘Y’, ‘N’. |
|
GLOBAL |
WHOLESALE_CHANNEL |
BOTH |
This is the channel value of wholesale stores. All wholesales stores should have a same channel. |
|
SDE_RETAILDOMAINMEMBERLKUP |
COLOR |
RMS |
Before running the script "SIL_RetailLoadControlSeedData.ksh", replace the value 'C' to match with column value of DIFF_TYPE for COLOR from RMS DIFF_IDS table. |
|
SDE_RETAILDOMAINMEMBERLKUP |
FABRIC |
RMS |
Before running the script "SIL_RetailLoadControlSeedData.ksh", replace the value FAB' to match with column value of DIFF_TYPE for FABRIC from RMS DIFF_IDS table. |
|
SDE_RETAILDOMAINMEMBERLKUP |
SCENT |
RMS |
Before running the script "SIL_RetailLoadControlSeedData.ksh", replace the value 'SC' to match with column value of DIFF_TYPE for SCENT from RMS DIFF_IDS table. |
|
SDE_RETAILDOMAINMEMBERLKUP |
STYLE |
RMS |
Before running the script "SIL_RetailLoadControlSeedData.ksh", replace the value 'STY' to match with column value of DIFF_TYPE for STYLE from RMS DIFF_IDS table. |
|
SDE_RETAILDOMAINMEMBERLKUP |
SIZE |
RMS |
Before running the script "SIL_RetailLoadControlSeedData.ksh", replace the value 'S' to match with column value of DIFF_TYPE for SIZE from RMS DIFF_IDS table. |
|
SDE_RETAILITEMDIFFDIMENSION |
BRAND |
RMS |
Replace the value 'B' from the above line to match with column value of BRAND NAME from ITEM_MASTER table of RMS table |
|
SDE_RETAILITEMDIFFDIMENSION |
COLOR |
RMS |
Before running the script "SIL_RetailLoadControlSeedData.ksh", replace the value 'C' to match with column value of DIFF_TYPE for COLOR from RMS DIFF_IDS table. |
|
SDE_RETAILITEMDIFFDIMENSION |
FLAVOR |
RMS |
Before running the script "SIL_RetailLoadControlSeedData.ksh", replace the value 'F' to match with column value of DIFF_TYPE for FLAVOR from RMS DIFF_IDS table. |
|
SDE_RETAILITEMDIFFDIMENSION |
FABRIC |
RMS |
Before running the script "SIL_RetailLoadControlSeedData.ksh", replace the value FAB' to match with column value of DIFF_TYPE for FABRIC from RMS DIFF_IDS table. |
|
SDE_RETAILITEMDIFFDIMENSION |
SCENT |
RMS |
Before running the script "SIL_RetailLoadControlSeedData.ksh", replace the value 'SC' to match with column value of DIFF_TYPE for SCENT from RMS DIFF_IDS table. |
|
SDE_RETAILITEMDIFFDIMENSION |
STYLE |
RMS |
Before running the script "SIL_RetailLoadControlSeedData.ksh", replace the value 'STY' to match with column value of DIFF_TYPE for STYLE from RMS DIFF_IDS table. |
|
SDE_RETAILITEMDIFFDIMENSION |
SIZE |
RMS |
Before running the script "SIL_RetailLoadControlSeedData.ksh", replace the value 'S' to match with column value of DIFF_TYPE for SIZE from RMS DIFF_IDS table. |
|
SDE_RETAILCOLORDIMENSION |
COLOR |
RMS |
Before running the script "SIL_RetailLoadControlSeedData.ksh", replace the value 'C' to match with column value of DIFF_TYPE for COLOR from RMS DIFF_IDS table. |
|
SDE_RETAILITEMATTRDIMENSION |
FLAVOR |
RMS |
Before running the script "SIL_RetailLoadControlSeedData.ksh", replace the value 'F' to match with column value of DIFF_TYPE for FLAVOR from RMS DIFF_IDS table. |
|
SDE_RETAILITEMATTRDIMENSION |
FABRIC |
RMS |
Before running the script "SIL_RetailLoadControlSeedData.ksh", replace the value FAB' to match with column value of DIFF_TYPE for FABRIC from RMS DIFF_IDS table. |
|
SDE_RETAILITEMATTRDIMENSION |
SCENT |
RMS |
Before running the script "SIL_RetailLoadControlSeedData.ksh", replace the value 'SC' to match with column value of DIFF_TYPE for SCENT from RMS DIFF_IDS table. |
|
SDE_RETAILITEMATTRDIMENSION |
STYLE |
RMS |
Before running the script "SIL_RetailLoadControlSeedData.ksh", replace the value 'STY' to match with column value of DIFF_TYPE for STYLE from RMS DIFF_IDS table. |
|
SDE_RETAILITEMATTRDIMENSION |
SIZE |
RMS |
Before running the script "SIL_RetailLoadControlSeedData.ksh", replace the value 'S' to match with column value of DIFF_TYPE for SIZE from RMS DIFF_IDS table. |
|
GLOBAL |
RTVR_REASON_CAT_CODE |
RA |
This the reason category used for RA return to vendor. It should match RMS CODE_HEAD.CODE_TYPE for return to vendor reasons. |
|
GLOBAL |
CHANGE_ON_DT |
RMS |
This is to store the date of the last extracted data from RMS ITEM_IMAGE table. During the installation, this should be set to the business start date for the client in the format of ‘DD-MM-YY’. |
The Retail Analytics Data Mining Non Configurable List includes a list of non configurable parameters which are used by Retail Analytics data mining only. Some of these parameters will be updated by Retail Analytics ETL programs during ETL batch cycle. None of these parameters can be updated manually by Retail Analytics batch user.
All these parameters are stored in table W_RTL_DMS_CONFIG_G in Retail Analytics data schema.
|
Parameter Name |
Comment |
|
ARM_WEEK_WID |
This is the Retail Analytics current business week number that the mining will be executed for. This column is updated by Retail Analytics program and should not be updated manually by batch user. |
|
TOP10_RESTART_HIST_IND |
Valid value in (‘Y’, ‘N’). This column is updated by Retail Analytics program based on reclassification information. It should not be updated manually by batch user. |
|
TOP10_MIN_DY_WID |
This is the first date of data that Top 10 Product Affinities mining program is going to look. In most case, it will be the first date of current week. This will be reset to the first day of the week that is 26 weeks ago when there is a reclassification on product hierarchy in the current week. This column is updated by Retail Analytics program and should not be updated manually by batch user. |
|
TOP10_MAX_DY_WID |
This is the last date of data that Top 10 Product Affinities mining program is going to look. In most case, it will be the last date of the current week. This column is updated by Retail Analytics program and should be updated manually by batch user. |
|
ANC_SC_IF_HIER_LEVEL |
This is the product hierarchy level for IF item for the mining for Anchor Subclass Top Affinities. It is set to ‘SBC’ for the current release. |
|
ANC_SC_THEN_HIER_LEVEL |
This is the product hierarchy level for THEM item for the mining for Anchor Subclass Top Affinities. It is set to ‘SBC’ for the current release. |
|
ANC_SC_ATTR_LIST_SBC |
This is an identifier of the subclass attribute list to be processed from W_RTL_DMS_ATTR_LIST_G. It is set to ‘ANC_SC_ATTR_LIST_SBC_NUM’ for the current release. |
|
ANC_SC_RESTART_HIST_IND |
Valid value in (‘Y’, ‘N’). This column is updated by Retail Analytics program based on reclassification information. It should not be updated manually by batch user. |
|
ANC_SC_MIN_DY_WID |
This is the first date of data that Anchor Subclass Top Affinities mining program is going to look. In most case, it will be the first date of current week. This will be reset to the first day of the week that is 26 weeks ago when there is a reclassification on product hierarchy in the current week. This column is updated by Retail Analytics program and should be updated manually by batch user. |
|
ANC_SC_MAX_DY_WID |
This is the last date of data that Anchor Subclass Top Affinities mining program is going to look. In most case, it will be the last date of the current week. This column is updated by Retail Analytics program and should be updated manually by batch user. |
|
TOP10_PROMO_IF_HIER_LEVEL |
This is the product hierarchy level for IF item for the mining for Current Top 10 Promoted Subclass Affinities. It is set to ‘SBC’ for the current release. |
|
TOP10_PROMO_THEN_HIER_LEVEL |
This is the product hierarchy level for TEHN item for the mining for Current Top 10 Promoted Subclass Affinities. It is set to ‘SBC’ for the current release. |
|
TOP10_PROMO_ATTR_LIST_PROMO_COMP |
This is an identifier of the Promotion component list to be processed from W_RTL_DMS_ATTR_LIST_G. It is set to ‘TOP10_PROMO_ATTR_LIST_PROMO_COMP_NUM’ for the current release. |
|
TOP10_PROMO_RESTART_HIST_IND |
Valid value in (‘Y’, ‘N’). This column is updated by Retail Analytics program based on reclassification information. It should not be updated manually by batch user. |
|
TOP10_PROMO_MIN_DY_WID |
This is the first date of data that Current Top 10 Promoted Subclass Affinities mining program is going to look. In most case, it will be the first date of current week. This will be reset to the first day of the week that is 26 weeks ago when there is a reclassification on product hierarchy in the current week. This column is updated by Retail Analytics program and should be updated manually by batch user. |
|
TOP10_PROMO_MAX_DY_WID |
This is the last date of data that Current Top 10 Promoted Subclass Affinities mining program is going to look. In most case, it will be the last date of the current week. This column is updated by Retail Analytics program and should be updated manually by batch user. |
|
CUST_PROMO_IF_HIER_LEVEL |
This is the product hierarchy level for IF item for the mining for Anchor Customer Segment Promotion Affinities. It is set to ‘SBC’ for the current release. |
|
CUST_PROMO_THEN_HIER_LEVEL |
This is the product hierarchy level for TEHN item for the mining for Anchor Customer Segment Promotion Affinities. It is set to ‘SBC’ for the current release. |
|
CUST_PROMO_ATTR_LIST_CUST_SEG |
This is an identifier of the customer segment list to be processed from W_RTL_DMS_ATTR_LIST_G. It is set to ‘CUST_PROMO_ATTR_LIST_CUST_SEG_NUM’ for the current release. |
|
CUST_PROMO_MIN_DY_WID |
This is the first date of data that Anchor Customer Segment Promotion Affinities mining program is going to look. In most case, it will be the first date of current week. This will be reset to the first day of the week that is 26 weeks ago when there is a reclassification on product hierarchy in the current week. This column is updated by Retail Analytics program and should be updated manually by batch user. |
|
CUST_PROMO_MAX_DY_WID |
This is the last date of data that Anchor Customer Segment Promotion Affinities mining program is going to look. In most case, it will be the last date of the current week. This column is updated by Retail Analytics program and should be updated manually by batch user. |
|
ANC_SC_PROMO_IF_HIER_LEVEL |
This is the product hierarchy level for IF item for the mining for Anchor Subclass Top Affinities by Promotions. It is set to ‘SBC’ for the current release. |
|
ANC_SC_PROMO_THEN_HIER_LEVEL |
This is the product hierarchy level for THEN item for the mining for Anchor Subclass Top Affinities by Promotions. It is set to ‘SBC’ for the current release. |
|
ANC_SC_PROMO_ATTR_LIST_ORG_DH |
This is an identifier of the organization list to be processed from W_RTL_DMS_ATTR_LIST_G. It is set to ‘ANC_SC_PROMO_ATTR_LIST_ORG_DH_NUM’ for the current release. |
|
ANC_SC_PROMO_ATTR_LIST_PROMO_COMP |
This is an identifier of the Promotion component list to be processed from W_RTL_DMS_ATTR_LIST_G. It is set to ‘ANC_SC_PROMO_ATTR_LIST_PROMO_COMP_NUM’ for the current release. |
|
ANC_SC_PROMO_RESTART_HIST_IND |
Valid value in (‘Y’, ‘N’). This column is updated by Retail Analytics program based on reclassification information. It should not be updated manually by batch user. |
|
ANC_SC_PROMO_MIN_DY_WID |
This is the first date of data that Anchor Subclass Top Affinities by Promotions mining program is going to look. In most case, it will be the first date of current week. This will be reset to the first day of the week that is 26 weeks ago when there is a reclassification on product hierarchy in the current week. This column is updated by Retail Analytics program and should be updated manually by batch user. |
|
ANC_SC_PROMO_MAX_DY_WID |
This is the last date of data that Anchor Subclass Top Affinities by Promotions mining program is going to look. In most case, it will be the last date of the current week. This column is updated by Retail Analytics program and should be updated manually by batch user. |
The Retail Analytics Data Mining Configurable List includes a list of configurable parameters which are used by Retail Analytics data mining and Retail Analytics Sales Baseline calculation only..
All these parameters are stored in the W_RTL_DMS_CONFIG_G table in the Retail Analytics data schema.
|
Parameter Name |
Comment |
|
BL_POST_PROMO_CALC_FREQ |
Recalculation frequency for intermediate weeks. |
|
BL_POST_PROMO_WEEKS |
Override value indicating specifically the number of post-promotion weeks to use for baseline calculation. |
|
BL_PRE_PROMO_WEEKS |
Override value indicating specifically the number of pre-promotion weeks to use for baseline calculation. |
|
BL_PROMO_CALC_DOP |
Number of concurrent threads to use while doing promotion baseline calculation. |
|
BL_REFRESH_PRE_PWEEKS |
Number of weeks prior to processing week that need to be refreshed from Retail Analytics. |
|
BL_WEEKS_TO_USE |
Number of weeks to use for baseline calculation. |
|
BL_WEEK_TO_PROCESS |
Baseline processing week WID. This will be updated by baseline ETL refresh program. |
|
BL_WEIGHT_AGE_BASE |
Baseline weight age base. |
|
BL_WK_SALES_DATA_DOP |
Number of concurrent threads to use while gathering weekly sales data. |
|
ARM_HIST_NUM_OF_WEEK |
This is the number of weeks that Retail Analytics will hold mining result history for. |
|
ARM_WEEKLY_DOP |
This is a degree of weeks that can be simultaneously processed for ARM data mining, for times when there is more than 1 week to be processed. This configuration should only be used if the database server is large enough to accommodate it. |
|
ARM_BATCH_DOP |
This is a degree of ARM data mining batches that can be simultaneously processed within each week. |
|
TOP10_PROD_HIER_LEVEL |
This is the highest product hierarchy level that the mining for Top 10 Product Affinities will be executed at. Valid value in (‘SBC’, ‘CLS’, ‘DEPT’). |
|
TOP10_MIN_SUPPORT_DEPT |
This is the minimum support filter for affinities calculated at the Department level. |
|
TOP10_MIN_SUPPORT_CLS |
This is the minimum support filter for affinities calculated at the Class level. |
|
TOP10_MIN_SUPPORT_SBC |
This is the minimum support filter when Top 10 Product Affinities is configured at subclass level. |
|
TOP10_MIN_CONFIDENCE_DEPT |
This is the minimum confidence filter for affinities calculated at the Department level. |
|
TOP10_MIN_CONFIDENCE_CLS |
This is the minimum confidence filter for affinities calculated at the Class level. |
|
TOP10_MIN_CONFIDENCE_SBC |
This is the minimum confidence filter when Top 10 Product Affinities is configured at subclass level. |
|
TOP10_MIN_REVERSE_CONFIDENCE_DEPT |
This is the minimum reverse confidence filter for affinities calculated at the Department level. |
|
TOP10_MIN_REVERSE_CONFIDENCE_CLS |
This is the minimum reverse confidence filter for affinities calculated at the Class level. |
|
TOP10_MIN_REVERSE_CONFIDENCE_SBC |
This is the minimum reverse confidence filter when Top 10 Product Affinities is configured at subclass level. |
|
TOP10_MAX_SET_SIZE |
This is the total number of items in the Rule for Top10 Product Affinities. Number 4 is the maximum value that a client can use. |
|
ANC_SC_MIN_SUPPORT |
This is the minimum support filter for Anchor Subclass Top Affinities. |
|
ANC_SC_MIN_CONFIDENCE |
This is the minimum confidence filter for Anchor Subclass Top Affinities. |
|
ANC_SC_MIN_REVERSE_CONFIDENCE |
This is the minimum reverse confidence filter for Anchor Subclass Top Affinities. |
|
ANC_SC_MAX_SET_SIZE |
This is the total number of items in the Rule for Anchor Subclass Top Affinities. |
|
TOP10_PROMO _MIN_SUPPORT |
This is the minimum support filter for Current Top 10 Promoted Subclass Affinities. |
|
TOP10_PROMO _MIN_CONFIDENCE |
This is the minimum confidence filter for Current Top 10 Promoted Subclass Affinities. |
|
TOP10_PROMO _MIN_REVERSE_CONFIDENCE |
This is the minimum reverse confidence filter for Current Top 10 Promoted Subclass Affinities. |
|
TOP10_PROMO _MAX_SET_SIZE |
This is the total number of items in the Rule for Current Top 10 Promoted Subclass Affinities. |
|
CUST_PROMO _MIN_SUPPORT |
This is the minimum support filter for Anchor Customer Segment Promotion Affinities. |
|
CUST_PROMO _MIN_CONFIDENCE |
This is the minimum confidence filter for Anchor Customer Segment Promotion Affinities. |
|
CUST_PROMO _MIN_REVERSE_CONFIDENCE |
This is the minimum reverse confidence filter for Anchor Customer Segment Promotion Affinities. |
|
CUST_PROMO _MAX_SET_SIZE |
This is the total number of items in the Rule for Anchor Customer Segment Promotion Affinities. |
|
CUST_PROMO_RESTART_HIST_IND |
Valid values are ‘Y’, ‘N’. |
|
CUST_PROMO_CUST_SEG_RECLASS_IND |
This is to indicate if any customer change segment during the week. It is only manually updated by end user. Setting this to ‘Y’ will cause mining program to re-execute mining process against the whole history of mining data. |
|
ANC_SC_PROMO_ORG_HIER_LEVEL |
This is to identify the organization hierarchy level of this mining process. The valid values are in (‘LOCATION’, ‘DISTRICT’, ‘AREA’, ‘CHAIN’, ‘REGION’). |
|
ANC_SC_PROMO _MIN_SUPPORT |
This is the minimum support filter for Anchor Subclass Top Affinities by Promotions. |
|
ANC_SC_PROMO _MIN_CONFIDENCE |
This is the minimum confidence filter for Anchor Subclass Top Affinities by Promotions. |
|
ANC_SC_PROMO _MIN_REVERSE_CONFIDENCE |
This is the minimum reverse confidence filter for Anchor Subclass Top Affinities by Promotions. |
|
ANC_SC_PROMO _MAX_SET_SIZE |
This is the total number of items in the Rule for Anchor Subclass Top Affinities by Promotions. |
|
ARM_WHOLESALE_INCLUDE_IND |
This is to indicate if mining process should include wholesale store. The valid values are ‘Y’ or ‘N’. |
|
BL_WHOLESALE_INCLUDE_IND |
This is to indicate if baseline process should include wholesale store. The valid values are ‘Y’ or ‘N’. |
The patching process for many Oracle Retail products has been substantially revised from prior releases. Automated tools are available to reduce the amount of manual steps when applying patches. To support and complement this automation, more information about the environment is now tracked and retained between patches. This information is used to allow subsequent patches to identify and skip changes which have already been made to the environment. For example, the patching process uses a database manifest table to skip database change scripts which have already been executed.
The enhanced product patching process incorporates the following:
§ Utilities to automate the application of Oracle Retail patches to environments.
§ Unified patches so that a single patch can be applied against Database, Forms, Java applications, Batch, etc. installations.
§ Database and Environment manifests track versions of files at a module level.
§ Centralized configuration distinguishes installation types (Database, Forms, Java, Batch, etc.).
§ Patch inventory tracks the patches applied to an environment.
These enhancements make installing and updating Oracle Retail product installations easier and reduce opportunities for mistakes. Some of these changes add additional considerations to patching and maintaining Oracle Retail product environments. Additional details on these considerations are found in later sections.
With version 14.1.1, several additional products and technologies are supported by the enhanced patching process. The utilities, processes and procedures described here are supported with the following products and listed technologies:
|
Product |
Supported Technology |
|
Oracle Retail Merchandising System (RMS) |
§ Database scripts § Batch scripts § RETL scripts § Data Conversion Scripts § Forms § BI Publisher Reports |
|
Oracle Retail Warehouse Management System (RWMS) |
§ Database scripts § Batch scripts § Forms § BI Publisher Reports |
|
Oracle Retail Price Management (RPM)
|
§ Database scripts (included with RMS) § Java Application § Batch scripts |
|
Oracle Retail Invoice Matching (ReIM)
|
§ Database scripts (included with RMS) § Java Application § Batch scripts |
|
Oracle Retail Allocation
|
§ Database scripts (included with RMS) § Java Application § Batch scripts |
|
Oracle Retail Sales Audit (ReSA) |
§ Database scripts (included with RMS) § Java Application |
|
Oracle Retail Analytics (RA) |
§ Database scripts |
|
Oracle Retail Advanced Science Engine (ORASE) |
§ Database scripts § Batch scripts |
|
Oracle Retail Application Security Role Manager (RASRM) |
§ Java Application |
During the lifecycle of an Oracle Retail environment, patches are applied to maintain your system. This maintenance may be necessary to resolve a specific issue, add new functionality, update to the latest patch level, add support for new technologies, or other reasons.
A patch refers to a collection of files to apply to an environment. Patches could be cumulative, such as the 14.1.0 or 14.1.1 release, or incremental, such as a hot fix for just a few modules. Patches may contain updates for some or all components of a product installation including database, application code, forms, and batch. In a distributed architecture the same patch may need to be applied to multiple systems in order to patch all of the components. For example, if a patch contains both database and application changes, the patch would need to be applied to both the database server and the application server.
The top-level directory for the installation of an Oracle Retail product is referred to as the RETAIL_HOME. Underneath RETAIL_HOME are all of the files related to that product installation, as well as configuration and metadata necessary for the Oracle Retail Patch Assistant to maintain those files. In some cases the runtime application files also exist under RETAIL_HOME. For example, the compiled RMS forms, compiled RMS batch files, or Java Application batch scripts.
Patches are applied and tracked using utilities that are specifically designed for this purpose. The primary utility is described briefly below and additional information is available in later sections.
ORPatch is the utility used to apply patches to an Oracle Retail product installation. It is used in the background by the installer when creating a new installation or applying a cumulative patch. It is used directly to apply an incremental patch to an environment.
ORMerge is a utility to allow multiple patches to be combined into a single patch. Applying patches individually may require some steps to be repeated. Merging multiple patches together allows these steps to be run only once. For example, applying several incremental patches to database packages will recompile invalid objects with each patch. Merging the patches into a single patch before applying them will allow invalid objects to be recompiled only once.
ORCompile is a utility to compile components of Oracle Retail products outside of a patch. It allows RMS Forms, RMS Batch, and RWMS Forms to be fully recompiled even if no patch has been applied. It also contains functionality to recompile invalid database objects in product schemas.
ORDeploy is a utility to deploy components of Oracle Retail Java products outside of a patch. It allows RPM, ReIM, Allocation and ReSA java applications to be redeployed to WebLogic even if a patch has not been applied. It contains functionality to optionally include or not include Java customizations when redeploying.
Many products and technologies are supported by the enhanced patching process for the first time in 14.1. In those cases all of the content in this chapter is new with 14.1.
For RMS and RWMS, which were previously supported in 14.0, there is a change when using ORPatch and related tools. Previously the MMHOME environment variable was used to refer to the RMS and RWMS installation area. Starting with 14.1, RETAIL_HOME is now used to refer to the installation area. So where previously it was necessary to set MMHOME before executing ORPatch, you must now set RETAIL_HOME.
Note: RMS Batch continues to use MMHOME to refer to the area where batch is installed, and requires it to be set when executing batches. The change to using RETAIL_HOME relates only to ORPatch and related utilities.
For Java products with batch scripts, starting with 14.1 the location of batch scripts has been changed to $RETAIL_HOME/<app>-batch. Previously batch scripts were stored within the WebLogic domain in the retail directory. Credential store files continue to be stored within the WebLogic domain.
Oracle Retail produces two types of patches for their products: cumulative and incremental.
A cumulative patch includes all of the files necessary to patch an environment to a specific level or build a new environment at that level. Examples of cumulative patches would be 14.1.1, 14.1.2, and so on. Cumulative patches come with a standard Oracle Retail installer and so can be applied to an environment with the installer rather than with ORPatch or other utilities.
An incremental patch includes only selected files necessary to address a specific issue or add a feature. Examples of incremental patches would be a hot fix for a specific defect. Incremental patches do not include an installer and must be applied with ORPatch.
An Oracle Retail incremental patch generally contains several files and one or more subdirectories. The subdirectories contain the contents of the patch, while the individual files contain information about the patch and metadata necessary for patching utilities to correctly apply the patch. The most important files in the top-level directory are the README.txt, the manifest files.
The README.txt file contains information about the incremental patch and how to apply it. This may include manual steps that are necessary before, after or while applying the patch. It will also contain instructions on applying the patch with ORPatch.
Each patch contains manifest files which contain metadata about the contents of a patch and are used by ORPatch to determine the actions necessary to apply a patch. Patches should generally be run against all installations a product in an environment, and ORPatch will only apply the changes from the patch that are relevant to that installation.
Note: Cumulative patches use a different patch structure because they include a full installer which will run ORPatch automatically.
The patching infrastructure for 14.1 tracks version information for all files involved with a product installation. The RETAIL_HOME now contains files which track the revision of all files within the RETAIL_HOME including batch, forms, database, Java archives and other files. In addition, records of database scripts that have been applied to the product database objects are kept within each database schema.
In order to ensure that environment metadata is accurate all patches must be applied to the Oracle Retail product installation using patching utilities. For cumulative patches this is done automatically by the installer. For incremental patches ORPatch must be used directly. This is especially important if database changes are being applied, in order to ensure that the database-related metadata is kept up-to-date.
A configuration file in $RETAIL_HOME/orpatch/config/env_info.cfg is used to define the details of a specific Oracle Retail environment. This file defines:
§ The location of critical infrastructure components such as the ORACLE_HOME on a database or middleware server.
§ The location of Oracle Wallets to support connecting to the database users.
§ The type of file processing which is relevant to a particular host. For example, if this is a host where database work should be done, or a host where batch compilation should be done, a host where Java applications should be deployed, etc. This allows a single database, forms and batch patch to be run against all types of hosts, applying only the relevant pieces on each server.
§ Other configuration necessary to determine proper behavior in an environment.
The RETAIL_HOME location of an Oracle Retail product installation contains all of the files associated with that installation. This can include database scripts, Java files, Forms, Batch, RETL and Data Conversion files as with previous versions and also includes all database scripts. This allows objects to be reloaded during patching, including any necessary dependencies.
In order to ensure that database contents and generated files exactly match patched versions, when applying cumulative patches some content is regenerated even if it does not appear to have changed.
On a cumulative patch this includes:
§ All re-runnable database content will be reloaded
– Packages and Procedures
– Database Types (excluding RIB objects)
– Control scripts
– Triggers
– WebService jars and packages
– Form Elements
§ All RMS and RWMS forms files will be recompiled
§ All RMS batch files will be recompiled
When applying incremental patches, only changed files will be reloaded. However this does not apply to RMS batch, which is fully recompiled with any change.
When applying cumulative patches to Java applications components with ORPatch, all hotfixes related to base product ear files included with the patch will be rolled back. This increases the likelihood of a successful deployment because hotfixes may not be compatible with updated product ear files, or may already be included with the ear. Before applying a cumulative patch to Java applications, check the patch documentation to determine which hotfixes are not included in the ear. Then work with Oracle Support to obtain compatible versions of the fixes for the updated ear version. In some cases this may be the same hotfix, in which case it can be re-applied to the environment. In other cases a new hotfix may be required.
Before applying a patch to an environment, it is extremely important to take a full backup of both the RETAIL_HOME file system and the Oracle Retail database. Although ORPatch makes backups of files modified during patching, any database changes cannot be reversed. If a patch fails which contains database changes, and cannot be completed, the environment must be restored from backup.
When patches are applied to an environment, the old version of files which are updated or deleted are backed up to $RETAIL_HOME/backups/backup-<timestamp>. When applying large patches, ensure there is sufficient disk space on the system where you unzip the patch or the patching process may fail. Up to twice as much disk space as the unzipped patch may be required during patching.
In addition to backups of source files, the existing compiled RMS or RWMS Forms and RMS Batch files are saved before recompilation. These backups may be created during patches:
§ Batch ‘lib’ directory in $RETAIL_HOME/oracle/lib/bin-<timestamp>
§ Batch ‘proc’ directory in $RETAIL_HOME/oracle/proc/bin-<timestamp>
§ Forms ‘toolset’ directory in $RETAIL_HOME/base/toolset/bin-<timestamp>
§ Forms ‘forms’ directory in $RETAIL_HOME/base/forms/bin-<timestamp>
Periodically both types of backup files can be removed to preserve disk space.
ORPatch is used to apply patches to an Oracle Retail product installation. When applying a patch which includes an installer, ORPatch does not need to be executed manually as the installer will run it automatically as part of the installation process. When applying a patch that does not include an installer, ORPatch is run directly.
ORPatch performs the tasks necessary to apply the patch:
§ Inspects the patch metadata to determine the patch contents and patch type.
§ Reads the environment configuration file to determine which product components exist in this installation.
§ Assembles a list of patch actions which will be run on this host to process the patch.
§ Executes pre-checks to validate that all patch actions have the necessary configuration to proceed.
§ Compares version numbers of files from the patch against the files in the environment.
§ Backs up files which will be updated.
§ Copies updated files into the installation.
§ Loads updated files into database schemas, if applicable.
§ Recompiles RMS batch, if applicable.
§ Recompiles RMS forms, if applicable.
§ Constructs updated Java archives and deploys them to WebLogic, if applicable
§ Updates Java batch files and libraries, if applicable
§ Records the patch in the patch inventory.
If a patch does not contain updated files for the database or system, no action may be taken. If a previously failed ORPatch session is discovered, it will be restarted.
Before applying a patch to your system, it is important to properly prepare the environment.
It is extremely important that only a single ORPatch session is active against a product installation at a time. If multiple patches need to be applied, you can optionally merge them into a single patch and apply one patch to the environment. Never apply multiple patches at the same time.
If a patch updates database objects, it is important that all applications are shutdown to ensure no database objects are locked or in use. This is especially important when applying changes to Oracle Retail Integration Bus (RIB) objects as types in use will not be correctly replaced, leading to “ORA-21700: object does not exist or marked for delete” errors when restarting the RIB.
Before applying a patch to an environment, it is important to take a full backup of both the RETAIL_HOME file system and the retail database. Although ORPatch makes backups of files modified during patching, any database changes cannot be reversed. If a patch which contains database changes fails and cannot be completed, the environment must be restored from backup.
When applying a patch, ORPatch will create a number of log files which contain important information about the actions taken during a patch and may contain more information in the event of problems. Log files are created in the $RETAIL_HOME/orpatch/logs directory. Logs should always be reviewed after a patch is applied.
After a patch session the log directory will contain at a minimum an ORPatch log file and may also contain other logs depending on the actions taken. The following table describes logs that may exist.
|
Log File |
Used For |
|
orpatch-<date>-<time>.log |
Primary ORPatch log file |
|
detail_logs/dbsql_<component>/invalids/* |
Details on the errors causing a database object to be invalid |
|
detail_logs/analyze/details |
Detail logs of files that will be created/updated/removed when a patch is applied |
|
detail_logs/compare/details |
Detail logs of the differences between two sets of environment metadata |
|
orpatch_forms_<pid>_child_<num>.log |
Temporary logs from a child process spawned to compile forms in parallel. After the child process completes, the contents are append to the primary orpatch log file |
|
detail_logs/forms/rms_frm_toolset/* |
Detail logs of the compilation of each RMS Toolset file |
|
detail_logs/forms/rms_frm_forms/* |
Detail logs of the compilation of each RMS Forms file |
|
detail_logs/rmsbatch/lib/* |
Detail logs of the compilation of RMS Batch libraries |
|
detail_logs/rmsbatch/proc/* |
Detail logs of the compilation of RMS Batch programs |
|
detail_logs/dbsql_rms/rms_db_ws_consumer_jars/* |
Detail logs of the loadjava command to install RMS WebService Consumer objects |
|
detail_logs/dbsql_rms/rms_db_ws_consumer_libs/* |
Detail logs of the loadjava command to install RMS WebService Consumer libraries |
|
detail_logs/forms/rwms_frm_forms/* |
Detail logs of the compilation of each RWMS Forms file |
|
detail_logs/dbsql_rwms/rwms_db_sp _jars/* |
Detail logs of the loadjava command to install RWMS SP jars |
|
detail_logs/javaapp_<product>/deploy/* |
Detail logs of the deploy of a Java product |
Before executing ORPatch, the patch files must be unzipped into a directory. This directory will be passed to ORPatch as the “-s <source directory>” argument on the command-line when applying or analyzing a patch.
The ORPatch script will be located in $RETAIL_HOME/orpatch/bin.
ORPatch behavior is controlled by several command-line arguments. These arguments may be actions or options. Command and option names can be specified in upper or lower case, and will be converted to upper-case automatically. Arguments to options, for example the source directory patch, will not be modified.
ORPatch command-line actions:
|
Action |
Description |
|
apply |
Tells ORPatch to apply a patch, requires the –s option Example: orpatch apply -s $RETAIL_HOME/stage/patch123456 |
|
analyze |
Tells ORPatch to analyze a patch, requires the –s option Example: orpatch analyze -s $RETAIL_HOME/stage/patch123456 |
|
lsinventory |
Tells ORPatch to list the inventory of patches that have been applied to this installation |
|
exportmetadata |
Tells ORPatch to extract all metadata information from the environment and create a $RETAIL_HOME/support directory to contain it. Requires the –expname option. |
|
diffmetadata |
Tells ORPatch to compare all metadata from the current environment with metadata exported from some other environment. Requires the –expname and –srcname options. |
|
revert |
Tells ORPatch to revert the files related to a patch, requires the –s option Example: orpatch revert –s $RETAIL_HOME/backups/backup-09302013-153010 |
Note: An action is required and only one action can be specified at a time.
ORPatch command-line arguments:
|
Argument |
Valid For Actions |
Description |
|
-s <source dir> |
apply |
Specifies where to find the top-level directory of the patch to apply or analyze. The source directory should contain the manifest.csv and patch_info.cfg files. |
|
-new |
apply |
Forces ORPatch to not attempt to restart a failed ORPatch session |
|
-expname |
exportmetadata diffmetadata |
Defines the top-level name to be used for the export or comparison of environment metadata. When used with lsinventory, it allows an exported inventory to be printed. |
|
-srcname |
diffmetadata |
Defines the ‘name’ to use when referring to the current environment during metadata comparisons. |
|
-dbmodules |
diffmetadata |
When comparing metadata at a module-level, compare the dbmanifest information rather than the environment manifest. This method of comparing metadata is less accurate as it does not include non-database files. |
|
-jarmodules |
analyze diffmetadata |
When used with analyze, requests a full comparison of the metadata of Java archives included in the patch versus the metadata of the Java archives in the environment. This behavior is automatically enabled when Java customizations are detected in the environment. Analyzing the contents of Java archives allows for detailed investigation of the potential impacts of installing a new Java ear to an environment with customizations. When used with diffmetadata, causes metadata to be compared using jarmanifest information rather than the environment manifest. This provides more detailed information on the exact differences of the content of Java archives, but does not include non-Java files. |
|
-selfonly |
apply |
Only apply or analyze changes in a patch that relate to orpatch itself. This is useful for applying updates to orpatch without applying the entire patch to an environment. |
|
-s <backup dir> |
revert |
Specifies the backup from a patch that should be reverted to the environment. This restores only the files modified during the patch, the database must be restored separately or the environment will be out-of-sync and likely unusable. |
In some cases, it may be desirable to see a list of the files that will be updated by a patch, particularly if files in the environment have been customized. ORPatch has an ‘analyze’ mode that will evaluate all files in the patch against the environment and report on the files that will be updated based on the patch.
To run ORPatch in analyze mode, include ‘analyze’ on the command line. It performs the following actions:
§ Identifies files in the environment which the patch would remove.
§ Compares version numbers of files in the patch to version numbers of files in the environment.
§ Prints a summary of the number of files which would be created, updated or removed.
§ Prints an additional list of any files that would be updated which are registered as being customized.
§ Prints an additional list of any files which are in the environment and newer than the files included in the patch. These files are considered possible conflicts as the modules in the patch may not be compatible with the newer versions already installed. If you choose to apply the patch the newer versions of modules in the environment will NOT be overwritten.
§ If a Java custom file tree is detected, prints a detailed analysis of the modules within Java ear files that differ from the current ear file on the system.
§ Saves details of the files that will be impacted in $RETAIL_HOME/orpatch/logs/detail_logs/analyze/details.
This list of files can then be used to assess the impact of a patch on your environment.
To analyze a patch, perform the following steps:
|
|
1. Log in as the UNIX user that owns the product installation.
2. Set the RETAIL_HOME environment variable to the top-level directory of your product installation.
export RETAIL_HOME=/u00/oretail/14.1/tst
3.
Set the PATH environment variable to include the orpatch/bin
directory
export
PATH=$RETAIL_HOME/orpatch/bin:$PATH
4. Set the JAVA_HOME environment variable if the patch contains Java application files.
export JAVA_HOME=/u00/oretail/java_jdk
Note: If the JAVA_HOME environment variable is not specified, the value from RETAIL_HOME/orpatch/config/env_info.cfg will be used.
5. Create a staging directory to contain the patch, if it does not already exist.
mkdir –p $RETAIL_HOME/stage
6. Download the patch to the staging directory and unzip it.
7. Execute orpatch to analyze the patch.
orpatch analyze -s $RETAIL_HOME/stage/patch123456
8. Repeat the patch analysis on all servers with installations for this product environment.
9. Evaluate the list(s) of impacted files.
For more information on registering and analyzing customizations, please see the Customization section later in this document.
Once the system is prepared for patching, ORPatch can be executed to apply the patch to the environment. The patch may need to be applied to multiple systems if it updates components that are installed on distributed servers.
To apply a patch, perform the following steps:
|
|
1. Log in as the UNIX user that owns the product installation.
2. Set the RETAIL_HOME environment variable to the top-level directory of your product installation.
export RETAIL_HOME=/u00/oretail/14.1/tst
3.
Set the PATH environment variable to include the orpatch/bin
directory
export
PATH=$RETAIL_HOME/orpatch/bin:$PATH
4. Set the DISPLAY environment variable if the patch contains Forms.
export DISPLAY=localhost:10.0
Note: If the DISPLAY environment variable is not specified, the value from RETAIL_HOME/orpatch/config/env_info.cfg will be used.
5. Set the JAVA_HOME environment variable if the patch contains Java application files.
export JAVA_HOME=/u00/oretail/java_jdk
Note: If the JAVA_HOME environment variable is not specified, the value from RETAIL_HOME/orpatch/config/env_info.cfg will be used.
6. Create a staging directory to contain the patch, if it does not already exist.
mkdir –p $RETAIL_HOME/stage
7. Download the patch to the staging directory and unzip it.
8. Review the README.txt included with the patch. If manual steps are specified in the patch, execute those steps at the appropriate time.
9. Shutdown applications.
10. Execute ORPatch to apply the patch.
orpatch apply -s $RETAIL_HOME/stage/patch123456
11. After ORPatch completes, review the log files in $RETAIL_HOME/orpatch/logs.
12. Repeat the patch application on all servers with installations for this product environment.
13. Restart applications.
If ORPatch is interrupted while applying a patch, or exits with an error, it saves a record of completed work in a restart state file in $RETAIL_HOME/orpatch/logs. Investigate and resolve the problem that caused the failure, then restart ORPatch.
By default when ORPatch is started again, it will restart the patch process close to where it left off. If the patch process should not be restarted, add ‘-new’ to the command-line of ORPatch.
Please note that starting a new patch session without completing the prior patch may have serious impacts that result in a patch not being applied correctly. For example, if a patch contains database updates and batch file changes and ORPatch is aborted during the load of database objects, abandoning the patch session will leave batch without the latest changes compiled in the installation.
After a patch is successfully applied by ORPatch the patch inventory in $RETAIL_HOME/orpatch/inventory is updated with a record that the patch was applied. This inventory contains a record of the patches applied, the dates they were applied, the patch type and products impacted.
To list the patch inventory, perform the following steps:
|
|
1. Log in as the UNIX user that owns the product installation.
2. Set the RETAIL_HOME environment variable to the top-level directory of your product installation.
export RETAIL_HOME=/u00/oretail/14.1/tst
3. Set the PATH environment variable to include the orpatch/bin directory
export PATH=$RETAIL_HOME/orpatch/bin:$PATH
4. Execute orpatch to list the inventory.
orpatch lsinventory
ORPatch functionality is driven based on additional metadata that is stored in the environment to define what version of files are applied to the environment, and which database scripts have been applied to database schemas. This environment metadata is used to analyze the impact of patches to environments and controls what actions are taken during a patch. The metadata is stored in several locations depending on the type of information it tracks and in some cases it may be desirable to extract the metadata for analysis outside of ORPatch. For example, Oracle Support could ask for the metadata to be uploaded to assist them in triaging an application problem.
ORPatch provides a capability to export all of the metadata in an environment into a single directory and to automatically create a zip file of that content for upload or transfer to another system. The exact metadata collected from the environment depends on the products installed in the RETAIL_HOME.
ORPatch metadata exported:
|
Installed Product Component |
Exported Metadata |
Description |
|
Any |
orpatch/config/env_info.cfg orpatch/config/custom_hooks.cfg ORPatch inventory files |
ORPatch configuration and settings |
|
Any |
All env_manifest.csv and deleted_env_manifest.csv files |
Environment manifest files detailing product files installed, versions, customized flags and which patch provided the file |
|
Database Schemas |
DBMANIFEST table contents |
Database manifest information detailing which database scripts were run, what version and when they were executed |
|
Java Applications |
All files from javaapp_<product>/config except jar files |
Environment-specific product configuration files generated during installation |
|
Java Applications |
Combined export of all META-INF/env_manifest.csv files from all product ear files |
Jar manifest information detailing files, versions, customized flags and which patch provided the file |
|
Java Applications |
orpatch/config/javaapp_<product>/ant.deploy.properties |
Environment properties file created during product installation and used during application deployment |
|
Java Applications |
<weblogic_home>/server/lib/weblogic.policy |
WebLogic server java security manager policy file |
|
Java Applications |
<weblogic_home>/common/nodemanager/nodemanager.properties |
Weblogic nodemanager configuration file |
|
Java Applications |
<domain_home>/config/fmwconfig/jps-config.xml |
JPS configuration file for the Weblogic application domain. |
|
RMS Batch |
orpatch/config/rmsbatch_profile |
Batch compilation shell profile |
|
RMS Forms |
orpatch/config/rmsforms_profile |
Forms compilation shell profile |
|
RWMS Forms |
orpatch/cofngi/rwsmforms_profile |
Forms compilation shell profile |
Exports of environment metadata are always done to the $RETAIL_HOME/support directory. When exporting metadata, you must specify the –expname argument and define the name that should be given to the export. The name is used for the directory within $RETAIL_HOME/support and for the name of the zip file.
To extract an environment’s metadata, perform the following steps:
|
|
1. Log in as the UNIX user that owns the product installation.
2. Set the RETAIL_HOME environment variable to the top-level directory of your product installation.
export RETAIL_HOME=/u00/oretail/14.1/tst
3.
Set the PATH environment variable to include the orpatch/bin
directory
export
PATH=$RETAIL_HOME/orpatch/bin:$PATH
4. Execute orpatch to export the metadata.
orpatch exportmetadata –expname test_env
This example would export all metadata from the environment to the $RETAIL_HOME/support/test_env directory. A zip file of the metadata would be created in $RETAIL_HOME/support/test_env.zip.
Note: The $RETAIL_HOME/support/<name> directory should be empty or not exist prior to running exportmetadata in order to ensure accurate results.
Once metadata has been exported from an environment, it can be used to compare the environment manifest metadata of two environments. ORPatch provides a capability to compare metadata of the current environment with the exported metadata of another environment. Note that even though there are many types of metadata exported by ORPatch, only environment manifest metadata is evaluated during comparisons. Metadata comparison happens in four phases: product comparison, patch comparison, ORPatch action comparison, and module-level comparison.
Product comparison compares the products installed in one environment with the products installed in another environment. Patch comparison compares the patches applied in one environment with the patches applied in another environment, for common products. This provides the most summarized view of how environments differ. Patches which only apply to products on one environment are not included in the comparison.
Since each patch may impact many files, the comparison then moves on to more detailed analysis. The third phase of comparison is to compare the enabled ORPatch actions between environments. These actions roughly correspond to the installed ‘components’ of a product. For example, one environment may have database and forms components installed while another has only forms. Action comparison identifies components that are different between environments. The final phase of comparison is at the module level for actions that are common between environments. Modules which exist only on one environment, or exist on both environments with different revisions, or which are flagged as customized are reported during the comparison.
Differences between environment metadata are reported in a summarized fashion during the ORPatch execution. Details of the comparison results are saved in $RETAIL_HOME/orpatch/logs/detail_logs/compare/details. One CSV file is created for each phase of comparison: product_details.csv, patch_details.csv, action_details.csv and module_details.csv.
In order to be compared by ORPatch, exported metadata must be placed in the $RETAIL_HOME/support directory. The metadata should exist in the same structure that it was originally exported in. For example, if the metadata was exported to $RETAIL_HOME/support/test_env on another system, it should be placed in $RETAIL_HOME/support/test_env on this system.
When reporting differences between two
environments, ORPatch uses names to refer to the environments. These names are
defined as part of the diffmetadata command. The
–expname parameter, which defines the directory containing the metadata, is
also used as the name when referring to the exported metadata. The –srcname
parameter defines the name to use when referring to the current environment.
As an example, if you had exported the ‘test’ environment’s metadata and copied
it to the ‘dev’ environment’s $RETAIL_HOME/support/test_env directory, you
could run “orpatch diffmetadata -expname test_env -srcname dev_env”. The
detail and summary output would then refer to things that exist on dev but not
test, revisions in the test environment versus revisions in the dev
environment, etc.
ORPatch will automatically export the environment’s current metadata to $RETAIL_HOME/support/compare prior to starting the metadata comparison.
To compare two environment’s metadata, perform the following steps:
|
|
1. Export the metadata from another environment using orpatch exportmetadata.
2. Transfer the metadata zip from the other system to $RETAIL_HOME/support.
3. Log in as the UNIX user that owns the product installation.
4. Set the RETAIL_HOME environment variable to the top-level directory of your product installation.
export RETAIL_HOME=/u00/oretail/14.1/dev
5.
Set the PATH environment variable to include the orpatch/bin
directory
export
PATH=$RETAIL_HOME/orpatch/bin:$PATH
6. Unzip the metadata zip file.
unzip test_env.zip
7. Execute orpatch to compare the metadata
orpatch diffmetadata –expname test_env –srcname dev_env
This example would compare the current environment against the metadata extracted in $RETAIL_HOME/support/test_env directory.
Note: The $RETAIL_HOME/support/compare directory will be automatically removed before environment metadata is exported at the start of the comparison.
In general it is best to either completely apply a patch, or restore the entire environment from the backup taken before starting the patch. It is important to test patches in test or staging environments before applying to production. In the event of problems, Oracle Retail recommends restoring the environment from backup if a patch is not successful.
Note: Reverting patches in an integrated environment can be extremely complex and there is no fully automated way to revert all changes made by a patch. Restoring the environment from a backup is the recommended method to remove patches.
It is, however, possible to revert small patches using the backups taken by ORPatch during a patch. This will restore only the files modified, and it is still necessary to restore the database if any changes were made to it.
Note: Reverting a patch reverts only the files modified by the patch, and does not modify the database, or recompile forms or batch files after the change.
When multiple patches have been applied to an environment, reverting any patches other than the most recently applied patch is strongly discouraged as this will lead to incompatible or inconsistent versions of modules applied to the environment. If multiple patches are going to be applied sequentially it is recommended to first merge the patches into a single patch that can be applied or reverted in a single operation.
To revert a patch, perform the following steps:
|
|
1. Log in as the UNIX user that owns the product installation.
2. Set the RETAIL_HOME environment variable to the top-level directory of your product installation.
export RETAIL_HOME=/u00/oretail/14.1/tst
3.
Set the PATH environment variable to include the orpatch/bin
directory
export
PATH=$RETAIL_HOME/orpatch/bin:$PATH
4. Identify the backup directory in $RETAIL_HOME/backups that contains the backup from the patch you want to restore.
§ The backup directory will contain a patch_info.cfg file which contains the name of the patch the backup is from.
§ It is possible to have two directories for the same patch, if ORPatch was updated during the patch. It is not possible to revert the updates to ORPatch. Select the backup directory that does not contain orpatch files.
§ If it is not clear which backup directory to use, restore the environment from backup
5. Execute orpatch to revert the environment using the contents of the backup directory
orpatch revert –s $RETAIL_HOME/backups/backup-11232013-152059
6. Restore the database from backup if the patch made database changes
7. Use the orcompile script to recompile forms if the patch included RMS or RWMS forms files
orcompile –a RMS –t FORMS
orcompile –a RWMS –t FORMS
8. Use the orcompile script to recompile batch if the patch included RMS batch files
orcompile –a RMS –t BATCH
9. Use the ordeploy script to redeploy the appropriate Java applications if the patch included Java files
ordeploy –a RPM –t JAVA
ordeploy –a REIM –t JAVA
ordeploy –a ALLOC –t JAVA
ordeploy –a RESA –t JAVA
When patches are applied individually some ORPatch tasks such as compiling forms and batch files or deploying Java archives are performed separately for each patch. This can be time-consuming. An alternative is to use the ORMerge utility to combine several patches into a single patch, reducing application downtime by eliminating tasks that would otherwise be performed multiple times. Patches merged with ORMerge are applied with ORPatch after the merge patch is created.
ORMerge uses source and destination areas in order to merge patch files. The source area is a single directory that contains the extracted patches to merge. The destination area is the location where the merged patch will be created. If a file exists in one or more source patches, only the highest revision will be copied to the merged patch.
The source and destination directories should exist under the same parent directory. That is, both the source and destination directories should be subdirectories of a single top-level directory.
The source directory must have all patches to be merged as immediate child directories. For example if three patches need to be merged the directory structure would look like this:

In the example above, the manifest.csv and patch_info.cfg files for each patch to be merged must exist in source/patch1, source/patch2, and source/patch3.
ORMerge Command-line Arguments
|
Argument |
Required |
Description |
|
-s |
Yes |
Path to source directory containing patches to merge |
|
-d |
Yes |
Path to destination directory that will contain merged patch |
|
-name |
No |
The name to give the merged patch. If not specified, a name will be generated. When the merged patch is applied to a system, this name will appear in the Oracle Retail patch inventory. |
|
-inplace |
No |
Used only when applying a patch to installation files prior to the first installation. See “Patching prior to the first install” in the Troubleshooting section later, for more information. |
To merge patches, perform the following steps:
|
|
1. Log in as the UNIX user that owns the product installation.
2. Set the RETAIL_HOME environment variable to the top-level directory of your product installation.
export RETAIL_HOME=/u00/oretail/14.1/tst
3.
Set the PATH environment variable to include the orpatch/bin
directory
export
PATH=$RETAIL_HOME/orpatch/bin:$PATH
4. Create a staging directory to contain the patches.
mkdir –p $RETAIL_HOME/stage/merge/src
5. Download the patches to the staging directory and unzip them so that each patch is in a separate subdirectory.
6. Review the README.txt included with each patch to identify additional manual steps that may be required. If manual steps are specified in any patch, execute them at the appropriate time when applying the merged patch.
7. Create a destination directory to contain the merged patches.
mkdir -p $RETAIL_HOME/stage/merge/dest
8. Execute ORMerge to merge the patches.
ormerge -s $RETAIL_HOME/stage/merge/src –d $RETAIL_HOME/stage/merge/dest –name merged_patch
The merged patch can now be applied as a single patch to the product installation using ORPatch.
In some cases it may be desirable to recompile RMS Forms, RWMS Forms or RMS Batch outside of a product patch. The ORCompile utility is designed to make this easy and remove the need to manually execute ‘make’ or ‘frmcmp’ commands which can be error-prone. ORCompile leverages ORPatch functions to ensure that it compiles forms and batch exactly the same way as ORPatch. In addition ORCompile offers an option to compile invalid database objects using ORPatch logic.
ORCompile takes two required command line arguments each of which take an option. Arguments and options can be specified in upper or lower case.
ORCompile Command Line Arguments
|
Argument |
Description |
|
-a <app> |
The application to compile. |
|
-t <type> |
The type of application objects to compile |
ORCompile Argument Options
|
Application |
Type |
Description |
|
RMS |
BATCH |
Compile RMS Batch programs |
|
RMS |
FORMS |
Compile RMS Forms |
|
RWMS |
FORMS |
Compile RWMS Forms |
|
RMS |
DB |
Compile invalid database objects in the primary RMS schema |
|
RMS |
DB-ASYNC |
Compile invalid database objects in the RMS_ASYNC_USER schema |
|
ALLOC |
DB-ALC |
Compile invalid database objects in the Allocations user schema |
|
ALLOC |
DB-RMS |
Compile invalid database objects in the RMS schema |
|
REIM |
DB |
Compile invalid database objects in the RMS schema |
|
RME |
DB |
Compile invalid database objects in the RME schema |
|
ASO |
DB |
Compile invalid database objects in the ASO schema |
|
RA |
DB-DM |
Compile invalid database objects in the RA DM schema |
|
RA |
DB-RABATCH |
Compile invalid database objects in the RA batch schema |
|
RA |
DB-RMSBATCH |
Compile invalid database objects in the RA RMS batch schema |
|
RA |
DB-FEDM |
Compile invalid database objects in the RA front-end schema |
Note: Compiling RMS type DB, ReIM type DB, and Allocation type DB-RMS, are all identical as they attempt to compile all invalid objects residing in the RMS schema.
To compile files, perform the following steps:
|
|
1. Log in as the UNIX user that owns the product installation.
2. Set the RETAIL_HOME environment variable to the top-level directory of your product installation.
export RETAIL_HOME=/u00/oretail/14.1/tst
3.
Set the PATH environment variable to include the orpatch/bin
directory
export
PATH=$RETAIL_HOME/orpatch/bin:$PATH
4. Execute orcompile to compile the desired type of files.
orcompile –a <app> -t <type>
Compile RMS Batch.
orcompile -a RMS -t BATCH
Compile RWMS Forms.
orcompile -a RWMS -t FORMS
Compile invalid objects in the RA DM schema.
orcompile -a RA -t DB-DM
Compile invalid objects in the RMS owning schema.
orcompile -a RMS -t DB
In some cases it may be desirable to redeploy Java applications outside of a product patch. For example, when troubleshooting a problem, or verifying the operation of the application with different WebLogic settings. Another situation might include wanting to deploy the application using the same settings, but without customizations to isolate behavior that could be related to customized functionality.
The ordeploy utility is designed to make this easy and remove the need to re-execute the entire product installer when no configuration needs to change. ORDeploy leverages Oracle Retail Patch Assistant functions to ensure that it deploys applications exactly the same way as ORPatch. In addition ORDeploy offers an option to include or not include custom Java files, to ease troubleshooting.
ORDeploy takes two required command line arguments each of which take an option. Arguments and options can be specified in upper or lower case.
ORDeploy Command Line Arguments
|
Argument |
Description |
|
-a <app> |
The application to deploy. |
|
-t <type> |
The type of application objects to deploy |
ORDeploy Argument Options
|
Application |
Type |
Description |
|
ALLOC |
JAVA |
Deploy the Allocations Java application and Java batch files, including any custom Java files. |
|
ALLOC |
JAVANOCUSTOM |
Deploy the Allocations Java application and Java batch files, NOT including any custom Java files. |
|
REIM |
JAVA |
Deploy the REIM Java application and Java batch files, including any custom Java files. |
|
REIM |
JAVANOCUSTOM |
Deploy the REIM Java application and Java batch files, NOT including any custom Java files. |
|
RESA |
JAVA |
Deploy the RESA Java application, including any custom Java files. |
|
RESA |
JAVANOCUSTOM |
Deploy the RESA Java application, NOT including any custom Java files. |
|
RPM |
JAVA |
Deploy the RPM Java application and Java batch files, including any custom Java files. |
|
RPM |
JAVANOCUSTOM |
Deploy the RPM Java application and Java batch files, NOT including any custom Java files. |
To deploy Java applications, perform the following steps:
|
|
1. Log in as the UNIX user that owns the product installation.
2. Set the RETAIL_HOME environment variable to the top-level directory of your product installation.
export RETAIL_HOME=/u00/oretail/14.1/tst
3.
Set the PATH environment variable to include the orpatch/bin
directory
export
PATH=$RETAIL_HOME/orpatch/bin:$PATH
4. Execute ORDeploy to deploy the desired Java application.
ordeploy –a <app> -t <type>
Deploy RPM.
ordeploy -a RPM -t JAVA
Deploy ReIM without including Java customizations.
ordeploy -a REIM -t JAVANOCUSTOM
The additional information stored within the RETAIL_HOME and within database schemas adds some considerations when performing maintenance on your environment.
Oracle wallets are used to protect the password credentials for connecting to database schemas. This includes all database schemas used during an install. If the password for any of these users is changed the wallet’s entry must be updated.
The wallet location is configurable but by default is in the following locations:
|
Location |
Installation Type |
|
$RETAIL_HOME/orpatch/rms_wallet |
RMS Database RMS Batch |
|
$RETAIL_HOME/orpatch/rms_wallet_app |
RMS Forms |
|
$RETAIL_HOME/orpatch/rwms_wallet |
RWMS Database |
|
$RETAIL_HOME/orpatch/rwms_wallet_app |
RWMS Forms |
|
$RETAIL_HOME/orpatch/oraso_wallet |
ASO Database |
|
$RETAIL_HOME/orpatch/orme_wallet |
RME Database |
|
$RETAIL_HOME/orpatch/ra_wallet |
RA Database |
The wallet alias for each schema will be <username>_<dbname>. Standard mkstore commands can be used to update the password.
For example:
mkstore -wrl $RETAIL_HOME/orpatch/rms_wallet –modifyCredential rms_rmsdb rms01 rmspassword
This command will update the password for the RMS01 user to ‘rmspassword’ in the alias ‘rms_rmsdb’.
The Oracle wallets are required to be present when executing ORPatch. Removing them will prevent you from being able to run ORPatch successfully. In addition the Oracle wallet location is referenced in the RMS batch.profile, and in the default RMS and RWMS Forms URL configuration, so removing them will require reconfiguration of batch and forms. If batch and forms were reconfigured after installation to use other wallet files, it is possible to backup and remove the wallets, then restore them when running ORPatch.
Java wallets are used to protect the password credentials used when deploying Java products. This includes the WebLogic administrator credentials, LDAP connection credentials, batch user credentials and any other credentials used during an install. If the password for any of these users is changed the wallet’s entry must be updated, or the Java product installation can be run again.
The wallet location is in the following locations:
|
Location |
Installation Type |
|
$RETAIL_HOME/orpatch/config/javapp_rpm |
RPM Java |
|
$RETAIL_HOME/orpatch/config/javapp_reim |
ReIM Java |
|
$RETAIL_HOME/orpatch/config/javapp_alloc |
Allocation Java |
|
$RETAIL_HOME/orpatch/config/javapp_resa |
RESA Java |
|
$RETAIL_HOME/orpatch/config/javaapp_rasrm |
RASRM Java |
The wallet aliases will be stored in the retail_installer partition. The names of the aliases will vary depending on what was entered during initial product installation.
The dump_credentials.sh script can be used to list the aliases in the wallet.
For example:
cd $RETAIL_HOME/orpatch/deploy/retail-public-security-api/bin
./dump_credentials.sh $RETAIL_HOME/orpatch/config/javapp_alloc
Apapplication level key partition name:retail_installer
User Name Alias:dsallocAlias User Name:rms01app
User Name Alias:BATCH-ALIAS User Name:SYSTEM_ADMINISTRATOR
User Name Alias:wlsAlias User Name:weblogic
The easiest way to update the credential information is to re-run the Java product installer. If you need to manually update the password for a credential, the save_credential.sh script can be used.
For example:
cd $RETAIL_HOME/orpatch/deploy/retail-public-security-api/bin
./save_credential.sh –l $RETAIL_HOME/orpatch/config/javapp_alloc –p retail_installer –a wlsAlias –u weblogic
This command will prompt for the new password twice and update the aslias wlsAlias, username weblogic with the new password.
The RETAIL_HOME/orpatch/config/env_info.cfg file contains the path to the database ORACLE_HOME on database or RMS Batch installations, to the WebLogic Forms and Reports ORACLE_HOME and ORACLE_INSTANCE on RMS or RWMS Forms installations, and to the WEBLOGIC_DOMAIN_HOME, WL_HOME and MW_HOME on Java product installations. If these paths change, the related configuration variables in the env_info.cfg file must be updated.
The table dbmanifest within Oracle Retail database schemas is used to track the database scripts which have been applied to the schema. It is critical not to drop or truncate this table. Without it, ORPatch will attempt to re-run scripts against the database which have already been applied which can destroy a working environment. Similarly, if copying a schema from one database to another database, ensure that the dbmanifest table is preserved during the copy.
The RETAIL_HOME associated with an Oracle Retail product installation is critical due to the additional metadata and historical information contained within it. If a database or application installation is moved or copied, the RETAIL_HOME related to it should be copied or moved at the same time.
The RPM product installation includes an option to configure a code signing certificate so that jar files modified during installation or patching are automatically re-signed. This configuration is optional, but recommended. If it is configured, the code signing keystore is copied during installation to $RETAIL_HOME/orpatch/config/jarsign/orpkeystore.jks. The keystore password and private key password are stored in a Java wallet in the $RETAIL_HOME/orpatch/config/jarsign directory. The credentials are stored in a wallet partition called orpatch:
|
Alias |
Username |
Description |
|
storepass |
discard |
Password for the keystore |
|
keypass |
discard |
Password for the private key |
The keystore file and passwords can be updated using the product installer. This is the recommended way to update the signing configuration.
If only the credentials need to be updated, the sign_jar.sh script can be used.
5. Log in as the UNIX user that owns the product installation.
6. Set the RETAIL_HOME environment variable to the top-level directory of your installation.
export RETAIL_HOME=/u00/oretail/14.1/tst
7.
Change directories to the location of sign_jar.sh
cd
$RETAIL_HOME/orpatch/deploy/bin
8. Execute sign_jar.sh
sign_jar.sh changepwd
9. When prompted, enter the new keystore password
10. When prompted, enter the new private key password
In general, the additional capabilities provided by the ORPatch should make it easier to evaluate the potential impacts of patches to your customizations of Oracle Retail products. However, the additional metadata maintained by the Oracle Retail patching utilities does add some considerations when making customizations.
It is always preferred to customize applications by extension rather than by direct modification. For example, adding new database objects and forms rather than modifying existing Oracle Retail objects and forms. You can also leverage built-in extension points such as User Defined Attributes, the Custom Flexible Attribute Solution, or seeded customization points in ADF Applications.
It is strongly discouraged to directly modify Oracle Retail database objects, especially tables, as your changes may be lost during patching or may conflict with future updates. When adding or modifying database objects, Oracle Retail recommends that all objects be added with scripts to ensure that they can be rebuilt if necessary after a patch.
When you create new database objects, Oracle Retail recommends placing them in an Oracle database schema specifically for your customizations. You must use synonyms and grants to allow the Oracle Retail product schema owner and other users to access your objects, and use synonyms and grants to allow your customizations to access Oracle Retail objects. A separate schema will ensure that your customizations are segregated from base Oracle Retail code.
ORPatch expects that there will be no invalid objects in the database schemas it manages after a patch is applied. For this reason adding extra objects to the product schema could result in failures to apply patches as changes to base objects may cause custom objects to go invalid until they are updated. In this situation, manually update the custom objects so that they compile, and restart the patch.
When creating new custom forms, Oracle Retail recommends placing them in a separate directory specifically for your customizations. This directory should be added to the FORMS_PATH of your RMS or RWMS Forms URL configuration to allow the forms to be found by the Forms Server. This will ensure that your customizations are segregated from base Oracle Retail code. If you choose to place customizations in the Forms bin directory, then your custom forms will need to be recopied each time Forms are fully recompiled.
Oracle Retail ADF-based applications such as Allocation and ReSA can be customized using a process called ‘seeded customization’. The customization process involves using JDeveloper in Customizer mode to create changes to product configurations, and then building a MAR archive containing the changes. The generated MAR is deployed to the MDS repository used by the application and applied to the application at runtime. These types of customizations are handled outside of ORPatch and are not reported during patch analysis or tracked by the custom file registration utility. More information can be found in the respective product customization guides.
When customizing Oracle Retail Java-based products such as RPM and ReIM via product source code, ORPatch supports automatically adding compiled customizations into the application ear file prior to deployment. This allows customizations to be applied to the application without directly modifying the base product ear, enabling customizations and defect hotfixes to co-exist when they do not change the same file or a dependent file. See the later “Custom Compiled Java Code” section for additional information and considerations.
Whenever you have customized a product by directly modifying Oracle Retail files or database objects, it is important to ensure you analyze each the files that will be updated by a patch before applying the patch. This will allow you to identify any customized files which may be overwritten by the patch and either merge your customization with the new version of the file, or re-apply the customization after applying the patch.
If you choose to customize Oracle Retail files directly, it is extremely important not to update the revision number contained in the env_manifest.csv. This could cause future updates to the file to be skipped, invalidating later patch applications as only a partial patch would be applied. The customized revision number for modified files will need to be tracked separately.
The ORPatch contains utilities and functionality to allow tracking of files that have been customized through direct modification. This process is referred to as ‘registering’ a customized file. Registration only works for files which are shipped by Oracle Retail. It is not possible to register new files created in the environment as part of extensions or customizations.
When patches are analyzed with ORPatch, special reporting is provided if any registered files would be updated or deleted by the patch. Customized files impacted by the patch are listed at the end of the analysis report from ORPatch. The detail files generated during the analyze will contain a column called ‘customized’ which will have a Y for any files which were registered as customized. This allows easier identification of customizations which will be overwritten by a patch.
All files delivered by Oracle Retail are considered ‘base’ and so when they are applied to an environment any registrations of those files as customized will revert back to un-customized. Each time a patch overwrites customized files, you must re-register the files as customized once you have applied customizations.
To register customized files, use the $RETAIL_HOME/orpatch/bin/orcustomreg script.
The orcustomerg script operates in one of two modes: registration and list.
§ Registration mode registers or unregisters one or more files as customized.
§ List mode lists all files in the environment that are registered as customized.
|
Argument |
Description |
|
-f <file> |
Adds <file> to the list of files that will be registered. Can be specified more than once. |
|
-bulk <file> |
Specifies a file to read, containing one filename per line. All filenames listed inside <file> will be registered. |
|
-register |
Files specified with -f or -bulk will be registered as ‘customized’ |
|
-unregister |
Files specified with -f or -bulk will be registered as ‘base’ |
Notes:
§ At least one of -f or -bulk is required.
§ If neither -register nor -unregister is specified, the default is ‘-register’.
§ File names specified with -f must either be fully-qualified or be relative to RETAIL_HOME. The same is true for filenames specified within a -bulk file.
|
Argument |
Description |
|
-list |
List all files in the environment registered as customized |
Perform the following procedure to run the orcustomreg script:
|
|
1. Log in as the UNIX user that owns the product installation.
2. Set the RETAIL_HOME environment variable to the top-level directory of your product installation.
export RETAIL_HOME=/u00/oretail/14.1/tst
3.
Set the PATH environment variable to include the orpatch/bin
directory
export
PATH=$RETAIL_HOME/orpatch/bin:$PATH
4. Execute orcustomreg script to register the desired file(s).
orcustomreg –register –f <file>
Register $RETAIL_HOME/dbsql_rms/Cross_Pillar/control_scripts/source/oga.sql as customized.
orcustomreg -f dbsql_rms/Cross_Pillar/control_scripts/source/oga.sql
Unregister customizations for $RETAIL_HOME/dbsql_rwms/Triggers/Source/TR_WAVE.trg
orcustomreg –unregister –f $RETAIL_HOME/dbsql_rwms/Triggers/Source/TR_WAVE.trg
Bulk register several files as customized.
echo “$RETAIL_HOME/oracle/proc/src/mrt.pc” > custom.txt
echo “$RETAIL_HOME/oracle/proc/src/saldly.pc” >> custom.txt
echo “$RETAIL_HOME/oracle/proc/src/ccprg.pc” >> custom.txt
orcustomreg –bulk custom.txt
List all files registered as customized.
orcustomreg –list
When customizing Oracle Retail Java-based products such as RPM and ReIM via product source code, ORPatch supports automatically adding compiled customizations into the application ear file prior to deployment. This allows customizations to be applied to the application without directly modifying the base product ear, enabling customizations and defect hotfixes to co-exist when they do not change the same file or a dependent file
This functionality is enabled by creating a directory called $RETAIL_HOME/javaapp_<app>/custom, where <app> is the application the customizations apply to. Files stored within this directory will be combined with the base product ear files before the application is deployed to WebLogic. ORPatch will attempt to consider customizations stored within the ‘custom’ directory during patch analysis by triggering more detailed ear file change analysis to assist with identifying which customizations might be impacted by changes in the patches.
Note: It is not possible, nor necessary, to register compiled Java customizations with the orcustomreg tool.
As with other customization techniques for other technologies, Oracle Retail recommends making Java customizations in new files as much as possible, versus overwriting base product or configuration files. In the past it was necessary to build complete replacement product ear files, but this method of customization is no longer required nor recommended. Replacement ear and jar files will not contain the META-INF/env_manifest.csv files which are required in order to be able to apply incremental patches. Instead, compile the specific Java classes being customized and place them along with any custom configuration files in $RETAIL_HOME/javaapp_<app>/custom.
When constructing the product ear file to deploy to WebLogic, ORPatch applies changes to the ear file in a specific order, with files from later steps overwriting files in earlier steps. The resulting ear is stored in $RETAIL_HOME/javaapp_<app>/deploy, and then deployed to WebLogic.
Sequence for ORPatch Java Product ear file updates
|
Order |
File Type |
Location |
|
1 |
Base product ear |
$RETAIL_HOME/javaapp_<app>/base |
|
2 |
Updated configuration files |
$RETAIL_HOME/javaapp_<app>/config |
|
3 |
Oracle Retail-supplied hotfixes |
$RETAIL_HOME/javaapp_<app>/internal |
|
4 |
Compiled customizations |
$RETAIL_HOME/javaapp_<app>/custom |
When merging files from the custom directory with the product ear, ORPatch uses the directory path of the files within custom to calculate where the file should be stored within the ear. This allows arbitrary nesting of files, even when placing files within jars stored in jars, stored within the ear. The following examples below use RPM, but apply to adding compiled customizations to any Java-based product.
Custom directory location and product ear location Examples
|
File path within javaapp_<app>/custom/ |
Final Ear File Location |
|
rpm14.ear/company/ui/MyCustom.class |
In rpm14.ear: /company/ui/MyCustom.class |
|
rpm14.ear/rpm14.jar/company/bc/MyCustom2.class |
In rpm14.ear: In rpm14.jar: /company/bc/MyCustom2.class |
|
rpm14.ear/lib/ourcustomlibs.jar |
In rpm14.ear /lib/ourcustomlibs.jar |
|
rpm14.ear/WebLaunchServlet.war/lib/ |
In rpm14.ear: |
When analyzing a patch which contains a base product ear and the custom directory contains files, ORPatch will automatically trigger a more detailed analysis of the changes coming in a patch. This includes calculating what files inside the product ear have been added, removed or updated and which files appear to be customized based on the contents of the ‘custom’ directory. The detailed results of the ear file comparison during patch analysis will be saved in javaapp_<app>_archive_compare_details.csv. Any custom files which appeared to be impacted by the patch are saved in javapp_<app>_archive_custom_impacts.csv. Both files will be in the $RETAIL_HOME/orpatch/logs/detail_logs/analyze/details directory.
Note: This detailed analysis is not available when analyzing individual hotfixes, so special care must be taken when applying hotfixes to a customized product installation, to ensure there are no conflicts between customizations and hotfix changes.
By default, when applying a cumulative patch, ORPatch will not include customizations in the deployed product ear, even if they are present in the appropriate directory. This allows verification that the application is functioning properly using base code, before applying customizations. After verifying the initial deployment, use ORDeploy with the “-t JAVA” option to construct and deploy the product ear including customizations.
If customizations need to be removed outside of a patch, use ORDeploy with the “-t JAVANOCUSTOM” option to create and deploy an ear containing only Oracle Retail code. To force ORPatch to include customizations in the deployed ear even when applying a cumulative patch, set JAVAAPP_<app>_INCLUDE_CUSTOM=Y in the $RETAIL_HOME/orpatch/config/env_info.cfg file.
It is possible to directly change product configuration files in $RETAIL_HOME/javaapp_<app>/config. These updates can be deployed to the environment using the ORDeploy utility. However, the ‘config’ directory is completely recreated each time the product installer is used. This means that modifications will be lost and must be manually reapplied after each installer run. It is recommended to make configuration changes via the installer where possible, and retain the ant.install.properties file for use in later installer sessions.
The default ORPatch actions and processing logic is sufficient to install and patch the base Oracle Retail product code. However there may be situations where custom processing is desired during patching activities such as executing a shell script prior to the start of patching, or running a SQL script at the end of the patch.
ORPatch supports extensions in the form of custom hooks. These hooks allow external scripts to be run at specific points during ORPatch processing.
ORPatch supports a variety of ‘actions’ which define the steps necessary to apply updates to a particular area of the Oracle Retail application. Each action is generally specific to updates to a single technology or logical component of the environment. For example, one action might handle making updates to the RMS database schema, while a separate action is responsible for compiling RWMS forms, and a different action deploys the RPM Java application. These actions are enabled and disabled within the environment configuration file, allowing ORPatch to determine what types of changes to apply to each product installation.
ORPatch Actions
|
Order |
Action Name |
Description |
|
1 |
DBSQL_RMS |
Loads RMS and RPM database objects into the primary RMS schema |
|
2 |
DBSQL_RMSASYNC |
Loads database objects into the RMS_ASYNC_USER schema |
|
3 |
DBSQL_REIM |
Loads ReIM database objects into the RMS schema |
|
4 |
DBSQL_RAF |
Loads Retail Application Framework database objects into the RMS schema |
|
5 |
DBSQL_ALCRMS |
Loads Allocation database objects into the RMS schema |
|
6 |
DBSQL_ALLOC |
Loads Allocation database objects into the Allocation user schema |
|
7 |
DBSQL_RMSDEMO |
Used to create demo data in the RMS schema if demo data was selected during initial installation |
|
8 |
DBSQL_RMSDAS |
Loads database objects into the RMS Data Access Schema |
|
9 |
RMSBATCH |
Compiles RMS Batch |
|
10 |
ORAFORMS_RMS |
Compiles RMS Forms, copies RMS reports to $RETAIL_HOME |
|
11 |
RMSRETLSCRIPTS |
Copies Oracle Retail Extract and Load scripts for RMS |
|
12 |
RMSDCSCRIPTS |
Copies Oracle Retail Merchandising System data conversion scripts |
|
13 |
DBSQL_RWMS |
Loads database objects into the primary RWMS schema |
|
14 |
DBSQL_RWMSADF |
Loads database objects into the RWMS ADF user schema |
|
15 |
DBSQL_RWMSUSER |
Loads database objects into the RWMS user schema |
|
16 |
ORAFORMS_RWMS |
Compiles RWMS Forms, copies RWMS batch scripts and reports to $RETAIL_HOME |
|
17 |
JAVAAPP_RPM |
Deploys the RPM Java application and batch scripts |
|
18 |
JAVAAPP_REIM |
Deploys the REIM Java application and batch scripts |
|
19 |
JAVAAPP_ALLOC |
Deploys the Allocation Java application and batch scripts |
|
20 |
JAVAAPP_RESA |
Deploys the ReSA Java application |
|
21 |
JAVAAPP_RASRM |
Deploys the RASRM Java application |
|
22 |
DBSQL_RARMSBATCH |
Loads database objects into the RMS Batch schema for RA |
|
23 |
DBSQL_RADM |
Loads database objects into the RA Data Mart schema |
|
24 |
DBSQL_RAFEDM |
Loads database objects into the RA Front-end schema |
|
25 |
DBSQL_RABATCH |
Loads database objects into the RA Batch schema |
|
26 |
DBSQL_RASECORE |
Loads core database objects into the ORASE schema |
|
27 |
DBSQL_RASEASO |
Loads ASO database objects into the ORASE schema |
|
28 |
DBSQL_RASECDT |
Loads CDT database objects into the ORASE schema |
|
29 |
DBSQL_RASECIS |
Loads CIS database objects into the ORASE schema |
|
30 |
DBSQL_RASEDT |
Loads DT database objects into the ORASE schema |
|
31 |
DBSQL_RASEMBA |
Loads MBA database objects into the ORASE schema |
|
32 |
RASECOREBATCH |
Copies ORASE core batch scripts and libraries |
|
33 |
RASEASOBATCH |
Copies ORASE ASO batch scripts and libraries |
|
34 |
RASECDTBATCH |
Copies ORASE CDT batch scripts and libraries |
|
35 |
RASECISBATCH |
Copies ORASE CIS batch scripts and libraries |
|
36 |
RASEDTBATCH |
Copies ORASE DT batch scripts and libraries |
|
37 |
RASEMBABATCH |
Copies ORASE MBA batch scripts and libraries |
ORPatch processes patches in phases. Each action relevant to a patch and host is provided an opportunity to process the patch for each phase. The standard phases which allow hooks are:
|
Restart Phase Number |
Phase Name |
Description |
|
N/A |
PRECHECK |
Actions verify that their configuration appears complete and correct. This phase and the associated hooks will be run every time orpatch is executed, even if processing will be restarted in a later phase. |
|
10 |
PREACTION |
Actions do processing prior to when files are copied to the environment. Files are deleted during this phase. |
|
20 |
COPYPATCH |
Actions copy files included in a patch into the destination environment and the environment manifest is updated. |
|
30 |
PATCHACTION |
Actions take the more detailed steps necessary to apply the new files to the environment. For database actions in particular, this is the phase when new and updated sql files are loaded into the database. |
|
40 |
POSTACTION |
Actions do processing after files have been copied and PatchActions are completed. The Forms actions, for example, use this phase to compile the forms files as this must happen after database packages are loaded. |
|
50 |
CLEANUP |
Actions do any additional processing. Currently no actions implement activities in this phase. |
Custom hooks are configured in a configuration file RETAIL_HOME/orpatch/config/custom_hooks.cfg. The configuration file is a simple text file where blank lines and lines starting with # are ignored and all other lines should define a custom hook.
To define a custom hook, a line is added to the file in the form:
<hook name>=<fully qualified script>
The hook name must be in upper case and is in the form:
<action name>_<phase name>_<sequence>
The action name is any action name understood by ORPatch. The phase name is one of the five phase names from the table above. The sequence is either ‘START’ or ‘END’. Hooks defined with a sequence of ‘START’ are run before the action’s phase is invoked. Hooks defined with a sequence of ‘END’ are run after the action’s phase is invoked.
Multiple scripts can be associated with a single hook by separating the script names with a comma. If a hook name appears in the configuration file multiple times only the last entry will be used.
The script defined as a custom hook must be an executable shell script that does not take any arguments or inputs. The only environment variable that is guaranteed to be passed to the custom hook is RETAIL_HOME. The script must return 0 on success and non-zero on failure.
If an action is a DBSQL action (i.e. has a name like DBSQL_), the custom hook can optionally be a .sql file. In this case the SQL script will be run against the database schema that the DBSQL action normally executes against. The SQL script must not generate any ORA- or SP2- errors on success. In order to be treated as a database script, the extension of the file defined as the custom hook must be .sql in lower-case. Any other extension will be treated as if it is a shell script. If you have database scripts with different extensions, they must be renamed or wrapped in a .sql script.
When using the PRECHECK phase and START sequence, please note that the custom hook will be executed prior to any verification of the configuration. Invalid configuration, such as invalid database username/password or a non-existent ORACLE_HOME, may cause the custom hook to fail depending on the actions it tries to take. However in these cases, the normal orpatch PRECHECK activities would likely have failed as well. All that is lost is the additional context that orpatch would have provided about what was incorrect about the configuration.
If a custom hook fails, for example a shell script hook returns non-zero or a sql script generates an ORA- error in its output, the custom hook will be treated as failing. A failing custom hook causes ORPatch to immediately stop the patching session.
When ORPatch is restarted it always restarts with the same phase and action, including any START sequence custom hooks. If the START sequence custom hook fails, the action’s phase is never executed. With an END sequence custom hook, the action’s phase is re-executed when ORPatch is restarted and then the custom hook is re-executed. When an action’s phase is costly, for example the DBSQL_RMS action which does a lot of work, this can mean a lot of duplicate processing.
For this reason it is preferred to use START sequence custom hooks whenever possible. If necessary, use a START sequence hook on a later phase or a later action, rather than an END sequence custom hook.
In addition to action-specific hooks, there are two patch-level hook points available. These hooks allow scripts to be run before any patching activities start and after all patching activities are completed. The hooks are defined in the same configuration file, with a special hook name.
To run a script before patching, define:
ORPATCH_PATCH_START=<fully qualified script>
To run a script after patching, define:
ORPATCH_PATCH_END=<fully qualified script>
These hooks only support executing shell scripts, database scripts must be wrapped in a shell script. It is also important to note that these hooks are run on every execution of ORPatch to apply a patch, even when restarting a patch application. If the START sequence patch-level hook returns a failure, patching is aborted. If the END sequence patch-level hook returns a failure, it is logged but ignored as all patching activities have already completed.
Please note that the ORPATCH_PATCH_START hook is executed prior to any verification of the configuration. Invalid configuration may cause the custom hook to fail depending on the actions it tries to take. However in these cases, the normal ORPatchactivities would likely fail as well.
A shell script that is executed prior to the Pre-Action phase of RMS Batch:
RMSBATCH_PREACTION_START=/u00/oretail/prepare_custom_header.sh
A shell script that is executed after RETL script files are copied into the RETAIL_HOME:
RETLSCRIPTS_COPYPATCH_END=/u00/oretail/copy_custom_files.sh
A SQL script that is executed against the RWMS owning schema at the start of the Clean-up Phase:
DBSQL_RWMS_CLEANUP_START=/dba/sql/recompile_synonyms.sql
There is not a general method for determining the cause of a patching failure. It is important to ensure that patches are thoroughly tested in a test or staging system several times prior to attempting to apply the patch to a production system, particularly if the patch is a large cumulative patch. After the test application is successful, apply the patch to the production system.
ORPatch records extensive information about the activities during a patch to the log files in RETAIL_HOME/orpatch/logs. This includes a summary of the actions that are planned for a patch, information about all files that were updated by the patch, and detailed information about subsequent processing of those files. The ORPatch log files also contain timestamps to assist in correlating log entries with other logs.
Even more detailed logs are available in RETAIL_HOME/orpatch/logs/detail_logs for some activities such as forms compilation, invalid database object errors, and output from custom hooks. If the standard ORPatch log information is not sufficient, it might be helpful to check the detailed log if it exists.
The restart mechanism in ORPatch is designed to be safe in nearly any situation. In some cases to ensure this, a portion of work may be redone. If the failure was caused by an intermittent issue that has been resolved, restarting ORPatch may be sufficient to allow the patch to proceed.
A possible cause for database change script failures is that a database change was already made manually to the database. In this event, you may need to update the dbmanifest table to record that a specific script does not need to be run. Before doing this, it is extremely important to ensure that all statements contained in the script have been completed.
Use the $RETAIL_HOME/orpatch/bin/ordbmreg script to register database scripts in the dbmanifest table.
|
Argument |
Description |
|
-f <file> |
Adds <file> to the list of files that will be registered. Can be specified more than once. |
|
-bulk <file> |
Specifies a file to read, containing one filename per line. All filenames listed inside <file> will be registered. |
|
-register |
Files specified with -f or -bulk will be registered in the dbmanifest table |
|
-unregister |
Files specified with -f or -bulk will be removed from the dbmanifest table |
Notes:
§ At least one of -f or -bulk is required.
§ If neither -register nor -unregister is specified, the default is ‘-register’.
§ File names specified with -f must either be fully-qualified or be relative to RETAIL_HOME. The same is true for filenames specified within a -bulk file.
§ Registering a file in the dbmanifest table will cause it to be completely skipped. Before doing so, ensure that all commands contained in it have been completed.
§ Removing a file from the dbmanifest table will cause it to be run again. This will fail if the commands in the script cannot be re-run. For example if they create a table that already exists.
Perform the following procedure to run the ordbmreg script:
|
|
1. Log in as the UNIX user that owns the product installation.
2. Set the RETAIL_HOME environment variable to the top-level directory of your product installation.
export RETAIL_HOME=/u00/oretail/14.1/tst
3.
Set the PATH environment variable to include the orpatch/bin
directory
export
PATH=$RETAIL_HOME/orpatch/bin:$PATH
4. Execute ordbmreg script to register the desired file(s).
ordbmreg –register –f <file>
Register $RETAIL_HOME/dbsql_rms/Cross_Pillar/db_change_scripts/source/000593_system_options.sql with the dbmanifest table.
ordbmreg -f dbsql_rms/Cross_Pillar/db_change_scripts/source/000593_system_options.sql
Remove the dbmanifest row for $RETAIL_HOME/dbsql_radm/ra_db/radm/database_change_scripts/000035_s12733240_w_party_per_d.sql.
ordbmreg –unregister –f $RETAIL_HOME/dbsql_radm/ra_db/radm/database_change_scripts/000035_s12733240_w_party_per_d.sql
Bulk register several files in the dbmanifest table.
echo “$RETAIL_HOME/dbsql_rwms/DBCs/Source/000294_container.sql” > dbcs.txt
echo “$RETAIL_HOME/dbsql_rwms/DBCs/Source/000457_drop_object.sql” >> dbcs.txt
ordbmreg –bulk dbcs.txt
Once the row has been added to the dbmanifest table, restart ORPatch and the script will be skipped. If the file is not skipped there are several possibilities:
§ The script registered is not the failing script.
§ The file type is not a type that is filtered by the dbmanifest. The only file types that skip files listed in the dbmanifest are:
– Initial install DDL Files
– Installation scripts that cannot be rerun
– Database Change Scripts
Oracle Retail strongly discourages manually updating the ORPatch restart state files. Updating the file improperly could cause necessary steps in the patching process to be skipped or patches to be incorrectly recorded as applied.
When compiling RMS or RWMS forms, it is necessary to have a valid X-Windows Display. ORPatch allows this setting to come from one of two places:
§ DISPLAY environment variable set before executing ORPatch
or
§ DISPLAY setting in RETAIL_HOME/orpatch/config/env_info.cfg
The DISPLAY variable in the environment overrides the env_info.cfg, if both are set. The destination X-Windows display must be accessible to the user running ORPatch, and for best compilation performance it should be on the network ‘close’ to the server where RMS Forms are installed and compiled. Using a local display or VNC display is preferred. Compiling forms across a Wide-Area Network will greatly increase the time required to apply patches to environments.
When working with Java application jar, ear or war files, it is necessary to have a valid JAVA_HOME setting. ORPatch allows this setting to come from one of two places:
§ JAVA_HOME environment variable set before executing ORPatch
or
§ JAVA_HOME setting in RETAIL_HOME/orpatch/config/env_info.cfg
The JAVA_HOME variable in the environment overrides the env_info.cfg, if both are set. The specified Java home location must be accessible to the user running ORPatch and be a full Java Development Kit (JDK) installation. The JAVA_HOME must contain the jar utility and if automatic Jar file signing is configured, must also contain the keytool and jarsigner utilities.
In some situations, it may be necessary to apply a patch to product installation files before the initial install. For example, if there is a defect with a script that would be run during the install and prevent proper installation. In this rare situation, it may be necessary to apply a patch to the installation files prior to starting installation.
Note: These steps should only be undertaken at the direction of Oracle Support.
Perform the following steps to patch installation files prior to starting an installation. The steps assume an RMS installation, but apply to any product supported by ORPatch:
|
|
1. Unzip the installation files to a staging area.
Note: The following steps assume the files are in /media/oretail14.1
2. Locate the patch_info.cfg within the product media. The directory it resides in will be used for later steps.
find /media/oretail14.1/rms/installer –name patch_info.cfg
Output Example:
/media/oretail14.1/rms/installer/mom14/patch_info.cfg
3. Get the PATCH_NAME for the standard product installation. The patch name to use in subsequent steps will be the portion following the “=” sign.
grep “PATCH_NAME=” /media/oretail14.1/rms/installer/mom14/patch_info.cfg
Output Example:
PATCH_NAME=MOM_14_1_0_0
4. Create a directory that will contain the patch that must be applied, next to the directory with the product installation files.
Note: The following steps assume this directory is in /media/patch.
5. Unzip the patch into the directory created in step 2.
Note: This should place the patch contents in /media/patch/<patch num>.
6. Export RETAIL_HOME to point within the installation staging area.
export RETAIL_HOME=/media/oretail14.1/rms/installer/mom14/Build
7. Create a logs directory within the installation staging area
mkdir $RETAIL_HOME/orpatch/logs
8. Ensure the ORMerge shell script is executable.
chmod u+x $RETAIL_HOME/orpatch/bin/ormerge
9. Run ORMerge to apply the patch to the installation media, using a –name argument that is the same as what was found in step 3.
$RETAIL_HOME/orpatch/bin/ormerge -s /media/patch -d /media/oretail14.1/rms/installer/mom14 –name MOM_14_1_0_0 –inplace
Note: The –inplace argument is critical to ensure that the patching replaces files in the mom14 directory.
10. Unset the RETAIL_HOME environment variable.
unset RETAIL_HOME
At this point, the installation files will have been updated with the newer versions of files contained within the patch. Log files for the merge will be in /media/oretail14.1/rms/installer/mom14/Build/orpatch/logs.
In some situations, it may be necessary to provide details of the metadata from an environment to Oracle support in order to assist with investigating a patching or application problem. ORPatch provides built-in functionality through the ‘exportmetadata’ action to extract and consolidate metadata information for uploading to Oracle Support or for external analysis. For more information, see the ORPatch ‘Exporting Environment Metadata’ section.
ODI 11.1.1.7 studio UI (client) is NOT supported on the following OS when using JDK1.7 or above. Please refer to OS supported for Retail Analytics in the “Check Supported ODI Requirements“ section of this guide.
§ Red Hat EL 4 (UL7+)
§ Red Hat EL 5 (UL3+)
§ Oracle Enterprise Linux 4 (UL7+)
§ Oracle Enterprise Linux 5 (UL3+)
§ SLES 10 (SP1+)
§ SLES 11
§ Windows
§ Mac OS
Please refer to ODI certification matrix available on My Oracle Support for more details.
JDK 7 certification is only for ODI server components. ODI 11.1.1.7.0 Studio UI does not support JDK 7. ODI Studio is supported with a minimum java version of 1.6.0_04 and a maximum version less than 1.7
Example: Before launching ODI Studio in Windows OS, please make sure odi.conf file @<ODI_HOME>/../client/odi/bin/ has the above java version.
Note: If you plan to install Retail Analytics on an OS not specified in the above list then follow the procedures in the “Installing ODI Files for Retail Analytics on Windows” section, as the installation steps require ODI Studio to be accessed.
The Retail Analytics 14.1.1 installer is not supported on a Windows platform.
Following steps for ODI install on Windows can be chosen when running the installer on either AIX or Solaris OS (note that ODI Studio is not supported on these OS for ODI 11.1.1.7) to perform install steps as mentioned in the ODI install section “Oracle Data Integrator Configuration Tasks“
Complete the following steps.
|
|
1. On the windows machine, determine your <ODI Home>. This directory does not necessarily have to be where ODI product is installed.
2. Copy all files under <STAGING_DIR>/ora/installer/ora14/mmhome/full/file/ra/install.
3. Copy all files under <STAGING_DIR>/ora/installer/ora14/mmhome/full/file/ra_source/install.
In case if customer experience the following error while executing the scenario “PLP_RETAILCOSTATUSITLCCHDYWKAGGREGATE” during the ODI batch run please consider the following recommendation and check with your DBA on the table space availability.
Caused By: java.sql.SQLException: ORA-01652: unable to extend temp segment by 128 in tablespace TEMP1
SQL> exec dbms_stats.gather_table_stats('RABE01USER', 'W_INT_ORG_D_RTL_TMP', cascade => true);
PL/SQL procedure successfully completed.
SQL> exec dbms_stats.gather_table_stats('RABE01USER', 'W_INT_ORG_DH_RTL_TMP', cascade => true);
PL/SQL procedure successfully completed.
SQL> exec dbms_stats.gather_table_stats('RABE01USER', 'W_PRODUCT_D_RTL_TMP', cascade => true);
PL/SQL procedure successfully completed.
After Analyzing the query using dbms_stats (Stats=Gathered), the plan is:
//Good Plan avoiding TEMP issue//
-----------------------------------------------------------------------------------------------------------------
| Id | Operation | Name | Rows | Bytes | Cost (%CPU)| Time |
-----------------------------------------------------------------------------------------------------------------
| 0 | SELECT STATEMENT | | 3 | 1032 | 32 (7)| 00:00:01 |
|* 1 | HASH JOIN | | 3 | 1032 | 32 (7)| 00:00:01 |
|* 2 | HASH JOIN | | 3 | 807 | 12 (9)| 00:00:01 |
|* 3 | HASH JOIN | | 3 | 795 | 9 (12)| 00:00:01 |
| 4 | TABLE ACCESS BY INDEX ROWID| W_RTL_CO_STATUS_IT_LC_CH_DY_A | 3 | 600 | 5 (0)| 00:00:01 |
|* 5 | INDEX SKIP SCAN | PK_W_RTL_CO_STATUS_IT_LC_CH_DY | 3 | | 1 (0)| 00:00:01 |
|* 6 | TABLE ACCESS FULL | W_INT_ORG_DH_RTL_TMP | 406 | 26390 | 3 (0)| 00:00:01 |
| 7 | TABLE ACCESS FULL | W_INT_ORG_D_RTL_TMP | 485 | 1940 | 3 (0)| 00:00:01 |
|* 8 | TABLE ACCESS FULL | W_PRODUCT_D_RTL_TMP | 4852 | 355K| 19 (0)| 00:00:01 |
Retail Analytics supports Oracle BI EE code deployment on UNIX environments (please refer Oracle BI EE certification (Check Supported Application Server Requirements ) for complete list) and the following steps provide details of installing Retail Analytics Oracle BI EE code on Windows OS.
Complete the following steps.
|
|
1. On the Oracle BI EE host, locate <OBIEE_Home> directory. This must be a middleware home for Oracle BIEE installation, where “instances” subdirectory exists. Example: C:\10.3.6_OBIEE\WLS
2. Copy all files under <STAGING_DIR>//ora/installer/ora14/mmhome/full/ra_obiee_source_code/rpd
3. Copy all files under <STAGING_DIR>/ora/installer/ora14/mmhome/full/ra_obiee_source_code/catalog to <OBIEE_Home>/instances/instance1/bifoundation/OracleBIPresentationServicesComponent/coreapplication_obips1/catalog
4. Unzip the content of <STAGING_DIR>/ora/installer/ora14/mmhome/full/ra_obiee_source_code/translations/translations.zip to <OBIEE_Home>/instances/instance1/bifoundation/OracleBIPresentationServicesComponent/coreapplication_obips1/msgdb.
Once the installer execution is successfully completed, the following subdirectories will appear under ora/installer/ora14/mmhome/ra_mfp_odi_source_code/aps/odi/repository:
§ mfptora142_odi10g_wrep
§ mfptora142_odi10g_mrep
These subdirectories are redundant and can be ignored since the MFP ODI code is packaged with Retail Analytics ODI code.
##############################################################################
# Copyright (c) 2014 by Oracle Corporation
# Oracle 12.1.0.x Parameter file
# NOTES: Before using this script:
# 1. Change <datafile_path>, <admin_path>, <utl_file_path>, <diag_path> and <hostname>
# values as appropriate.
# 2. Replace the word SID with the database name.
# 3. Size parameters as necessary for development, test, and production environments.
# ------------------------------------------------------------------------
*.audit_file_dest=full_path_of_audit_dir
*.audit_trail='db'
*.compatible='12.1.0.0.0'
*.control_files='full_path_of_controlfile_1','full_path_of_controlfile_2'
###########################################
# Memory Settings:
# xxxM = Some reasonable starting value for your environment.
###########################################
*.db_block_size=xxxM
*.db_cache_size=xxxM
*.java_pool_size=xxxM
*.memory_target=xxxM
*.pga_aggregate_target=xxxM
*.shared_pool_size=xxxM
*.streams_pool_size=xxxM
###########################################
*.db_block_size=8192
*.db_domain=''
*.db_name='dbName'
*.diagnostic_dest='full_path_of_diag_dir'
*.enable_pluggable_database=true|false
*.fast_start_mttr_target=900
*.nls_calendar='GREGORIAN'
*.nls_date_format='DD-MON-RR'
*.nls_language='AMERICAN'
*.nls_numeric_characters='.,'
*.nls_sort=BINARY
*.open_cursors=900
*.os_authent_prefix=''
*.plsql_optimize_level=2
*.processes=2000
*.query_rewrite_enabled='true'
*.remote_dependencies_mode='SIGNATURE'
*.remote_login_passwordfile='EXCLUSIVE'
*.remote_os_authent=true
*.sec_case_sensitive_logon=false
*.undo_tablespace='UNDOTBS1'
The 12.1.0.2 binary must have already been installed. Refer to “Check Supported Database Server Requirements” for all the required oneoff patches.
|
|
Prerequisites:
· 12.1.0.2 binary must have already been installed.. Refer to the Database Server Preinstallation section for all the required oneoff patches.
Background
As of 14.1, Oracle Retail no longer delivers customed database template files. Instead, databases can be created using the generic Oracle delivered template in the directory: $ORACLE_HOME/assistant/dbca/template.
$ORACLE_HOME/assistantsdbca/templates>
--> ls -l General_Purpose.dbc
-rw-r--r-- 1 oracle rgbudba 4908 May 24 2013 General_Purpose.dbc
Instance Creation Using the Generic Template via DBCA
1. Ensure ORACLE_HOME and ORACLE_BASE is in the path:
export ORACLE_HOME=/u00/oracle/product/12.1.0.2
export ORACLE_BASE=/u00/oracle
export PATH=$ORACLE_HOME/bin:$PATH
.cd into /u00/oracle/product/12.1.0.2/assistants/dbca/templates
2. Execute the following command to create an instance:
$ORACLE_HOME/bin/dbca -silent -createDatabase -templateName General_Purpose.dbc -gdbName DB_NAME -sid DB_SID -createAsContainerDatabase true -SysPassword oracle1 -SystemPassword oracle1 -emConfiguration NONE -datafileDestination /u02/oradata -characterSet AL32UTF8 -nationalCharacterSet AL16UTF16 -redoLogFileSize 100 -initParams nls_date_format=DD-MON-RR,nls_language=AMERICAN,nls_calendar=GREGORIAN,fast_start_mttr_target=900
The above will create a container database using all the default parameters set by dbca. Replace the pfile by taking a copy from Appendix A but customize the values according to the need of your environment.
If you wish to create a non-container database, replace [-createAsContainerDatabase true] with [-createAsContainerDatabase false].
3. Execute the following commands to create a pluggable database if this is a container environment.
CREATE PLUGGABLE DATABASE PDB_NAME ADMIN USER PDBADMIN
IDENTIFIED BY pdbadmin_pwd ROLES=(CONNECT) file_name_convert=('/u02/oradata/cdb_name/pdbseed','/u02/oradata/pdb_name');
alter pluggable database pdb_name open;
alter system register;
4. Post Database Creation Setup
The above commands create a database with all files in one directory, ie, /u02. Multiplex the redo logs and the control files following the OFA architecture.
5. Configure the listener and the tnsnames entry.
6. Log into the pluggable database to create the required tablespaces accordingly. For non-container databases, log into the database as normal and create the tablespaces.
-------------------------------------------------------------------------------------
--- Script: create_ra_tablespaces.sql
--- Execute as: sysdba
--- Note: Before running this script:
--- Modify <datafile_path> values.
--- Modify datafile storage parameters and sizes based on partitioning strategy.
----------------------------------------------------------------------------------
spool create_ra_tablespaces.log
set echo on
CREATE TABLESPACE DM_DIM_DATA
DATAFILE '<datafile_path>/dm_dim_data01.dbf' SIZE 300M AUTOEXTEND ON NEXT 100M MAXSIZE 2000M
EXTENT MANAGEMENT LOCAL
SEGMENT SPACE MANAGEMENT AUTO
;
CREATE TABLESPACE DM_DIM_INDEX
DATAFILE '<datafile_path>/dm_dim_index01.dbf' SIZE 300M AUTOEXTEND ON NEXT 100M MAXSIZE 2000M
EXTENT MANAGEMENT LOCAL
SEGMENT SPACE MANAGEMENT AUTO
;
CREATE TABLESPACE DM_FACT_DATA
DATAFILE '<datafile_path>/ dm_fact_data01.dbf' SIZE 300M
AUTOEXTEND ON NEXT 100M MAXSIZE 2000M
EXTENT MANAGEMENT LOCAL
SEGMENT SPACE MANAGEMENT AUTO
;
CREATE TABLESPACE DM_FACT_INDEX
DATAFILE '<datafile_path>/dm_fact_index01.dbf' SIZE 300M
AUTOEXTEND ON NEXT 100M MAXSIZE 2000M
EXTENT MANAGEMENT LOCAL
SEGMENT SPACE MANAGEMENT AUTO
;
CREATE TABLESPACE RETAIL_INDEX
DATAFILE '<datafile_path>/retail_index01.dbf' SIZE 100M
AUTOEXTEND ON NEXT 100M MAXSIZE 2000M
EXTENT MANAGEMENT LOCAL
SEGMENT SPACE MANAGEMENT AUTO
;
CREATE TABLESPACE RETAIL_DATA
DATAFILE '<datafile_path>/retail_data01.dbf' SIZE 100M
AUTOEXTEND ON NEXT 100M MAXSIZE 2000M
EXTENT MANAGEMENT LOCAL
SEGMENT SPACE MANAGEMENT AUTO
;
CREATE TABLESPACE USERS
DATAFILE '<datafile_path>/users01.dbf' SIZE 100M
AUTOEXTEND ON NEXT 100M MAXSIZE 1000M
EXTENT MANAGEMENT LOCAL
SEGMENT SPACE MANAGEMENT AUTO
;
spool off
Understanding of the following details about your environment is required to ensure the installer successfully deploys the Retail Analytics application. Depending on the options you select, you may not see some screens or fields.
Note: The values shown in the text fields in the screenshots and in examples are sample values. Enter appropriate values for your organization for all text fields as you go through the UI screens.
Note: When running in text mode, and when you are presented with questions having to do with making choices, you are expected to fully spell out the selected item. For example, a checkbox control in graphical user interface will appear as (yes/no) question in text mode. You must enter Yes or No. Entering anything other than Yes in this case will result in No.
A separate section is provided below for full and patch installations. Please refer to the appropriate sections for installation.
This screen displays the requirements for installing Retail Analytics 14.1.1

This screen will ask for RETAIL_HOME

|
Field Title |
RA Application RETAIL_HOME |
|
Field Description |
Retail home path |
|
Notes |
Retail Home is used to keep Orpatch related files and the mmhome files by default. Please keep track of this directory, it should remain in place after installation and will be used to apply future patches.
The mmhome stores all shell and DDL scripts. |
|
Example |
/u00/webadmin/installer-testing/retail_home |

|
Field Title |
Full Install of RA 14.1.1 |
|
Field Description |
Check “yes” box if you want to install Full RA 14.1.1 Check “no” this box for Patch install of RA 14.1.1 from Ra 14.1 |
|
Notes |
Decides full/patch installation for RA 14.1.1 |
|
Field Title |
MMHOME files |
|
Field Description |
Check this box if you want to install MMHOME files Do not check this box if you do not want to install MMHOME files |
|
Notes |
MMHOME files contain DB schema object creation files, ODI wrapper scripts, ODI source seed files, Oracle BI EE source seed files. By default, the mmhome files are placed in the RETAIL_HOME directory specified in earlier steps of the install. However, MMHOME files can be installed anywhere locally. If a different location is desired for the MMHOME directory simply copy the RETAIL_HOME/mmhome directory to the desired location. |
|
Field Title |
OBIEE files |
|
Field Description |
Check this box if you want to install Oracle BI EE files Do not check this box if you do not want to install Oracle BI EE files |
|
Notes |
Oracle BI EE files contain Oracle BI EE source seed files (report files, catalog, translated string). If you select this component, the installer will be copying files into Oracle BI EE home directory so you must run this installer on the same machine where Oracle BI EE is installed, and as the same user that owns Oracle BI EE product. Otherwise, the installer will fail. Also, the installer files must be owned by this user, as the installer must be run by the user that has ownership of the installer files. This means you should unzip the installer package as this user. |
|
Field Title |
Install RMS objects for Oracle Retail Analytics |
|
Field Description |
Check this box if you want to Install RMS database objects for Oracle Retail Analytics |
|
Notes |
When selected, this option creates database objects for RMS for Oracle Retail Analytics. |
|
Field Title |
Install Oracle Retail Analytics |
|
Field Description |
Check this box if you want to Install database objects for Oracle Retail Analytics |
|
Notes |
When selected, this option creates database objects for Oracle Retail Analytics. |
Note: MMHOME, ODI, and Oracle BI EE files for Retail Analytics are installed locally. If these components are to be installed on different hosts, you must run the installer from each target host and select the correct components for that host.
This screen is displayed only if you had checked off the OBIEE files box from the Component Selection screen.

|
Field Title |
OBIEE Home directory |
|
Description |
Oracle BI EE Home directory, where “instances” subdirectory exists. |
|
Example |
/home/pkgmck/obiee_home |
|
Notes |
§ You must enter a middleware home for Oracle BI EE installation, where “instances” subdirectory exists. § Example: /u00/webadmin/product/10.3.x_OBIEE/WLS § Be sure to run the installer as the same OS user who owns Oracle BI EE, because the installer will be copying files into the multiple Oracle BI EE directories. Also, due to the installer characteristics, the installer files must be owned by this user for installing Oracle BI EE files. § Unlike files installed for MMHOME and ODI components, Oracle BI EE scripts will not be backed up if you have specified the pre-existing Oracle BI EE home. You must back up repository/catalog/translation files yourself as necessary. § Pre-existing files will be over-written |

|
Field Title |
Patch Existing ODI repositories |
|
Field Description |
Check this box if you want to patch ODI Files. |

|
Field Title |
Back up Existing ODI files |
|
Field Description |
Check this box if you want to back up ODI Files. |

|
Field Title |
ODI files Backup directory |
|
Field Description |
Enter the directory path for with backup file name. |
This screen is displayed only if you had checked off the Install ODI files box from the Component Selection screen.

|
Field Title |
ODI Home directory |
|
Field Description |
ODI Home directory |
|
Example |
/u00/odi/product/11.1.1.x/oracledi/agent |
|
Notes |
§ ODI seed data files will be copied into one or more directories under the directory you specify. § This directory must be the ODI Home where ODI is installed § You must run the installer as the same OS user that installed ODI. Due to the installer characteristics, the installer files must be owned by this same user also. |
This screen is displayed only if you had checked the Create RA ODI Master and Work Repositories on Select to Install ODI Files and Create Repository screen.

|
Field Title |
Sys DB Username |
|
Field Description |
This is the SYS DB super user as this is required by ODI to complete the RA-ODI installation. |
|
Example |
Sys as sysdba |
|
Field Title |
Sys DB Password |
|
Field Description |
Sys Password |
|
Field Title |
ODI Supervisor Username |
|
Field Description |
This is the ODI supervisor user which is used to connect to ODI GUI. |
|
Example |
SUPERVISOR |
|
Field Title |
ODI Supervisor Password |
|
Field Description |
ODI Supervisor Password |
|
Field Title |
ODI Repository Hostname |
|
Field Description |
This is the DB Hostname where ODI master and work schemas (users) are created. |
|
Example |
HOSTNAME |
|
Field Title |
ODI Repository Schema SID |
|
Field Description |
Provide the ODI Repository Schema SERVICE NAME. |
|
Example |
DOLSP07APP |
|
Field Title |
ODI Repository Jdbc Driver |
|
Field Description |
The ODI repository jdbc driver is defaulted to oracle.jdbc.OracleDriver. |
|
Example |
oracle.jdbc.OracleDriver |
This screen is displayed only if you had checked the Create RA ODI Master and Work Repositories on Select to Install ODI Files and Create Repository screen.

|
Field Title |
Master Repository Password |
|
Field Description |
ODI master repository user for Retail Analytics. |
|
Example |
ODI_MREP_USER |
|
Field Title |
Master Repository Password |
|
Field Description |
Provide the master repository password. |
|
Field Title |
Work Repository Username |
|
Field Description |
The ODI work repository user for Retail Analytics. |
|
Example |
ODI_WREP_USER |
|
Field Title |
Work Repository Username |
|
Field Description |
Provide the work repository password. |
|
Field Title |
Work Repository Name |
|
Field Description |
ODI work repository name label that will be provided in ODI GUI. Please use the same name as ODI work repository user name. |
|
Example |
ODI_WREP_USER |

|
Field Title |
Master Repository ID and Work Repository ID |
|
Field Description |
To ensure object uniqueness across several work repositories, ODI uses a specific mechanism to generate unique IDs for objects (such as technologies, data servers, Models, Projects, Integration Interfaces, KMs, etc.). Every object in Oracle Data Integrator is identified by an internal ID. The internal ID appears on the Version tab of each object. |
|
Example |
Unique values between 403-425. |
This screen is displayed only if you had checked off the Install RMS objects for Oracle Retail Analytics box from the Component Selection screen.

|
Field Title |
RMS ORA DB Hostname |
|
Field Description |
Provide hostname where RMS ORA DB is installed. |
|
Example |
HOSTNAME |
|
Field Title |
RMS Master Schema Name |
|
Field Description |
Provide RMS Master Schema Name. |
|
Example |
RMS01 |
|
Field Title |
RMS Master Schema Password |
|
Field Description |
Provide RMS Master Schema password. |
|
Field Title |
RMS ORA Batch Password |
|
Field Description |
RMS User schema password. |
|
Field Title |
RMS ORA Batch Schema SERVICE_NAME |
|
Field Description |
RMS ORA User schema SERVICE_NAME |
|
Example |
Dolsp07app |
|
Field Title |
RMS ORA Batch DBlink Name |
|
Field Description |
Provide RMS ORA Batch DBlink name |
|
Field Title |
RMS Master JDBC URL |
|
Field Description |
Provide JDBC URL |
|
Field Title |
Test Data Source? |
|
Field Description |
Check the box if you want the installer to test the connection to the schema upon clicking Next. Clear the box if you want to bypass the validation. |
This screen is displayed only if you had checked off the Install RMS objects for Oracle Retail Analytics box from the Component Selection screen

|
Field Title |
RMS ORA Batch Username |
|
Field Description |
RMS Batch User schema name that will integrate with the master RMS schema from RMS product. |
|
Example |
RA_RMS04USER |
|
Field Title |
RMS ORA Batch Password |
|
Field Description |
RMS Batch User password that will integrate with the master RMS schema from RMS product. |
This screen is displayed only if you had checked the Install Oracle Retail Analytics box from the Component Selection screen.

|
Field Title |
ORA Datamart Schema Username |
|
Field Description |
Oracle Retail Analytics Datamart schema name |
|
Example |
RADM05 |
|
Field Title |
ORA Datamart Schema Password |
|
Field Description |
Oracle Retail Analytics Datamart schema password |
|
Field Title |
ORA Datamart Schema SERVICE_NAME |
|
Field Description |
Oracle Retail Analytics Datamart schema SERVICE_NAME |
|
Example |
Dolsp07app |
|
Field Title |
RA Master JDBC URL |
|
Field Description |
Provide JDBC URL |
|
Field Title |
Test Data Source? |
|
Field Description |
Check the box if you want the installer to test the connection to the schema upon clicking Next. Clear the box to bypass the validation. |
This screen is displayed only if you had checked the Install Oracle Retail Analytics box from the Component Selection screen.

|
Field Title |
ORA Front End Datamart Schema Username |
|
Field Description |
Oracle Retail Analytics Datamart Schema name |
|
Example |
RAFEDM01 |
|
Field Title |
ORA Front End Datamart Schema Password |
|
Field Description |
Oracle Retail Analytics Front End Datamart schema password |
|
Field Title |
ORA Front End Datamart Schema SERVICE_NAME |
|
Field Description |
Oracle Retail Analytics Datamart schema SERVICE_NAME |
|
Example |
Dolsp07app |
|
Field Title |
Test Data Source? |
|
Field Description |
Check the box if you want the installer to test the connection to the schema upon clicking Next. Clear the box to bypass the validation. |
This screen is displayed only if you had checked the Install Oracle Retail Analytics box from the Component Selection screen.

|
Field Title |
ORA Batch schema Username |
|
Field Description |
Oracle Retail Analytics Batch schema name |
|
Example |
RABE01USER |
|
Field Title |
ORA Batch Schema password |
|
Field Description |
Oracle Retail Analytics Batch schema password |
|
Field Title |
ORA Batch Schema SERVICE_NAME |
|
Field Description |
Oracle Retail Analytics Batch schema SERVICE_NAME |
|
Example |
Dolsp07app |
|
Notes |
This field is informational only and is disabled. Its value is taken from the Oracle Retail Analytics Datamart schema SID because the Oracle Retail Analytics Batch schema must be on the same database instance as the Oracle Retail Analytics Datamart schema resides. |
|
Field Title |
Test Data Source? |
|
Field Description |
Check the box if you want the installer to test the connection to the schema upon clicking Next. Clear the box to bypass the validation. |
Screen: Oracle Retail Analytics Partitioning
This screen is displayed only if you had checked off the Install Oracle Retail Analytics box from the Component Selection screen

|
Field Title |
Partition Tables |
|
Field Description |
Select Yes if you have configured a partition strategy and want to create tables with this strategy. Select No if you want to create tables without partitioning. |
|
Notes |
Refer to the Establish a Retail Analytics Partitioning Strategy section for details about how to configure a partition strategy. |
An oracle wallet is an encrypted container used to store and retrieve sensitive information, such as user credentials. This screen will ask you for a new password for wallet if you have opted to install db components.

|
Field Title |
Oracle Wallet password |
|
Field Description |
The wallet password |
|
Notes |
The password for wallet to store the credentials of db components. The password must have a minimum length of eight characters and contain alphabetic character combined with numbers or special characters. Note: If a wallet already exists for an MMHOME you have selected, this password must match the password for the existing wallet. Make sure this password is kept as it will be needed for future patches. |
This screen shows the selections you have made so far. Not all fields will be displayed. For example, DB schema user passwords are not displayed regardless of whether you selected to do DB schema installation.

This screen displays the requirements for patching to Retail Analytics 14.1.1 from RA 14.1

This screen will ask for RETAIL_HOME

|
Field Title |
RA Application RETAIL_HOME |
|
Field Description |
Retail home path |
|
Notes |
Retail Home is used to keep Orpatch related files and the mmhome files by default. Please keep track of this directory, it should remain in place after installation and will be used to apply future patches.
The mmhome stores all shell and DDL scripts |
|
Example |
/u00/pkgmck/retail_home |
You can make selections for the product component you want to install. These choices allow you to install certain components on one host and others on another host per your requirement.

|
Field Title |
Full Install of RA 14.1.1 |
|
Field Description |
Check “no” on the radio box for Patch install of RA 14.1.1 from Ra 14.1 |
|
Notes |
Decides full/patch installation for RA 14.1.1 |
|
Field Title |
MMHOME files |
|
Field Description |
Check this box if you want to install MMHOME files Do not check this box if you do not want to install MMHOME files |
|
Notes |
MMHOME files contain DB schema object creation files, ODI wrapper scripts, ODI source seed files, Oracle BI EE source seed files. The default location for mmhome files is RETAIL_HOME specified earlier. However, MMHOME files can be installed anywhere locally. If a different location is desired for the MMHOME directory simply copy the RETAIL_HOME/mmhome directory to the desired location. |
|
Field Title |
OBIEE files |
|
Field Description |
Check this box if you want to install Oracle BI EE files Do not check this box if you do not want to install Oracle BI EE files |
|
Notes |
Oracle BI EE files contain Oracle BI EE source seed files (report files, catalog, translated string).
If you select this component, the installer will be copying files into Oracle BI EE home directory which you will be entering in the subsequent installer screen. Also, the installer files must be owned by this user, as the installer must be run by the user that has ownership of the installer files. This means you should unzip the installer package as this user. |
|
Field Title |
Install RMS objects for Oracle Retail Analytics |
|
Field Description |
Check this box if you want to Install RMS database objects for Oracle Retail Analytics |
|
Notes |
When selected, this option creates database objects for RMS for Oracle Retail Analytics. |
|
Field Title |
Install Oracle Retail Analytics |
|
Field Description |
Check this box if you want to Install database objects for Oracle Retail Analytics |
|
Notes |
When selected, this option creates database objects for Oracle Retail Analytics. |
Note: MMHOME, ODI, and Oracle BI EE files for Retail Analytics are installed locally. If these components are to be installed on different hosts, you must run the installer from each target host and select the correct components for that host.
This screen is displayed only if you had checked off the OBIEE files box from the Component Selection screen.

|
Field Title |
OBIEE Home directory |
|
Description |
Oracle BI EE Home directory, where “instances” subdirectory exists. |
|
Example |
/u00/product/OBIEE |
|
Notes |
§ You must enter a middleware home for Oracle BI EE installation, where “instances” subdirectory exists. § Example: /u00/webadmin/product/10.3.x_OBIEE/WLS § Be sure to run the installer as the same OS user who owns Oracle BI EE, because the installer will be copying files into the multiple Oracle BI EE directories. Also, due to the installer characteristics, the installer files must be owned by this user for installing Oracle BI EE files. § Unlike files installed for MMHOME and ODI components, Oracle BI EE scripts will not be backed up if you have specified the pre-existing Oracle BI EE home. You must back up repository/catalog/translation files yourself as necessary. § Pre-existing files will be over-written |

|
Field Title |
Patch Existing ODI Repositories |
|
Field Description |
Select “Yes” if you are patching the existing Retail Analytics 14.1 ODI repositories to 14.1.1 and want the installer to do so. Select “No” if you are not patching ODI repositories, or you want to patch existing RA ODI repositories manually by directly invoking odi_import.ksh to bring it to 14.1.1 level. |
|
Notes |
§ Whether you are using the installer or direct invocation of odi_import.ksh to patch ODI repositories, you must ensure that $ODI_HOME/bin/odiparams.sh is property configured before upgrading the ODI repositories § If “log” subdirectory already exists at <ODI HOME>/../log (which is right under “oracledi”, e.g. /u00/odi/product/11.1.1.x/oracledi/log), then ensure that your OS user has write access to this log directory, as odi_import.ksh will invoke ODI utilities which write logs to this directory. § See a separate section on how to invoke odi_import. |
This screen is displayed only if you had checked the Upgrading existing ODI repositories box from the Select to Install ODI Files and Create Repository screen.

|
Field Title |
Back up existing ODI files? |
|
Field Description |
Select Yes if you had entered RETAIL_HOME or ODI Home where previously installed files exist, and you wish to move them to another place so that they are backed up. Select No if you had entered new locations for RETAIL_HOME or ODI Home, or if you do not wish to back up previously installed files. |
|
Notes |
You can still select No if you entered a new ODI Home with no pre-existing ODI seed data and scripts, regardless of MMHOME location you entered. |
This screen is displayed only if you had checked the Patching existing ODI repositories box from the Back up ODI files screen.

|
Field Title |
ODI Files Backup directory |
|
Field Description |
Enter the location where you wish to move pre-existing ODI files to. |
|
Notes |
Ensure that your OS user can copy the pre-existing ODI files. In other words, you must be able to copy existing ODI files to the target directory. |
This screen is displayed only if you had checked the Upgrading existing ODI repositories box from the Select to Install ODI Files and Create Repository screen.

|
Field Title |
ODI Home directory |
|
Field Description |
ODI Home directory |
|
Example |
/u00/odi/product/11.1.1.x/oracledi/agent |
|
Notes |
§ ODI seed data files will be copied into one or more directories under the directory you specify. § This directory must be the ODI Home where ODI is installed § You must run the installer as the same OS user that installed ODI. Due to the installer characteristics, the installer files must be owned by this same user also. |
This screen is displayed only if you had checked off the Install RMS objects for Oracle Retail Analytics box from the Component Selection screen.

|
Field Title |
RMS ORA DB Hostname |
|
Field Description |
Provide hostname where RMS ORA DB is installed |
|
Example |
HOSTNAME |
|
Field Title |
RMS Master Schema Name |
|
Field Description |
Provide RMS Master Schema Name |
|
Example |
RMS01 |
|
Field Title |
RMS Master Schema Password |
|
Field Description |
Provide RMS Master Schema password |
|
Field Title |
RMS ORA Batch Password |
|
Field Description |
RMS User schema password. |
|
Field Title |
RMS ORA Batch Schema SERVICE_NAME |
|
Field Description |
RMS ORA User schema SERVICE_NAME |
|
Example |
Dolsp07app |
|
Field Title |
RMS ORA Batch DBlink Name |
|
Field Description |
Provide RMS ORA Batch DBlink name |
|
Field Title |
RMS ORA Batch DBlink Name |
|
Field Description |
Provide RMS ORA Batch DBlink name |
|
Field Title |
Test Data Source? |
|
Field Description |
Check the box if you want the installer to test the connection to the schema upon clicking Next. Clear the box if you want to bypass the validation. |
This screen is displayed only if you had checked off the Install RMS objects for Oracle Retail Analytics box from the Component Selection screen

|
Field Title |
RMS ORA Batch Username |
|
Field Description |
RMS Batch User schema name that will integrate with the master RMS schema from RMS product. |
|
Example |
RA_RMS04USER |
|
Field Title |
RMS ORA Batch Password |
|
Field Description |
RMS Batch User password that will integrate with the master RMS schema from RMS product. |
This screen is displayed only if you had checked off the Install Oracle Retail Analytics box from the Component Selection screen.

|
Field Title |
ORA Datamart Schema Username |
|
Field Description |
Oracle Retail Analytics Datamart schema name |
|
Example |
RADM05 |
|
Field Title |
ORA Datamart Schema Password |
|
Field Description |
Oracle Retail Analytics Datamart schema password |
|
Field Title |
ORA Datamart Schema SERVICE_NAME |
|
Field Description |
Oracle Retail Analytics Datamart schema SERVICE_NAME |
|
Example |
Dolsp07app |
|
Field Title |
RA Master JDBC URL |
|
Field Description |
Provide JDBC URL |
|
Field Title |
Test Data Source? |
|
Field Description |
Check the box if you want the installer to test the connection to the schema upon clicking Next. Clear the box to bypass the validation. |
This screen is displayed only if you had checked the Install Oracle Retail Analytics box from the Component Selection screen.

|
Field Title |
ORA Front End Datamart Schema Username |
|
Field Description |
Oracle Retail Analytics Datamart Schema name |
|
Example |
RAFEDM01 |
|
Field Title |
ORA Front End Datamart Schema Password |
|
Field Description |
Oracle Retail Analytics Front End Datamart schema password |
|
Field Title |
ORA Front End Datamart Schema SERVICE_NAME |
|
Field Description |
Oracle Retail Analytics Datamart schema SERVICE_NAME |
|
Example |
Dolsp07app |
|
Field Title |
Test Data Source? |
|
Field Description |
Check the box if you want the installer to test the connection to the schema upon clicking Next. Clear the box to bypass the validation. |
This screen is displayed only if you had checked the Install Oracle Retail Analytics box from the Component Selection screen.

|
Field Title |
ORA Batch schema Username |
|
Field Description |
Oracle Retail Analytics Batch schema name |
|
Example |
RABE01USER |
|
Field Title |
ORA Batch Schema password |
|
Field Description |
Oracle Retail Analytics Batch schema password |
|
Field Title |
ORA Batch Schema SERVICE_NAME |
|
Field Description |
Oracle Retail Analytics Batch schema SERVICE_NAME |
|
Example |
Dolsp07app |
|
Notes |
This field is informational only and is disabled. Its value is taken from the Oracle Retail Analytics Datamart schema SID because the Oracle Retail Analytics Batch schema must be on the same database instance as the Oracle Retail Analytics Datamart schema resides. |
|
Field Title |
Test Data Source? |
|
Field Description |
Check the box if you want the installer to test the connection to the schema upon clicking Next. Clear the box to bypass the validation. |
An oracle wallet is an encrypted container used to store and retrieve sensitive information, such as user credentials. This screen will ask you for a new password for wallet if you have opted to install db components.

|
Field Title |
Oracle Wallet password |
|
Field Description |
The wallet password |
|
Notes |
The password for wallet to store the credentials of db components. The password must have a minimum length of eight characters and contain alphabetic character combined with numbers or special characters. Note: If a wallet already exists for an MMHOME you have selected, this password must match the password for the existing wallet. Make sure this password is kept as it will be needed for future patches. |
This screen shows the selections you have made so far. Not all fields will be displayed. For example, DB schema user passwords are not displayed regardless of whether you selected to do DB schema installation.

When the installer exits (at the end of successful/failed installation), it produces a trail file called ra.<version>install.trail.properties in <STAGING_DIR>/ora/installer, (for example,. ra.14.1.0.0.install.trail.properties). The file content reflects the choices you made and the statuses of the various components you have or have not chosen (MMHOME listed in the file is actually RETAIL_HOME/mmhome). For example:
#Fri, 08 May 2015 04:40:06 -0500
Installation_Attempted_At=201505080331
Installation_Status=Success
RA_version=14.1.1.0
MMHOME_Installed_or_Upgraded=Yes
ODI_Files_Installed_or_Upgraded=Unknown
ODI_Home=
ODI_Repositories_Installation_Status=Unknown
OBIEE_Files_Installed_or_Upgraded=Yes
OBIEE_Home=/home/pkgmck/obiee_home
RA_RMS_User_Database_Installation_Status=Installed v14.1.1.0
RA_User_Database_Installation_Status=Installed v14.1.1.0
If this file already exists when you run the installer (for example, running the installer for the second time), the installer will read in the existing file's settings as a basis to work with. This means, for example, if you had already installed ODI components the first time, and you are installing Retail Analytics database objects now, then the file will continue to reflect the status of ODI component and will update Retail Analytics database installation status.
Since this file is produced in <STAGING_DIR>/ora/installer for your installer, it reflects only the activities you carried out using your installer. If another person had another copy of the installer somewhere and already finished installing certain components, your trail file will not reflect that and it is easy for it to be out of sync with reality. Therefore, keep this in mind and use the file as a loose guide only. You may want to manually update your trail file from time to time to keep it accurate.
In addition to the GUI and text interfaces of the Retail Analytics installer, there is a silent mode that can be run. This mode is useful if you want to run a repeat installation without retyping the most settings you provided in the previous installation. It is also useful if you encounter errors in the middle of an installation and want to continue.
The installer runs in two distinct phases. The first phase involves gathering settings from the user. At the end of the first phase, a properties file named ant.install.properties is created with the settings that were provided. Then the second phase begins, where this properties file is used to provide your settings for the installation.
Note: Sensitive credential information such as schema passwords are deleted from ant.install.properties, so you will need to provide them again before running the installer in silent mode
To skip the first phase and re-use the ant.install.properties file from a previous run, follow these instructions:
|
|
1. Edit the ant.install.properties file and correct any invalid settings that may have caused the installer to fail in its previous run.
2. Look for duplicate properties in the ant.install.properties file. Some properties are set on multiple pages to ensure default values when a page is only displayed under certain conditions. For example, if there are two instances of input.property.name, remove all but the last one.
3. Run the installer again with the silent argument.
Example: ksh install.sh silent
This section provides some common errors encountered during installation of Retail Analytics.
Symptom:
When the database schema installer is run, the following is written to the console and the installer hangs indefinitely:
Running pre-install checks
Running tnsping to get listener port
Solution:
The installer startup script is waiting for control to return from the tnsping command, but tnsping is hanging. Type Control+C to cancel the installer, and investigate and solve the problem that is causing the tnsping <sid> command to hang. This can be caused by duplicate database listeners running.
If you are unable to read the text within the installer buttons, it probably means that your JAVA_HOME is pointed to a pre-1.7 JRE or JDK.
Set JAVA_HOME with the appropriate JDK (the same JDK that has been used by WebLogic Server).
Symptom:
The following text appears in the installer Errors tab:
May 22, 2006 11:16:39 AM java.util.prefs.FileSystemPreferences$3 run
WARNING: Could not create system preferences directory. System preferences are unusable.
May 22, 2006 11:17:09 AM java.util.prefs.FileSystemPreferences checkLockFile0ErrorCode
WARNING: Could not lock System prefs. Unix error code -264946424.
Solution:
This is related to Java bug 4838770. The /etc/.java/.systemPrefs directory may not have been created on your system. See http://bugs.sun.com for details.
This is an issue with your installation of Java and does not affect the Oracle Retail product installation.
Symptom:
The following text appears in the console window during execution of the installer in GUI mode:
Couldn't find X Input Context
Solution:
This message is harmless and can be ignored.
Symptom:
Installation outputs the message that looks like:
SP2-0734: unknown command beginning "old 5: ..." - rest of line ignored.
or
SP2-0734: unknown command beginning "new 4: ..." - rest of line ignored. Solution:
You can ignore this error. This warning is generated from invalids.sql if no objects need to be validated.
Symptom:
Installation outputs the message:
Error: java.sql.SQLException: ORA-01017: invalid username/password; logon denied
Solution:
Symptom:
Installer starts to add DB credentials to the wallet and then give out an error like this:
[echo] Adding credentials to wallet for ...
BUILD FAILED
/view_storage/mohammz_ra/rgbura/dist/ora/installer/build.xml:474: The following error occurred while executing this line:
/view_storage/mohammz_ra/rgbura/dist/ora/installer/common-ora-install.xml:213: exec returned: 1
Solution:
It is likely that you have run the installer in silent mode and ant.install.properites file did not have the password set for the DB schemas.
If you did fill out the passwords in a previous run, the installer had cleared the password fields for all schemas (e.g. input.rms.db.password, input.rdm.db.password, etc) when the installer starts to run. This is done for security So next time, you need to re-populate these fields before re-running the installation.
Another possible cause is if you entered an invalid character for schema username, password or SID. For example, if you mistakenly entered “<host>:<port>:<sid>” instead of “<sid>” for schema SID, then it will cause mkstore utility to crash, resulting in the error in discussion.
Symptom:
After entering database credentials in the installer screens and hitting next, a message pops up with an error like this:
Error connecting to database URL <url> as user <user>
details...
The message prevents you from moving on to the next screen to continue the installation.
Solution:
This error occurs when the installer
fails to validate the user credentials you have entered on the screen. Make
sure that you have entered the credentials properly.
You may receive a message similar to this:
Error connecting to database URL <url> as user <user>
java.lang.Exception: UnsatisfiedLinkError encountered when using the Oracle driver.
Please check that the library path is set up properly or switch to the JDBC thin client.
This message means that bit-width for your Java and Oracle client libraries are not compatible with each other. Make sure that you are using only the 64-bit version of Java and Oracle client libraries.
Symptom:
After entering database credentials in the installer screens and hitting next, a message pops up with an error like this:
Error connecting to database URL jdbc:oracle:oci:@pkols07 as user XYZ
java.sql.SQLException: ORA-12705: Cannot access NLS data files or invalid environment
Solution:
This error occurs if the NLS_LANG environment variable has not been set and exported with a valid value expected by the Oracle database server. See the section, Run the Retail Analytics Database Schema Installer, in Chapter 2.
Symptom:
After entering database credentials in the installer screens and hitting next, a message pops up with an error like this:
Error connecting to database URL jdbc:oracle:oci:@pkols07 as user rarms1
java.sql.SQLException: ORA-01045: user RARMS1 lacks CREATE SESSION privilege; logon denied
Solution:
This error occurs if the schema user in question has not been created properly. Make sure there was no error when you ran one of the schema user creation scripts in <STAGING_DIR>/ora/installer/create_db per “Create Retail Analytics Schema Owners” in Chapter 2. You may find it easier to drop the schema user and re-create it as opposed to manually granting the missing privilege(s).
Symptom:
During DB schema object creations step for a given schema, after all objects have been successfully created, it gives “Some of the objects have errors” when it tries to compile any invalid objects.
[exec] Execution of INV_OBJ_COMP script
[exec] Some of the objects have errors. Open a sql session and run the command below to find out the invalid objects
[exec] *******************************************************
[exec] * select * from user_objects where status != 'VALID'
[exec] *******************************************************
Solution:
As the error message suggests, find out the invalid objects and resolve accordingly. This error can manifest itself for a variety of reasons but here are some possible causes:
§ You created temporary invalid objects in the schema and forgot to drop them when the installer was run.
§ If this happened in the RMS user schema, it is possible that the invalid objects reported came from the master RMS schema.
– Someone might have created invalid objects in the master RMS schema that may not have anything to do with Retail Analytics, and may be outside of your control as the master RMS schema. If you want to resolve these invalid objects, consult someone responsible for maintaining the master RMS schema to resolve the invalid objects, and rerun the installation.
Alternatively, you may want to ignore this error message and continue with the rest of the schema objects installations. You can do this if, after reviewing the list of invalid objects that failed to compile, according to the log indicated by the installer, you determine they do not need to be recompiled during the installation. In this case you can rerun the installation by choosing to resume from the previous point of failure and clearing the "RMS User Schema Install Option" check box. In silent mode, you should set input.do.install.rms.db to “false” in the installer properties file, ant.install.properties, in order to not install RMS user schema objects. This will cause the RMS user schema object installation to be skipped, and the installation will continue with the next schema. For details on how to resume database schema object installations from the previous point of failure, see “Resuming from the Previous Point of Failure” in the section, Resolving Errors Encountered During Database Schema Installation.
Symptom:
Toward the end of the installation involving database schema objects, the installer will issue: "WARNING: Expected * SYNONYM objects, found 9026" for RMS user schema.
Solution:
This warning can be ignored. The installer does not validate the number of SYNONYM objects for RMS user schema.
Symptom:
When running the installer in GUI mode, the screens fail to open and the installer ends, returning to the console without any error message. The ant.install.log file contains this error. This is an error encountered when the installer is used in GUI mode with certain X Servers.
Solution:
Until this is fixed permanently, employ the workaround solution below should you encounter this issue:
|
|
1. Copy ant.install.properties.sample to ant.install.properties
2. Re-run the installer
The following table describes the contents of each of the Retail Analytics code tree directories created during the Retail Analytics installation.
|
Path |
Directory |
Description |
|
<base_directory> |
dbasql |
This directory contains all SQL scripts necessary to maintain the permissions for the database users. |
|
<base_directory> |
batch |
Empty directory used for development and testing purposes only. |
|
<base_directory> |
data |
This directory contains the text files that serve as the input to Retail Analytics ODI SDE modules. (For Example RDWT.txt file). |
|
<base_directory>/data |
lkpfiles |
This directory consists of all the csv files required for ODI jobs to run Example Transaction Types file. |
|
<base_directory>/data |
srcfiles |
This directory consists of all the csv files required for ODi jobs to execute Time Dimension. |
|
<base_directory> |
error |
This directory holds all program error files, and status files. Directory is empty on installation. |
|
<base_directory>/error |
out |
Out subdirectory consists of files which are as a result of ODI job execution. |
|
<base_directory> |
log |
This directory holds log files of program execution. Directory is empty on installation. |
|
<base_directory> |
etc |
This directory contains files that hold variables used by Retail Analytics batch modules. The configuration file ra.env is found in this directory. Modify the parameters in this ra.env as per your installation of ODI, ORACLE DB. Set ODI_JAVA_HOME variable value same as ODI_HOME. |
|
|
|
|
|
<base_directory> |
ra_obiee_source_code |
This directory consists of Oracle BI EE source code (catalog, translated string). |
|
<base_directory> |
ra_odi_source_code |
This directory consists of ODI Information. |
|
<base_directory> |
src |
This directory contains of shell scripts which invoke Retail Analytics ODI modules upon execution. |
|
<base_directory> |
ra_mfp_odi_source_ |
This directory contains RA-MFP integration code, which consists of the following: § ODI topology information about how to access the MFP source (RPAS DOMAINS) system. § RA-MFP integration code content (packages, interfaces and scenarios, and shell script), which enables the loading of Planning content to Retail Analytics. |
This appendix provides time definitions.
Retail Analytics provides support for the retail 4-5-4 calendar. The fiscal 4-5-4 calendar is the calendar supported by RMS and other Oracle Retail applications and is populated in Retail Analytics via an extract from RMS. The 4-5-4 calendar is the default calendar used when viewing the time dimension through the Oracle BI middle tier layer of Retail Analytics.
Note: Even if 4-5-4 is the default calendar for Retail Analytics, you can still see the Gregorian Time attributes and transformations from within Oracle BI. However, you can only utilize these objects if you have opted for Gregorian calendar during database installation.
Retail Analytics provides support for the combined 4-5-4 calendar/Gregorian calendar. If a user chooses to use the combined 4-5-4/Gregorian calendar, the user must execute the batch program that generates the text files needed to populate the Gregorian time dimension.
The 13-Period calendar can also be used, but RMS does not support it. If a user chooses to use the 13-Period calendar, the user can either provide a flat file with its 13-period time, or utilize a sample 13-period time flat file, and then ETL scripts populate the time dimension with this file during Retail Analytics installation. Within the middle-tier application, all references to Month must be manually updated to Period, to comply with the 13-Period nomenclature.
|
|
To update Retail Analytics to report in 13-Period time, follow these steps:
1. Update the time dimension tables. (For instructions, see “Database Installation Tasks – Full.”)
2. Within the repository, delete the attribute Half Year, and re-name the objects referencing month.
§ Highlighting the object in the Business Layer and pressing the delete key deletes the attribute Half Year. All relationships and hierarchies are automatically updated. The table TIME_HALF_DM and its Aliases can also be deleted the same way in the Physical layer. Global Consistency check is recommended after the change.
§ Each repository object referencing Month can be re-named by selecting the object and pressing F2. After all the changes, Global Consistency check is recommended before saving the repository.
Single Sign-On (SSO) is a term for the ability to sign onto multiple Web applications via a single user ID/Password. There are many implementations of SSO. Oracle provides an implementation with Oracle Access Manager.
Most, if not all, SSO technologies use a session cookie to hold encrypted data passed to each application. The SSO infrastructure has the responsibility to validate these cookies and, possibly, update this information. The user is directed to log on only if the cookie is not present or has become invalid. These session cookies are restricted to a single browser session and are never written to a file.
Another facet of SSO is how these technologies redirect a user’s Web browser to various servlets. The SSO implementation determines when and where these redirects occur and what the final screen shown to the user is.
Most SSO implementations are performed in an application’s infrastructure and not in the application logic itself. Applications that leverage infrastructure managed authentication (such as deployment specifying Basic or Form authentication) typically have little or no code changes when adapted to work in an SSO environment.
A Single Sign-On system involves the integration of several components, including Oracle Identity Management and Oracle Access Management. This includes the following components:
§ An Oracle Internet Directory (OID) LDAP server, used to store user, role, security, and other information. OID uses an Oracle database as the back-end storage of this information.
§ An Oracle Access Manager (OAM) 11g Release 2 server and administrative console for implementing and configuring policies for single sign-on.
§ A Policy Enforcement Agent such as Oracle Access Manager 11g Agent (WebGate), used to authenticate the user and create the Single Sign-On cookies.
§ Oracle Directory Services Manager (ODSM) application in OIM11g, used to administer users and group information. This information may also be loaded or modified via standard LDAP Data Interchange Format (LDIF) scripts.
§ Additional administrative scripts for configuring the OAM system and registering HTTP servers.
Additional WebLogic managed servers will be needed to deploy the business applications leveraging the Single Sign-On technology.
Yes, Oracle Access Manager has the ability to interoperate with many other SSO implementations, but some restrictions exist.
The following terms apply to single sign-on.
Authentication is the process of establishing a user’s identity. There are many types of authentication. The most common authentication process involves a user ID and password.
A Dynamically Protected URL is a URL whose implementing application is aware of the Oracle Access Manager environment. The application may allow a user limited access when the user has not been authenticated. Applications that implement dynamic protection typically display a Login link to provide user authentication and gain greater access to the application’s resources.
Oracle Identity Management (OIM) 11g includes Oracle Internet Directory and ODSM. Oracle Access Manager (OAM) 11g R2 should be used for SSO using WebGate. Oracle Forms 11g contains Oracle HTTP server and other Retail Applications will use Oracle WebTier11g for HTTP Server.
mod_WebLogic operates as a module within the HTTP server that allows requests to be proxied from the OracleHTTP server to the Oracle WebLogic server.
Oracle WebGates are policy enforcement agents which reside with relying parties and delegate authentication and authorization tasks to OAM servers.
Oracle Internet Directory (OID) is an LDAP-compliant directory service. It contains user ids, passwords, group membership, privileges, and other attributes for users who are authenticated using Oracle Access Manager.
A partner application is an application that delegates authentication to the Oracle Identity Management Infrastructure. One such partner application is the Oracle HTTP Server (OHS) supplied with Oracle Forms Server or WebTier11g Server if using other Retail Applications other than Oracle Forms Applications.
All partner applications must be registered with Oracle Access Manager (OAM) 11g. An output product of this registration is a configuration file the partner application uses to verify a user has been previously authenticated.
A URL is considered to be Statically Protected when an Oracle HTTP server is configured to limit access to this URL to only SSO authenticated users. Any unauthenticated attempt to access a Statically Protected URL results in the display of a login page or an error page to the user.
Servlets, static HTML pages, and JSP pages may be statically protected.
Single Sign-On is NOT a user ID/password mapping technology.
However, some applications can store and retrieve user IDs and passwords for non-SSO applications within an OID LDAP server. An example of this is the Oracle Forms Web Application framework, which maps Single Sign-On user IDs to a database logins on a per-application basis.
Oracle Access Manager involves several different components. These are:
§ The Oracle Access Manager (OAM) server, which is responsible for the back-end authentication of the user.
§ The Oracle Internet Directory LDAP server, which stores user IDs, passwords, and group (role) membership.
§ The Oracle Access Manager Agent associated with the Web application, which verifies and controls browser redirection to the Oracle Access Manager server.
§ If the Web application implements dynamic protection, then the Web application itself is involved with the OAM system.
|
|
1.
The user requests a resource.
2. Webgate forwards the request to OAM for policy evaluation
3. OAM:
a. Checks for the existence of an SSO cookie.
b. Checks policies to determine if the resource is protected and if so, how?
4. OAM Server logs and returns the decision
5. Webgate responds as follows:
§ Unprotected Resource: Resource is served to the user
§ Protected
Resource:
Resource is redirected to the credential collector.
The login form is served based on the authentication policy.
Authentication processing begins
6. User sends credentials
7. OAM verifies credentials
8. OAM starts the session and creates the following host-based cookies:
§ One
per partner: OAMAuthnCookie set by 11g WebGates using authentication token received
from the OAM Server after successful authentication.
Note: A valid cookie is required for a session.
§ One for OAM Server: OAM_ID
9. OAM logs Success of Failure.
10. Credential collector redirects to WebGate and authorization processing begins.
11. WebGate prompts OAM to look up policies, compare them to the user's identity, and determine the user's level of authorization.
12. OAM logs policy decision and checks the session cookie.
13. OAM Server evaluates authorization policies and cache the result.
14. OAM Server logs and returns decisions
15. WebGate responds as follows:
§ If the authorization policy allows access, the desired content or applications are served to the user.
§ If the authorization policy denies access, the user is redirected to another URL determined by the administrator.

Installing an Oracle Retail supported Single Sign-On installation using OAM11g requires installation of the following:
|
|
1.
Oracle Internet Directory (OID) LDAP server and the Oracle
Directory Services Manager. They are typically installed using the Installer of
Oracle Identity Management
. The ODSM application can be
used for user and realm management within OID.
2.
Oracle Access Manager 11gR2
has to be installed and
configured.
3. Additional midtier instances (such as Oracle Forms 11gr2) for Oracle Retail applications based on Oracle Forms technologies (such as RMS). These instances must be registered with the OAM installed in step 2.
4. Additional application servers to deploy other Oracle Retail applications and performing application specific initialization and deployment activities must be registered with OAM installed in step 2.
The Infrastructure installation for Oracle Access Manager (OAM) is dependent on the environment and requirements for its use. Deploying Oracle Access Manager (OAM) to be used in a test environment does not have the same availability requirements as for a production environment. Similarly, the Oracle Internet Directory (OID) LDAP server can be deployed in a variety of different configurations. See the Oracle Identity Management Installation Guide11g.
Oracle Internet Directory is an LDAP v3 compliant directory server. It provides standards-based user definitions out of the box.
Customers with existing corporate LDAP implementations may need to synchronize user information between their existing LDAP directory servers and OID. OID supports standard LDIF file formats and provides a JNDI compliant set of Java classes as well. Moreover, OID provides additional synchronization and replication facilities to integrate with other corporate LDAP implementations.
Each user ID stored in OID has a specific record containing user specific information. For role-based access, groups of users can be defined and managed within OID. Applications can thus grant access based on group (role) membership saving administration time and providing a more secure implementation.
User Management consists of displaying, creating, updating or removing user information. There are many methods of managing an LDAP directory including LDIF scripts or Oracle Directory Services Manager (ODSM) available for OID11g.
ODSM
Oracle Directory Services Manager (ODSM) is a Web-based application used in OID11g is designed for both administrators and users which enables you to configure the structure of the directory, define objects in the directory, add and configure users, groups, and other entries. ODSM is the interface you use to manage entries, schema, security, adapters, extensions, and other directory features.
Script based user management can be used to synchronize data between multiple LDAP servers. The standard format for these scripts is the LDAP Data Interchange Format (LDIF). OID supports LDIF script for importing and exporting user information. LDIF scripts may also be used for bulk user load operations.
The user store for Oracle Access Manager resides within the Oracle Internet Directory (OID) LDAP server. Oracle Retail applications may require additional information attached to a user name for application-specific purposes and may be stored in an application-specific database. Currently, there are no Oracle Retail tools for synchronizing changes in OID stored information with application-specific user stores. Implementers should plan appropriate time and resources for this process. Oracle Retail strongly suggests that you configure any Oracle Retail application using an LDAP for its user store to point to the same OID server used with Oracle Access Manager.
This section provides a guideline as to the order in which the Oracle Retail applications should be installed. If a retailer has chosen to use some, but not all, of the applications the order is still valid less the applications not being installed.
Note: The installation order is not meant to imply integration between products.
1. Oracle Retail Merchandising System (RMS), Oracle Retail Trade Management (RTM)
2. Oracle Retail Sales Audit (ReSA)
3. Oracle Retail Extract, Transform, Load (RETL)
4. Oracle Retail Active Retail Intelligence (ARI)
5. Oracle Retail Warehouse Management System (RWMS)
6. Oracle Retail Invoice Matching (ReIM)
7. Oracle Retail Price Management (RPM)
Note: During installation of RPM, you are asked for the RIBforRPM provider URL. Because RIB is installed after RPM, make a note of the URL you enter. To change the RIBforRPM provider URL after you install RIB, edit the remote_service_locator_info_ribserver.xml file.
8. Oracle Retail Allocation
9. Oracle Retail Central Office (ORCO)
10. Oracle Retail Returns Management (ORRM)
11. Oracle Retail Back Office (ORBO)
12. Oracle Retail Store Inventory Management (SIM)
13. Oracle Retail Predictive Application Server (RPAS)
14. Oracle Retail Demand Forecasting (RDF)
15. Oracle Retail Category Management (RCM)
16. Oracle Retail Replenishment Optimization (RO)
17. Oracle Retail Analytic Parameter Calculator Replenishment Optimization (APC RO)
18. Oracle Retail Regular Price Optimization (RPO)
19. Oracle Retail Merchandise Financial Planning (MFP)
20. Oracle Retail Size Profile Optimization (SPO)
21. Oracle Retail Assortment Planning (AP)
22. Oracle Retail Item Planning (IP)
23. Oracle Retail Item Planning Configured for COE (IP COE)
24. Oracle Retail Advanced Inventory Planning (AIP)
25. Oracle Retail Analytics
26. Oracle Retail Advanced Science Engine (ORASE)
27. Oracle Retail Integration Bus (RIB)
28. Oracle Retail Service Backbone (RSB)
29. Oracle Retail Financial Integration (ORFI)
30. Oracle Retail Point-of-Service (ORPOS)
§ Oracle Retail Mobile Point-of-Service (ORMPOS) (requires ORPOS)
31. Oracle Retail Markdown Optimization (MDO)
32. Oracle Retail Clearance Optimization Engine (COE)
33.
Oracle Retail Analytic Parameter Calculator for Markdown
Optimization
(APC-MDO)
34.
Oracle Retail Analytic Parameter Calculator for Regular Price
Optimization
(APC-RPO)
35. Oracle Retail Macro Space Planning (MSP)
The Oracle Retail Enterprise suite includes Macro Space Planning. This can be installed independently of and does not affect the installation order of the other applications in the suite. If Macro Space Planning is installed, the installation order for its component parts is:
§ Oracle Retail Macro Space Management (MSM)
§ Oracle Retail In-Store Space Collaboration (ISSC) (requires MSM)
§ Oracle Retail Mobile In-Store Space Collaboration (requires MSM and ISSC)