Oracle Fusion Middlewareコンポーネントは、すべてのタイプのイベントを記録したメッセージを収めたログ・ファイルを生成します。記録される情報には起動と停止に関する情報、エラー・メッセージと警告メッセージ、HTTPリクエストに関するアクセス情報、補足情報などがあります。この章では、システム・アクティビティの監視とシステム上の問題の診断に役立つログ・ファイルを表示および管理する方法について説明します。
この章の内容は次のとおりです。
大部分のOracle Fusion Middlewareコンポーネントでは、Oracle Diagnostic Logging(ODL)形式で診断ログ・ファイルが作成されます。ログ・ファイルのネーミングおよび内容の形式は、Oracle標準に準拠し、デフォルトでは診断メッセージがテキスト形式で記述されます。
ODLには、次のような利点があります。
保存される診断情報の合計容量を制限する機能があります。
時系列で古いセグメント・ファイルが削除され、新しいセグメント・ファイルが保存されます。
古い診断ログ・ファイルを削除するとき、コンポーネントをアクティブのまま維持でき、停止する必要がありません。
|
注意: Oracle WebLogic ServerはODL形式を使用しません。Oracle WebLogic Serverのログ形式の詳細は、『Oracle Fusion Middleware Oracle WebLogic Serverログ・ファイルの構成とログ・メッセージのフィルタ処理』を参照してください。 |
ドメイン、管理対象サーバー、コンポーネントまたはアプリケーションのすべてのエンティティのメッセージを表示できます。
管理対象サーバーのログ・ファイルとそのメッセージを表示するには:
ナビゲーション・ペインで、まずファームを開きます。そして、「WebLogicドメイン」を開いてから、対象ドメインを開きます。管理対象サーバー名を右クリックして、「ログ」→「ログ・メッセージの表示」を選択します。
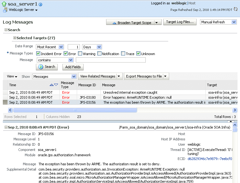
次の図に示すように、「ログ・メッセージ」ページが表示されます。

デフォルトでは、過去1時間以内に発生したインシデント・エラーとエラー・メッセージが、このページに表示されます。基準を変更することで、他のメッセージ・タイプや時間間隔を含めることができます。
デフォルトでは、メッセージは時系列に昇順でソートされます。メッセージは、列名をクリックすることにより、メッセージ・タイプなどの任意の列でソートできます。
メッセージのサマリーを表示するには、表の「表示」で「メッセージ・タイプ別グループ」または「メッセージID別グループ」を選択します。
|
関連項目: Oracle WebLogic Server管理コンソールを使用したOracle WebLogic Serverログ・ファイルの表示および検索の詳細は、『Oracle Fusion Middleware Oracle WebLogic Serverログ・ファイルの構成とログ・メッセージのフィルタ処理』を参照してください。 |
各コンポーネントに関連付けられたログ・ファイルとその内容は、Fusion Middleware Controlを使用して表示できます。
特定のコンポーネントのログ・ファイルを表示するには:
ナビゲーション・ペインで、ファームを開きます。システム・コンポーネントの場合は、該当のインストール・タイプを開いて目的のコンポーネントを選択します。Javaコンポーネントの場合は、該当のファーム、コンポーネント・タイプの順に開き、目的のコンポーネントを選択します。
動的ターゲット・メニューから、「ログ」を選択します。その後、「ログ・メッセージの表示」を選択します。
「ログ・メッセージ」ページが表示されます。
「選択したターゲット」を開き、特定のコンポーネントまたはアプリケーションの行で「ターゲット・ログ・ファイル」アイコンをクリックします。
「ログ・ファイル」ページが表示されます。このページでは、コンポーネントやアプリケーションに関連するログ・ファイルのリストを表示できます。
ファイルを選択して、「ログ・ファイルの表示」をクリックします。
「ログ・ファイルの表示」ページが表示されます。このページでは、メッセージのリストを表示したり、メッセージを選択して詳細を確認できます。
メッセージの詳細を表示するには、メッセージを選択します。
次の図に示すように、リストの下のペインに詳細が表示されます。

Fusion Middleware Controlの「ログ・メッセージ」ページを使用すると、時間、メッセージのタイプ、および特定のログ・ファイル属性で診断メッセージを検索できます。
メッセージを検索するには:
ナビゲーション・ペインで、ファームを開いて管理対象サーバーやOracle HTTP Serverなどのターゲットを選択します。
動的ターゲット・メニューから、「ログ」→「ログ・メッセージの表示」を選択します。
「ログ・メッセージ」ページに、「検索」セクションおよびメッセージのサマリーを示す表が表示されます。
選択したコンポーネントによっては、コンポーネントに関連するターゲットがこのページに表示される場合もあります。ターゲットを制限するには、「選択したターゲット」を開き、検索に含めないターゲットを選択して「削除」をクリックします。
「日付範囲」セクションで、次のいずれかを選択できます。
最新: このオプションを選択した場合は、3時間などの時間を選択します。デフォルトは1時間です。
時間間隔: このオプションを選択した場合は、「開始日」のカレンダ・アイコンを選択します。日付および時刻を選択します。次に、「終了日」のカレンダ・アイコンを選択します。日付および時刻を選択します。
「メッセージ・タイプ」セクションで、1つ以上のメッセージ・タイプを選択します。
「検索」をクリックします。
次の図は、結果が表示された「ログ・メッセージ」ページを示しています。

また、さらに別の基準を指定して検索を絞り込むことができます。たとえば、ログ・ファイルのメッセージを表示(第7.3項を参照)したときに表示されたメッセージを追跡する場合、メッセージの実行コンテキストID(ECID)をコピーして、検索基準に使用できます。これにより、ファームの複数のコンポーネントにおいてメッセージを関連付けて、同じECIDのメッセージを持つ他のコンポーネントを特定できます。
検索を絞り込むには:
ナビゲーション・ペインで、ファームを開きます。システム・コンポーネントの場合は、該当のインストール・タイプを開いて目的のコンポーネントを選択します。Javaコンポーネントの場合は、該当のファーム、ドメイン、管理対象サーバーの順に開いて、目的のコンポーネントを選択します。
動的ターゲット・メニューから、「ログ」→「ログ・メッセージの表示」を選択します。
「ログ・メッセージ」ページに、「検索」セクションが表示されます。
「フィールドの追加」をクリックしてフィールドを選択し、「追加」をクリックします。
containsなどの演算子を選択して、値を入力します。たとえば、「メッセージID」フィールドを追加した場合、メッセージIDとして「BEA-000386」のように入力します。
「検索」をクリックします。
Fusion Middleware Controlを使用してログ・メッセージをファイルにダウンロードできます。サマリー・メッセージ、特定のコンポーネントやログ・ファイルに関連するメッセージ、または特定のタイプのメッセージをダウンロードできます。
Fusion Middleware Controlを使用してログ・メッセージをファイルにダウンロードするには:
ナビゲーション・ペインで、ファームを開いて、「WebLogicドメイン」を開きます。ドメインまたは管理対象サーバーを選択します。
動的ターゲット・メニューから、「ログ」→「ログ・メッセージの表示」を選択します。
「ログ・メッセージ」ページが表示されます。
第7.4項の説明に従って、表示するログ・メッセージを指定する基準を設定します。
表で、「すべてをファイルにエクスポート」の近くにある矢印をクリックしてファイル・タイプを選択します。
次のいずれかの項目を選択できます。
Oracle診断ログ・テキスト(.txt)として
Oracle診断ログXML (.xml)として
カンマ区切りリスト(.csv)として
オープン・ダイアログ・ボックスが表示されます。
「次を使用してオープン」またはディスクに保存のいずれかを選択します。「OK」をクリックします。
特定のタイプのメッセージまたは特定のメッセージIDを持つメッセージをファイルにエクスポートするには:
ナビゲーション・ペインで、まずファームを開きます。そして、「WebLogicドメイン」を開いてから、対象ドメインを開きます。管理対象サーバーを選択します。
動的ターゲット・メニューから、「ログ」→「ログ・メッセージの表示」を選択します。
「ログ・メッセージ」ページが表示されます。
第7.4項の説明に従って、表示するログ・メッセージを指定する基準を設定します。
「表示」で「メッセージ・タイプ別グループ」または「メッセージID別グループ」を選択します。
「メッセージ・タイプ別グループ」を選択した場合にメッセージをファイルにダウンロードするには、「エラー」列など、メッセージ数を表示するいずれかの列にあるリンクを選択します。「メッセージID別グループ」を選択した場合は、「発生」列にあるリンクのいずれかを選択します。
メッセージ・タイプ別のメッセージまたはメッセージID別のメッセージのページが表示されます。
「すべてをファイルにエクスポート」の近くにある矢印をクリックして、ファイル・タイプを選択します。
次のいずれかの項目を選択できます。
Oracle診断ログ・テキスト(.txt)として
Oracle診断ログXML (.xml)として
カンマ区切りリスト(.csv)として
オープン・ダイアログ・ボックスが表示されます。
「次を使用してオープン」またはディスクに保存のいずれかを選択します。「OK」をクリックします。
Fusion Middleware Controlを使用して特定のコンポーネントのログ・ファイルをダウンロードするには:
ナビゲーション・ペインで、ファームを開きます。システム・コンポーネントの場合は、該当のインストール・タイプを開いて目的のコンポーネントを選択します。Javaコンポーネントの場合は、該当のファーム、コンポーネント・タイプの順に開き、目的のコンポーネントを選択します。
動的ターゲット・メニューから、「ログ」→「ログ・メッセージの表示」を選択します。
「ログ・メッセージ」ページが表示されます。
「ターゲット・ログ・ファイル」をクリックします。
「ログ・ファイル」ページが表示されます。このページでは、コンポーネントやアプリケーションに関連するログ・ファイルのリストを表示できます。
ログ・ファイルを選択し、「ダウンロード」をクリックします。
オープン・ダイアログ・ボックスが表示されます。
「次を使用してオープン」またはディスクに保存のいずれかを選択します。「OK」をクリックします。
|
WLSTコマンド: displayLogs(options, export='filename') |
Fusion Middleware ControlまたはWLSTを使用して、管理対象サーバーおよびJavaコンポーネントのログ設定を変更できます。
Fusion Middleware Controlを使用してログ・ファイルの設定を変更するには、コンポーネントのホーム・ページに移動し、動的ターゲット・メニューから、「ログ」→「ログ構成」を選択します。
次のオプションを構成できます。
ログ・ファイルの名前とパス: 第7.6.1項を参照してください。
ログ・ファイルのサイズ: ログ・ファイルが特定のサイズに達したか、特定の期間が経過したときに新しいファイルを作成するように指定できます。これをログ・ファイルのローテーションと呼びます。第7.6.2項を参照してください。
ログ・レベル: ログファイルに書き込む情報の量やタイプを指定できます。第7.6.3項を参照してください。
ログ・ファイル形式: ログ・ファイルをテキストまたはXML形式で書き込むかどうかを指定できます。第7.6.4項を参照してください。
Oracle Fusion Middlewareは、デフォルトで次のディレクトリにJavaコンポーネントのログ・ファイルを書き込みます。
(UNIX) MW_Home/user_projects/domains/domain_name/servers/server_name/logs (Windows) MW_Home\user_projects\domains\domain_name\servers\server_name\logs
ログ・ファイルのデフォルト名はserver_name-diagnostic.logです。
たとえば、Oracle SOA Suiteのログ・ファイルは次のようになります。
(UNIX) MW_Home/user_projects/domains/domain_name/servers/server_name/logs/server_name-diagnostic.log (Windows) MW_Home\user_projects\domains\domain_name\servers\server_name\logs\server_name-diagnostic.log
サーバーまたはコンポーネントの名前と場所は変更可能です。Fusion Middleware Controlを使用してログ・ファイルの名前と場所を変更するには、エンティティのホーム・ページに移動し、動的ターゲット・メニューから、「ログ」→「ログ構成」を選択します。
たとえば、Fusion Middleware Controlを使用してOracle WebCenter Spacesのログ・ファイルの名前と場所を変更するには次の手順に従います。
ナビゲーション・ペインでエンティティを開き、「WebCenter Spaces」を選択します。
「WebLogicサーバー」メニューから「ログ」→「ログ構成」を選択します。
「ログ構成」ページが表示されます。
「ログ・ファイル」タブを選択します。
表でログ・ハンドラを選択し、「構成の編集」をクリックします。
次の図に示す「ログ・ファイルの編集」ダイアログ・ボックスが表示されます。

「ログ・パス」に、新しいパスを入力します。
「OK」をクリックします。
「確認」ウィンドウで、「閉じる」をクリックします。
ODLログは、現在のODLログ・ファイルと、過去のメッセージを収めたゼロ個以上のODLアーカイブ(セグメント・ファイル)で構成するログ・ファイルのセットです。ログ・ファイルのサイズが大きくなるにつれて、新しい情報がserver_name-diagnostic.logログ・ファイルの末尾に追加されます。ログ・ファイルがローテーション・ポイントに達すると、名前が変更され、server_name-diagnostic.logというログ・ファイルが新規作成されます。ローテーション・ポイントは、ODLの最大セグメント・サイズ、またはローテーション時間とローテーション頻度によって指定します。
ODLログ・ファイルのserver_name-diagnostic.logがローテーション・ポイントに達すると、セグメント・ファイルが作成されます。つまり、server_name-diagnostic.logがserver_name-diagnostic-n.log(nは整数)という名前に変更され、コンポーネントが新しい診断メッセージを生成すると、server_name-diagnostic.logファイルが新規作成されます。
デフォルトでは、ログ・ファイルが10MBに達するとローテーションが実行されます。特定のコンポーネントにおけるすべてのログ・ファイルの最大サイズは、100MBです。
コンポーネント用のログ・ファイルのローテーションを変更するには、Fusion Middleware Controlでコンポーネントのホーム・ページに移動し、動的ターゲット・メニューから、「ログ」→「ログ構成」を選択します。
ログ・ファイルのローテーションをサイズ・ベースで構成するには:
ナビゲーション・ペインで、ファームを開いて管理対象サーバーなどのターゲットを選択します。
動的ターゲット・メニューから、「ログ」→「ログ構成」を選択します。
「ログ構成」ページが表示されます。
「ログ・ファイル」タブを選択します。
表でログ出力を選択し、「構成の編集」をクリックします。
「ログ・ファイルの編集」ダイアログ・ボックスが表示されます。
「ローテーション・ポリシー」セクションで、「サイズ・ベース」を選択します。
「最大ログ・ファイル・サイズ」で、サイズをMB単位(15など)で入力します。
「すべてのログ・ファイルの最大サイズ」で、サイズをMB単位(150など)で入力します。
「適用」をクリックします。
ログ・ファイルのローテーションを時間ベースで構成するには:
ナビゲーション・ペインで、ファームを開いて管理対象サーバーなどのターゲットを選択します。
動的ターゲット・メニューから、「ログ」→「ログ構成」を選択します。
「ログ構成」ページが表示されます。
「ログ・ファイル」タブを選択します。
表でログ出力を選択し、「構成の編集」をクリックします。
「ログ・ファイルの編集」ダイアログ・ボックスが表示されます。
「ローテーション・ポリシー」セクションで、「時間ベース」を選択します。
「開始時間」では、カレンダをクリックし、ローテーションを開始する日付と時間を選択します。 たとえば、2010年9月8日、午前6時を選択します。
「頻度」では、「分」を選択して分単位の数値を入力するか、「時間」、「日次」または「週」を選択できます。この場合は、「時間」を選択します。ログ・ファイルは1時間おきにローテーションされます。
「保存期間」では、ログ・ファイルを保存する期間を指定できます。「分」を選択して、分単位の数値を入力するか、「日」、「週」、「月」または「年」を指定できます。この場合は、「月」を選択します。
短い期間を指定すると、使用するディスク領域の容量は少なくなりますが、古い情報を取得できなくなります。
「OK」をクリックします。
ログ・ファイルに書き込む情報の量やタイプは、メッセージのタイプとレベルを指定することで構成できます。各メッセージ・タイプのメッセージ・レベルの有効値は、1(最高の重大度)から32(最低の重大度)の範囲です。重大度の値を小さくすると、ログ・ファイルに書き込まれる情報量が多くなります。通常は、タイプのみを指定する必要があり、レベルを指定する必要はありません。
タイプを指定すると、Oracle Fusion Middlewareは、そのタイプのすべてのメッセージと、それより重大度が高いメッセージを返します。たとえば、メッセージ・タイプを「WARNING」に設定した場合、Oracle Fusion Middlewareは、タイプがINCIDENT_ERRORおよびERRORのメッセージも返します。
表7-1は、メッセージ・タイプと各タイプで最も一般的なレベルを示しています。
表7-1 診断メッセージのタイプとレベル
| メッセージ・タイプ | レベル | 説明 |
|---|---|---|
|
1 |
製品の不具合などが原因で発生している可能性のある重大な問題です。この問題は、Oracleサポートへの報告が必要となります。 リカバリできないエラーや重大な問題などが、これに該当します。 |
|
|
1 |
管理者による緊急処置が必要な重大な問題ですが、製品の不具合が原因ではありません。 Oracle Fusion Middlewareではログ・ファイルを処理できないが、ドキュメントに対する権限を修正することで問題を解決できる場合などが、これに該当します。 |
|
|
1 |
無効なパラメータ値や指定したファイルが存在しないなどの潜在的な問題です。管理者による確認が必要となります。 |
|
|
1 |
プライマリ・サブコンポーネントや機能のアクティブ化やアクティブ化解除などの主要なライフサイクル・イベント。 これはNOTIFICATIONのデフォルト・レベルです。 |
|
|
NOTIFICATION |
16 |
通常のイベントを報告する最も詳細なレベル。 |
|
1 |
製品のエンド・ユーザーにとって意味のあるイベント(公開APIのエントリ・ポイントや終了ポイントなど)のトレース情報またはデバッグ情報。 |
|
|
TRACE |
16 |
特定のサブシステムにおける問題を診断するためにOracleサポート・サービスが利用できる詳細トレース情報または詳細デバッグ情報。 |
|
TRACE |
32 |
特定のサブシステムにおける問題を診断するためにOracleサポート・サービスが利用できるきわめて詳細なトレース情報またはデバッグ情報。 |
特定のログ・ファイルまたはログ出力のメッセージ・レベルを設定できます。メッセージ・レベルを変更するには、Fusion Middleware Controlでコンポーネントのホーム・ページに移動し、動的ターゲット・メニューから、「ログ」→「ログ構成」を選択します。
コンポーネントのログ・ファイルのメッセージ・レベルを設定するには:
ナビゲーション・ペインで該当のファームを開き、目的のターゲットを選択します。
動的ターゲット・メニューから、「ログ」→「ログ構成」を選択します。
「ログ構成」ページが表示されます。
「ログ・ファイル」タブを選択します。
表でログ・ファイルを選択し、「構成の編集」をクリックします。
次の図に示す「ログ・ファイルの編集」ダイアログ・ボックスが表示されます。

「ログ・レベル」でログ・レベルを選択します。たとえば、「NOTIFICATION:1 (INFO)」を選択します。
「OK」をクリックします。
「確認」ウィンドウで、「閉じる」をクリックします。
コンポーネントのログ出力のメッセージ・レベルを設定するには:
ナビゲーション・ペインで該当のファームを開き、目的のターゲットを選択します。
動的ターゲット・メニューから、「ログ」→「ログ構成」を選択します。
「ログ構成」ページが表示されます。
次の図に示す「ログ・レベル」タブを選択します。

「表示」で「ランタイム・ログ出力」または「永続ログ・レベル状態のログ出力」を選択します。
ランタイム・ログ出力は、現在アクティブなログ出力です。永続ログ出力は構成ファイルに保存されるログ出力で、それらのログ出力のログ・レベルはコンポーネントを再起動しても維持されます。ランタイム・ログ出力が永続ログ出力になる場合もありますが、すべてのランタイム・ログ出力が永続ログ出力となるわけではありません。
表ですべてのログ出力に同じレベルを指定するには、最上位のログ出力のログ・レベルを選択します。次に、ログ・レベルを親から継承すると指定されていない子ログ出力に対して「親から継承」を指定します。ほとんどの場合、この設定で十分です。
ただし、特定のログ出力にレベルを指定する必要がある場合は、ログ出力を開いて、目的のログ出力のログ・レベルを選択します。たとえば、oracle.wsm.management.loggingログ出力に対して、「WARNING:1 (WARNING)」を選択します。
「適用」をクリックします。
デフォルトでは、情報はODLテキスト形式でログ・ファイルに書き込まれます。この形式をODL XML 形式に変更できます。
Fusion Middleware Controlを使用してログ・ファイルの形式を変更するには:
ナビゲーション・ペインで、ファームを開いてコンポーネントなどのターゲットを選択します。
動的ターゲット・メニューから、「ログ」→「ログ構成」を選択します。
「ログ構成」ページが表示されます。
「ログ・ファイル」タブを選択します。
表でログ・ファイルを選択し、「構成の編集」をクリックします。
「ログ・ファイルの編集」ダイアログ・ボックスが表示されます。
ログ・ファイル形式として、「Oracle Diagnostics Logging - XML」を選択します。
「OK」をクリックします。
「確認」ウィンドウで、「閉じる」をクリックします。
この章で説明するトピックおよびその他のロギングと診断のトピックの詳細は、次の資料を参照してください。
『Oracle Fusion Middleware管理者ガイド』のログ・ファイルの管理に関する項
Oracle Fusion Middleware診断フレームワークの詳細は、『Oracle Fusion Middleware管理者ガイド』の問題の診断に関する項を参照してください。
Oracle WebLogic Serverログ・ファイルとその形式の詳細は、『Oracle Fusion Middleware Oracle WebLogic Serverログ・ファイルの構成とログ・メッセージのフィルタ処理』を参照してください。