You are here: Admin Explorer > Chart of Accounts > CoA Step 5

 

CoA Creation: Step Five 

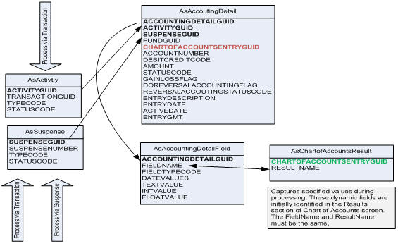
The Results section of the Chart of Accounts screen is used to capture additional client specific information needed for various accounting purposes. By checking a result when a transaction or suspense is processed the extra result information is written to the AsAccountingDetailField table, which is linked to the AsAccountingDetail table via the AccountingDetailGUID. The value to write comes from the transaction or suspense configuration and must match exactly what is configured for the results section.    

 

The Results section on the Chart of Accounts screen is configured via the ChartofAccountsResults rule. See the Steps to Set-up Chart Of Accounts Results for details on the configuration of the Results section.    

 

Steps to Select Results

  1. Click the checkbox next to any results that should be captured.

  2. Click Finish.

 

CoA Step 5 Result screen

Step Five of CoA Wizard

 

CoA results

CoA Database Tables with Result Information

 

 

Copyright © 2009, 2012, Oracle and/or its affiliates. All rights reserved. Legal Notices