| Skip Navigation Links | |
| Exit Print View | |
|
Oracle Solaris Administration: Network Interfaces and Network Virtualization Oracle Solaris 11 Information Library |
1. Overview of the Networking Stack
Network Configuration in This Oracle Solaris Release
Network Devices and Datalink Names
The Assignment of Generic Names to Datalinks
Customizing How Generic Link Names Are Assigned
Link Names in Upgraded Systems
Replacing Hardware-Based Link Names
Caution About Changing Link Names
Administration of Other Link Types
3. NWAM Configuration and Administration (Overview)
4. NWAM Profile Configuration (Tasks)
5. NWAM Profile Administration (Tasks)
6. About the NWAM Graphical User Interface
Part II Datalink and Interface Configuration
7. Using Datalink and Interface Configuration Commands on Profiles
8. Datalink Configuration and Administration
9. Configuring an IP Interface
10. Configuring Wireless Interface Communications on Oracle Solaris
12. Administering Link Aggregations
16. Exchanging Network Connectivity Information With LLDP
Part III Network Virtualization and Resource Management
17. Introducing Network Virtualization and Resource Control (Overview)
18. Planning for Network Virtualization and Resource Control
19. Configuring Virtual Networks (Tasks)
20. Using Link Protection in Virtualized Environments
21. Managing Network Resources
Network interfaces provide the connection between the system and the network. These interfaces are configured over datalinks, which in turn correspond to instances of hardware devices in the system. Network hardware devices are also called network interface cards (NICs) or network adapters. NICs can be built in and already present in the system when the system is purchased. However, you can also purchase separate NICs to add to the system. Certain NICs have only a single interface that resides on the card. Other brands might have multiple interfaces that you can configure to perform network operations.
In the current model of the network stack, interfaces and links on the software layer build on the devices in the hardware layer. More specifically, a hardware device instance in the hardware layer has a corresponding link on the datalink layer and a configured interface on the interface layer. This one-to-one relationship among the network device, its datalink, and the IP interface is illustrated in the figure that follows.
Note - For a fuller explanation of the TCP/IP stack, see Chapter 1, Oracle Solaris TCP/IP Protocol Suite (Overview), in System Administration Guide: IP Services.
Figure 1-1 Network Stack Showing Network Devices, Links, and Interfaces — Oracle Solaris 10 Model
The figure shows two NICs on the hardware layer: e1000 with a single device instance e1000g0, and qfe with multiple device instances, qfe0 to qfe3. The devices qfe0 through qfe2 are not used. Devices e1000g and qfe3 are used and have corresponding links e1000g and qfe3 on the datalink layer. In the figure, the IP interfaces are likewise named after their respective underlying hardware, e1000g and qfe3. These interfaces can be configured with IPv4 or IPv6 addresses to host both types of network traffic. Note also the presence of the loopback interface lo0 on the interface layer. This interface is used to test, for example, that the IP stack is functioning properly.
Different administrative commands are used at each layer of the stack. For example, hardware devices that are installed on the system are listed by the dladm show-dev command. Information about links on the datalink layer is displayed by the dladm show-link command. The ifconfig command shows the IP interface configuration on the interface layer.
In this model, a one-to-one relationship exists that binds the device, the datalink, and the interface. This relationship means that network configuration is dependent on hardware configuration and network topology. Interfaces must be reconfigured if changes are implemented in the hardware layer, such as replacing the NIC or changing the network topology.
Oracle Solaris 11 introduces an implementation of the network stack in which the basic relationship between the hardware, datalink, and interface layers remains. However, the software layer is decoupled from the hardware layer. With this separation, network configuration on the software level is no longer bound to the chipset or the network topology in the hardware layer. This implementation makes network administration more flexible in the following ways:
The network configuration is insulated from any changes that might occur in the hardware layer. Link and interface configurations are preserved even if the underlying hardware is removed. These same configurations can then be reapplied to any replacement NIC, provided that the two NICs are of the same type.
The separation of the network configuration from the network hardware configuration also allows the use of customized link names in the datalink layer.
With the abstraction of the datalink layer, multiple networking abstractions or configurations such as VLANs, VNICs, physical devices, link aggregations, and IP tunnels are unified into a common administrative entity, which is the datalink.
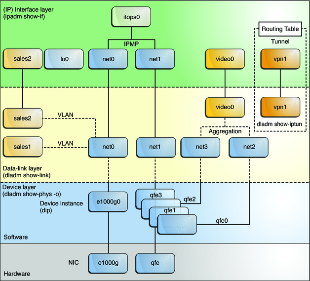
The following figure illustrates how these network configurations are created on the networking stack:
Figure 1-2 Network Stack Showing Network Devices, Links, and Interfaces — Oracle Solaris 11 Model
The configurations in this illustration are further explained in Administration of Other Link Types.