This appendix describes how to create your own Oracle User Messaging Service applications using the procedures and code provided.
This appendix includes the following sections:
Section J.1, "Installing and Configuring SOA and User Messaging Service"
Section J.3, "Send Email with Attachments"
Note:
You can find the application code samples at the following URL: http://www.oracle.com/technetwork/indexes/samplecode/sample-ums-1454424.html
The installation of SOA and User Messaging Service has already been performed on your hosted instance, and the sample users have already been seeded. Perform the following steps to enable notifications in soa-infra, if not already done:
Using Enterprise Manager, go to the SOA Infrastructure menu, and select SOA Administration > Workflow Config > Mailer tab and set Notification Mode to ALL.
Configure the User Messaging drivers if required as described in "Configuring Drivers" in the Oracle Fusion Middleware Administrator's Guide for Oracle SOA Suite and Oracle Business Process Management Suite.
Set the email address for user weblogic by using the JXplorer LDAP browser. Refer to "Updating Addresses in Your LDAP User Profile".
Restart the server.
Perform the following steps to set the email address for user weblogic by using the JXplorer LDAP browser:
Set the embedded LDAP server admin password as follows:
Login to the Oracle WebLogic Server Administration Console.
Click the domain name link > Security > Embedded LDAP.
Enter a new Credential and Confirm Credential (for example, weblogic).
Click Save.
Connect from JXplorer by specifying the fields in Table J-1:
The following example uses the user weblogic. You may create and use additional users.
Expand the LDAP tree as follows: domain > myrealm > people > weblogic.
Click the user entry.
Select the HTML view tab on the right.
Enter the necessary Email Address and Mobile Phone Number.
Click Submit.
This section describes how to build and run the SendMessage application provided with Oracle User Messaging Service.
Before building and running the application, you must install and configure SOA and User Messaging Service as described in Section J.1, "Installing and Configuring SOA and User Messaging Service".
Note:
To learn about the architecture and components of Oracle User Messaging Service, see Oracle Fusion Middleware Getting Started with Oracle SOA Suite.
This section contains the following subsections:
The SendMessage application demonstrates a BPEL process that allows a message to be sent to a user through a messaging channel specified in User Messaging Preferences. After you have configured a device and messaging channel addresses for each supported channel and the default device, Oracle User Messaging Service routes the message to the user based on the preferred channel setting that you configured.
Performing the following procedure of building the sample from the start enables you to learn how to add messaging to your SOA Composite Applications, and use User Messaging Preferences.
Note:
In order to create and deploy SOA composite applications and projects, you must have installed the Oracle SOA Suite extension. For instructions on installing this extension for Oracle JDeveloper, see the Oracle Fusion Middleware Installation Guide for Oracle JDeveloper.
Open Oracle JDeveloper 11g.
Create a new application by selecting File > New > General > Applications > SOA Application. Click OK.
Enter the Application Name and click Next (Figure J-1).
Figure J-1 Creating a New Application and Project (1 of 3)

Enter the name for the project and click Next (Figure J-2).
Figure J-2 Creating a New Application and Project (2 of 3)

Select the Composite With BPEL Process composite template (Figure J-3). Click Finish.
Figure J-3 Creating a New Application and Project (3 of 3)

In the Create BPEL Process dialog, enter the BPEL process name as SendMessage (Figure J-4). Click OK.
Verify that Expose as a SOAP service is checked. Click OK.
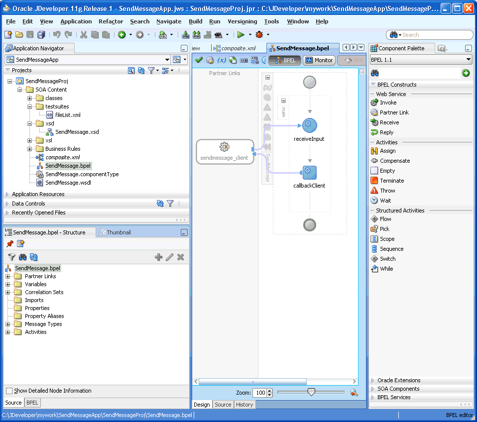
You have now created an empty and default BPEL application (Figure J-5).
In the Oracle JDeveloper main window you can view the following components of the application under the Composite.xml tab.
The left box is the definition of a web service client that is used to initiate an application.
The middle box is a BPEL process that creates and formats the message and calls the messaging service.
Note:
You later create the messaging service resource that is used to send the message when you create the User Notification BPEL process (steps 13 - 19).
Figure J-5 Empty and Default BPEL Application

Expand the xsd folder in the Application Navigator and open SendMessage.xsd by double-clicking it.
Click the Source tab (Figure J-6).
Perform the following modifications to the inputs of this BPEL application:
In the generated file, SendMessage.xsd, in the xsd folder in the Application Navigator under projects, the following input element definition is created by default:
<element name="input" type="string"/>
This XSD element defines the input for the BPEL process.
Select the Source tab (Figure J-6), and replace the line above with the following three lines:
<element name="to" type="string"/> <element name="subject" type="string"/> <element name="body" type="string"/>
Figure J-6 Modifying the Inputs in the SendMessage.xsd File

From the File menu, select Save All.
View the expanded process element (Figure J-7).
Figure J-7 Viewing the Expanded Process Element

To enable messaging in this process, drag and drop User Notification from Oracle Extensions located in the Component Palette between the receiveInput and callbackClient activities (Figure J-8).
Figure J-8 Dragging and Dropping User Notification Icon from the Component Palette

The User Notification activity appears (Figure J-9).
Figure J-9 User Notification Activity Before Configuring the Inputs

Click the XPath Expression Builder icon to the right of the To: input box.
Modify the expression for the To recipient, as follows:
In the BPEL Variables pane, select Variables, inputVariable, Payload, clientprocess, and client:to (Figure J-10).
Click Insert Into Expression.
Click OK.
Figure J-10 Defining the Recipient ("to") Expression

Click the XPath Expression Builder icon to the right of the subject: input box.
Modify the expression for the subject as follows:
In the BPEL Variables pane, select Variables, InputVariable, Payload, clientprocess, and client:subject (Figure J-11).
Click Insert Into Expression.
Click OK.
Figure J-11 Defining the Subject Expression

Click the XPath Expression Builder icon to the right of the Notification Message: input box.
Modify the expression for the notification message as follows:
In the BPEL Variables pane, select Variables, InputVariable, Payload, clientprocess, and client:body (Figure J-12).
Click Insert Into Expression.
Click OK.
Click Apply and then OK to apply the changes (Figure J-13).
Figure J-13 Confirming the Changes to the Inputs

The changes to the inputs are saved and the configuration of the User Notification Activity is complete. You can now see the User Notification activity in the BPEL application (Figure J-14). The SOA Composite is complete.
Figure J-14 User Notification Activity After Configuration of Inputs

Click File > Save All.
Perform the following steps to create an Application Server Connection.
Create a new Application Server Connection by right-clicking the project and selecting New, Connections, and Application Server Connection (Figure J-15).
Figure J-15 New Application Server Connection

Specify a name for the connection in the Connection Name field (for example, SOA_managed_server as shown in Figure J-16).
Select WebLogic 10.3 as the Connection Type.
Figure J-16 New Application Server Connection

Enter the authentication information. The typical value for username is weblogic.
In the Connection dialog, enter the hostname, port and SSL port for the SOA admin server, and enter the name of the domain for the Oracle WebLogic Server Domain.
Click Next.
In the Test dialog, click Test Connection.
Verify that the message Success! appears.
The application server connection has been created.
Perform the following steps to deploy the project:
In the Application Navigator, right-click the SOA project.
Select Deploy > project_name.
The value for project_name is the SOA project name.
The Deployment Action page of the Deploy Project_Name wizard appears.
Select Deploy to Application Server and click Next.
Enter the default revision and click Next.
Select an existing connection to an application server from the list (for example, select the connection SOA_managed_server that was created as described in Section J.2.3, "Creating a New Application Server Connection").
Click Finish.
Verify that the message Build Successful appears in the log.
Verify that the message Deployment Finished appears in the deployment log (Figure J-17).
Figure J-17 Verifying that the Deployment is Successful

You have successfully deployed the application.
Before you can run the sample you must configure any additional drivers in Oracle User Messaging Service and configure a default device for the user receiving the message in User Messaging Preferences, as described in the following sections.
Note:
Refer to Oracle Fusion Middleware Administrator's Guide for Oracle SOA Suite and Oracle Business Process Management Suite for more information.
For users to receive the notifications, they must register the devices that they use to access messages through User Messaging Preferences. Perform the following steps:
Log in to the User Messaging Preferences application at one of the following URLs:
Directly at http://server:port/sdpmessaging/userprefs-ui
Through the Worklist application's Preferences > Notification tab at: http://server:port/integration/worklistapp
The User Messaging Preferences application appears.
Click the Messaging Channels tab (Figure J-18).
You are prompted for login credentials.
In the Messaging Channels tab, select a channel.
Set a channel as the default by expanding the device folder, and then clicking Set as Default adjacent to the selected channel.
A check mark appears next to the selected channel, designating it as the default means of receiving notifications. All messages sent to that user are sent to that channel.
The following steps describe how to perform a test message transmission through Oracle Enterprise Manager Fusion Middleware Control.
Perform the following steps to run and test the sample:
Open a web browser window and login to Oracle Enterprise Manager for the SOA domain. For example, http://host:port/em.
In Enterprise Manager, expand the SOA folder in the navigation tree, and click the deployed SendMessageProj composite application. Click the Test button to launch the test client page.
In the Input Arguments section provide the input values for invoking SendMessageProj.
Enter the following values:
to: weblogic (the user)
subject: notification test (the subject)
body: the message content
Click Test Web Service.
Log in to the Human Workflow Engine. Verify the outgoing notifications and their statuses from the Notification Management tab. (Figure J-19).
Figure J-19 Viewing Outgoing Notifications

This section describes how to build and run the Send Email with Attachments application provided with Oracle User Messaging Service.
Note:
To learn about the architecture and components of Oracle User Messaging Service, see Oracle Fusion Middleware Getting Started with Oracle SOA Suite.
This section contains the following subsections:
The "SendEmailWithAttachment" application demonstrates a BPEL process that sends an email with an attached file. A BPEL process looks up a user's email address from the identity store, reads a file from the file system, creates email content and then sends an email to the user.Section J.3.4, "Building the Sample" shows you how to add an email with attachments to your SOA composite application, allowing your applications to be enabled with messaging.If you want to model the application from the start, go to the section titled Building the Sample. Or, you can directly use the pre-built project provided with this tutorial.Before you run the pre-built sample or build the application from the start, you must install and configure the server as described in Section J.1, "Installing and Configuring SOA and User Messaging Service". By default, soa-infra does not send out notifications. The following steps describe installing and configuring the email drivers needed to communicate with the email server.
Perform the following steps to run and deploy the prebuilt sample application.
Before building and running the application, you must install and configure SOA and User Messaging Service as described in Section J.1, "Installing and Configuring SOA and User Messaging Service".
Open SendEmailWithAttachmentsApp.jws (contained in the .zip file) in Oracle JDeveloper.
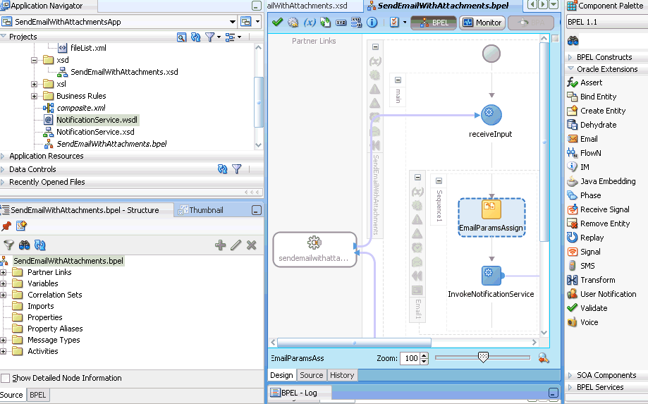
In the Oracle JDeveloper main window you can view the following components of the sample application under the Composite.xml tab.
Figure J-20 Oracle JDeveloper Main Window

The left box is the definition of a web service client that is used to initiate an application.
The middle box is a BPEL process that creates and formats the message and calls the messaging service.
The right box is the messaging service resource that is used to send the message.
Create an Application Server Connection by right-clicking the project in the navigation pane and selecting New. Follow the instructions in Section J.2.3, "Creating a New Application Server Connection."
Deploy the project by following the instructions in Section J.2.4, "Deploying the Project".
Verify that the message Build Successful appears in the log.
Verify that the message Deployment Finished appears in the deployment log.
You have successfully deployed the application.
Before you can run the sample you must configure any additional drivers in Oracle User Messaging Service and configure a default device for the user receiving the message in User Messaging Preferences, as described in the following sections.
Note:
Refer to Oracle Fusion Middleware Administrator's Guide for Oracle SOA Suite and Oracle Business Process Management Suite for more information.
The following steps describe how to perform a test message transmission through Oracle Enterprise Manager.
Perform the following steps to run and test the sample:
Open a web browser window and log in to Oracle Enterprise Manager for the SOA domain. For example, http://host:port/em.
In Enterprise Manager, expand the SOA folder in the navigation tree, and click the deployed SendEmailWithAttachmentsProj composite application. Click the Test button to launch the test client page.
In the Input Arguments section provide the input values for invoking SendEmailWithAttachmentsProj.
Enter the following values:
to: weblogic (the user)
subject: notification test (the subject)
body: the message content
attachmentName: the name of the file being attached, including extension.
attachmentMimeType: for example, image/gif.
To send binary files such as PDF, DOC, GIF, or JPEG files, the following values can be used for the attachmentMimeType entry:
file-name.doc – attachmentMimeType: application/msword
file-name.pdf – attachmentMimeType: application/pdf
file-name.jpg – attachmentMimeType: image/jpeg
file-name.gif – attachmentMimeType: image/gif
To send text files such as HTML, XML, or plain text files, the following values can be used for the attachmentMimeType entry:
file-name.txt – attachmentMimeType: text/plain
file-name.html – attachmentMimeType: text/html
Note:
For text files that contain non-ASCII characters that are encoded in UTF-8, the attachmentMimeType must specify the charset attribute, for example, "text/plain;charset=UTF-8". Also, the content itself must be sent using base64 encoding; this procedure is described in "Sending Text Content with base64 Encoding".
attachmentURI: the URL from where the SOA server downloads the file
Click Test Web Service.
Performing the following procedure of building the sample from the start enables you to learn how to add messaging to your SOA Composite Applications, and use User Messaging Preferences.
Open Oracle JDeveloper 11g.
Create a new application by selecting File, New, Applications, and SOA Application. Click OK.
Enter the Application Name and click Next (Figure J-21).
Figure J-21 Creating a New Application and Project (1 of 3)

Enter the name for the project and click Next (Figure J-22).
Figure J-22 Creating a New Application and Project (2 of 3)

Select the Composite With BPEL Process composite template (Figure J-23). Click Finish.
Figure J-23 Creating a New Application and Project (3 of 3)

In the Create BPEL Process dialog, enter the BPEL process name as SendEmailWithAttachments (Figure J-24). Click OK.
Verify that Expose as a SOAP service is checked. Click OK.
You have now created an empty and default BPEL application.
In the Oracle JDeveloper main window you can view the following components of the sample application under the Composite.xml tab.
The left box is the definition of a web service client that is used to initiate an application.
The middle box is a BPEL process that creates and formats the message and calls the messaging service.
Note:
You later create the messaging service resource that is used to send the message when you create the User Notification BPEL process (steps 13-19).
Expand the xsd folder in the Application Navigator and open SendEmailWithAttachments.xsd by double-clicking it (Figure J-25).
Figure J-25 Accessing the SendEmailWithAttachments.xsd File

Click the Source tab (Figure J-25).
Perform the following modifications to the inputs of this BPEL application:
In the generated file, SendEmailWithAttachments.xsd, in the xsd folder in the Application Navigator under projects, the following process element definition is created by default:
<element name="process">
<complexType>
<sequence>
<element name="input" type="string"/>
</sequence>
</complexType>
</element>
Select the Source tab, and replace the lines above with the following:
<element name="process">
<complexType>
<sequence>
<element name="to" type="string"/>
<element name="subject" type="string"/>
<element name="body" type="string"/>
<element name="attachmentName" type="string"/>
<element name="attachmentMimeType" type="string"/>
<element name="attachmentURI" type="string"/>
</sequence>
</complexType>
</element>
This xsd element defines the input for the BPEL process.
Save the project.
Select the SendEmailWithAttachments.bpel editor screen.
Drag and drop an Email activity from Oracle Extensions located in the Component Palette between the receiveInput and callbackClient activities (Figure J-26).
In the Edit Email window, leave the From account as Default.
To create the expression for To, select the XPath Expression Builder and perform the following steps:
Select Identity Service Functions from the functions dropdown list.
Select the getUserProperty() function and select Insert into Expression.
Under BPEL variables select Variables > Process > Variables >inputVariable
> payload > client:process > client:to.
Click Insert into Expression.
Type the string mail manually.
Correct the parenthesis so they are matched.
Click OK.
This expression (as shown in Figure J-28) takes the data from the web service and maps it to the business email of the local SOA user.
Figure J-28 Expression Builder for the To Path

The expression should appear as follows:
ids:getUserProperty( bpws:getVariableData('inputVariable','payload', '/client:process/client:to'),'mail')
For Subject, select the Expression builder. Select getVariableData from BPEL Extension Functions and click Insert Into Expression.
Under BPEL variables select Variables > Process > Variables >inputVariable
> payload > client:process > client:subject.
The expression should appear as follows:
bpws:getVariableData( 'inputVariable', 'payload','/client:process/ client:subject')
For Body, select the Expression Builder. Select getVariableData from BPEL Extension Functions and click Insert Into Expression.
Under BPEL variables select Variables > Process > Variables >inputVariable
> payload > client:process > client:body.
The expression should appear as follows:
bpws:getVariableData('inputVariable','payload','/client:process/client:body')
In the Edit Email dialog (Figure J-29), select the Attachments tab and use the add icon (plus icon) to add attachments.
When an email has multiple parts, the attachment count includes the body that is set with the Wizard above. The body specified by the Wizard above is set as the first body part. For example, to represent a multipart mail with one (1) attached file, specify two body parts. When there is one attachment, specify one body part.
Each attachment has three elements: Name, MIME Type, and Value. You must set the expression for all three elements for each attachment.
To create the expression for Name element of the attachment, click the Browse button near the Name field to open the XPath Expression Builder and perform the following steps:
Select getVariableData from BPEL Extension Functions and click Insert Into Expression.
Under BPEL variables select Variables > Process > Variables >inputVariable
> payload > client:process > client:attachmentName.
Click Insert Into Expression. Ensure that the parentheses are matched.
Click OK.
The expression should appear as follows:
bpws:getVariableData('inputVariable','payload','/client:process/client:attachmentName')
To create the expression for the Mime Type element of the attachment, click the Browse button near the Name field to open the XPath Expression Builder and perform the following steps:
Select getVariableData from BPEL Extension Functions and click Insert Into Expression.
Under BPEL variables select Variables > Process > Variables >inputVariable
> payload > client:process > client:attachmentMimeType.
Click Insert into Expression. Ensure that the parentheses are matched.
Click OK.
The expression should appear as follows:
bpws:getVariableData('inputVariable','payload','/client:process/client:attachmentMimeType')
To create the expression for the Value element of the attachment, click the Browse button near the Name field to open the XPath Expression Builder and perform the following steps:
Select readFile from BPEL XPath Extension Functions and click Insert Into Expression.
Under BPEL variables select Variables > Process > Variables >inputVariable
> payload > client:process > client:attachmentURI.
Click Insert into Expression. Ensure that the parentheses are matched.
Click OK.
The expression should appear as follows:
ora:readFile( bpws:getVariableData('inputVariable','payload', '/client:process/client:attachmentURI'))
Save the project.
The BPEL fragment with an assign activity with multiple copy rules is generated. One of the copy rules copies the attachment.
To view the default copy rules that were generated, and create new copy rules to transform the data, perform the following:
Expand the Email node by selecting the plus sign icon (Figure J-30).
Double-click the EmailParamsAssign node (Figure J-31).
To send text file attachments with non-ASCII characters (such as UTF-8 encoded), you must send the text content with base64 encoding. Perform the following additional steps:
Open the Source editor for the SendEmailWithAttachments.bpel file.
Add the following to the appropriate Body Part in the multipart content (look for correct <BodyPart> tag within the <MultiPart>):
<ContentEncoding
xmlns="http://xmlns.oracle.com/ias/pcbpel/NotificationService"/>
Example J-1 Adding the ContentEncoding tag to MultiPart
<copy>
<from>
<Content xmlns="http://xmlns.oracle.com/ias/pcbpel/NotificationService">
<MimeType xmlns="http://xmlns.oracle.com/ias/pcbpel/NotificationService">
multipart/mixed</MimeType>
<ContentBody xmlns="http://xmlns.oracle.com/ias/pcbpel/
NotificationService">
<MultiPart xmlns="http://xmlns.oracle.com/ias/pcbpel/
NotificationService">
<BodyPart xmlns="http://xmlns.oracle.com/ias/pcbpel/
NotificationService">
<MimeType xmlns="http://xmlns.oracle.com/ias/pcbpel/
NotificationService"/>
<ContentBody xmlns="http://xmlns.oracle.com/ias/pcbpel/
NotificationService"/>
<BodyPartName xmlns="http://xmlns.oracle.com/ias/pcbpel/
NotificationService"/>
</BodyPart>
<BodyPart xmlns="http://xmlns.oracle.com/ias/pcbpel/
NotificationService">
<MimeType xmlns="http://xmlns.oracle.com/ias/pcbpel/
NotificationService"/>
<ContentBody xmlns="http://xmlns.oracle.com/ias/pcbpel/
NotificationService"/>
<BodyPartName xmlns="http://xmlns.oracle.com/ias/pcbpel/
NotificationService"/>
<ContentEncoding xmlns="http://xmlns.oracle.com/ias/pcbpel/
NotificationService"/>
</BodyPart>
</MultiPart>
</ContentBody>
</Content
To send the text with base64 encoding, add the following <copy> element:
<copy>
<from expression="string('base64')"/>
<to variable="varNotificationReq" part="EmailPayload"
query="/EmailPayload/ns1:Content/ns1:ContentBody/ns1:MultiPart/ns1:BodyPart[2]/ns1:ContentEncoding"/>
</copy>
Click OK and Save the project.
You can now deploy and run the application as described in Section J.3.2, "Running the Pre-Built Sample."