Quick Installation Guide for Oracle WebCenter Portal
11g Release 1 (11.1.1.6.0)
E10146-06
November 2011
This guide contains instructions for installing and configuring Oracle WebCenter Portal on a single host. After you run the Oracle WebCenter Portal installer, you must run the Configuration Wizard to configure your components for use. Table 1 lists the WebLogic server instances that may get created during WebCenter Portal configuration.
Table 1 WebLogic Server Instances Created During
| Server | Components/Applications Hosted | Description |
|---|---|---|
|
Administration Server |
This is the WebLogic Administration Server. The Administration Server provides a central point for managing a WebLogic Server domain. The Administration Server hosts the Administration Console and the Oracle Enterprise Manager Fusion Middleware Control Console. |
|
|
|
Oracle WebCenter Portal: Spaces |
This managed server gets created if you choose to install Oracle WebCenter Spaces while creating or extending your WebCenter domain. |
|
|
WebCenter Portal Portlets Pagelet Producer Oracle WebCenter Services Producer |
This managed server hosts gets created if you choose to install Oracle WebCenter Ensemble, Oracle Portlet Producers, or Oracle WebCenter Services Producer while creating or extending your WebCenter domain. |
|
|
Oracle WebCenter Portal's Discussion Server |
This managed server gets created if you choose to install Oracle WebCenter Portal's Discussion Server while creating or extending your WebCenter domain. |
|
|
Oracle WebCenter Analytics Collector Oracle WebCenter Activity Graph Engines Oracle WebCenter Personalization |
The managed server gets created if you choose to install any of the products listed in the previous column, while creating or extending your WebCenter domain. |
|
|
Framework applications |
This is a custom portal managed server that hosts Framework applications. For deploying your Framework applications, you must create this custom managed server by extending your WebCenter domain with the template, |
|
|
Portlet Producer applications |
This is a custom services producer managed server that hosts Portlet Producer applications. For deploying your Portlet Producer applications, you must create this custom managed server by extending your WebCenter domain with the template, |
The following topics are covered:
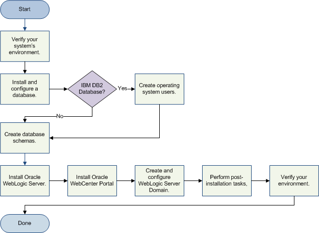
Figure 1 shows the order of the procedures you will need to follow:
Figure 1 WebCenter Portal Quick Installation Flowchart

Table 2 provides additional information and links to specific documentation for each task in the flowchart.
Table 2 WebCenter Portal Quick Installation Tasks and Descriptions
| Tasks | Details and Documentation |
|---|---|
|
Verify your system and network environment. |
To verify that your system and network meet the minimum necessary requirements, see Section 2, "Verifying Your System and Network Environment". |
|
Install and configure a database. |
|
|
IBM DB2 database? |
If you are using an IBM DB2 database, you must create operating system users for your schemas. See Section 3.1, "Creating Operating System Users for IBM DB2 Databases". |
|
Create database schemas. |
Before WebCenter Portal products can be configured, the necessary database schemas must be created. See Section 4, "Creating Schemas for WebCenter Portal". |
|
Install Oracle WebLogic Server. |
WebCenter Portal requires an application server; the instructions provided in this document are for installing Oracle WebLogic Server. See Section 5, "Installing Oracle WebLogic Server and Creating the Middleware Home". |
|
Install WebCenter Portal. |
Install WebCenter Portal. See Section 6, "Installing WebCenter Portal". |
|
Create and configure Oracle WebLogic Server Domain. |
Run the Configuration Wizard to create a WebLogic Server Domain and configure your WebCenter Portal components. See Section 7, "Configuring WebCenter Portal". |
|
Perform post-installation tasks. |
Perform the following tasks after you have successfully installed and configured your software:
|
|
Verify your environment. |
Figure 2 illustrates the topology that will be created on your system at the conclusion of this procedure:
Figure 2 Completed Installation and Configuration Topology

To verify that your system environment meets the minimum requirements for installation, refer to the following documents, available on Oracle Technology Network (OTN):
Oracle Fusion Middleware System Requirements and Specifications
This document contains information related to hardware and software requirements, minimum disk space and memory requirements, database schema requirements, and required system libraries, packages, or patches.
If you are installing on a DHCP server, non-networked computer, or multihomed computer, there are additional configuration steps that are required. These steps are also available in the system requirements document in the "Oracle Fusion Middleware System Configuration Requirements" section.
If you are installing on a Windows operating system and want to install and configure Java Access Bridge for Section 508 Accessibility, read the "Installing and Configuring Java Access Bridge" section in this document.
Oracle Fusion Middleware Supported System Configurations
This page contains various certification documents for current and previous product releases. The System Requirements and Supported Platforms for Oracle Fusion Middleware 11gR1 document contains certification information related to supported 32-bit and 64-bit operating systems, databases, web servers, LDAP servers, adapters, IPv6, JDKs, and third-party products.
Oracle Fusion Middleware Interoperability and Compatibility Guide
This document covers the compatibility and interoperability issues that may arise when installing or upgrading Oracle Fusion Middleware 11g products.
Installation of WebCenter Portal requires the availability of a database. This database must be up and running, and does not have to be on the same system where you are installing the components. The database must also be compatible with Repository Creation Utility (RCU), which is used to create the schemas necessary for WebCenter Portal components.
For the latest information about certified databases, visit the System Requirements and Supported Platforms for Oracle Fusion Middleware 11gR1 document on the Oracle Fusion Middleware Supported System Configurations page.
After you have installed an Oracle database, make sure that it is configured correctly by referring to the "RCU Requirements for Oracle Databases" section in the Oracle Fusion Middleware System Requirements and Specifications document.
Before running Repository Creation Utility to create your schema, verify that this Oracle database is up and running. The database does not have to be on the same system where you are installing the products.
If you are not using an IBM DB2 database, you can skip this section.
IBM DB2 databases authenticates its database users using equivalent operating system users. Therefore, prior to running RCU, one operating system user must be created for each schema. The operating system user name must match the schema owner name and must contain only lowercase letters; no all-uppercase or mixed-case names are allowed. For example, if you plan to create a schema named DEV_PT using RCU, then the operating system user must be named dev_pt (all lowercase letters).
Table 4 in Section 4, "Creating Schemas for WebCenter Portal" shows the operating system users that should be created for WebCenter Portal. Refer to your system documentation for information about how to create operating system users.
WebCenter Portal requires that certain schemas exist in the database prior to installation. You must run Repository Creation Utility (RCU) to create the schemas in the database.
Follow the instructions in this section to obtain RCU and create the schemas:
To see the platforms on which you can run RCU, review the "RCU Supported Platforms" section in Oracle Fusion Middleware System Requirements and Specifications.
For more information about Repository Creation Utility, refer to Oracle Fusion Middleware Repository Creation Utility User's Guide.
To obtain the latest version of RCU:
Go to the Oracle Fusion Middleware 11gR1 Software Download page on Oracle Technology Network:
http://www.oracle.com/technetwork/middleware/downloads/index-087510.html
Click OTN License Agreement and read the license agreement.
Select the Accept License Agreement option. You must accept the license agreement before you can download RCU.
Look for Repository Creation Utility in the "Required Additional Software" table near the bottom of the page. After downloading the .zip file, extract the contents to a directory of your choice; this directory will be referred to as the RCU_HOME directory.
Note:
On Windows operating systems, make sure that you do not unzip the RCU.zip file to a directory name containing spaces.Start RCU from the bin directory inside the RCU_HOME directory.
On Linux operating systems:
cd RCU_HOME/bin
./rcu
On Windows operating systems:
cd RCU_HOME\bin
rcu.bat
Follow the instructions provided on the RCU screens, as described in this section.
Welcome Screen
Click Next.
Create Repository Screen
Select Create.
Click Next.
Database Connection Details Screen
If you are using an Oracle database, provide the following credentials:
Host Name: Specify the name of the machine on which your database resides in the format host.domain.com. For Oracle RAC databases, specify the Virtual IP name or one of the node names as the host name.
Port: Specify the database listen port number. The default port number for Oracle databases is 1521.
Database Name: Specify the service name for the database. Typically, the service name is the same as the global database name.
If you are unsure what the service name for your database is, you can obtain it from the SERVICE_NAMES parameter in the database's initialization parameter file. If the initialization parameter file does not contain the SERVICE_NAMES parameter, then the service name is the same as the global database name, which is specified in the DB_NAME and DB_DOMAIN parameters.
For Oracle RAC databases, specify the service name of one of the nodes in this field. For example: examplehost.exampledomain.com.
Username: Specify the name of a user with DBA or SYSDBA privileges. The default user name with SYSDBA privileges is SYS.
Password: Specify the password for your database user.
Role: Select the database user's role from the drop-down list. The SYS user requires the SYSDBA role.
If you are using a Microsoft SQL Server database, provide the following credentials:
Unicode Support: Select Yes or No from the drop-down list.
Server Name: Enter the host name, IP address, or complete server name in host\server format of the server where your database is running.
Port: Specify the database listener port number.
Database Name: Specify the name of your database.
Username: Specify the name of a user with DBA or SYSDBA privileges.
Password: Specify the password for your database user.
If you are using an IBM DB2 database, provide the following credentials:
Server Name: Enter the host name, IP address, or complete server name in host\server format of the server where your database is running.
Port: Specify the database listener port number.
Database Name: Specify the name of your database.
Username: Specify the name of a user with DB Owner privileges.
Password: Specify the password for your database user.
Click Next. A "Checking Prerequisites" screen will appear. If there are errors, some details about the error will be displayed on the Database Connection Details Screen. Fix the error messages and click Next again.
After the checking is complete with no errors, click OK to dismiss the screen.
Near the top of the screen, select Create a New Prefix. If you are the only user of the database instance, you may use the default prefix DEV. If you are sharing the database instance with other Oracle Fusion Middleware users, refer to "Creating Custom Schemas and Tablespaces" in Oracle Fusion Middleware Repository Creation Utility User's Guide for more information about creating and using custom prefixes.
In the table that lists the available components, select WebCenter Portal. All of the product schemas within this component, including all the dependent schemas, are automatically selected.
Table 3 lists the required schemas for WebCenter Portal components for Oracle and Microsoft SQL Server databases:
Table 3 Required Schemas for WebCenter Portal Components on Oracle and Microsoft SQL Server Databases
| Component | Schema Owner | Dependencies |
|---|---|---|
|
Spaces and Services |
|
|
|
Portlet Producers |
|
None. |
|
Discussions |
|
None. |
|
Activity Graph and Analytics |
|
None. |
Table 4 lists the required schemas for WebCenter Portal components for IBM DB2 databases:
Table 4 Required Schemas for WebCenter Portal Components on IBM DB2 Databases
| Component | Schema Owner | Dependencies | Required Operating System Users |
|---|---|---|---|
|
Spaces and Services |
|
|
|
|
Portlet Producers |
|
None. |
|
|
Discussions |
|
None. |
|
|
Activity Graph and Analytics |
|
None. |
|
Note:
You must remember or make a note of these schema names and the prefix value from this screen; you will need them later when you are configuring your components. You will need to provide the schema name in the formatprefix_schemaname.Click Next. A "Checking Prerequisites" screen will appear. If there are errors, some details about the error will be displayed on the Select Components Screen. Fix the error messages and click Next again.
After the checking is complete with no errors, click OK to dismiss the screen.
Near the top of the screen, select Use same password for all schemas.
In the Password field, enter your password. Enter your password again in the Confirm Password field.
Note:
You must remember or make a note of the schema passwords from this screen; you will need them later when you are configuring your components.Click Next.
Custom Variables Screen
Activity Graph and Analytics can be customized to enable database partitioning. Specify Y if you want to install Activity Graph and Analytics with database partitioning enabled, or N if you do not want to enable database partitioning.
Map Tablespaces Screen
Click Next. A "Creating Tablespaces" screen will appear. If there are errors, some details about the error will be displayed on the Map Tablespaces Screen. Fix the error messages and click Next again.
After the tablespaces are created with no errors, click OK to dismiss the screen.
Summary Screen
Click Create. A "CREATE" screen will appear. If there are errors, some details about the error will be displayed on the Summary Screen. Fix the error messages and click Next again.
After the schemas are created with no errors, click OK to dismiss the screen.
Completion Summary Screen
Click Close.
WebCenter Portal requires an Oracle WebLogic Server on your system. If you do not already have one, follow the instructions in this section to install Oracle WebLogic Server:
For more information about installing WebLogic Server, refer to Oracle Fusion Middleware Installation Guide for Oracle WebLogic Server.
Download the latest version of the Oracle WebLogic Server installer from Oracle Technology Network:
Go to Oracle WebLogic Server Downloads page on Oracle Technology Network:
http://www.oracle.com/technetwork/middleware/ias/downloads/wls-main-097127.html
Click OTN License Agreement and read the license agreement.
Select the Accept License Agreement option. You must accept the license agreement before you can download the installer.
Follow the on-screen instructions to access the list of available installers for the current release and download the appropriate installer for your operating system.
The installation program requires a Java run-time environment (JRE) to run. A JRE is bundled in the Windows 32-bit and Linux x86 installation programs, as well as in some UNIX installation programs (those with file names ending in .bin).
For other platforms, the installation program does not install a JDK. File names for these installation programs end in .jar. To run the .jar installation programs, you must have the appropriate version of the JDK installed on your system, and include the bin directory of the JDK at the beginning of the PATH variable definition. Refer to the System Requirements and Supported Platforms for Oracle Fusion Middleware 11gR1 document on the Oracle Fusion Middleware Supported System Configurations page for a list of supported JDKs for your platform.
Before starting the WebLogic Server installer, set the DISPLAY environment variable on your system.
To start the Oracle WebLogic Server installer in graphical mode, follow the instructions in the section that corresponds to your operating system:
Section 5.2.1, "Starting the Installer on Windows Operating Systems"
Section 5.2.2, "Starting the Installer on UNIX Operating Systems"
Section 5.2.3, "Starting the .jar Installer on UNIX Operating Systems"
Section 5.2.4, "Starting the Installer on 64-Bit Operating Systems Using 64-Bit JDK"
To start the installer on a Windows operating system, go to the directory that contains the installation program and double-click the installation file. For example, for WebLogic Serve r10.3.6, the name of the installation program for 32-bit Windows is wls1036_win32.exe.
To start the installer on a UNIX operating system, go to the directory that contains the installation program, then launch the installation by entering the following commands:
chmod a+x file_name ./file_name
Replace file_name with the name of your installation file. For example, for WebLogic Server 10.3.6, the name of the installer file for 32-bit Linux is wls1036_linux32.bin.
To start the installer for installation files with names ending in .jar, perform the following steps:
Add the bin directory of the appropriate JDK to the beginning of the PATH variable definition on the target system. For example:
PATH=$JAVA_HOME/bin:$PATH export PATH
Go to the directory where you downloaded the installation program.
Launch the installation program by entering the following command:
java -jar wlsversion_generic.jar
If you are installing WebLogic Server on a 64-bit platform using a.jar installation program:
Include the -d64 flag in the installation command when using a 32/64-bit hybrid JDK (such as for the HP-PA, HPIA, and Solaris64 platforms. For example:
java -d64 -jar wlsversion_generic.jar
Run the JAVA_HOME/bin/java -version (or JAVA_HOME/bin/java -d64 -version on 32/64-bit hybrid JDKs) command to ensure that your JAVA_HOME refers to a 64-bit JDK.
Follow the instructions provided on the WebLogic Server installation screens, as described in this section.
Welcome Screen
Click Next.
Choose Middleware Home Directory Screen
Select Create a new Middleware Home.
Specify the desired location of your new Middleware home directory. If this directory already exists on your system, it must be an empty directory. If this directory does not already exist, then it will be created for you.
Note:
You must remember or make a note of this location; you will be asked for it later when you are installing WebCenter Portal.For more information about the Middleware home directory, refer to "Middleware Home and WebLogic Server Home Directories" in Oracle Fusion Middleware Installation Planning Guide.
Click Next.
Register for Security Updates Screen
Select whether or not you want to receive the latest product and security updates. If you choose not to receive anything, you will be asked to verify your selection before continuing.
Click Next.
Choose Install Type Screen
Select Typical.
Click Next.
Choose Product Installation Directories Screen
Specify the desired location for your WebLogic Server home directory.
For more information about the WebLogic home directory, refer to "Middleware Home and WebLogic Server Home Directories" in Oracle Fusion Middleware Installation Planning Guide.
Click Next.
Choose Shortcut Location (Windows only)
If you are installing on a Windows system, you will be asked to specify a location where you would like Windows to create a shortcut to Oracle products.
Click Next.
Installation Summary Screen
Click Next.
Installation Progress Screen
No action is required on this screen.
Installation Complete Screen
De-select Run Quickstart.
Click Done.
At this point, after your database and Oracle WebLogic Server have both been installed, you should see the directory structure shown in Figure 3 (refer back to Figure 2 to see the complete system topology).
Figure 3 Directory Structure After WebLogic Server (and Database) Installation

Note that not all of the directories in the Middleware home are illustrated, just the ones that you will need later on in this procedure.
The WebCenter Portal components (WebCenter Portal: Spaces, WebCenter Portal: Framework, and WebCenter Portal's Portlet Producers) are installed onto your system by default. After the components are installed, you can run the Configuration Wizard to configure the components of your choice.
Note:
Make sure you are not logged in to the WebLogic Server Administration Console before you install WebCenter Portal.Follow the instructions in this section to install WebCenter Portal:
Table 5 describes the Oracle Web sites where you can download the latest Oracle Fusion Middleware software.
Table 5 Where to Download Oracle Fusion Middleware Software
| Oracle Website | Purpose and Location |
|---|---|
|
Oracle Technology Network |
If you are a developer, go to the Oracle Technology Network (OTN) to download Oracle software under the terms of the OTN Developer License: http://www.oracle.com/technetwork/middleware/fusion-middleware/overview/index.html For more information, refer to the Download and Certification Frequently Asked Questions document, which is available by clicking the FAQ icon on the main Middleware download page. Note: Oracle Technology Network requires free registration. |
|
My Oracle Support |
If you are a customer with a valid support agreement with Oracle and you want to download software updates and fixes, then go to My Oracle Support: http://support.oracle.com/ To obtain the specific patch set numbers for your installation, as well as additional information about maintaining your software, refer to My Oracle Support document ID 1073776.1. |
|
Oracle E-Delivery |
If you have purchased an Oracle software license and you want to download software under the terms of that license, or if you want to download Oracle software under the terms of the Oracle Electronic Delivery Trial License then go to Oracle E-Delivery: http://edelivery.oracle.com/ |
After you download the archive file, unpack the archive file into a directory of your choice on the machine where you will be performing the installation.
To start the installer, go to the directory where you unpacked the archive file and switch to the Disk1 directory.
On UNIX operating systems:
cd unpacked_archive_directory/Disk1 ./runInstaller -jreLoc JRE_LOCATION
Note:
Starting the installer asroot user is not supported.On Windows operating systems:
cd unpacked_archive_directory\Disk1 setup.exe -jreLoc JRE_LOCATION
The installer requires the full path to the location of a Java Runtime Environment (JRE) on your system. When you installed Oracle WebLogic Server, Section 5, "Installing Oracle WebLogic Server and Creating the Middleware Home"), a JRE was installed on your system. You can use this location (the location of the jre directory) to start the installer. The default location for the JRE is inside the jdk160_27 directory in the Middleware home.
On 64-bit platforms, the JRE location is the JAVA_HOME you used to install Oracle WebLogic Server. Refer to Section 5, "Installing Oracle WebLogic Server and Creating the Middleware Home" for more information.
Follow the instructions provided on the installation screens, as described in this section.
Welcome Screen
Click Next.
Install Software Updates Screen
Select the method you want to use for installing software updates.
Skip Software Updates
You can choose to skip this option for now.
Search My Oracle Support for Updates.
If you have a My Oracle Support account, you can specify your account name and password to have the installer automatically download applicable software updates from My Oracle Support. After entering your credentials, you can test the connection by clicking Test Connection. Click Proxy Settings if you need to configure a proxy server in order to have the installer access My Oracle Support.
Search Local Directory for Updates.
If you have software updates available locally, you can specify the location by using this option. When you select Search Local Directory for Updates an additional "Location" field will appear; specify the location where your updates are located in this field.
After selecting your option, click Next.
Prerequisite Checks Screen
After the prerequisite checking is complete with no errors, click Next.
Specify Installation Location Screen
Oracle Middleware Home: Specify the location where WebLogic Server was installed.
Oracle Home Directory: Specify the location where you want to install the software:
If you specify a directory that already exists, it must be an empty directory and it must be inside the Oracle Middleware home.
If you specify a new directory, it will be created inside the Oracle Middleware home.
This will be your Oracle home directory. Runtime components cannot write to this directory.
Note:
For the remainder of this document, this directory will be referred to as your WebCenter Portal Oracle home orWC_ORACLE_HOME to avoid any confusion with the Oracle home directories of other Oracle Fusion Middleware products.For more information about the Middleware home and Oracle home directories, refer to "Oracle Fusion Middleware Directory Structure" in Oracle Fusion Middleware Installation Planning Guide.
Application Server Screen
Select the application server you want to use for this installation.
Select WebLogic Server, then click Next.
Installation Summary Screen
Click Install.
Installation Progress Screen
Click Next when the installation is 100% complete.
Installation Complete Screen
Click Finish.
At this point, you should see the directory structure shown in Figure 4 (refer back to Figure 2 to see the complete system topology).
Figure 4 Directory Structure After WebCenter Portal Installation

After you have successfully run the installer, you can configure your WebCenter Portal components by running the Oracle Fusion Middleware Configuration Wizard.
For more information about configuring WebLogic domains, refer to Oracle Fusion Middleware Creating Domains Using the Configuration Wizard.
The Configuration Wizard is located in the WC_ORACLE_HOME directory.
On UNIX operating systems:
cd WC_ORACLE_HOME/common/bin
./config.sh
On Windows operating systems:
cd WC_ORACLE_HOME\common\bin
config.cmd
If you are using a 32-bit operating system, Oracle JRockit SDK is installed as part of the Oracle WebLogic installation (see Section 5, "Installing Oracle WebLogic Server and Creating the Middleware Home"). This is the JDK that the Configuration Wizard will use by default. If you want to invoke the Configuration Wizard with the Sun JDK, do the following prior to starting the Configuration Wizard:
Set the JAVA_HOME environment variable to the location of the Sun JDK. For example, you can set it to the Sun JDK that was installed with Oracle WebLogic Server in jdk160_27 inside the Middleware home.
Set the JAVA_VENDOR environment variable to "Sun."
To configure a WebLogic domain for WebCenter Portal:
Welcome Screen
Select Create a New WebLogic Domain.
Click Next.
Select Domain Source Screen
Select Generate a domain configured automatically to support the following products, then select the products that should be configured in this domain. For a complete WebCenter Portal installation, select all of the following:
Oracle WebCenter Spaces - 11.1.1.0 [WC_ORACLE_HOME]
This will automatically select the following products as dependencies:
Oracle Enterprise Manager - 11.1.1.0 [oracle_common]
Oracle WSM Policy Manager - 11.1.1.0 [oracle_common]
Oracle JRF - 11.1.1.0 [oracle_common]
Oracle WebCenter Services Portlets - 11.1.1.0 [WC_ORACLE_HOME
Oracle WebCenter Pagelet Producer - 11.1.1.0 [WC_ORACLE_HOME
Oracle Portlet Producers - 11.1.1.0 [WC_ORACLE_HOME
Oracle WebCenter Discussion Server - 11.1.1.0 [WC_ORACLE_HOME
Oracle WebCenter ActivityGraph Engines - 11.1.1.0 [WC_ORACLE_HOME
This will automatically select Oracle WebCenter Analytics Collector - 11.1.1.0 [WC_ORACLE_HOME] as a dependency.
Oracle WebCenter Personalization - 11.1.1.0 [WC_ORACLE_HOME
If you have previously installed Oracle Fusion Middleware products on your system, you may see duplicate products on this screen; select only those products associated with your WC_ORACLE_HOME.
Click Next.
Specify Domain Name and Location Screen
Specify the following domain information:
Domain name: The name of the domain you want to create. The default name is base_domain.
Domain location: The absolute path to the directory where this domain should be created. For the remainder of this document, the specified domain name and domain location will be referred to as the domain home directory (DOMAIN_HOME). This directory can be located anywhere on your system.
Application location: The absolute path to the directory where applications created in this domain should reside. For the remainder of this document, the specified application location and domain name will be referred to as the application home directory (APPLICATION_HOME). This directory can be located anywhere on your system.
See "WebLogic Server Domain" in Oracle Fusion Middleware Installation Planning Guide for more information about the domain name and location.
Click Next.
Configure Administrator Username and Password Screen
Specify the following credentials for your administrator:
User name: The name of the administrator for this domain. The default name is weblogic.
Note:
By default, Oracle WebLogic Server grants the domain administrative privileges to the default user,weblogic. If you want to grant the domain administrative rights to a different user, then after creating the domain you must grant the administrator role to that user for WebCenter Spaces and Oracle WebCenter Discussions Server. For more information, see "Granting Administrator Role to a Non-Default User" in Oracle Fusion Middleware Installation Guide for Oracle WebCenter.User password: The administrator's password.
Confirm user password: Re-enter the administrator's password.
Description: Enter a description for this user, or leave the default description as is. This field is optional.
Click Next.
Configure Server Start Mode and JDK Screen
In the "WebLogic Domain Startup Mode" portion of the screen, Select Development Mode.
In the "JDK Selection" portion of the screen, select the JDK that is recommended for your platform in Development Mode. This text can be found immediately underneath Development Mode in the "WebLogic Domain Startup Mode" section. For example, on a Linux system, you would be asked to select "Sun SDK 1.6.0_27" from the list of available JDKs.
Click Next.
Configure JDBC Component Schema Screen
Configure the schema information for each data source listed on this screen. When you make changes to any field on this screen, the changes are applied to selected data sources only. For fields that are common with all data sources (for example, all data sources reside on the same database), you should select all of the data sources and make your changes. The changes are saved automatically as you type.
After all of the information that is common to all data sources has been specified, then you will need to select individual or smaller groups of data sources and enter information that is specific to them (for example, the schema owner).
Review the table on this screen and identify which fields you need to modify:
Vendor: Select the vendor for your database from the drop-down list.
Driver: Select the driver type from the drop-down list.
Schema Owner: Specify the schema owner for the schema; this is the name of the schema for this component in the following format:
prefix_schema_name
This information was specified on the Select Components Screen when the schemas were created using RCU. For more information, refer to Section 4, "Creating Schemas for WebCenter Portal".
Password: Specify the password for the schema. You specified this password on the Schema Passwords Screen when creating the schemas using RCU. For more information, refer to Section 4, "Creating Schemas for WebCenter Portal".
DBMS/Service: Specify the service name for your database. This is the database on which the schema resides.
Host Name: Specify the name of the machine where your database is running.
Port: Specify the database listen port number.
Click Next.
Test Component Schema Screen
Verify that the connections to your data sources are successful.
Click Next.
Select Optional Configuration Screen
Do not select anything on this screen.
Click Next.
Configuration Summary
Verify the information on this screen. Use the navigation pane on the left or the Previous button if you want to return to a previous screen to alter some portion of the configuration.
If everything is correct, click Create.
When the domain has been successfully created, click Done.
At this point, your topology should match the one shown in Figure 2; installation and configuration of WebCenter Portal is now complete.
For more information about configuring WebLogic Server domains, refer to Oracle Fusion Middleware Creating Domains Using the Configuration Wizard.
This section contains general information that will help you verify your installation and configuration. Some components may require custom or manual configuration, and this information is also included in this section:
To get your deployments up and running, you must start the Administration Server and various Managed Servers:
To start the Administration Server, run the startWebLogic.sh (on UNIX operating systems) or startWebLogic.cmd (on Windows operating systems) script in the directory where you created your new domain.
On UNIX operating systems:
DOMAIN_HOME/startWebLogic.sh
On Windows operating systems:
DOMAIN_HOME\startWebLogic.cmd
This information was provided on the Specify Domain Name and Location Screen in the Configuration Wizard.
To start the Managed Servers, run the startManagedWebLogic.sh (on UNIX operating systems) or startManagedWebLogic.cmd (on Windows operating systems) script in the bin directory inside the directory where you created your domain.
This command also requires that you specify a server name. The default server names for the various Oracle WebCenter Portal components are listed in Table 1.
For example, to start the Oracle WebCenter Portal: Spaces server on a UNIX operating system:
DOMAIN_HOME/bin/startManagedWebLogic.sh WC_Spaces http://administration_server_host:administration_server_port
On Windows operating systems:
DOMAIN_HOME\bin\startManagedWebLogic.cmd WC_Spaces http://administration_server_host:administration_server_port
Before the server is started, you will be prompted for the WebLogic Server username and password. These were provided on the Configure Administrator Username and Password Screen in the Configuration Wizard.
If you do not know the names of the Managed Servers that need to be started, you can view the contents of the startManagedWebLogic_readme.txt file in your DOMAIN_HOME directory.
Alternatively, you can also access the Administration Server console at the following URL:
http://administration_server_host:administration_server_port/console
Supply the username and password that you specified on the Configure Administrator Username and Password Screen of the Configuration Wizard.
For more information about starting and stopping servers, see "Starting and Stopping Servers" in Oracle Fusion Middleware Managing Server Startup and Shutdown for Oracle WebLogic Server.
In order to start a managed server from the Administration Console, you must first create a machine, then associate the managed server with that machine:
Note:
Node Manager (see Section 8.3, "Starting Node Manager") must be up and running in order to start Managed Servers from the Administration Console.Login to the Administration Console.
Navigate to Environment > Machines.
Click New.
Enter a machine name (for example, Machine-WC).
In the Administration Console, navigate to Environment > Servers and select the managed server for which you want to associate this machine (Machine-WC). Use the drop-down list to associate the managed server with the machine.
Note:
This procedure only works if the managed servers are shut down. If the managed servers are up and running, then no values will appear in the drop-down list.After this procedure, the managed server will start successfully and be accessible.
Starting Node Manager on a machine that hosts Managed Servers allows you to start and stop the Managed Servers remotely using the Administration Console or the command line. Node Manager can also automatically restart a Managed Server after an unexpected failure.
To start Node Manager:
On UNIX operating systems, run the MW_HOME/oracle_common/common/bin/setNMProps.sh script.
On Windows operating systems, run the MW_HOME\oracle_common\common\bin\setNMProps.cmd script.
This script appends the required properties to the nodemanager.properties file. These properties can also be appended manually, or provided as command-line arguments.
Note:
TheStartScriptEnabled=true property is required for Managed Servers to receive proper classpath and command arguments.
The file containing the properties is nm.required.properties.
On UNIX operating systems, start Node Manager by running the WebLogic_Home/server/bin/startNodeManager.sh script.
On Windows operating systems, start Node Manager by running the WebLogic_Home\server\bin\startNodeManager.cmd script.
For more information about Node Manager, refer to Oracle Fusion Middleware Node Manager Administrator's Guide for Oracle WebLogic Server.
Start your browser and enter the following URLs:
To access the Administration Server:
http://administration_server_host:administration_server_port
This information was visible on the Creating Domain Screen (the last screen) of the Configuration Wizard.
To access the Administration Server console:
http://administration_server_host:administration_server_port/console
You will be prompted for the username and password credentials that you specified on the Configure Administrator Username and Password Screen of the Configuration Wizard.
To access Enterprise Manager:
http://administration_server_host:administration_server_port/em
You will be prompted for the username and password credentials that you specified on the Configure Administrator Username and Password Screen of the Configuration Wizard.
To access WebCenter Spaces:
http://WC_Spaces_server_host:WC_Spaces_server_port/webcenter
The default port number for WebCenter Spaces is 8888.
To access WebCenter Pagelet Producer:
http://WC_Portlet_server_host:WC_Portlet_server_port/welcome
The default port number for WebCenter Pagelet Producer is 8889.
To access WebCenter Analytics, Activity Graph and Personalization Server:
http://WC_Utilities_server_host:WC_Utilities_server_port/activitygraph-engines
To access WebCenter Activity Graph:
http://WC_Utilities_server_host:WC_Utilities_server_port/activitygraph-engines/Login.jsp
To access WebCenter Personalization Server:
http://WC_Utilities_server_host:WC_Utilities_server_port/wcps/api/property/resourceIndex
The default port number for the WebCenter Analytics, Activity Graph and Personalization Server is 8891.
To access WebCenter Rich Text Portlet:
http://WC_Portlet_server_host:WC_Portlet_server_port/richtextportlet/
To access WebCenter WSRP Tools:
http://WC_Portlet_server_host:WC_Portlet_server_port/wsrp-tools/
To access Pagelet Producer:
http://WC_Portlet_server_host:WC_Portlet_server_port/pageletadmin/login/loginpage.jspx
To access WebCenter OmniPortlet and Web Clipping Portlets:
http://WC_POrtlet_server_host:WC_Portlet_server_port/portalTools/
The default port number for WebCenter Portlets is 8889.
To access WebCenter Discussions:
http://WC_Collaboration_server_host:WC_Collaboration_server_port/owc_discussions
The default port number for WebCenter Discussions is 8890.
Deinstalling WebCenter Portal from your system involves the following:
You should always use the instructions provided in this section for removing the software. If you try to remove the software manually, you may experience problems when you try to reinstall the software again at a later time. Following the procedures in this section will ensure that the software is properly removed.
Before deinstalling Oracle Fusion Middleware software components, you should stop all servers and processes.
Stop the WebLogic Managed Servers.
On UNIX operating systems:
DOMAIN_HOME/bin/stopManagedWeblogic.sh managed_server_nanme administration_server_url administration_server_username administration_server_password
On Windows operating systems:
DOMAIN_HOME\bin\stopManagedWeblogic.cmd managed_server_nanme administration_server_url administration_server_username administration_server_password
Stop WebLogic Administration Server.
On UNIX operating systems:
DOMAIN_HOME/bin/stopWeblogic.sh administration_server_url administration_server_username administration_server_password
On Windows operating systems:
DOMAIN_HOME\bin\stopWeblogic.cmd administration_server_url administration_server_username administration_server_password
For both commands, specify the administration_server_url using the following format:
http://administration_server_host.administration_server_domain:administration_server_port
For more information about starting and stopping Oracle Fusion Middleware, refer to "Starting and Stopping Oracle Fusion Middleware" in Oracle Fusion Middleware Administrator's Guide.
For more information about starting and stopping servers, see "Starting and Stopping Servers" in Oracle Fusion Middleware Managing Server Startup and Shutdown for Oracle WebLogic Server.
Run the Repository Creation Utility (RCU) to drop the WebCenter Portal schemas from your database.
Follow the instructions below to drop the WebCenter Portal schemas:
Welcome Screen
Click Next.
Create Repository Screen
Select Drop.
Click Next.
Database Connection Details Screen
Provide the following credentials to connect to your database. These are the same credentials you provided on this screen when you created the WebCenter Portal schemas. See Section 4.2, "Following the RCU Screens for Schema Creation" for more information.
Click Next. A "Checking Prerequisites" screen will appear. If there are errors, some details about the error will be displayed on the Database Connection Details Screen. Fix the error messages and click Next again.
After the checking is complete with no errors, click OK to dismiss the screen.
Select Components Screen
Select the prefix and schemas you want to drop from the repository.
Click Next. A "Checking Prerequisites" screen will appear. If there are errors, some details about the error will be displayed on the Select Components Screen. Fix the error messages and click Next again.
After the checking is complete with no errors, click OK to dismiss the screen.
Summary Screen
Click Drop. A "DROP" screen will appear. If there are errors, some details about the error will be displayed on the Summary Screen. Fix the error messages and click Next again.
After the schemas are dropped with no errors, click OK to dismiss the screen.
Completion Summary Screen
Click Close.
Deinstalling WebCenter Portal involves removing the WebCenter Portal Oracle home and the Oracle Common home directories.
The deinstaller will attempt to remove the Oracle home from which it was started. This procedure will not remove any WebLogic domains that you have created - it only removes the software in the Oracle home.
Before you choose to remove any Oracle home, make sure that it is not in use by an existing domain, and also make sure you stop all running processes that use this Oracle home. After you remove the software, you will no longer be able to use your WebLogic domain.
Removing the WebCenter Portal Oracle home involves the following:
To start the deinstaller, navigate to the WC_ORACLE_HOME/oui/bin (on UNIX operating systems) or WC_ORACLE_HOME\oui\bin (on Windows operating systems) directory and start the deinstaller.
On UNIX operating systems:
./runInstaller -deinstall
On Windows operating systems:
setup.exe -deinstall
On Windows systems, you can also start the deinstaller from the Start menu by selecting Programs > Oracle WebCenter 11g - Home1 > Uninstall.
Follow the instructions below to remove the installed software.
Welcome Screen
Click Next.
Deinstall Oracle Home Screen
Verify the Oracle home you are about to deinstall.
Click Deinstall to continue.
A warning dialog box will appear. Click Yes to confirm that you want to proceed with the deinstallation and remove the Oracle home directory.
Deinstallation Progress Screen
This screen shows the progress and status of the deinstallation. No action is required; the installer will automatically advance to the next screen when deinstallation is complete.
Deinstallation Complete Screen
Click Finish.
On Windows operating systems, manually remove the Oracle home directory (even if you answer Yes in the warning dialog box).
For example, if your Oracle home directory is C:\Oracle\Middleware\Oracle_WC1, then you should navigate to the C:\Oracle\Middleware directory, right-click on the Oracle_WC1 folder, and select Delete.
This section describes how to remove the oracle_common directory. This directory contains its own deinstaller in oui/bin (on UNIX operating systems) or oui\bin (on Windows operating systems), just like any other Oracle home directory:
To start the deinstaller, navigate to the MW_HOME/oracle_common/oui/bin (on UNIX operating systems) or MW_HOME\oracle_common\oui\bin (on Windows operating systems) directory and start the deinstaller.
On UNIX operating systems:
./runInstaller -deinstall
On Windows operating systems:
setup.exe -deinstall
After the deinstaller is started, follow the instructions below to remove the Oracle Common home.
Welcome Screen
Click Next.
Select Deinstallation Type Screen
Select Deinstall Oracle Home.
Click Next.
Deinstall Oracle Home Screen
Verify the Oracle home you are about to deinstall.
Click Next to continue.
A warning dialog box will appear. Click Yes to confirm that you want to proceed with the deinstallation and remove the Oracle home directory.
Deinstallation Progress Screen
This screen shows the progress and status of the deinstallation. No action is required; the installer will automatically advance to the next screen when deinstallation is complete.
Deinstallation Complete Screen
Click Finish.
On Windows operating systems, manually remove the Oracle Common home directory (even if you answer Yes in the warning dialog box).
For example, if your Oracle Common home directory is C:\Oracle\Middleware\oracle_common, then you should navigate to the C:\Oracle\Middleware directory, right-click on the oracle_common folder, and select Delete.
Deinstalling Oracle WebLogic Server involves the following:
Start the deinstaller from the uninstall directory inside your WebLogic_Home. You specified the location of the WebLogic home directory on the Choose Product Installation Directories Screen in Section 5, "Installing Oracle WebLogic Server and Creating the Middleware Home".
On UNIX operating systems:
./uninstall.sh
On Windows operating systems:
uninstall.cmd
You must specify the absolute path to your JRE_LOCATION; relative paths will not work.
On Windows systems, you can also start the deinstaller from the Start menu by selecting Programs > Oracle WebLogic > Uninstall Oracle WebLogic.
Follow the instructions in this section to remove Oracle WebLogic Server.
Welcome Screen
Click Next.
Choose Components Screen
By default, all components are selected.
Click Next.
Uninstalling WebLogic Platform Screen
Click Done.
Manually remove the Middleware home directory.
For example, if your Middleware home directory was /home/Oracle/Middleware on a UNIX operating system:
> cd /home/Oracle > rm -rf Middleware
On a Windows operating system, if your Middleware home directory was C:\Oracle\Middleware, use a file manager window and navigate to the C:\Oracle directory, then right-click on the Middleware folder and select Delete.
If you are using a Microsoft Windows operating system, the following tasks should be performed after your software is removed:
On Windows operating systems, you must manually remove the program groups from the Start Menu\Programs folder. As an example (the folder names and program group names on your system may be different), you might remove the following from C:\Documents and Settings\All Users\Start Menu\Programs:
Oracle Fusion Middleware 11.1.1.6.0
Oracle WebCenter Portal 11g - Home1
Oracle WebLogic
On Windows operating systems, you should reboot your computer after you have finished removing all your programs to ensure proper cleanup.
For additional information, refer to the Oracle Fusion Middleware Installation Guide for Oracle WebCenter, which is available on the Oracle Fusion Middleware 11g Documentation page at http://www.oracle.com/technetwork/middleware/fusion-middleware/documentation/index.html.
Printed documentation is available for sale through your Oracle representative or in the Oracle Store at http://oraclestore.oracle.com.
To download free release notes, installation documentation, white papers, or other collateral, visit Oracle Technology Network (OTN). You must register online before using OTN; registration is free and can be done at http://www.oracle.com/technology/membership/.
If you already have a username and password for OTN, then you can go directly to the documentation section of OTN at http://www.oracle.com/technetwork/indexes/documentation/.
If you purchased Oracle Product Support, you can call Oracle Support Services for assistance. Oracle Support Services include phone assistance, version updates and access to our service offerings. You have access to phone support 24 hours a day, 7 days a week. In the U.S.A., you can call Product Support at 1-800-223-1711.
Make sure you have your CSI (CPU Support Identifier) number ready when you call. Keep the CSI number for your records, because it is your key to Oracle Support Services. The Oracle Store sends the CSI number to you in an e-mail alert when it processes your order. If you do not have your CSI number and you are in the U.S.A., you can look up your CSI number by accessing our online Order Tracker which provides detailed order information. Go to the Oracle Store and click on Order Tracker located above the top navigation bar.
For Oracle Support Services locations outside the U.S.A., call your local support center for information on how to access support. To find the local support center in your country, visit the Support Web Center at http://www.oracle.com/support.
At the Support Web Center you will find information on Oracle Support Services, such as:
Contact Information
Instructions for Accessing Electronic Services
Helpful Web Sites
Support Resources
Oracle Support Portfolio
Oracle Support Services news
With Oracle Product Support, you have round-the-clock access to My Oracle Support (formerly OracleMetaLink), Oracle Support Services premier Web support offering. My Oracle Support offers you access to installation assistance, product documentation, and a technical solution knowledge base.
It has technical forums, where you can post questions about your Oracle products and receive answers from Oracle Technical Support Analysts and other Oracle users. The questions and answers remain posted for the benefit of all users.
My Oracle Support options include:
Technical Assistance Request (TAR) access
Patch Downloads
Bug Database Query Access
Product Life-Cycle Information
You can access My Oracle Support at http://support.oracle.com.
If you do not have a currently supported license, you can purchase the most recent version of an Oracle product from the Oracle Store at http://oraclestore.oracle.com.
If you do have a currently supported license, you can place non-urgent requests for version update shipments through the iTAR feature on My Oracle Support. You will need to log the iTAR type as a U.S. Client Relations/Non-Technical Request.
You can also request Version Update shipments in the U.S.A. by calling Client Relations. When requesting a Version Update, provide the following information to the Client Relations Analyst:
CSI Number
Contact Information
Platform
Product Name
Shipping Address
Product Version Number
Outside the U.S.A., call your local Oracle Support Center.
For information on our Premium Services, including onsite support, OracleGOLD, remote services, and upgrade packages, visit the Support Web Center at http://www.oracle.com/support.
You can also call your Support Sales Representative in the U.S.A at 1-800-833-3536.
For quick access to additional information, refer to Table 6:
Table 6 Links to Additional Information and Resources
| I want to... | Contact Information or Web Site |
|---|---|
|
Purchase additional products, full-use licenses, version updates, and documentation in the U.S.A. |
|
|
Access technical resources for developers. |
|
|
Access installation documentation. |
|
|
Access information about technical support. |
|
|
Locate local Oracle Support Centers outside the U.S.A. |
|
|
Locate local Oracle offices outside the U.S.A. |
|
|
Call Client Relations in the U.S.A. |
1-800-223-1711 |
|
Speak with your sales representative in the U.S.A. |
1-800-ORACLE-1 |
|
Locate TTY Access to technical support in the U.S.A. |
1-800-446-2398 |
For information about Oracle's commitment to accessibility, visit the Oracle Accessibility Program website at http://www.oracle.com/pls/topic/lookup?ctx=acc&id=docacc.
Oracle customers have access to electronic support through My Oracle Support. For information, visit http://www.oracle.com/pls/topic/lookup?ctx=acc&id=info or visit http://www.oracle.com/pls/topic/lookup?ctx=acc&id=trs if you are hearing impaired.
Oracle Fusion Middleware Quick Installation Guide for Oracle WebCenter 11g Release 1 (11.1.1.6.0)
E10146-06
Copyright © 2011, Oracle and/or its affiliates. All rights reserved.
This software and related documentation are provided under a license agreement containing restrictions on use and disclosure and are protected by intellectual property laws. Except as expressly permitted in your license agreement or allowed by law, you may not use, copy, reproduce, translate, broadcast, modify, license, transmit, distribute, exhibit, perform, publish, or display any part, in any form, or by any means. Reverse engineering, disassembly, or decompilation of this software, unless required by law for interoperability, is prohibited.
The information contained herein is subject to change without notice and is not warranted to be error-free. If you find any errors, please report them to us in writing.
If this is software or related documentation that is delivered to the U.S. Government or anyone licensing it on behalf of the U.S. Government, the following notice is applicable:
U.S. GOVERNMENT RIGHTS Programs, software, databases, and related documentation and technical data delivered to U.S. Government customers are "commercial computer software" or "commercial technical data" pursuant to the applicable Federal Acquisition Regulation and agency-specific supplemental regulations. As such, the use, duplication, disclosure, modification, and adaptation shall be subject to the restrictions and license terms set forth in the applicable Government contract, and, to the extent applicable by the terms of the Government contract, the additional rights set forth in FAR 52.227-19, Commercial Computer Software License (December 2007). Oracle America, Inc., 500 Oracle Parkway, Redwood City, CA 94065.
This software or hardware is developed for general use in a variety of information management applications. It is not developed or intended for use in any inherently dangerous applications, including applications that may create a risk of personal injury. If you use this software or hardware in dangerous applications, then you shall be responsible to take all appropriate fail-safe, backup, redundancy, and other measures to ensure its safe use. Oracle Corporation and its affiliates disclaim any liability for any damages caused by use of this software or hardware in dangerous applications.
Oracle and Java are registered trademarks of Oracle and/or its affiliates. Other names may be trademarks of their respective owners.
Intel and Intel Xeon are trademarks or registered trademarks of Intel Corporation. All SPARC trademarks are used under license and are trademarks or registered trademarks of SPARC International, Inc. AMD, Opteron, the AMD logo, and the AMD Opteron logo are trademarks or registered trademarks of Advanced Micro Devices. UNIX is a registered trademark of The Open Group.
This software or hardware and documentation may provide access to or information on content, products, and services from third parties. Oracle Corporation and its affiliates are not responsible for and expressly disclaim all warranties of any kind with respect to third-party content, products, and services. Oracle Corporation and its affiliates will not be responsible for any loss, costs, or damages incurred due to your access to or use of third-party content, products, or services.