6 Entity EJBs

The sections that follow describe WebLogic Server value-added features for programming and using entity beans in applications, and provide associated design and development guidelines.

It is assumed that the reader is familiar with Java programming and entity bean features and capabilities. For an introduction to entity beans and how they are typically used in applications, see Entity EJBs Maintain Persistent Data and Entity Bean Features.

For a description of the overall bean development process, see Implementing Enterprise JavaBeans.

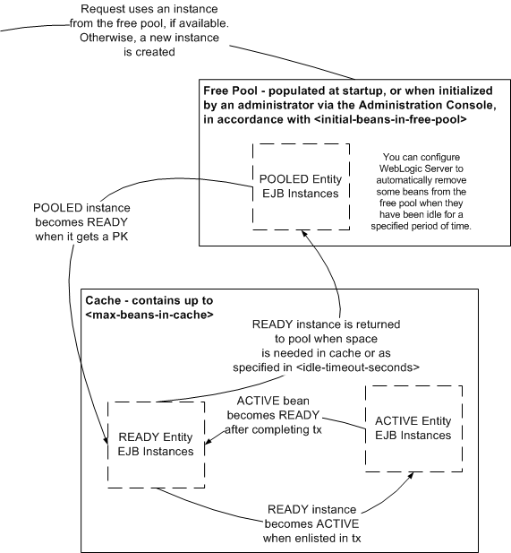
Managing Entity Bean Pooling and Caching

WebLogic Server provides these features to improve performance and throughput for entity EJBs:

  • Free pool—stores anonymous entity beans that are used for invoking finders, home methods, and creating entity beans.

  • Cache—contains instances that have an identity—a primary key, or are currently enlisted in a transaction (READY and ACTIVE entity EJB instances).

Figure 6-1 illustrates the life cycle of an entity bean instance. The sections that follow describe pooling and how the container populates and manages the free pool and the cache.

Figure 6-1 Entity Bean Life Cycle

Description of Figure 6-1 follows
Description of "Figure 6-1 Entity Bean Life Cycle"

Understanding Entity Pooling

If you specify a non-zero value for the initial-beans-in-free-pool element in weblogic-ejb-jar.xml, WebLogic Server populates the pool with the specified quantity of bean instances at startup.

The default value of initial-beans-in-free-pool is zero. Populating the free pool at startup improves initial response time for the EJB, because initial requests for the bean can be satisfied without generating a new instance. In this release of WebLogic Server, administrators can also initialize pools on demand via the Administration Console. When a pool is initialized, it is reset to the state it was in immediately after the EJB was deployed. For information, see "Initialize the idle bean cache and pool of an EJB" in Oracle WebLogic Server Administration Console Help.

An attempt to obtain an entity bean instance from the free pool will always succeed, even if the pool is empty. If the pool is empty, a new bean instance is be created and returned.

Pooled beans are anonymous instances, and are used for finders and home methods. The maximum number of instances the pool can contain is specified by the max-beans-in-free-pool element, in weblogic-ejb-jar.xml which set to 1,000 by default.

You can configure WebLogic Server to remove entity beans that have remained in the pool unused for a period of time specified in idle-timeout-seconds element in the pool element. When beans have been in the pool unused for the amount of time you specify in idle-timeout-seconds, they are removed from the pool until the number of beans in the pool reaches the number specified in initial-beans-in-free-pool; the number of beans in the pool will never fall below the number specified in initial-beans-in-free-pool.

Understanding Entity Caching

When a business method is called on a bean, the container obtains an instance from the pool, calls ejbActivate, and the instance services the method call.

A READY instance is in the cache, has an identity—an associated primary key, but is not currently enlisted in a transaction. WebLogic maintains READY entity EJB instances in least-recently-used (LRU) order.

An ACTIVE instance is currently enlisted in a transaction. After completing the transaction, the instance becomes READY, and remains in cache until space is needed for other beans.

The Current Beans in Cache field in the Administration Console Monitoring tab displays the count of READY and ACTIVE beans. Additionally, in this release of WebLogic Server, Administrators can initialize caches on demand via the Administration Console. When a cache is initialized, it is reset to the state it was in immediately after the EJB was deployed. For information, see "Initialize the idle bean cache and pool of an EJB" in Oracle WebLogic Server Administration Console Help.

The effect of the max-beans-in-cache element, and the quantity of instances with the same primary key allowed in the cache vary by concurrency strategy. Table 6-0 lists, for each concurrency strategy, how the value of the max-beans-in-cache element in weblogic-ejb-jar.xml limits the number of entity bean instances in the cache, and how many entity bean instances with the same primary key are allowed in the cache.

Table 6-1 Entity EJB Caching Behavior by Concurrency Type

Concurrency Option What is the effect of max-beans-in-cache on the number of bean instances in the cache? How many instances with same primary key can exist in cache simultaneously?

Exclusive

max-beans-in-cache = number of ACTIVE bean + number of READY instances.

one

Database

The cache can contain up to max-beans-in-cache ACTIVE bean instances and up to max-beans-in-cache READY bean instances.

multiple

ReadOnly

max-beans-in-cache = number of ACTIVE bean + number of READY instances.

one


READY entity EJB instances are removed from the cache when the space is needed for other beans. When a READY instance is removed from cache, ejbPassivate is called on the bean, and the container will try to put it back into the free pool.

You can configure WebLogic Server to periodically remove entity instances from cache when they have been idle—not participated in a transaction—for a period of time specified in idle-timeout-seconds. For a dedicated cache, the fixed periodicity of the cleaning task is equal to the value of idle-timeout-seconds. For an application level cache, multiple types of entity beans may share the cache each of which is allowed to have its own value of idle-timeout-seconds. In this case, the fixed periodicity of the cleaning task is equal to MIN(Set of idle-timeout-seconds for all beans in cache), and the cleaning task may run with a variable periodicity.

When the container tries to return an instance to the free pool and the pool already contains max-beans-in-free-pool instances, the instance is discarded.

ACTIVE entity EJB instances will not be removed from cache until the transaction they are participating in commits or rolls back, at which point they will become READY, and hence eligible for removal from the cache.

Understanding Passivation of Entity Beans

Entity beans that are involved in transactions can be passivated when necessary in order to attempt to prevent a CacheFullException when an attempt is made to insert an entity bean into a cache that is full. Passivation is handled automatically by the EJB container and you do not need to change the way you program EJBs in order to take advantage of this feature. However, you can optionally program your EJBs to communicate to the cache that they are done performing all operations in the current transaction. The cache can then make use of this information when evaluating beans for the possibility of passivation.

To optionally program EJBs to notify their cache that they are done performing operations in the current transaction, you can use the operationsComplete Java API as follows:

weblogic.ejb.interfaces.EJBLocalObject
public.void.operationsComplete()
weblogic.ejb.EJBObject
public.void.operationsComplete()

Understanding ejbLoad() and ejbStore() Behavior

This section describes how and when the persistent data for a CMP 2.1 entity bean is loaded to cache and written back to persistent storage.

  • findXXX()—By default, calling a finder method on a CMP bean results in immediate load of the bean's persistent data to cache. This behavior is controlled by the finders-load-bean element in the persistence element of weblogic-ejb-jar.xml.

  • ejbLoad()—For CMP 2.1 entity beans, ejbLoad() causes a "lazy" load of a bean's persistent data to the entity cache when the next getXXX() for the bean's data is called. That is, when a transaction is initiated for a CMP 2.0 entity bean instance, WebLogic Server reads the bean's data from the entity cache, rather than the database, unless ejbLoad() has been called since the bean was last loaded to cache.

    By default, WebLogic Server calls ejbLoad() each time a new transaction is initiated for the entity bean.

    Note:

    When used with CMP 1.1 entity beans and entity beans that use bean-managed persistence, ejbLoad() does not perform the lazy load—for these bean types, the bean's persistent data is loaded to cache during the ejbLoad().
  • ejbStore()—WebLogic Server writes the persistent fields of an entity EJB to the database using calls to ejbStore().

    By default, WebLogic Server calls ejbStore() when the transaction commits.

Controlling the Behavior of ejbLoad() and ejbStore()

For applications in which multiple clients can currently access and modify a bean's underlying data, the default behavior of ejbLoad() and ejbStore() described in Understanding ejbLoad() and ejbStore() Behavior ensures database integrity by:

  • Ensuring that each new transaction uses the latest version of the EJB's persistent data, and

  • Updating the database upon transaction commitment.

However, depending on your requirements, you may prefer to call ejbLoad() and ejbStore() either more or less frequently. For instance, you might want to limit calls that access the database for performance reasons. If your application does not allow multiple transactions to concurrently access the EJB—for example, if the bean uses Exclusive concurrency—loading the data at the beginning of each transaction is unnecessary. Given that no other clients or systems update the EJB's underlying data, the cached EJB data is always up-to-date, and calling ejbLoad() results in extra overhead. In such cases, you can safely reduce calls to ejbLoad(), as described in Limiting Database Reads with cache-between-transactions.

Alternatively, you might want to deviate from the standard ejbStore() behavior, by calling it before a transaction commits, in order to access and use intermediate transaction results. For instructions, see Updating the Database Before Transaction Ends.

Disabling Cache Flushing

According to the EJB specification, updates made by a transaction must be reflected in the results of query-finders and ejbSelects issued during the transaction. This requirement can slow performance. If you prefer not to flush the cache before the query is executed, you can change the value of the include-updates element in weblogic-cmp-jar.xml from its default value of True to False.

The decision to disable cache flushing depends on whether performance is more important than seeing the most current data. Setting include-updates to False provides the best performance but updates of the current transaction are not reflected in the query. If include-updates is True the container flushes all changes for the transactions to the database before executing the new query.

You can safely turn cache flushing off if your transactions do not re-query modified data—a common scenario—and get the best performance.

Configuring Application-Level Caching

Application-level caching—also known as "combined caching"—allows multiple entity beans that are part of the same Java EE enterprise application to share a single runtime cache. There are no restrictions on the number of different entity beans that may reference an individual cache.

Application-level caching offers the following advantages:

  • Reduces the number of entity bean caches, and hence the effort to configure the cache.

  • Better utilization of memory and heap space, because of reduced fragmentation. For example, if a particular EJB home experiences a burst of activity, it can make use of all memory available to the combined cache, while other EJBs that use the cache are paged out. If two EJBs use different caches, when one bean's cache becomes full, the container cannot page out EJBs in the other bean's cache, resulting in wasted memory.

  • Simplifies management; combined caching enables a system administrator to tune a single cache, instead of many caches.

  • Provides better scalability

Application-level caching is not the best choice, however, for applications that experience high throughput. Because one thread of control exists per cache at a time, high throughput can create a bottleneck situation as tasks compete for control of the thread.

To configure an application-level cache:

  1. Verify that the weblogic-application.xml file is located in the META-INF directory of the EAR file.

  2. Define the application-level cache in the entity-cache element of weblogic-application.xml. For a definition of this element and the child elements it contains, see "entity-cache" in "Enterprise Application Deployment Descriptor Elements" in Developing Applications for Oracle WebLogic Server.

  3. Reference the application-level cache in the entity-cache-ref element of the entity-descriptor element in weblogic-ejb-jar.xml.

    Note that:

    • entity-cache-name should be the name of the application-level cache, as specified in weblogic-application.xml.

    • The concurrency-strategy you specify for the bean must be compatible with the caching-strategy specified in weblogic-application.xml. A read-only entity can only use a multiversion application-level cache. For more information, see "caching-strategy" in "Enterprise Application Deployment Descriptor Elements" in Deploying Applications to Oracle WebLogic Server.

The weblogic-application.xml deployment descriptor is documented in "Enterprise Application Deployment Descriptor Elements" in Deploying Applications to Oracle WebLogic Server.

Using Primary Keys

Every entity EJB must have a primary key that uniquely identifies an entity bean within its home. Each entity bean instance can define a different class for its primary key; multiple entity beans can use the same primary key class, as appropriate.

If two entity bean instances have the same home and the same primary key, they are considered identical. A client can invoke the getPrimaryKey() method on the reference to an entity bean instance's remote interface to determine the instance's identity within its home.

The instance identity associated with a reference does not change during the lifetime of the reference. Therefore, the getPrimaryKey() method always returns the same value when called on the same entity object reference. A client that knows the primary key of an entity object can obtain a reference to the entity object by invoking the findByPrimaryKey(key) method on the bean's home interface.

Specifying Primary Keys and Primary Key Classes

You can map a primary key to one or multiple fields:

  • Mapping a Primary Key to a Single CMP Field

    In the entity bean class, you can have a primary key that maps to a single CMP field. CMP fields must be specified in both ejb-jar.xml and weblogic-cmp-jar.xml. In both descriptor files, CMP fields are specified in the cmp-field element. For simple primary keys, also specify the primary key in the primkey-field element in the ejb-jar.xml. In addition, specify the primary key field's class in the prim-key-class element in ejb-jar.xml.

  • Wrapping One or More CMP Fields in a Primary Key Class

    You can define your own primary key class that maps to single or multiple CMP fields. The primary key class must be public, and have a public constructor with no parameters. Specify the name of the primary key class in the prim-key-class element in ejb-jar.xml. All fields in the primary key class must be public, and must have the same names as the corresponding cmp-fields in ejb-jar.xml and weblogic-ejb-jar.xml. For compound primary keys, which map to multiple CMP fields, do not specify primkey-field in ejb-jar.xml.

  • Anonymous Primary Key Class

    If your entity EJB uses an anonymous primary key class, you must subclass the EJB and add a cmp-field of type java.lang.Integer to the subclass. Enable automatic primary key generation for the field so that the container fills in field values automatically, and map the field to a database column in the weblogic-cmp-jar.xml deployment descriptor.

    Finally, update the ejb-jar.xml file to specify the EJB subclass, rather than the original EJB class, and deploy the bean to WebLogic Server.

    Note:

    If you use the original EJB (instead of the subclass) with an anonymous primary key class, WebLogic Server displays the following error message during deployment:

    In EJB ejb_name, an 'Unknown Primary Key Class' ( <prim-key-class> == java.lang.Object ) MUST be specified at Deployment time (as something other than java.lang.Object).

Guidelines for Primary Keys

Follow these suggestions when using primary keys with WebLogic Server:

  • Do not construct a new primary key class with an ejbCreate. Instead, allow the container to create the primary key class internally, as described in Automatically Generating Primary Keys.

  • In an application that manages its own primary key values, for a simple primary key—one composed of a single atomic value such as a String or an Integer—make the primary key class a container-managed field. Set the value of the primary key cmp-field using the setXXX method within the ejbCreate method.

  • Do not use a cmp-field of the type BigDecimal as a primary key field for CMP beans. The boolean BigDecimal.equals (object x) method considers two BigDecimal equal only if they are equal in value and scale. This is because there are differences in precision between the Java language and different databases. For example, the method does not consider 7.1 and 7.10 to be equal. Consequently, this method will most likely return False or cause the CMP bean to fail.

    If you need to use BigDecimal as the primary key, you should:

    1. Implement a primary key class.

    2. In the primary key class, implement the boolean equal (Object x) method.

    3. In the equal method, use boolean BigDecimal.compareTo(BigDecimal val).

  • If you are mapping a database column to a cmp-field and a cmr-field concurrently and the cmp-field is a primary key field, set the value when the ejbCreate() method is invoked by using the setXXX method for the cmp-field. In this case, the cmr-field is initialized automatically, and the setXXX method for the cmr-field cannot be used. Conversely, if the cmp-field is not a primary key field, the cmp-field is read-only. The column is updated using the cmr-field, and the cmp-field provides a read-only view of the foreign key.

Automatically Generating Primary Keys

WebLogic Server supports the automatic primary key generation feature for CMP entity beans. This feature is supported for simple (non-compound) primary keys only.

WebLogic Server supports two methods of automatic primary key generation:

  • Native database primary key generation—The database generates the primary key. To enable this feature, specify the database and a generator name in the <automatic-key-generation> element of weblogic-cmp-jar.xml. Based on the values you configure, the container generates code that obtains the primary key from the database. This feature is supported for Oracle and Microsoft SQL Server databases only. In addition, see the instructions in Declaring Primary Key Field Type.

  • Primary keys generated from a SEQUENCE table.

Whichever method of generated primary keys you use, see the instructions in Declaring Primary Key Field Type.

Specifying Automatic Key Generation for Oracle Databases

Generated primary key support for Oracle databases uses a SEQUENCE entity in the Oracle database to generate unique primary keys. The Oracle database SEQUENCE is called when a new number is needed. Specify automatic key generation in the automatic-key-generation element in weblogic-cmp-jar.xml. Specify the name of the Oracle database SEQUENCE in the generator-nam element. If the Oracle database SEQUENCE was created with a SEQUENCE INCREMENT, specify a key-cache-size. The value of key-cache-size must match the value of the Oracle database SEQUENCE INCREMENT. If these two values are different, duplicate keys can result.

When using the Oracle database SEQUENCE object for generating primary keys:

  • Do not set the generator-type to USER_DESIGNATED_TABLE with Oracle. Doing so sets the TX ISOLATION LEVEL to SERIALIZABLE, which can cause the following exception:

    javax.ejb.EJBException: nested exception is: java.sql.SQLException: Automatic
    Key Generation Error: attempted to UPDATE or QUERY NAMED SEQUENCE TABLE
    NamedSequenceTable, but encountered SQLException java.sql.SQLException:
    ORA-08177: can't serialize access for this transaction. 
    

    Instead, use the AutoKey option with Oracle databases.

  • In this release, WebLogic Server does not support Oracle database's synonym feature for the SEQUENCE schema object. If you migrate an application that uses synonyms for SEQUENCEs from a release prior to WebLogic Server 8.1 to this release, the following errors result:

    [EJB:011066]During EJB deployment, error(s) were encountered while setting up The ORACLE SEQUENCE named 'XXX' with INCREMENT value '1'
    [EJB:011064]The ORACLE SEQUENCE named 'XXX' with INCREMENT '1' was not found in the database' 
    

Specifying Automatic Key Generation for Microsoft SQL Server

Generated primary key support for Microsoft SQL Server databases uses SQL Server's IDENTITY column. When the bean is created and a new row is inserted in the database table, SQL Server automatically inserts the next primary key value into the column that was specified as an IDENTITY column.

Note:

For instructions on creating a SQL Server table that contains an IDENTITY column, see Microsoft documentation.

Once the IDENTITY column is created in the table, specify automatic key generation in weblogic-cmp-jar.xml as shown below.

<automatic-key-generation>
     <generator-type>SQLServer</generator-type>
</automatic-key-generation>

Generating Primary Keys with a Named Sequence Table

A sequence table is a database-neutral way to generate primary keys. The sequence table holds a monotonically increasing integer sequence value that is used as the primary key value in bean instances as they are created.

Create a table named SEQUENCE to hold the current primary key value. The table consists of a single row with a single column, as defined by the following statement:

CREATE table_name (SEQUENCE int)
INSERT into table_name VALUES (0)

To use this feature, make sure that the underlying database supports a transaction isolation level of Serializable. The Serializable value indicates that simultaneously executing a transaction multiple times has the same effect as executing the transaction multiple times in a serial fashion. This is important in a WebLogic Server cluster, in which multiple servers instances access the sequence table concurrently. See your database documentation to determine the isolation levels it supports.

Specify automatic key generation in the weblogic-cmp-jar.xml file, as shown below. In addition, see the instructions in Declaring Primary Key Field Type.

<automatic-key-generation>
    <generator-type>NamedSequenceTable</generator-type>
    MY_SEQUENCE_TABLE_NAME</generator-name>
    <key-cache-size>100</key-cache-size>
</automatic-key-generation>

Specify the name of the sequence table in the generator-name element.

Specify the size of the key cache— how many keys the container will fetch in a single DBMS call—in the key-cache-size element. Oracle recommends a key-cache-size greater than one. This setting reduces the number of calls to the database to fetch the next key value.

Oracle recommends that you define one NAMED SEQUENCE table per bean type. Beans of different types should not share a common NAMED SEQUENCE table. This reduces contention for the key table.

Declaring Primary Key Field Type

For both native DBMS primary key generation, or key generation using a named sequence table, in the abstract get and set methods of the associated entity bean, declare the primary field type to be either:

  • java.lang.Integer

  • java.lang.Long

In weblogic-cmp-jar.xml, set the key-cache-size element to specify how many primary key values in the sequence should be fetched from the database at a time. For example, setting key_cache_size to 10 results in one database access for every 10 beans created, to update the sequence. The default value of key_cache_size is 1. Oracle recommends that you set key_cache_size to a value greater than one, to minimize database accesses and to improve performance.

Support for Oracle Database SEQUENCE

WebLogic Server can automatically create an Oracle database SEQUENCE—a number generator that generates a unique integer each time it is called.

An Oracle database SEQUENCE can use a specified "increment value", which is the value by which the integer is incremented on each subsequent generation. For example, if a SEQUENCE generates the integer 24 and the increment value is 10, then the next integer the SEQUENCE generates will be 34.

String-Valued CMP Field Trimming

In this release of WebLogic Server, by default, the EJB container trims string-valued CMP fields of their trailing spaces when they are retrieved from a database. All string-valued CMP fields are also trimmed of their trailing spaces in their set method.

Benefits of String Trimming

Untrimmed primary key fields can cause comparison operators to fail and can result in non-portable behavior. Automatic string trimming is beneficial because it causes a string retrieved from a database to be identical to the string that was inserted into the database. For instance, suppose:

  • a primary key field is mapped to the char(10) datatype in database

  • you insert the value "smith" into the database column

  • since "smith" is five characters in length and the char datatype is a fixed-length—of ten characters, in this case—the database pads the value by appending five blank spaces, resulting in "smith " being inserted into the database

  • you issue a SELECT statement to retrieve "smith" from the database, only, due to the database-appended characters, "smith " is retrieved

A comparison of the retrieved "smith " value with the original "smith" string would fail unless the retrieved value was first trimmed of its trailing spaces. With this release of WebLogic Server, the trailing spaces are trimmed automatically and, therefore, the comparison would not fail.

Disabling String Trimming

Automatic string trimming is enabled by default in this release. When you use DDConverter to convert deployment descriptors from prior releases of WebLogic Server, DDConverter automatically disables string trimming in the new deployment descriptors it creates.

If you want to disable string trimming for deployment descriptors that are newly created in this release of WebLogic Server, you can set disable-string-trimming in weblogic-cmp-jar.xml to True. For more information on the disable-string-trimming element, see disable-string-trimming.

Configuring Entity EJBs for Database Operations

The following sections provide instructions for mapping entity EJBs to database tables and controlling database access behaviors.

Configuring Table Mapping

A CMP bean can be mapped to one or more database tables. When a CMP bean is mapped to multiple tables, each table contains a row that corresponds to a particular bean instance. So, each table to which a bean maps will have the same number of rows at any point in time, and contain the same set of homogeneous primary key values. Consequently, each table must have the same number of primary key columns, and corresponding primary key columns in different tables must have the same type, though they may have different names. Tables that map to the same bean must not have referential integrity constraints declared between their primary keys. If they do, removal of a bean instance can result in a runtime error.

You map the cmp-fields of a bean to the columns of a table using the table-map element in weblogic-cmp-jar.xml, specifying one table-map element for each database table to which the bean maps. Each table-map element maps the primary key column(s) of the table to the primary key field(s) of the bean. Non-primary key fields may only be mapped to a single table.

Example 6-1 and Example 6-2 contain table-map elements for a bean that maps to a single and a bean that maps to multiple tables, respectively.

Example 6-1 Mapping a CMP Entity to One Database Table

<table-map>
    <table-name>TableName</table-name>
    <field-map>
        <cmp-field>name</cmp-field>
        <dbms-column>name_in_tablename</dbms-column>
    </field-map>
    <field-map>
        <cmp-field>street_address</cmp-field>
        <dbms-column>street_address_in_tablename
        </dbms_column>
    </field-map>
    <field-map>
        <cmp-field>phone</cmp-field>
        <dbms-column>phone_in_tablename</dbms-column>
    </field-map>

Example 6-2 Mapping a CMP Entity to Two DBMS Tables

<table-map>
    <table-name>TableName_1</table-name>
        <field-map>
        <!--Note 'name'is the primary key field of this EJB -->
            <cmp-field>name</cmp-field>
            <dbms-column>name_in_tablename_1</dbms-column>
        </field-map>
        <field-map>
            <cmp-field>street_address</cmp-field>
            <dbms-column>street_address_in_tablename_1</dbms-column>
        </field-map>
</table-map>
<table-map>
    <table-name>TableName_2</table-name>
         <field-map>
         <!--Note 'name'is the primary key field of this EJB -->
             <cmp-field>name</cmp-field>
             <dbms-column>name_in_tablename_2</dbms-column>
        </field-map>
        <field-map>
             <cmp-field>phone</cmp-field>
             <dbms-column>phone_in_tablename_2</dbms-column>
         </field-map>
</table-map>

Automatic Table Creation (Development Only)

To make iterative development easier, the WebLogic Server EJB container can be configured to automatically change the underlying table schema as entity beans change, ensuring that tables always reflect the most recent object relationship mapping.

Note:

This feature is disabled when a server instance is running in production mode, as a production environment may require the use of more precise table schema definitions. To ensure that the container only changes tables it created, container-created tables include an extra column, called wls_temp.

The syntax of table creation statements (DDL) varies from database to database, so table creation may fail on databases that are not fully supported. If this occurs, create the tables manually.

Table 6-2 Controlling Automatic Table Creation Behavior With <create-default-dbms-tables>

Setting <create-default-dbms-tables> to this value... Results in this behavior...

Disabled

The EJB container takes no action when underlying table schema changes. This is the default value.

CreateOnly

For each CMP bean in the JAR, if there is no table in the database for the bean, the container attempts to create the table based on information found in the deployment descriptor, including join tables, sequence tables, and Oracle database sequences. If table creation fails, a Table Not Found error is thrown, and the user must create the table manually.

DropAndCreate

For each CMP bean in the JAR:

  • if table columns have not changed, no action is taken, and the existing data is preserved.

  • if the columns have changed, then the container drops and recreates the table and all table data is lost.

Note: You must ensure that the column type and cmp-field types are compatible. The EJB container does not attempt to ensure the column type and cmp-field types are compatible.

DropAndCreate

Always

For each CMP bean listed in the JAR, the container drops and creates the table whether or not columns have changed.

AlterOrCreate

For each CMP bean in the JAR:

  • if the table exists, the container attempts to alter the table schema using the ALTER TABLE SQL command and the container saves the data.

  • if the table does not exist, the container creates the table during deployment.

Note: Do not use AlterOrCreate if a new column is specified as a primary key or a column with null values is specified as the new primary key column. Due to database limitations, use DropAndCreate instead.


Note:

Sequence tables, join tables, and Oracle database SEQUENCEs are supported.

Enable this feature using the create-default-dbms-table element in weblogic-cmp-jar.xml. The behavior of this feature varies according to the value of the element, as described in the following table. The EJB container actions described in the table occur during deployment.

Delaying Database Inserts

Because of timing issues that may occur when creating a CMP bean, WebLogic Server enables you to specify at what point during the bean creation process the bean is inserted into the database.

Why Delay Database Inserts?

You cannot set a cmr-field until the primary key value for the bean—which is set when ejbPostCreate is called—is available. Hence, you cannot set a cmr-field until ejbPostCreate. This factor in combination with other conditions can lead to these problems:

  • Problem 1: Non-null foreign key constraint

    If a database row is inserted after ejbCreate (that is, before ejbPostCreate), then the foreign key is given a null value. This is because foreign key columns are set when cmr-fields are set.

    Solution: Set delay-insert-until in weblogic-cmp-jar.xml to ejbCreate, which causes the insert to be done immediately after the ejbCreate, and set the relationship during ejbPostCreate.

  • Problem 2: Creating beans during ejbPostCreate

    When a related bean is created, the database insert for that bean happens before the create call finishes. If the database row for the related bean contains a foreign key that refers to the current bean and the foreign key has a referential integrity constraint defined, the insert will fail if the current bean's database row has not been inserted yet.

    Solution: Set delay-insert-until to ejbCreate so that the row for the current bean exists during the ejbPostCreate.

    Note:

    In a one-to-one relationship, if the parent bean's primary key is embedded in the child bean's CMR field, when the EJB container creates the beans, it will not check if the parent bean has children, for performance reasons. To avoid a duplicationKeyException database exception, you must set the foreign key constraint on the child table in the database.
  • Problem 3: Both Problem 1 and Problem 2 exist

    Solution: Do not create related beans during ejbPostCreate. Create the current bean and after the creation is finished, create the related beans and set up relationships.

    Oracle recommends that applications always do this. Applications should never create related beans during creation of another bean.

Configuring Delayed Database Inserts

You can delay database inserts until the end of the ejbCreate method or ejbPostCreate method, using the delay-database-insert-until element in weblogic-cmp-jar.xml. To batch, order, and perform updates at the end of the transaction, set both enable-batch-operations and order-database-operations in weblogic-cmp-jar.xml to "True".

If you choose to delay database updates for a transaction that updates related beans, you must define the relationship between the beans in the weblogic-rdbms-relation of weblogic-cmp-jar.xml. Otherwise, database constraint errors may result when the EJB container attempts to perform the updates.

Limiting Database Reads with cache-between-transactions

As described in Understanding ejbLoad() and ejbStore() Behavior, by default, WebLogic Server calls ejbLoad() each time a transaction is initiated for an entity bean.

You can configure WebLogic Server to call ejbLoad() only when a client first references the bean or when a transaction is rolled back. This behavior is referred to as long-term caching. You enable long-term caching by setting the cache-between-transactions element in weblogic-ejb-jar.xml to true.

Long-term caching is allowed only if the concurrency-strategy for a bean is Exclusive, ReadOnly, or Optimistic. When long-term caching is configured for a:

  • ReadOnly bean, WebLogic Server ignores the value of the cache-between-transactions. WebLogic Server always performs long-term caching of read-only data, regardless of the value of cache-between-transactions.

  • Exclusive bean, the EJB container must have exclusive update access to the underlying data: the data must not be updated by another application outside of the EJB container.

    Note:

    If a bean with Exclusive concurrency is deployed in a cluster long-term caching is automatically disabled because any server instance in the cluster may update the bean data. This would make caching between transactions impossible.
  • Optimistic bean, the EJB container reuses cached data for each transaction after the client first references the bean, but ensures that updates are transactionally consistent by checking for optimistic conflicts at the end of each transaction.

    Note:

    In a cluster, when a bean with Optimistic concurrency is updated, notifications are broadcast to other cluster members to prevent optimistic conflicts.

Table 6-3 lists the allowable values for the cache-between-transactions element by entity bean type and concurrency strategy.

Table 6-3 Permitted cache-between-transactions values, by Concurrency Strategy and Entity Type

Concurrency Strategy BMP Entity CMP 2.0 Bean CMP 1.1 Entity

Database

False

False

False

Exclusive

True or False

True or False

True or False

Optimistic

Not applicable. Optimistic concurrency is not available for BMP beans.

True or False

Not applicable. Optimistic concurrency is not available for CMP 1.1 beans.


Updating the Database Before Transaction Ends

As described in Understanding ejbLoad() and ejbStore() Behavior, by default, WebLogic Server calls ejbStore() only when the transaction commits.

To make intermediate results of uncommitted transactions available to other database users, set delay-updates-until-end-of-tx in the persistence element of weblogic-ejb-jar.xml to False—this causes WebLogic Server to call ejbStore() after each method call.

Note:

While setting delay-updates-until-end-of-tx to false results in database updates after each method call, the updates are not committed until the end of the transaction.

Dynamic Queries

Dynamic queries allow you to construct and execute EJB-QL or SQL queries programmatically in your application code.

Using dynamic queries provides the following benefits:

  • The ability to create and execute new queries without having to update and deploy an EJB.

  • The ability to reduce the size of the EJB's deployment descriptor file. This is because finder queries can be dynamically created instead of statically defined in the deployment descriptors.

Enabling Dynamic Queries

To enable dynamic queries:

  1. Set the enable-dynamic-queries element in the EJB's weblogic-ejb-jar.xml to True:

    <enable-dynamic-queries>True</enable-dynamic-queries>
    
  2. Set standard method permissions to control access to dynamic queries by specifying the method-permission element in the ejb-jar.xml deployment descriptor file.

    Setting method-permission for the createQuery() method of the weblogic.ejb.QueryHome interface controls access to the weblogic.ejb.Query object necessary to execute the dynamic queries.

    If you specify method-permission for the createQuery() method, the method-permission settings apply to the execute and find methods of the Query class.

Executing Dynamic Queries

The following code sample demonstrates how to execute a dynamic query.

InitialContext ic=new InitialContext();
FooHome fh=(FooHome)ic.lookup("fooHome");
QueryHome qh=(QueryHome)fh;
String ejbql="SELECT OBJECT(e)FROM EmployeeBean e WHERE e.name='rob'"
Query query=qh.createQuery();
query.setMaxElements(10)
Collection results=query.find(ejbql);

Enabling BLOB and CLOB Column Support for Oracle or DB2 Databases

WebLogic Server supports Oracle and DB2 databases Binary Large Object (BLOB) and Character Large Object (CLOB) DBMS columns for CMP entity beans.

WebLogic Server maps BLOBs to a cmp-field that has a byte array or serializable type. At this time, no support is available for mapping char arrays to a CLOB column.

To enable BLOB/CLOB support:

  1. In the bean class, declare the variable.

  2. Edit the XML by declaring the dbms-default-value and dbms-column-type deployment descriptors in the weblogic-cmp-jar.xml file.

  3. Create the BLOB or CLOB in the Oracle or DB2 database.

Specifying a BLOB Column Using the Deployment Descriptor

The following XML code shows how to specify a BLOB object using the dbms-column-type element in weblogic-cmp-jar-xml file.

<field-map>
    <cmp-field>photo</cmp-field>
    <dbms-column>PICTURE</dbms-column>
    <dbms-column-type>Blob</dbms-column-type>
    <dbms-default-value>DB2</dbms-default-value>
</field-map>

Serialization for cmp-fields of Type byte[] Mapped to an Oracle Blob

In this release of WebLogic Server, cmp-fields of type byte[] mapped to a Blob are not serialized by default; the EJB container persists the byte[] directly and does not serialize it.

To cause WebLogic Server to serialize cmp-fields of type byte[] mapped to a Blob in an Oracle database, set the serialize-byte-array-to-oracle-blob compatibility flag, which was introduced in WebLogic Server 8.1 SP02, to True.

Specifying a CLOB Column Using the Deployment Descriptor

The following XML code shows how to specify a CLOB object using the dbms-column element in weblogic-cmp-jar-xml.

<field-map>
    <cmp-field>description</cmp-field>
    <dbms-column>product_description</dbms-column>
    <dbms_column-type>Clob</dbms-column-type>
    <dbms-default-value>Oracle</dbms-default-value>
</field-map>

Optimized CLOB Column Insertion on Oracle 10g

The Oracle 9i and 10g drivers have different requirements for successful insertion of CLOB column values into database rows. The Oracle 9i driver requires that a database row is locked before a CLOB value can be inserted into it. As a result, on Oracle 9i, WebLogic Server does the following to insert a row that contains a CLOB column value into a table:

  1. Inserts a row with all values other than the CLOB column into the table.

  2. Issues a SELECT FOR UPDATE statement on the row created in step 1, above.

  3. Inserts the CLOB value into the row.

While these steps are necessary for successful insertion of a row that contains a CLOB column value on Oracle 9i, the steps cause an unnecessary performance hit on Oracle 10g. The Oracle 10g driver features improved handling of CLOBS and does not require a lock on a row before a CLOB column value can be inserted into it. On Oracle 10g, WebLogic Server uses a single INSERT statement to insert a row with a CLOB column value into a table, which results in increased performance of CMP EJBs.

To make use of this WebLogic Server optimization for Oracle 10g, you do not need to configure anything additional. Simply specify Oracle as your database and WebLogic Server checks to see if your Oracle version is Oracle 9i or Oracle 10g. If WebLogic Server identifies your database as Oracle 10g, rows containing CLOB values are inserted into tables in single INSERT statements. If WebLogic Server identifies your database as Oracle 9i, rows containing CLOB values are inserted into tables in three steps as previously described.

For more information, see "Handling CLOBs - Made easy with Oracle JDBC 10g" at http://www.oracle.com/technetwork/java/jms/index.html#DUPS_OK_ACKNOWLEDGE.

Specifying Field Groups

A field group represents a subset of a bean's container-managed persistence (CMP) and container-managed relationship (CMR) fields. To improve performance, you can put related fields in a bean into groups that are faulted into memory together as a unit.

You can associate a group with a query or relationship, so that when a bean is loaded as the result of executing a query or following a relationship, only the fields mentioned in the group are loaded.

A special group named "default" is used for queries and relationships that have no group specified. By default, the default group contains all of a bean's CMP fields and any CMR fields that add a foreign key to the bean's table.

A field can belong to multiple groups. In this case, the getXXX() method for the field faults in the first group that contains the field.

You specify field groups in the field-group element of weblogic-cmp-jar.xml file, as shown in Example 6-3.

Example 6-3 Specifying Field Groups

<weblogic-rdbms-bean>
    <ejb-name>XXXBean</ejb-name>
    <field-group>
        <group-name>medical-data</group-name>
        <cmp-field>insurance</cmp-field>
        <cmr-field>doctors</cmr-fields>
    </field-group>
</weblogic-rdbms-bean>

Ordering and Batching Operations

Multiple instances of the same container-managed persistence (CMP) entity bean are often changed in a single transaction. If the EJB container issues SQL for every CMP entity bean instance, updates can become a performance bottleneck.

The EJB batch operations features solves this problem by updating multiple entries in a database table in one batch of SQL statements. This can dramatically improve performance by doing multiple database inserts, deletes, or updates for CMP beans in one database round-trip.

To permit batch database inserts, updates or deletes, set the enable-batch-operations element in the weblogic-cmp-jar.xml file to True.

Operation Ordering

Database operation ordering prevents constraint errors by taking into account database dependencies, and ordering inserts, updates and deletes accordingly.

Enabling database ordering causes the EJB container to do two things:

  • Delay all database operations—insert, update, and delete—to commit time

  • Order database operations at commit time

For example, assume a Customer A, who is related to Salesman A. If Salesman A is deleted, and Customer A is assigned to Salesman B, the container would order the operations in this fashion:

  1. Update Customer A to refer to Salesman B.

  2. Remove Salesman A.

This ensures that Customer A never refers to a salesman that does not exist, which would cause a database referential integrity error.

To enable the EJB container to correctly order database operations for related beans, you must specify the relationship between the beans, in the weblogic-rdbms-relation of weblogic-cmp-jar.xml. Otherwise, database constraint errors may result when the EJB container attempts to perform the updates.

Batch Operations Guidelines and Limitations

When using batch operations, you must set the boundary for the transaction, as batch operations only apply to the inserts, updates or deletes between transaction begin and transaction commit.

Batch operations only work with drivers that support the addBatch() and executeBatch() methods. If the EJB container detects unsupported drivers, it reports that batch operations are not supported and disables batch operations.

There are several limitations on using batch operations:

  • You cannot use the Automatically Generating Primary Keys feature with batch operations if the generator-type is set to sybase or sqlServer. If you have enabled automatic primary key generation with either of these types, WebLogic Server automatically disables batch operations and issues a warning.

  • The total number of entries created in a single batch operation cannot exceed the max-beans-in-cache setting, which is specified in the weblogic-ejb-jar.xml file.

  • If you set the dbms-column-type element in weblogic-cmp-jar.xml to either Blob or Clob, batch operation automatically turns off because you will not save much time if a Blob or Clob column exists in the database table. In this case, WebLogic Server performs one insert per bean, which is the default behavior.

Using Query Caching (Read-Only Entity Beans)

You can choose to cache read-only entity EJBs at the query level. Caching read-only entity EJBs at the query level improves performance because it enables the EJBs to be accessed in cache by any finder, thereby avoiding the need to access the database. For information, see enable-query-caching.

Using SQL in Entity Beans

In this release of WebLogic Server, you can use EJB-QL or standard or database-specific SQL for entity beans that use container-managed persistence (CMP). Oracle recommends that you use EJB-QL (with or without WebLogic extensions) for most queries and use SQL only when needed (for instance, to make use of vendor-specific features that cannot be accessed without using vendor-specific SQL).

You can use SQL in queries that cache multiple related objects, to implement finder and select methods, or with stored procedures.

To use EJB-QL in queries in this release of WebLogic Server, you do not need to change any mapping information in weblogic-cmp-jar.xml. You simply continue to map each CMP and CMR field to database columns as you did in pre-9.0 releases of WebLogic Server. For information, see, Configuring Entity EJBs for Database Operations and Using Container-Managed Relationships (CMRs). To use SQL in queries, you must describe the shape of the SQL result with the sql-shape element. SQL shape primarily consists of the SQL tables and columns that are returned. The EJB containers uses the SQL shape together with the CMP and CMP field mappings to return objects from the query. For more information, see:

Using Container-Managed Relationships (CMRs)

Container-managed relationships (CMRs) are relationships that you define between two entity EJBs, analogous to the relationships between the tables in a database. If you define a CMR between two EJBs that are involved in the same processing task, your application can benefit from these features:

  • Related beans can be cached together, reducing the number of queries necessary to accomplish a processing task.

  • Batched database operations can be ordered correctly at the end of a transaction, avoiding data consistency problems.

  • Related beans can be deleted automatically, using the cascade delete feature.

The sections that follow describe the features and limitations of WebLogic Server CMRs. For instruction on configuring CMRs, see Defining Container-Managed Relationships (CMRs).

CMR Requirements and Limitations

You can define a relationship between two WebLogic Server entity beans that will be packaged in the same JAR and whose data persist in the same database. Entities that participate in the same relationship must map to the same datasource. WebLogic Server does not support relationships between entity beans that are mapped to different datasources. The abstract schema for each bean that participates in a container-managed relationship must be defined in the same ejb-jar.xml file.

EJB 2.1 states that if an entity bean does not have a local interface, the only CMR in which it can participate is a unidirectional one, from itself to another entity bean. However, WebLogic Server allows an entity bean with only a remote interface to:

  • Participate in CMRs that are bidirectional, or

  • Be the target of a unidirectional CMR with another entity.

Because this feature is not specified in EJB 2.1, entity beans that have only remote interfaces, and either participate in bidirectional relationships or are the target of a unidirectional relationship, may not be portable to other application servers.

CMR Cardinality

An entity bean can have a one-to-one, one-to-many, or many-to-many relationship with another entity bean.

CMR Direction

Any CMR, whether one-to-one, one-to-many, or many-to-many, can be either unidirectional or bidirectional. The direction of a CMR determines whether the bean on one side of the relationship can be accessed by the bean on the other side.

Unidirectional CMRs can be navigated in one direction only—the "dependent bean" is unaware of the other bean in the relationship. CMR-related features such as cascade deletes can only be applied to the dependent bean. For example, if cascade deletes have been configured for a unidirectional CMR from to EJB1 to EJB2, deleting EJB1 will cause deletion of EJB2, but deleting EJB2 will not cause deletion of EJB1.

Note:

For the cascade delete feature, the cardinality of the relationship is a factor—cascade deletes are not supported from the many side of a relationship, even if the relationship is bidirectional.

Bidirectional relationships can be navigated in both directions—each bean in the relationship is aware of the other. CMR-related features are supported in both directions. For example, if cascade deletes have been configured for a bidirectional CMR between EJB1 to EJB2, deleting either bean in the CMR will cause deletion of the other bean.

Removing CMRs

When a bean instance that participates in a relationship is removed, the container automatically removes the relationship. For instance, given a relationship between an employee and a department, if the employee is removed, the container removes the relationship between the employee and the department as well.

Defining Container-Managed Relationships (CMRs)

Defining a CMR involves specifying the relationship and its cardinality and direction in ejb-jar.xml. You define database mapping details for the relationship and enable relationship caching in weblogic-cmp-jar.xml. These sections provide instructions:

Specifying Relationships in ejb-jar.xml

Container-managed relationships are defined in the ejb-relation element of ejb-jar.xml. Example 6-4 shows the ejb-relation element for a relationship between two entity EJBs: TeacherEJB and StudentEJB.

The ejb-relation element contains a ejb-relationship-role for each side of the relationship. The role elements specify each bean's view of the relationship.

Example 6-4 One-to-Many, Bidirectional CMR in ejb-jar.xml

<ejb-relation> 
    <ejb-relation-name>TeacherEJB-StudentEJB</ejb-relation-name>
    <ejb-relationship-role>
        <ejb-relationship-role-name>teacher-has-student
        </ejb-relationship-role-name>
        <multiplicity>One</multiplicity>
        <relationship-role-source>
            <ejb-name>TeacherEJB</ejb-name> 
        </relationship-role-source>
        <cmr-field>
            <cmr-field-name>teacher</cmr-field-name>
        </cmr-field>
    </ejb-relationship-role> 
    <ejb-relationship-role>
        <ejb-relationship-role-name>student-has-teacher
        </ejb-relationship-role-name>
        <multiplicity>Many</multiplicity>
        <relationship-role-source>
            <ejb-name>StudentEJB</ejb-name> 
        </relationship-role-source>
        <cmr-field>
            <cmr-field-name>student</cmr-field-name>
            <cmr-field-type>java.util.Collection</cmr-field-type>
        </cmr-field>
    </ejb-relationship-role>

Specifying Relationship Cardinality

The cardinality on each side of a relationship is indicated using the multiplicity element in its ejb-relationship-role element.

In Example 6-5, the cardinality of the TeacherEJB-StudentEJB relationship is one-to-many—it is specified by setting multiplicity to one on the TeacherEJB side and Many on the StudentEJB side.

The cardinality of the CMR in Example 6-5, is one-to-one—the multiplicity is set to one in both role elements for the relationship.

Example 6-5 One-to-One, Unidirectional CMR in ejb-jar.xml

<ejb-relation> 
    <ejb-relation-name>MentorEJB-StudentEJB</ejb-relation-name>
    <ejb-relationship-role>
        <ejb-relationship-role-name>mentor-has-student
        </ejb-relationship-role-name>
        <multiplicity>One</multiplicity>
        <relationship-role-source>
            <ejb-name>MentorEJB</ejb-name> 
        </relationship-role-source>
        <cmr-field>
            <cmr-field-name>mentorID</cmr-field-name>
        </cmr-field>
    </ejb-relationship-role> 
    <ejb-relationship-role>
        <ejb-relationship-role-name>student-has-mentor
        </ejb-relationship-role-name>
        <multiplicity>One</multiplicity>
        <relationship-role-source>
            <ejb-name>StudentEJB</ejb-name> 
        </relationship-role-source>
    </ejb-relationship-role> 

If a side of a relationship has a <multiplicity> of Many, its <cmr-field> is a collection, and you must specify its <cmr-field-type> as java.util.Collection, as shown in the StudentEJB side of the relationship in Example 6-4. It is not necessary to specify the cmr-field-type when the cmr-field is a single valued object.

Table 6-4 lists the contents of cmr-field for each bean in a relationship, based on the cardinality of the relationship.

Table 6-4 Cardinality and cmr-field-type

If relationship between EJB1 and EJB2 is ... EJB1's cmr-field contains ... EJB2's cmr-field contains ...

one-to-one

single valued object

single valued object

one-to-many

single valued object

Collection

many-to-many

Collection

Collection


Specifying Relationship Directionality

The directionality of a CMR is configured by the inclusion (or exclusion) of a cmr-field in the ejb-relationship-role element for each side of the relationship

A bidirectional CMR has a cmr-field element in the ejb-relationship-role element for both sides of the relationship, as shown in Figure 6-1.

A unidirectional relationship has a cmr-field in only one of the role elements for the relationship. The ejb-relationship-role for the starting EJB contains a cmr-field, but the role element for the target bean does not. Figure 6-1 specifies a unidirectional relationship from MentorEJB to StudentEJB— there is no cmr-field element in the ejb-relationship-role element for StudentEJB.

Specifying Relationships in weblogic-cmp-jar.xml

Each CMR defined in ejb-jar.xml must also be defined in a weblogic-rdbms-relation element in weblogic-cmp-jar.xml. weblogic-rdbms-relation identifies the relationship, and contains the relationship-role-map element, which maps the database-level relationship between the participants in the relationship, for one or both sides of the relationship.

The relation-name in weblogic-rdbms-relation must be the same as the ejb-relation-name for the CMR in ejb-jar.xml.

One-to-One and One-to-Many Relationships

For one-to-one and one-to-many relationships, relationship-role-map is defined for only one side of the relationship.

For one-to-one relationships, the mapping is from a foreign key in one bean to the primary key of the other.

Figure 6-1 is the weblogic-rdbms-relation element for a the one-to-one relationship between MentorEJB and StudentEJB, whose <ejb-relation> is shown in Figure 6-1.

Example 6-6 One-to-One CMR weblogic-cmp-jar.xml

<weblogic-rdbms-relation>
    <relation-name>MentorEJB-StudentEJB</relation-name>
    <weblogic-relationship-role>
       <relationship-role-name>
       mentor-has-student
       </relationship-role-name>
       <relationship-role-map>
          <column-map>
             <foreign-key-column>student</foreign-key-column>
             <key-column>StudentID/key-column>
          </column-map>
       </relationship-role-map>
    </weblogic-relationship-role>

For one-to-many relationships, the mapping is also always from a foreign key in one bean to the primary key of another. In a one-to-many relationship, the foreign key is always associated with the bean that is on the many side of the relationship.

Example 6-7 is the weblogic-rdbms-relation element for a the one-to-many relationship between TeacherEJB and StudentEJB, whose <ejb-relation> is shown in Figure 6-1.

Example 6-7 weblogic-rdbms-relation for a One-to-Many CMR

<weblogic-rdbms-relation>
    <relation-name>TeacherEJB-StudentEJB</relation-name>
    <weblogic-relationship-role>
        <relationship-role-name>
        teacher-has-student
        </relationship-role-name>
        <relationship-role-map>
        <column-map>
            <foreign-key-column>student</foreign-key-column>
            <key-column>StudentID/key-column>
        </column-map>
        </relationship-role-map>
    </weblogic-relationship-role>

Many-to-Many Relationships

For many-to-many relationships, specify a weblogic-relationship-role element for each side of the relationship. The mapping involves a join table. Each row in the join table contains two foreign keys that map to the primary keys of the entities involved in the relationship. The direction of a relationship does not affect how you specify the database mapping for the relationship.

Example 6-8 shows the weblogic-rdbms-relation element for the friends relationship between two employees.

The FRIENDS join table has two columns, first-friend-id and second-friend-id. Each column contains a foreign key that designates a particular employee who is a friend of another employee. The primary key column of the employee table is id. The example assumes that the employee bean is mapped to a single table. If employee bean is mapped to multiple tables, then the table containing the primary key column must be specified in the relation-role-map. For an example, see Specifying CMRs for EJBs that Map to Multiple Tables.

Example 6-8 weblogic-rdbms-relation for a Many-to-Many CMR

<weblogic-rdbms-relation>
    <relation-name>friends</relation-name>
    <table-name>FRIENDS</table-name>
    <weblogic-relationship-role>
        <relationship-role-name>first-friend
        </relationship-role-name>
        <relationship-role-map>
        <column-map>
            <foreign-key-column>first-friend-id</foreign-key-column>
            <key-column>id</key-column>
        </column-map
        </relationship-role-map>
    <weblogic-relationship-role>
    <weblogic-relationship-role>
        <relationship-role-name>second-friend</relationship-role-name>
        <relationship-role-map>
        <column-map>
            <foreign-key-column>second-friend-id</foreign-key-column>
            <key-column>id</key-column>
        </column-map>
    </relationship-role-map>
    </weblogic-relationship-role>
</weblogic-rdbms-relation>

Specifying CMRs for EJBs that Map to Multiple Tables

A CMP bean that is involved in a relationship may be mapped to multiple DBMS tables.

  • If the bean on the foreign-key side of a one-to-one or one-to-many relationship is mapped to multiple tables then the name of the table containing the foreign-key columns must be specified using the foreign-key-table element.

  • Conversely, if the bean on the primary-key side of a one-to-one or one-to-many relationship or a bean participating in a many-to-many relationship is mapped to multiple tables then the name of the table containing the primary-key must be specified using the primary-key-table element.

If neither of the beans in a relationship is mapped to multiple tables, then the foreign-key-table and primary-key-table elements may be omitted since the tables being used are implicit.

Example 6-9 contains a relationship-role-map for a CMR in which the bean on the foreign-key side of a one-to-one relationship, Fk_Bean, is mapped to two tables: Fk_BeanTable_1 and Fk_BeanTable_2.

The foreign key columns for the relationship, Fk_column_1 and Fk_column_2, are located in Fk_BeanTable_2. The bean on the primary key side, Pk_Bean, is mapped to a single table with primary-key columns Pk_table_pkColumn_1 and Pk_table_pkColumn_2.

The table that contains the foreign-key columns is specified by the <foreign-key-table> element.

Example 6-9 One-to-One CMR, One Bean Maps to Multiple Tables

<relationship-role-map
    <foreign-key-table>Fk_BeanTable_2</foreign-key-table>
    <column-map>
        <foreign-key-column>Fk_column_1</foreign-key-column>
        <key-column>Pk_table_pkColumn_1</key-column>
    </column-map>
    <column-map>
        <foreign-key-column>Fk_column_2</foreign-key-column>
        <key-column>Pk_table_pkColumn_2</key-column>
    </column-map>
</relationship-role-map>

About CMR Fields and CMR Field Accessor Methods

CMR fields are not stored as attributes of an implementation class—they are accessible in the bean through CMR field accessor methods that you write. CMR field accessor methods:

  • Must begin with get...() and set...() and the text following get.../set... must match the name of the relation field as it is declared in the ejb-jar.xml.

  • Must exist in the implementation class for every CMR field.

  • Must be declared abstract

To allow remote clients to use CMR field accessor methods, put the getter and/or setter method signatures in the remote interface. However, CMR fields of a Collection datatype cannot be exposed in the remote interface. A CMR field that is a Collection can only be accessed by local methods.

Using Cascade Delete for Entities in CMRs

When a cascade delete is performed, the deletion of a bean instance that participates in a relationship with another bean instance causes the container to also automatically delete all of the dependent bean instances. This feature is an efficient way to maintain data integrity.

For example, if the Employee bean has a one-to-many relationship to the Employee_Projects bean, deleting an Employee bean instance causes instances of the Employee_Projects bean to also be deleted.

You can specify cascade delete for one-to-one and one-to-many relationships; many-to-many relationships are not supported.

WebLogic Server supports two methods of cascade delete:

  • Java EE Cascade Delete—This method does not require that the underlying database have built-in support for cascade deletes. Configure the behavior using the cascade-delete element in ejb-jar.xml, as shown in the following example:

    <ejb-relation>
        <ejb-relation-name>Customer-Account</ejb-relation-name>
            <ejb-relationship-role>
                <ejb-relationship-role-name>Account-Has-Customer
                </ejb-relationship-role-name>
            <multiplicity>one</multiplicity>
                <cascade-delete/> 
        </ejb-relationship-role>
    </ejb-relation>
    

    Note:

    The cascade-delete element can only be specified for a ejb-relationship-role element if the other ejb-relationship-role in the relationship has multiplicity of one.
  • Database-Level Cascade Delete (Oracle only)—This method allows an application to take advantage of a database's built-in support for cascade delete, and possibly improve performance. When db-cascade-delete is enabled, the underlying database must be set up for cascade deletes. For instructions and examples of setting up database cascade delete in Oracle WebLogic Server, db-cascade-delete.

In a high volume transaction environment, transactions that use exclusive concurrency can encounter deadlocks when a transaction that performs a cascade delete needs access to the same entity bean as a transaction that does not perform a cascade delete. For information on how to avoid such deadlocks, see Deadlock Prevention for Exclusive Concurrency and Cascade Deletes.

Relationship Caching

Relationship caching—also known as "pre-fetching" or "eager relationship caching'—improves the performance of entity beans by loading related beans into the cache and preventing multiple queries by issuing a join query for the related bean. If a set of beans is accessed as part of the same unit of work, then your application should load them into cache at the same time.

Suppose your application contains entity beans with the following relationships:

customerBean has a one-to-many relationship with  accountBean
accountBean has a one-to-one relationship with addressBean
customerBean has a one-to-one relationship with phoneBean

Consider the following EJB code for accountBean and addressBean, which have a 1-to-1 relationship:

Account acct = acctHome.findByPrimaryKey("103243"); 
Address addr = acct.getAddress(); 

Without relationship caching, an SQL query is issued by the first line of code to load the accountBean and another SQL query is issued by the second line of code to load the addressBean; this results in two queries to the database.

With relationship caching, a single query is issued to load both accountBean and addressBean by the first line of code, which should result in better performance. So, if you know that a related bean will be accessed after executing a particular finder method, it is a good idea to let the finder method know via the relationship caching feature.

The relationship caching feature has the following limitations:

  • Relationship caching is supported for one-to-one, one-to-many, and many-to-one relationships. It is not supported for many-to-many relationships.

  • When using weblogic-ql, this feature only works with finder methods that return references to either EJBObject or EJBLocalObject beans.

If you enable relationship caching for a finder or a select method, the result of the query will always be a distinct set even if the distinct keyword is not specified. This is due to a technical limitation that does not allow the EJB container to distinguish duplicates in the underlying JDBC result set.

With relationship caching enabled, changes to the relationship are automatically reflected in cache. For instance, if an instance is added on the "many" side of a one-to-many relationship, that change is reflected in the cached relationship—a subsequent query to the bean on the "one" side of the relationship causes the relationship to be refreshed in cache, so that the new instance is available to the query.

Enabling Relationship Caching

To enable relationship caching:

  1. Specify the caching-name element in the weblogic-query element of the weblogic-cmp-jar.xml file.

    If a caching-name element is specified in the weblogic-query element, when the finder query is executed, WebLogic Server loads data for related beans as specified by the relationship-caching element that the caching-name element specifies.

  2. Make sure that the finders-load-bean element (in weblogic-ejb-jar.xml) for the bean that contains the finder is not set to False or relationship caching will not be enabled. The default value of finder-load-bean is True.

  3. Specify the database-type element in the weblogic-cmp-jar.xml file. Relationship caching uses outer joins for queries and outer join syntax can vary by database type.

Because relationship caching uses join queries, the number of caching-element elements in the relationship-caching element can increase duplicates in the result set. Specify one one-to-many relationships per caching-element to avoid duplicates in the result set.

Specify the relationship-caching element in weblogic-cmp-jar.xml, as shown in this example:

<relationship-caching>
    <caching-name>cacheMoreBeans</caching-name>
    <caching-element>
        <cmr-field>accounts</cmr-field>
        <group-name>acct_group</group-name>
        <caching-element>
            <cmr-field>address</cmr-field>
            <group-name>addr_group</group-name>
        </caching-element>
    </caching-element>
    <caching-element>
        <cmr-field>phone</cmr-field>
        <group-name>phone_group</group-name>
    </caching-element>
</relationship-caching>

The accounts and phone fields are cmr-fields in customerBean; the address field is a cmr-field in the accountBean; and addr_group and phone_group are groups in addressBean and phoneBean.

Using nested caching-element elements enables the bean to load more than one level of related beans. In the above sample, addressBean is the second level related bean because it is nested in the accountBean. Currently, there is no limitation on the number of caching-elements that you can specify. However, setting too many caching-element levels could have an impact on the performance of the current transaction.

Choosing a Concurrency Strategy

An entity bean's concurrency strategy specifies how the EJB container should manage concurrent access to the bean; it determines how and when WebLogic Server synchronizes its cached copy of the entity with the database.

Concurrency strategies supported by WebLogic Server are described in the following sections.

Exclusive Concurrency

With exclusive concurrency, the container places an exclusive lock on cached EJB instances when the bean is associated with a transaction. Other requests for the EJB instance are blocked until the transaction completes. Exclusive locks are local to the server instance, so this strategy is most appropriate for a single server architecture. When used in a cluster, exclusive concurrency serializes all requests to a bean instance within a server instance, but concurrency between servers in the cluster that access the same bean concurrently is governed by the database.

Multiple clients can use the exclusive concurrency option to access entity EJBs in a serial fashion. Using this exclusive option means that if two clients simultaneously attempt to access the same entity EJB instance (an instance having the same primary key), the second client is blocked until the EJB is available.

Database Concurrency

With database concurrency, concurrency control for an EJB for each transaction is deferred to the underlying datastore. WebLogic Server allocates a separate entity bean instance to each transaction and allows concurrency control to be handled by the database. This is the default option.

With the Database mechanism, the EJB container continues to cache instances of entity bean instances. However, the container does not cache the intermediate state of a bean instance between transactions. Instead, WebLogic Server issues a SQL SELECT for each instance at the beginning of a transaction to obtain the latest EJB data. A SQL UPDATE is issued if there are changes.

The request to commit data is subsequently passed along to the database. The database, therefore, handles all concurrency control and deadlock detection for the EJB's data.

Optimistic Concurrency

As with the Database concurrency strategy, Optimistic concurrency gives each transaction its own bean instance. The Optimistic concurrency strategy does not hold any locks in the EJB container or the database while the transaction is in process.

Note:

For databases that do read-locking (non-Oracle databases) optimistic beans read data in a separate, local transaction. The local transaction commits as soon as the read completes. This strategy avoids read locks and can allow for better scalability when transactions do not update the same data concurrently.

Preventing Stale Optimistic Bean Data

To prevent optimistic data from going stale, the container activates a new bean instance for each transaction so that requests proceed in parallel. WebLogic Server calls ejbLoad() for entity beans based on the value specified in read-timeout-seconds, provided the value of cache-between-transactions is True.

Explicit Invalidation of Optimistic Beans

You can invalidate optimistic beans explicitly when the underlying data is updated outside the EJB container (this is also known as a "backdoor update"). For information, see Invalidating Entity EJBs Explicitly.

Invalidation Options for Optimistic Concurrency in Clusters

By default, when a bean that has a concurrency-strategy of Optimistic is deployed in a cluster and a member of the cluster updates the bean, the EJB container attempts to invalidate all copies of the bean in all servers in the cluster. This invalidation allows you to avoid optimistic concurrency failures, but can be a drain on performance because it is a resource-intensive operation. If you prefer, you can set cluster-invalidation-disabled in weblogic-cmp-jar.xml to True to prevent the EJB container from attempting to invalidate copies of the bean across the cluster.

Check Data for Validity with Optimistic Concurrency

You can configure the EJB container to validate an Optimistic bean's transaction data before committing the transaction, to verify that no data read or updated by the transaction has bean changed by another transaction. If it detects changed data, the EJB container rolls back the transaction.

Note:

The EJB container does not validate Blob or Clob fields in a bean with Optimistic concurrency. The workaround is to use version or timestamp checking.

Configure validity checking for a bean with Optimistic concurrency using the verify-columns and verify-rows elements in the table-map element for the bean in weblogic-cmp-jar.xml file.

The verify-rows element specifies the rows in a table that the EJB container should check when optimistic concurrency is used; the verify-columns element specifies how columns in a table are checked for validity when you use the optimistic concurrency strategy.

  1. Set the verify-rows element to:

    • Read—To check all rows in the table that have been read during the transaction. This includes both rows that are simply read and rows that are read and then updated or deleted by the transaction. Checking all rows entails additional overhead because it generally increases the amount of optimistic checking that must be performed by the EJB container. With the Read option, committed transactions read a set of rows that are guaranteed not to be modified by another transaction until after the transaction commits. This results in a high level of consistency which is very close to the ANSI definition of SERIALIZABLE consistency.

    • Modified—To check only the rows that have been updated or deleted by the current transaction. This setting ensures that two transactions will not update the same row concurrently, resulting in a lost update, but it allows reads and updates of different transactions to be interleaved. This results in a level of consistency that falls between the ANSI READ_COMMITTED and REPEATABLE_READ levels of consistency.

  2. Set the value of the verify-columns element to:

    • Read—To check all columns in the table that have been read during the transaction. This includes both rows that are simply read and rows that are read and then updated or deleted by the transaction.

    • Modified—To check only the columns that have been updated or deleted by the current transaction.

      Note:

      If verify-rows is set to Read then the verify-columns element cannot have a value of Modified since this combination would result in only checking the modified rows.
    • Version—To check that a version column exists in the table and that this column is used to implement optimistic concurrency.

      A version column must be created with an initial value of 0 or any positive integer, and must increment by 1 whenever the row is modified. For more information, see version-column-initial-value.

      Additionally, if you use database triggers to update version columns in the database and you set trigger-updates-optimistic-column to True, the database triggers must initialize the version column in the database when the bean is created.

    • Timestamp—To check that a timestamp column exists in the table and that this column is used to implement optimistic concurrency. Timestamp-based optimistic concurrency requires a 1 second granularity for the database column.

    By default, the EJB container manages the version and timestamp columns and ensures that these columns are kept up to date. If you choose to instead let database triggers maintain version and timestamp columns, set the value of trigger-updates-optimistic-column to True.

    Note:

    The version or timestamp column is not updated if the transaction did not modify any regular CMP or CMR fields—if the only data changed during the transaction was the value of the version or timestamp column (as a result of transaction initiation) the column used for optimistic checking will not be updated at the end of the transaction.
  3. If verify-columns is set to Version or Timestamp:

    1. Specify the version or timestamp column using the optimistic-column in the table-map element in the weblogic-cmp-jar.xml file. Mapping this column to a cmp-field is optional.

      The optimistic-column element identifies a database column that contains a version or timestamp value used to implement optimistic concurrency. This element is case maintaining, though not all databases are case sensitive. The value of this element is ignored unless verify-columns is set to Version or Timestamp.

    2. Specify the initial value of the version column using the version-column-initial-value element in the weblogic-cmp-jar.xml file.

If the EJB is mapped to multiple tables, optimistic checking is only performed on the tables that are updated during the transaction.

Optimistic Concurrency and Oracle Databases

For Oracle databases, if you set verify-columns to Modified for an entity EJB with a CMP non-key field type java.util.Date and implementation type Oracle DATE, WebLogic Server throws an optimistic concurrency violation exception when a simple update is made to the non-key DATE field—even though only one user is updating the record.

This problem occurs because of a mismatch in date value precision between the Oracle DATE column and the java.util.Date type. The java.util.Date type is in milliseconds, and the Oracle DATE column is not. There are two ways to avoid this error:

  • Set the Oracle database column type to Timestamp, a higher precision type introduced in Oracle9i.

  • Include logic in your application to zero out the milliseconds of a java.util.Date value. To accomplish this, prepare a date field for an entity bean java.util.Date field in this way:

    Calendar cal = Calendar.getInstance(); 
    cal.set(Calendar.MILLISECOND, 0); // clears millisecond
    Date myDate = cal.getTime(); 
    

Read Only Concurrency

Used to signify that a bean is read-only. The container activates a new bean instance for each transaction so that requests proceed in parallel. WebLogic Server calls ejbLoad() for read-only beans based on the read-timeout-seconds parameter.

To allow generation of more efficient code for read-only beans, create and remove operations are not allowed for EJBs that use ReadOnly concurrency in this release of WebLogic Server.

To allow read-only beans to use create and remove operations—for instance, to support legacy behavior—set the allow-readonly-create-and-remove element in weblogic-cmp-jar.xml to True.

Concurrency Strategy Trade-Offs

Concurrency strategies present a trade-off between performance and freshness of data. You should choose a concurrency strategy based on which of these factors weighs more heavily in your application. The trade-offs are summarized in Table 6-5.

Table 6-5 Concurrency Strategy Trade-offs

Concurrency Strategy Benefits Risks and Limitations When to Choose It

Database

Deferring concurrency control to the database improves throughput, compared to exclusive concurrency, for concurrent access to data and provides deadlock detection.

Risk of deadlock, as each transaction must obtain an update lock from the database.

Mitigate deadlock risk by setting use-select-for-update in weblogic-cmp-jar.

xml. This causes the database to take out an exclusive lock when the read is done, avoiding the deadlock that can occur when a read lock is upgraded to an exclusive lock.

Makes the bean more dependent on the database's lock policies, which might reduce the bean's portability.

If the database concurrency control is sufficient for your application and you do not require additional features provided by the container.

Note: Use the transaction-isolation element in combination with Database concurrency to achieve the desired concurrency behavior.

Optimistic

Provides highest level of concurrent access, as it holds no locks in the EJB container or database during a transaction.

Multiple transactions can access the same application data at the same time.

If multiple transactions are unlikely to attempt to modify the same application data at the same time.

Exclusive

Serializes access to EJB data in a single server (non-clustered environment) for a high level of consistency. Avoids deadlocks due to lock upgrades, and prevents unnecessary calls to ejbLoad() to refresh the bean instance's persistent fields.

Performance degradation can result. Once a client has locked an EJB instance, other clients are blocked from the EJB's data, even those who require only read-access.

To provide backwards compatibility for applications that rely on this strategy.

For applications in which a high level of concurrency is essential, and more important than performance.

Read Only

N/A

N/A

N/A


Configuring Concurrency Strategy

Specify the concurrency mechanism for a bean by setting the concurrency-strategy element in the entity-cache element in weblogic-ejb-jar.xml. Because concurrency-strategy is defined at the bean level, different beans in the same application can use different concurrency strategies, as appropriate.

If you do not specify a concurrency-strategy, WebLogic Server uses Database concurrency by default.

Deadlock Prevention for Exclusive Concurrency and Cascade Deletes

In situations of high throughput, transactions that use an exclusive concurrency strategy can encounter deadlocks if a transaction that performs a cascade delete needs access to the same entity bean as a transaction that does not perform a cascade delete.

You can prevent such deadlocks with the lock-order element of weblogic-cmp-jar.xml deployment descriptor file. lock-order defines the order in which beans are locked during a cascade delete of related beans. Its value is an integer value. The bean with the lowest lock-order value is processed first, the bean with the next lowest lock-order value is processed next, and so on.

The locking order specified should be the same as the locking order used by other transactions in the application.

lock-order causes a cascade delete to lock bean instances in the same order as their other transactions. If the normal lock order is BeanA, then BeanB, specify this lock-order, and cascade delete will use it.

Using the Read-Mostly Pattern

For persistent data that is only occasionally updated, you can implement a "read-mostly pattern" in WebLogic Server by mapping a read-only and a read-write entity bean to the same data. You use the read-only entity bean for reads and the read-write entity bean for writes.

The read-only entity EJB loads bean data at intervals specified by the read-timeout-seconds element in the entity-cache (or entity-cache-ref) element for the bean in weblogic-ejb-jar.xml. To ensure that the read-only bean always returns current data, the read-only bean must be invalidated when the read-write bean changes the entity bean data. You can configure WebLogic Server to automatically invalidate the read-only bean, or explicitly invalidate it in bean code, as described in Invalidating Read-Only Entity EJBs Implicitly and Invalidating Entity EJBs Explicitly respectively.

In a WebLogic Server cluster, the read-mostly pattern gives clients of the read-only EJB the performance advantage of reading from cache, while clients of the read-write EJB enjoy true transactional behavior—the read-write EJB's cached state always matches the persistent data in the database.

Configuring Entity Beans for Read-Mostly Pattern

These practices will reduce the likelihood of data consistency problems with the read-mostly pattern.

  • Configuring the read-only beans' read-timeout-seconds element in weblogic-ejb-jar.xml:

    • To the same value in all beans that can be updated in the same transaction.

    • To the shortest period that yields acceptable performance levels.

  • Design read-write beans:

    • To update the minimum data set necessary; avoid implementing beans that write numerous, unchanged fields to the datastore at each ejbStore().

    • To update their data on a timely basis; do not use a read-write bean in lengthy transactions that might run longer than the read-timeout-seconds setting for its read-only counterparts.

    • To invalidate the read-only counterpart of a read-write bean when the read-write bean updates bean data.

If you are running EJB 2.x, you can approximate the read-mostly pattern using a single bean that uses optimistic concurrency. An optimistic bean acts like a read-only bean when performing a read—it reads from the cache and can return stale data. However, when an optimistic bean performs a write, the container ensures that the data being updated has not changed—providing the same level of consistency for writes as a bean that uses Database concurrency. See Choosing a Concurrency Strategy.

Invalidating Read-Only Entity EJBs Implicitly

The invalidation-target element in the entity-descriptor element in weblogic-ejb-jar.xml identifies a read-only entity EJB that should be invalidated when a CMP entity bean has been modified.

invalidation-target may only be specified for an EJB 2.x CMP entity bean. The target ejb-name must be a read-only entity EJB.

Invalidating Entity EJBs Explicitly

In this release of WebLogic Server, you can invalidate any optimistic entity bean that has cache-between-transactions enabled, by calling the following invalidate() method on either the CachingHome or CachingLocalHome interface.

Example 6-10 CachingHome and CachingLocalHome interfaces

package weblogic.ejb;

public interface CachingHome {
    public void invalidate(Object pk) throws RemoteException;
    public void invalidate (Collection pks) throws RemoteException;
    public void invalidateAll() throws RemoteException;

public interface CachingLocalHome {
    public void invalidate(Object pk) throws RemoteException;
    public void invalidate (Collection pks) throws RemoteException;
    public void invalidateAll() throws RemoteException
}

The following example code shows how to cast the home to CachingHome and then call the method:

Example 6-11 Casting the Home and Calling the Method

import javax.naming.InitialContext; 
import weblogic.ejb.CachingHome;

Context initial = new InitialContext(); 
Object o = initial.lookup("CustomerEJB_CustomerHome"); 
CustomerHome customerHome = (CustomerHome)o;

CachingHome customerCaching = (CachingHome)customerHome; 
customerCaching.invalidateAll();

The invalidate() method causes the entity beans to be invalidated in the local server instance. If the server instance is a member of a cluster, it multicasts a message to the other clustered servers to invalidate their cached copies of the bean. Upon the next getXXX() to an invalidated entity bean, the container loads the current version of the bean's persistent data to the entity cache from the database, as described in Understanding ejbLoad() and ejbStore() Behavior.

WebLogic Server calls invalidate() after the update transaction has completed. If the invalidation occurs during a transaction update, the previous version might be read if the isolation-level for transactions does not permit reading uncommitted data.

CMP Entity Bean Descriptors Element by Feature

The following sections are a quick reference to WebLogic Server-specific deployment for CMP entity beans. Each section contains the elements related to a particular type of feature or behavior. The table in each section defines relevant elements terms of: the behavior it controls, the parent element in weblogic-cmp-jar.xml that contains the element, and the behavior you can expect if you do not explicitly specify the element in weblogic-cmp-jar.xml.

Container-Managed Relationship Elements

The following lists the container-managed relationship elements in weblogic-cmp-jar.xml.

Table 6-6 Container-managed Relationship Elements in weblogic-cmp-jar.xml

Element Description

relation-name

Name of the relationship.

Note: If an ejb-relation-name for the relationship is specified in ejb-jar.xml, relation-name must contain the same value as ejb-relation-name.

relationship-role-name

The name of the relationship role. (A relationship has two roles—one for each side of the relationship).

For a 1-1 or 1-m relationship, specify only the role on the foreign-key side. For examples, see Defining a One-to-One Relationship and Defining a One-to-Many Relationship.

For a m:m relationship, specify the roles on both sides of the relationship. roles. For an example, see Defining a Many-to-Many Relationship.

Note: The value of <relationship-role-

name> should match the name of an ejb-relationship-role in ejb-jar.xml.

foreign-key-column

Specifies the target side of the key column mapping for the relationship—the foreign key column.

key-column

Specifies the initiating side of the key column mapping for the relationship—the primary key column.


Primary Key Elements

The following lists the primary key elements in weblogic-cmp-jar.xml.

Table 6-7 Primary Key Elements in weblogic-cmp-jar.xml

Element Description Default

generator-type

Identifies the facility used to generate primary keys. Values include Oracle, SQLServer, or SQLServer2000, NamedSequenceTable.

n/a

generator-name

Defines the Oracle SEQUENCE, or the name of a SEQUENCE table used.

n/a

key-cache-size

Specifies the size of the key cache.

1

create-default-dbms-table

Determines behavior related to if and how the EJB container will create database tables.

Disabled