| Omitir Vínculos de navegación | |
| Salir de la Vista de impresión | |
|
Guía de servicio de datos de Oracle para Oracle Real Application Clusters Oracle Solaris Cluster 3.3 3/13 (Español) |
1. Instalación de Soporte para Oracle RAC
2. Configuración del almacenamiento para archivos de Oracle
3. Registro y configuración de los grupos de recursos
4. Activación de Oracle RAC para ejecutarse en un cluster
5. Administración de Soporte para Oracle RAC
6. Resolución de problemas de Soporte para Oracle RAC
7. Modificación de una configuración existente de Soporte para Oracle RAC
8. Actualización de Soporte para Oracle RAC
A. Ejemplos de configuraciones de este servicio de datos
Configuraciones de ejemplo de Oracle 10g, 11g o 12c en el cluster global
Configuraciones de ejemplo de Oracle 9i en el cluster global
Configuraciones de ejemplo de Oracle 10g, 11g o 12c en un cluster de zona
Configuraciones de ejemplo de Oracle 9i en un cluster de zona
B. Acciones preestablecidas para errores de DBMS y alertas registradas
C. Propiedades de extensión de Soporte para Oracle RAC
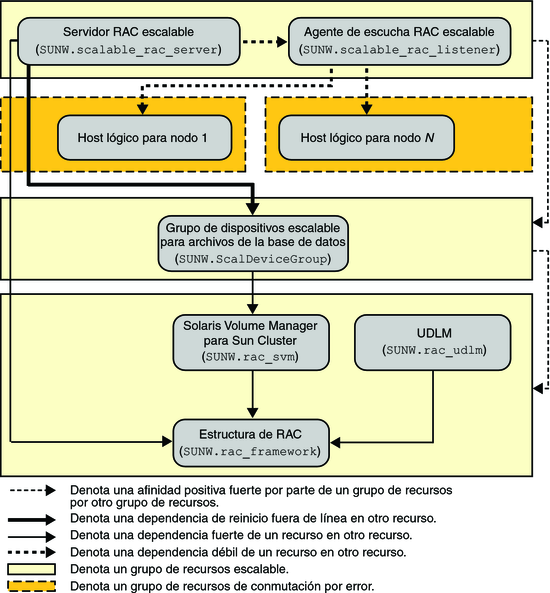
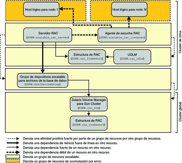
En esta sección, se muestran las configuraciones que utiliza el grupo de recursos de estructura de Oracle RAC (SUNW.rac_framework) para contener los recursos del administrador de volúmenes de múltiples propietarios, en lugar del grupo de recursos de estructura del administrador de volúmenes de múltiples propietarios (SUNW.vucmm_framework). Estas configuraciones aún se admiten en esta versión, pero podrían descartarse en una versión futura de Oracle Solaris Cluster.
Figura A-19 Configuración de Oracle 10g, 11g o 12c con Solaris Volume Manager para Sun Cluster (antiguo)

Figura A-20 Configuración de Oracle 10g, 11g o 12c con Solaris Volume Manager para Sun Cluster y Sistema de archivos compartidos de Sun QFS (antiguo)

Figura A-21 Configuración de Oracle 9i con Solaris Volume Manager para Sun Cluster (antiguo)

Figura A-22 Configuración de Oracle 9i con Solaris Volume Manager para Sun Cluster y Sistema de archivos compartidos de Sun QFS (antiguo)

Figura A-23 Configuración de Oracle 10g, 11g o 12c con Solaris Volume Manager para Sun Cluster en un cluster de zona (antiguo)

Figura A-24 Configuración de Oracle 10g, 11g o 12c con Solaris Volume Manager para Sun Cluster y Sistema de archivos compartidos de Sun QFS en un cluster de zona (antiguo)

Figura A-25 Configuración de Oracle 9i con Solaris Volume Manager para Sun Cluster en un cluster de zona (antiguo)

Figura A-26 Configuración de Oracle 9i con Solaris Volume Manager para Sun Cluster y Sistema de archivos compartidos de Sun QFS en un cluster de zona (antiguo)