ヘッダーをスキップ
Oracle® Database Firewall管理ガイド
リリース5.0
B65097-01
  目次へ移動
目次
索引へ移動
索引

前
 
次
 

B Oracle Database Firewallデータベース・スキーマ

この付録の内容は、次のとおりです。

Oracle Database Firewallスキーマの概要

Oracle Database Firewallの表SECURELOGスキーマに格納されています。このスキーマには、この付録で説明する論理的に関連した一連の表が格納されています。

サマリー表

この項の内容は、次のとおりです。

サマリー表の概要

サマリー表には、ログイン中のユーザーの名前、監視対象データベース、ユーザー・セッション、データベース・トラフィック、イベントなど、監視中のデータに関する一般情報が保存されます。

applied_baselines表

表B-1に、現在、トラフィックを取得する際に使用されているポリシーの名前を示します。

表B-1 applied_baselines表

データ型 NULL 説明

baseline_id

INTEGER

NOT NULL

このレコードの一意のID

name

VARCHAR2(1024)

NOT NULL

ベースラインの名前(traffic_summariesビュー(表B-13)から使用することも可能)

database_id

INTEGER

NOT NULL

protected_databases表(表B-6)の保護対象データベースのID


database_user_addresses表

表B-2に、保護対象データベースにアクセスしたユーザーによる使用が想定されるIPアドレスを示します。

表B-2 database_user_addresses表

データ型 NULL 説明

address_id

INTEGER

NOT NULL

この表のアドレス・レコードのID

user_id

INTEGER

NULL

database_users表(表B-3)のデータベース・ユーザーのID

address

VARCHAR2(30)

NULL

ユーザーの想定IPアドレス(多数の中の有力な1つ)


database_users表

表B-3には、保護対象データベースにアクセスしたユーザーが記録されます。

表B-3 database_users表

データ型 NULL 説明

user_id

INTEGER

NOT NULL

この表のユーザー・レコードのID

user_name

VARCHAR2(255)

NULL

セッションを開始したユーザーの名前(traffic_summariesビュー(表B-13)から使用することも可能)

database_id

INTEGER

NULL

protected_databases表(表B-6)の保護対象データベースのID

terminated_at

TIMESTAMP

NULL

セッションの終了時刻

is_admin

CHAR (ONLY:'0','1')

NOT NULL

ユーザーがデータベースの管理者である場合は1に設定

is_predefined

CHAR (ONLY:'0','1')

NOT NULL

ユーザーが事前定義の(つまり、protected_databases表(表B-6)の作成時に自動的に作成された)データベース・ユーザーである場合は1に設定


dictionary表

表B-4に、コード化された値から意味のあるテキストへの一連のマッピングを示します。この表は、値をレポート問合せにハードコード化せずに、レポートで理解しやすいテキストを生成するのに便利です。この付録の各表には、この表にリストされている値が使用されています。たとえば、複数の表にcluster_typeというタイトルの列があります。このdictionary表には、cluster_type列に使用可能な値がリストされています。

表B-4 dictionary表

データ型 NULL 説明

category

VARCHAR2(30)

NOT NULL

項目の名前。可能な値は、次のとおりです。

  • dialect (データベース製品)

  • event_action

  • log_action

  • logging_code

  • threat_severity

  • cluster_type

  • doa_object_type

  • doa_object_subtype

  • doa_object_class

  • doa_edit_type

  • database_event_type

  • record_type

  • response_status

  • log_cause

  • event_action_code

  • session_data_origin

value

INTEGER

NOT NULL

category列にリストされている項目の値。たとえば、categoryがdialectで、リストされているデータベース製品がOracleの場合は、2の値がここにリストされます。

name

VARCHAR2(100)

NULL

value列にリストされている値の説明。たとえば、categorydialectで、値が2の場合、ここにリストされる名前はOracleです。


protected_database_addresses表

表B-5に、各保護対象データベースのアドレスとポートの詳細を示します。

表B-5 protected_database_addresses表

データ型 NULL 説明

address_id

INTEGER

NOT NULL

このレコードの一意のID

address

VARCHAR2(255)

NOT NULL

保護対象データベースのIPアドレス

port_number

INTEGER

NOT NULL

保護対象データベースへのアクセスに使用されるポート番号

database_id

INTEGER

NULL

protected_databases表(表B-6)の保護対象データベースのID


protected_databases表

表B-6に、各保護対象データベースに関する詳細を示します。

表B-6 protected_databases表

データ型 NULL 説明

database_id

INTEGER

NOT NULL

データベースの一意のID

name

VARCHAR2(250)

NOT NULL

データベース名

dialect

SMALLINT

NOT NULL

SQL言語:

  • 1: Microsoft SQL Server

  • 2: Oracle

  • 5: Sybase

  • 7: IBM DB2 (Linux、UNIX、Windows)

description

VARCHAR2(250)

NULL

データベースの説明

is_sox_database

CHAR (ONLY:'0','1')

NOT NULL

データベースからSOXレポートを作成できる場合は1に設定(traffic_summariesビュー(表B-13)から使用することも可能)

is_pci_database

CHAR (ONLY:'0','1')

NOT NULL

データベースからPCIレポートを作成できる場合は1に設定(traffic_summariesビュー(表B-13)から使用することも可能)

is_dpa_database

CHAR (ONLY:'0','1')

NOT NULL

データベースからDPAレポートを作成できる場合は1に設定(traffic_summariesビュー(表B-13)から使用することも可能)

is_glba_database

CHAR (ONLY:'0','1')

NOT NULL

データベースからGLBAレポートを作成できる場合は1に設定(traffic_summariesビュー(表B-13)から使用することも可能)

is_hipaa_database

CHAR (ONLY:'0','1')

NOT NULL

データベースからHIPAAレポートを作成できる場合は1に設定(traffic_summariesビュー(表B-13)から使用することも可能)


sources表

表B-7に、イベントのソース(システム全体に適用するイベントの関連ハードウェア(または仮想)デバイス、または監視によって検出されたイベントの監視強制ポイント)に関する詳細を示します。

表B-7 sources表

データ型 NULL 説明

id

INTEGER

NOT NULL

イベントのソースの一意のIDで、ソースは、syslogメッセージの場合はアプライアンス(物理サーバー)、データベース・トラフィック関連のイベントまたは強制ポイント関連のsyslogメッセージの場合は強制ポイントのいずれかです。

time

TIMESTAMP

NOT NULL

イベントのソースがデータベースに追加された時刻

name

VARCHAR2(30)

NOT NULL

イベントのソースの短縮名

is_hardware

CHAR (ONLY:'0','1')

NULL

イベントのソースが強制ポイント以外のsyslogソースである場合は1に設定


summary_clusters表

表B-8に、レポート作成の目的で使用する個々のクラスタに関する情報を示します。この表では、各クラスタの特性に加え、クラスタに表示される文の例も示します。

表B-8 summary_clusters表

データ型 NULL 説明

cluster_id

INTEGER

NOT NULL

バイナリ・データのソースID

grammar_version

INTEGER

NOT NULL

構文固有のバージョン番号

dialect

SMALLINT

NOT NULL

SQL言語:

  • 1: Microsoft SQL Server

  • 2: Oracle

cluster_type

SMALLINT

NOT NULL

クラスタに含まれている文のタイプ:

  • 0: コンポジット

  • 1: データ操作

  • 2: データ定義

  • 3: データ・コントロール

  • 4: 手続き型の文

  • 5: データ操作

  • 6: トランザクション

  • 7: トランザクション・コンポジット

  • 8: 無効

traffic_summariesビュー(表B-13)も参照

representation

CLOB

NOT NULL

クラスタの文字列表現(パス)。未使用

cluster_example

CLOB

NULL

クラスタにある文の例(traffic_summariesビュー(表B-13)から使用することも可能)


summary_records表

表B-9に、各クラスタのオカレンス・カウントを1時間ごとのサマリーとしてトラフィック・ログに収集した主要な情報を示します。

表B-9 summary_records表

データ型 NULL 説明

summary_id

INTEGER

NOT NULL

サマリー・レコードの一意のID

session_id

INTEGER

NOT NULL

summary_sessions表のセッションのID

attribute_set_id

INTEGER

NOT NULL

セッション属性のセット

cluster_id

INTEGER

NOT NULL

summary_clusters表(表B-9)のクラスタのIDで、traffic_summariesビュー(表B-13)から使用することも可能

attribute_id

INTEGER

NULL

summary_statement_attributes表(表B-11)の属性のID

grammar_version

INTEGER

NOT NULL

構文固有のバージョン番号

response_status

INTEGER

NOT NULL

データベース・レスポンス・モニタリングに対する文のレスポンス・コード:

  • 0: 未定義

  • 1: 未知

  • 2: ログイン成功

  • 3: ログイン失敗

  • 4: 文成功

  • 5: 文失敗

traffic_summariesビュー(表B-13)も参照

time

TIMESTAMP

NOT NULL

Database FirewallがSQL文を取得した時刻(traffic_summariesビュー(表B-13)から使用することも可能)

threat_severity

INTEGER

NOT NULL

文の脅威の重大度:

  • 0: 未割当て

  • 1: ほとんど問題なし

  • 2: 重要でない

  • 3: 中程度

  • 4: 重度

  • 5: 致命的

traffic_summariesビュー(表B-13)も参照

logging_code

SMALLINT

NOT NULL

文のロギング・レベル:

  • 0: 未割当て

  • 1: なし

  • 2: サンプル

  • 3: 常時

  • 4: 1度

  • 5: 一意

traffic_summariesビュー(表B-13)も参照

action_code

SMALLINT

NOT NULL

文のアクション・レベル:

  • 1: 既知のブロック

  • 2: 既知の警告

  • 3: 未知のブロック

  • 4: 未知の警告

traffic_summariesビュー(表B-13)も参照

statement_count

INTEGER

NULL

前述の特性と同じ特性を持つ文の数(traffic_summariesビュー(表B-13)から使用することも可能)


summary_sessions表

新しいセッションは、クライアント・アプリケーションがデータベースに適切にログインすると開始されます。このセッションは、接続が存在しているかぎり存続します(多くの場合、アプリケーションがデータベースからログアウトするまで存続しますが、制御性が低い方法ではセッションが終了する場合があります)。セッションはクライアント・アプリケーションに関連付けられており、接続の確立に使用される認証または識別情報(主としてユーザー名)に関連付けられています。単純なクライアント・アプリケーションでは、作成されるセッションは1つか、場合によっては1つのセッションの後に次のセッションというように作成されます。より複雑なアプリケーションでは、多数のアクティブなセッションが同時に存在する場合があります。


注意:

この表には、各セッションは記録されません。かわりに、1つ以上のフィールド(source_idclientuser_idbaseline_idおよびdialect_version)が既存のレコードと異なる場合に、新しいレコードが追加されます。

表B-10に、通常はセッションのソース・アドレスで識別される、各データベース・セッションに関する詳細を示します。

表B-10 summary_sessions表

データ型 NULL 説明

session_id

INTEGER

NOT NULL

データベース・セッションの一意のID

source_id

INTEGER

NULL

sources表のソースのID(traffic_summariesビュー(表B-13)から使用することも可能)

client

VARCHAR2(30)

NULL

データベース・クライアントのIPアドレス(traffic_summariesビュー(表B-13)から使用することも可能)

user_id

INTEGER

NULL

セッションを開始したユーザーのID(表B-3)

baseline_id

INTEGER

NULL

applied_baselines表(表B-1)のポリシーのID

dialect_version

VARCHAR2(20)

NULL

未使用

application_name

VARCHAR2(255)

NULL

このセッションで使用されたクライアント・プログラムの名前

os_user_name

VARCHAR2(255)

NULL

オペレーティング・システムのユーザー名


summary_statement_attributes表

表B-11には、summary_records表から要約可能な文の属性値が示されています。

表B-11 summary_statement_attributes表

データ型 NULL 説明

id

INTEGER

NULL

この表の各レコードのID

hash

INTEGER

NULL

すべての属性値の連結に関するCRC32(巡回冗長検査)の結果。高速検索を可能にする目的で内部でのみ使用されます。

f5_response_code

VARCHAR2(4000)

NULL

HTTPレスポンス・コード

注意: このフィールドおよびこの表の残りのフィールドは、F5 BIG-IP ASM統合にのみ関係しています。詳細は、第11章「Oracle Database FirewallとBIG-IP ASMの併用」を参照してください。

f5_method

VARCHAR2(4000)

NULL

HTTPリクエスト・メソッド

f5_protocol

VARCHAR2(4000)

NULL

リクエスト・プロトコル

f5_uri

VARCHAR2(4000)

NULL

リクエストされたリソース

f5_ip

VARCHAR2(15)

NULL

WebクライアントIPアドレス

f5_web_application_name

VARCHAR2(64)

NULL

Webアプリケーション名

f5_unit_hostname

VARCHAR2(64)

NULL

WAFボックスの名前

f5_management_ip_address

VARCHAR2(15)

NULL

WAF管理インタフェースのIPアドレス

f5_policy_name

VARCHAR2(128)

NULL

WAFポリシー名

f5_x_forwarded_for_header_value

VARCHAR2(4000)

NULL

HTTPリクエストのX-FORWARDED-FORフィールドで提供されるIPアドレスのリスト

f5_request_blocked

CHAR (ONLY:'0','1')

NULL

HTTPリクエストがブロックされた場合は1に設定

f5_web_username

VARCHAR2(128)

NULL

Webユーザーの名前

f5_referer

VARCHAR2(4000)

NULL

HTTPリファラ

f5_web_host

VARCHAR2(256)

NULL

Webアプリケーション・サーバー名

f5_user_agent

VARCHAR2(1024)

NULL

IHTTPユーザー・エージェント

f5_cardinal_ip

VARCHAR2(15)

NULL

HTTPリクエストを開始したクライアントのIPアドレス。リクエストが発行されたHTTP接続のクライアントIPアドレスまたはHTTPヘッダー・レコード「X-FORWARDED-FOR」の値(ある場合)が使用されます。

f5_primary_violation

VARCHAR2(64)

NULL

優先順位が最も高いattr_f5_violations違反

f5_match_result

VARCHAR2(4000)

NULL

次のいずれかの値

  • 1: PolicyConflict

  • 2: PolicyConfirmed

  • 3: WAFBlocked

  • 4: NoMatchDataMasked

  • 5: NoMatch


traffic_events表

表B-12に、強制ポイントによってsyslog経由で送信されたイベント、または送信の可能性があるイベントに関する詳細を示します。これらのイベントは、主として監視からのアラートです。

表B-12 traffic_events表

データ型 NULL 説明

event_id

INTEGER

NOT NULL

トラフィック・イベントの一意のID

source_id

INTEGER

NOT NULL

sources(ソース表)のソース・イベントのID

time

TIMESTAMP

NOT NULL

イベントの発生時刻

cluster_id

INTEGER

NULL

クラスタのID

action

INTEGER

NULL

文が属しているクラスタのアクション・レベル:

  • 0: 未割当て

  • 1: ブロック

  • 2: 警告

  • 3: 通過

threat_severity

INTEGER

NULL

クラスタの脅威の重大度:

  • 0: 未割当て

  • 1: ほとんど問題なし

  • 2: 重要でない

  • 3: 中程度

  • 4: 重度

  • 5: 致命的

log_level

INTEGER

NULL

クラスタのロギング・レベル:

  • 0: 未割当て

  • 1: なし

  • 2: サンプル

  • 3: 常時

  • 4: 1度

  • 5: 一意

db_client

VARCHAR2(30)

NULL

文を送信したデータベース・クライアントのIPアドレス

db_server

VARCHAR2(30)

NULL

データベース・サーバーのIPアドレス

db_user

VARCHAR2(255)

NULL

文を送信したデータベース・ユーザーの名前

web_user

VARCHAR2(255)

NULL

Webユーザーの名前(WAFアラートでのみ使用可能)

web_application

VARCHAR2(255)

NULL

Webアプリケーション名(WAFアラートでのみ使用可能)

http_protocol

VARCHAR2(255)

NULL

リクエスト・プロトコル(WAFアラートでのみ使用可能):

  • http

  • https

http_method

VARCHAR2(255)

NULL

HTTPリクエスト・メソッド(WAFアラートでのみ使用可能)。例: POSTGETなど

http_uri

VARCHAR2(255)

NULL

リクエストされたリソース(WAFアラートでのみ使用可能)。例: faq.asp

http_query_string

VARCHAR2(2048)

NULL

リクエスト。例: GET parameters: action=save

http_referrer

VARCHAR2(255)

NULL

HTTPリファラ(WAFアラートでのみ使用可能)。例: http://192.0.2.220

http_host

VARCHAR2(255)

NULL

Webアプリケーション・サーバー名(WAFアラートでのみ使用可能)。IPアドレスの場合があります(例: 192.0.2.220)。

http_user_agent

VARCHAR2(255)

NULL

HTTPユーザー・エージェント(WAFアラートでのみ使用可能)。例: Mozilla/4.0 (compatible; MSIE 7.0; Windows NT 5.1)

http_response_code

VARCHAR2(30)

NULL

HTTPレスポンス・コード(WAFアラートでのみ使用可能)

http_request

VARCHAR2(2048)

NULL

完全なHTTPリクエスト。POSTデータが含まれます(WAFアラートでのみ使用可能)

waf_host_name

VARCHAR2(255)

NULL

WAFアプライアンスの名前(WAFアラートでのみ使用可能)

waf_management_ip

VARCHAR2(30)

NULL

WAF管理インタフェースのIPアドレス(WAFアラートでのみ使用)

waf_policy_name

VARCHAR2(255)

NULL

WAFポリシー名(WAFアラートでのみ使用可能)

waf_policy_date

TIMESTAMP

NULL

WAFポリシーを適用した時刻(WAFアラートでのみ使用可能)

waf_support_id

VARCHAR2(255)

NULL

WAFシステムのイベントの一意のID(WAFアラートでのみ使用可能)

waf_request_blocked

VARCHAR2(30)

NULL

HTTPリクエストがブロックされた場合はTRUE(WAFアラートでのみ使用可能)

waf_session_cookies

VARCHAR2(512)

NULL

HTTPリクエストで送信されたすべてのセッションCookie(WAFアラートでのみ使用可能)

primary_violation

VARCHAR2(255)

NULL

優先順位が最も高い違反(WAFアラートでのみ使用可能)

cardinal_ip

VARCHAR2(30)

NULL

攻撃者のIPアドレス

match_result

INTEGER

NULL

次のいずれか(WAFアラートでのみ使用可能):

  • 1: 確認済

  • 2: 未確認

  • 3: 検証不可

statement_id

INTEGER

NULL

文の一意のID(連番)

statement

VARCHAR2(2048)

NULL

SQL文の文字列(切り捨てられる可能性あり)


traffic_summariesビュー

表B-13に、他の表のデータに対するビューを示します。

表B-13 traffic_summariesビュー

データ型 NULL 説明

db_name

VARCHAR2(250)

NOT NULL

保護対象データベースの名前:

  • Microsoft SQL Server

  • Oracle

  • Sybase ASE

  • Sybase SQL Anywhere

  • DB2/LUW (Linux、UNIX、Windows)

dialect

SMALLINT

NOT NULL

データベースで使用されるSQL言語:

  • 1: Microsoft SQL Server

  • 2: Oracle

  • 5: Sybase ASE

  • 6: Sybase SQL Anywhere

  • 8: DB2/LUW (Linux、UNIX、Windows)

is_sox_database

CHAR (ONLY:'0','1')

NOT NULL

データベースからSOXレポートを作成できる場合は1に設定(protected_databases (表B-6)から)

is_pci_database

CHAR (ONLY:'0','1')

NOT NULL

データベースからPCIレポートを作成できる場合は1に設定(protected_databases (表B-6)から)

is_dpa_database

CHAR (ONLY:'0','1')

NOT NULL

データベースからDPAレポートを作成できる場合は1に設定(protected_databases (表B-6)から)

is_glba_database

CHAR (ONLY:'0','1')

NOT NULL

データベースからGLBAレポートを作成できる場合は1に設定(protected_databases (表B-6)から)

is_hipaa_database

CHAR (ONLY:'0','1')

NOT NULL

データベースからHIPAAレポートを作成できる場合は1に設定(protected_databases (表B-6)から)

baseline_name

VARCHAR2(1024)

NOT NULL

ベースラインの名前

grammar_version

INTEGER

NOT NULL

構文バージョン

client

VARCHAR2(30)

NULL

データベース・クライアントのIPアドレス

user_name

VARCHAR2(255)

NULL

データベース・ユーザーの名前

dialect_version

VARCHAR2(20)

NULL

未使用

source_id

INTEGER

NULL

sources表(表B-7)のソースのID

application_name

VARCHAR2(255)

NULL

このセッションでクライアント・ソフトウェアとして使用されるアプリケーション名

os_user_name

VARCHAR2(255)

NULL

オペレーティング・システムのユーザー名

cluster_example

CLOB

NULL

クラスタに含まれている文の例

time

TIMESTAMP

NOT NULL

文のカウント時刻

cluster_id

INTEGER

NOT NULL

クラスタのID(summary_records表(表B-9)から)

threat_severity

INTEGER

NOT NULL

文の脅威の重大度:

  • 0: 未割当て

  • 1: ほとんど問題なし

  • 2: 重要でない

  • 3: 中程度

  • 4: 重度

  • 5: 致命的

logging_code

SMALLINT

NOT NULL

文のロギング・レベル:

  • 0: 未割当て

  • 1: なし

  • 2: サンプル

  • 3: 常時

  • 4: 1度

  • 5: 一意

action_code

SMALLINT

NOT NULL

文のアクション・レベル:

  • 1: 既知のブロック

  • 2: 既知の警告

  • 3: 未知のブロック

  • 4: 未知の警告

cluster_type

SMALLINT

NOT NULL

クラスタに含まれている文のタイプ:

  • 0: コンポジット

  • 1: データ操作

  • 2: データ定義

  • 3: データ・コントロール

  • 4: 手続き型の文

  • 5: データ操作

  • 6: トランザクション

  • 7: トランザクション・コンポジット

  • 8: 無効

response_status

INTEGER

NOT NULL

文のレスポンス・コード:

  • 0: 未定義

  • 1: 未知

  • 2: ログイン成功

  • 3: ログイン失敗

  • 4: 文成功

  • 5: 文失敗

statement_count

INTEGER

NULL

この表にリストされている特性と同じ特性を持つSQL文の数


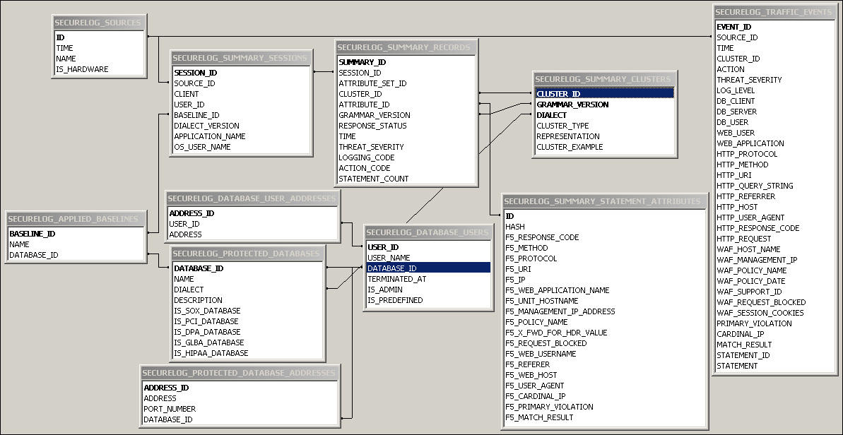
サマリー表の関連図

図B-1に、それぞれのsummaryデータベース表の関連を示します。

図B-1 サマリー表の関連図

図B-1の説明が続きます
「図B-1 サマリー表の関連図」の説明

ログ・フォレンジック表

この項の内容は、次のとおりです。

フォレンジック表の概要

フォレンジック表には、Oracle Database Firewallがログに記録するすべてのSQL文に関する情報が格納されます。データ量が多くなる場合があるため、Oracle Database Firewallでは、管理コンソールを介してログ・ファイルを問い合せることができます。これらのログ・ファイルは、この項で説明するtraffic_log_queriesおよびtraffic_log_query_resultsの2つの表に格納されます。

ログ・ファイルを検索する手順は、次のとおりです。

  1. スタンドアロンDatabase FirewallまたはManagement Server管理コンソールにログインします。

    詳細は、「管理コンソールへのログイン」を参照してください。

  2. 「Reporting」タブを選択します。

  3. 「Traffic Log」メニューで、「Search Log」または「Log Search Results」を選択します。

    トラフィック・ログへのアクセスに関する詳細は、『Oracle Database Firewallセキュリティ管理ガイド』を参照してください。

これらの2つの表に加え、検索ごとにOracle Database Firewallでは新しい表が作成されます。この表は、traffic_log_query_resultsから導出され、traffic_log_query_results_idという形式の名前(idは検索の識別子)が指定されます。指定の検索でtraffic_log_queries表のエントリが削除されると、この表も削除されます。

traffic_log_queries表

表B-14に、ログ検索の対象期間やフィルタ設定など、各ログ検索のプロパティを示します。管理コンソールのレポート作成ページで検索ログが使用されるたびに、表に新しい行が追加されます。各フィールドの意味に関する詳細は、表B-15を参照してください。

表B-14 traffic_log_queries表

データ型 NULL 説明

id

INTEGER

NOT NULL

問合せの一意のID

title

VARCHAR2(100)

NULL

レポートのタイトル

started_at

TIMESTAMP

NULL

問合せの開始時刻

finished_at

TIMESTAMP

NULL

問合せの終了時刻

aborted_at

TIMESTAMP

NULL

ユーザーが問合せを取り消した時刻

deleted_at

TIMESTAMP

NULL

問合せの削除時刻

results_table

VARCHAR2(30)

NULL

traffic_log_query_results_id形式(idは検索のIDを特定する整数)の結果表の名前(表B-15を参照)

time_from

TIMESTAMP

NOT NULL

抽出(フィルタ処理)対象となるデータ時間範囲の開始時刻

time_to

TIMESTAMP

NOT NULL

抽出(フィルタ処理)対象となるデータ時間範囲の終了時刻

real_time_from

INTERVAL DAY(3) TO SECOND(2)

NULL

時間範囲の終了から相対的に示した時間範囲の開始

real_time_from

INTERVAL DAY(3) TO SECOND(2)

NULL

任意の時間から相対的に示した時間範囲の終了

filter

CLOB

NULL

エントリ数を絞り込むためのフィルタ

records_limit

INTEGER

NULL

抽出(フィルタ処理)する最大レコード数(NULLは非推奨。)

records_count

INTEGER

NULL

管理コンソールで検索および表示されたレコード数の記録

searched_files

INTEGER

NULL

管理コンソールで検索および表示されたファイル数の記録

total_files

INTEGER

NULL

管理コンソールで検索および表示の対象になっているファイル数の記録

status

VARCHAR2(255)

NULL

検索のステータス


traffic_log_query_results表

表B-15に、traffic_log_query_results_id(idは検索のIDを特定する整数)のテンプレートを示します。この表には、ログ検索の結果が格納され、取得した各SQL文ごとに1行が確保されます。このtraffic_log_query_results_id表は、ログ検索が実行されると自動的に作成され、ユーザーがログ検索を削除すると削除されます。

表B-15 traffic_log_query_results表

データ型 NULL 説明

id

INTEGER

NOT NULL

この結果セットのID

query_id

INTEGER

NULL

この結果セットの定義に使用された問合せのID

logfile_id

INTEGER

NULL

この特定の文が含まれているログ・ファイルのID

statement_id

INTEGER

NULL

文またはイベントのID

record_type

SMALLINT

NOT NULL

レコードのタイプ:

  • 1: 文レコード

  • 2: セッション・レコード

source_name

VARCHAR2(30)

NULL

ログ・ファイルを収集したデバイスの名前

origin

VARCHAR2(255)

NULL

レコードの作成元。次のいずれかです。

  • dbfw

  • f5

  • dbfw、f5

protected_database

VARCHAR2(250)

NULL

保護対象データベースの名前

database_dialect

SMALLINT

NOT NULL

保護対象データベースのデータベース・タイプ(言語):

  • 1: Microsoft SQL Server

  • 2: Oracle

  • 5: Sybase

  • 7: IBM DB2 (Linux、UNIX、Windows)

user_name

VARCHAR2(255)

NULL

文に関連付けられているデータベース・ユーザー名

user_name_origin

SMALLINT

NULL

データベース・ユーザー名の作成元:

  • 0: 未定義

  • 1: 生成

  • 2: ネットワーク

  • 3: DB問合せ

raw_user_name

VARCHAR2(255)

NULL

Oracle Database Firewallが文ポリシーを適用する際に使用したデータベース・ユーザー名

session_seq

INTEGER

NULL

内部セッション順序番号

client_ip

VARCHAR2(30)

NULL

文を送信したデータベース・クライアントのIPアドレス

client_port

INTEGER

NULL

文を送信したデータベース・クライアントのポート番号

server_ip

VARCHAR2(30)

NULL

文を受信したデータベース・サーバーのIPアドレス

server_port

INTEGER

NULL

文を受信したデータベース・サーバーのポート番号

baseline

VARCHAR2(1024)

NULL

文を記録する際に使用されたポリシーの名前

traffic_source

VARCHAR2(30)

NULL

トラフィックのソース:

  • network

  • local agent

dialect_version

VARCHAR2(20)

NULL

構文実装の内部バージョンまたはリビジョン

statement

CLOB

NOT NULL

システムによって取得された文のテキスト

time

TIMESTAMP

NOT NULL

システムによって文が取得された時刻

threat_severity

INTEGER

NOT NULL

文の脅威の重大度:

  • 0: 未割当て

  • 1: ほとんど問題なし

  • 2: 重要でない

  • 3: 中程度

  • 4: 重度

  • 5: 致命的

logging_code

SMALLINT

NOT NULL

文のロギング・レベル:

  • 0: 未割当て

  • 1: なし

  • 2: サンプル

  • 3: 常時

  • 4: 1度

  • 5: 一意

log_cause

SMALLINT

NOT NULL

文のロギングの理由:

  • 0: 未定義

  • 1: クラスタ

  • 2: ノベルティ

  • 3: ベースライン異常

  • 4: 無効なSQL

  • 5: WAF

  • 6: ログイン

  • 7: ログアウト

action_code

SMALLINT

NOT NULL

文のアクション・レベル:

  • 1: 既知のブロック

  • 2: 既知の警告

  • 3: 未知のブロック

  • 4: 未知の警告

event_action_code

SMALLINT

NULL

文のログへの記録の原因となったアラート基準:

  • 0: 未定義

  • 1: アラートなし

  • 2: 常にアラート

  • 3: 成功時にアラート

  • 4: 失敗時にアラート

  • 5: ブロック

freq_code

INTEGER

NOT NULL

このレコードで示されている文の数。

  • log allモードでは、各文がログに個別に記録されるため値は1です。

  • log uniqueモードでは、ユーザー名、IPアドレスおよびクラスタの一意の組合せの最初のオカレンスのみがログに記録されるため、値は1です。

  • log sampleモードでは、値は1より大きい場合があります。

cluster_id

INTEGER

NOT NULL

文に関連付けられているクラスタのグローバルID

cluster_type

INTEGER

NOT NULL

クラスタに含まれている文のタイプまたはクラス:

  • 0: コンポジット

  • 1: データ操作

  • 2: データ定義

  • 3: データ・コントロール

  • 4: 手続き型の文

  • 5: データ操作

  • 6: トランザクション

  • 7: トランザクション・コンポジット

  • 8: 無効

grammar_version

INTEGER

NOT NULL

構文固有のバージョン番号

response_code

INTEGER

NULL

データベース・サーバーが返したレスポンス・コード

response_text

CLOB

NULL

データベース問合せの失敗によって返されたエラー・メッセージ

response_detailed_status

CLOB

NULL

データベース・サーバーが返したレスポンスの詳細なテキスト

failure_count

INTEGER

NULL

失敗となった後続の文の数

response_time

TIMESTAMP

NULL

Oracle Database Firewallが文レスポンスを取得する時刻

response_status

INTEGER

NULL

レスポンスのステータス:

  • 0: 未定義

  • 1: 未知

  • 2: ログイン成功

  • 3: ログイン失敗

  • 4: 文成功

  • 5: 文失敗

transaction_time

DOUBLE PRECISION

NULL

レスポンス時刻とリクエスト時刻との差異

application_name

VARCHAR2(255)

NULL

データベースに接続されているクライアント・アプリケーションの名前

application_name_origin

SMALLINT

NULL

アプリケーションの作成元:

  • 0: 未定義

  • 1: 生成

  • 2: ネットワーク

  • 3: DB問合せ

os_user_name

VARCHAR2(255)

NULL

文を実行したオペレーティング・システム・ユーザー名

os_user_name_origin

SMALLINT

NULL

オペレーティング・システム・ユーザーの作成元:

  • 0: 未定義

  • 1: 生成

  • 2: ネットワーク

  • 3: DB問合せ

attr_f5_request

CLOB

NULL

POSTデータも含めた完全なHTTPリクエスト

注意: このフィールドおよびこの表の残りのフィールドは、F5 BIG-IP ASM統合にのみ関係しています。詳細は、付録11「Oracle Database FirewallとBIG-IP ASMの併用」を参照してください。

attr_f5_headers

CLOB

NULL

HTTP request

attr_f5_response_code

CLOB

NULL

HTTPレスポンス・コード

attr_f5_method

CLOB

NULL

HTTPリクエスト・メソッド

attr_f5_protocol

CLOB

NULL

リクエスト・プロトコル

attr_f5_uri

CLOB

NULL

リクエストされたリソース

attr_f5_query_string

CLOB

NULL

GETメソッドを使用して送信されたリクエスト・パラメータを含むURLの一部

attr_f5_ip

VARCHAR2(15)

NULL

WebクライアントIPアドレス

attr_f5_web_application_name

VARCHAR2(64)

NULL

Webアプリケーション名

attr_f5_violations

CLOB

NULL

識別されたWAF違反

attr_f5_unit_hostname

VARCHAR2(64)

NULL

WAFボックスの名前

attr_f5_management_ip_address

VARCHAR2(15)

NULL

WAF管理インタフェースのIPアドレス

attr_f5_policy_name

VARCHAR2(128)

NULL

WAFポリシー名

attr_f5_policy_apply_date

TIMESTAMP

NULL

ポリシーが適用された時刻

attr_f5_x_forwarded_for_header_value

CLOB

NULL

HTTPリクエストのX-FORWARDED-FORフィールドで提供されるIPアドレスのリスト

attr_f5_support_id

VARCHAR2(20)

NULL

WAFシステムのイベントの一意のID

attr_f5_request_blocked

CHAR (ONLY:'0','1')

NULL

HTTPリクエストがブロックされた場合は1に設定

attr_f5_web_username

VARCHAR2(128)

NULL

Webユーザーの名前

attr_f5_authentication_method

CLOB

NULL

セッションの認証方式

attr_f5_referer

CLOB

NULL

HTTPリファラ

attr_f5_web_host

VARCHAR2(256)

NULL

Webアプリケーション・サーバー名

attr_f5_user_agent

VARCHAR2(1024)

NULL

HTTPユーザー・エージェント

attr_f5_cardinal_ip

VARCHAR2(15)

NULL

attr_f5_ipおよびattr_f5_x_forwarded_for_header_valueから導出されたIPアドレス

attr_f5_primary_violation

VARCHAR2(64)

NULL

優先順位が最も高いattr_f5_violations違反

attr_f5_session_cookies

CLOB

NULL

HTTPリクエストで送信されたすべてのセッションCookie

attr_f5_match_result

CLOB


照合結果は次のいずれかです。

  • PolicyConflict

  • PolicyConfirmed

  • WAFBlocked

  • NoMatchDataMasked

  • NoMatch

attr_f5_match_tokens

CLOB

NULL

一致したトークンのリスト


ストアド・プロシージャおよびユーザー・ロールの監査表

この項の内容は、次のとおりです。

ストアド・プロシージャおよびユーザー・ロールの監査表の概要

データベース・オブジェクトの監査表には、ストアド・プロシージャおよびユーザー・ロールの監査機能によって収集されたストアド・プロシージャおよびユーザー・ロールに関する情報が格納されます。

ストアド・プロシージャおよびユーザー・ロールの監査表に取得された情報について説明するレポートを検索する手順は、次のとおりです。

  1. スタンドアロンDatabase FirewallまたはManagement Server管理コンソールにログインします。

    詳細は、「管理コンソールへのログイン」を参照してください。

  2. 「Reporting」タブを選択します。

  3. 次のいずれかを実行します。

    • ストアド・プロシージャの監査の場合は、「Stored Procedure Auditing」メニューから選択します。

      詳細は、『Oracle Database Firewallセキュリティ管理ガイド』を参照してください。

    • ユーザー・ロールの監査の場合は、「User Role Auditing」メニューから選択します。

      詳細は、『Oracle Database Firewallセキュリティ管理ガイド』を参照してください。

doa_approved_edits表

表B-16に、承認されたオブジェクト(ストアド・プロシージャまたはユーザー・ロール)に対する各変更セットに関する詳細を示します。この情報は、ユーザー・ロールの監査およびストアド・プロシージャの監査に使用されます。

表B-16 doa_approved_edits表

データ型 NULL 説明

id

INTEGER

NOT NULL

このオブジェクトを監査する監視ポイントの一意のID

source_id

INTEGER

NOT NULL

オブジェクトを監視する強制ポイントのID

database_id

INTEGER

NULL

保護対象データベースのID

object_type

INTEGER

NOT NULL

オブジェクトのタイプ:

  • 0: 未定義

  • 1: ストアド・プロシージャ

  • 2: ユーザー

object_subtype

INTEGER

NOT NULL

オブジェクトのサブタイプ:

  • 0: 未定義

  • 1: プロシージャ

  • 2: ファンクション

  • 3: トリガー

  • 4: パッケージ

  • 5: パッケージ本体

  • 6: Javaソース

  • 7: 拡張プロシージャ

  • 8: スカラー関数

  • 9: インライン表関数

  • 10: レプリケーション・フィルタ

  • 11: 表関数

object_class

INTEGER

NOT NULL

オブジェクト・クラス:

  • 0: 未定義

  • 1: システム

  • 2: ユーザー

name

VARCHAR2(1024)

NOT NULL

オブジェクトの名前

tags

VARCHAR2(2048)

NULL

オブジェクトに関連付けられているタグ

changes_summary

VARCHAR2(255)

NULL

承認された変更セットのサマリーが含まれています(例: 3 modifications)。これはdoa_pending_approvals (表B-20)からの値のコピーです。

changed_by

VARCHAR2(2048)

NULL

変更を担当したデータベース・ユーザーの名前のカンマ区切りのリスト(doa_pending_approvals (表B-20)からの値のコピー)

last_changed_at

VARCHAR2(2048)

NULL

オブジェクトが変更された日時

detected_at

TIMESTAMP

NOT NULL

変更がManagement Serverで検出された日時

approved_by

VARCHAR2(255)

NOT NULL

変更セットを承認した管理コンソール・ユーザーの名前

approved_at

TIMESTAMP

NOT NULL

変更が承認された日時

user_comment

CLOB

NOT NULL

変更承認時にユーザーによって追加されたコメント


doa_approved_objects表

表B-17に、承認したオブジェクト(ストアド・プロシージャまたはユーザー・ロール)に対する最新の変更セットのサマリーを示します。この情報は、ユーザー・ロールの監査およびストアド・プロシージャの監査に使用されます。

表B-17 doa_approved_objects表

データ型 NULL 説明

id

INTEGER

NOT NULL

オブジェクトの一意のID

source_id

INTEGER

NOT NULL

オブジェクトを監視する強制ポイントのID

database_id

INTEGER

NULL

保護対象データベースのID

object_type

INTEGER

NOT NULL

オブジェクトのタイプ:

  • 0: 未定義

  • 1: ストアド・プロシージャ

  • 2: ユーザー

object_subtype

INTEGER

NOT NULL

オブジェクトのサブタイプ:

  • 0: 未定義

  • 1: プロシージャ

  • 2: ファンクション

  • 3: トリガー

  • 4: パッケージ

  • 5: パッケージ本体

  • 6: Javaソース

  • 7: 拡張プロシージャ

  • 8: スカラー関数

  • 9: インライン表関数

  • 10: レプリケーション・フィルタ

  • 11: 表関数

object_class

INTEGER

NOT NULL

オブジェクト・クラス:

  • 0: 未定義

  • 1: システム

  • 2: ユーザー

name

VARCHAR2(1024)

NOT NULL

オブジェクトの名前

tags

VARCHAR2(2048)

NULL

オブジェクトに関連付けられているタグ

signature

VARCHAR2(40)

NULL

オブジェクトのハッシュ(base64) (シグネチャの変更はオブジェクトの変更を意味する)

changes_summary

VARCHAR2(255)

NULL

変更のサマリー

changed_by

VARCHAR2(2048)

NULL

オブジェクトを変更したデータベース・ユーザー

changed_at

TIMESTAMP

NULL

オブジェクトが変更された時刻

approved_by

VARCHAR2(255)

NOT NULL

最新の変更セットを承認した管理コンソール・ユーザーの名前

approved_at

TIMESTAMP

NOT NULL

変更が承認された日時

content

CLOB

NULL

現在承認されているオブジェクトの内容


doa_edit_comments表

表B-18に、変更承認時に追加された各コメントに関する詳細を示します。この情報は、ユーザー・ロールの監査およびストアド・プロシージャの監査に使用されます。

表B-18 doa_edit_comments表

データ型 NULL 説明

id

INTEGER

NOT NULL

コメントの一意のID

approval_id

INTEGER

NOT NULL

doa_pending_approvals表(表B-20)内の保留されている承認のID

user_comment

CLOB

NOT NULL

コメント・テキスト

created_by

VARCHAR2(255)

NOT NULL

コメントを追加した管理コンソール・ユーザーの名前

created_at

TIMESTAMP

NOT NULL

コメントの作成日時


doa_edits表

表B-19に、承認されたすべてのオブジェクトに関する詳細を示します。この情報は、ストアド・プロシージャの監査およびユーザー・ロールの監査に使用されます。

表B-19 doa_edits表

データ型 NULL 説明

id

INTEGER

NOT NULL

オブジェクト(ストアド・プロシージャまたはユーザー・ロール)の一意のID

approval_id

INTEGER

NOT NULL

doa_pending_approvals表(表B-20)内の保留されている承認のID

signature

VARCHAR2(40)

NULL

オブジェクトのハッシュ(シグネチャの変更はオブジェクトの変更を意味する)

content

CLOB

NULL

オブジェクトの新しい内容

edit_type

SMALLINT

NOT NULL

変更のタイプ:

  • 1: 新規

  • 2: 変更

  • 3: 削除

changed_by

VARCHAR2(255)

NULL

オブジェクトを変更したデータベース・ユーザーの名前

changed_at

TIMESTAMP

NULL

オブジェクトが変更された日時

detected_at

TIMESTAMP

NULL

変更がManagement Serverで検出された日時


doa_pending_approvals表

表B-20に、承認保留中のオブジェクト(ストアド・プロシージャまたはユーザー・ロール)に対する変更のサマリーを示します。この情報は、ユーザー・ロールの監査およびストアド・プロシージャの監査に使用されます。

表B-20 doa_pending_approvals表

データ型 NULL 説明

id

INTEGER

NOT NULL

オブジェクトの一意のID

source_id

INTEGER

NOT NULL

オブジェクトを監視する強制ポイントのID

database_id

INTEGER

NULL

保護対象データベースのID

object_type

INTEGER

NOT NULL

オブジェクトのタイプ:

  • 0: 未定義

  • 1: ストアド・プロシージャ

  • 2: ユーザー

object_subtype

INTEGER

NOT NULL

オブジェクトのサブタイプ:

  • 0: 未定義

  • 1: プロシージャ

  • 2: ファンクション

  • 3: トリガー

  • 4: パッケージ

  • 5: パッケージ本体

  • 6: Javaソース

  • 7: 拡張プロシージャ

  • 8: スカラー関数

  • 9: インライン表関数

  • 10: レプリケーション・フィルタ

  • 11: 表関数

object_class

INTEGER

NOT NULL

オブジェクト・クラス:

  • 0: 未定義

  • 1: システム

  • 2: ユーザー

name

VARCHAR2(1024)

NOT NULL

オブジェクトの名前

tags

VARCHAR2(2048)

NULL

オブジェクトに関連付けられているタグ

is_declined

CHAR (ONLY:'0','1')

NULL

一括操作では変更の承認を不要にする場合は1に設定(デフォルトはFALSE)

is_updated

CHAR (ONLY:'0','1')

NULL

以前に拒否された変更が、Management Serverによって更新された場合は1に設定。(この保留中の承認を拒否するには、is_declined1に、is_updated0に設定します。)

changed_by

VARCHAR2(2048)

NULL

前回の承認以降にオブジェクトを変更したデータベース・ユーザーの名前のカンマ区切りのリスト

last_changed_at

TIMESTAMP

NULL

オブジェクトに対する最終変更日時

last_signature

VARCHAR2(40)

NULL

オブジェクトのハッシュ(シグネチャの変更はオブジェクトの変更を意味する)

last_edit_type

SMALLINT

NOT NULL

最終変更のタイプ:

  • 0: 未定義

  • 1: 新規

  • 2: 変更

  • 3: 削除

  • 4: 変更なし

edit_cnt_new

INTEGER

NULL

newタイプの新規変更に対する番号

edit_cnt_modify

INTEGER

NULL

modifyタイプの新規変更に対する番号

edit_cnt_delete

INTEGER

NULL

deleteタイプの新規変更に対する番号

changes_summary

VARCHAR2(255)

NULL

前述の変更のサマリー(例: 3 modifications)

updated_at

TIMESTAMP

NOT NULL

Database Firewallでレコードが最後に更新された日時


doa_tag_definitions表

表B-21には、ストアド・プロシージャまたはユーザー・ロールに適用可能なタグの定義が格納されます。

表B-21 doa_tag_definitions表

データ型 NULL 説明

id

INTEGER

NOT NULL

定義の一意のID

object_type

INTEGER

NOT NULL

タグの適用先オブジェクトのタイプ:

  • 0: 未定義

  • 1: ストアド・プロシージャ

  • 2: ユーザー

dialect

SMALLINT

NOT NULL

データベースのデータベース・タイプ(言語):

  • 1: Microsoft SQL Server

  • 2: Oracle

  • 5: Sybase ASE

  • 7: IBM DB2 (Linux、UNIX、Windows)

key

VARCHAR2(255)

NOT NULL

タグ定義のID。タイプと言語の内部では一意にする必要があります。

pattern

VARCHAR2(2048)

NULL

タグを適用するために、オブジェクトの内容と照合する正規表現

tag

VARCHAR2(255)

NULL

適用されるタグ

is_enabled

CHAR (ONLY:'0','1')

NOT NULL

タグ定義を使用できる場合は1に設定

is_predefined

CHAR (ONLY:'0','1')

NOT NULL

製品とともにタグ定義が供給された場合は1に設定