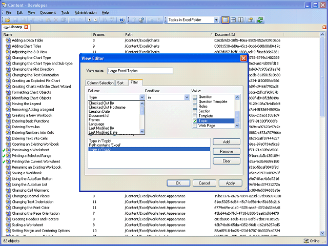
Screen image of this step
Action area of the screen image


Add the Frames column to the filter.

 

Click the Frames list item.

Next Step


Table of Contents  Topic Overview