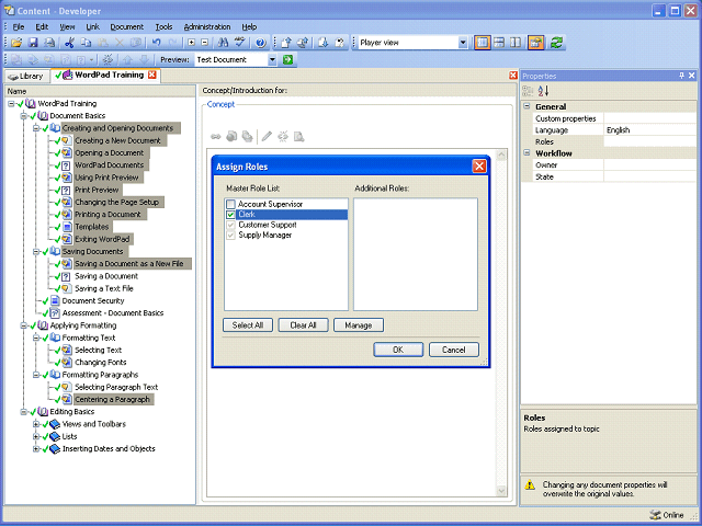
Screen image of this step
Action area of the screen image


Enable the Customer Support role for all of the documents in the selection.

 

Click the Customer Support option.

Next Step


Table of Contents  Topic Overview