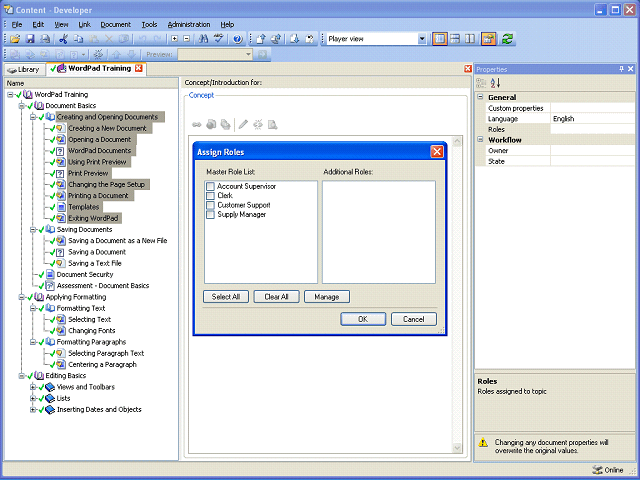
Screen image of this step
Action area of the screen image


Assign the Customer Support and Supply Manager roles to the selected documents.

 

Click the Customer Support option.

Next Step


Table of Contents  Topic Overview