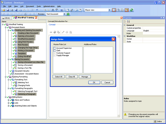
Notice the partially selected (gray with gray checkmark) roles. This is because the value is assigned to some, but not all, of the selected topics.
Next Step
Table of Contents Topic Overview Press Alt + Left Arrow to return to the previous page