Screen image of this step
Action area of the screen image


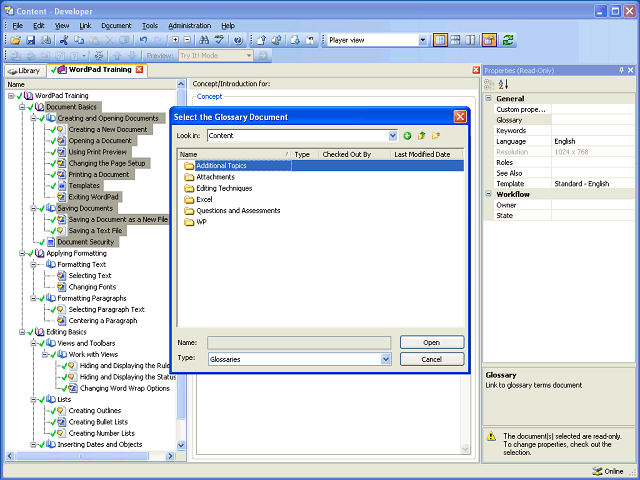
Navigate to the folder containing the desired glossary. The glossary is located in the WP folder.

 

Double-click the WP folder.

Next Step


Table of Contents  Topic Overview