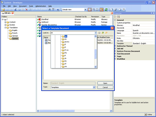
Screen image of this step
Action area of the screen image


Select the Spanish (es) folder.

 

Click the es list item.

Next Step


Table of Contents  Topic Overview