Screen image of this step
Action area of the screen image


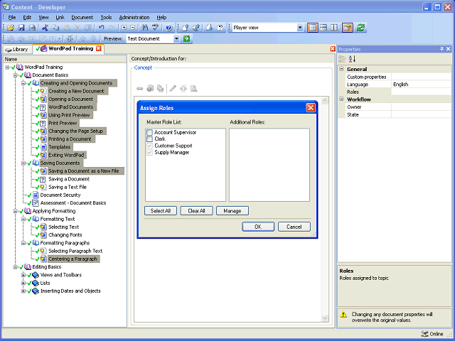
Add the Clerk role to the selected documents.

 

Click the Clerk option.

Next Step


Table of Contents  Topic Overview