Este capítulo contém os seguintes tópicos:
Seção19.1, "Conceitos Básicos sobre o Processo das Notas Fiscais Eletrônicas de São Paulo"
Seção19.3, "Upload de Informações de Entrada para Notas Fiscais Eletrônicas"
O processo da nota fiscal eletrônica (NF-e) permite que você gere um arquivo XML que inclua as informações sobre a nota fiscal, que são enviadas à autoridade fiscal. A autoridade fiscal valida o arquivo e apresenta as informações para você, incluindo um número atribuído à NF-e.
O software JD Edwards EnterpriseOne fornece os programas que você pode usar para gerar o arquivo XML e para analisar e atualizar as informações apresentadas pela autoridade fiscal. Você deve usar um software de terceiros ou criar uma programação personalizada para:
Ler os dados XML das tabelas do JD Edwards EnterpriseOne.
Formatar os dados XML no layout exigido legalmente.
Enviar os dados para a autoridade fiscal.
Gravar as informações retornadas do governo para as tabelas do JD Edwards EnterpriseOne.
O software JD Edwards EnterpriseOne fornece um processo para transações que ocorre no estado de São Paulo e outro para transações que sejam fora de São Paulo (transações nacionais).
Para usar o processo de NF-e de São Paulo:
Gere a nota fiscal executando o programa Geração de Notas Fiscais (R76558B).
Este programa gera o registro inicial na tabela Cabeçalho da NF-e (F76B01TE),
Imprima a nota fiscal final, executando o programa Impressão de Notas Fiscais - Remetente (R76560B).
Como o último processo dentro do programa Impressão de Notas Fiscais - Remetente, o sistema iniciará o programa Nota Fiscal Eletrônica - Saída (R76B560Z1) se você configurar as opções de processamento no programa Impressão de Notas Fiscais - Remetente para tal. Também é possível executar o programa Nota Fiscal Eletrônica - Saída a partir de uma opção do menu.
Use o programa Revisão de Transações XML (P70XMLZ1) para analisar os dados gravados nas tabelas para a transação de saída.
Use o programa personalizado que você desenvolve ou obtém de um terceiro para formatar no layout exigido legalmente que os dados XML geraram pelos programas do JD Edwards EnterpriseOne.
Use o programa personalizado que você desenvolve ou obtém de um terceiro para enviar os dados XML formatados para a autoridade fiscal.
Use o programa personalizado que você desenvolve ou obtém de um terceiro para receber os dados que a autoridade fiscal devolve.
Execute o programa Processamento de XML de Entrada (R70XMLI1) para atualizar seu sistema com as informações recebidas da autoridade fiscal.
Use o programa Revisão de Transações XML para analisar os dados que você receber.
Use a Nota Fiscal Eletrônica. Programa de revisão (P76B01TE) para revisar informações da nota fiscal atualizadas e liberar a nota fiscal que ficou suspensa no programa Nota Fiscal Eletrônica - Saída.
Atualize os lançamentos dos impostos executando o programa Atualização de Vendas - Brasil (R76B803).
Atualize as tabelas de vendas do software-base ao executar o programa Atualização de Vendas (R42800), caso você não tenha definido a opção de processamento no programa Atualização de Vendas - Brasil para atualizar as tabelas do software-base.
O programa Nota Fiscal Eletrônica - Saída atribui esses valores aos registros de saída, à medida que ele os grava na tabela Interface da Transação XML (F70XMLZ1):
Tipo de transação de BRNFEO
Grupo de transação de BRNFE
Os registros retêm esse grupo de transação durante todo o processo da NF-e.
Status de P
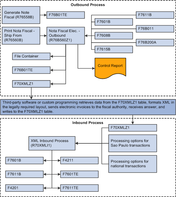
Este diagrama mostra os processos em lote e as tabelas usadas pelo processamento da NF-e de São Paulo:
Figura 19-1 Processos e tabelas de lote usadas no processamento de Nota Fiscal Eletrônica de São Paulo

O sistema altera o status dos registros para b quando o software de terceiros lê os dados da tabela F70XMLZ1.
O software de terceiros ou programa personalizado atribui o tipo de transação BRNFI-SP aos registros de transações de São Paulo quando grava dados na tabela F70XMLZ1 após enviar os registros e receber uma resposta da autoridade fiscal.
O status continuará como b até que o software JD Edwards processe o registro devolvido. Depois do processamento, o status mudará para P.
Antes de concluir as tarefas deste capítulo:
Faça todas as configurações necessárias para processar as transações de vendas e as notas fiscais.
Conclua a configuração para usar notas fiscais eletrônicas de São Paulo.
Este capítulo oferece uma visão geral sobre como gerar a NF-e e discute como:
Executar o programa Nota Fiscal Eletrônica - Saída.
Definir as opções de processamento para Nota Fiscal Eletrônica - Saída (R76B560Z1).
Você pode gerar a NF-e de forma automática ou manual. O sistema deverá gerar automaticamente a NF-e quando você executar o programa Impressão de Notas Fiscais, caso você tenha definido as opções de processamento no programa Impressão de Notas Fiscais para gerar a NF-e. Para gerar manualmente a NF-e, execute o programa Nota Fiscal Eletrônica - Saída com base na opção do menu. Quando você executa o programa Nota Fiscal Eletrônica - Saída, o sistema inclui dados para os tipos de retenção e valores da venda de serviços entre duas entidades corporativas.
Observação:
O programa Nota Fiscal Eletrônica gera o arquivo XML, mas não formata-o no layout exigido legalmente. Você deve usar o software de terceiros ou programação personalizadas para formatar o arquivo XML.Ao executar o programa Impressão de Notas Fiscais para transações de vendas, o sistema:
Identificará as notas fiscais das transações de vendas usando os valores da tabela de códigos definidos pelo usuário (UDC) 76B/OF.
Gravará um b para o status do pedido de vendas na tabela Cabeçalho da NF-e (F76B01TE).
Iniciará o programa Nota Fiscal Eletrônica - Saída (R76B560Z1) caso você defina a opção de processamento do programa Impressão de Notas Fiscais para tal.
O programa Nota Fiscal Eletrônica - Saída gera a NF-e grava os registros na tabela F76B01TE e imprime um relatório.
Você pode executar o programa Nota Fiscal Eletrônica - Saída a partir de uma opção do menu ou pode executá-lo automaticamente ao configurar uma opção de processamento no programa Impressão de Notas Fiscais.
O programa Nota Fiscal Eletrônica - Saída:
Converte a nota fiscal gerada pelo programa R76B560 em uma versão em XML, e grava os dados na tabela F70XMLZ1.
Os dados gravados são iguais aos dados do cabeçalho e dos detalhes que residem nas tabelas Cabeçalho da Nota Fiscal (F7601B) e Detalhe da Nota Fiscal (F7611B). Estes dados agora estão disponíveis para processamento pelo programa personalizado ou software de terceiros, que deve formatar o XML no layout exigido legalmente.
Atualiza o status da NF-e para G (gerada) na tabela F76B01TE.
Imprime um relatório de controle para permitir que você analise as transações processadas.
Selecione Fatura Eletrônica Brasil - Processamento (G76BNF1), Impressão de Notas Fiscais.
O sistema inicia o programa Nota Fiscal Eletrônica - Saída depois do processo de impressão da nota fiscal, quando você configurar a opção de processamento no programa Impressão de Notas Fiscais para gerar a NF-e.
Selecione Fatura Eletrônica Brasil - Processamento (G76BNF1), Nota Fiscal Eletrônica - Saída.
Também é possível executar o programa Nota Fiscal Eletrônica - Saída separadamente a partir desta opção de menu. É preciso executar o programa Impressão de Notas Fiscais antes de executar o programa Nota Fiscal Eletrônica - Saída.
As opções de processamento permitem que o usuário defina valores predeterminados para processamento.
Insira um valor existente na tabela de UDCs Atividade/Status (40/AT) para especificar o início da faixa do próximo status das notas fiscais que você deseja selecionar. O status selecionado por você deve ser configurado nas regras de atividade de pedido com base no tipo de pedido e no tipo de linha das notas fiscais a serem selecionadas. A combinação dos códigos selecionados para esta opção de processamento e a opção de processamento Código de Próximo Status Final no programa precisa ser uma combinação válida de último status/próximo status na tabela Regras de Atividade de Pedido (F40203).
Insira um valor existente na tabela de UDCs Atividade/Status (40/AT) para especificar o início da faixa do próximo status das notas fiscais que você deseja selecionar. O status selecionado por você deve ser configurado nas regras de atividade de pedido com base no tipo de pedido e no tipo de linha das notas fiscais a serem selecionadas. A combinação dos códigos selecionados para esta opção de processamento e a opção de processamento Código de Próximo Status Final no programa precisa ser uma combinação válida de último status/próximo status na tabela Regras de Atividade de Pedido (F40203).
Insira 1 para executar o processo no modo final. No modo final, o sistema atualiza as tabelas adequadas.
Insira um valor que exista na tabela de UDCs Atividade/Status (40/AT) para selecionar um status alternativo para o próximo passo do processo do pedido. O status selecionado precisa ser definido nas regras de atividade do pedido, com base no tipo de pedido e tipo de linha do pedido de vendas. O status de substituição é outra etapa permitida no processo.
Insira um valor que exista na tabela de UDCs Atividade/Status (40/AT) para selecionar um status alternativo para o próximo passo do processo do pedido. O status selecionado precisa ser definido nas regras de atividade do pedido, com base no tipo de pedido e no tipo de linha da nota fiscal. O status de substituição é outra etapa permitida no processo.
Especifique se você deseja evitar que o sistema atualize o próximo status a partir das Regras de Atividade do Pedido. O código que você especificar a partir da tabela de UDCs 40/AT deverá ter sido configurado nas Regras de Atividade do Pedido no tipo de pedido e no tipo de linha que você estiver usando.
Os valores são:
Em branco: Atualiza o próximo status de acordo com as regras existentes de atividade do pedido.
1: Evita a atualização do próximo status.
Especifique o valor que existe para os códigos municipais para os registros do cadastro geral no Brasil. Esse valor deve ser configurado no programa Configuração de Dados Adicionais (P00091).
Especifique o valor que existe para os códigos do bairro para os registros do cadastro geral no Brasil. Esse valor deve ser configurado no programa Configuração de Dados Adicionais (P00091).
Insira 1 para gravar o arquivo XML no caminho onde você especificar o Caminho do Contêiner de Arquivo para a opção de processamento de arquivo XML.
Insira o local no qual o sistema salva o arquivo XML. É preciso ter permissão de gravação para o local digitado.
Esta Seção fornece uma visão geral sobre como fazer upload de informações de entrada para as notas fiscais eletrônicas e discute como:
Executar o programa Processador de Transações de Entrada de XML.
Configurar as opções de processamento para o Processador de Transações de Entrada de XML (R70XMLI1).
Depois de a autoridade fiscal validar as notas fiscais eletrônicas enviadas usando o software de terceiros, você receberá de volta um arquivo XML que inclui:
O número da NF-e e a data de verificação.
A série, o número e a data de emissão do RPS.
O código de situação da NF.
A data de cancelamento.
O número e a data da guia.
O valor do ISS.
O valor do crédito.
Você deve executar o software de terceiros ou programação personalizada para transferir os dados recebidos desse software para a tabela F70XMLZ1 no software JD Edwards EnterpriseOne. O software de terceiros ou a programação personalizada atribui o tipo de transação BRNFI-SP às transações de São Paulo, e atribui o tipo de transação BRNFI-NA para as transações nacionais.
Você deve executar o programa Processador de Transações de Entrada de XML para ler os dados do arquivo de entrada que existe na tabela F70XMLZ1 e atualizar outras tabelas do JD Edwards EnterpriseOne. Se as transações forem para São Paulo (o tipo de transação é BRNFI-SP), o sistema lerá as opções de processamento configuradas no programa BRNFSP da Transação da PO (P76BX001). Para estas transações, o sistema:
Atualiza a tabela F76B01TE com o recibo e os números legais quando a NF-e for aceita.
O sistema também gravará as informações na tabela F76B01TE caso a transação seja rejeitada ou cancelada.
Atualiza a tabela F76B11TE com o valor do ISS para as transações BRNFI-SP.
Atualiza os valores fiscais nas tabelas F7601B e F7611B para as transações BRNFI-SP caso o programa Atualização de Vendas não tenha sido executado para essas transações.
O sistema também atualiza a tabela F7601B com a data de emissão.
Usa os valores das opções de processamento nos programas BRNFSP da Transação da PO ou BRNFNA da Transação da PO para alterar o status do pedido de vendas de acordo com as regras de atividade do pedido.
Selecione Fatura Eletrônica Brasil - Processamento (G76BNF1), Processador de Transações de Entrada de XML.
As opções de processamento permitem que o usuário defina valores predeterminados para processamento.
Insira o grupo de transação para o tipo de transações que você deseja selecionar. Por exemplo: se você digitar BRNFE, o sistema selecionará as notas fiscais eletrônicas.
Insira 1 para processar os registros em modo final. Nesse modo, o sistema atualizará as tabelas e alterará o status dos registros. Deixe essa opção de processamento em branco para processar os registros em modo teste. Ao executar o processo em modo teste, você poderá imprimir e verificar as transações, e verificar e corrigir erros no Centro de Trabalho.
Insira a Id. do usuário da pessoa que receberá as mensagens eletrônicas no Centro de Trabalho. Se você deixar essa opção de processamento em branco, o sistema enviará mensagens do Centro de Trabalho ao usuário que tiver inserido as transações.
Esta seção fornece uma visão geral de como analisar os dados para as notas fiscais eletrônicas e como remover registros de transação em XML, além de discutir como:
Definir as opções de processamento para Revisão de Transações XML (P70XMLZ1).
Definir opções de processamento para Nota Fiscal Eletrônica - Revisão (P76801TE).
Analisar a revisão das transações XML.
Verificar as notas fiscais eletrônicas.
Executar o programa Remoção em Lote da Transação em XML.
Configurar as opções de processamento para o programa Remoção em Lote da Transação em XML (R70XMLI1P).
Você pode analisar os dados da transação em XML e o cabeçalho e os detalhes da NF-e.
O programa Revisão de Transações XML permite que você revise os arquivos XML não formatados gerados pela programação do JD Edwards EnterpriseOne. Você pode revisar os arquivos XML não formatados antes de usar um programa de terceiros ou sua programação personalizada para formatar o XML no layout exigido legalmente. Você também pode usar o programa Revisão de Transações XML para revisar os arquivos XML que são formatados pela programação personalizada ou de terceiros. Os registros que você analisa existem na tabela Interface da Transação XML (F70XMLZ1).
O programa Revisão de Transações XML permite que você pesquise registro de acordo com:
Valor de um tipo de dados atribuído ao arquivo.
Por exemplo: você pode fazer uma pesquisa usando um valor para a Id. do usuário, o número do lote ou o número de referência interna.
Status.
O software fornece dois grupos de status. Use o primeiro grupo de status (Não processado, Entrada com reprocessamento Pendente, Processado, Todos) para selecionar os critérios das transações gravados na tabela F70XMLZ1, mas ainda não capturados pelo software de terceiros ou personalizado. Use o segundo grupo de status (Saída, Entrada, Saída S/ Entrada, Saída Vencida, Todos) para selecionar os critérios para as transações que foram capturadas pelo software de terceiro ou personalizado.
Atributo XML.
Você pode especificar o valor dentro de um atributo XML como parte de seus critérios de busca. Pesquisar pelo atributo XML pode levar um tempo maior.
Outros elementos.
Você pode especificar se o sistema deve exibir outros elementos do cabeçalho XML nas opções de processamento para o programa Revisão de Transações XML.
Depois de localizar os arquivos que deseja analisar, você pode optar por analisar as informações da transação ou o arquivo XML.
Usar a Nota Fiscal Eletrônica. Programa de revisão para revisar as notas fiscais eletrônicas. Os registros que você analisa existem nas tabelas Cabeçalho da NF-e (F76B01TE) e Detalhe da NF-e (F76B11TE). Você pode pesquisar por registros usando os campos existentes para a nota fiscal, como a empresa ou o fornecedor, ou por dados específicos da NF-e, como:
Número legal da NF-e
Número do recibo da NF-e
Status
Pendente
Aceita
Cancelada pela autoridade fiscal
Rejeitada
Tudo
Depois de localizar a nota fiscal que você deseja analisar, você poderá exibir os detalhes a nota fiscal ou liberar a nota fiscal.Liberar a nota fiscal faz com que o sistema libere o pedido de vendas e atualize o status da nota fiscal de acordo com as regras de atividade do pedido.
Use o programa Remoção em Lote da Transação em XML (R70XMLI1P) para remover registros selecionados da tabela F70XMLZ1. Você pode selecionar os registros a serem removidos ao especificar o grupo da transação nas opções de processamento e usar a Seleção de Dados para definir outros critérios de seleção.
| Nome da Tela | Id. da Tela | Navegação | Utilização |
|---|---|---|---|
| Acesso a Revisão de Transações XML | W70XMLZ1A | Fatura Eletrônica Brasil - Processamento (G76BNF1), Revisão de Transações XML | Defina os critérios de busca para localizar transações e selecione as transações a serem analisadas. |
| Exibição da Nota Fiscal eletrônica em XML | W70XMLZ1C | Escolha uma transação na tela Acesso a Revisão de Transações XML e clique em Selecionar. | Exiba o arquivo XML da transação selecionada. |
| Acesso a Notas Fiscais eletrônicas | W76B01TEA | Fatura Eletrônica Brasil - Processamento (G76BNF1), Nota Fiscal Eletrônica Revisão | Localize e analise as informações sobre as notas fiscais eletrônicas. |
| Acesso ao Detalhe da Nota Fiscal eletrônica | W76B01TEB | Selecione um registro na tela Acesso a Revisão de Transações XML e selecione Revisão de Transações XML no menu Linha.
Escolha um registro na tela Acesso a Notas Fiscais eletrônicas e clique em Selecionar. |
Analise as informações da nota fiscal que ficam na tabela F76B01TE. |
| Acesso ao Histórico do Cabeçalho da NF-e | W76B01TEC | Escolha um registro na tela Acesso ao Detalhe da Nota Fiscal eletrônica e selecione Exibir Histórico, no menu Tela. | Exiba o histórico de processamento da transação. Por exemplo: o histórico pode mostrar informações sobre a aceitação ou o cancelamento de um registro. |
As opções de processamento permitem que o usuário defina valores predeterminados para processamento.
Insira o grupo da transação para o tipo de transação que você deseja exibir no programa Revisão de Transações XML. Por exemplo: se você digitar BRNFE, os campos das notas fiscais eletrônicas para o Brasil serão exibidos nas telas do programa Revisão de Transações XML.
Insira o número de dias após os quais uma nota fiscal eletrônica de saída vence. A transação de saída vencerá quando não for recebida nenhuma resposta para a transação por parte do software de terceiros ou personalizado. A data de validade é determinada pelo tipo de dados especificado na opção de processamento Origem da Data para Vencimento e pelo número de dias que você digitar aí.
Especifique o tipo de data que o sistema usa para determinar a data de vencimento. Os valores são:
0: Data de transmissão. A data em que a transação foi gravada na tabela F70XMLZ1.
1: Data de processamento. A data em que o software de terceiros ou personalizado fez download da transação a partir da tabela F70XMLZ1.
Insira o caminho ao qual o sistema imprimirá o arquivo XML temporário. O sistema imprimirá o arquivo temporário para o local especificado, enquanto o sistema executará validações.
Use essas opções de processamento para determinar os títulos exibidos na grade para o programa. As opções de processamento 1 - 19 permitem que você especifique o título e item de dados que aparecem no cabeçalho. Você pode especificar o título e o item de dados para esses campos genéricos:
Referência Interna de XML
Empresa Adicional XML
Endereço Genérico do Atributo XML 1
Endereço Genérico do Atributo XML 2
Endereço Genérico do Atributo XML 3
Atributo Numérico Genérico XML 1
Atributo Numérico Genérico XML 2
Atributo Numérico Genérico XML 3
Atributo de Data Genérico XML 1
Atributo de Data Genérico XML 2
Atributo de Data Genérico XML 3
Atributo Inteiro Genérico XML 1
Atributo de Caractere Genérico XML 1
Atributo de Caractere Genérico XML 2
Atributo de Caractere Genérico XML 3
Número do Endereço XML
Centro de Trabalho XML
Companhia XML
Tipo de Documento XML
Especifique o item de dados cujo título e valor você deseja exibir na grade do cabeçalho para permitir que você pesquise no arquivo XML usando esse item de dados. Por exemplo, para a opção de processamento Digite o Item de Dados para substituir o campo: " Referência Interna de XML", você pode especificar B76ELN, de forma que a grade use o título desse item de dados (Número Legal da NF-e) e lhe permita pesquisar o conteúdo da tabela F70XMLZ1 de acordo com os valores para o número legal da NF-e.
Insira o código do produto da tabela de UDCs que inclui os valores configurados para os elementos do cabeçalho XML. Por exemplo: se os elementos do cabeçalho XML estiverem em um UDC que seja específico do Brasil, especifique 76B.
Observação:
A tabela de UDC Elementos do Cabeçalho XML da NF-e (76B/HE) existe para incluir elementos do cabeçalho XML para o processamento das notas fiscais eletrônicas no Brasil. Essa tabela de UDCs inclui alguns valores com código fixo, e você pode adicionar outros valores.Insira o código da tabela de UDCs que inclui os valores configurados para os elementos do cabeçalho XML. Por exemplo, você pode inserir HE.
Observação:
A tabela de UDC Elementos do Cabeçalho XML da NF-e (76B/HE) existe para incluir elementos do cabeçalho XML para o processamento das notas fiscais eletrônicas no Brasil. Essa tabela de UDCs inclui alguns valores com código fixo, e você pode adicionar outros valores.As opções de processamento permitem que o usuário defina valores predeterminados para processamento.
Insira um valor existente na tabela de UDCs Atividade/Status (40/AT) para especificar o início da faixa do próximo status das notas fiscais que você deseja selecionar. O status selecionado por você deve ser configurado nas regras de atividade de pedido com base no tipo de pedido e no tipo de linha das notas fiscais a serem selecionadas. A combinação dos códigos selecionados para esta opção de processamento e a opção de processamento Código de Próximo Status Final no programa precisa ser uma combinação válida de último status/próximo status na tabela Regras de Atividade de Pedido (F40203).
Insira um valor existente na tabela de UDCs Atividade/Status (40/AT) para especificar o início da faixa do próximo status das notas fiscais que você deseja selecionar. O status selecionado por você deve ser configurado nas regras de atividade de pedido com base no tipo de pedido e no tipo de linha das notas fiscais a serem selecionadas. A combinação dos códigos selecionados para esta opção de processamento e a opção de processamento Código de Próximo Status Final no programa precisa ser uma combinação válida de último status/próximo status na tabela Regras de Atividade de Pedido (F40203).
Insira um valor que exista na tabela de UDCs Atividade/Status (40/AT) para selecionar um status alternativo para o próximo passo do processo do pedido. O status selecionado precisa ser definido nas regras de atividade do pedido, com base no tipo de pedido e tipo de linha do pedido de vendas. O status de substituição é outra etapa permitida no processo.
Insira um valor que exista na tabela de UDCs Atividade/Status (40/AT) para selecionar um status alternativo para o próximo passo do processo do pedido. O status selecionado precisa ser definido nas regras de atividade do pedido, com base no tipo de pedido e no tipo de linha da nota fiscal. O status de substituição é outra etapa permitida no processo.
Especifique se você deseja evitar que o sistema atualize o próximo status a partir das Regras de Atividade do Pedido. O código que você especificar a partir da tabela de UDCs 40/AT deverá ter sido configurado nas Regras de Atividade do Pedido no tipo de pedido e no tipo de linha que você estiver usando.
Os valores são:
Em branco: Atualiza o próximo status de acordo com as regras existentes de atividade do pedido.
1: Evita a atualização do próximo status.
Acesse a tela Acesso a Revisão de Transações XML.
Observação:
Os campos exibidos nessa tela dependem dos títulos do cabeçalho selecionados para exibição ao configurar as opções de processamento.Figura 19-2 tela Acesso a Revisão de Transações XML

Insira a Id. do usuário da transação que você deseja localizar.
Insira o número do lote da transação que você deseja localizar. O sistema gera um número de lote quando você usa a Nota Fiscal Eletrônica. Programa de saída para gerar um arquivo XML.
Insira o número da transação que você deseja localizar. O sistema atribui um número exclusivo da transação a cada registro dentro de um lote.
Insira o intervalo de datas durante as quais a transação que você deseja encontrar foi gerada.
Insira o intervalo de datas durante as quais a transação que você deseja encontrar foi processada.
Selecione um valor para especificar o status dos registros que você está buscando. Os valores são:
Não processados: O sistema busca registros para os quais o arquivo XML é gerado pelo programa Nota Fiscal Eletrônica - Saída, mas não capturados pelo software de terceiros.
Entrada com reprocessamento Pendente.
Processados: O sistema busca registros para os quais o arquivo XML é gerado pelo programa Nota Fiscal Eletrônica - Saída e capturados pelo software de terceiros.
Todos: O sistema pesquisa todos os registros da tabela F70XMLZ1.
Especifique o status do arquivo de transação XML que você deseja localizar. Os valores são:
Saída: O sistema procura registros para os quais a transação XML foi gravada na tabela F70XMLZ1 pelo programa Nota Fiscal Eletrônica - Saída, mas que não tenha sido capturada pelo software de terceiros ou personalizado.
Entrada: O sistema busca por registros para os quais a transação XML tenha sido processada e apresentada pelo software de terceiros ou personalizado.
Indicador Direção: O sistema busca por registros para os quais a transação XML tenha sido capturada pelo software de terceiros ou personalizado, mas para a qual não tenha sido recebida uma resposta.
Saída Expirada: O sistema busca por registros para os quais a transação de saída esteja após a data de vencimento, conforme configurado nas opções de processamento.
Todos: O sistema exibe todos os registros da tabela F70XMLZ1.
Os campos na área de detalhe da tela Acesso a Revisão de Transações XML indicam o tipo de transação, o status do documento XML e outras informações de transação. Os campos que revelam o status da transação e que são afetados pelos status que você escolhe pesquisar são:
O sistema exibe o tipo de transação associada à nota fiscal eletrônica. Os valores são:
BRNFO: Transação de saída
BRNFI-SP: Transação de entrada para São Paulo
O sistema exibirá o status do documento XML depois de ele ser processado pelo software de terceiros ou personalizado. Os valores são:
Em branco: O software de terceiros ou personalizado não processou a solicitação.
A: Aceito. A autoridade fiscal aceitou o arquivo XML da NF-e e apresentou o número da NF-e e outros dados.
C: Cancelada. A transação foi cancelada.
E: Erro. Ocorreu um erro no envio. Você precisa corrigir o erro e reenviar a transação para processamento.
O sistema exibe o status do registro na tabela F70XMLZ1. Este status revela o estado do registro e não indica o estado da resposta da autoridade fiscal. O registro pode ser processado, mas pode conter um erro. Os valores são:
Em branco: A transação foi gravada na tabela F70XMLZ1, mas não foi processada pelo software de terceiros ou personalizado.
P: Processada. A transação foi processada.
O sistema exibirá um A (Incluir) para todas as transações para o processo de NF-e do Brasil. Os processos futuros podem usar outros códigos.
O sistema exibe o código e a descrição do erro a partir da tabela de UDC Código de Erro de XML (70/EC). Se você receber uma mensagem de erro, deverá corrigi-lo e reenviar a transação.
Insira um valor existente na tabela de UDC Elementos do Cabeçalho XML da NF-e (76B/HE) para especificar o elemento que você deseja usar como critério de busca.
Insira o valor dos elementos XML que você inseriu no campo elemento XML.
Acesse a tela Acesso a Notas Fiscais eletrônicas.
Figura 19-3 tela Acesso a Notas Fiscais eletrônicas

Insira o número da nota fiscal para a transação que você deseja localizar.
Insira um valor que exista na tabela de UDC Origem da Nota Fiscal (76/NF) para identificar o tipo de transação que você deseja localizar. Os valores para o processamento da nota fiscal eletrônica são:
5: Nota Fiscal Autônoma - PV
6: Nota Fiscal Complementar PV
7: Nota Fiscal - PV
Insira o número da NF-e da transação que você deseja localizar. A autoridade fiscal emitirá um número de NF-e quando aceitar a transação da nota fiscal.
Insira o número do recebimento da NF-e da transação que você deseja localizar. A autoridade fiscal atribuirá um número de NF-e quando aceitar a transação da nota fiscal.
Insira o intervalo de datas que inclui as transações que você deseja localizar. A data do número legal é aquela em que você gerou a nota fiscal e atribuiu um número a ela.
Insira o intervalo de datas que inclui as transações que você deseja localizar. A data do número do recibo é aquela para a qual a autoridade fiscal emitiu um recibo para aceitação da transação.
Selecione o status da transação depois do processamento pelo software de terceiros ou personalizado, a ser usado ao procurar por registros. Os valores são:
Pendentes: O sistema busca transações que tenham sido capturadas pelo software de terceiros ou personalizadas, mas para as quais não se tenham recebido respostas.
Aceitas: O sistema busca pelas transações que foram aceitas pela autoridade fiscal.
Canceladas pela autoridade fiscal: O sistema busca pelas transações que foram canceladas pela autoridade fiscal.
Rejeitadas: O sistema busca pelas transações que não foram aceitas pela autoridade fiscal.
Todas: O sistema busca por todas as transações.
Selecione Fatura Eletrônica Brasil - Processamento (G76BNF1), Remoção em Lote da Transação em XML.
As opções de processamento permitem que o usuário defina valores predeterminados para processamento.
Insira um valor que exista na tabela de UDC Grupo de Transação (70/NF) para especificar o tipo de transação que você deseja remover. As notas fiscais eletrônicas pertencem ao grupo de transação BRNFE.