| Ignorer les liens de navigation | |
| Quitter l'aperu | |
|
Guide du service de données Oracle Solaris Cluster pour Oracle Real Application Clusters Oracle Solaris Cluster 3.3 3/13 (Français) |
1. Installation de la Prise en charge d'Oracle RAC
2. Configuration du stockage des fichiers Oracle
3. Enregistrement et configuration des groupes de ressources
4. Exécution d'Oracle RAC dans un cluster
5. Administration de la Prise en charge d'Oracle RAC
6. Dépannage de la Prise en charge d'Oracle RAC
7. Modification d'une configuration existante de la Prise en charge d'Oracle RAC
8. Mise à niveau de la Prise en charge d'Oracle RAC
A. Exemples de configuration de ce service de données
Exemples de configurations Oracle 10g, 11g ou 12c dans le cluster global
Exemples de configurations Oracle 9i dans le cluster global
Exemples de configurations d'Oracle 10g, 11g ou 12c dans un cluster de zones
B. Actions prédéfinies pour les erreurs SGBD et les alertes journalisées
C. Propriétés d'extension de la Prise en charge d'Oracle RAC
Figure A-16 Configuration d'Oracle 9i avec Solaris Volume Manager pour Sun Cluster dans un cluster de zones

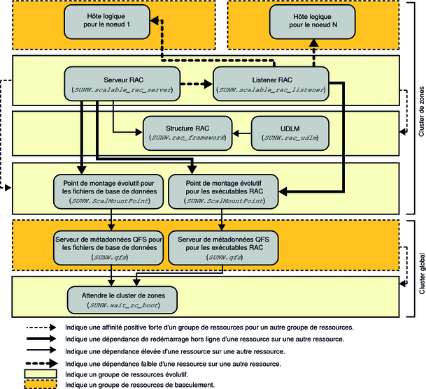
Figure A-17 Configuration d'Oracle 9i avec Solaris Volume Manager pour Sun Cluster et un Système de fichiers partagé Sun QFS dans un cluster de zones

Figure A-18 Configuration d'Oracle 9i avec un Système de fichiers partagé Sun QFS et un RAID matériel dans un cluster de zones