| 跳过导航链接 | |
| 退出打印视图 | |
|
适用于 Oracle Real Application Clusters 的 Oracle Solaris Cluster 数据服务指南 Oracle Solaris Cluster 3.3 3/13 (简体中文) |
6. 排除 Support for Oracle RAC 的故障
7. 修改 Support for Oracle RAC 的现有配置
全局群集中的 Oracle 10g、11g 或 12c 配置样例
图 A-10 区域群集中使用 Solaris Volume Manager for Sun Cluster 的 Oracle 10g、11g 或 12c 配置

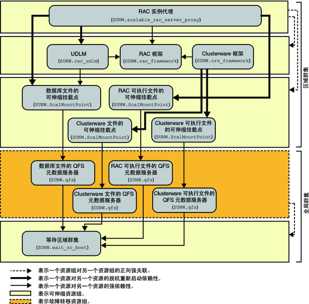
图 A-11 区域群集中使用 Solaris Volume Manager for Sun Cluster 和 Sun QFS 共享文件系统的 Oracle 10g、11g 或 12c 配置

图 A-12 区域群集中使用 Sun QFS 共享文件系统和硬件 RAID 的 Oracle 10g、11g 或 12c 配置

图 A-13 区域群集中使用 NAS 设备的 Oracle 10g、11g 或 12c 配置

图 A-14 区域群集中使用 Oracle ASM 和 Solaris Volume Manager for Sun Cluster 的 Oracle 10g、11g 或 12c 配置
注 - 仅限 Oracle 11g R2 或 12c,请在群集 ASM 磁盘组中使用 SUNW.scalable_asm_diskgroup_proxy 资源类型,而不是 SUNW.asm_diskgroup 资源类型。
图 A-15 区域群集中使用 Oracle ASM 和硬件 RAID 的 Oracle 10g、11g 或 12c 配置
注 - 仅限 Oracle 11g R2 或 12c,请在群集 ASM 磁盘组中使用 SUNW.scalable_asm_diskgroup_proxy 资源类型,而不是 SUNW.asm_diskgroup 资源类型。