割当およびルール
割当セット、ソース・ルール、有効在庫数量ルールおよび割付ルールを作成して、履行明細の納期処理方法を納期回答に対して指示できます。
ノート
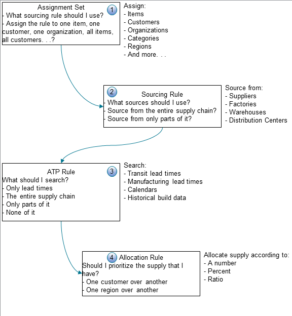
- 割当セットを使用して、次のことに回答します。
- どのソース・ルールを使用するとよいですか。
- 単一の品目、単一の顧客、単一の組織、すべての品目、すべての顧客など、ソース・ルールをどのように割り当てるとよいですか。
ソース・ルールは、品目、顧客、組織、カテゴリ、リージョン、その他多くのレベルなど、様々なレベルの詳細に割り当てることができます。
- ソース・ルールを使用して、次のことに回答します。
- どのソースを使用するのが適切ですか。 サプライ・チェーン全体からソーシングする必要がありますか、あるいはその一部のみからソーシングしますか。
サプライヤ、ファクトリ、倉庫および配送センターからソーシングできます。
- どのソースを使用するのが適切ですか。 サプライ・チェーン全体からソーシングする必要がありますか、あるいはその一部のみからソーシングしますか。
- ATPルールを使用して、次のことに回答します。
- 何を検索するとよいですか。
- リード・タイムのみ、サプライ・チェーン全体、その一部のみ、あるいはそのどれでもないですか。
移動リード・タイム、製造リード・タイム、カレンダ、作成履歴データなどに従って検索できます。
- 割付ルールを使用して、次のことに回答します。
- 現存する供給に優先度を付けるのが適切ですか。
- ある顧客と別の顧客、あるリージョンと別のリージョン、またはその他の方法で優先度を付ける必要がありますか。
供給は、数値、パーセントまたは比率に従って割り付けることができます。
一例を検討してみます。 M1ファクトリでAS54888を製造し、Computer Service and Rentals顧客に販売するとします。

仕組み
- 「オーダー管理」作業領域で、「品目」属性にAS54888、「顧客」属性にComputer Service and Rentalsがある販売オーダーを作成します。 オーダー管理で、オーダーを納期処理するための要求が納期回答に送信されます。
- 納期回答で、「グローバル・オーダー納期回答」作業領域で作成した割当セットが使用され、品目のソーシングに使用するソース・ルールが識別されます。 この例の場合、
- 割当レベルを「品目と顧客」に設定して、割当に焦点を当てます。
- セットで顧客と品目を指定します。
- 使用するソース・ルールを指定して、品目の履行に使用する必要のあるソースが納期回答で認識されるようにします。
納期回答では、割当セットで指定した顧客と品目が履行明細の顧客と品目に一致する場合にのみ、この割当セットが使用されます。
- 納期回答では、作成したソース・ルールを使用して、品目の納期処理に使用するソースが識別されます。 この例では、M1ファクトリで製造するように指定します。
- 納期回答では、作成したATPルールを使用して、品目が納期処理に使用可能になる時期が判断されます。 リード・タイムを使用して有効数量を判断するように指定するとします。 履歴データから、品目の作成に5日、品目を出荷するための移動時間に3日かかることがわかっています。
- 22年3月1日に納期処理要求がオーダー管理によって送信され、今日は22年3月1日です。 納期回答では、Computer Service and Rentalsに品目を搬送するには8日と計算されるため、22年3月9日の約束到着日が送信されます。 これは、要求された到着日の6日前に到着し、顧客が満足することを意味します。
これは、納期処理を設定する方法の簡単な一例です。 様々なタイプのルールを設定し、品目および組織に様々な方法でルールを割り当てることで、様々な品目に異なる納期処理ロジックを適用できます。 実際には、設定できる様々な納期処理の可能性があります。