Accessing Oracle FS Storage in vSphere

The Oracle FS System tab in the vSphere Client provides a view of storage utilization in your Oracle FS System. The Manage Oracle FS System Storage context menus in the vSphere Client provide access to storage management functions for your Oracle FS System.

You can view your Oracle FS System without any special account privileges, however, to modify storage objects, you need to have the appropriate administrator level privileges. In order to modify storage resources, use an Administrator 2 account on the Oracle FS System.

The Oracle FS System tab is visible when you select a host, virtual machine, or datastore in the Inventory pane for one of the following vSphere Client Inventory views:
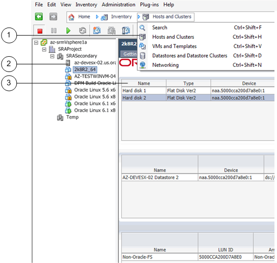
The following figure illustrates the vSphere inventory views:
Figure 1 vSphere inventory views vSphere inventory views 
Legend
1 Inventory views drop-down list
2 Host selected in the Inventory pane
3 Oracle FS System tab displayed in the content pane
To view your storage in relation to different storage objects, select the appropriate Inventory view for that object.

You can manage storage objects in your Oracle FS System by selecting management functions from one of the available context menus.

The following figure illustrates the vSphere Client context menu for datastores:
Figure 2 vSphere Client context menu for datastores vSphere Client context menu for datastores 
Legend
1 Datastore selected in the Inventory pane
2 Context menu
3 Management functions
The management function menu items that are available when you right-click a datacenter, host, or datastore in the inventory pane are listed in the following table.
Table 1 Manage Storage context menus
Datacenter Host Datastore

Manage LUNs

Manage LUNs

Volume Properties

Manage Volume Groups

Manage Volume Groups

Extend Datastore

Manage Storage Domains

Manage Storage Domains

Remove Datastore

Manage Host Groups

Manage Host Groups

Manage Snapshots

Create Datastore

 

Manage Snapshot Schedules

Manage Snapshot Schedules

   

The first time you open the Oracle FS System tab or click a Manage Oracle FS System Storage management task, an “untrusted certificate” warning appears. To avoid this warning, install the certificate for the plug-in in a trusted certificate store. See the instructions for installing the certificate.