빠른 시작 설명서
버전 2.0
E53334-01
2014년 4월
이 설명서에서는 Oracle의 StorageTek Tape Analytics(STA)를 소개합니다. 여기에서는 주요 STA 화면의 샘플 및 사용자 인터페이스의 주요 기능만 제공합니다.
이 설명서를 읽고 난 후 스스로 STA에 대해 더 자세히 살펴볼 것을 권장합니다. 추가 리소스는 "다음 단계" 및 "관련 문서"를 참조하십시오.
이 설명서에서는 다음 작업에 대한 단계별 지침을 제공합니다. 이러한 작업은 유효한 STA 사용자 이름을 가진 누구나 수행할 수 있으며, 완료하는 데 약 1시간이 소요됩니다.
시작하기 전에
시작하기 전에 STA 관리자로부터 다음 정보를 얻어야 합니다.
STA에 대한 권장 웹 브라우저 및 버전. 자세한 내용은 STA 요구 사항 설명서를 참조하십시오.
회사 네트워크에서 STA 응용 프로그램의 웹 주소(URL 및 포트 번호)
STA 사용자 이름과 암호
|
주: 이 설명서에서는 샘플 스크린샷이 계속 제공됩니다. 보이는 데이터는 자신의 회사와 관련된 것이지만, 화면의 레이아웃 및 구성은 샘플과 일치해야 합니다. |
다음 단계를 사용하여 STA에 로그인합니다.
컴퓨터에서 지원되는 웹 브라우저를 시작합니다.
Location Bar 또는 Address 필드에 STA 관리자가 제공한 STA URL 및 포트 번호를 입력합니다. 일반적인 URL은 http://hostname:7021/STA와 유사합니다.
Login 화면이 나타납니다.

지정된 STA 사용자 이름과 암호를 입력한 다음 Login을 누릅니다.
STA 사용자 이름에 대한 환경 설정에 따라 Accessibility Settings 대화 상자가 나타날 수 있습니다. STA에서는 저시력, 맹인, 색맹 또는 기타 시각 장애를 가진 사용자를 위한 다양한 접근성 기능을 제공합니다. 자세한 내용은 STA 화면 기본 사항 설명서를 참조하십시오.

Continue를 눌러 이 대화 상자를 건너뜁니다.
대시보드가 나타납니다. 대시보드는 STA에 로그인할 때마다 항상 처음으로 표시되는 화면입니다. 위에서 언급한 대로 자신의 회사와 관련된 특정 데이터를 보겠지만 화면 레이아웃은 다음 예와 같아야 합니다.

|
주: STA 화면을 탐색할 때는 브라우저의 Forward 및 Back(또는 Next 및 Previous) 버튼을 사용하지 마십시오. 이러한 버튼을 사용하면 표시되는 데이터가 사용되지 않거나 STA 서버의 데이터와 동기화되지 않으므로 예측할 수 없는 결과가 나타날 수 있습니다. |
대시보드를 포함한 대부분의 STA 화면 모양은 템플리트로 제어할 수 있습니다. 템플리트는 그래프 및 테이블 레이아웃과 필터 조건을 비롯한 다양한 화면 표시 특성을 정의합니다. 자세한 내용은 STA 사용 설명서를 참조하십시오.
현재 적용된 템플리트의 이름은 화면의 상단 오른쪽에 있는 Templates 도구 모음에 항상 표시됩니다.

이 예에서 템플리트 이름은 STA 응용 프로그램과 함께 제공된 기본 대시보드인 "STA-Default"입니다. 다른 대시보드 템플리트가 STA 사용자 이름에 대해 기본값으로 지정된 경우 다른 이름이 여기에 표시되고 대시보드 표시가 위에 표시된 것과 다릅니다.
STA에는 라이브러리 구성 요소 및 작업에 대해 자주 사용되는 정보를 제공하는 여러 미리 정의된 템플리트가 포함되어 있습니다. 자세한 내용은 STA 사용 설명서를 참조하십시오. 다음 단계를 사용하여 미리 정의된 템플리트를 대시보드 표시에 적용합니다.
화면 상단에 있는 Templates 메뉴를 선택합니다.
메뉴는 STA 사용자 이름에 사용 가능한 모든 대시보드 템플리트를 표시합니다.

메뉴에서 STA‐Dashboard‐Quick-Start를 선택합니다.
템플리트가 적용되고 대시보드 표시가 다음 레이아웃으로 업데이트됩니다.

STA‐Dashboard‐Quick‐Start 템플리트는 테이프 라이브러리 시스템에 대한 상위 레벨 보기를 제공합니다. 대시보드는 여러 창으로 나누어지고, 각 창에는 라이브러리 환경의 서로 다른 측면이 표시됩니다.
Library Status, Media Health, Drive Health 및 Robot Health 창에서는 라이브러리 시스템 구성 요소의 현재 조건을 요약합니다.
Media Watch List 및 Drives Watch List 창에서는 가능한 빠른 주의가 필요할 수 있는 드라이브 및 매체에 대한 경보를 알려줍니다.
Mounts 및 I/O Throughput 창에서는 최근 몇 시간 동안의 라이브러리 작업을 선 그래프로 표시합니다.
그래픽 대시보드 창에서 마우스를 창의 여러 섹션으로 가져가면 자세한 정보를 표시할 수 있습니다. 또한 일부 대시보드 창에서 다른 화면으로 이동할 수도 있습니다. 자세한 내용은 STA 화면 기본 사항 설명서 및 STA 사용 설명서를 참조하십시오. 다음 단계를 사용하여 이러한 기능 중 일부를 살펴보십시오.
막대 차트(Library Status 창 등)를 선택하고 마우스를 그래프로 가져가서 각 막대 차트 세그먼트에 대한 자세한 값을 표시합니다. 이 예에서는 SL3000 막대로 마우스를 가져가면 성능 저하 상태의 SL3000 라이브러리 2개가 있음을 알 수 있습니다.

마우스를 선 그래프(Mounts (Hourly) 창 등)로 가져가면 선의 각 데이터 포인트에 대한 세부 정보가 표시됩니다.

그래프의 측정 단위 및 배율은 창마다 다르므로 각 축의 레이블을 확인해야 합니다. STA는 가능한 상세하게 보여주기 위해 표시된 실제 데이터에 따라 배율을 조정합니다.
예를 들어, 다음 I/O Throughput (Hourly) 창에서 세로 축은 "Megabytes"로 레이블이 지정되어 있고 0M부터 14M까지 3M(3백만)마다 마커가 있습니다. 따라서 선 그래프의 각 데이터 포인트는 백만 메가바이트를 나타내고, 테라바이트(TB)로 변환됩니다. 선택한 데이터 포인트에 대한 설명 텍스트는 5,696,455.62 MB Read and Written을 나타내고, 대략 5.69 TB로 변환됩니다.

막대 차트, 파이 차트 및 영역 차트 세그먼트는 활성 링크입니다. Robot Health 창에서 막대 차트 세그먼트를 누릅니다.

Library Components – Robots Overview 화면으로 이동하고, 사용자가 누른 막대 세그먼트에 포함된 로봇(이 예에서는 "Use" 상태의 모든 로봇)에 대한 자세한 정보가 표시됩니다.

화면의 왼쪽에 있는 탐색 표시줄은 STA 화면에서 이동을 위한 기본 방법입니다. 선택 항목에 따라 확장 및 축소되는 일련의 세로 아코디언 탭으로 구성되어 있습니다. 다음 단계를 사용하여 Libraries – Overview 화면을 표시합니다.
현재 Tape System Hardware 탭 내의 화면에 있으므로 탐색 표시줄에서 해당 탭이 확장되어 있습니다. Libraries > Overview를 선택합니다.

Libraries – Overview 화면이 표시됩니다. 다음은 STA 응용 프로그램과 함께 제공된 STA‐Default 템플리트의 예입니다. 대시보드와 마찬가지로 사용자 정의 템플리트가 STA 사용자 이름에 기본값으로 지정된 경우, 이 화면 표시는 다를 수 있습니다.

화면은 위쪽의 그래픽 영역과 아래쪽의 테이블 영역으로 나누어져 있습니다. 대부분의 STA Overview 화면에는 이러한 두 섹션이 포함됩니다. 자세한 내용은 STA 화면 기본 사항 설명서를 참조하십시오.
또한 화면 하단에는 상태 표시줄이 있습니다. 다음을 나타냅니다.
Columns Hidden – 테이블 열이 숨겨지는 것은 정상입니다. STA에서는 테이프 라이브러리 시스템에 대한 수많은 데이터 속성을 수집하고, 대부분의 화면 템플리트는 하위 세트만 표시합니다. 사용 가능한 속성 중 일부를 선택적으로 표시하거나 숨길 수 있습니다. 자세한 내용은 STA 화면 기본 사항 설명서를 참조하십시오.
Columns Frozen – 가장 왼쪽에 있는 테이블 열은 화면의 오른쪽으로 스크롤할 때 항상 제자리에 고정됩니다.
표시된 레코드 수 – 이 예에서 표시된 값은 STA가 39개의 라이브러리를 포함하는 하나의 테이프 라이브러리 시스템을 모니터하고 있음을 나타냅니다.

화면 상단에 있는 Templates 메뉴를 선택하고 STA‐Lib‐Quick-Start를 선택합니다.

이 템플리트는 그래픽 영역 표시를 축소하므로 테이블 영역에서 더 긴 목록을 표시할 수 있습니다.

탐색 표시줄이 기본적인 이동 방법이지만, STA 화면에 걸쳐 나타나는 활성 링크를 사용하여 이동할 수도 있습니다. Libraries – Overview 화면에서 파란색 텍스트의 필드는 다른 화면으로 이동하여 관련 데이터를 볼 수 있는 활성 링크입니다. 마우스를 항목으로 가져가면 선택 커서가 표시됩니다. 

Dismounts 열에는 각 라이브러리에서 발생한 총 매체 마운트 해제 수가 표시됩니다. 각 마운트 해제는 교환의 끝을 나타내고, 드라이브에 한 매체가 마운트되고 읽기/쓰기 작업이 수행되었을 수 있습니다. 각 매체 이동, 마운트 및 마운트 해제가 발생할 때마다 라이브러리는 STA에 자세한 데이터를 보내고, 이 데이터는 전체 테이프 라이브러리 시스템에 걸쳐 STA에 의해 수집, 분석 및 보고됩니다. 자세한 내용은 STA 사용 설명서를 참조하십시오.
다음 단계를 사용하여 자세한 교환 데이터를 봅니다.
Dismounts 열의 값이 0보다 큰 라이브러리를 찾습니다. 이것은 라이브러리에 일부 매체 교환 작업이 있었음을 나타냅니다. Dismounts 열에서 활성 링크를 누릅니다.

매체 교환에 대한 세부 정보를 표시하는 Exchanges Overview 화면으로 이동합니다. 가장 최근의 교환이 목록의 맨 위에 있습니다. 이 화면의 경우 STA 응용 프로그램과 함께 제공된 STA‐Default 템플리트가 아래에 표시되어 있습니다.

필터는 데이터에 적용되었으며, 필터 조건은 테이블의 상단에 표시됩니다. 링크를 사용하여 화면으로 이동할 때마다 필터는 시작 링크에 대한 고유한 조건을 기준으로 자동 적용됩니다. 자세한 내용은 STA 사용 설명서를 참조하십시오.

이 예에서 필터는 화면에서 선택한 라이브러리 및 2013년 7월 15일 이후 발생한 교환에 대한 데이터만 표시함을 나타냅니다. 또한 표시된 총 레코드 수가 화면의 하단 오른쪽에 있는 상태 표시줄에 나타납니다. 환경에 따라 특정 필터 및 레코드 수 세부 정보가 표시됩니다.
다음 단계를 사용하여 화면 필터를 재설정하고 사용 가능한 교환 레코드를 모두 표시합니다.
테이블 도구 모음에서 Reset Filter 아이콘을 눌러 모든 필터 조건을 제거하고 모든 라이브러리에 대한 교환을 모두 표시합니다.

적용된 필터 영역이 비어 있고, 레코드 수는 모든 레코드를 표시할 수 있음을 나타냅니다.

다음 단계를 사용하여 가장 최근의 교환 3개에 대한 전체 세부 정보를 표시합니다.
다음과 같이 테이블에서 맨 위에 있는 3개의 교환을 선택합니다.
활성 링크가 있는 열을 제외하고 맨 위 테이블 행의 아무 곳이나 눌러 첫번째 교환을 선택합니다. 예를 들어, Exchanges Overview 화면에서 Last Annotation 또는 Drive Model 열을 누를 수 있지만, Exchange Start 또는 Drive Serial Number 열은 누르지 말아야 합니다. 활성 링크가 있는 열을 누르면 링크가 활성화되고 모든 레코드를 선택하기 전에 다른 화면으로 이동합니다.

테이블에서 다음 2개의 레코드를 선택하려면 테이블에서 세번째 행을 Shift 키와 함께 누릅니다. 다시 활성 링크가 있는 열을 제외하고 행의 아무 곳이나 누릅니다.
테이블 도구 모음에서 Detail View 아이콘을 누릅니다.

3개의 선택된 교환은 화면 위쪽에 있는 그래프에 추가되고 전체 세부 정보는 화면 아래쪽에 텍스트 형태로 표시됩니다.

화면의 중간에 있는 Collapse Pane 아이콘을 눌러 그래픽 영역을 숨기고 텍스트 세부 정보를 더 많이 표시합니다.

Detail View는 각 레코드에 대한 모든 사용 가능한 속성을 표시합니다. 아래로 스크롤하면 3개의 선택된 레코드를 모두 볼 수 있습니다.
각 레코드에 대한 속성은 관련 정보 세트로 그룹화됩니다. 예를 들어, 교환에서 사용된 드라이브에 대한 데이터는 "Drive" 머리글 아래에 그룹화됩니다. Detail View는 관련 속성을 그룹화하여 선택된 레코드를 전체적으로 파악할 수 있도록 합니다. 레코드 속성에 대한 정의는 STA 데이터 참조 설명서를 참조하십시오.

파란색 밑줄 텍스트로 표시된 속성 값은 활성 링크입니다. 링크를 선택하면 해당 값에 대해 필터링된 연관된 화면으로 이동합니다.
Drive Serial Number 링크를 누릅니다.

선택한 드라이브에 대해 필터링된 Drives – Overview 화면으로 이동합니다. 화면 표시는 Detail View에 그대로 있고, 선택한 드라이브에 대한 데이터는 화면의 위쪽에 있는 그래프에 추가됩니다.

List View 아이콘을 눌러 List View 표시로 전환합니다.

아래의 예는 Drives – Overview 화면에 대한 STA‐Default 템플리트를 보여줍니다. 다른 템플리트가 STA 사용자 이름에 대한 기본값으로 지정된 경우 다르게 표시될 수 있습니다.

STA 분석 화면은 라이브러리 구성 요소나 이벤트에 대한 통합된 데이터를 표시합니다. 데이터는 피벗 테이블 형태로 표시되고, 이를 수정하여 데이터를 원하는 범주로 그룹화할 수 있습니다. 자세한 내용은 STA 화면 기본 사항 설명서를 참조하십시오.
다음 단계를 사용하여 통합된 데이터 및 기본 세부 정보를 표시합니다.
탐색 표시줄의 Drives 탭에서 Analysis를 선택합니다.

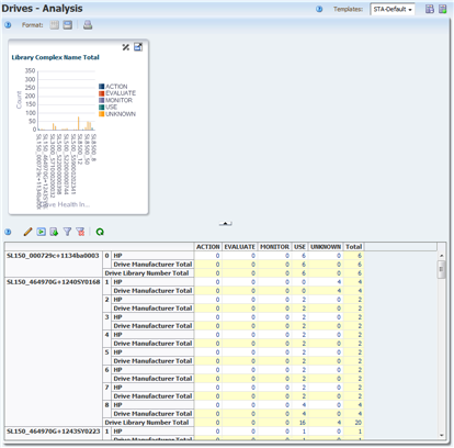
Drives – Analysis 화면에는 위쪽의 그래프 영역과 아래쪽의 피벗 테이블이 있습니다. 아래의 예는 Drives – Analysis 화면에 대한 STA‐Default 템플리트를 보여줍니다. 드라이브 상태 데이터가 라이브러리 컴플렉스, 라이브러리 ID 및 드라이브 제조업체별로 통합되어 있습니다.

테이블 셀의 값은 활성 링크입니다. 마우스를 항목으로 가져가면 선택 커서가 표시됩니다. 
링크를 누르면 통합된 수에 대한 세부 정보를 볼 수 있습니다.

Drives – Overview 화면이 표시되고 피벗 테이블 셀에서 선택한 값이 나타내는 드라이브만 필터링하여 보여줍니다.

목록 보기 테이블 및 피벗 테이블에서 다양한 형식으로 데이터를 내보낼 수 있습니다. 이 기능은 선택한 STA 데이터를 스프레드시트 및 프리젠테이션 응용 프로그램과 같은 다른 응용 프로그램으로 전송할 때 유용할 수 있습니다. 자세한 내용은 STA 화면 기본 사항 설명서를 참조하십시오.
다음 단계를 사용하여 Drives – Overview 화면에서 테이블 데이터를 내보냅니다.
테이블 도구 모음에서 Export 아이콘을 선택합니다.
사용 가능한 형식은 풀다운 메뉴에 나열됩니다.

메뉴에서 Drives.xls 옵션을 선택합니다.

브라우저 설정에 따라 파일을 저장하기 위한 대화 상자가 나타납니다. 다음은 Windows 컴퓨터에서 일반적인 대화 상자의 예입니다.

대화 상자를 완료하여 파일을 저장합니다.
STA에는 모든 화면에 대한 상황에 맞는 도움말이 포함되어 있습니다. 대부분의 화면에는 화면의 서로 다른 영역에 대한 여러 개의 도움말 버튼이 있고, 선택하는 버튼에 따라 화면의 해당 영역을 설명하는 상황에 맞는 도움말 항목이 표시됩니다.
다음 단계를 사용하여 Drives – Overview 화면의 서로 다른 영역에 대한 도움말을 표시합니다.
마우스를 화면 상단의 기본 도구 모음에 있는 Help 링크로 가져가면 선택 커서가 나타납니다. 

링크를 눌러 현재 화면(이 경우 Drives – Overview)에 대한 도움말 항목을 표시합니다. 브라우저 창에서 별도의 탭에 항목이 표시됩니다. 기본 도구 모음의 Help 링크는 항상 현재 화면에 대한 도움말을 표시합니다.

도움말 항목에는 파란색 밑줄 텍스트로 표시된 다른 항목에 대한 여러 활성 링크가 포함됩니다. 커서를 링크로 가져가면 선택 커서가 표시됩니다.

Drives – Overview 화면을 실행하는 브라우저 탭으로 돌아갑니다. 그래픽 영역 도구 모음에서 Help 아이콘을 누릅니다.

이번에는 Drives – Overview 화면에 대한 그래픽 영역 도구 모음을 설명하는 도움말 항목이 표시됩니다.

STA 온라인 도움말 시스템에 대한 자세한 내용은 STA 사용 설명서를 참조하십시오.
다음 단계를 사용하여 STA 응용 프로그램 세션을 끝냅니다. 단순히 실행 중인 브라우저 창이나 탭을 닫는 대신 언제나 STA에서 분명하게 로그아웃하는 것이 가장 좋습니다. 로그아웃하면 응용 프로그램 메모리가 즉시 해제됩니다. 그렇지 않을 경우 세션이 시간 초과된 후에만 해제됩니다.
STA 응용 프로그램을 실행하는 브라우저 탭으로 돌아갑니다.
기본 도구 모음에서 Logout 링크를 누릅니다.

Logged Out 대화 상자가 나타납니다.

Go to Login 버튼을 누르면 Login 대화 상자로 돌아갑니다.
그러면 Quick Start 작업이 완료됩니다.
STA 및 여기에서 수집되는 데이터에 익숙해졌으면 STA를 사용하여 테이프 라이브러리 시스템을 더욱 잘 관리할 수 있는 방법에 대해 살펴보는 것이 좋습니다. STA가 해답을 제시할 수 있는 몇 가지 유형의 질문은 STA 사용 설명서를 참조하십시오.
STA 설명서 세트는 다음과 같은 문서로 구성됩니다.
STA 응용 프로그램 사용자용
STA 빠른 시작 안내서—이 설명서에서는 STA 응용 프로그램 및 사용자 인터페이스의 몇 가지 기능에 대해 설명합니다.
STA 사용 설명서—이 설명서에서는 대시보드, 템플리트, 필터, 경보, 실무 보고서, 논리적 그룹 및 STA 매체 검증과 같이 STA 응용 프로그램 기능 사용에 대한 지침을 제공합니다.
STA 화면 기본 사항 설명서—이 설명서에서는 STA 사용자 인터페이스에 대해 자세히 설명합니다. 여기에서는 화면 탐색 및 레이아웃과 그래프 및 테이블 사용에 대해 설명합니다.
STA 데이터 참조 설명서—이 설명서에서는 모든 STA 테이프 라이브러리 시스템 화면 및 데이터 속성에 대한 정의를 찾아볼 수 있습니다.
STA 서버 및 응용 프로그램 설치자 및 관리자용
STA 릴리스 노트—STA 설치 및 사용 전에 이 문서를 읽어보십시오. 이 문서에는 알려진 문제를 비롯하여 중요한 릴리스 정보가 수록되어 있습니다. 이 문서는 STA 미디어 팩 다운로드를 통해 제공됩니다.
STA 요구 사항 설명서—이 설명서에서는 STA 사용을 위한 최소 및 권장 요구 사항을 확인할 수 있습니다. 이 설명서에는 라이브러리, 드라이브, 서버, 사용자 인터페이스, STA 매체 검증 및 IBM RACF 액세스 제어와 같은 요구 사항이 포함되어 있습니다.
STA 설치 및 구성 설명서—이 설명서에서는 STA 설치 계획, Linux 운영 체제 설치, STA 응용 프로그램 설치 및 라이브러리 연결, 사용자 및 전자 메일 주소 구성에 대해 설명합니다.
STA 관리 설명서—이 설명서에서는 오류 로깅, 서버 관리, 데이터베이스 백업 및 복원, STA 서비스 구성, 암호 관리, SNMP 연결 구성 등의 STA 관리 작업에 대해 설명합니다.
STA Security Guide—이 설명서에서는 요구 사항, 권장 사항 및 일반 보안 원칙을 비롯하여 중요한 STA 보안 정보에 대해 설명합니다.
Third Party Licenses and Notices—이 설명서에서는 STA 제품을 통해 배포된 타사 기술의 사용에 대해 설명합니다.
Oracle의 접근성 개선 노력에 대한 자세한 내용은 http://www.oracle.com/pls/topic/lookup?ctx=acc&id=docacc에서 Oracle Accessibility Program 웹 사이트를 방문하십시오.
Oracle 지원 액세스
Oracle 고객은 My Oracle Support를 통해 온라인 지원에 액세스할 수 있습니다. 자세한 내용은 http://www.oracle.com/pls/topic/lookup?ctx=acc&id=info를 참조하거나, 청각 장애가 있는 경우 http://www.oracle.com/pls/topic/lookup?ctx=acc&id=trs를 방문하십시오.
StorageTek Tape Analytics 빠른 시작 설명서, 버전 2.0
E53334-01
Copyright © 2013, 2014, Oracle and/or its affiliates. All rights reserved.
본 소프트웨어와 관련 문서는 사용 제한 및 기밀 유지 규정을 포함하는 라이센스 계약서에 의거해 제공되며, 지적 재산법에 의해 보호됩니다. 라이센스 계약서 상에 명시적으로 허용되어 있는 경우나 법규에 의해 허용된 경우를 제외하고, 어떠한 부분도 복사, 재생, 번역, 방송, 수정, 라이센스, 전송, 배포, 진열, 실행, 발행, 또는 전시될 수 없습니다. 본 소프트웨어를 리버스 엔지니어링, 디스어셈블리 또는 디컴파일하는 것은 상호 운용에 대한 법규에 의해 명시된 경우를 제외하고는 금지되어 있습니다.
이 안의 내용은 사전 공지 없이 변경될 수 있으며 오류가 존재하지 않음을 보증하지 않습니다. 만일 오류를 발견하면 서면으로 통지해 주기 바랍니다.
만일 본 소프트웨어나 관련 문서를 미국 정부나 또는 미국 정부를 대신하여 라이센스한 개인이나 법인에게 배송하는 경우, 다음 공지 사항이 적용됩니다.
U.S. GOVERNMENT END USERS: Oracle programs, including any operating system, integrated software, any programs installed on the hardware, and/or documentation, delivered to U.S. Government end users are "commercial computer software" pursuant to the applicable Federal Acquisition Regulation and agency-specific supplemental regulations. As such, use, duplication, disclosure, modification, and adaptation of the programs, including any operating system, integrated software, any programs installed on the hardware, and/or documentation, shall be subject to license terms and license restrictions applicable to the programs. No other rights are granted to the U.S. Government.
본 소프트웨어 혹은 하드웨어는 다양한 정보 관리 애플리케이션의 일반적인 사용을 목적으로 개발되었습니다. 본 소프트웨어 혹은 하드웨어는 개인적인 상해를 초래할 수 있는 애플리케이션을 포함한 본질적으로 위험한 애플리케이션에서 사용할 목적으로 개발되거나 그 용도로 사용될 수 없습니다. 만일 본 소프트웨어 혹은 하드웨어를 위험한 애플리케이션에서 사용할 경우, 라이센스 사용자는 해당 애플리케이션의 안전한 사용을 위해 모든 적절한 비상-안전, 백업, 대비 및 기타 조치를 반드시 취해야 합니다. Oracle Corporation과 그 자회사는 본 소프트웨어 혹은 하드웨어를 위험한 애플리케이션에서의 사용으로 인해 발생하는 어떠한 손해에 대해서도 책임지지 않습니다.
Oracle과 Java는 Oracle Corporation 및/또는 그 자회사의 등록 상표입니다. 기타의 명칭들은 각 해당 명칭을 소유한 회사의 상표일 수 있습니다.
Intel 및 Intel Xeon은 Intel Corporation의 상표 내지는 등록 상표입니다. SPARC 상표 일체는 라이센스에 의거하여 사용되며 SPARC International, Inc.의 상표 내지는 등록 상표입니다. AMD, Opteron, AMD 로고, 및 AMD Opteron 로고는 Advanced Micro Devices의 상표 내지는 등록 상표입니다. UNIX는 The Open Group의 등록상표입니다.
본 소프트웨어 혹은 하드웨어와 관련문서(설명서)는 제 3자로부터 제공되는 컨텐츠, 제품 및 서비스에 접속할 수 있거나 정보를 제공합니다. Oracle Corporation과 그 자회사는 제 3자의 컨텐츠, 제품 및 서비스와 관련하여 어떠한 책임도 지지 않으며 명시적으로 모든 보증에 대해서도 책임을 지지 않습니다. Oracle Corporation과 그 자회사는 제 3자의 컨텐츠, 제품 및 서비스에 접속하거나 사용으로 인해 초래되는 어떠한 손실, 비용 또는 손해에 대해 어떠한 책임도 지지 않습니다.