ヘッダーをスキップ
Oracle® Enterprise Pack for Eclipse Oracle Mobile Application Framework (OEPE Edition)でのモバイル・アプリケーションの開発
リリース2.0.1
E57593-01
  目次へ移動
目次

前
 
次
 

15 MAFアーティファクトでのAppXrayの使用

この章では、依存性トラッキング、検証、視覚化およびリファクタのサポートのためにOracle Enterprise Pack for Eclipseにより提供されるソリューションであるAppXRayについて説明します。AppXrayは、maf-application.xmlmaf-feature.xml、AMXページ、MAFタスク・フローおよびデータ・コントロールを含むすべてのMAFアーティファクトで有効です。

この章には次の項が含まれます:

15.1 MAFアーティファクトでのAppXray使用の概要

OEPEにより提供されるAppXrayテクノロジは、アプリケーションのMAFアーティファクトを分析し、この情報を使用してアプリケーションの多くのレイヤー全体にわたる検証および一貫性を提供します。

AppXrayは利用しているMAFアプリケーションで使用でき、これはデフォルトで有効にされています。AppXrayは、アーティファクトを追跡し移入することができるアプリケーション・データベースを構築します。MAFアーティファクトは検出され、このデータベースに追加されます。アプリケーションでの作業時、AppXrayはアプリケーション・データベースを自動的に管理します。これによりパフォーマンスが低下する場合、自動管理を選択的に無効にして、必要に応じてアプリケーション・データベースを構築することができます。

AppXrayにより検出されたエラーは、「問題」ビューに表示され、依存性はAppXaminerにグラフィカルに表示されます。

AppXrayは次のような情報を収集します。

15.2 AppXrayの使用

AppXrayを使用する際、依存性を表示するツールはAppXaminerと呼ばれます。

15.2.1 AppXaminerのオープン方法

AppXrayでは、Oracle Enterprise Pack for EclipseによるMAFアーティファクト全体にわたるリファクタのサポートが可能です。リファクタ・オプションでは、アプリケーションが使用するアーティファクトの名前の変更、移動および削除ができます。これらのリファクタ・オプションは、行った変更と、その変更に依存するアプリケーションの他の部分とを同期させます。

AppXaminerは、プロジェクト・エクスプローラのMAFアーティファクトのコンテキスト・メニューから開きます。

依存性の関係を表示するには次の手順を実行します。

  1. プロジェクト・エクスプローラでアセンブリ・プロジェクト・ノードを展開し、「MAF」 >「MAFアプリケーション・エディタ」にナビゲートします。MAFアプリケーション・エディタを右クリックし、コンテキスト・メニューから「AppXray依存性の表示」を選択します。MAFノードの下の任意のエディタおよびプロジェクトの任意のファイル・アーティファクト上で依存性を見ることができます。

  2. 図15-1に示すように、「MAFアプリケーション・エディタ」ノードを右クリックし、「AppXray依存性の表示」を選択します。

    図15-1 AppXaminerを開く

    この図は周囲のテキストで説明しています

    MAFノードの下の任意のエディタのおよびプロジェクトの任意のファイル・アーティファクト上のコンテキスト・メニューから、「AppXrayの依存性を表示」を選択して、依存性を見ることができます。

15.2.1.1 AppXaminerについて

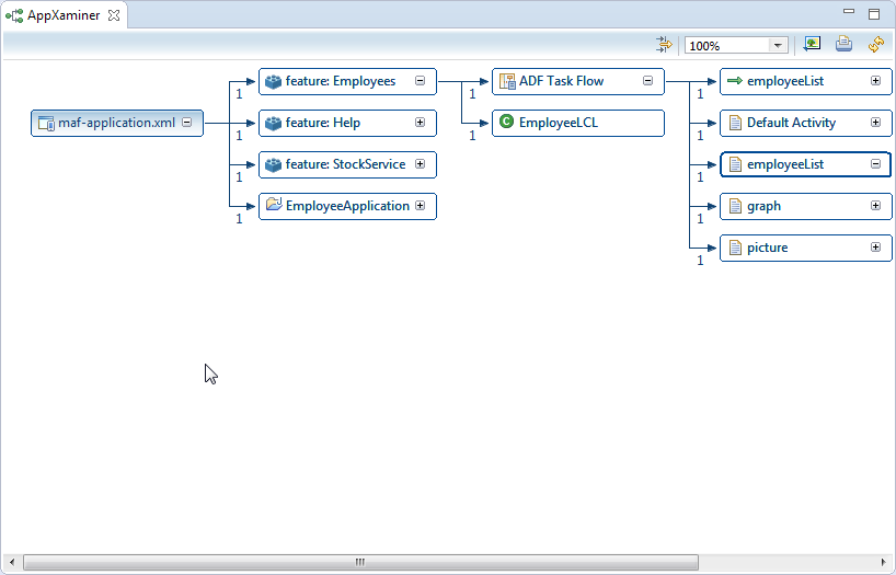
AppXrayのUIビューアであるAppXaminerは、図15-2に示すように、選択されたアーティファクトと他のコンポーネントとの関係を表示するエディタで開きます。

図15-2 AppXaminerウィンドウ

この図は周囲のテキストで説明しています

15.2.2 AppXaminerの使用

AppXaminerでは、アーティファクト間の関係を即座に見ることができます。次に、図15-2について説明します。

  • 数値は、コンポーネントが他のコンポーネントとの間に持つ参照の数を示します。

  • ノードを展開して他のコンポーネントとの関係を見ることができます。

AppXaminerのコンテキスト・メニューから次のことを実行できます。

  • 「AppXrayの依存性の表示」を選択してそのアーティファクトの依存性を表示する。

  • 「参照詳細の表示」を選択する。関係する詳細なコンポーネントを表示するポップアップ・ウィンドウが開きます。

  • 「開く」を選択してエディタでファイルを表示する。

15.3 AppXrayによるリファクタリング

AppXrayでは、Oracle Enterprise Pack for EclipseによるMAFアーティファクト全体にわたるリファクタのサポートの提供が可能なため、アプリケーションが使用するアーティファクトの名前の変更、移動および削除ができます。

これらのリファクタ・オプションは、行った変更と、その変更に依存するアプリケーションの他の部分とを同期させます。

アーティファクトをリファクタする際には、AppXRayにより「リソースの名前変更」ダイアログが表示され、ここで変更内容をチェックおよび確認きます。図15-3を参照してください。

図15-3 AppXrayによるリファクタリング

この図は周囲のテキストで説明しています