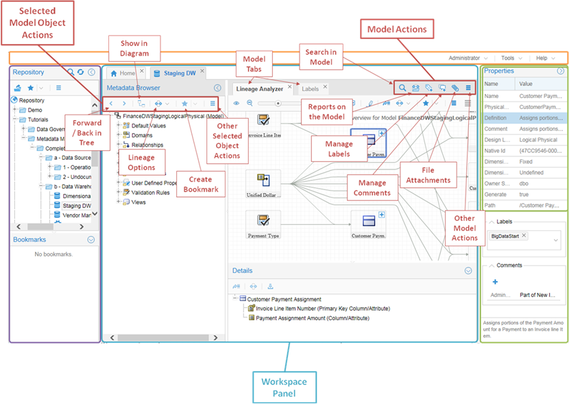
ワークスペースとコンテンツのユーザー・インタフェース・コンポーネント