Skip Headers
Oracle® Retail Advanced Inventory Planning Implementation Guide
Release 14.1.1
  Go To Table Of Contents
Contents

Previous
Previous
 
Next
Next
 

4 System Configuration

This chapter describes the configuration that must be completed for AIP and includes these topics:

Setting Environment Variables

After AIP is installed, you must define the environment variables for the domain paths, integration directory paths, message logging levels, and so forth. These variables define the environment in which batch scripts are run. These settings do not affect the way in which the business uses AIP to replenish the supply-chain.

The scripts run as part of the nightly batch on both of the AIP platforms, RPAS and Oracle. Both platforms have defined environment variables for configuration.

Configuring AIP-RPAS Environment Variables

The following aspects of the RPAS-side batch must be configured so that the controller scripts-aip_batch.sh, aip_export_to_ro.sh, and aip_import_from_ro.sh, and each batch step script can be run from the command line or from a job scheduler.

Setting RPAS Position Level Security

The position level security for RPAS needs to be modified. Position Level Security allows access control for dimensions on a position-by-position basis. Refer to the Oracle Retail Predictive Application Server Administration Guide for detailed information about this feature. To specify the security dimension for a hierarchy, use the RPAS Configuration Tools or hierarchyMgr utility. Refer to the Oracle Retail Predictive Application Server Configuration Tools User Guide for more information.

aip_env_rpas.sh

The variables listed in Table 4-1 must be defined properly within aip_env_rpas.sh.

Note that the values of the environment variables can be variables themselves, depending on the business needs. Such variables can add flexibility for environment maintenance and patch testing and are used at the discretion of the business.

Example:

If aip_env_rpas.sh contains

RPAS_INTEGRATION_HOME="${TEST_RPAS_INTEGRATION_HOME}"

TEST_RPAS_INTEGRATION_HOME is a client-specific environment variable whose value is the correct path to the root integration directory. This and all other such variables must also be defined in order to run the batch.

Finally, the variables in Table 4-1, which correspond to directory paths, must not contain white space. For example, AIPDOMAIN can be defined as ”/files1/aip/AIP1” but cannot be defined as ”/files1/aip/AIP-RPAS Domain”.

Table 4-1 Environment Variables for aip_env_rpas.sh

Environment Variable Description

AIP_SCHEMA_DIR

Fully qualified path to directory that contains RETL schema files depicting the transformed RMS output data.

AIPDOMAIN

Fully qualified path of the AIP-RPAS global domain. The default value (TEST_AIPDOMAIN) provided at the time of installation is a variable that must also be defined as part of aip_env_rpas.sh if it is to be retained as the value.

AUTOMATIC_PEND_DERANGE_DISCONTINUE_PS

This environment variable is used to logic for pending deranging of discontinued pack sizes.

AUTOMATIC_STORE_SOURCE_ASSIGNMENT

This environment variable controls the AIP-RPAS Automation of store source.

BSA_ARCHIVE_DIR

Fully qualified path to directory to which BSA file processing operations will archive files. Valid definition of this variable is required by the BSA common scripts.

BSA_CONFIG_DIR

Fully qualified path to directory that contains the BSA configuration file bsa_prep_files.config. Valid definition of this variable is required by the BSA common scripts.

BSA_LOG_HOME

Fully qualified path of readable/writeable directory where script logs will be rooted. Script logs are written into a hierarchy that parallels the script call tree, rooted in a date-stamped directory located in this specified directory. Valid definition of this variable is required by the BSA common scripts.

BSA_LOG_LEVEL

Script logging threshold severity. Only log entries at this or higher severity levels will be written to the script logs. Must be one of { PROFILE | DEBUG | INFORMATION | WARNING | ERROR }. Valid definition of this variable is required by the BSA common scripts.

BSA_LOG_TYPE

Integer parameter that specifies the type of script log files to be written. Must equal one of { 0 | 1 | 2 | 3 }. These values are defined as follows:

0 = No logging

1 = Text ”.log” files;

2 = XML structured ”.xml” file;

3 = Text and XML log files.

Valid definition of this variable is required by the BSA common scripts.

BSA_MAX_PARALLEL

Script parallel process fan-out maximum. The number of processes that any given process (script instance) can spawn. Valid definition of this variable is required by the BSA common scripts.

BSA_SCREEN_LEVEL

Script screen output threshold severity. Only display entries at this or higher severity levels will be displayed to the screen. Must be one of PROFILE | DEBUG | INFORMATION | WARNING | ERROR }. Valid definition of this variable is required by the BSA common scripts.

BSA_TEMP_DIR

Fully qualified path of readable/writeable directory where scripts can store temporary files. Valid definition of this variable is required by the BSA common scripts.

Note: This should not be set to /tmp. Failures can occur due to insufficient temporary workspace.

DEFAULT_DOMAIN

Fully qualified path of the AIP-RPAS local domain into which any new subclass will be added.

LIMIT_OF_SKPS_LOCAL_DOMAIN

Maximum number of SKU-Pack Sizes allowed in a local domain when considering where to add a new subclass received from Merchandising System.

ORACLE_AIP_PERISHABLE_ON

This UNIX variable is set to yes (ORACLE_AIP_PERISHABLE_ON=yes) when AIP is replenishing perishable products. This setting is case sensitive.

RAW_RMS_DATA_DIR

Fully qualified path to directory that contains untransformed RMS output data.

RMS_SCHEMA_DIR

Fully qualified path to the directory that contains the RETL schema files corresponding to the untransformed RMS output data.

RPAS_INTEGRATION_HOME

Fully qualified path of a readable/writeable directory that serves mainly as a base for other path definitions later in aip_env_rpas.sh. Commonly set equal to AIPDOMAIN. The default value (TEST_RPAS_INTEGRATION_HOME) provided at the time of installation is a variable that must also be defined as part of aip_env_rpas.sh if it is to be retained as the value.

RPAS_LOG_LEVEL

RPAS binary logging threshold severity. Only log entries at this or higher severity levels will be written to the script logs from binaries that accept a -loglevel argument. Must be one of:

{ PROFILE | DEBUG | INFORMATION | WARNING | ERROR }.

RPAS_PAGE_SPLIT_PERCENTAGE

This variable is used to optimize AIP performance. Do not alter this setting without consulting AIP Technical Management.



Note:

aip_env_rpas.sh also includes some Implementation Parameters. See Chapter 6, "AIP-RPAS Configurations" for details on these parameters.

aip_ro_common.sh

The variables listed in Table 4-2 must be defined properly in order for the Oracle Retail Replenishment Optimization (RO) integration controller scripts to execute.

Installations not integrating with a replenishment optimization solution can disregard these settings.

Table 4-2 Environment Variables for aip_ro_common.sh

Environment Variable Description

RO_INPUT

The location of input data copied or transferred from the RO server.

RO_OUTPUT

The location of output data to be copied or transferred to RO.

RO_CONFIG

The location of RO integration configuration files.

RO_FILE_TYPE

The file type for data exchange between AIP and RO. Must be either csv or txt.


RPAS_TODAY

This value defines TODAY for the AIP-RPAS environment. It is used to ensure that the replenishment batch can be run for a single calendar day, independent of the actual server date. During a normal production run of the batch, this value should be set by the VDATE (virtual date) value exported from AIP Online. This variable can be set for ad hoc procedures, but it should be cleared after the procedure has completed, as this can have an adverse affect on the user workbooks.

Number of Available File Handles (ULIMIT)

Prior to AIP batch execution, the System Administrator should ensure that the limit of available file handles (ulimit -n <number>) is above 2000 file handles per process. Setting ulimit to less than the recommended value can cause the AIP batch process to fail. Exercise caution while setting this system variable. Do not set this too high, as it can seriously impact performance system-wide.

Configuring AIP Online Environment Variables

This section describes how to configure the AIP online environment variables.

aip_env_online.sh

The aip_env_online.sh variables in the following table must be configured for your environment. This information can also be found in the README file provided with the online integration files.

Note that the values of the environment variables can be variables themselves, depending on the needs of the client. Such variables can add flexibility for environment maintenance and patch testing and are used at the discretion of the business.

Table 4-3 Environment Variables for aip_env_online.sh

Environment Variable Description

INTEGRATION_HOME

Fully qualified path to the interface home directory. The default value references TEST_ONL_INTEGRATION_HOME, an externally defined variable. You can assign a hardcoded path to this value.

ONL_OUTBOUND_DIR

The default is ${INTEGRATION_HOME}/outbound. This variable defines the directory location where the cron_export.sh script will put the files containing the data exported from AIP Online. If bypassing the RIB, the tsf_po_export.sh script will also write the exported transfers and purchase order files to this directory. This must match the ONL_OUTBOUND_DIR defined in aip_env_rpas.sh script, which can reside on a different server.

ONL_INBOUND_DIR

The default is ${INTEGRATION_HOME}/inbound. This variable defines the directory location where cron_import.sh and cron_import_order.sh expect the inbound files from RPAS to be sourced from.

BSA_ARCHIVE_DIR

The default is ${INTEGRATION_HOME}/archive. This variable defines the directory location where cron_import.sh and cron_import_order.sh scripts will send the input data files for archiving.

BSA_LOG_HOME

Fully qualified path of readable/writeable directory where script logs will be rooted. Script logs are written into a hierarchy that parallels the script call tree, rooted in a date-stamped directory located in this specified directory. Valid definition of this variable is required by the BSA common scripts. This variable is initially set to
${INTEGRATION_HOME}/logs.

BSA_CONFIG_DIR

Fully qualified path to directory that contains the BSA configuration file bsa_prep_files.config. Valid definition of this variable is required by the BSA common scripts. This variable is initially set to ${INTEGRATION_HOME}/config.

BSA_TEMP_DIR

Fully qualified path of readable/writeable directory where scripts can store temporary files. Valid definition of this variable is required by the BSA common scripts.

BSA_LOG_LEVEL

Logging severity threshold for batch scripts. Only log entries at this or higher severity levels will be written to the script logs from procedures that accept the -loglevel argument. Listed in increasing order of severity, one of the following levels must be selected { PROFILE | DEBUG | INFORMATION | WARNING | ERROR }.

BSA_LOG_TYPE

Integer parameter that specifies the type of script log files to be written. Must equal one of { 0 | 1 | 2 | 3 }. These values are defined as follows:

0 = No logging

1 = Text ”.log” files

2 = XML structured ”.xml” file

3 = Text and XML log files

Valid definition of this variable is required by the BSA common scripts.

BSA_MAX_PARALLEL

Script parallel process fan-out maximum. The number of processes that any given process (script instance) can spawn. Valid definition of this variable is required by the BSA common scripts.

DEFAULT_BSA_SQL_CRED_APP

The default is DATABASE. It is used by bsa_sql.sh script to perform a lookup from the config.xml file to connect to the AIP Online database.

RETL_MAX_HEAP_SIZE

The default value is 700M. Raise this limit to improve performance on production systems.

RETL_CONFIG_FILE

File name containing database connection information. This variable is used by RETL scripts. The default value references TEST_RETL_CONFIG_FILE, an externally defined variable. The client can assign a hardcoded value. In either case, the variable should ultimately point to the fully-qualified path of a RETL configuration file. An example config.xml file is included with AIP.

AIPDOMAIN

Fully qualified path of the AIP-RPAS global domain. The default value references TEST_AIPDOMAIN, an externally defined variable. The client can assign a hardcoded path to this value.

ONL_DB_ALIAS

This variable holds the alias of the AIP database credentials in the Oracle Wallet. This alias is used by AIP shell scripts to access the Oracle Database.

ONL_SCHEMA_OWNER

This variable sets the database schema owner. It is used by the store_source extract. For example, if you are running AIP online extracts as aipdev131user but the schema owner is aipdev131, then regardless of the running database user, ONL_SCHEMA_OWNER should be set to aipdev131.

NLS_LANG

This variable defines the character encoding of the RETL import files.

ONL_VDATE_DIR

The directory location of the vdate.int file.

ONL_DATA_DIR

This variable defines the location of data directory that contains the compressed and zipped orders from AIP-RPAS (Such as, location where srp.tar.Z is placed for cron_import_order).

RETL_INIT_HEAP_SIZE

The default value is 200M. Raise this limit to improve performance on production systems.

ONL_IMPORT_DIR

This variable defines the location of all lower-level script files that are used for importing data into AIP Online.

Default value of this variable is: ${INTEGRATION_HOME}/scripts/import.

ONL_EXPORT_DIR

This variable defines the location of all lower-level script files that are used for exporting data from AIP Online.

Default value of this variable is: ${INTEGRATION_HOME}/scripts/export.

ONL_SCHEMA_DIR

This variable defines the location of all lower-level XML schema files that are used for importing and exporting data from AIP Online.

This variable is internally used by lower-level importing and exporting scripts.



Note:

RETL runs within a Java Virtual Machine (JVM). Errors concerning the JVM stack size can be encountered when executing AIP Oracle batch processes. This value represents the amount of memory allocated to a single JVM thread and is defaulted by the JVM. You can override it by setting the RETL_THREAD_STACK_SIZE variable in aip_env_online.sh or in your user profile.

Example:

export RETL_THREAD_STACK_SIZE=200000

It can also be set in rfx.conf, the configuration file for RETL itself. However, modifying rfx.conf will affect all users accessing the RETL installation, not just those using AIP. When manipulating the JVM stack size, extreme care must be taken to prevent RETL from using an inordinate amount of the available physical memory.


RETL

Once RETL is installed, the environment variables listed in Table 4-4 should be defined. Verify that these environment variables are properly defined.

Table 4-4 Environmental Variables for post-RETL Installation

Variable Description

RFX_HOME

The RETL home directory

RFX_TMP

The RETL temp directory

ORACLE_HOME

The Oracle installation directory


User Path

When you invoke online shell scripts, the PATH must include the following directories:

  • $INTEGRATION_HOME

  • $INTEGRATION_HOME/bsa

  • $INTEGRATION_HOME/config

  • $INTEGRATION_HOME/scripts

  • $RFX_HOME

  • $RFX_TMP

  • $ORACLE_HOME

Example:

If aip_env_online.sh contains:

INTEGRATION_HOME= "${TEST_ONL_INTEGRATION_HOME}"

TEST_ONL_INTEGRATION_HOME is an environment variable whose value is the correct path to the root integration directory. The path that is defined for
TEST_ONL_INTEGRATION_HOME must be in the your PATH.

Using the Scheduler to Run AIP Overnight Batch Processes

This topic provides information about using the Scheduler to run the AIP on RPAS and AIP on Oracle overnight batch processes. The overnight batch processes span both platforms and depend on inputs from the merchandising, forecasting, and optimization systems.


Note:

For details on scheduling the Intra-day batch processes, refer to these chapters in the Oracle Retail Advanced Inventory Planning Operations Guide:
  • Chapter 7, ”AIP Java/Oracle Batch Process Flow”

  • Chapter 8, ”AIP Java/Oracle Daily Batch Process Details”

  • Chapter 12, ”AIP-RPAS Intra-day Batch Processing”

  • Chapter 13, ”AIP-RPAS Intra-day Batch Scripts”


The following control scripts can be used to execute AIP batch:

aip_batch.sh cron_purge.sh
aip_export_to_ro.sh cron_release.sh
aip_import_from_ro.sh merge_order.sh
aip_t_master.ksh post_scale.sh
batch_lock.sh pre_scale.sh
cron_export.sh purge_log.sh
cron_import.sh scale_order.sh
cron_import_order.sh smooth_order.sh
cron_post_release.sh vdate.sh

If the Oracle Retail Integration Bus (RIB) is not used to communicate the purchase orders and transfers released by the overnight batch, the following script should also be used:

tsf_po_export.sh

Also, once a week or once a month, the data purging script can be run to delete invalid or ineffective data from Oracle tables by executing following script:

scripts/aip_purge.sh

This script should be followed by executing purging_aip_batch.sh. to make corresponding changes in AIP-RPAS database

Many of these control scripts accept or require parameters to indicate the specific logic to execute. Therefore, you will notice that the control script can be called multiple times with different parameters. Where restart/recovery at the control script level is not sufficiently granular, the sub-scripts, called by the top level control script, can be scheduled instead. However the scheduled tasks must carefully consider all tasks run by the control script, including common environment control.

Figure 4-1 outlines the AIP script/step execution and dependencies. Note that the shaded boxes of the pre-critical, critical, and post-critical diagrams represent the executable steps of aip_batch.sh. The aip_batch.sh step name, in bold, can be passed into the script as a parameter, or the subscript, listed below the step name, can be scheduled.


Note:

AIP does not move data between platforms internally or retrieve files that were generated external to AIP. All data that is input to AIP must be transferred by FTP or copied to the appropriate inbound directory on the AIP server.

Pre-Critical Path Tasks

Figure 4-1 and Table 4-5 provide information about the pre-critical path steps that must be performed.

Figure 4-1 Pre-Critical Tasks Process Flow Diagram

Surrounding text describes Figure 4-1 .

Table 4-5 provides information about the script or action performed in the Pre-Critical Tasks process flow diagram. These steps include the scaling module scripts that are only required by those retailers who are supplier scaling and/or container scaling.

Table 4-5 Pre-Critical Tasks Process Scripts or Actions

Script or Action Parameters Platform Location

Bring down the domain daemon to lockout users before the start of overnight batch.

not applicable

RPAS

batch_lock.sh

-l -1

Oracle

vdate.sh

inc export

Oracle

cron_export.sh

not applicable

Oracle

Copy/FTP vdate.int file from:

${INTEGRATION_HOME}/vdate to

${AIPDOMAIN}/interface/import/meas

not applicable

RPAS

Copy/FTP AIP Online export files from:

${ONL_OUTBOUND_DIR} to ${AIPDOMAIN}/interface/export

not applicable

RPAS

Copy/FTP RMS data files to:
${RAW_RMS_DATA_DIR}. Perform uncompress and un-tar operations.

not applicable

RPAS

aip_t_master.ksh

not applicable

RPAS

Copy/FTP all external/custom data files to: ${AIPDOMAIN}/interface/rms/input. Perform uncompress and un-tar operations.

not applicable

RPAS

aip_batch.sh

check_process_external_data

RPAS

aip_batch.sh

prep_onl_data

RPAS

aip_batch.sh

merge_hierarchies

RPAS

aip_batch.sh

convert_hierarchies_for_loading

RPAS

aip_batch.sh

reconfig_domain_partitions

RPAS

aip_batch.sh

load_all_hierarchies

RPAS

aip_batch.sh

load_onl_data

RPAS

aip_batch.sh

load_rms_dm_data

RPAS

aip_batch.sh

create_alerts

RPAS

aip_batch.sh

load_non_rms_external

RPAS

aip_batch.sh

auto_commit_wkbooks_batch

RPAS

aip_batch.sh

run_dm_batch

RPAS

aip_batch.sh

export_dm_data

RPAS

Copy/FTP RPAS export files from: ${AIPDOMAIN}/interface/export to ${INTEGRATION_HOME}/data.

not applicable

Oracle

aip_batch.sh

check_import_online_schedule

RPAS

aip_batch.sh

dmb_master_post

RPAS

cron_import.sh

dm

Oracle

cron_import.sh

dm_external

Oracle

process_pack_change_events.sh

not applicable

Oracle

process_sku_change_events.sh

not applicable

Oracle

generate_sched.sh 0

not applicable

Oracle

cron_export_sched.sh

not applicable

Oracle

Copy/FTP SKU dimension export files to:
${ONL_INBOUND_DIR}. Perform uncompress and un-tar operations.

not applicable

Oracle

cron_import.sh

sku-attributes

Oracle

pre_scale.sh

not applicable

Oracle

Copy or FTP the RDF forecast files to: ${INTERFACE_FORECAST_DIR}. Perform uncompress and un-tar operations.

not applicable

RPAS

aip_batch.sh

check_load_forecast_data

RPAS

aip_batch.sh

purge_low_variability_advance

RPAS

aip_batch.sh

purge_truncate_history

RPAS

aip_batch.sh

copy_sister_data

RPAS

Copy/FTP RMS and custom OM data files to: ${ONL_INBOUND_DIR}. Perform uncompress and un-tar operations.

not applicable

Oracle

cron_import.sh

om

Oracle


Critical Path Tasks

Figure 4-2 displays the Critical Path Tasks process flow diagram.


Note:

The release of Purchase Orders can be run before the release of Transfers; however, the release of Transfers and Purchase Orders must not run in parallel when using the tsf_po_export.sh script to extract the Transfers and/or POs to a flat file.


Note:

cron_release must not be run for a second time until tsf_po_export.sh has completed for the previous set.

Figure 4-2 Critical Path Tasks Process Flow Diagram

Surrounding text describes Figure 4-2 .

Table 4-6 provides information about the critical path steps that must be performed.

Table 4-6 Critical Path Tasks Process Scripts or Actions

Script or Action Parameters Platform Location

Copy/FTP the RMS inventory position files to ${AIPDOMAIN}/interface/rms. Perform uncompress and un-tar operations.

not applicable

RPAS

aip_batch.sh

check_process_inventory_data

RPAS

aip_batch.sh

load_replenishment_data

RPAS

aip_batch.sh

run_replenishment

RPAS

aip_batch.sh

export_replenishment_data

RPAS

aip_batch.sh

send_replenishment_to_online

RPAS

Copy/FTP RPAS export files from ${AIPDOMAIN}/interface/export to ${INTEGRATION_HOME}/data.

not applicable

Oracle

cron_import_order.sh

-o transfer -d all

Oracle

cron_release.sh

-o transfer -d all

Oracle

tsf_po_export.sh (for RIB bypass)

-o transfer -d all

Oracle

cron_import_order.sh

-o purchase -d all

Oracle

smooth_order.sh

not applicable

Oracle

scale_order.sh

releasing_today

Oracle

merge_order.sh

releasing_today

Oracle

cron_release.sh

-o purchase -d all

Oracle

generate_cross_dock_dcrp.sh

not applicable

Oracle

generate_pre_alloc_dcrp.sh

not applicable

Oracle

cron_export_dcrp.sh

not applicable

Oracle

tsf_po_export.sh (for RIB bypass)

-o purchase -d all

Oracle

When bypassing the RIB, copy/FTP the AIP purchase order and transfer files from
${ONL_OUTBOUND_DIR} to RMS.

not applicable

Oracle


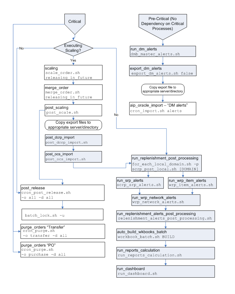
Post Critical Path Tasks

Figure 4-3 displays the Post Critical Path Tasks process flow diagram.

Figure 4-3 Post Critical Path Tasks Process Flow Diagram

Surrounding text describes Figure 4-3 .

Table 4-7 provides information about the post-critical path steps that must be performed. These steps include the scaling module scripts that are only required by those retailers who are supplier scaling and/or container scaling.

Table 4-7 Post Critical Path Tasks Process Scripts or Actions

Script or Action Parameters Platform Location

scale_order.sh

releasing_in_future

Oracle

merge_order.sh

releasing_in_future

Oracle

post_scale.sh


Oracle

aip_batch.sh

post_dcrp_import

RPAS

aip_batch.sh

post_ocs_import

RPAS

aip_batch.sh

run_replenishment_post_processing

RPAS

aip_batch.sh

run_dm_alerts

RPAS

aip_batch.sh

export_dm_alerts

RPAS

cron_import.sh

alerts

Oracle

aip_batch.sh

run_srp_alerts

RPAS

aip_batch.sh

run_wrp_item_alerts

RPAS

aip_batch.sh

run_wrp_network_alerts

RPAS

aip_batch.sh

run_replenishment_alerts_post_processing

RPAS

aip_batch.sh

auto_build_wkbooks_batch

RPAS

run_reports_calculation.sh

run_reports_calculation

RPAS

run_dashboard.sh

run_dashboard

RPAS

Start the AIP-RPAS domain daemon.


RPAS

cron_post_release.sh

  1. Order Type

  2. Destination Type

See the details of this script in the Oracle Retail Advanced Inventory Planning Operations Guide for the possible valid values of these two parameters.

Oracle

cron_purge.sh

  1. Order Type

  2. Destination Type

See the details of this script in the Oracle Retail Advanced Inventory Planning Operations Guide for the possible valid values of these two parameters.

Oracle

batch_lock.sh

-u

Oracle

purge_log.sh


Oracle


Interval Batch Tasks

The first opportunity that AIP will have to apply new replenishment settings to the plan is the next replenishment batch run that occurs after the data is loaded from RO. AIP assumes that RO or the legacy system that is providing the optimized replenishment settings has set the appropriate effective date for the data.

The following examples in Figure 4-4 and Figure 4-5 illustrate when the data is applied to the AIP replenishment plan.

Example 1: Interval Batch Tasks

For a particular virtual date, the replenishment batch run occurs after the loading of RO data into AIP. The loaded replenishment methods and thresholds will be used in the upcoming replenishment batch run.

Figure 4-4 Example 1: Interval Batch Tasks

Surrounding text describes Figure 4-4 .

Example 2: Interval Batch Tasks

This order of execution is only valid if RO RPAS_TODAY is set to Vdate + 1 before the data is extracted because the data loaded from RO will not be used in replenishment planning until the next replenishment batch run that occurs on vdate + 1. You must see the loaded data effective tomorrow, instead of today.

Figure 4-5 Example 2: Interval Batch Tasks

Surrounding text describes Figure 4-5 .

Export to RO

Figure 4-6 displays the export of data from AIP to RO.

Figure 4-6 Export to RO

Surrounding text describes Figure 4-6 .

Table 4-8 provides information about the export steps that must be performed. These steps assume that the data exported from AIP is limited by the RO Update Flag and that this information is specified by the RO User. It also assumes that the next set of sku/locations to be exported/optimized is not known until after the last import of replenishment data. Therefore, the file is not imported with the last set of optimized replenishment data files.

Table 4-8 Export to RO Script or Action

Script or Action Parameters Platform Location

Copy/FTP the RO Update SKU/locations to:
${RO_INPUT}. Perform uncompress and un-tar operations.


RPAS

aip_import_from_ro.sh


RPAS

aip_export_to_ro.sh


RPAS


Import from RO

Figure 4-7 displays the import of replenishment optimization data from RO.

Figure 4-7 Import from RO

Surrounding text describes Figure 4-7 .

Table 4-9 provides information about the export steps that must be performed.

Table 4-9 Import from RO Script or Action

Script or Action Parameters Platform Location

Copy/FTP the RO files to ${RO_INPUT}.

Perform uncompress and un-tar operations.


RPAS

aip_import_from_ro.sh


RPAS


Purging

Purging data is important for maintaining database sizing as well as for improving the user experience. Purging data decreases the amount of data that a user has to sort through in order to get to the data that is desired.

Purging should be run on a routine basis, either weekly or monthly. Figure 4-8 and Table 4-10 provide information about purging data.

Figure 4-8 Purging

Surrounding text describes Figure 4-8 .

Table 4-10 Purging Script or Action

Script or Action Parameters Platform Location

aip_purge.sh


RPAS

Copy/FTP AIP Online purge_hierarchy.tar.Z file from: ${ONL_EXPORT_DIR} to ${AIPDOMAIN}/interface/purge/import


RPAS

purging_aip_batch.sh

purging_prep_oracle_data

RPAS

purging_aip_batch.sh

purging_process_hierarchies

RPAS

Copy/FTP additional hierarchies to ${AIPDOMAIN}/input


RPAS

purging_aip_batch.sh

purging_load_hierarchies

RPAS

purging_aip_batch.sh

purging_process_measures

RPAS