
You want to customize the divider lines that appear between and around the Table of Contents and the Concept pane in the Player.
You will copy the following comment line, element, and element values, including the final closing bracket in your selection.
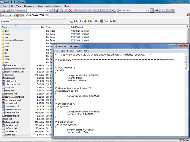
/* Divider lines */
.background
{
background-color: #94B8E9;
border-color: #94B8E9;
}