Go to primary content
Oracle® Retail Merchandising Foundation Cloud Service Operations Guide, Volume 1 - Batch Overviews and Designs
Release 16.0.028
E97818-04
  Go To Table Of Contents
Contents

Previous
Previous
 
Next
Next
 

11 Future Cost

The Future Cost Engine calculates the expected cost of an item/supplier/origin country/location at a given point into the future. These values are used to help in many scenarios (for example, when trying to determine what a margin will be at a point in the future, or when doing investment buying).

The future cost engine can execute as either a synchronous, asynchronous or batch process. The focus of this chapter is the batch processes. To support the discussion of the batch processes, there is general discussion of the engine that is also applicable to the synchronous and asynchronous execution of the engine.

Future Cost Events

There are three basic events that drive recalculation of FUTURE_COST. They are supplier cost changes, deals, and estimated landed cost components. When these events are added or removed from RMS, they impact the calculated values on future cost. These transactions are known as primary events.

There are other events that determine if primary events still apply to a given item/supplier/origin country/location combination. They are reclassifications, merchandise hierarchy changes, organization hierarchy changes, cost zone locations moves, item/cost zones changes, and supplier hierarchy changes. These are secondary events.

There are also two special events that cause new time lines to be created in FUTURE_COST. They are new item loc (when item/locations are ranged) and new item/supplier/country/location relationships (add and remove). These are initialization events.

The ITEM_LOC.PRIMARY_COST_PACK column plays a special roll in costing. When a primary costing pack is defined for an item, that item's costing values are based on the primary_costing_pack not the item its self. When a primary costing pack is added, changed, or removed, this is a primary pack event.

Table 11-1 Cost Events and Cost Event Types

Cost Event Cost Event Type

Supplier Cost Change

Primary

Deal

Primary

ELC Component

Primary

Reclassification

Secondary

Merchandise hierarchy

Secondary

Organization hierarchy

Secondary

Cost zone location moves

Secondary

Item/cost zone changes

Secondary

Supplier hierarchy

Secondary

New Item Location

Initialization

Item/supplier/country/location relationships

Initialization

Primary cost pack

Primary Pack

WF Cost Template

NA

WF Cost Template Relationship

NA

Deal Pass through

NA


Future Cost Engine Run Type Configuration

The Future Cost Engine can be configured by cost event type in one of three ways:

  • Synchronous

  • Asynchronous

  • Batch

The method to be used by each cost event type is controlled by the configuration defined in the COST_EVENT_RUN_TYPE_CONFIG table.

Synchronous

When running in synchronous mode, the Future Cost Engine is run in the same transaction as the client that calls it. For example if the cost change event is configured to run in synchronous mode, the work done in the Future Cost Engine for the approval of a cost change runs in the same transaction as the flipping of the status of the cost change to ’A' status. That means the user in the form will have a busy cursor until the Future Cost Engine completes.

Cost event types with an EVENT_RUN_TYPE set to ’SYNC' on COST_EVENT_RUN_TYPE_CONFIG will run in synchronous mode.

Figure 11-1 Future Cost Engine - SYNC Mode

Future Cost Engine Sync

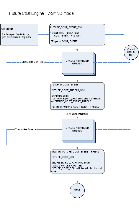
Asynchronous

When running in asynchronous mode, the Future Cost Engine is run in a separate transaction than the client that calls it. For example if the cost change event is configured to run in asynchronous mode, the work done in the Future Cost Engine for the approval of a cost change runs in a different transaction as the flipping of the status of the cost change to ’A' status. This means that control returns to the user in the form while the Future Cost Engine runs in the background.

This is accomplished by using Oracle Advanced Queuing.

Cost event types with an EVENT_RUN_TYPE set to ’ASYNC' on COST_EVENT_RUN_TYPE_CONFIG runs in asynchronous mode.

Figure 11-2 Future Cost Engine - ASYNC Mode

Future Cost Engine Async

Batch

When running in batch mode, the Future Cost Engine is run during the nightly batch run. For example if the cost change event is configured to run in batch mode, the work done in the Future Cost Engine for the approval of a cost change runs during the next batch run after the approval of the cost change.

Cost event types with an EVENT_RUN_TYPE set to ’BATCH' on COST_EVENT_RUN_TYPE_CONFIG runs in batch mode.

The fcexec.pc batch program and its associated prepost pre job contain logic to run the Future Cost Engine in batch mode.

Figure 11-3 Future Cost Engine - Batch Mode

Future Cost Engine Batch

Future Cost Engine Concurrency Control

Concurrency control is handled in the Future Cost Engine by locking the FUTURE_COST table. The sole job of the Future Cost Engine is maintaining the FUTURE_COST table and its helper DEAL_ITEM_LOC_EXPLODE. The first step in processing is to lock the item/supplier/origin country/location combinations that the cost event covers (after the identification of item/supplier/origin country/location combinations and chunking has been done). If a lock cannot be obtained, another cost event is already processing some of the data that is required. When this occurs the Future Cost Engine stops processing and records the results accordingly and the cost event can be retried at a later time.

Future Cost Engine Error Handling

The COST_EVENT_RESULT table is used to track all runs of the Future Cost Engine whether or not they succeeded. The table records a cost event ID and thread ID, the result code, and any error message that may exist. A special screen is used to search/access the results

Future Cost Engine Threading/Chunking

The Future Cost Engine deals with large amounts of data. Its inputs can vary greatly in size. Its inputs can be one large driver or a group of smaller drivers.

In order to deal with this volume and variation in input a configurable threading/chunking mechanism is built into the Future Cost Engine.

When the transaction control is set to BATCH, the chunks are run in a threaded manner using the Pro*C batch program to coordinate execution.

Future Cost Process


Note:

This process focuses on batch runs of the future cost engine.

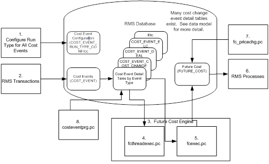
Figure 11-4 Future Cost Process

Future Cost Process
  • Administrators configure the system (COST_EVENT_RUN_TYPE) to define which cost events types will be processed synchronously, asynchronously or in batch. Configuration by cost event type also determines some threading and chunking parameters.

  • RMS transactions that should drive future cost recalculation write Cost Events (COST_EVENT and cost event type specific tables).

  • Future Cost Engine recalculates future cost


    Note:

    This process flow focuses on batch recalculations, but synchronous or asynchronous processes could easily be substituted in this step.

  • fcthreadexec.pc prepares threads for processing

  • fcexec.pc recalculates future cost and writes it the future cost table (FUTURE_COST)

  • RMS processes use future cost information to determine investment buy, margin, and so on.

  • fc_pricechg.pc performs special calculation of pricing cost for franchise locations

  • costeventprg.pc purges aged cost events from the working cost event tables.

Batch Design Summary

The following batch programs are included in this chapter:

  • fcthreadexec.pc (Prepare Threads for Batch Calculation/Recalculation of Future Cost Values)

  • fcexec.pc (Execute Batch Calculation/Recalculation of Future Cost Values)

  • fc_pricechg.ksh (Use Pending Price Changes to Drive Recalculation of Pricing Cost for some Franchise Item/Locations)

  • costeventprg.pc (Purge Aged Cost Events)

fcthreadexec (Prepare Threads for Batch Calculation/Recalculation of Future Cost Values)

Module Name fcthreadexec.pc
Description Prepare Threads for Batch Calculation/Recalculation of Future Cost Values
Functional Area Costing
Module Type Admin
Module Technology ProC
Catalog ID RMS230
Runtime Parameters NA

Design Overview

The fcthreadexec.pc batch program is responsible for threading the cost events based on the max_tran_size that is provided in the cost_event_run_type_config table.

This program must always be run before the fcexec batch.

Scheduling Constraints

Table 11-2 Scheduling Constraints

Schedule Information Description

Frequency

Daily

Scheduling Considerations

run before fcexec.pc

Pre-Processing

batch_itmcostcompupd.ksh

Post-Processing

fcexec.pc

Threading Scheme

Threaded by item, supplier, country and location


Restart/Recovery

The logical unit of work for this batch program is the cost_event_process_id on the COST_EVENT table.

Key Tables Affected

Table 11-3 Key Tables Affected

Table Select Insert Update Delete

COST_EVENT

Yes

No

No

No

COST_EVENT_RUN_TYPE_CONFIG

Yes

No

No

No

COST_EVENT_NIL

Yes

No

No

No

COST_EVENT_COST_CHG

Yes

No

No

No

COST_EVENT_RECLASS

Yes

No

No

No

COST_EVENT_MERCH_HIER

Yes

No

No

No

COST_EVENT_ORG_HIER

Yes

No

No

No

COST_EVENT_SUPP_HIER

Yes

No

No

No

COST_EVENT_ELC

Yes

No

No

No

COST_EVENT_COST_ZONE

Yes

No

No

No

COST_EVENT_ITEM_COST_ZONE

Yes

No

No

No

COST_EVENT_DEAL

Yes

No

No

No

COST_EVENT_PRIM_PACK

Yes

No

No

No

COST_EVENT_COST_TMPL

Yes

No

No

No

COST_EVENT_COST_RELATIONSHIP

Yes

No

No

No

COST_EVENT_DEAL_PASSTHRU

Yes

No

No

No

COST_EVENT_SUPP_COUNTRY

Yes

No

No

No

COST_EVENT_THREAD

Yes

Yes

No

Yes


Design Assumptions

NA

fcexec (Execute Batch Calculation/Recalculation of Future Cost Values)

Module Name fcexec.pc
Description Execute Batch Calculation/Recalculation of Future Cost Values
Functional Area Costing
Module Type Business Processing
Module Technology ProC
Catalog ID RMS223
Runtime Parameters N/A

Design Overview

The fcexec.pc batch program executes the future cost engine in batch mode. Cost events set up to run in batch mode are threaded in the fcthreadexec.pc batch process and passed to the future cost engine for processing by this program. This program should be always run after the fcthreadexec.pc batch.

This batch program only serves as a wrapper to call the cost engine, the Key Tables Affected section does not list the tables affected by the cost engine. The future cost engine is threaded by item/supplier/country/location.

Scheduling Constraints

Table 11-4 Scheduling Constraints

Schedule Information Description

Frequency

Daily

Scheduling Considerations

run after fcthreadexec.pc

Pre-Processing

prepost fcexec pre

Post-Processing

N/A

Threading Scheme

Threaded by item, supplier, country and location


Restart/Recovery

The logical unit of work for this batch program is the cost_event_process_id on the COST_EVENT table.

Key Tables Affected

Table 11-5 Key Tables Affected

Table Select Insert Update Delete

RESTART_CONTROL

Yes

No

No

No

COST_EVENT

Yes

No

No

No

COST_EVENT_RUN_TYPE_CONFIG

Yes

No

No

No

COST_EVENT_THREAD

Yes

Yes

No

Yes

COST_EVENT_RESULT

Yes

Yes

No

No


Design Assumptions

NA

fc_pricechg (Use Pending Price Changes to Drive Recalculation of Pricing Cost for some Franchise Item/Locations)

Module Name fc_pricechg.ksh
Description Use Pending Price Changes to Drive Recalculation of Pricing Cost for some Franchise Item/Locations
Functional Area Future Cost
Module Type Business Processing
Module Technology ksh
Catalog ID RMS497
Runtime Parameters NA

Design Overview

This script checks for any item/locations that have scheduled price changes for the next day (vdate+1). If there are corresponding item/location rows in the future cost table with the percent-off-retail type template associated then the pricing cost of those future cost records will be recalculated by this program.

Scheduling Constraints

Table 11-6 Scheduling Constraints

Schedule Information Description

Frequency

After price change batch and before dtesys

Scheduling Considerations

NA

Pre-Processing

NA

Post-Processing

NA

Threading Scheme

NA


Restart/Recovery

NA

Key Tables Affected

Table 11-7 Key Tables Affected

Table Select Insert Update Delete

price_hist

Yes

No

No

No

item_master

Yes

No

No

No

wf_cost_relationship

Yes

No

No

No

wf_cost_buildup_tmpl_head

Yes

No

No

No

cost_event_retail_change

Yes

Yes

No

No

Cost_event

Yes

Yes

No

No

Future_cost

Yes

Yes

Yes

No


Design Assumptions

NA

costeventprg (Purge Aged Cost Events)

Module Name costeventprg.pc
Description Purge Aged Cost Events
Functional Area Future Cost
Module Type Admin
Module Technology ProC
Catalog ID RMS203
Runtime Parameters NA

Design Overview

This batch program purges tables used by the Future Cost calculation engine. Records from the COST_EVENT and its related tables are purged from the system based on the Cost Event History Days (cost_event_hist_days) system parameter.

Scheduling Constraints

Table 11-8 Scheduling Constraints

Schedule Information Description

Frequency

Daily

Scheduling Considerations

NA

Pre-Processing

NA

Post-Processing

NA

Threading Scheme

NA


Restart/Recovery

The logical unit of work is the event type on the COST_EVENT_RUN_TYPE_CONFIG table. Records are deleted serially per event type. Restart recovery is based on deleted records. Restarting on a failed run will resume from records not yet deleted on the prior failed run.

Key Tables Affected

Table 11-9 Key Tables Affected

Table Select Insert Update Delete

FOUNDATION_UNIT_OPTIONS

Yes

No

No

No

COST_EVENT

No

No

No

Yes

COST_EVENT_RESULT

No

No

No

Yes

COST_EVENT_THREAD

No

No

No

Yes

COST_EVENT_SUPP_COUNTRY

No

No

No

Yes

COST_EVENT_NIL

No

No

No

Yes

COST_EVENT_PRIM_PACK

No

No

No

Yes

COST_EVENT_COST_CHG

No

No

No

Yes

COST_EVENT_RECLASS

No

No

No

Yes

COST_EVENT_DEAL

No

No

No

Yes

COST_EVENT_MERCH_HIER

No

No

No

Yes

COST_EVENT_ORG_HIER

No

No

No

Yes

COST_EVENT_COST_ZONE

No

No

No

Yes

COST_EVENT_ELC

No

No

No

Yes

COST_EVENT_SUPP_HIER

No

No

No

Yes

COST_EVENT_ITEM_COST_ZONE

No

No

No

Yes

COST_EVENT_RUN_TYPE_CONFIG

Yes

No

No

No

COST_EVENT_DEAL_PASSTHRU

No

No

No

Yes

COST_EVENT_COST RELATIONSHIP

No

No

No

Yes

COST_EVENT_COST_TMPL

No

No

No

Yes


Design Assumptions

NA