Skip Headers
Oracle® Healthcare Foundation New Features Guide
Release 7.1

E79437-01
Go to Table of Contents
Contents
Go to Feedback page
Contact Us

Go to previous page
Previous
Go to next page
Next
PDF · Mobi · ePub

1 New Features and Enhancements

This chapter contains descriptions of the new features and enhancements in Oracle Healthcare Foundation. This chapter contains the following sections:

Data Model Updates

Interface Tables

The following tables are obsolete:

  • HDI_SRVY_ENC

  • HDI_SRVY_PT

  • HDI_SRVY_SVCPRV

The following table which was obsolete is now active:

  • HDI_PHARMCY

The following tables are added:

  • HDI_ADJCD_CLM

  • HDI_ADJCD_CLM_ADJMT

  • HDI_ADJCD_CLM_AMT

  • HDI_ADJCD_CLM_DX

  • HDI_ADJCD_CLM_GRP

  • HDI_ADJCD_CLM_GRP_CLM

  • HDI_ADJCD_CLM_LN

  • HDI_ADJCD_CLM_LN_MDFR

  • HDI_ADJCD_CLM_PROC

  • HDI_ADJCD_CLM_RSN

  • HDI_ADJCD_CLM_SVCPRV

  • HDI_CLM_ADJCD_CLM

  • HDI_CLM_PAYMT_ADJCD_CLM

  • HDI_DERVD_MEAS

  • HDI_DERVD_MEAS_RP

  • HDI_DERVD_MEAS_SVCPRV

  • HDI_MBR

  • HDI_MBR_ELIGLY

  • HDI_MBR_PT

  • HDI_MEAS_MSTR

  • HDI_MED_CLM

  • HDI_REFAL

  • HDI_REFAL_CNRN

  • HDI_REFAL_COVRG

  • HDI_REFAL_ENC

  • HDI_REFAL_FAC

  • HDI_REFAL_GRP

  • HDI_REFAL_GRP_REFAL

  • HDI_REFAL_ORD

  • HDI_REFAL_PROC

  • HDI_REFAL_RSN

  • HDI_REFAL_SVCPRV

  • HDI_RELTD_MBR

  • HDI_RELTD_REFAL

  • HDI_RSK_SCR

  • HDI_RX_CLM

  • HDI_SPCMN_ID

The following attributes (excluding the previously mentioned tables) are added.

Table 1-1 Attributes Added

TABLE_NAME COLUMN_NAME

HDI_APPT

REFAL_DAT_SRC_NUM_ID

HDI_APPT

REFAL_INT_ID

HDI_APPT

REFAL_SRC_CHANGED_ON_DT

HDI_BILL_DX

BILL_LN_ITM_DAT_SRC_NUM_ID

HDI_BILL_DX

BILL_LN_ITM_INT_ID

HDI_BILL_DX

BILL_LN_ITM_SRC_CHANGED_ON_DT

HDI_CD_EXTN_SUBST

NDC_CD

HDI_CD_EXTN_SUBST

NDC_CDG_SYS

HDI_CD_EXTN_SUBST

NDC_CDG_SYS_VER

HDI_CLM_DX

CLM_LN_ITM_DAT_SRC_NUM_ID

HDI_CLM_DX

CLM_LN_ITM_INT_ID

HDI_CLM_DX

CLM_LN_ITM_SRC_CHANGED_ON_DT

HDI_PHARMCY

ATTRIBUTE1_CD

HDI_PHARMCY

ATTRIBUTE1_CDG_SYS

HDI_PHARMCY

ATTRIBUTE1_CDG_SYS_VER

HDI_PHARMCY

ATTRIBUTE2_CD

HDI_PHARMCY

ATTRIBUTE2_CDG_SYS

HDI_PHARMCY

ATTRIBUTE2_CDG_SYS_VER

HDI_PHARMCY

ATTRIBUTE3_CD

HDI_PHARMCY

ATTRIBUTE3_CDG_SYS

HDI_PHARMCY

ATTRIBUTE3_CDG_SYS_VER

HDI_PHARMCY

ATTRIBUTE4_CD

HDI_PHARMCY

ATTRIBUTE4_CDG_SYS

HDI_PHARMCY

ATTRIBUTE4_CDG_SYS_VER

HDI_PHARMCY

ATTRIBUTE5_CD

HDI_PHARMCY

ATTRIBUTE5_CDG_SYS

HDI_PHARMCY

ATTRIBUTE5_CDG_SYS_VER

HDI_PHARMCY

MSTR_KY_EXTN_TXT

HDI_PHARMCY

MSTR_KY_ROOT_ID

HDI_PHARMCY

PRTY_ATTRIBUTE1

HDI_PHARMCY

PRTY_ATTRIBUTE10

HDI_PHARMCY

PRTY_ATTRIBUTE11

HDI_PHARMCY

PRTY_ATTRIBUTE12

HDI_PHARMCY

PRTY_ATTRIBUTE13

HDI_PHARMCY

PRTY_ATTRIBUTE14

HDI_PHARMCY

PRTY_ATTRIBUTE15

HDI_PHARMCY

PRTY_ATTRIBUTE16

HDI_PHARMCY

PRTY_ATTRIBUTE17

HDI_PHARMCY

PRTY_ATTRIBUTE18

HDI_PHARMCY

PRTY_ATTRIBUTE19

HDI_PHARMCY

PRTY_ATTRIBUTE1_CD

HDI_PHARMCY

PRTY_ATTRIBUTE1_CDG_SYS

HDI_PHARMCY

PRTY_ATTRIBUTE1_CDG_SYS_VER

HDI_PHARMCY

PRTY_ATTRIBUTE2

HDI_PHARMCY

PRTY_ATTRIBUTE20

HDI_PHARMCY

PRTY_ATTRIBUTE2_CD

HDI_PHARMCY

PRTY_ATTRIBUTE2_CDG_SYS

HDI_PHARMCY

PRTY_ATTRIBUTE2_CDG_SYS_VER

HDI_PHARMCY

PRTY_ATTRIBUTE3

HDI_PHARMCY

PRTY_ATTRIBUTE3_CD

HDI_PHARMCY

PRTY_ATTRIBUTE3_CDG_SYS

HDI_PHARMCY

PRTY_ATTRIBUTE3_CDG_SYS_VER

HDI_PHARMCY

PRTY_ATTRIBUTE4

HDI_PHARMCY

PRTY_ATTRIBUTE4_CD

HDI_PHARMCY

PRTY_ATTRIBUTE4_CDG_SYS

HDI_PHARMCY

PRTY_ATTRIBUTE4_CDG_SYS_VER

HDI_PHARMCY

PRTY_ATTRIBUTE5

HDI_PHARMCY

PRTY_ATTRIBUTE5_CD

HDI_PHARMCY

PRTY_ATTRIBUTE5_CDG_SYS

HDI_PHARMCY

PRTY_ATTRIBUTE5_CDG_SYS_VER

HDI_PHARMCY

PRTY_ATTRIBUTE6

HDI_PHARMCY

PRTY_ATTRIBUTE7

HDI_PHARMCY

PRTY_ATTRIBUTE8

HDI_PHARMCY

PRTY_ATTRIBUTE9

HDI_PHARMCY

SRC_BIZ_KY

HDI_PHARMCY

SRC_SURGT_KY

HDI_PT_ACCT

FIN_CLAS_TYP_CD

HDI_PT_ACCT

FIN_CLAS_TYP_CDG_SYS

HDI_PT_ACCT

FIN_CLAS_TYP_CDG_SYS_VER

HDI_SRVY_FDBCK

ENC_DAT_SRC_NUM_ID

HDI_SRVY_FDBCK

ENC_INT_ID

HDI_SRVY_FDBCK

ENC_SRC_CHANGED_ON_DT

HDI_SRVY_FDBCK

PARTCPTNG_EMP_DAT_SRC_NUM_ID

HDI_SRVY_FDBCK

PARTCPTNG_EMP_INT_ID

HDI_SRVY_FDBCK

PARTCPTNG_EMP_SRC_CH_ON_DT

HDI_SRVY_FDBCK

PARTCPTNG_MBR_DAT_SRC_NUM_ID

HDI_SRVY_FDBCK

PARTCPTNG_MBR_INT_ID

HDI_SRVY_FDBCK

PARTCPTNG_MBR_SRC_CH_ON_DT

HDI_SRVY_FDBCK

PARTCPTNG_PT_DAT_SRC_NUM_ID

HDI_SRVY_FDBCK

PARTCPTNG_PT_INT_ID

HDI_SRVY_FDBCK

PARTCPTNG_PT_SRC_CHANGED_ON_DT

HDI_SRVY_FDBCK

PRTCPTNG_HMN_SUBJ_DATSRCNUM_ID

HDI_SRVY_FDBCK

PRTCPTNG_HMN_SUBJ_INT_ID

HDI_SRVY_FDBCK

PRTCPTNG_HMN_SUBJ_SRC_CH_ON_DT

HDI_SRVY_FDBCK

PRTCPTNG_INDSVCPR_DATSRCNUM_ID

HDI_SRVY_FDBCK

PRTCPTNG_INDSVCPR_INT_ID

HDI_SRVY_FDBCK

PRTCPTNG_INDSVCPR_SRC_CH_ON_DT

HDI_SRVY_FDBCK

RSPNSBL_ORG_SVCPR_DATSRCNUM_ID

HDI_SRVY_FDBCK

RSPNSBL_ORG_SVCPR_INT_ID

HDI_SRVY_FDBCK

RSPNSBL_ORG_SVCPR_SRC_CH_ON_DT

HDI_SRVY_QSTN

SCES_CRITERIA_NT

HDI_SRVY_QSTN

SRVY_QSTN_SECT_NM

HDI_SRVY_QSTN

SRVY_SUBJ_CLAS_CD

HDI_SRVY_QSTN

SRVY_SUBJ_CLAS_CDG_SYS

HDI_SRVY_QSTN

SRVY_SUBJ_CLAS_CDG_SYS_VER

HDI_SRVY_QSTN_RSPNS

SCES_FLG

HDI_STDY

STDY_PHENOTYPE_CD

HDI_STDY

STDY_PHENOTYPE_CDG_SYS

HDI_STDY

STDY_PHENOTYPE_CDG_SYS_VER

HDI_REFAL

PT_INT_ID

HDI_REFAL

PT_DAT_SRC_NUM_ID

HDI_REFAL

PT_SRC_CHANGED_ON_DT

HDI_ADMNSRVY

RSPNSBL_ORG_SVCPR_INT_ID

HDI_ADMNSRVY

RSPNSBL_ORG_SVCPR_DATSRCNUM_ID

HDI_ADMNSRVY

RSPNSBL_ORG_SVCPR_SRC_CH_ON_DT


The following attributes are obsolete.

Table 1-2 Obsolete Attributes

TABLE_NAME COLUMN_NAME

HDI_BILL_LN_ITM

BILL_DX_DAT_SRC_NUM_ID

HDI_BILL_LN_ITM

BILL_DX_INT_ID

HDI_BILL_LN_ITM

BILL_DX_SRC_CHANGED_ON_DT

HDI_CLM_LN_ITM

CLM_DX_DAT_SRC_NUM_ID

HDI_CLM_LN_ITM

CLM_DX_INT_ID

HDI_CLM_LN_ITM

CLM_DX_SRC_CHANGED_ON_DT


The following attributes are modified.

Table 1-3 Modified Attributes (Datatype Length Change)

TABLE_NAME COLUMN_NAME DATA_TYPE DATA_LENGTH

HDI_CHRG_MSTR

CHRG_MSTR_DESC

VARCHAR2

255

HDI_CHRG_MSTR

CHRG_MSTR_NM

VARCHAR2

100

HDI_SRVY_QSTN

SRVY_QSTN_NM

VARCHAR2

200


The following attributes are made nullable.

Table 1-4 Nullable Attributes

TABLE_NAME COLUMN_NAME NULLABLE

HDI_RSLT_LOG

ENTERPRISE_ID

Y


Healthcare Data Warehouse

The following tables are obsolete:

  • HDM_SRVY_ENC

  • HDM_SRVY_PT

  • HDM_SRVY_SVCPRV

The following table which was obsolete is now active:

  • HDM_PHARMCY

The following tables are added:

  • HDM_ADJCD_CLM

  • HDM_ADJCD_CLM_ADJMT

  • HDM_ADJCD_CLM_AMT

  • HDM_ADJCD_CLM_DX

  • HDM_ADJCD_CLM_GRP

  • HDM_ADJCD_CLM_GRP_CLM

  • HDM_ADJCD_CLM_LN

  • HDM_ADJCD_CLM_LN_MDFR

  • HDM_ADJCD_CLM_PROC

  • HDM_ADJCD_CLM_RSN

  • HDM_ADJCD_CLM_SVCPRV

  • HDM_CLM_ADJCD_CLM

  • HDM_CLM_PAYMT_ADJCD_CLM

  • HDM_DERVD_MEAS

  • HDM_DERVD_MEAS_RP

  • HDM_DERVD_MEAS_SVCPRV

  • HDM_MBR

  • HDM_MBR_ELIGLY

  • HDM_MBR_PT

  • HDM_MEAS_MSTR

  • HDM_MED_CLM

  • HDM_REFAL

  • HDM_REFAL_CNRN

  • HDM_REFAL_COVRG

  • HDM_REFAL_ENC

  • HDM_REFAL_FAC

  • HDM_REFAL_GRP

  • HDM_REFAL_GRP_REFAL

  • HDM_REFAL_ORD

  • HDM_REFAL_PROC

  • HDM_REFAL_RSN

  • HDM_REFAL_SVCPRV

  • HDM_RELTD_MBR

  • HDM_RELTD_REFAL

  • HDM_RSK_SCR

  • HDM_RX_CLM

  • HDM_SPCMN_ID

The following attributes (excluding the tables previously mentioned) are added.

Table 1-5 Attributes Added

TABLE_NAME COLUMN_NAME

HDM_APPT

REFAL_ID

HDM_APPT

REFAL_VN

HDM_BILL_DX

BILL_LN_ITM_ID

HDM_BILL_DX

BILL_LN_ITM_VN

HDM_CD_EXTN_SUBST

NDC_CD_ID

HDM_CD_EXTN_SUBST

NDC_CD_VN

HDM_CLM_DX

CLM_LN_ITM_ID

HDM_CLM_DX

CLM_LN_ITM_VN

HDM_PHARMCY

MSTR_KY_EXTN_TXT

HDM_PHARMCY

MSTR_KY_ROOT_ID

HDM_PHARMCY

ORIG_UDA1_CD_ID

HDM_PHARMCY

ORIG_UDA1_CD_VN

HDM_PHARMCY

ORIG_UDA2_CD_ID

HDM_PHARMCY

ORIG_UDA2_CD_VN

HDM_PHARMCY

ORIG_UDA3_CD_ID

HDM_PHARMCY

ORIG_UDA3_CD_VN

HDM_PHARMCY

ORIG_UDA4_CD_ID

HDM_PHARMCY

ORIG_UDA4_CD_VN

HDM_PHARMCY

ORIG_UDA5_CD_ID

HDM_PHARMCY

ORIG_UDA5_CD_VN

HDM_PHARMCY

SRC_BIZ_KY

HDM_PHARMCY

SRC_SURGT_KY

HDM_PHARMCY

UDA1

HDM_PHARMCY

UDA10

HDM_PHARMCY

UDA11

HDM_PHARMCY

UDA12

HDM_PHARMCY

UDA13

HDM_PHARMCY

UDA14

HDM_PHARMCY

UDA15

HDM_PHARMCY

UDA16

HDM_PHARMCY

UDA17

HDM_PHARMCY

UDA18

HDM_PHARMCY

UDA19

HDM_PHARMCY

UDA1_CD_ID

HDM_PHARMCY

UDA1_CD_VN

HDM_PHARMCY

UDA2

HDM_PHARMCY

UDA20

HDM_PHARMCY

UDA2_CD_ID

HDM_PHARMCY

UDA2_CD_VN

HDM_PHARMCY

UDA3

HDM_PHARMCY

UDA3_CD_ID

HDM_PHARMCY

UDA3_CD_VN

HDM_PHARMCY

UDA4

HDM_PHARMCY

UDA4_CD_ID

HDM_PHARMCY

UDA4_CD_VN

HDM_PHARMCY

UDA5

HDM_PHARMCY

UDA5_CD_ID

HDM_PHARMCY

UDA5_CD_VN

HDM_PHARMCY

UDA6

HDM_PHARMCY

UDA7

HDM_PHARMCY

UDA8

HDM_PHARMCY

UDA9

HDM_PT_ACCT

FIN_CLAS_TYP_ID

HDM_PT_ACCT

FIN_CLAS_TYP_VN

HDM_PT_ACCT

ORIG_FIN_CLAS_TYP_ID

HDM_PT_ACCT

ORIG_FIN_CLAS_TYP_VN

HDM_SRVY_FDBCK

ENC_ID

HDM_SRVY_FDBCK

ENC_VN

HDM_SRVY_FDBCK

PARTCPTNG_EMP_ID

HDM_SRVY_FDBCK

PARTCPTNG_EMP_VN

HDM_SRVY_FDBCK

PARTCPTNG_HMN_SUBJ_ID

HDM_SRVY_FDBCK

PARTCPTNG_HMN_SUBJ_VN

HDM_SRVY_FDBCK

PARTCPTNG_IND_SVCPRV_ID

HDM_SRVY_FDBCK

PARTCPTNG_IND_SVCPRV_VN

HDM_SRVY_FDBCK

PARTCPTNG_MBR_ID

HDM_SRVY_FDBCK

PARTCPTNG_MBR_VN

HDM_SRVY_FDBCK

PARTCPTNG_PT_ID

HDM_SRVY_FDBCK

PARTCPTNG_PT_VN

HDM_SRVY_FDBCK

RSPNSBL_ORG_SVCPRV_ID

HDM_SRVY_FDBCK

RSPNSBL_ORG_SVCPRV_VN

HDM_SRVY_QSTN

ORIG_SRVY_SUBJ_CLAS_CD_ID

HDM_SRVY_QSTN

ORIG_SRVY_SUBJ_CLAS_CD_VN

HDM_SRVY_QSTN

SCES_CRITERIA_NT

HDM_SRVY_QSTN

SRVY_QSTN_SECT_NM

HDM_SRVY_QSTN

SRVY_SUBJ_CLAS_CD_ID

HDM_SRVY_QSTN

SRVY_SUBJ_CLAS_CD_VN

HDM_SRVY_QSTN_RSPNS

SCES_FLG

HDM_STDY

ORIG_STDY_PHENOTYPE_CD_ID

HDM_STDY

ORIG_STDY_PHENOTYPE_CD_VN

HDM_STDY

STDY_PHENOTYPE_CD_ID

HDM_STDY

STDY_PHENOTYPE_CD_VN

HDM_REFAL

PT_ID

HDM_REFAL

PT_VN

HDM_ADMNSRVY

RSPNSBL_ORG_SVCPRV_ID

HDM_ADMNSRVY

RSPNSBL_ORG_SVCPRV_VN


The following attributes are obsolete.

Table 1-6 Obsolete Attributes



HDM_BILL_LN_ITM

BILL_DX_ID

HDM_BILL_LN_ITM

BILL_DX_VN

HDM_CLM_LN_ITM

CLM_DX_ID

HDM_CLM_LN_ITM

CLM_DX_VN


The following attributes are modified.

Table 1-7 Modified Attributes (Datatype Length Change)

TABLE_NAME COLUMN_NAME DATA_TYPE DATA_LENGTH

HDM_CHRG_MSTR

CHRG_MSTR_DESC

VARCHAR2

255

HDM_CHRG_MSTR

CHRG_MSTR_NM

VARCHAR2

100

HDM_SRVY_QSTN

SRVY_QSTN_NM

VARCHAR2

200


The following attributes are made nullable.

Table 1-8 Nullable Attributes

TABLE_NAME COLUMN_NAME NULLABLE

HDM_BILL_DX

BILL_ID

Y

HDM_BILL_DX

BILL_VN

Y

HDM_CLM_DX

CLM_ID

Y

HDM_CLM_DX

CLM_VN

Y


Note:

The ENTERPRISE_ID column for all non-obsolete tables across the model is made nullable.

Warehouse Integration Loaders

Batch Processing

The Warehouse Integration Loaders support the Batch Processing feature for incremental ETLs that can be leveraged for vast volumes of data in Interface Tables (HDI). As initial load ETLs do not support versioning, the incremental ETLs can be used to process huge initial load data that contains version records by breaking into batches.

The following example illustrates using batching method to process data in multiple executions:

For example, the historical load of HDI_OBSV contains data between 01, Jan 2001 to 31, Dec 2015. If you do not perform batch processing and do not set BATCH_TO_DT, then all the data available in source system is considered during ETL execution and processed.

If you perform batch processing and load the data in three batches, then you can distribute the total volume into three batches and set the dates accordingly.

Table 1-9 Example for Batching Method to Process Data in Multiple Executions

BATCH_NO CURRENT_EXEC_DT LAST_EXEC_DT BATCH_TO_DT

1

01, Jan 1700

-

01, Jan 2016 23:59:59

2

02, Jan 2016 00:00:00

-

02, Jan 2016 23:59:59

3

03, Jan 2016 00:00:00

-

-


  • Batch 1: Before executing the ETL, set BATCH_TO_DT to 01, Jan 2016 23:59:59. This forces ETL to process the data loaded until BATCH_TO_DT date. At the end of the ETL execution, BATCH_TO_DT is automatically copied to CURRENT_EXEC_DT.

  • Batch 2: Before executing the ETL, set BATCH_TO_DT to 02, Jan 2016 23:59:59. This forces ETL to process the data between CURRENT_EXEC_DT and BATCH_TO_DT date. At the end of the ETL execution, BATCH_TO_DT is automatically copied to CURRENT_EXEC_DT.

  • Batch 3: For the last batch, you do not need to set any value for BATCH_TO_DT. ETL processes all the data from CURRENT_EXEC_DT to ETL execution time.

Application Toolkit

The following new subject areas are added to Healthcare Common Data mart (HCD):

  • Value Based Care

  • Derived Measure

  • Survey

The Encounter and Billing subject areas are enhanced.

There are 15 new fact tables and 51 new dimensions added to Healthcare Common Data mart.

The following table lists the new fact tables.

Member Month Eligibility Medical Claim Procedure Administered Survey
Member Risk Score Prescription Claim Encounter DRG
Medical Claim Derived Measure Encounter Service Line
Medical Claim Line Survey Response Bill Self Pay
Medical Claim Diagnosis Survey Feedback Bill Balance

The following table lists the new dimension tables.

Member Care Setting & Hierarchy Pharmacy Derived Measure
Survey Survey Question Adj. Claim Category Adj. Claim Facility Type
Adj. Claim Frequency Code Adj. Claim Payment Status Code Adj. Claim Reason Code Adj. Claim Subtype Code
AR Financial Class Type Code Dimension Bill Activity Status Code Brand Generic Code Compound Drug Code
Confidence Level Code Dispense As Written Dispense Status Code DRG Assignment Status Code
DRG Type Eligibility Category Code Bill Relationship Type Code Network Relationship Type Code
Insurance Product Type Code Insurance Program Type Code MDM Code Measure Value Code
Measure Value Type Medical Claim Line Status Code Medical Claim Dx Relationship Type Code Medical Claim Procedure Relationship Type Code
Member Patient Relationship Type Code Payment Arrangement Type Code Response Value Code Response Value Type Code
Revenue Code Risk Category Code Risk Class Code Risk of Mortality Code
Risk Score Code Risk Value Code Risk Value Type Code Self Pay Payment Code
Service Code Service Modifier Code Severity of Illness Code Survey Delivery Method Code
Survey Received Method Code Service Line Type Therapeutic Class Code -

Helper Tables

In addition to dimension tables, dimension materialized views and dimension views include several helper tables. These tables are suffixed with _G.

HCD includes the following helper tables.

Table 1-10 Helper Tables

Helper Name Helper Table

Datasource Helper

W_HCD_DATASOURCE_G

Materialized View Type Definition Helper

W_HCD_MAT_VIEW_TYPE_DEFN_G


  • The Datasource Helper (W_HCD_DATASOURCE_G) is used as an HCD-based repository for the data source metadata available in the HDM source table (HDM_DATASOURCE). An ETL is used to load and synchronize the contents of the HDM source tables and HCD target tables. These tables contain information describing original source systems, that is, source systems from which HDM data is extracted.

  • The Materialized View Type Definition Helper (W_HCD_MAT_VIEW_TYPE_DEFN_G) is a metadata configuration table used to customize the association of a second class dimension materialized view to the HDM and HCD Code Repository code type which is used as the basis for that materialized view. This provides easier customization capability.

Master Provider Index of Individual Service Provider Dimension

An individual service provider may be found on all source systems and may have a different identifier across source systems. Master Provider Index (MPI) is leveraged to create a single identifier for each individual service provider that is unique across different source systems. The unique record for each individual service provider is known as Master Provider record, which is sourced from the MPI system.

The Related Service Provider entity (HDM_RELTD_SVCPRV) in Healthcare Data Warehouse is leveraged to create cross reference between source service provider and target service provider. The Service Provider entity (HDM_SVCPRV) contains both source records and Master Provider records.

Application Toolkit supports:

  • Configuration to identify Master Provider Index (MPI) records

  • Extraction and loading of MPI records into the Individual Service Provider dimension (W_HCD_IND_SVC_PROV_D)

  • Consistent representation of all references (IND_SVC_PROV_WID) of the Individual Service Provider to MPI records

MPI_RELTD_SVCPRV Parameter

This parameter is present in the HCD_GLBL_PARAM_G table (values can be Y, N, or NULL). You have to configure SVCPRV_RLSHPTYP_CD (parameter value) of HDM_RELTD_SVCPRV for mapping between source and target service providers. Distinct list of target service provider is loaded to W_HCD_IND_SVC_PROV_D based on configured service provider relationship type (HDM_RELTD_SVCPRV.SVCPRV_RLSHPTYP_ID).

Terminology Standardization

Application Toolkit supports terminology standardization on the downstream Business Intelligence (BI) application requirements such as clinical, financial, and administrative analytics. For example, financial analytic applications may require ICD as preferred vocabulary for diagnosis codes, whereas clinical BI applications may require SNOMED. Application Toolkit supports terminology standardization of controlled medical vocabularies for diagnosis, procedure, substance, and observation entities.

Configuring Terminology Standardization

You can configure standard coding system for each dimension reference. The HCD_ATRB_CD_SYS_LKUP_G table is used for terminology configuration. This table is created in the HMC configuration schema of Application Toolkit.

The HCD_ATRB_CD_SYS_LKUP_G table consists the following columns.

Table 1-11 Columns in the HCD_ATRB_CD_SYS_LKUP_G Table

Column Name Description

ATRB_CD_SYS_LKUP_G_ID

Primary key (surrogate unique identifier) for Attribute Code System Lookup.

ATRB_CD_SYS_LKUP_G_VN

Primary key (version number) for Attribute Code System Lookup.

ENTY_NM

Name of the entity.

ATRB_NM

Name of the attribute to be standardized.

STD_CDG_SYS_ID

Foreign key (surrogate unique identifier) identifying the standard code system.

INSERT_DT

This column stores the date and time on which the record is inserted into the HDWF table.

UPDATE_DT

This column stores the date on which the record is updated into the HDWF table.

It is same as INSERT_DT in case of first time loading in the HDWF table. Update date is used for incremental load from HDWF tables to Data Mart tables and it is mandatory.

REQUEST_ID

This column stores the request ID of the job that created the record. Typically ETL process ID is used to populate this column.

EFFECTIVE_FROM_DT

This column stores the date and time from which the record is effective in HDWF.

This column is loaded from the SRC_CHANGED_ON_DT column of Interface Tables and is used for versioning of records in HDWF.

EFFECTIVE_TO_DT

This column stores the date and time up to which the record is effective in HDWF. This column must be populated as follows:

  • For the current version of record: 12/31/9999.

  • For the previous version of record: Immediate previous date and time relative to the value of SRC_CHANGED_ON_DT of the current version of the record.

CURRENT_FLG

This column is used to identify the current version of the record in HDWF using the value 'Y'.

DELETE_FLG

This column is used to identify delete status of the record in the source system using the value 'Y'.

ATRB_CD_NM

Attribute code name.


Sample Configurations: The ENTY_NM and ATRB_NM columns hold the HCD table name and attribute name which need to be standardized. Only those entities present in the HCD_ATRB_CD_SYS_LKUP_G table are standardized.

Table 1-12 Snapshot of HCD_ATRB_CD_SYS_LKUP_G

ENTY_NM ATRB_NM ATRB_CD_NM STD_CDG_SYS_ID

W_HCD_ENCOUNTER_F

PRI_ADMIT_DIAG_WID

ENC_ADMTNG_CNRN_RLSHPTYP_CD

10

W_HCD_ENCOUNTER_F

PRI_DISCH_DIAG_WID

ENC_DC_CNRN_RLSHPTYP_CD

10

W_HCD_ENCOUNTER_F

FINAL_DIAG_WID

ENC_FINAL_CNRN_RLSHPTYP_CD

10

W_HCD_ENCOUNTER_F

PRELIM_DIAG_WID

ENC_PRELIM_CNRN_RLSHPTYP_CD

10


The following table lists the dimension references in fact, fact bridge, or fact child tables which support terminology standardization feature.

Table 1-13 List of Dimension References

Fact/Fact Bridge Table Foreign Key Column Reference Table

W_HCD_BILL_LINE_FC

DIAGNOSIS_WID

W_HCD_DIAGNOSIS_D

W_HCD_BILL_LINE_FC

PROCEDURE_WID

W_HCD_PROCEDURE_D

W_HCD_CLAIM_F

PRINCIPAL_DIAG_WID

W_HCD_DIAGNOSIS_D

W_HCD_CLAIM_F

PRINCIPAL_PROC_WID

W_HCD_PROCEDURE_D

W_HCD_CLAIM_F

PRI_ADMIT_DIAG_WID

W_HCD_DIAGNOSIS_D

W_HCD_CLAIM_LINE_FC

DIAGNOSIS_WID

W_HCD_DIAGNOSIS_D

W_HCD_CLAIM_LINE_FC

PROCEDURE_WID

W_HCD_PROCEDURE_D

W_HCD_ENCOUNTER_F

PRI_ADMIT_DIAG_WID

W_HCD_DIAGNOSIS_D

W_HCD_ENCOUNTER_F

PRI_DISCH_DIAG_WID

W_HCD_DIAGNOSIS_D

W_HCD_ENCOUNTER_F

FINAL_DIAG_WID

W_HCD_DIAGNOSIS_D

W_HCD_ENCOUNTER_F

PRELIM_DIAG_WID

W_HCD_DIAGNOSIS_D

W_HCD_ENC_DIAG_FB

DIAGNOSIS_WID

W_HCD_DIAGNOSIS_D

W_HCD_ENC_PROC_FB

PROCEDURE_WID

W_HCD_PROCEDURE_D

W_HCD_MED_CLAIM_DIAG_FB

DIAGNOSIS_WID

W_HCD_DIAGNOSIS_D

W_HCD_MED_CLAIM_F

PRINCIPAL_PROC_WID

W_HCD_PROCEDURE_D

W_HCD_MED_CLAIM_F

PRINCIPAL_DIAG_WID

W_HCD_DIAGNOSIS_D

W_HCD_MED_CLAIM_PROC_FB

PROCEDURE_WID

W_HCD_PROCEDURE_D

W_HCD_OBSERVATION_F

PROCEDURE_WID

W_HCD_PROCEDURE_D

W_HCD_OBSERVATION_F

OBSERVATION_WID

W_HCD_OBSERVATION_D

W_HCD_RX_CLAIM_F

SUBSTANCE_WID

W_HCD_SUBSTANCE_D

W_HCD_SUBST_ADMIN_FB

SUBSTANCE_WID

W_HCD_SUBSTANCE_D


Terminology Standardization Process in Application Toolkit ETLs

  • If standardization is not configured in the HCD_ATRB_CD_SYS_LKUP_G table, then dimension reference in fact tables is resolved to warehouse standard code (default functionality).

  • If standardization is configured in the HCD_ATRB_CD_SYS_LKUP_G table, then Application Toolkit ETLs performs lookup on HDM_CRS_MAP to find standard code and resolve standard code to dimension references in fact, fact bridge, or fact child tables. Application Toolkit leverages the HDM Cross Map entity (HDM_CRS_MAP) for mapping content.

  • If standardization is configured in the HCD_ATRB_CD_SYS_LKUP_G table and cross map is not found, then dimension reference is resolved to warehouse standard code, provided dimension has warehouse standard codes. Otherwise, dimension reference is resolved to NAV record.

Application Toolkit Loaders

Application Toolkit ETLs

New application toolkit ETLs are provided for new fact tables, fact bridge tables, fact child tables, and dimension tables.

A new column, PARAMETER_TYPE, is added to the HCD_ETL_ENTY_SELCTN_PARAM_G table.

Table 1-14 Structure of HCD_ETL_ENTY_SELCTN_PARAM_G

Parameter Name Parameter Value

ETL_ENTY_SELCTN_PARAM_ID

Primary key of HCD_ETL_ENTY_SELCTN_PARAM_G.

MSTR_ENTY_NM

Entity that uses the parameterized attribute value.

ATTRIB_NM

Name of the attribute to be parameterized.

ATTRIB_VAL

Value of the attribute.

INSERT_DT

Date when the record is inserted.

ENTERPRISE_ID

Unique identifier of an enterprise.

PARAMETER_TYPE

Configured value is either selection parameter to driving entity of given dimension or inline parameter for attribute value identification.


Table 1-15 Parameters Added for New Dimension Tables

Entity Name (MSTR_ENTY_NM) Parameter Name (ATTRIB_NM) Default Parameter Value (ATTRIB_VAL) Parameter Type (PARAMETER_TYPE)

W_HCD_BILL_SELF_PAY_F

ENC_RSPNSBL_ORG_SVCPRV_RLSHPTYP_CD

ENC_SVCPRV_RLSHPTYP_RSPNSBL_SVCPRV

INLINE_VALUE

W_HCD_RX_CLAIM_F

RX_CLM_PRCRB_PROV_RLSHPTYP_CD

-

INLINE_VALUE

W_HCD_DERIVED_MEASURE_F

PRTY_SUBTYP_IND_PRTY

PRTY_SUBTYP_IND_PRTY

INLINE_VALUE

W_HCD_DERIVED_MEASURE_F

PRTY_SUBTYP_ORG_PRTY

PRTY_SUBTYP_ORG_PRTY

INLINE_VALUE

W_HCD_ADMNSTRD_SURVEY_F

ADMN_SRVY_BU_RLSHPTYP_CD

-

INLINE_VALUE

W_HCD_MED_CLAIM_F

MED_CLM_PRIN_CNRN_RLSHPTYP_CD

ADJCD_CLM_DX_RLSHPTYP_PNPAL_DX

INLINE_VALUE

W_HCD_MED_CLAIM_F

MED_CLM_PRIN_PROC_RLSHPTYP_CD

ADJCD_CLM_PROC_RLSHPTYP_PRMRY_PROC

INLINE_VALUE

W_HCD_MED_CLAIM_F

MED_CLM_ATTNDG_SVCPRV_RLSHPTYP_CD

ADJCD_CLM_SVCPRV_RLSHPTYP_ATTNDG_SVCPRV

INLINE_VALUE

W_HCD_MED_CLAIM_F

MED_CLM_ATTR_SVCPRV_RLSHPTYP_CD

ADJCD_CLM_SVCPRV_RLSHPTYP_RNERNG_SVCPRV

INLINE_VALUE

W_HCD_MEMBER_MONTH_ELIG_F

MEMBR_PT_RLSHPTYP_CD

MEMBR_PT_RLSHPTYP_MSTR_PT

INLINE_VALUE


Table 1-16 Parameter Added for New Hierarchy Tables

Entity Name (MSTR_ENTY_NM) Parameter Name (ATTRIB_NM) Default Parameter Value (ATTRIB_VAL) Parameter Type (PARAMETER_TYPE)

W_HCD_CARE_SETTING_DH

GRAPH_NBR

-

SELECTION_VALUE


Table 1-17 Parameters Added for New Fact Tables

Entity Name (MSTR_ENTY_NM) Parameter Name (ATTRIB_NM) Default Parameter Value (ATTRIB_VAL) Parameter Type (PARAMETER_TYPE)

W_HCD_BILL_SELF_PAY_F

ENC_RSPNSBL_ORG_SVCPRV_RLSHPTYP_CD

ENC_SVCPRV_RLSHPTYP_RSPNSBL_SVCPRV

INLINE_VALUE

W_HCD_RX_CLAIM_F

RX_CLM_PRCRB_PROV_RLSHPTYP_CD

-

INLINE_VALUE

W_HCD_DERIVED_MEASURE_F

PRTY_SUBTYP_IND_PRTY

PRTY_SUBTYP_IND_PRTY

INLINE_VALUE

W_HCD_DERIVED_MEASURE_F

PRTY_SUBTYP_ORG_PRTY

PRTY_SUBTYP_ORG_PRTY

INLINE_VALUE

W_HCD_ADMNSTRD_SURVEY_F

ADMN_SRVY_BU_RLSHPTYP_CD

-

INLINE_VALUE

W_HCD_MED_CLAIM_F

MED_CLM_PRIN_CNRN_RLSHPTYP_CD

ADJCD_CLM_DX_RLSHPTYP_PNPAL_DX

INLINE_VALUE

W_HCD_MED_CLAIM_F

MED_CLM_PRIN_PROC_RLSHPTYP_CD

ADJCD_CLM_PROC_RLSHPTYP_PRMRY_PROC

INLINE_VALUE

W_HCD_MED_CLAIM_F

MED_CLM_ATTNDG_SVCPRV_RLSHPTYP_CD

ADJCD_CLM_SVCPRV_RLSHPTYP_ATTNDG_SVCPRV

INLINE_VALUE

W_HCD_MED_CLAIM_F

MED_CLM_ATTNDG_SVCPRV_RLSHPTYP_CD

ADJCD_CLM_SVCPRV_RLSHPTYP_RNERNG_SVCPRV

INLINE_VALUE

W_HCD_MEMBER_MONTH_ELIG_F

MEMBR_PT_RLSHPTYP_CD

MEMBR_PT_RLSHPTYP_MSTR_PT

INLINE_VALUE


Configuration Enhancement of ETL Parameters

A new column, MPI_RELTD_SVCPRV, is added to the HCD_GLBL_PARAM_G table.

Table 1-18 Snapshot of HCD_GLBL_PARAM_G

Parameter Name Parameter Value

CODEID_NAV

-1

PARALLEL_QUERY_NO

1

MPI_RELTD_SVCPRV

NULL or <code>


Application Toolkit Load Plan

ODI load plan is provided to execute Application Toolkit ETLs as per recommended load sequence.

Application Toolkit Load Summary

When ETLs are executed, Application Toolkit captures the following load summary details:

  • ETL Start Time

  • ETL End Time

  • Status

  • Source Record Count

  • Target Record Count

  • Request ID

  • NT (holds the schema user name)

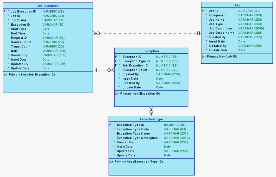
The following diagram illustrates the relationship between different tables involved in capturing load summary details.

Figure 1-1 Load Summary Tables

Description of Figure 1-1 follows
Description of "Figure 1-1 Load Summary Tables"

where,

  • Job and Exception Type are the master tables, and Job Execution and Exception are the run-time tables.

  • The Job table contains workflows and its associated sessions. Each record is identified by a unique Job ID.

  • The Job Execution table contains ETL execution details such as start time, end time, status, source and target record counts, and so on.

Self-Service Analytics

A new Healthcare Common Data Mart RPD compatible with Oracle Business Intelligence 12c is delivered. There are 15 new subject areas added that you can use to create reports and dashboards.

The following are the new subject areas:

Value Based Care

  • Member Month Eligibility

  • Member Risk Score

  • Medical Claim

  • Medical Claim Line

  • Medical Claim Diagnosis

  • Medical Claim Procedure

  • Prescription Claim

  • Derived Measure

Administrative

  • Survey Response

  • Survey Feedback

  • Administered Survey

Clinical

  • Encounter DRG

  • Encounter Service Line

Finance

  • Bill Self Pay

  • Bill Balance

The following sections explain the new features added to the Self-Service Analytics tool.

Annotations Framework

The Annotations Framework lets you define and override RPD metadata previously supported through conventions in an external annotation file. The annotations are defined as key value pairs in a JSON notation.

Support for Calculated Columns

This feature lets you define both pre-aggregation and post-aggregation calculated columns supported by OBIEE, and to merge them with the generated OBIEE RPD.

Removal of Default Hierarchies from Presentation Tables

A new configuration option, bi.presentation_include_default_hierarchy, is added to the properties file which determines if default hierarchies consisting of Grand Total and Detail levels can be removed from the presentation layer.

Hide Functionality

This feature lets you use the Hide annotation on fact tables, aggregate tables, columns in fact tables, bridge tables, dimension tables, and dimension hierarchies to:

  • Remove or hide subject area, logical fact, alias tables for the fact table and its aggregate tables, and associated logical dimensions that are not shared with other facts and dimension alias tables.

  • Hide the detail level and its drill key, drill key columns and associated columns from the listing of presentation dimension tables.

Configure Prefixes of Default Presentation Tables

New configuration options are added to the properties file to configure the prefixes of Fact, Dimension, and Degenerate Dimension tables. This is useful if you want to drop the prefixes for usability.

Description of Presentation Subject Area

A new configuration option, bi.presentation_subject_area_description, is added to the properties file to add subject area description in the presentation layer of the RPD. The description is added when this option is set to true and the associated logical fact table contains a description.

Map Non-Aggregated Measures to Dimensions

This feature lets you add non-aggregated measures of a fact table as dimension measures to an associated dimension.

Support for Hierarchy Outrigger Dimension Table Pattern

A hierarchy table is used as outriggers of one base dimension table (f -> d -> dh). This new pattern models a normalized dimension that maintains a single, generic hierarchy as the only hierarchy or as an alternative hierarchy to the hierarchy of the base dimension table (fact -> dimension -> dimension hierarchy). You can combine this pattern with outrigger and peer dimension table patterns.

Optimize Query Performance of Peer Tables

The implementation of the peer dimension table pattern (d <- dp) between peer table 'dp' and its base dimension table 'd' is modified to allow OBIEE to perform LTS join pruning if a query contains columns of the base dimension table 'd' and any columns of the peer dimension table 'dp'. The functionality of the generated RPD remains unchanged.

Support of Additional Oracle Database Data Types

The mapping between Oracle database data types and OBIEE data types is extended. The Oracle data types BINARY_FLOAT, BINARY_DOUBLE, BLOB, CLOB, NCLOB, LONG, ROWID, and XML Type are mapped to OBIEE data types. For more details, see Oracle Business Intelligence Enterprise Edition 12c documentation.

Administration Console

The Oracle Healthcare Foundation (OHF) Administration Console is a web application that contains the following features:

Table 1-19 Features of Administration Console

Feature Description

Load Summary

Displays the load summary for Warehouse Integration Loaders. This is the default page when you log in to the application.

Exception Log

Displays various status counts of exception records for each interface table based on the selected filters.

It contains the following views:

  • Exception Log Summary View

  • Exception Log Analysis View

  • Exception Log Detailed View

Profiler

Displays result of data profiling for reference and coded attributes of Interface Tables (HDI) entities through built-in profiling queries.

It contains the following views:

  • Referential Integrity View

  • Coded Attribute View