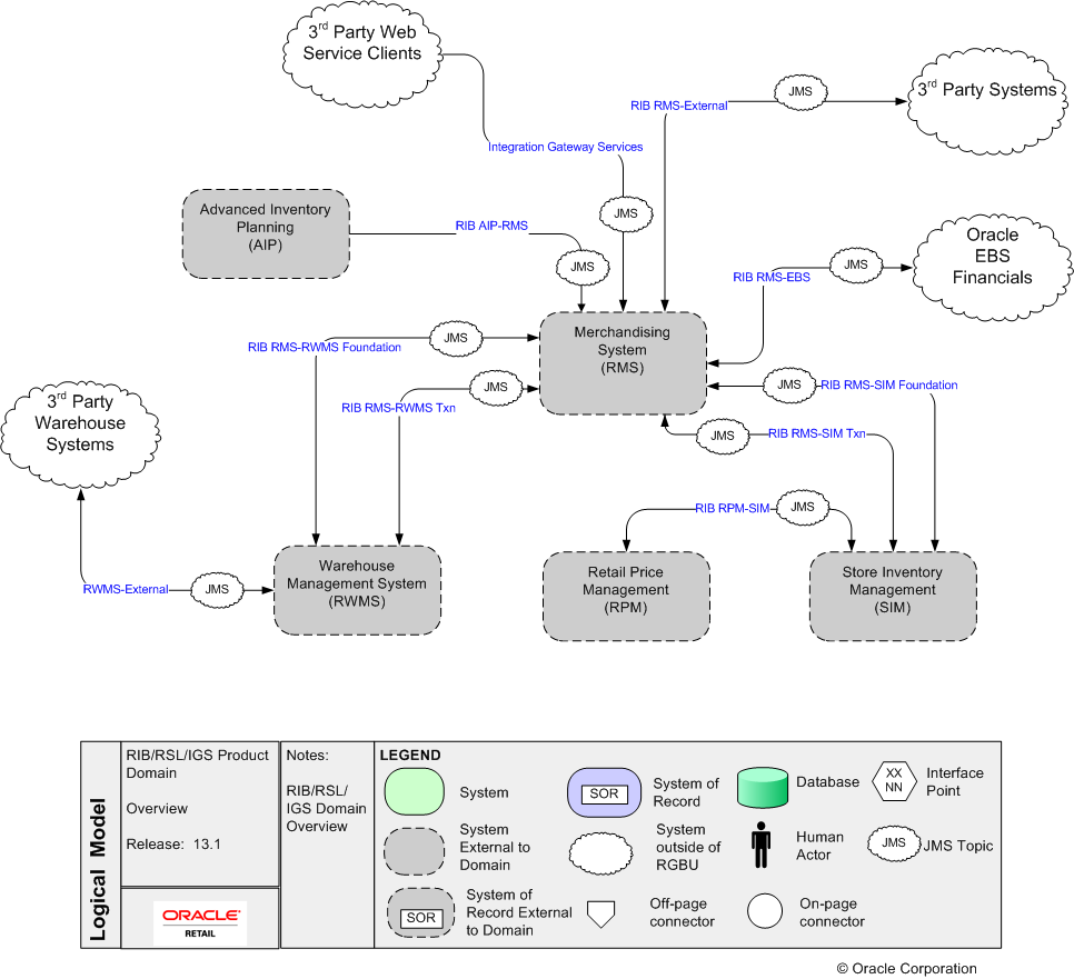
The Oracle Retail Integration Bus (RIB) is a fully distributed integration infrastructure that uses Message Oriented Middleware (MOM) to integrate applications. RIB enables various Oracle Retail applications to integrate in an asynchronous and near real time fashion. RIB provides additional value added business and infrastructure services to the Oracle Retail applications in addition to providing integration connectivity.
Each of the Oracle Retail Applications has their own implementation and deployment strategies and approaches, as well as individual integration touch points defined. The implementation of the RIB has to take into account the overall Oracle Retail application enterprise deployment architecture and try to fit into the model seamlessly.

The RIB acts as a shared communication layer for connecting various Oracle Retail applications and external applications throughout an enterprise computing infrastructure. It supplements the core asynchronous messaging backbone with additional application functionality such as intelligent transformation, routing and error handling.
Communication across the RIB is via xml messages (payloads). These payloads describe the retail business objects (such as items, purchase orders, suppliers, and so on) in a standard way and are governed by RIB on behalf of the Oracle Retail applications.
The RIB architecture is based on standard Java EE components and the Java Message Service (JMS). JMS is an integral part of the Java EE (Java Enterprise Edition) Technology stack.
The integration solution provided by the RIB system is made up of multiple Java EE RIB applications (rib-<app>.ear) that are autonomous in their execution behavior and deployed in a fully distributed topology. Even though they (rib-<app>.ear) are distributed and autonomous, they communicate and coordinate messages with each other--and work to provide the final asynchronous integration solution that the enterprise expects.
The Integration Gateway Services (IGS) component provides an integration infrastructure for external system (3rd Party) connectivity to the Oracle Retail Integration Bus (RIB) in the form of a tested set of Web service providers and the configurations to connect to RIB 13.1.
The issues and considerations needed to properly deploy and configure the integration solution within an enterprise are the subject of this guide.