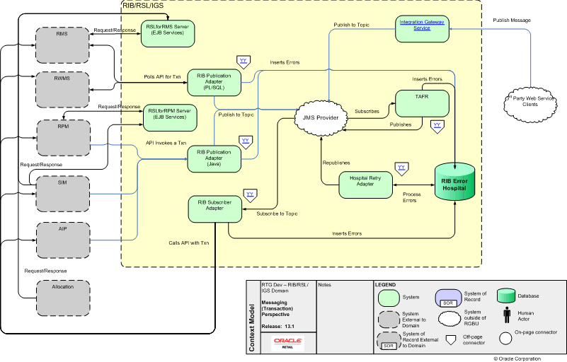
RIB/RSL/IGS Model
YY YY YY YY YY Integration Gateway Service