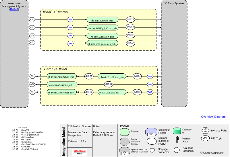
RWMS-External RIB
Overview Diagram IB68 IB64 Warehouse Management System (RWMS) YY YY IB65 IB32 IB31 IB30 IB26