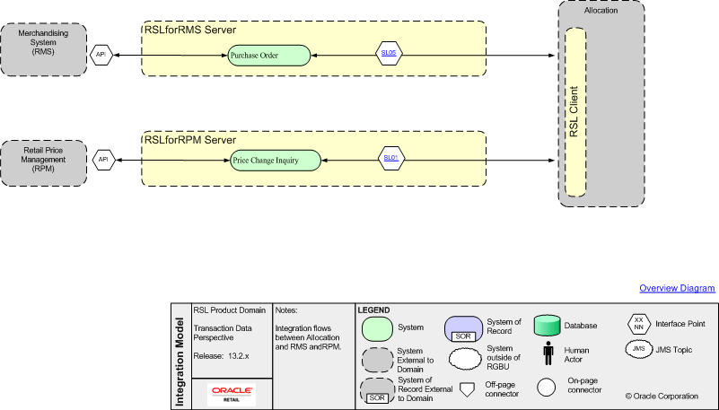
Allocation RSL
Overview Diagram Retail Price Management (RPM) SL01 SL05