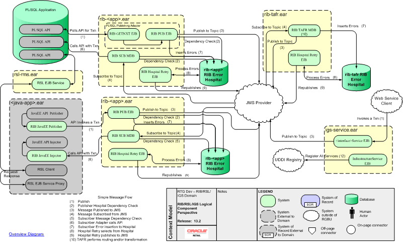
Logical Diagram
Overview Diagram