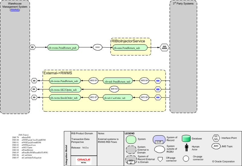
RWMS-External RIB
IB68 IB64 Warehouse Management System (RWMS) YY YY IB65